Web of Things (WoT) Thing Description 1.1

W3C Candidate Recommendation Snapshot

More details about this document
This version:
https://www.w3.org/TR/2023/CR-wot-thing-description11-20230119/
Latest published version:
https://www.w3.org/TR/wot-thing-description11/
Latest editor's draft:
https://w3c.github.io/wot-thing-description/
History:
https://www.w3.org/standards/history/wot-thing-description11
Commit history
Implementation report:
https://w3c.github.io/wot-thing-description/testing/report11.html
Editors:
Sebastian Kaebisch (Siemens AG)
Michael McCool (Intel)
Ege Korkan (Siemens AG)
Former editors:
Takuki Kamiya (Fujitsu Research of America)
Victor Charpenay (Siemens AG)
Matthias Kovatsch (Huawei)
Feedback:
GitHub w3c/wot-thing-description (pull requests, new issue, open issues)
public-wot-wg@w3.org with subject line [wot-thing-description11] … message topic … (archives)
Contributors
In the GitHub repository
Repository
We are on GitHub
File a bug

Abstract

This document describes a formal information model and a common representation for a Web of Things (WoT) Thing Description 1.1. A Thing Description describes the metadata and interfaces of Things, where a Thing is an abstraction of a physical or virtual entity that provides interactions to and participates in the Web of Things. Thing Descriptions provide a set of interactions based on a small vocabulary that makes it possible both to integrate diverse devices and to allow diverse applications to interoperate. Thing Descriptions, by default, are encoded in a JSON format that also allows JSON-LD processing. The latter provides a powerful foundation to represent knowledge about Things in a machine-understandable way. A Thing Description instance can be hosted by the Thing itself or hosted externally when a Thing has resource restrictions (e.g., limited memory space) or when a Web of Things-compatible legacy device is retrofitted with a Thing Description. Furthermore, this document introduces the Thing Model, which allows authors to describe only the model or class of an Internet of Things (IoT) entity. Thing Models can be seen as a template for Thing Description instances, but with reduced constraints such as no or few requirements for specific communication metadata.

This specification describes a superset of the features defined in Thing Description 1.0 [WOT-THING-DESCRIPTION]. Unless otherwise specified, documents created with version 1.0 of this specification remain compatible with Thing Description 1.1.

Status of This Document

This section describes the status of this document at the time of its publication. A list of current W3C publications and the latest revision of this technical report can be found in the W3C technical reports index at https://www.w3.org/TR/.

At the time of CR transition, due to insufficient implementation experience the following features are at risk:

In addition, a number of assertions in the Privacy Considerations and Security Considerations sections are at risk:

These represent best practices but often relate to deployment policy rather than implementations and in some cases are difficult to validate. The intention is to complete as many of these as possible by PR; those that cannot be validated but that represent best-practice recommendations will be converted into informative statements.

At-risk assertions are marked with yellow highlighting.

The Web of Things Working Group intends to submit this document for consideration as a W3C Proposed Recommendation after at least the minimum CR review period has passed. However, before PR transition is requested, any features or assertions currently marked as at-risk that did not appear in the TD 1.0 specification and do not have at least two implementations at that time will either be removed or converted into informative statements, as appropriate.

This document was published by the Web of Things Working Group as a Candidate Recommendation Snapshot using the Recommendation track.

Publication as a Candidate Recommendation does not imply endorsement by W3C and its Members. A Candidate Recommendation Snapshot has received wide review, is intended to gather implementation experience, and has commitments from Working Group members to royalty-free licensing for implementations.

This Candidate Recommendation is not expected to advance to Proposed Recommendation any earlier than 16 February 2023.

This document was produced by a group operating under the W3C Patent Policy. W3C maintains a public list of any patent disclosures made in connection with the deliverables of the group; that page also includes instructions for disclosing a patent. An individual who has actual knowledge of a patent which the individual believes contains Essential Claim(s) must disclose the information in accordance with section 6 of the W3C Patent Policy.

This document is governed by the 2 November 2021 W3C Process Document.

1. Introduction

This section is non-normative.

1.1 Thing Description

The WoT Thing Description (TD) is a central building block in the W3C Web of Things (WoT) and can be considered as the entry point of a Thing (much like the index.html of a Web site). A TD instance has five main components: textual metadata about the Thing itself, a set of Interaction Affordances that indicate how the Thing can be used, schemas for the data exchanged with the Thing for machine-understandability, Security Definitions to provide metadata about the security mechanisms that must be used for interactions, and, finally, Web links to express any formal or informal relation to other Things or documents on the Web.

The Interaction Model of W3C WoT defines three types of Interaction Affordances: Properties (PropertyAffordance class) can be used for sensing and controlling parameters, such as getting the current value or setting an operation state. Actions (ActionAffordance class) model invocation of physical (and hence time-consuming) processes, but can also be used to abstract RPC-like calls of existing platforms. Events (EventAffordance class) are used for the push model of communication where notifications, discrete events, or streams of values are sent asynchronously to the receiver. See [wot-architecture11] for details.

In general, the TD provides metadata for different Protocol Bindings identified by URI schemes [RFC3986] (e.g., http, coap, etc. [IANA-URI-SCHEMES]), content types based on media types [RFC2046] (e.g., application/json, application/xml, application/cbor, application/exi, etc. [IANA-MEDIA-TYPES]), and security mechanisms (for authentication, authorization, confidentiality, etc.). Serialization of TD instances is based on JSON [RFC8259], where JSON names refer to terms of the TD vocabulary, as defined in this specification document. In addition the JSON serialization of TDs follows the syntax of JSON-LD 1.1 [JSON-LD11] to enable extensions and rich semantic processing.

Example 1 shows a TD instance and illustrates the Interaction Model with Properties, Actions, and Events by describing a lamp Thing with the title MyLampThing.

From this TD example, we know there exists one Property affordance with the title status. In addition, information is provided to indicate that this Property is accessible via (the secure form of) the HTTP protocol with a GET method at the URI https://mylamp.example.com/status (announced within the forms structure by the href member), and will return a string-based status value. The use of the GET method is not stated explicitly, but is one of the default assumptions defined by this document.

In a similar manner, an Action affordance is specified to toggle the switch status using the POST method on the https://mylamp.example.com/toggle resource, where POST is again a default assumption for invoking Actions.

The Event affordance enables a mechanism for asynchronous messages to be sent by a Thing. Here, a subscription to be notified upon a possible overheating event of the lamp can be obtained by using HTTP with its long polling subprotocol on https://mylamp.example.com/oh.

This example also specifies the basic security scheme, requiring a username and password for access. Note that a security scheme is first given a name in securityDefinitions and then activated by specifying that name in a security section. In combination with the use of the HTTP protocol this example demonstrates the use of HTTP Basic Authentication. Specification of at least one security scheme at the top level is mandatory, and gives the default access requirements for every resource. However, security schemes can also be specified per-form, with configurations given at the form level overriding configurations given at the Thing level, allowing for the specification of fine-grained access control. It is also possible to use a special nosec security scheme to indicate that no access control mechanisms are used. Additional examples will be provided later.

The Thing Description offers the possibility to add contextual definitions in some namespace. This mechanism can be used to integrate additional semantics to the content of the Thing Description instance, provided that formal knowledge, e.g., logic rules for a specific domain of application, can be found under the given namespace. Contextual information can also help specify some configurations and behavior of the underlying communication protocols declared in the forms field. Example 2 extends the TD sample from Example 1 by introducing a second definition in the @context to declare the prefix saref as referring to SAREF, the Smart Appliance Reference Ontology [SMARTM2M]. This IoT ontology includes terms interpreted as semantic labels that can be set as values of the @type field, giving the semantics of Things and their Interaction Affordances. In the example below, the Thing is labelled with saref:LightSwitch, the status Property is labelled with saref:OnOffState and the toggle Action with saref:ToggleCommand.

The declaration mechanism inside some @context is specified by JSON-LD. A TD instance complies to version 1.1 of that specification [json-ld11]. Hence, a TD instance can be also processed as an RDF document (for details about semantic processing, please refer to Appendix C. JSON-LD Context Usage and the documentation under the namespace IRIs, e.g., https://www.w3.org/2019/wot/td).

1.2 Thing Model

One of the main intentions of a Thing Description is to provide a Consumer with all the details necessary to successfully interact with a Thing. In some IoT application scenarios, a fully detailed Thing Description, e.g., with communication metadata is not necessary (e.g., IoT ecosystems may implicitly handle communication separately), or may not be available because a new entity has not yet been deployed (e.g., IP address is not yet known). Sometimes, also a kind of class definition is required that forces capability definitions that should be available for all created instances (e.g., large-scale production of new devices).

In order to address the above-mentioned scenarios or others, the Thing Model can be used that mainly provides the data model definitions within Things' Properties, Actions, and/or Events and can be potentially used as template for creating Thing Description instances. In the following a sample Thing Model is presented that can be seen as a model for the Thing Description instance in Example 1.

Example 3: Thing Model sample
{
    "@context": ["https://www.w3.org/2022/wot/td/v1.1"], 
    "@type": "tm:ThingModel",
    "title": "Lamp Thing Model",
    "properties": {
        "status": {
            "description": "current status of the lamp (on|off)",
            "type": "string",
            "readOnly": true
        }
    },
    "actions": {
        "toggle": {
            "description": "Turn the lamp on or off"
        }
    },
    "events": {
        "overheating": {
            "description": "Lamp reaches a critical temperature (overheating)",
            "data": {"type": "string"}
        }
    }
}

Thing Model definitions are identified by the "@type": "tm:ThingModel". As the example shows, it does not provide details about a single Thing instance due to the lack of communication and security metadata. This specification presents a mechanism for deriving valid Thing Description instances from such Thing Model definitions. In addition, other design concepts are specified, including how to override, extend, and reuse existing Thing Model definitions.

2. Conformance

As well as sections marked as non-normative, all authoring guidelines, diagrams, examples, and notes in this specification are non-normative. Everything else in this specification is normative.

The key words MAY, MUST, MUST NOT, RECOMMENDED, SHOULD, and SHOULD NOT in this document are to be interpreted as described in BCP 14 [RFC2119] [RFC8174] when, and only when, they appear in all capitals, as shown here.

A Thing Description instance complies with this specification if it follows the normative statements in 5. TD Information Model and 6. TD Representation Format regarding Thing Description serialization.

A JSON Schema [JSON-SCHEMA] to validate Thing Description instances is provided in Appendix B. JSON Schema for TD Instance Validation.

3. Terminology

This section is non-normative.

The fundamental WoT terminology such as Thing, Consumer, Thing Description (TD), Partial TD, Thing Model (TM), Interaction Model, Interaction Affordance, Property, Action, Event, Protocol Binding, Servient, Vocabulary, Term, Vocabulary Term, WoT Interface, and WoT Runtime are defined in Section 3 of the WoT Architecture specification [wot-architecture11].

In addition, this specification introduces the following definitions:

Semantic Tag
A JSON-LD mechanism that links definitions in a Thing Descriptions document to concepts in an (RDF) ontology. This allows Thing Description authors to provide further context and express domain knowledge in a standardized way. In a Thing Descriptions document, this can be achieved using @type members, and through the use of string prefixes using a colon (:).
TD Context Extension
A mechanism to extend Thing Descriptions with additional Vocabulary Terms. It is the basis for semantic annotations and extensions to core mechanisms such as Protocol Bindings, Security Schemes, and Data Schemas.
TD Information Model
Set of Class definitions constructed from pre-defined Vocabularies on which constraints apply, thus defining the semantics of these Vocabularies. Class definitions are typically expressed in terms of a Signature (a set of Vocabulary Terms) and functions over that Signature. The TD Information Model also includes Default Values, defined as a global function over Classes.
TD Processor
A system that can serialize some internal representation of a Thing Description in a given format and/or deserialize it from that format. A TD Processor can follow validation steps to detect semantically inconsistent Thing Descriptions, that is, Thing Descriptions that cannot satisfy constraints on the Instance Relation of the Thing class. For that purpose, a TD Processor can compute fill in the forms of Thing Descriptions in which all possible Default Values are assigned. A TD Processor is typically a sub-system of a WoT Runtime. Implementations of a TD Processor can be a TD producer (able to serialize to TD Documents) or a TD consumer (able to deserialize from TD Documents) or both.
TD Serialization or TD Document
Textual or binary representation of Thing Descriptions that can be stored and exchanged between Servients. A TD Serialization follows a given representation format, identified by a media type when exchanged over the network. The default representation format for Thing Descriptions is JSON-based as defined by this specification.

These definitions are further developed in 5.2 Preliminaries.

4. Namespaces

The version of the TD Information Model defined in 5. TD Information Model of this specification is identified by the following IRI:

https://www.w3.org/2022/wot/td/v1.1

This IRI [RFC3987], which is also a URI [RFC3986], can be dereferenced to obtain a JSON-LD context file [json-ld11], allowing the compact strings in TD Documents to be expanded to full IRI-based Vocabulary Terms. However, this processing is only required when transforming JSON-based TD Documents to RDF, an optional feature of TD Processor implementations.

In the present specification, Vocabulary Terms are always presented in their compact form. Their expanded form can be accessed under the namespace IRI of the Vocabulary they belong to. These namespaces follow the structure of 5.3 Class Definitions. Each Vocabulary used in the TD Information Model has its own namespace IRI, as follows:

Vocabulary Namespace IRI
Core https://www.w3.org/2019/wot/td#
Data Schema https://www.w3.org/2019/wot/json-schema#
Security https://www.w3.org/2019/wot/security#
Hypermedia Controls https://www.w3.org/2019/wot/hypermedia#

All vocabularies that are additionally used for Thing Model definitions have the following namespace IRI:

Vocabulary Namespace IRI
Thing Model https://www.w3.org/2022/wot/tm#

The Vocabularies are independent from each other. They may be reused and extended in other W3C specifications. Every breaking change in the design of a Vocabulary will require the assignment of a new year-based namespace URI. Note that to maintain the general coherence of the TD Information Model, the associated JSON-LD context file is versioned such that every version has its own URI (v1, v1.1, v2, ...) to also identify non-breaking changes, in particular the addition of new Terms.

Because a Vocabulary under some namespace IRI can only undergo non-breaking changes, its content can be safely cached or embedded in applications. One advantage of exposing relatively static content under a namespace IRI is to optimize payload sizes of messages exchanged between constrained devices. It also avoids any privacy leakage resulting from devices accessing publicly available vocabularies from private networks (see also 11. Privacy Considerations).

5. TD Information Model

This section introduces the TD Information Model. The TD Information Model serves as the conceptual basis for the processing of Thing Descriptions and their serialization, which is described separately in 6. TD Representation Format.

5.1 Overview

The TD Information Model is built upon the following, independent Vocabularies:

Each of these Vocabularies is essentially a set of Terms that can be used to build data structures, interpreted as objects in the traditional object-oriented sense. Objects are instances of classes and have properties. In the context of W3C WoT, they denote Things and their Interaction Affordances. A formal definition of objects is given in 5.2 Preliminaries. The main elements of the TD Information Model are then presented in 5.3 Class Definitions. Certain object properties may be omitted in a TD when Default Values exist. A list of defaults is given in 5.4 Default Value Definitions.

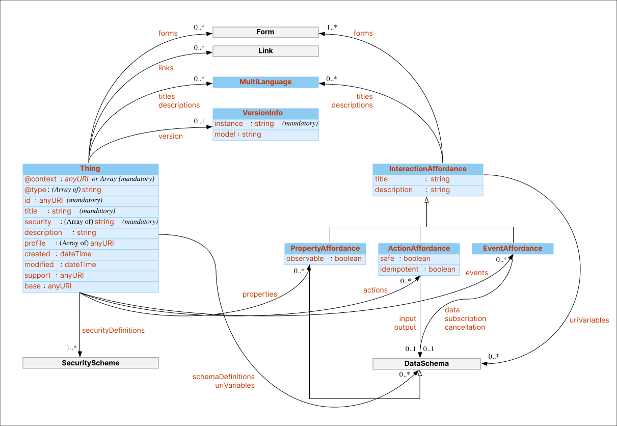
The UML diagram shown next gives an overview of the TD Information Model. It represents all classes as tables and the associations that exist between classes, starting from the class Thing, as directed arrows. For the sake of readability, the diagram was split in four parts, one for each of the four base Vocabularies.

UML diagram of the TD information model for the TD core vocabulary
Figure 1 TD core vocabulary

UML diagram of the TD information model for the Data schema vocabulary
Figure 2 Data schema vocabulary

UML diagram of the TD information model for the WoT security vocabulary
Figure 3 WoT security vocabulary

UML diagram of the TD information model for the hypermedia controls vocabulary
Figure 4 Hypermedia controls vocabulary

5.2 Preliminaries

To provide a model that can be easily processed by both, simple rules on a tree-based document (i.e., raw JSON processing) and rich Semantic Web tooling (i.e., JSON-LD processing), this document defines the following formal preliminaries to construct the TD Information Model accordingly.

All definitions in this section refer to sets, which intuitively are collections of elements that can themselves be sets. All arbitrarily complex data structures can be defined in terms of sets. In particular, an Object is a data structure recursively defined as follows:

Though this definition does not prevent Objects to include multiple name-value pairs with the same name, they are generally not considered in this specification. An Object whose elements only have numbers as names is called an Array. Similarly, an Object whose elements only have Terms (that do not belong to any Vocabulary) as names is called a Map. All names appearing in some name-value pair in a Map are assumed to be unique within the scope of the Map.

Moreover, Objects can be instances of some Class. A Class, which is denoted by a Vocabulary Term, is first defined by a set of Vocabulary Terms called a Signature. A Class whose Signature is empty is called a Simple Type.

The Signature of a Class allows to construct two functions that further define Classes: an Assignment Function and a Type Function. The Assignment Function of a Class takes a Vocabulary Term of the Class's Signature as input and returns either true or false as output. Intuitively, the Assignment Function indicates whether an element of the Signature is mandatory or optional when instantiating the Class. The Type Function of a Class also takes a Vocabulary Term of the Class's Signature as input and returns another Class as output. These functions are partial: their domain is limited to the Signature of the Class being defined.

On the basis of these two functions, an Instance Relation can be defined for a pair composed of an Object and a Class. This relation is defined as constraints to be satisfied. That is, an Object is an instance of a Class if the two following constraints are both satisfied:

According to the definition above, an Object would be an instance of every Simple Type, regardless of its structure. Instead, another definition for the Instance Relation is introduced for Simple Types: an Object is an instance of a Simple Type if it is a Term with a given lexical form (e.g., true, false for the boolean type, 1, 2, 3, ... for the unsignedInt type, etc.).

Moreover, additional Classes, called Parameterized Classes, can be derived from the generic Map and Array structures. An Object is a Map of some Class, that is, an instance of the Map type parameterized with some Class, if it is a Map such that the value in all the name-value pairs it contains is an instance of this Class. The same applies to Arrays.

Finally, a Class is a Subclass of some other Class if every instance of the former is also an instance of the latter.

Given all definitions above, the TD Information Model is to be understood as a set of Class definitions, which include a Class name (a Vocabulary Term), a Signature (a set of Vocabulary Terms), an Assignment Function, and a Type Function. These Class definitions are provided as tables in 5.3 Class Definitions. For each table, the values "mandatory" (respectively, "optional") in the assignment column indicates that the Assignment Function returns true (respectively, false) for the corresponding Vocabulary Term.

By convention, Simple Types are denoted by names starting with lowercase. The TD Information Model references the following Simple Types defined in XML Schema [XMLSCHEMA11-2-20120405]: string, anyURI, dateTime, integer, unsignedInt, double, and boolean. Their definition (i.e., the specification of their lexical form) is outside of the scope of the TD Information Model.

In addition, the TD Information Model defines a global function on pairs of Vocabulary Terms. The function takes a Class name and another Vocabulary Term as input and returns an Object. If the returned Object is different from null, it represents the Default Value for some assignment on the input Vocabulary Term in an instance of the input Class. This function allows to relax the constraint defined above on the Assignment Function: an Object is an instance of a Class if it includes all mandatory assignments or if Default Value exist for the missing assignments. All Default Values are given in the table of 5.4 Default Value Definitions. In each table of 5.3 Class Definitions, the assignment column contains the value "with default" if a Default Value is available for the corresponding combination of Class and Vocabulary Term in the TD Information Model.

The formalization introduced here does not consider the possible relation between Objects as abstract data structures and physical world objects such as Things. However, care was given to the possibility of re-interpreting all Vocabulary Terms involved in the TD Information Model as RDF resources, so as to integrate them in a larger model of the physical world (an ontology). For details about semantic processing, please refer to C. JSON-LD Context Usage and the documentation under the namespace IRIs, e.g., https://www.w3.org/2019/wot/td.

5.3 Class Definitions

A TD Processor MUST satisfy the Class instantiation constraints on all Classes defined in 5.3.1 Core Vocabulary Definitions, 5.3.2 Data Schema Vocabulary Definitions, 5.3.3 Security Vocabulary Definitions, and 5.3.4 Hypermedia Controls Vocabulary Definitions.

In particular, note that all vocabulary terms and values are case sensitive. This is also true for the serialization of the information model (Section 6. TD Representation Format).

5.3.1 Core Vocabulary Definitions

5.3.1.1 Thing

An abstraction of a physical or a virtual entity whose metadata and interfaces are described by a WoT Thing Description, whereas a virtual entity is the composition of one or more Things.

Vocabulary term Description Assignment Type
@context JSON-LD keyword to define short-hand names called terms that are used throughout a TD document. mandatory anyURI or Array
@type JSON-LD keyword to label the object with semantic tags (or types). optional string or Array of string
id Identifier of the Thing in form of a URI [RFC3986] (e.g., stable URI, temporary and mutable URI, URI with local IP address, URN, etc.). optional anyURI
title Provides a human-readable title (e.g., display a text for UI representation) based on a default language. mandatory string
titles Provides multi-language human-readable titles (e.g., display a text for UI representation in different languages). Also see MultiLanguage. optional Map of MultiLanguage
description Provides additional (human-readable) information based on a default language. optional string
descriptions Can be used to support (human-readable) information in different languages. Also see MultiLanguage. optional Map of MultiLanguage
version Provides version information. optional VersionInfo
created Provides information when the TD instance was created. optional dateTime
modified Provides information when the TD instance was last modified. optional dateTime
support Provides information about the TD maintainer as URI scheme (e.g., mailto [RFC6068], tel [RFC3966], https [RFC9112]). optional anyURI
base Define the base URI that is used for all relative URI references throughout a TD document. In TD instances, all relative URIs are resolved relative to the base URI using the algorithm defined in [RFC3986].

base does not affect the URIs used in @context and the IRIs used within Linked Data [LINKED-DATA] graphs that are relevant when semantic processing is applied to TD instances.
optional anyURI
properties All Property-based Interaction Affordances of the Thing. optional Map of PropertyAffordance
actions All Action-based Interaction Affordances of the Thing. optional Map of ActionAffordance
events All Event-based Interaction Affordances of the Thing. optional Map of EventAffordance
forms Set of form hypermedia controls that describe how an operation can be performed. Forms are serializations of Protocol Bindings. Thing-level forms are used to describe endpoints for a group of interaction affordances. optional Array of Form
security Set of security definition names, chosen from those defined in securityDefinitions. These must all be satisfied for access to resources. mandatory string or Array of string
securityDefinitions Set of named security configurations (definitions only). Not actually applied unless names are used in a security name-value pair. mandatory Map of SecurityScheme
profile Indicates the WoT Profile mechanisms followed by this Thing Description and the corresponding Thing implementation. optional anyURI or Array of anyURI
schemaDefinitions Set of named data schemas. To be used in a schema name-value pair inside an AdditionalExpectedResponse object. optional Map of DataSchema
uriVariables Define URI template variables according to [RFC6570] as collection based on DataSchema declarations. The Thing level uriVariables can be used in Thing-level forms or in Interaction Affordances. The individual variables DataSchema cannot be an ObjectSchema or an ArraySchema since each variable needs to be serialized to a string inside the href upon the execution of the operation. If the same variable is both declared in Thing-level uriVariables and in Interaction Affordance level, the Interaction Affordance level variable takes precedence. optional Map of DataSchema

For @context the following rules are defined for Thing Description instances:

  • The @context name-value pair MUST contain the anyURI https://www.w3.org/2022/wot/td/v1.1 in order to identify the document as a TD 1.1 which would allow Consumers to use the newly introduced terms.
  • When there are possibly TD 1.0 consumers the anyURI https://www.w3.org/2019/wot/td/v1 MUST be the first entry and the https://www.w3.org/2022/wot/td/v1.1 MUST be the second entry.
  • TD 1.1 consumers MUST accept TDs satisfying the W3C WoT Thing Description 1.0 [wot-thing-description] specification.
  • When @context is an Array, the anyURI https://www.w3.org/2022/wot/td/v1.1 MAY be followed by elements of type anyURI or type Map in any order, while it is RECOMMENDED to include only one Map with all the name-value pairs in the @context Array.
  • Maps contained in an @context Array MAY contain name-value pairs, where the value is a namespace identifier of type anyURI and the name a Term or prefix denoting that namespace.
  • One Map contained in an @context Array SHOULD contain a name-value pair that defines the default language for the Thing Description, where the name is the Term @language and the value is a well-formed language tag as defined by [BCP47] (e.g., en, de-AT, gsw-CH, zh-Hans, zh-Hant-HK, sl-nedis).

To determine the base direction of all human-readable text in Thing Description and Thing Model instances this specification recommends to follow the [STRING-META] guideline about string-specific directional information when no built-in mechanism for associating base direction metadata is available.

TD Processors should be aware of certain special cases when processing bidirectional text. TD Processors SHOULD take care to use bidi isolation when presenting strings to users, particularly when embedding in surrounding text (e.g., for Web user interface). Mixed direction text can occur in any language, even when the language is properly identified.

TD producers SHOULD attempt to provide mixed direction strings in a way that can be displayed successfully by a naive user agent. For example, if an RTL string begins with an LTR run (such as a number or a brand or trade name in Latin script), including an RLM character at the start of the string or wrapping opposite direction runs in bidi controls can assist in proper display.

Strings on the Web: Language and Direction Metadata [string-meta] provides some guidance and illustrates a number of pitfalls when using bidirectional text.

In addition to the explicitly provided Interaction Affordances in the properties, actions, and events Maps, a Thing can also provide meta-interactions, which are indicated by Form instances in its optional forms Array. When the forms Array of a Thing instance contains Form instances, it MUST contain op member with the string values assigned to the name op, either directly or within an Array, MUST be one of the following operation types: readallproperties, writeallproperties, readmultipleproperties, writemultipleproperties, observeallproperties, unobserveallproperties, queryallactions, subscribeallevents, or unsubscribeallevents. (See an example for an usage of form in a Thing instance.)

The data schema for each of the property meta-interactions is constructed by combining the data schemas of each PropertyAffordance instance in a single ObjectSchema instance, where the properties Map of the ObjectSchema instance contains each data schema of the PropertyAffordances identified by the name of the corresponding PropertyAffordances instance.

If not specified otherwise (e.g., through a TD Context Extension), the request data of the readmultipleproperties operation is an Array that contains the intended PropertyAffordances instance names, which is serialized to the content type specified by the Form instance.

5.3.1.2 InteractionAffordance

Metadata of a Thing that shows the possible choices to Consumers, thereby suggesting how Consumers may interact with the Thing. There are many types of potential affordances, but W3C WoT defines three types of Interaction Affordances: Properties, Actions, and Events.

Vocabulary term Description Assignment Type
@type JSON-LD keyword to label the object with semantic tags (or types). optional string or Array of string
title Provides a human-readable title (e.g., display a text for UI representation) based on a default language. optional string
titles Provides multi-language human-readable titles (e.g., display a text for UI representation in different languages). Also see MultiLanguage. optional Map of MultiLanguage
description Provides additional (human-readable) information based on a default language. optional string
descriptions Can be used to support (human-readable) information in different languages. Also see MultiLanguage. optional Map of MultiLanguage
forms Set of form hypermedia controls that describe how an operation can be performed. Forms are serializations of Protocol Bindings. The array cannot be empty. mandatory Array of Form
uriVariables Define URI template variables according to [RFC6570] as collection based on DataSchema declarations. The individual variables DataSchema cannot be an ObjectSchema or an ArraySchema since each variable needs to be serialized to a string inside the href upon the execution of the operation. If the same variable is both declared in Thing-level uriVariablesand in Interaction Affordance level, the Interaction Affordance level variable takes precedence. optional Map of DataSchema

The class InteractionAffordance has the following subclasses:

5.3.1.3 PropertyAffordance

An Interaction Affordance that exposes state of the Thing. This state can then be retrieved (read) and/or updated (write). Things can also choose to make Properties observable by pushing the new state after a change.

Vocabulary term Description Assignment Type
observable A hint that indicates whether Servients hosting the Thing and Intermediaries should provide a Protocol Binding that supports the observeproperty and unobserveproperty operations for this Property. with default boolean
Note

Property instances are also instances of the class DataSchema. Therefore, it can contain the type, unit, readOnly and writeOnly members, among others.

PropertyAffordance is a Subclass of the InteractionAffordance Class and the DataSchema Class. When a Form instance is within a PropertyAffordance instance, the value assigned to op MUST be one of readproperty, writeproperty, observeproperty, unobserveproperty or an Array containing a combination of these terms.

Note

It is considered to be good practice that each observeproperty has a corresponding unobserveproperty unless the protocol supports implicit unsubscription mechanisms (e.g., heartbeat to detect connection loss).

Note

The observation mechanism depends on the underlying protocol or sub-protocol. Having said that, it is not guaranteed that the current Property value will be provided once the subscription is initiated. Hence, it may be necessary to read the current Property value before/after the subscription to get a first value.

5.3.1.4 ActionAffordance

An Interaction Affordance that allows to invoke a function of the Thing, which manipulates state (e.g., toggling a lamp on or off) or triggers a process on the Thing (e.g., dim a lamp over time).

Vocabulary term Description Assignment Type
input Used to define the input data schema of the Action. optional DataSchema
output Used to define the output data schema of the Action. optional DataSchema
safe Signals if the Action is safe (=true) or not. Used to signal if there is no internal state (cf. resource state) is changed when invoking an Action. In that case responses can be cached as example. with default boolean
idempotent Indicates whether the Action is idempotent (=true) or not. Informs whether the Action can be called repeatedly with the same result, if present, based on the same input. with default boolean
synchronous Indicates whether the action is synchronous (=true) or not. A synchronous action means that the response of action contains all the information about the result of the action and no further querying about the status of the action is needed. Lack of this keyword means that no claim on the synchronicity of the action can be made. optional boolean

ActionAffordance is a Subclass of the InteractionAffordance Class. When a Form instance is within an ActionAffordance instance, the value assigned to op MUST either be invokeaction, queryaction, cancelaction or an Array containing a combination of these terms.

5.3.1.5 EventAffordance

An Interaction Affordance that describes an event source, which asynchronously pushes event data to Consumers (e.g., overheating alerts).

Vocabulary term Description Assignment Type
subscription Defines data that needs to be passed upon subscription, e.g., filters or message format for setting up Webhooks. optional DataSchema
data Defines the data schema of the Event instance messages pushed by the Thing. optional DataSchema
dataResponse Defines the data schema of the Event response messages sent by the consumer in a response to a data message. optional DataSchema
cancellation Defines any data that needs to be passed to cancel a subscription, e.g., a specific message to remove a Webhook. optional DataSchema

EventAffordance is a Subclass of the InteractionAffordance Class. When a Form instance is within an EventAffordance instance, the value assigned to op MUST be either subscribeevent, unsubscribeevent, or both terms within an Array.

Note

It is considered to be good practice that each subscribeevent has a corresponding unsubscribeevent unless the protocol supports implicit unsubscription mechanisms (e.g., heartbeat to detect connection loss).

5.3.1.6 VersionInfo

Metadata of a Thing that provides version information about the TD document. If required, additional version information such as firmware and hardware version (term definitions outside of the TD namespace) can be extended via the TD Context Extension mechanism.

Vocabulary term Description Assignment Type
instance Provides a version indicator of this TD. mandatory string
model Provides a version indicator of the underlying TM. optional string

It is recommended that the values within instances and model of the VersionInfo Class follow the semantic versioning pattern, where a sequence of three numbers separated by a dot indicates the major version, minor version, and patch version, respectively. See [SEMVER] for details.

5.3.1.7 MultiLanguage

A Map providing a set of human-readable texts in different languages identified by language tags described in [BCP47]. See 6.3.2 Human-Readable Metadata for example usages of this container in a Thing Description instance.

Each name of the MultiLanguage Map MUST be a language tag as defined in [BCP47]. Each value of the MultiLanguage Map MUST be of type string.

5.3.2 Data Schema Vocabulary Definitions

A data schema is an abstract notation for data contained in data formats.

The data schema vocabulary definition reflects a very common subset of the terms defined by JSON Schema [JSON-SCHEMA]. It is noted that data schema definitions within Thing Description instances are not limited to this defined subset and may use additional terms found in JSON Schema using a TD Context Extension for the additional terms as described in 7. TD Context Extensions, otherwise these terms are semantically ignored by TD Processors (for details about semantic processing, please refer to C. JSON-LD Context Usage and the documentation under the namespace IRIs, e.g., https://www.w3.org/2019/wot/td).

In a TD, concrete data formats are specified in Forms (see 5.3.4.2 Form) using content types. When the value of a content type in an instance of the Form is application/json, the data schema can be processed directly by JSON Schema processors. Otherwise, Web of Things (WoT) Binding Templates [WOT-BINDING-TEMPLATES] defines data schema's available mappings to other content types such as XML [xml]. If the content type in an instance of the Form is not application/json and if no mapping is defined for the content type, specifying a data schema does not make sense for the content type.

The following table contains content types which MAY use data schema to describe the structure of their payloads.

Format Content Type
JSON/CBOR application/json
application/ld+json
application/senml+json
application/cbor
application/senml+cbor
XML/EXI application/xml
application/senml+xml
application/exi
application/senml-exi
5.3.2.1 DataSchema

Metadata that describes the data format used. It can be used for validation.

Vocabulary term Description Assignment Type
@type JSON-LD keyword to label the object with semantic tags (or types) optional string or Array of string
title Provides a human-readable title (e.g., display a text for UI representation) based on a default language. optional string
titles Provides multi-language human-readable titles (e.g., display a text for UI representation in different languages). Also see MultiLanguage. optional Map of MultiLanguage
description Provides additional (human-readable) information based on a default language. optional string
descriptions Can be used to support (human-readable) information in different languages. Also see MultiLanguage. optional Map of MultiLanguage
const Provides a constant value. optional any type
default Supply a default value. The value SHOULD validate against the data schema in which it resides. optional any type
unit Provides unit information that is used, e.g., in international science, engineering, and business. To preserve uniqueness, it is recommended that the value of the unit points to a semantic definition (also see Section Semantic Annotations). optional string
oneOf Used to ensure that the data is valid against one of the specified schemas in the array. optional Array of DataSchema
enum Restricted set of values provided as an array. optional Array of any type
readOnly Boolean value that is a hint to indicate whether a property interaction / value is read only (=true) or not (=false). with default boolean
writeOnly Boolean value that is a hint to indicate whether a property interaction / value is write only (=true) or not (=false). with default boolean
format Allows validation based on a format pattern such as "date-time", "email", "uri", etc. (Also see below.) optional string
type Assignment of JSON-based data types compatible with JSON Schema (one of boolean, integer, number, string, object, array, or null). optional string (one of object, array, string, number, integer, boolean, or null)

The class DataSchema has the following subclasses:

The format string values are known from a fixed set of values and their corresponding format rules defined in [JSON-SCHEMA] (Section 7.3 Defined Formats in particular). Servients MAY use the format value to perform additional validation accordingly. When a value that is not found in the known set of values is assigned to format, such a validation SHOULD succeed.

Vocabulary terms typed as any type (e.g., const, default) follow data types compatible with JSON Schema (boolean, integer, number, string, object, array, or null).
Note

The format term is not widely implemented by JSON Schema tools. In addition, the term format is being discussed by the JSON Schema standardisation community and may be replaced by another mechanism or removed in a future JSON Schema version.

5.3.2.2 ArraySchema

Metadata describing data of type Array. This Subclass is indicated by the value array assigned to type in DataSchema instances.

Vocabulary term Description Assignment Type
items Used to define the characteristics of an array. optional DataSchema or Array of DataSchema
minItems Defines the minimum number of items that have to be in the array. optional unsignedInt
maxItems Defines the maximum number of items that have to be in the array. optional unsignedInt
5.3.2.3 BooleanSchema

Metadata describing data of type boolean. This Subclass is indicated by the value boolean assigned to type in DataSchema instances.

5.3.2.4 NumberSchema

Metadata describing data of type number. This Subclass is indicated by the value number assigned to type in DataSchema instances.

Vocabulary term Description Assignment Type
minimum Specifies a minimum numeric value, representing an inclusive lower limit. Only applicable for associated number or integer types. optional double
exclusiveMinimum Specifies a minimum numeric value, representing an exclusive lower limit. Only applicable for associated number or integer types. optional double
maximum Specifies a maximum numeric value, representing an inclusive upper limit. Only applicable for associated number or integer types. optional double
exclusiveMaximum Specifies a maximum numeric value, representing an exclusive upper limit. Only applicable for associated number or integer types. optional double
multipleOf Specifies the multipleOf value number. The value must strictly greater than 0. Only applicable for associated number or integer types. optional double
5.3.2.5 IntegerSchema

Metadata describing data of type integer. This Subclass is indicated by the value integer assigned to type in DataSchema instances.

Vocabulary term Description Assignment Type
minimum Specifies a minimum numeric value, representing an inclusive lower limit. Only applicable for associated number or integer types. optional integer
exclusiveMinimum Specifies a minimum numeric value, representing an exclusive lower limit. Only applicable for associated number or integer types. optional integer
maximum Specifies a maximum numeric value, representing an inclusive upper limit. Only applicable for associated number or integer types. optional integer
exclusiveMaximum Specifies a maximum numeric value, representing an exclusive upper limit. Only applicable for associated number or integer types. optional integer
multipleOf Specifies the multipleOf value number. The value must strictly greater than 0. Only applicable for associated number or integer types. optional integer
5.3.2.6 ObjectSchema

Metadata describing data of type Object. This Subclass is indicated by the value object assigned to type in DataSchema instances.

Vocabulary term Description Assignment Type
properties Data schema nested definitions. optional Map of DataSchema
required Defines which members of the object type are mandatory, i.e. which members are mandatory in the payload that is to be sent (e.g. input of invokeaction, writeproperty) and what members will be definitely delivered in the payload that is being received (e.g. output of invokeaction, readproperty) optional Array of string
5.3.2.7 StringSchema

Metadata describing data of type string. This Subclass is indicated by the value string assigned to type in DataSchema instances.

Vocabulary term Description Assignment Type
minLength Specifies the minimum length of a string. Only applicable for associated string types. optional unsignedInt
maxLength Specifies the maximum length of a string. Only applicable for associated string types. optional unsignedInt
pattern Provides a regular expression to express constraints of the string value. The regular expression must follow the [ECMA-262] dialect. optional string
contentEncoding Specifies the encoding used to store the contents, as specified in [RFC2045] (Section 6.1) and [RFC4648]. optional string (e.g., 7bit, 8bit, binary, quoted-printable, base16, base32, or base64)
contentMediaType Specifies the MIME type of the contents of a string value, as described in [RFC2046]. optional string (e.g., image/png, or audio/mpeg)
Note

The length of a string (i.e., minLength and maxLength) is defined as the number of Unicode code points, as defined by [RFC8259]. Note that some user-perceived characters are composed of more than one Unicode code point. Arbitrary index values might not fall on these grapheme boundaries, so truncation according to maxLength might alter the appearance or meaning of the string.

5.3.2.8 NullSchema

Metadata describing data of type null. This subclass is indicated by the value null assigned to type in DataSchema instances. This Subclass describes only one acceptable value, namely null. It is important to note that null does not mean the absence of a value. It is analogous to null in JavaScript, None in Python, null in Java and nil in Ruby programming languages. It can be used as part of a oneOf declaration, where it is used to indicate, that the data can also be null.

5.3.3 Security Vocabulary Definitions

This specification provides a selection of well-established security mechanisms that are directly built into protocols eligible as Protocol Bindings for W3C WoT or are widely in use with those protocols. The current set of HTTP security schemes is partly based on OpenAPI 3.0.1 (see also [OPENAPI]). However while the HTTP security schemes, Vocabulary, and syntax given in this specification share many similarities with OpenAPI, they are not compatible.

Generally, security schemes require some form of secure transport to be effective, such as TLS or DTLS. Requirements for the use of secure transport are given in Section 10. Security Considerations in this document and in the Security Considerations section of [wot-architecture11].

5.3.3.1 SecurityScheme

Metadata describing the configuration of a security mechanism. The value assigned to the name scheme MUST be defined within a Vocabulary included in the Thing Description, either in the standard Vocabulary defined in § 5. TD Information Model or in a TD Context Extension.

For all security schemes, any keys, passwords, or other sensitive information directly providing access MUST NOT be stored in the TD and should instead be shared and stored out-of-band via other mechanisms. The purpose of a TD is to describe how to access a Thing if and only if a Consumer already has authorization, and is not meant be used to grant that authorization.

Each security scheme object used in a TD defines a set of requirements to be met before access can be granted. We say a security scheme is satisfied when all its requirements are met. In some cases requirements from multiple security schemes will have to be met before access can be granted.

Security schemes generally may require additional authentication parameters, such as a password or key. The location of this information is indicated by the value associated with the name in, often in combination with the value associated with name. The value associated with in can take one of the following values:

header:
The parameter will be given in a header provided by the protocol, with the name of the header provided by the value of name.
query:
The parameter will be appended to the URI as a query parameter, with the name of the query parameter provided by name.
body:
The parameter will be provided in the body of the request payload, with the data schema element used provided by name. When used in the context of a body security information location, the value of name MUST be in the form of a JSON pointer [RFC6901] relative to the root of the input DataSchema for each interaction it is used with. Since this value is not a fragment identifier, and is not relative to the root of the TD but to whichever data schemas the security scheme is bound to, this value should not start with #; it is a "pure" JSON pointer. Since this value is not a fragment identifier, it also does not need to URL-encode special characters. The targeted element may or may not already exist at the specified location in the referenced data schema. If it does not, it will be inserted. This avoids having to duplicate definitions in the data schemas of every interaction. When an element of a data schema indicated by a JSON pointer indicated in a body locator does not already exist in the indicated schema, it MUST be possible to insert the indicated element at the location indicated by the pointer. The JSON pointer used in the body locator MAY use the "-" character to indicate a non-existent array element when it is necessary to insert an element after the last element of an existing array. The element referenced (or created) by a body security information location MUST be required and of type "string". If name is not given, it is assumed the entire body is to be used as the security parameter.
cookie:
The parameter is stored in a cookie identified by the value of name.
uri:
The parameter is embedded in the URI itself, which is encoded in the relevant interaction using a URI template variable defined by the value of name. This is more general than the query mechanism but more complex. The value uri SHOULD be specified for the name in in a security scheme only if query is not applicable. The URIs provided in interactions where a security scheme using uri as the value for in MUST be a URI template including the defined variable.
auto:
The location is determined as part of the protocol, or negotiated. If a value of auto is set for the in field of a SecurityScheme, then the name field SHOULD NOT be set. In this case, the application of the SecurityScheme is subject to the respective specification for the given protocol (e.g. [RFC8288] when using the BasicSecurityScheme with HTTP).
If multiple parameters are needed for a security scheme, repeat the security scheme definition for each parameter and combine them using a combo security scheme and allOf. In some cases parameters may not actually be secret but a user may wish to leave them out of the TD to help protect privacy. As an example of this, some security mechanisms require both a client identifier and a secret key. In theory, the client identifier is public however it may be hard to update and pose a tracking risk. In such a case it can be provided as an additional security parameter so it does not appear in the TD.

The names of URI variables declared in a SecurityScheme MUST be distinct from all other URI variables declared in the TD.

Vocabulary term Description Assignment Type
@type JSON-LD keyword to label the object with semantic tags (or types). optional string or Array of string
description Provides additional (human-readable) information based on a default language. optional string
descriptions Can be used to support (human-readable) information in different languages. Also see MultiLanguage. optional Map of MultiLanguage
proxy URI of the proxy server this security configuration provides access to. If not given, the corresponding security configuration is for the endpoint. optional anyURI
scheme Identification of the security mechanism being configured. mandatory string (e.g., nosec, combo, basic, digest, bearer, psk, oauth2, apikey, or auto)

The class SecurityScheme has the following subclasses:

5.3.3.2 NoSecurityScheme

A security configuration corresponding to identified by the Vocabulary Term nosec (i.e., "scheme": "nosec"), indicating there is no authentication or other mechanism required to access the resource.

5.3.3.3 AutoSecurityScheme

An automatic authentication security configuration identified by the term auto (i.e., "scheme": "auto"). This scheme indicates that the security parameters are going to be negotiated by the underlying protocols at runtime, subject to the respective specifications for the protocol (e.g. [RFC8288] for Basic Authentication when using HTTP).

5.3.3.4 ComboSecurityScheme

This section is at risk.

A combination of other security schemes identified by the Vocabulary Term combo (i.e., "scheme": "combo"). Elements of this scheme define various ways in which other named schemes defined in securityDefinitions, including other ComboSecurityScheme definitions, are to be combined to create a new scheme definition. Exactly one of either oneOf or allOf MUST be included. Only security scheme definitions which can be used together can be combined with allOf. For example, it is not possible in general to combine different OAuth 2.0 flows together using allOf unless one applies to a proxy and one to the endpoint. Note that when multiple named security scheme definitions are listed in a security field the same semantics apply as in an allOf combination (and the same limitations on allowable combinations). The oneOf combination is equivalent to using different security schemes on forms that are otherwise identical. In this sense a oneOf scheme is not an essential feature but it does avoid redundancy in such cases.

Vocabulary term Description Assignment Type
oneOf Array of two or more strings identifying other named security scheme definitions, any one of which, when satisfied, will allow access. Only one may be chosen for use. mandatory Array of string
allOf Array of two or more strings identifying other named security scheme definitions, all of which must be satisfied for access. mandatory Array of string
5.3.3.5 BasicSecurityScheme

Basic Authentication [RFC7617] security configuration identified by the Vocabulary Term basic (i.e., "scheme": "basic"), using an unencrypted username and password.

Vocabulary term Description Assignment Type
name Name for query, header, cookie, or uri parameters. optional string
in Specifies the location of security authentication information. with default string (one of header, query, body, cookie, or auto)
5.3.3.6 DigestSecurityScheme

Digest Access Authentication [RFC7616] security configuration identified by the Vocabulary Term digest (i.e., "scheme": "digest"). This scheme is similar to basic authentication but with added features to avoid man-in-the-middle attacks.

Vocabulary term Description Assignment Type
name Name for query, header, cookie, or uri parameters. optional string
in Specifies the location of security authentication information. with default string (one of header, query, body, cookie, or auto)
qop Quality of protection. with default string (one of auth, or auth-int)
5.3.3.7 APIKeySecurityScheme

API key authentication security configuration identified by the Vocabulary Term apikey (i.e., "scheme": "apikey"). This scheme is to be used when the access token is opaque, for example when a key in an unknown or proprietary format is provided by a cloud service provider. In this case the key may not be using a standard token format. This scheme indicates that the key provided by the service provider needs to be supplied as part of service requests using the mechanism indicated by the "in" field.

Vocabulary term Description Assignment Type
name Name for query, header, cookie, or uri parameters. optional string
in Specifies the location of security authentication information. with default string (one of header, query, body, cookie, uri, or auto)
5.3.3.8 BearerSecurityScheme

Bearer Token [RFC6750] security configuration identified by the Vocabulary Term bearer (i.e., "scheme": "bearer") for situations where bearer tokens are used independently of OAuth2. If the oauth2 scheme is specified it is not generally necessary to specify this scheme as well as it is implied. For format, the value jwt indicates conformance with [RFC7519], jws indicates conformance with [RFC7797], cwt indicates conformance with [RFC8392], and jwe indicates conformance with [RFC7516], with values for alg interpreted consistently with those standards. Other formats and algorithms for bearer tokens MAY be specified in vocabulary extensions.

Vocabulary term Description Assignment Type
authorization URI of the authorization server. optional anyURI
name Name for query, header, cookie, or uri parameters. optional string
alg Encoding, encryption, or digest algorithm. with default string (e.g., ES256, or ES512-256)
format Specifies format of security authentication information. with default string (e.g., jwt, cwt, jwe, or jws)
in Specifies the location of security authentication information. with default string (one of header, query, body, cookie, or auto)
5.3.3.9 PSKSecurityScheme

Pre-shared key authentication security configuration identified by the Vocabulary Term psk (i.e., "scheme": "psk"). This is meant to identify that a standard is used for pre-shared keys such as TLS-PSK [RFC4279], and that the ciphersuite used for keys will be established during protocol negotiation.

Vocabulary term Description Assignment Type
identity Identifier providing information which can be used for selection or confirmation. optional string
5.3.3.10 OAuth2SecurityScheme

OAuth 2.0 authentication security configuration for systems conformant with [RFC6749], [RFC8252] and (for the device flow) [RFC8628], identified by the Vocabulary Term oauth2 (i.e., "scheme": "oauth2").

Vocabulary term Description Assignment Type
authorization URI of the authorization server. In the case of the device flow, the URI provided for the authorization value refers to the device authorization endpoint [RFC8628]. optional anyURI
token URI of the token server. optional anyURI
refresh URI of the refresh server. optional anyURI
scopes Set of authorization scope identifiers provided as an array. These are provided in tokens returned by an authorization server and associated with forms in order to identify what resources a client may access and how. The values associated with a form should be chosen from those defined in an OAuth2SecurityScheme active on that form. optional string or Array of string
flow Authorization flow. mandatory string (e.g., code, client, or device)

For the code flow both authorization and token MUST be included. For the client flow token MUST be included. For the client flow authorization MUST NOT be included. For the device flow both authorization and token MUST be included. In the case of the device flow the value provided for authorization refers to the device authorization endpoint defined in [RFC8628]. The mandatory elements for each flow are summarized in the following table:

Element code client device
authorization mandatory omit mandatory; refers to device authorization endpoint
token mandatory mandatory mandatory
refresh optional optional optional

5.3.4 Hypermedia Controls Vocabulary Definitions

The present model provides a representation for (typed) Web links and Web forms exposed by a Thing. The Link class definition reflects a very common subset of the terms defined in Web Linking [RFC8288]. The defined terms can be used, e.g., to describe the relation to another Thing such as a Lamp Thing is controlled by a Switch Thing. The Form class corresponds to a newly introduced form of hypermedia control to manipulate the state of Things (and other Web resources).

5.3.4.2 Form

A form can be viewed as a statement of "To perform an operation type operation on form context, make a request method request to submission target" where the optional form fields may further describe the required request. In Thing Descriptions, the form context is the surrounding Object, such as Properties, Actions, and Events or the Thing itself for meta-interactions.

Vocabulary term Description Assignment Type
href Target IRI of a link or submission target of a form. mandatory anyURI
contentType Assign a content type based on a media type (e.g., text/plain) and potential parameters (e.g., charset=utf-8) for the media type [RFC2046]. with default string
contentCoding Content coding values indicate an encoding transformation that has been or can be applied to a representation. Content codings are primarily used to allow a representation to be compressed or otherwise usefully transformed without losing the identity of its underlying media type and without loss of information. Examples of content coding include "gzip", "deflate", etc. . optional string
security Set of security definition names, chosen from those defined in securityDefinitions. These must all be satisfied for access to resources. optional string or Array of string
scopes Set of authorization scope identifiers provided as an array. These are provided in tokens returned by an authorization server and associated with forms in order to identify what resources a client may access and how. The values associated with a form should be chosen from those defined in an OAuth2SecurityScheme active on that form. optional string or Array of string
response This optional term can be used if, e.g., the output communication metadata differ from input metadata (e.g., output contentType differ from the input contentType). The response name contains metadata that is only valid for the primary response messages. optional ExpectedResponse
additionalResponses This optional term can be used if additional expected responses are possible, e.g. for error reporting. Each additional response needs to be distinguished from others in some way (for example, by specifying a protocol-specific error code), and may also have its own data schema. optional Array of AdditionalExpectedResponse
subprotocol Indicates the exact mechanism by which an interaction will be accomplished for a given protocol when there are multiple options. For example, for HTTP and Events, it indicates which of several available mechanisms should be used for asynchronous notifications such as long polling (longpoll), WebSub [websub] (websub), Server-Sent Events (sse) [html] (also known as EventSource). Please note that there is no restriction on the subprotocol selection and other mechanisms can also be announced by this subprotocol term. optional string (e.g., longpoll, websub, or sse)
op Indicates the semantic intention of performing the operation(s) described by the form. For example, the Property interaction allows get and set operations. The protocol binding may contain a form for the get operation and a different form for the set operation. The op attribute indicates which form is for which and allows the client to select the correct form for the operation required. op can be assigned one or more interaction verb(s) each representing a semantic intention of an operation. with default string or Array of string (one of readproperty, writeproperty, observeproperty, unobserveproperty, invokeaction, queryaction, cancelaction, subscribeevent, unsubscribeevent, readallproperties, writeallproperties, readmultipleproperties, writemultipleproperties, observeallproperties, unobserveallproperties, subscribeallevents, unsubscribeallevents, or queryallactions)

Possible values for the contentCoding property can be found, e.g., in the IANA HTTP content coding registry.

The list of possible operation types of a form is fixed. As of this version of the specification, it only includes the well-known types necessary to implement the WoT interaction model described in [wot-architecture11]. Future versions of the standard may extend this list but operations types SHOULD NOT be arbitrarily set by servients and be restricted to the values in the table below.

Operation Type Description
readproperty Identifies the read operation on Property Affordances to retrieve the corresponding data.
writeproperty Identifies the write operation on Property Affordances to update the corresponding data.
observeproperty Identifies the observe operation on Property Affordances to be notified with the new data when the Property is updated.
unobserveproperty Identifies the unobserve operation on Property Affordances to stop the corresponding notifications.
invokeaction Identifies the invoke operation on Action Affordances to perform the corresponding action.
queryaction Identifies the querying operation on Action Affordances to get the status of the corresponding action.
cancelaction Identifies the cancel operation on Action Affordances to cancel the ongoing corresponding action.
subscribeevent Identifies the subscribe operation on Event Affordances to be notified by the Thing when the event occurs.
unsubscribeevent Identifies the unsubscribe operation on Event Affordances to stop the corresponding notifications.
readallproperties Identifies the readallproperties operation on a Thing to retrieve the data of all Properties in a single interaction.
writeallproperties Identifies the writeallproperties operation on a Thing to update the data of all writable Properties in a single interaction.
readmultipleproperties Identifies the readmultipleproperties operation on a Thing to retrieve the data of selected Properties in a single interaction.
writemultipleproperties Identifies the writemultipleproperties operation on a Thing to update the data of selected writable Properties in a single interaction.
observeallproperties Identifies the observeallproperties operation on Properties to be notified with new data when any Property is updated.
unobserveallproperties Identifies the unobserveallproperties operation on Properties to stop notifications from all Properties in a single interaction.
queryallactions Identifies the queryallactions operation on a Thing to get the status of all Actions in a single interaction.
subscribeallevents Identifies the subscribeallevents operation on Events to subscribe to notifications from all Events in a single interaction.
unsubscribeallevents Identifies the unsubscribeallevents operation on Events to unsubscribe from notifications from all Events in a single interaction.

A Thing Description of a WoT producer may have multiple forms entries with, e.g., different protocol and/or content types declarations that a Consumer could possibly support. In that case the Consumer may choose any form entry that works (e.g., the protocol and content type is supported) for them. When one form is chosen, it is expected that the Consumer will continue to use it as long as possible for every new interaction with the WoT producer.

5.3.4.2.1 Mapping op Values to Data Schemas

This section is non-normative.

Protocols that can be used with TDs follow request-response or eventing mechanisms. The Data Schema of an affordance generally correlates with the op keywords used in forms. The table below informatively summarizes the available data schema related terms with the op keywords.

  • Consumer to Thing applies for messages sent by the Consumer to the Thing, such as the value for writing a property.
  • Thing to Consumer applies for messages sent by the Thing to the Consumer, such as the value of a property value as the result of reading a property.
  • In case that there is no correlation with the data schema and the operation, it implies that no payload is required for executing the operation or no payload is expected as a result of the operation.
Operation Type Consumer to Thing DataSchema Correlation Thing to Consumer DataSchema Correlation
readproperty No correlation. All fields in the Property Affordance without "writeOnly":true.
writeproperty All fields in the Property Affordance without "readOnly":true. No correlation. additionalResponses can be used in the form level.
observeproperty No correlation. All fields in the Property Affordance without "writeOnly":true.
unobserveproperty No correlation. No correlation.
invokeaction Value of the input key. Value of the output key.
queryaction No correlation. No correlation. additionalResponses can be used in the form level.
cancelaction No correlation. No correlation. additionalResponses can be used in the form level.
subscribeevent Value of the subscription key with all fields without "readOnly":true Value of the subscription key with all fields without "writeOnly":true
unsubscribeevent Value of the subscription key with all fields without "readOnly":true Value of the subscription key with all fields without "writeOnly":true
Editor's note: Data Schemas of meta operations

The data schemas for meta operations such as readallproperties is currently under discussion.

The optional response name-value pair can be used to provide metadata for the expected response message. With the core vocabulary, it only includes content type information, but TD Context Extensions could be applied. If no response name-value pair is provided, it MUST be assumed that the content type of the response is equal to the content type assigned to the Form instance. Note that contentType within an ExpectedResponse Class does not have a Default Value. For instance, if the value of the content type of the form is application/xml the assumed value of the content type of the response will be also application/xml. In some cases additional responses might be possible. One example of this is error responses but in some cases there might also be additional successful responses. In this case the response name-value pair is still used for the primary response but additionalResponses may also be provided, whose value is an array of AdditionalExpectedResponse objects. Each additional response must be distinguished in some way from the primary response, either by contentType or by protocol-specific settings such as error code header values. Each additional response may also have a data schema which can differ from the normal output data schema for the interaction.

In some use cases, input and output data might be represented in a different form, for instance an Action that accepts JSON, but returns an image. In such a case, the optional response name-value pair can describe the content type of the expected response. If the content type of the expected response differs from the content type of the form, the Form instance MUST include a name-value pair with the name response. For instance, an ActionAffordance could only accept application/json for its input data, while it will respond with an image/jpeg content type for its output data. In that case the content types differ and the response name-value pair has to be used to provide response content type (image/jpeg) information to the Consumer. Similar considerations apply to additional responses, although in this case the contentType is optional if it is the same as the input content Type (e.g. JSON). If the content type of an additional expected response differs from the content type of the form, the Form instance MUST include an entry in the array associated with the name additionalResponses that includes a value for the name contentType. If the data schema of an additional expected response differs from the output data schema of the interaction, the Form instance MUST include an entry in the array associated with the name additionalResponses that includes a value for the name schema.

5.3.4.3 ExpectedResponse

Communication metadata describing the expected response message for the primary response.

Vocabulary term Description Assignment Type
contentType Assign a content type based on a media type (e.g., text/plain) and potential parameters (e.g., charset=utf-8) for the media type [RFC2046]. mandatory string
5.3.4.4 AdditionalExpectedResponse

Communication metadata describing the expected response message for additional responses.

Vocabulary term Description Assignment Type
success Signals if an additional response should not be considered an error. with default boolean
contentType Assign a content type based on a media type (e.g., text/plain) and potential parameters (e.g., charset=utf-8) for the media type [RFC2046]. with default string
schema Used to define the output data schema for an additional response if it differs from the default output data schema. Rather than a DataSchema object, the name of a previous definition given in a schemaDefinitions map must be used. optional string

5.4 Default Value Definitions

When assignments in a TD are missing, a TD Processor MUST follow the Default Value assignments expressed in the table of Default Value Definitions.

The following table gives all Default Values defined in the TD Information Model.

Class Vocabulary Term Default Value Comment
PropertyAffordance readOnly false The default value for this vocabulary term applies only to the PropertyAffordance level definition. In other contexts, such as DataSchema definitions, the vocabulary term is optional.
PropertyAffordance writeOnly false The default value for this vocabulary term applies only to the PropertyAffordance level definition. In other contexts, such as DataSchema definitions, the vocabulary term is optional.
PropertyAffordance observable false
ActionAffordance safe false
ActionAffordance idempotent false
AdditionalExpectedResponse success false
AdditionalExpectedResponse contentType value of the contentType of the Form element it belongs to.
Form contentType application/json
Form op Array of string with the elements readproperty and writeproperty when readOnly and writeOnly are set to false or Array of string with the element readproperty when readOnly is set to true or Array of string with the element writeproperty when writeOnly is set to true.
If defined within an instance of PropertyAffordance
Form op invokeaction If defined within an instance of ActionAffordance
Form op Array of string with the elements subscribeevent and unsubscribeevent If defined within an instance of EventAffordance
BasicSecurityScheme in header
DigestSecurityScheme in header
DigestSecurityScheme qop auth
APIKeySecurityScheme in query
BearerSecurityScheme in header
BearerSecurityScheme alg ES256
BearerSecurityScheme format jwt

6. TD Representation Format

WoT Thing Descriptions represent Things and are modeled and structured based on 5. TD Information Model. This section defines a JSON-based representation format for Things, a serialization of instances of the Class Thing defined by the TD Information Model.

A TD Processor MUST be able to serialize Thing Descriptions into the JSON format [RFC8259] and/or deserialize Thing Descriptions from that format, according to the rules noted in 6.1 Mapping to JSON Types and 6.3 Information Model Serialization.

The JSON serialization of the TD Information Model is aligned with the syntax of JSON-LD 1.1 [json-ld11] in order to streamline semantic evaluation. Hence, the TD representation format can be processed either as raw JSON or with a JSON-LD 1.1 processor (for details about semantic processing, please refer to C. JSON-LD Context Usage and the documentation under the namespace IRIs, e.g., https://www.w3.org/2019/wot/td).

In order to support interoperable internationalization, TDs MUST be serialized according to the requirements defined in Section 8.1 of RFC8259 [RFC8259] for open ecosystems. In summary, this requires the following:

6.1 Mapping to JSON Types

The TD Information Model is constructed, so that there is an easy mapping between model Objects and JSON types. Every Class instances maps to a JSON object, where each name-value pair of the Class instance is a member of the JSON object.

Every Simple Type mentioned in 5.3 Class Definitions (i.e., string, anyURI, dateTime, integer, unsignedInt, double, and boolean) maps to a primitive JSON type (string, number, boolean), as per the rules listed below. These rules apply to values in name-value pairs:

Every complex type of the TD Information Model (i.e., Arrays, Maps, and Class instances) maps to a structured JSON type (array and object), as per the rules listed below:

6.2 Omitting Default Values

A Thing Description serialization may omit Vocabulary Term for which Default Values are defined, as listed in the table given in 5.4 Default Value Definitions.

The following example shows the TD instance from Example 1 with a checkbox to also include the members with Default Values (=checkbox checked). These members can be omitted (=checkbox unchecked) to simplify the TD serialization. Note that a TD Processor interprets these omitted members identically as if they were explicitly present with a given Default Value.

Please note that, depending on the Protocol Binding used, additional protocol-specific Vocabulary Terms may apply. They may also have associated Default Values, and hence can also be omitted as explained in this subsection. Further information can be found in 8.3 Protocol Bindings.

6.3 Information Model Serialization

6.3.1 Thing Root Object

A Thing Description is a data structure rooted at an Object of type Thing. In turn, a JSON serialization of the Thing Description is a JSON object, which is the root of a syntax tree constructed from the TD Information Model.

The root element of a TD Serialization MUST be a JSON object that includes a member with the name @context and a value of type string or array that equals or respectively contains https://www.w3.org/2022/wot/td/v1.1.

In general, this URI is used to identify the TD representation format version defined by this specification. For JSON-LD processing [json-ld11], this URI specifies the Thing Description context file. An @context of type array indicates TD Context Extensions (see 7. TD Context Extensions for details).

{  
    "@context": "https://www.w3.org/2022/wot/td/v1.1",
    // ...
}

All name-value pairs of an instance of Thing, where the name is a Vocabulary Term in the Signature of Thing, MUST be serialized as JSON members of the root object.

A TD snippet for a serialized root object including all mandatory and optional members is given below:

Example 6: Sample of Thing serializations
{
    "@context": "https://www.w3.org/2022/wot/td/v1.1",
    "@type": "Thing",
    "id": "urn:uuid:1b37933b-3212-4dad-9c2c-74c6042c3e2b",
    "title": "MyThing",
    "titles": {/*...*/},
    "description": "Human readable information.",
    "descriptions": {/*...*/},
    "support": "mailto:support@example.com",
    "version": {/*...*/},
    "created": "2018-11-14T19:10:23.824Z",
    "modified": "2019-06-01T09:12:43.124Z",
    "securityDefinitions": {/*...*/},
    "security": /*...*/,
    "base": "https://servient.example.com/",
    "properties": {/*...*/},
    "actions": {/*...*/},
    "events": {/*...*/},
    "links": [...],
    "forms": [...]
}

All values assigned to version, securityDefinitions, descriptions, schemaDefinitions, uriVariables, properties, actions, and events in an instance of the Class Thing MUST be serialized as JSON objects.

All values assigned to links, and forms in an instance of the Class Thing MUST be serialized as JSON arrays containing JSON objects as defined in 6.3.8 links and 6.3.9 forms, respectively.

The value assigned to security in an instance of Class Thing MUST be serialized as JSON string or as JSON array whose elements are JSON strings.

6.3.2 Human-Readable Metadata

JSON members named title and description are used within a TD document to provide human-readable metadata. They can be used as comments for developers inspecting a TD document or as display texts for user interface.

As defined in 5.3.1.1 Thing, the base text direction used to display human-readable metadata can either be estimated using heuristics such as the first-strong rule or inferred from language information. In TD documents the default language is defined by a value assigned to @language in the @context, and this, along with a script subtag if necessary, can be used to determine a base text direction. However, when interpreting human-readable text, each human-readable string value MUST be processed independently. In other words, a TD Processor cannot carry forward changes in direction from one string to another, or infer direction for one string from another one elsewhere in the TD.

A TD snippet using title and description is shown below. The default language is set to en through the definition of the @language member within a JSON object in the @context array.

{
    "@context": [
        "https://www.w3.org/2022/wot/td/v1.1",
        { "@language": "en" }
    ],
    "title": "MyThing",
    "description": "Human readable information.",
    // ...
    "properties": {
        "on": {
            "title": "On/Off",
            "type": "boolean",
            "forms": [...]
        },
        "status": {
            "title": "Status",
            "type": "object",
            // ...
            "forms": [...]
        }
    },
    // ...
}

Strings on the Web [STRING-META] recommends the use of metadata to determine the base direction of string values. Given that the Thing Description format is based on JSON-LD 1.1 [json-ld11], @direction with the string values "ltr", "rtl" and null value null MAY be used inside the @context to indicate the default text direction for the human readable strings in the entire TD document. When metadata such as @direction is not present, TD Consumers SHOULD use first-strong detection as a fallback. For the MultiLanguage Map, TD Consumers MAY infer the base direction from the language tag of the individual strings. The example below illustrates the use of the @direction term. See [json-ld11] and [string-meta] for more detailed information.

{
     "@context": [
         "https://www.w3.org/2022/wot/td/v1.1",
         { 
           "@language": "ar-EG",
           "@direction": "rtl" 
         }
     ],
     "title": "شيء يخصني يقيس درجة الحرارة",
     "description": "شيء يقيس درجة الحرارة و يظهر حالته",
     // ...
     "properties": {
         "temp": {
             "title": "درجة الحرارة",
             "type": "boolean",
             "forms": [...]
         },
         "status": {
             "title": "حالة",
             "type": "object",
             // ...
             "forms": [...]
         }
     },
     // ...
 }

The JSON members named titles and descriptions are used within the TD document to provide human-readable metadata in multiple languages within a single TD document. All name-value pairs of a MultiLanguage Map MUST be serialized as members of a JSON object, where the name is a valid language tag as defined by [BCP47] (also see W3C I18N Glossary) and the value is a human-readable string in the language indicated by the tag. See 5.3.1.7 MultiLanguage for details. All MultiLanguage object within a TD document SHOULD contain the same set of language members.

A TD snippet using titles and descriptions at different levels is given below:

{
    "@context": "https://www.w3.org/2022/wot/td/v1.1",
    "title": "MyThing",
    "titles": {
        "en": "MyThing",
        "de": "MeinDing",
        "ja": "私の物",
        "zh-Hans": "我的东西", 
        "zh-Hant": "我的東西"
    },
    "descriptions": {
        "en": "Human readable information.",
        "de": "Menschenlesbare Informationen.",
        "ja": "人間が読むことができる情報",
        "zh-Hans": "人们可阅读的信息", 
        "zh-Hant": "人們可閱讀的資訊"
    },
    // ...
    "properties": {
        "on": {
            "titles": {
                "en": "On/Off",
                "de": "An/Aus",
                "ja": "オンオフ",
                "zh-Hans": "开关",
                "zh-Hant": "開關" },
            "type": "boolean",
            "forms": [...]
        },
        "status": {
            "titles": {
                "en": "Status",
                "de": "Zustand",
                "ja": "状態",
                "zh-Hans": "状态",
                "zh-Hant": "狀態" },
            "type": "object",
            // ...
            "forms": [...]
        }
    },
    // ...
}

TD instances may also combine the use of title and description with titles and descriptions. When title and titles or description and descriptions are present within the same JSON object, the values of title and description MAY be seen as the default text. When title and titles or description and descriptions are present in a TD document, each title and description member SHOULD have a corresponding titles and descriptions member, respectively. The language of the default text is indicated by the default language, which is usually set by the creator of the Thing Description instance.

{
    "@context": [
        "https://www.w3.org/2022/wot/td/v1.1",
        { "@language": "de" }
    ],
    "title": "MeinDing",
    "titles": {
        "en": "MyThing",
        "de": "MeinDing",
        "ja": "私の物",
        "zh-Hans": "我的东西", 
        "zh-Hant": "我的東西"
    },
    "description": "Menschenlesbare Informationen.",
    "descriptions": {
        "en": "Human readable information.",
        "de": "Menschenlesbare Informationen.",
        "ja": "人間が読むことができる情報",
        "zh-Hans": "人们可阅读的信息", 
        "zh-Hant": "人們可閱讀的資訊"
    },
    // ...
    "properties": {
        "on": {
            "title": "An/Aus",
            "titles": {
                "en": "On/Off",
                "de": "An/Aus",
                "ja": "オンオフ",
                "zh-Hans": "开关",
                "zh-Hant": "開關" },
            "type": "boolean",
            "forms": [...]
        },
        "status": {
            "title": "Zustand",
            "titles": {
                "en": "Status",
                "de": "Zustand",
                "ja": "状態",
                "zh-Hans": "状态",
                "zh-Hant": "狀態" },
            "type": "object",
            // ...
            "forms": [...]
        }
    },
    // ...
}

Another possibility to set the default language is through a language negotiation mechanism, such as the Accept-Language header field of HTTP. In cases where the default language has been negotiated, an @language member MUST be present to indicate the result of the negotiation and the corresponding default language of the returned content. When the default language has been negotiated successfully, TD documents SHOULD include the appropriate matching values for the members title and description in preference to MultiLanguage objects in titles and descriptions members. Note however that Things MAY choose to not support such dynamically-generated TDs nor to support language negotiation (e.g., because of resource constraints).

There is no guarantee that strings in TDs will be displayed in an HTML rendering context. In fact, to mitigate the XSS security risk described in 10.5 Script Injection, HTML tags embedded in strings sourced from TDs should be sanitized (and so not interpreted as HTML) in applications embedding these strings in web pages or web applications. Therefore HTML embedded in strings is not an appropriate mechanism for specifying text rendering direction.

6.3.3 version

All name-value pairs of an instance of VersionInfo, where the name is a Vocabulary Term included in the Signature of VersionInfo, MUST be serialized as JSON members with the Vocabulary Term as name.

A TD snippet of a version information object is given below:

{
    // ...
    "version": { "instance": "1.2.1" },
    // ...
}

The version member is intended as container for additional application- and/or device-specific version information based on TD Context Extensions. See 7.1 Semantic Annotations for details.

6.3.4 securityDefinitions and security

In a Thing instance, the value assigned to securityDefinitions is a Map of instances of SecurityScheme. All name-value pairs of a Map of SecurityScheme instances MUST be serialized as members of the JSON object that results from serializing the Map; the name of a pair MUST be serialized as a JSON string and the value of the pair, an instance of SecurityScheme, MUST be serialized as a JSON object.

All name-value pairs of an instance of one of the Subclasses of SecurityScheme, where the name is a Vocabulary Term included in the Signature of that Subclass or in the Signature of SecurityScheme, MUST be serialized as members of the JSON object that results from serializing the SecurityScheme Subclass's instance, with the Vocabulary Term as name.

The following TD snippet shows a simple security configuration specifying basic username/password authentication in the header. The value given for in is actually the Default Value (header) and could be omitted. A named security configuration (basic_sc) is given in the securityDefinitions map. In this example, that definition is activated by including its JSON name in the security member.

{
    // ...
    "securityDefinitions": {
        "basic_sc": {
            "scheme": "basic",
            "in": "header"
        }
    },
    "security": "basic_sc",
    // ...
}

Security configuration in the TD is mandatory. At least one security definition MUST be activated through the security member at the Thing level (i.e., in the TD root object). This configuration can be seen as the default security mechanism required to interact with the Thing. Security definitions MAY also be activated at the form level by including a security member in form objects, which overrides (i.e., completely replace) all definitions activated at the Thing level.

The nosec security scheme is provided for the case that no security is needed. The minimal security configuration for a Thing is activation of the nosec security scheme at the Thing level, as shown in the following example:

{
    "@context": "https://www.w3.org/2022/wot/td/v1.1",
    "id": "urn:uuid:e9ecb6ad-cd4c-481b-96ce-5b4c57ddb844",
    "title": "MyThing",
    "description": "Human readable information.",
    "support": "https://servient.example.com/contact",
    "securityDefinitions": { "nosec_sc": { "scheme": "nosec" }},
    "security": "nosec_sc",
    "properties": {/*...*/},
    "actions": {/*...*/},
    "events": {/*...*/},
    "links": [/*...*/]
}
6.3.4.1 Multiple Security Definitions

To give a more complex example, suppose we have a Thing where all Interaction Affordances require basic authentication except for one, for which no authentication is required. For the status Property and the toggle Action, basic authentication is required and defined at the Thing level. For the overheating Event, however, no authentication is required, and hence the security configuration is overridden at the form level.

{
    // ...
    "securityDefinitions": {
        "basic_sc": {"scheme": "basic"},
        "nosec_sc": {"scheme": "nosec"}
    },
    "security": "basic_sc",
    // ...
    "properties": {
        "status": {
            // ...
            "forms": [{
                "href": "https://mylamp.example.com/status"
            }]
        }
    },
    "actions": {
        "toggle": {
            // ...
            "forms": [{
                "href": "https://mylamp.example.com/toggle"
            }]
        }
    },
    "events": {
        "overheating": {
            // ...
            "forms": [{
                "href": "https://mylamp.example.com/oh",
                "security": "nosec_sc"
            }]
        }
    }
}

TDs can specify a combination of security schemes as well. Below is a TD snippet showing digest authentication on a proxy combined with bearer token authentication on the Thing. In the digest scheme, the Default Value of in (i.e., header) is omitted, but still applies. Note that the corresponding private security configuration such as username/password and tokens need to be configured in the Consumer to interact successfully. When activating multiple security definitions, the security member becomes an array.

{
    // ...
    "securityDefinitions": {
        "proxy_sc": {
            "scheme": "digest",
            "proxy": "https://portal.example.com/"
        },
        "bearer_sc": {
            "scheme": "bearer",
            "in": "header",
            "format": "jwt",
            "alg": "ES256",
            "authorization": "https://servient.example.com:8443/"
        }
    },
    "security": ["proxy_sc", "bearer_sc"],
    // ...
}

However, the use of an array with multiple elements to combine security schemes in a security element is now deprecated, instead a ComboSecurityScheme SHOULD be used. In the following example, which is exactly equivalent to the one above, this is demonstrated:

{
    // ...
    "securityDefinitions": {
        "proxy_sc": {
            "scheme": "digest",
            "proxy": "https://portal.example.com/"
        },
        "bearer_sc": {
            "scheme": "bearer",
            "in": "header",
            "format": "jwt",
            "alg": "ES256",
            "authorization": "https://servient.example.com:8443/"
        },
        "combo_sc": {
            "scheme": "combo",
            "allOf": ["proxy_sc", "bearer_sc"]
        }
    },
    "security": "combo_sc",
    // ...
}
6.3.4.2 security in Forms

Security configurations can also be specified for different forms within the same Interaction Affordance. This may be required for devices that support multiple protocols, for example HTTP and CoAP [RFC7252], which support different security mechanisms. This is also useful when alternative authentication mechanisms are allowed. Here is a TD snippet demonstrating three possible ways to activate a Property affordance: via HTTPS with basic authentication, with digest authentication, with bearer token authentication. In other words, the use of different security configurations within multiple forms provides a way to combine security mechanisms in an "OR" fashion. In contrast, putting multiple security configurations in the same security member combines them in an "AND" fashion, since in that case they would all need to be satisfied to allow activation of the Interaction Affordance. Note that activating one (default) configuration at the Thing level is still mandatory.

{
    // ...
    "securityDefinitions": {
        "basic_sc": { "scheme": "basic" },
        "digest_sc": { "scheme": "digest" },
        "bearer_sc": { "scheme": "bearer" }
    },
    "security": "basic_sc",
    // ...
    "properties": {
        "status": {
            // ...
            "forms": [{
                "href": "https://mylamp.example.com/status"
            }, {
                "href": "https://mylamp.example.com/status",
                "security": "digest_sc"
            }, {
                "href": "https://mylamp.example.com/status",
                "security": "bearer_sc"
            }]
        }
    },
    // ...
}
6.3.4.3 ComboSecurityScheme

To avoid redundancy in this case, e.g. repeating the details of the form elements, a ComboSecurityScheme with oneOf can be used instead.

{
    // ...
    "securityDefinitions": {
        "basic_sc": { "scheme": "basic" },
        "digest_sc": { "scheme": "digest" },
        "bearer_sc": { "scheme": "bearer" },
        "combo_sc": { 
            "scheme": "combo", 
            "oneOf": [ "basic_sc", "digest_sc", "bearer_sc" ] 
        }
    },
    "security": "combo_sc",
    // ...
    "properties": {
        "status": {
            // ...
            "forms": [{
                "href": "https://mylamp.example.com/status"
            }]
        }
    },
    // ...
}
6.3.4.4 OAuth 2.0 usage

As another more complex example, OAuth 2.0 makes use of scopes. These are identifiers that may appear in tokens and must match with corresponding identifiers in a resource to allow access to that resource (or Interaction Affordance in the case of W3C WoT). For example, in the following, the status Property can be read by Consumers using bearer tokens containing the scope limited, but the configure Action can only be invoked with a token containing the special scope. Scopes are not identical to roles, but are often associated with them; for example, perhaps only those in an administrative role are authorized to perform "special" interactions. Tokens can have more than one scope and are issued by dedicated web services to users. In this example, an administrator could be issued tokens with both the limited and special scopes, while ordinary users could be provided with tokens with the limited scope.

{
    // ...
    "securityDefinitions": {
        "oauth2_sc": {
            "scheme": "oauth2",
            "flow": "client",
            "token": "https://example.com/token",
            "scopes": ["limited", "special"]
        }
    },
    "security": "oauth2_sc",
    // ...
    "properties": {
        "status": {
            // ...
            "forms": [{
                "href": "https://scopes.example.com/status",
                "scopes": ["limited"]
            }]
        }
    },
    "actions": {
        "configure": {
            // ...
            "forms": [{
                "href": "https://scopes.example.com/configure",
                "scopes": ["special"]
            }]
        }
    },
    // ...
}
6.3.4.5 API key usage

A Thing can require an onboarding process that results in the Consumer requiring an API key to interact with the Thing. This API key can be included in the request to the Thing in different ways as the API key scheme specifies. Below is an example of how it can be used as a URI template where the API key should be replaced in the URI by the Consumer when sending an HTTPS request.

{
    // ...
    "securityDefinitions": {
        "apikey_key": {
            "scheme": "apikey",
            "in": "uri",
            "name": "adminKey"
        }
    },
    "security": "apikey_key",
    "properties": {
        "status": {
            // ...
            "forms": [{
                "href": "https://example.com/{adminKey}/status",
                // ...
            }]
        }
    },
    // ...
}

To give another example of the use of the ComboSecurityScheme in addition to the use of URI templates example shown above, suppose there is a security scheme where a client ID and a "secret" key provided by a cloud service provider must both be embedded in the URL. Technically, only the key is actually secret and must be handled out-of-band, and the client ID, which is not secret, could be embedded in the TD. However, if the client ID cannot be easily rotated we may want to avoid embedding it in the TD to enhance privacy. In this case we can combine two instances of APIKeySecurityScheme, both using the uri value for the in location specifier, to declare two URI variables. These can then (in fact, they must) be used in the href in a Form where the security scheme is active. An example follows:

{
    // ...
    "securityDefinitions": {
        "apikey_key": {
            "scheme": "apikey",
            "in": "uri",
            "name": "secKey"
        },
        "apikey_id": {
            "scheme": "apikey",
            "in": "uri",
            "name": "secClientID"
        },
        "apikey_combo": {
            "scheme": "combo",
            "allOf": ["apikey_key","apikey_id"]
        }
    },
    "security": "apikey_combo",
    // ...
    "properties": {
        "status": {
            // ...
            "forms": [{
                "href": "https://example.com/{secClientID}/status/{secKey}",
                // ...
            }]
        }
    },
    // ...
}

While not shown in this example, it is legal to declare additional URI template variables using uriVariables and include them in the same URI template, although the names cannot conflict with those declared in security schemes. Using a specific prefix as in the above example for URI variables declared in security schemes can make it easier to avoid name conflicts.

API Key in Body: Security parameters might also be included along with the payload in some systems. For example, suppose a system requires every payload to be a JSON object including a member named auth whose value is an object containing a member called key containing an access key. Depending on the interaction, however, other elements of the JSON object might vary. This situation can be dealt with using the body security information location. Note that for this location, the name parameter is actually a JSON pointer evaluated relative to the root of the DataSchema for each interaction it is bound with, which allows it to be used with payloads that vary in other respects. As an example, here is a light that has a property to set its brightness and color and two separate actions to turn it on and off. Although the JSON payloads are different for these actions the /auth/key element occurs in the same relative location so single JSON pointer can be used. Note: if the security key occurs in different inconsistent locations, it will be necessary to use multiple security scheme definitions.

{
    // ...
    "securityDefinitions": {
        "apikey_body": {
            "scheme": "apikey",
            "in": "body",
            "name": "/auth/key"
        }
    },
    "security": "apikey_body",
    // ...
    "properties": {
        "color": {
            // ...
            "type": "object",
            "properties": {
                "brightness": {
                    "type": "number",
                    // ...
                },
                "rgb": {
                    "type": "array",
                    // ...
                },
                "auth": {
                    "type": "object",
                    "properties": {
                        "key": {
                           "type": "string"
                        }
                    },
                    "required": ["key"]
                }
            },
            "required": ["brightness", "rgb", "auth"],
            "forms": [{
                "href": "https://example.com/color",
                // ...
            }]
        }
    },
    "action": {
        "on": {
            // ...
            "input": {
                "auth": {
                    "type": "object",
                    "properties": {
                        "key": {
                           "type": "string"
                        }
                    },
                    "required": ["key"]
                }
            },
            "required": ["auth"],
            "forms": [{
                "href": "https://example.com/on",
                // ...
            }]
        },
        "off": {
            // ...
            "input": {
                "auth": {
                    "type": "object",
                    "properties": {
                        "key": {
                           "type": "string"
                        }
                    },
                    "required": ["key"]
                }
            },
            "required": ["auth"],
            "forms": [{
                "href": "https://example.com/off",
                // ...
            }]
        }
    },
    // ...
}
However, it is rather annoying and redundant to add the security information to every data schema. It is possible to simplify this example by using the feature that the location referenced by a JSON pointer in a body location will be automatically inserted if it does not exist. In this case the above example can be simplified to the following. Note that in fact a data schema will effectively be created for the actions on and off to hold just the security information.
{
    // ...
    "securityDefinitions": {
        "apikey_body": {
            "scheme": "apikey",
            "in": "body",
            "name": "/auth/key"
        }
    },
    "security": "apikey_body",
    // ...
    "properties": {
        "color": {
            // ...
            "type": "object",
            "properties": {
                "brightness": {
                    "type": "number",
                    // ...
                },
                "rgb": {
                    "type": "array",
                    // ...
                }
            },
            "required": ["brightness", "rgb"],
            "forms": [{
                "href": "https://example.com/color",
                // ...
            }]
        }
    },
    "action": {
        "on": {
            // ...
            "required": ["auth"],
            "forms": [{
                "href": "https://example.com/on",
                // ...
            }]
        },
        "off": {
            // ...
            "forms": [{
                "href": "https://example.com/off",
                // ...
            }]
        }
    },
    // ...
}

6.3.5 properties

The value assigned to properties in a Thing instance is a Map of instances of PropertyAffordance. All name-value pairs of a Map of PropertyAffordance instances MUST be serialized as members of the JSON object that results from serializing the Map; the name of a pair MUST be serialized as a JSON string and the value of the pair, an instance of PropertyAffordance, MUST be serialized as a JSON object.

All name-value pairs of an instance of PropertyAffordance, where the name is a Vocabulary Term included in (one of) the Signatures of PropertyAffordance, InteractionAffordance, or DataSchema, MUST be serialized as members of the JSON object that results from serializing the PropertyAffordance instance, with the Vocabulary Term as name. See 6.3.10 Data Schemas for details on serializing DataSchema instances.

The value assigned to forms in an instance of PropertyAffordance MUST be serialized as a JSON array containing one or more JSON object serializations as defined in 6.3.9 forms.

A snippet for two Property affordances is given below:

6.3.6 actions

In a Thing instance, the value assigned to actions is a Map of instances of ActionAffordance. All name-value pairs of a Map of ActionAffordance instances MUST be serialized as members of the JSON object that results from serializing the Map; the name of a pair MUST be serialized as a JSON string and the value of the pair, an instance of ActionAffordance, MUST be serialized as a JSON object.

All name-value pairs of an instance of ActionAffordance, where the name is a Vocabulary Term included in (one of) the Signatures of ActionAffordance or InteractionAffordance, MUST be serialized as members of the JSON object that results from serializing the ActionAffordance instance, with the Vocabulary Term as name.

The values assigned to input and output in an instance of ActionAffordance MUST be serialized as JSON objects. They rely on the Class DataSchema, whose serialization is defined in 6.3.10 Data Schemas.

The value assigned to forms in an instance of ActionAffordance MUST be serialized as a JSON array containing one or more JSON object serializations as defined in 6.3.9 forms.

A TD snippet of an Action affordance is given below:

6.3.7 events

In a Thing instance, the value assigned to events is a map of instances of EventAffordance. All name-value pairs of a Map of EventAffordance instances MUST be serialized as members of the JSON object that results from serializing the Map; the name of a pair MUST be serialized as a JSON string and the value of the pair, an instance of EventAffordance, MUST be serialized as a JSON object.

All name-value pairs of an instance of EventAffordance, where the name is a Vocabulary Term included in (one of) the Signatures of EventAffordance or InteractionAffordance, MUST be serialized as members of the JSON object that results from serializing the EventAffordance instance, with the Vocabulary Term as name.

The values assigned to subscription, data, and cancellation in an instance of EventAffordance MUST be serialized as JSON objects. They rely on the Class DataSchema, whose serialization is defined in 6.3.10 Data Schemas.

The value assigned to forms in an instance of EventAffordance MUST be serialized as a JSON array containing one or more JSON object serializations as defined in 6.3.9 forms.

A TD snippet of an Event object is given below:

Event affordances have been defined in a flexible manner, in order to adopt existing (e.g., WebSub [websub]) or customer-oriented event mechanisms (e.g., Webhooks). For this reason, subscription and cancellation can be defined according to the desired mechanism. Please find further details in [WOT-BINDING-TEMPLATES]. Example A.3 Webhook Event Example illustrates how Events can use subscription and cancellation to describe Webhooks.

6.3.9 forms

All name-value pairs of an instance of Form, where the name is a Vocabulary Term included in the Signature of Form, MUST be serialized as members of the JSON object that results from serializing the Form instance, with the Vocabulary Term as name.

If required, form objects MAY be supplemented with protocol-specific Vocabulary Terms identified with a prefix. See also 8.3 Protocol Bindings.

A TD snippet of a form object in the forms array is given below:

6.3.9.1 uriVariables

href may also carry a URI that contains dynamic variables such as lat and lon in http://example.org/weather/?lat=35&lon=139. In that case the URI can be defined as template as defined in [RFC6570]: http://example.org/weather/{?lat,long}.

In such a case, the URI Template variables MUST be collected in the JSON-object based uriVariables member either in the Thing level or in Interaction Affordance level with the associated (unique) variable names as JSON names.

The serialization of each value in the map assigned to uriVariables in an instance of Form MUST rely on the Class DataSchema, whose serialization is defined in 6.3.10 Data Schemas.

A TD snippet using a URI Template for query parameters and uriVariables in the Interaction Affordance level is given below:

{
    "@context": "https://www.w3.org/2022/wot/td/v1.1",
    // ...
    "properties": {
        "weather": {
            // ...
            "uriVariables": {
                "lat": { 
                    "type": "number", 
                    "minimum": 0, 
                    "maximum": 90, 
                    "description": "Latitude for the desired location in the world" },
                "long": { 
                    "type": "number", 
                    "minimum": -180, 
                    "maximum": 180, 
                    "description": "Longitude for the desired location in the world" }
            },
            "forms": [{
              "href": "http://example.org/weather/{?lat,long}",
              "htv:methodName": "GET"
            }]
        },
        // ...
    },
    // ...
}

Alternatively, as defined in [RFC6570], uriVariables can be used for replacing the href structure. An example TD is provided below where a valid request to get the forecast of Bogota, Colombia would be an HTTP GET request to http://example.org/weather/bogota:

{
    "@context": "http://www.w3.org/ns/td",
    // ...
    "properties": {
        "weather": {
            // ...
            "uriVariables": {
                "city": {
                    "type": "string",
                    "description": "City name to find the weather information for" 
                }
            },
            "forms": [{
                "href": "http://example.org/weather/{city}",
                "htv:methodName": "GET"
            }]
        },
        // ...
    },
    // ...
}

The two examples below can be also combined, while using the same uriVariables feature. An HTTP GET request to http://example.org/weather/bogota/?unit=Celsius can be described as follows:

{
    "@context": "http://www.w3.org/ns/td",
    // ...
    "properties": {
        "weather": {
            // ...
            "uriVariables": {
                "city": {
                    "type": "string",
                    "description": "City name to find the weather information for" 
                },
                "unit": {
                    "type": "string",
                    "enum": ["fahrenheit_value","celsius_value"],
                    "description": "Desired unit for the temperature value"
                }
            },
            "forms": [{
                "href": "http://example.org/weather/{city}/{?unit}",
                "htv:methodName": "GET"
            }]
        },
        // ...
    },
    // ...
}

uriVariables are mainly for properties and events. When retrofitting an existing system, it may be necessary to use uriVariables for actions. In general, it is recommended to avoid uriVariables as much as possible when a new WoT-based system is designed.

6.3.9.2 contentType

The contentType member is used to assign a media type [RFC2046] including media type parameters as attribute-value pairs separated by a ; character. Example:

{
    // ...
    "contentType": "text/plain; charset=utf-8",
    // ...
}
6.3.9.3 response

In some use cases, the form metadata of the Interaction Affordance not only describes the request, but also provides metadata for the expected response. For instance, an Action takePhoto defines an input schema to submit parameter settings of a camera (aperture priority, timer, etc.) using JSON for the request payload (i.e., "contentType": "application/json"). The output of this action is the photo taken, which is available in JPEG format, for example. In such cases, the response member is used to indicate the representation format of the response payload (e.g., "contentType": "image/jpeg"). Here no output schema is required, as the content type fully specifies the representation format.

If present, the value assigned to response in an instance of Form MUST be a JSON object. If present, the response object MUST contain a contentType member as defined in the Class definition of ExpectedResponse.

A form snippet with the response member is shown below based on the takePhoto Action described above:

{
    // ...
    "actions": {
        "takePhoto": {
            // ...
            "forms": [{
                "op": "invokeaction",
                "href": "http://camera.example.com/api/snapshot",
                "contentType": "application/json",
                "response": {
                    "contentType": "image/jpeg"
                }
            }]
        }
    },
    // ...
}
6.3.9.4 additionalResponses

In some cases, the message received from the Thing as part of an Interaction Affordance can differ due to different reasons. Such reasons could be error cases or alternative responses for a valid response. In these cases, additionalResponses terms can be used to describe this behavior.

For example, an Action Affordance to turn on a car engine may not work in bad weather conditions or in case the engine needs maintenance. In such a case, the Thing needs to reply with payloads that are not usually used.

A TD snippet with the additionalResponses member in an Action Affordance is shown below. It describes the case mentioned above when an error response can be sent with another payload than what is described in the output. The success with the value false refers to the fact that this payload refers to an error case and schema allows linking to the payload description used at schemaDefinitions:

{
    // ...
    "schemaDefinitions": {
      "actionErrorPayload": {
        "type": "object",
        "properties": {
          "reason": {
            "type": "string",
            "enum": ["cold","hot","maintenance"]
          },
          "timeStamp": {
            "description": "UNIX time in numbers indicating when the error happened",
            "type": "number"
          }
        }
      }
    },
    // ...
    "actions": {
        "startEngine": {
            "output": {
              "type": "string"
            },
            "forms": [{
                "op": "invokeaction",
                "href": "http://mycar.example.com/api/engine",
                "contentType": "application/json",
                "additionalResponses": [{
                    "success":false,
                    "contentType": "application/json",
                    "schema": "actionErrorPayload"
                }]
            }]
        }
    },
    // ...
}

The additionalResponses term can be used in non-error cases as well. In that case, success is set to true and another schema can be used to describe the payload.

6.3.9.5 contentMediaType and contentEncoding

In some cases binary data is embedded in text-based values, e.g., a JSON string-based value embeds a base64 encoded image. The terms contentMediaType and contentEncoding can be used to clarify the context and encoding format of such name-value pairs. A sample usage of contentMediaType and contentEncoding is shown below:

{
    // ...
    "properties": {
        "image": { 
                "description": "Provides latest image", 
                "type": "string",
                "contentMediaType": "image/png",
                "contentEncoding": "base64",
                "forms": [{ 
                            "op": "readproperty", 
                            "href": "coaps://mylamp.example.com/lastPicture", 
                            "cov:methodName": "GET",
                            "contentType": "application/json" 
                    }] 
        }
    },
    // ...
}
6.3.9.6 Top level forms

When forms is present at the top level, it can be used to describe meta interactions offered by a Thing. For example, the operation types readallproperties and writeallproperties are for meta interactions with a Thing by which Consumers can read, write or observe all properties at once. In the example below, a forms member is included in the TD root object and the Consumer can use the submission target https://mylamp.example.com/properties both to read or write all Properties (i.e., on, brightness, and timer) of the Thing in a single protocol transaction.

{
    // ...
    "properties": {
        "on": {
            "type": "boolean",
            "forms": [...]
        },
        "brightness": {
            "type": "number",
            "forms": [...]
        },
        "timer": {
            "type": "integer",
            "forms": [...]
        }
    },
    // ...
    "forms": [{
        "op": "readallproperties",
        "href": "https://mylamp.example.com/properties",
        "contentType": "application/json",
        "htv:methodName": "GET"
    }, 
    {
        "op": "writeallproperties",
        "href": "https://mylamp.example.com/properties",
        "contentType": "application/json",
        "htv:methodName": "PUT"
    }]
}

Thing-level uriVariables can be used here to supply further variables to the operation or to specify a list of Property Affordance names for a readmultipleproperties operation. In the example below, the unit for the properties can be set via such a variable and the desired list of properties can be set:

{
    // ...
    "properties": {
        "temperature": {
            "type": "number",
            "forms": [...]
        },
        "brightness": {
            "type": "number",
            "forms": [...]
        },
        "humidity": {
            "type": "integer",
            "forms": [...]
        }
    },
    "uriVariables": {
        "propertyNames": {
            "type": "string",
            "description": "Comma separated list of property names to select."
        },
        "unitSystem": {
            "type": "string",
            "enum": ["metric_value","imperial_value","uscustomary_value"],
            "description": "System of Measurement that will be used for the values"
        }
    }
    "forms": [{
        "op": "readallproperties",
        "href": "https://mything.example.com/properties{?unitSystem}",
        "contentType": "application/json",
        "htv:methodName": "GET"
    }, 
    {
        "op": "readmultipleproperties",
        "href": "https://mylamp.example.com/properties{?propertyNames,unitSystem}",
        "contentType": "application/json",
        "htv:methodName": "GET"
    }]
}

For a readmultipleproperties operation, an example HTTP GET request to the URI https://mylamp.example.com/properties?propertyNames=humidity,temperature&unitSystem=metric would return the values humidity and temperature Property Affordances, with the metric System of Measurement.

In the case of operation type writeallproperties, it is expected that the Consumer provides all writable (non readOnly) properties and the (new) assigned values (e.g., within payload). Similarly, for the writemultipleproperties operation type, it is expected that the Consumer provides writable (non readOnly) properties. On the Thing side, Thing is expected to return readable (non writeOnly) properties in the case of readmultipleproperties and readallproperties operation types.

6.3.10 Data Schemas

The data schemas of the WoT Thing Description defined through the DataSchema Class are based on a subset of the JSON Schema terms [JSON-SCHEMA]. Thus, serializations of the TD data schemas can be fed directly into JSON Schema validator implementations to validate the data exchanged with Things.

Data schema serialization applies to PropertyAffordance instances, the values assigned to input and output in ActionAffordance instances, the values assigned to subscription, data, and cancellation in EventAffordance instances, and the value assigned to uriVariables in instances of Subclasses of InteractionAffordance (when a form object uses a URI Template).

All name-value pairs of an instance of one of the Subclasses of DataSchema, where the name is a Vocabulary Term included in the Signature of that Subclass or in the Signature of DataSchema, MUST be serialized as members of the JSON object that results from serializing the DataSchema Subclass's instance, with the Vocabulary Term as name.

The value assigned to properties in an instance of ObjectSchema MUST be serialized as a JSON object.

The values assigned to enum, required, and oneOf in an instance of DataSchema MUST be serialized as a JSON array.

The value assigned to items in an instance of ArraySchema MUST be serialized as a JSON object or a JSON array containing JSON objects.

A TD snippet data schema members is given below. Note that the surrounding object may be a data schema object (e.g., for input and output) or a Property object, which would contain additional members.

The terms readOnly and writeOnly can be used to signal which data items are exchanged in read interactions (i.e., when reading a Property) and which in write interactions (i.e., when writing a Property). This can be used as a workaround when Properties of an unconventional Thing exhibit different data for reading and writing, which can be the case when augmenting an existing device or service with a Thing Description.

A TD snippet with the usage of readOnly and writeOnly is given below:

{
    // ...
    "properties": {
        "status": {
            "description": "Read or write On/Off status.",
            "type": "object",
            "properties": {
                "latestStatus": {
                    "type": "string",
                    "enum": ["on_value", "off_value"],
                    "readOnly": true
                },
                "newStatusValue": {
                    "type": "string",
                    "enum": ["on_value", "off_value"],
                    "writeOnly": true
                }
            },
            forms: [...]
        }
    }
    // ...
}

When the status Property is read, the status data is returned using a latestStatus member in the payload. To update the status Property, the new value must be provided through a newStatusValue member in the payload.

As an additional feature, a Thing Description instance allows the usage of a unit member within data schemas. This can be used to associate a unit of measure to a data item. Its string value can be selected freely. However, it is recommended to select units defined in well-known Vocabularies. See 7. TD Context Extensions for an example.

6.4 Identification

The JSON-based serialization of Thing Descriptions is identified by the media type application/td+json or the CoAP Content-Format ID 432 (see 12. IANA Considerations).

6.5 Validation

In several contexts automatic validation of a JSON-based serialization of a Thing Description is useful. Formally, a valid TD satisfies all the assertions in this specification, but not all assertions can be validated given only the JSON serialization, for instance, the assertions listed under 8. Behavioral Assertions that relate a TD to the behavior of a Thing that it describes. Extensions are also problematic, in that even if formal metadata is given for validating an extension, dynamically fetching this metadata in a deployment might pose a privacy risk. In this section, therefore, we name and define various levels of validation appropriate for different contexts.

6.5.1 Minimal Validation

This level of validation includes all assertions implied by normative tables in this document, and those that can be checked by looking only at the TD itself.

Minimal Validation is appropriate where validation needs to be self-contained (e.g. devices on isolated networks). It does not attempt to validate context extensions and vocabularies.

In practice, these assertions can be validated using a JSON Schema in combination with a few spot checks, for example to check that security schema names have matching definitions.

6.5.2 Basic Validation

This level of validation includes all those covered by 6.5.1 Minimal Validation as well as basic validation of semantic definitions.

Basic validation is appropriate in situations where network access is possible and does not pose a privacy risk, and for relatively unconstrained computing requirements. It is suitable for gateways, for example, but not for endpoints, since semantic processing is required. It can do basic validation of extensions, specfically that the vocabulary used is defined.

In this case, context definition files and SHACL definitions can be used to validate additional assertions and check TDs for semantic consistency. In addition, if context definitions and SHACL constraints for extension vocabularies can be fetched, then these can be used to validate extensions.

6.5.3 Full Validation

Full validation confirms that all the assertions in this document are satisfied, including the assertions given in 8. Behavioral Assertions that confirm the TD is consistent with the Thing it describes.

This level of validation is appropriate during development, before release, and possibly after installation. Validation during development would have to be on test Things. Actual installation of instances of such Things requires updating the TD with appropriate per-instance identifiers and URLs and so for maximum assurance, in-field validation would have to take place after installation.

7. TD Context Extensions

This section is non-normative.

In addition to the standard Vocabulary definitions in 5. TD Information Model, the WoT Thing Description offers the possibility to add context knowledge from additional namespaces. This mechanism can be used to enrich the Thing Description instances with additional (e.g., domain-specific) semantics. It can also be used to import additional Protocol Bindings or new security schemes in the future.

For such TD Context Extensions, the Thing Descriptions use the @context mechanism known from JSON-LD [json-ld11]. When using TD Context Extensions, the value of @context of the Class Thing is an Array with additional elements of type anyURI identifying JSON-LD context files or Map containing namespace IRIs as defined in 5.3.1.1 Thing.

The serialization rules for complex types in 6.1 Mapping to JSON Types define the serialization of an extended @context name-value pair. A snippet with TD Context Extensions is given below:

{
    "@context": [
        "https://www.w3.org/2022/wot/td/v1.1",
        {
            "eg": "http://example.org/iot#",
            "cov": "http://www.example.org/coap-binding#"
        },
        "https://schema.org/"
    ],
    // ...
}

7.1 Semantic Annotations

TD Context Extensions allow for the use of additional Vocabulary Terms in a Thing Description instance. If the included namespaces are based on Class definitions such as those provided by the RDF Schema or OWL, they can be used to annotate any Class instance of a Thing Description semantically by associating the instance to a such an external Class definition. This is done by assigning a Class name to the @type name-value pair or including Class name in its Array value for multiple associations/annotations. Following the serialization rules in 6.1 Mapping to JSON Types, @type is either serialized as a JSON string or as a JSON array. @type is the JSON-LD keyword [json-ld11] used to set the type of a node.

TD Context Extensions also allow the inclusion of additional name-value pairs and well-defined values within any Class instance of a Thing Description. These pairs and values are defined through the included Vocabulary Terms and are serialized as additional members in the corresponding JSON objects or values of existing members, respectively. Examples are additional version metadata for the Thing or units of measure for data items.

The next subsections show some sample usage of different kind of ontologies in Thing Descriptions.

7.1.1 Example I: Additional Basic Metadata

The sample TD snippet below provides additional metadata terms from different external context files as provided in @context. The version information container is extended by adding additional version information about the used software (s:softwareVersion). schema.org is used for providing serial number and organisation information such as the company name of the Thing. The SAREF ontology is used to provide a semantic context of the Thing (saref:TemperatureSensor), and for the unit assignment for the temperature property the Ontology of Units of Measure (OM) is used.

Note

Please note that these Vocabularies and ontologies are used as examples. Others can be used based on application domain and use case.

{
    "@context": [
        "https://www.w3.org/2022/wot/td/v1.1",
        {
            "saref": "https://w3id.org/saref#",
            "om": "http://www.ontology-of-units-of-measure.org/resource/om-2/",
            "schema": "http://schema.org" 
        }
    ],
    "version": {
        "instance": "1.2.1",
        "schema:softwareVersion": "1.0.1"
    },
    "schema:serialNumber": "4CE0460D0G",
    "schema:manufacturer": {"name": "CompanyName"},
    // ...
    "@type": "saref:TemperatureSensor",
    "properties": {
        "temperature": {
            "description": "Temperature value of the weather station",
            "type": "number",
            "minimum": -32.5,
            "maximum": 55.2,
            "unit": "om:degree_Celsius",
            "forms": [...]
        },
        // ...
    },
    // ...
}

7.1.2 Example II: State Annotations

In many cases, TD Context Extensions may be used to annotate pieces of a data schema, to be able to semantically process the state information of the physical world object, which is represented by the data exchanged during an interaction (e.g., in the payload of a response). For example, a semantic description of this state information in RDF can be embedded in the TD Document and pieces of a data schema can be individually annotated as referring to specific parts of that RDF-modeled state of the physical world object.

The TD snippet below uses SAREF to describe the state of a lamp. The external Vocabulary Term ssn:forProperty, taken from SSN, the Semantic Sensor Network Ontology [VOCAB-SSN], is being used to link the data schema of the status Property with the actual on/off state of the physical world object.

{
    "@context": [
        "https://www.w3.org/2022/wot/td/v1.1",
        {
            "saref": "https://w3id.org/saref#",
            "ssn": "http://www.w3.org/ns/ssn/"
        }
    ],
    "id": "urn:uuid:67c9122b-2680-4e1a-b41c-5af07edba1f4",
    "@type": "saref:LightSwitch",
    "saref:hasState": {
        "@id": "urn:uuid:67c9122b-2680-4e1a-b41c-5af07edba1f4/state",
        "@type": "saref:OnOffState"
    },
    // ...
    "properties": {
        "status": {
            "ssn:forProperty": "urn:uuid:67c9122b-2680-4e1a-b41c-5af07edba1f4/state",
            "type": "string",
            "forms": [{"href": "https://mylamp.example.com/status"}]
        },
        "fullStatus": {
            "ssn:forProperty": "urn:uuid:67c9122b-2680-4e1a-b41c-5af07edba1f4/state",
            "type": "object",
            "properties": {
                "statusString": { "type": "string" },
                "statusCode": { "type": "number" },
                "statusDescription": { "type": "string" }
            },
            "forms": [{"href": "https://mylamp.example.com/status?full=true"}]
        },
        // ...
    },
    // ...
}

In Example 2, the state of the Thing is given by the status affordance itself and possible state changes are given by the toggle affordance. In other words, the state of the physical world object directly provides the Interaction Affordances of the Thing. This design is satisfactory for simple cases. In more elaborate cases, however, several affordances may be available for the same physical state. In the example above, the fullStatus Property provides an alternative, more verbose representation for the state of the lamp.

7.1.3 Example III: Geolocation Annotations

For many use cases like in building, agriculture, or smart city location based data is required. This information can be provided in the Thing Description in different ways and can be relied on different kind of location ontologies (e.g.,[w3c-basic-geo], schema.org) depending on purpose (e.g., indoor, outdoor). Also see [sdw-bp].

The TD snippet below uses lat and long from the [w3c-basic-geo] ontology to provide static latitude and longitude metadata at Thing's top level.

{
    "@context": [
        "https://www.w3.org/2022/wot/td/v1.1",
        {
            "geo": "http://www.w3.org/2003/01/geo/wgs84_pos#"        
        }
    ],
    "@type": "Thing",
    "geo:lat": "26.58",
    "geo:long": "297.83",
    // ...
    "properties": {
        // ...
    }
}

In some use cases location based metadata have to be provided at the interaction level, e.g., as provided as a Property that returns the latest longitude, latitude, and elevation values based on schema.org:

{
    "@context": [
        "https://www.w3.org/2022/wot/td/v1.1",
        {
            "schema": "http://schema.org#"
        }
    ],
    // ...
    "properties": {
        "position": {
            "type": "object",
            "@type": "schema:GeoCoordinates",
            "properties": {
                    "longitude": { "type": "number" },
                    "latitude":  { "type": "number" },
                    "elevation": { "type": "number" }
            },
            "forms": [{"href": "https://robot.example.com/position"}]
        },
        // ...
    },
    // ...
}

In case a different name is desired for, e.g., longitude, latitude, and elevation in the data model, the jsonld:context can be used to link terms to specific vocabulary from an ontology (also see [JSON-SCHEMA-ONTOLOGY], Section 3.3 Defining a JSON-LD context for data instances):

{
    "@context": [
        "https://www.w3.org/2022/wot/td/v1.1",
        {
            "schema": "http://schema.org#"
        }
    ],
    // ...
    "properties": {
        "position": {
        "jsonld:context": {
            "schema": "http://schema.org/"
            "long": "schema:longitude",
            "lat": "schema:latitude",
            "height": "schema:elevation"
        },
        "type": "object",
        "properties": {
            "long": { "type": "number" },
            "lat": { "type": "number" },
            "height": { "type": "number" }
        }
        }
    },
    // ...
}

7.2 Adding Protocol Bindings

With the TD Context Extensions in a Thing Description, the communication metadata can be supplemented or new Protocol Bindings added through additional Vocabulary Terms serialized into JSON objects representing a Form instance. Please see 8.3 Protocol Bindings for additional details.

7.3 Adding Security Schemes

Finally, new security schemes that are not included in 5.3.3 Security Vocabulary Definitions can be imported using the TD Context Extension mechanism. This example uses a fictional ACE security scheme based on [RFC9200] that is, for this example, defined by the namespace at http://www.example.org/ace-security#. Additional security schemes MUST be Subclasses of the Class SecurityScheme.

{
    "@context": [
        "https://www.w3.org/2022/wot/td/v1.1",
        {
            "cov": "http://www.example.org/coap-binding#",
            "ace": "http://www.example.org/ace-security#"
        }
    ],
    // ...
    "securityDefinitions": {
        "ace_sc": {
            "scheme": "ace:ACESecurityScheme",
            // ...
            "ace:as": "coaps://as.example.com/token",
            "ace:audience": "coaps://rs.example.com",
            "ace:scopes": ["limited", "special"],
            "ace:cnonce": true
        }
    },
    "security": ["ace_sc"],
    "properties": {
        "status": {
            // ...
            "forms": [{
                "op": "readproperty",
                "href": "coaps://rs.example.com/status",
                "contentType": "application/cbor",
                "cov:methodName": "GET",
                "ace:scopes": ["limited"]
            }]
        }
    },
    "actions": {
        "configure": {
            // ...
            "forms": [{
                "op": "invokeaction",
                "href": "coaps://rs.example.com/configure",
                "contentType": "application/cbor",
                "cov:methodName": "POST",
                "ace:scopes": ["special"]
            }]
        }
    },
    // ...
}

Note that all security schemes defined in 5.3.3 Security Vocabulary Definitions are already part of the TD context and need not to be included through a TD Context Extension.

8. Behavioral Assertions

The following assertions relate to the behavior of components of a WoT system, as opposed to the representation or information model of the TD. However, note that TDs are descriptive, and may in particular be used to describe pre-existing network interfaces. In these cases, assertions cannot be made that constrain the behavior of such pre-existing interfaces. Instead, the assertions are to be interpreted as constraints on the TD to accurately represent such interfaces.

8.1 Security Configurations

To enable secure interoperation, security configurations need to accurately reflect the requirements of the Thing:

Some security protocols may ask for authentication information dynamically, including required encoding or encryption schemes. One consequence of the above is that if a protocol asks for a form of security credentials or an encoding or encryption scheme not declared in the Thing Description then the Thing Description is to be considered invalid.

8.2 Data Schemas

The data schemas provided in the TD should accurately represent the data payloads returned and accepted by the described Thing in the interactions specified in the TD. In general, Consumers should follow the data schemas strictly, not generating anything not given in the WoT Thing Description, but should accept additional data from the Thing not given explicitly in the WoT Thing Description. In general, Things are described by WoT Thing Descriptions, but Consumers are constrained to follow WoT Thing Descriptions when interacting with Things.

8.3 Protocol Bindings

A Protocol Binding is the mapping from an Interaction Affordance to concrete messages of a specific protocol such as HTTP [RFC7231], CoAP [RFC7252], or MQTT [MQTT]. Protocol Bindings of Interaction Affordances are serialized as forms as defined in 6.3.9 forms.

Every form in a WoT Thing Description needs to have a submission target, given by the href member, as indicated in Form. The URI scheme [RFC3986] of this submission target indicates what Protocol Binding the Thing implements [wot-architecture11]. For instance, if the target starts with http or https, a Consumer can then infer the Thing implements the Protocol Binding based on HTTP and it should expect HTTP-specific terms in the form instance (see next section, 8.3.1 Protocol Binding based on HTTP).

Note

Optimally, the protocols used are listed as a scheme in the IANA registry [IANA-URI-SCHEMES]). This guarantees a unique Protocol Binding assignment. In case the desired protocol is not yet registered with IANA, it is recommended to follow the scheme value of the protocol specifications, if available. In principle, to avoid ambiguity in the identification of the protocol via the scheme, the Protocol Binding document will provide a recommended scheme value to enable unique protocol identification in the context of WoT.

8.3.1 Protocol Binding based on HTTP

Per default the Thing Description supports the Protocol Binding based on HTTP by including the HTTP RDF vocabulary definitions from HTTP Vocabulary in RDF 1.0 [HTTP-in-RDF10]. This vocabulary can be directly used within TD instances by the usage of the prefix htv, which points to http://www.w3.org/2011/http#. Further details of Protocol Binding based on HTTP can be found in [WOT-BINDING-TEMPLATES].

To interact with a Thing that implements the Protocol Binding based on HTTP, a Consumer needs to know what HTTP method to use when submitting a form. In the general case, a Thing Description can explicitly include a term indicating the method, i.e., htv:methodName. For the sake of conciseness, the Protocol Binding based on HTTP defines Default Values for the operation types listed below, which also aims at convergence of the methods expected by Things (e.g., GET to read, PUT to write). When no method is indicated in a form representing an Protocol Binding based on HTTP, a Default Value MUST be assumed as shown in the following table.

Vocabulary term Default value Context
htv:methodName GET Form with operation type readproperty, readallproperties, readmultipleproperties
htv:methodName PUT Form with operation type writeproperty, writeallproperties, writemultipleproperties
htv:methodName POST Form with operation type invokeaction

For example, the Example 1 in 1. Introduction does not contain operation types and HTTP methods in the forms. The following Default Values should be assumed for the forms in the Example 1:

In the case of a forms entry that has multiple op values the usage of the htv:methodName is not permitted. A TD Processor will extend the multiple op values to separate forms entries and associates a single operation with the default assumption. The address information (e.g. href) and other metadata are taken over in the extended version.

8.3.2 Other Protocol Bindings

The number of Protocol Bindings a Thing can implement is not restricted. Other Protocol Bindings (e.g., for CoAP, MQTT, or OPC UA) are intended to be standardized in separate documents such as a protocol Vocabulary similar to HTTP Vocabulary in RDF 1.0 [HTTP-in-RDF10] or specifications including Default Value definitions. Such protocols can be simply integrated into the TD by the usage of the TD Context Extension mechanism (see 7. TD Context Extensions).

Please refer to [WOT-BINDING-TEMPLATES] for information on how to describe IoT platforms and ecosystems.

9. Thing Model

9.1 Basic Concept

The figure below illustrates the relation of the Thing Model and Thing Description. A Thing Model mainly describes interaction affordances such as the Properties, Actions, and Events and common metadata. When a Thing Descriptions is instantiated by relying on a Thing Model, it SHOULD be valid according to that Thing Model. This paradigm can be compared with abstract class or interface definition (~Thing Model) in object-oriented programming to create objects (~Thing Descriptions).

Thing Model and its relation to the Thing Description
Figure 5 Thing Model and its relation to the Thing Description.

The Thing Model is a logical description of the interface and possible interaction with Thing's Properties, Actions, and Events, however it does not contain Thing instance-specific information, such as concrete protocol usage (e.g., IP address), or even a serial number and GPS location. However, Thing Models allows to include, e.g., security schemes if they apply to the entire class of instances the model describes. They might have URLs (e.g., like token servers) that might need to be omitted or parameterized (with templates) although in a lot of cases these might also be given.

Thing Model can be serialized in the same JSON-based format as a Thing Description which also allows JSON-LD processing. Note that a Thing Model cannot be validated in the same way as Thing Description instances due to some missing mandatory terms. This means that any term that is not using the placeholder type, still uses the types declared in TD Information Model. For example, the value of minimum needs to be an integer, unless a placeholder is used.

You can use the JSON Schema in the GitHub repository to validate TM instances that are serialized as JSON.

Note

The link for the TM needs to be updated to a permanent one before publication.

9.2 Thing Model Declaration

A Thing Model is recognized by the top level @type. Thing Model definitions MUST use the keyword @type at top level and a value of type string or array that equals or respectively contains tm:ThingModel. Additionally, in order to identify it as a JSON-LD document, Thing Model definitions MUST use the keyword @context at top level with same rules as a Thing Description. The prefix tm is defined within Thing Descriptions' context and points to the Thing Model namespace as defined in 4. Namespaces. It is intended that vocabulary from the tm context only be used in Thing Model definitions and are removed or replaced when Thing Descriptions are generated (also see 9.4 Derivation of Thing Description Instances).

A Thing Model MAY NOT contain instance specific Protocol Binding and security information such as endpoint addresses. Consequently, Thing Model definitions will also be valid if there are no JSON members like forms, base, securityDefinitions, and security. Thing Models are also valid even if these JSON members are used (e.g., as template), however, the nested mandatory members like href are omitted.

Example 3 shows a valid sample lamp Thing Model without any protocol and security information.

9.3 Modeling Tools

In the context of Thing Model definitions specific features are introduced that can be used for Thing modelling.

9.3.1 Versioning

When the Thing Model definitions change over time, this SHOULD be reflected in the version container. The string-based term model is used within the version container to provide such versioning information, like [SEMVER]. The following snippet shows the usage of model in a Thing Model instance.

Example 52: Thing Model versioning
{
    // ...
    "@type": "tm:ThingModel",
    "title": "Lamp Thing Model",
    "description": "Lamp Thing Description Model",
    "version" : {"model": "1.0.0"},
    // ...
}

Due to the definition of Thing Model the term instance MUST be omitted within the version container.

When Thing Models are updated and have a new version, this may affect other Thing Models that use the extension and import features (see Section 9.3.2 Extension and Import). In some cases it is also useful to reflect a new version in the file name and/or in a corresponding URL to identify the version.

9.3.2 Extension and Import

A Thing Model can extend an existing Thing Model by using the tm:extends mechanism announced in the links definition: When a Thing Model extends another Thing Model, at least one links entry with "rel": "tm:extends" that targets a Thing Model that is be extended MUST be used. The Thing Model will inherit all definitions from the extended Thing Model. There is the opportunity to extend the existing definition with further metadata by providing further JSON name-value pairs from the existing TD information model (5. TD Information Model) or using the context extension concept (7. TD Context Extensions). A Thing Model can also overwrite existing definitions such as title(s) and maximum etc.. For this there exist two limitations: A Thing Model SHOULD NOT overwrite the JSON names defined within the properties, actions, and/or events Map of the extended Thing Model. Definitions SHOULD NOT be overwritten in such a way that possible instance values are no longer valid compared to the origin extended definitions. Those assertions preserve the semantics throughout of the extended Thing Model. E.g., it is not allowed that a "minimum":2 from a extended Thing Model can be overwritten with "minimum":0. Meanwhile, overwriting with "minimum":5 would work since all instances values will always fulfill the restrictions of the extended Thing Model (also see Figure Figure 6 for further explanation).

Lets assume we have a basic model description as provided in the following example:

Example 53: Basic On/Off Thing Model Definition
{
    "@context": ["https://www.w3.org/2022/wot/td/v1.1"], 
    "@type": "tm:ThingModel",
    "title": "Basic On/Off Thing Model",
    "properties": {
        "onOff": {
            "type": "boolean"
        }
    }
}

Now a new device class model called 'Smart Lamp Control' that will be used as template for creating TD instances is designed. This model will reuse the existing definition of the 'Basic On/Off Thing Model' and extend it with a dim property:

Example 54: Smart Lamp Control Thing Model Definition
{
    "@context": ["https://www.w3.org/2022/wot/td/v1.1"], 
    "@type": "tm:ThingModel",
    "title": "Smart Lamp Control with Dimming",
    "links" : [{
        "rel": "tm:extends",
        "href": "http://example.com/BasicOnOffTM",
        "type": "application/tm+json"
     }],
    "properties" : {
        "dim" : {
            "title": "Dimming level"
            "type": "integer",
            "minimum": 0,
            "maximum": 100
        }
   }
}

Please note that the title is overwritten and will be used when TD instances are created (also see in the next subsection 9.4 Derivation of Thing Description Instances).

The tm:extends feature only permits inheriting all definitions of one Thing Model. In many use cases, however, it is desired only to import pieces of definitions of one or more existing Thing Models. For importing pieces of definitions of one or more existing Thing Models, the tm:ref term is introduced that provides the location of an existing (sub-)definition that SHOULD be reused. The tm:ref value MUST follow the pattern

  • file location as URI [RFC3986](Section 4.1)), followed by
  • # character, and followed by
  • JSON Pointer [RFC6901] definition.
Note that the URI can also be empty, indicating a same-document reference [RFC3986](Section 4.4)). In this case, the tm:ref is supposed to be interpreted as a relative reference. Every time tm:ref is used, the referenced pre-definition and its dependencies (e.g., by context extension) MUST be assumed at the new defined definition.
Note

Portions of the tm:ref value might contain non-ASCII characters that require URL ("percent") encoding before use. Before applying escapes to a tm:ref value, implementations should check that the value is not already encoded.

The following example shows a new TM definition that imports the existing definition of the property onOff from Example 53 into the new property definition switch.

Example 55: Smart Lamp Control imports existing definition
{
    "@context": ["https://www.w3.org/2022/wot/td/v1.1"], 
    "@type": "tm:ThingModel",
    "title": "Smart Lamp Control",
    "properties" : {
        "switch" : {
            "tm:ref": "http://example.com/BasicOnOffTM.tm.jsonld#/properties/onOff"
        }
   }
}

As an example for relative imports using tm:ref, the following Thing Model re-uses and augments (see below) a genericTemperature property in two more specific properties, which describe an inner and an outer temperature value, respectively.

Example 56: Multi Sensor Thing Model re-using definitions with relative imports
{
    "@context": "https://www.w3.org/2022/wot/td/v1.1", 
    "@type": "tm:ThingModel",
    "title": "Multi Sensor",
    "properties": {
        "genericTemperature": {
            "type": "number",
            "unit": "C"
        },
        "innerTemperature": {
            "tm:ref": "#/properties/genericTemperature",
            "title": "The inner temperature",
            "minimum": 10
        },
        "outerTemperature": {
            "tm:ref": "#/properties/genericTemperature",
            "title": "The outer temperature",
            "description": "The outer temperature is measured in Kelvin",
            "unit": "K"
        }
    },
    "tm:optional": [
        "/properties/genericTemperature"
    ]
}

At the place the "tm:ref" is defined, additional name-value pairs can be added. It is also permitted to override name-value pairs from the referenced definition. If the intention is to override an existing JSON name-value pair definition from tm:ref, the same JSON name MUST be used at the same level of the tm:ref declaration that provides a new value. The process to overwrite MUST follow the JSON Merge Patch algorithm as defined in [RFC7396] where the content of the referenced definition is patched with the new provided JSON name-value pairs.

It is noted that the values can also be based on a JSON object or array, or simply be a null value. null would result to a removal of existing JSON name-value pair in the target.

Similar to tm:extends and to keep the semantic meaning, definitions SHOULD NOT be overwritten in such a way that possible instance values are no longer valid compared to the origin referenced definition.

The following example shows a new TM definition that overwrites (maximum), enhances (unit), and removes (title) existing definitions from Example 54.

Example 57: Smart Lamp Control extend and overwrite existing definitions
{
    "@context": ["https://www.w3.org/2022/wot/td/v1.1"], 
    "@type": "tm:ThingModel",
    "title": "Smart Lamp Control",
    "properties" : {
        "dimming" : {
            "tm:ref": "http://example.com/SmartLampControlwithDimming.tm.jsonld#/properties/dim",
            "title": null,
            "maximum": 80,
            "unit": "%"
        }
   }
}

Based on the JSON Merge Patch algorithm the {"title": null,"maximum": 80,"unit": "%"} would act as a patch for the referenced origin content {"title": "Dimming level", "type": "integer", "minimum": 0, "maximum": 100}.

The tm:extends and the import mechanism based on tm:ref can also be used at the same time in a TM definition. The following example extends the TM from Example 53 and imports the status and dim definitions from Example 3 and Example 54 respectively.

Example 58: Smart Lamp Control Thing Model with extend and import mechanism
{
    "@context": ["https://www.w3.org/2022/wot/td/v1.1"], 
    "@type": "tm:ThingModel",
    "title": "Smart Lamp Control",
    "links" : [{
        "rel": "extends",
        "href": "http://example.com/BasicOnOffTM",
        "type": "application/tm+json"
     }],
    "properties" : {
        "status" : {
            "tm:ref": "http://example.com/LampTM.tm.jsonld#/properties/status"
        },
        "dimming" : {
            "tm:ref": "http://example.com/LampWithDimmingTM.tm.jsonld#/properties/dim"
        }
   }
}

The tm:extends and the import mechanism based on tm:ref explicitly supports transitive extension (a hierarchy of extensions). For example, assuming there are 3 TMs: "A" which defines a tm:extends of the TM "B" which itself defines a tm:extends of the TM "C". Consequently, the "A" TM extends all definitions of both "B" and "C". Recursive extensions leading to an infinite loop MUST NOT be defined.

The following figure summarizes the allowable override behaviour of the extension and imports TM functions presented in this section. Three Thing Models use the tm:ref or tm:extends feature to reuse TM definitions of the Smart Lamp Control Thing Model. The first Thing Model imports and overwrites the maximum value to 120 within the dimmer property. However, this results in possible instance values (at runtime) that may not be in the range of the original dim definition between 0 and 100 of the dim definition of the Smart Lamp Control Thing Model. Thus, such a Thing Model definition is not allowed. The second model overwrites the property type value by number. Again, this will potentially result in numeric dim values that are not accepted by the definition of the origin dim type definition (integer) of the Smart Lamp Control Thing Model. The last model is defined in a correct way. The new ranges of dim produce potential instance values that are also fulfilled by the original dim definition.

Overwriting behavior
Figure 6 Overwriting behavior of Thing Models.

9.3.3 Composition

In some applications, it is beneficial to reuse existing Thing Model definitions and compose them into a new IoT system. An example would be that a new Smart Ventilator is designed to consist of two sub/child Thing Model definitions such as a Ventilation Thing Model that provides on/off and adjustRpm capabilities, and an LED Thing Model that provides dimmable and RGB capabilities.

Such composition can be introduced by the usage of the links container. If it is desired to provide information that a Thing Model consists of one or more (sub-)Thing Models, the links entries MUST use the "rel": "tm:submodel" that targets to the (sub-) Thing Models. Optionally an instanceName MAY be provided to associate an individual name to the composed (sub-) Thing Model. This is useful when multiple similar Thing Model definitions are composed and needs to be distinguished.

Different strategies can be followed to generate Thing Descriptions from composed Thing Model definitions. The default recommendation is to generate from each parent and sub/child Thing Model a corresponding Thing Descriptions (also see 9.4 Derivation of Thing Description Instances). The composition relation can be reflected by the collection and item relation types in the links container of the Thing Descriptions. An example based on Smart Ventilation is given here:

A single TD can also be generated which contains the interaction definitions of the top level/parent Thing Model and all interaction definitions of all sub/child Thing Models. Thereby the generation process MUST avoid possible name collisions. The following example shows a potential generated (self-contained) Thing Description of the Smart Ventilator Thing Model.

Example 61: Self-contained TD of the Smart Ventilator TM
{
    "@context": "https://www.w3.org/2022/wot/td/v1.1",
    "title": "Smart Ventilator",
    "securityDefinitions": {
        "basic_sc": {
            "scheme": "basic",
            "in": "header"
        }
    },
    "security": "basic_sc",
    "links": [
        {
            "rel": "type",
            "href": "./SmartVentilator.tm.jsonld",
            "type": "application/tm+json"
        }
    ],
    "properties": {
        "status": {
            "type": "string",
            "enum": [
                "on_value",
                "off_value",
                "error_value"
            ],
            "forms": [
                {
                    "href": "http://127.0.13.232:4563/status"
                }
            ]
        },
        "switch": {
            "type": "boolean",
            "description": "True=On; False=Off",
            "forms": [
                {
                    "href": "http://127.0.13.212:4563/switch"
                }
            ]
        },
        "adjustRpm": {
            "type": "number",
            "minimum": 200,
            "maximum": 1200,
            "forms": [
                {
                    "href": "http://127.0.13.212:4563/adjustRpm"
                }
            ]
        },
        "R": {
            "type": "number",
            "description": "Red color",
            "forms": [
                {
                    "href": "http://127.0.13.211:4563/R"
                }
            ]
        },
        "G": {
            "type": "number",
            "description": "Green color",
            "forms": [
                {
                    "href": "http://127.0.13.211:4563/G"
                }
            ]
        },
        "B": {
            "type": "number",
            "description": "Blue color",
            "forms": [
                {
                    "href": "http://127.0.13.211:4563/B"
                }
            ]
        }
    },
    "actions": {
        "fadeIn": {
            "title": "fadeIn",
            "input": {
                "type": "number",
                "description": "fadeIn in ms"
            },
            "forms": [
                {
                    "href": "http://127.0.13.211:4563/fadeIn"
                }
            ]
        },
        "fadeOut": {
            "title": "fadeOut",
            "input": {
                "type": "number",
                "description": "fadeOut in ms"
            },
            "forms": [
                {
                    "href": "http://127.0.13.211:4563/fadeOut"
                }
            ]
        }
    }
}

9.3.4 tm:optional

In some cases it is desirable to not enforce which interaction affordances are mandatory and do not necessarily need to be implemented in a Thing Description instance. If interaction models are not mandatory to be implemented in a Thing Description instance, Thing Model definitions MUST use the JSON member name tm:optional. tm:optional MUST be a JSON array at the top level. The value of tm:optional MUST provide JSON Pointer [RFC6901] references to the required interaction model definitions. The JSON Pointers of tm:optional MUST resolve to an entire interaction affordance Map definition.

The following sample shows the usage of tm:optional for the Event interaction overheating.

Example 62: Thing Model with the tm:optional term for interaction affordances.
{
    "@context": ["https://www.w3.org/2022/wot/td/v1.1"], 
    "@type": "tm:ThingModel",
    "title": "Lamp Thing Model",
    "description": "Lamp Thing Model Description",
    "tm:optional": [
        "/events/overheating"
    ],
    "properties": {
        "status": {
            "description": "current status of the lamp (on|off)",
            "type": "string",
            "readOnly": true
        }
    },
    "actions": {
        "toggle": {
            "description": "Turn the lamp on or off"
        }
    },
    "events": {
        "overheating": {
            "description": "Lamp reaches a critical temperature (overheating)",
            "data": {"type": "string"}
        }
    }
}

Since the Event overheating is not mandatory it may not be available in a Thing Description instance.

Please note that an optional definition in a Thing Model definition can be overwritten in the case it is extended by another Thing Model through the use of tm:ref:

Example 63: Thing Model overwrites tm:optional of the previous Thing Model example.
{
    "@context": ["https://www.w3.org/2022/wot/td/v1.1"], 
    "@type": "tm:ThingModel",
    "title": "Lamp Thing Model (All Mandatory)",
    "description": "Lamp Thing Model description expects all interaction affordances (status, toggle, and overheating)",
    "links": [
       {
          "rel": "tm:extends",
          "href": "./lampThingModel.tm.jsonld",
          "type": "application/tm+json"
       }
    ],
    "events": {
        "overheating": {
            "tm:ref": "./lampThingModel.tm.jsonld#/events/overheating" 
        }
    }
}

9.3.5 Placeholder

A Thing Model can specify which terms should be used in a TD instance, but their values are unspecific and are first known during TD instantiation. In a case where TD instance terms, but not their values, are known in advance, the placeholder labeling MAY be used in a Thing Model. The placeholder labeling MUST be substituted with a concrete value (e.g., as JSON number, JSON string, JSON object, etc) when TD instance is created from the Thing Model. The string-based pattern of the placeholder MUST follow a valid pattern based on the regular expression {{2}[ -~]+}{2} (e.g., {{PLACEHOLDER_IDENTIFIER}}). The characters between {{ and }} are used as identifier name of the placeholder. The identifier name can be used to identify the placeholder for the substitution process. A placeholder MUST be applied within the value of the JSON name-value pair. If a non string-based value of a JSON name-value pair has a placeholder, the value MUST be (temporarily) typed as string. After replacing the placeholder, e.g. when creating a Thing Description instance, the original type is applied with the corresponding replaced value.

The following Thing Model example defines different placeholders. The placeholder map is used to apply the replacement and to transform the intended value type.

9.4 Derivation of Thing Description Instances

Thing Models can be used as templates to generate a Thing Description based on the restrictions defined in Sections 5. TD Information Model and 6. TD Representation Format. During this process missing data such as communication and security metadata have to be complemented to create valid Thing Description instances. A Thing Model MUST be defined in such a way that there are no inconsistencies that would result in a Thing Description not being able to meet the requirements as described in Section 5. TD Information Model and 6. TD Representation Format. A TM-to-TD generator to derive a Thing Description instance from a Thing Model transforms it to a Partial TD using the following steps:

Finally, a TM-to-TD generator will take the resulting Partial TD and transform it into a Thing Description with this last step

It is recommended that the id value of a Thing Model provides a placeholder such as "id": "urn:example:{{RANDOM_ID_PATTERN}}" for the TD generation process. Please avoid including metadata in the id pattern.

Thing Description instances that follow a Thing Model can carry the information regarding which type of Thing Model is derived. In this context, the linking concept can be used with "rel": "type" (also see Section 5.3.4.1 Link), as shown in the following example:

Please note that a TD can only be an instance of one TM at a time. That means for Thing Descriptions: The links array MUST use the entry with "rel": "type" a maximum of once. If it is desired to reflect all relationships to other Things in a Thing Description, the composition mechanism in TMs can be considered (see Section 9.3.3 Composition).

9.5 Examples

The following Thing Model extends the model as shown in Example 54 and overwrites the maximum value of the dim property

Example 66: Extending Smart Control Lamp with a modified dim constrained
{
    "@context": ["https://www.w3.org/2022/wot/td/v1.1"], 
    "@type": "tm:ThingModel",
    "links" : [{
        "rel": "tm:extends",
        "href": "http://example.com/SmartControlLampTM",
        "type": "application/tm+json"
     }],
    "properties" : {
        "dim" : {
            "maximum": 200
        }
   }
}

The expected Thing Description that is derived from this Thing Model would be (with HTTP Binding and basic security applied):

Example 67: Thing Description
{
    "@context": ["https://www.w3.org/2022/wot/td/v1.1"], 
    "@type": "Thing",
    "title": "Smart Lamp Control",
    "securityDefinitions": {
        "basic_sc": {"scheme": "basic", "in": "header"}
    },
    "security": "basic_sc",
    "links" : [{
        "rel": "type",
        "href": "url/to/SmartLampControlModifiedDimTM",
        "type": "application/tm+json"
     }
   ],
   "properties" : {
        "onOff": {
            "type": "boolean",
            "forms": [{"href": "https://smartlamp.example.com/onoff"}]
        },
        "dim" : {
            "type": "integer",
            "minimum": 0,
            "maximum": 200,
            "forms": [{"href": "https://smartlamp.example.com/dim"}]
        }
   }
}

10. Security Considerations

Several assertions in the following are at risk, as indicated by yellow highlighting. These represent best practices but at the time of CR transition have insufficient implementation experience. These will be converted to informative statements if sufficient implementation experience is not obtained by time of PR transition.

In general the security measures taken to protect a WoT system will depend on the threats and attackers that system may face and the value of the assets that need to be protected. A detailed discussion of security (and privacy) considerations for the Web of Things, including a threat model that can be adapted to various circumstances, is presented in the informative document [WOT-SECURITY-GUIDELINES]. Many WoT Things are similar to and use the same technologies as web services. In addition to the specific security considerations below, the security risks and mitigations discussed in guides such as the OWASP Top 10 [OWASP-Top-10] for web services should be evaluated, and if applicable, addressed. This section discusses only security risks and possible mitigations directly relevant to the WoT Thing Description.

A WoT Thing Description can describe both secure and insecure network interfaces. When a Thing Description is retro-fitted to an existing network interface, no change in the security status of the network interface is to be expected.

The use of a WoT Thing Description introduces the security risks given in the following sections. After each risk, we suggest some possible mitigations.

10.1 TD Interception and Tampering

Intercepting and tampering with TDs can be used to launch man-in-the-middle attacks, for example by rewriting URLs in TDs to redirect accesses to a malicious intermediary that can capture or manipulate data.

Mitigation:
Thing Descriptions SHOULD be obtained only through mutually authenticated secure channels. Mutual authentication ensures that the Consumer and the TD provider are both sure of the identity of the other party to the communication. However, mutual authentication also can be used to identify the Consumer, which may be undesirable in some cases (privacy risk). In cases where the Consumer is associated with a person, e.g. browsers, TDs MAY be obtained through a channel where only the TD provider is authenticated.

10.2 Context Interception and Tampering

Intercepting and tampering with context definition files can be used to facilitate attacks by modifying the interpretation of vocabulary. Context extensions (see 7. TD Context Extensions) that are loaded from the Web over non-secure connections, such as HTTP, run the risk of being altered by an attacker, and may modify the TD Information Model in ways that could compromise security.

As recommended in 11.1 Context Fetching, on constrained implementations context definition files should be pre-installed and managed using a secure software update process and the context URLs only used to identify known contexts, not to fetch them. This consideration therefore applies only when fetching context definition files dynamically is otherwise unavoidable, for example in a directory service supporting general semantic processing.

Mitigation:
Ideally context definition files would only be obtained through secure channels established by mutual authentication but it is notable (and unfortunate) that many contexts are indicated using "plain" HTTP URLs. However, the HTTP protocol is vulnerable to interception and modification if used without first establishing a secure transport channel using TLS. If it is necessary to fetch a context definition file, an implementation SHOULD first attempt to use HTTP over TLS even when only an HTTP URL is given.

10.3 Limited Duration Accesses

In some scenarios, it may be desirable to limit the scope and duration of access to a set of Things by some users. For example, if A is visiting B's house, B may want to provide A with temporary and limited access to the garage door opener and car charger so A can use them. The scope however may be limited so that A cannot access certain administrative functions of these Things (for example, to change how long the garage door can remain open, or to change the charging rate). In addition, the access should expire after A is expected to have left, e.g. after one week.

Mitigations:
To limit the scope and duration of access to Things, tokens SHOULD be used to manage access. Note that this includes mechanisms such as OAuth2, which provide for token generation flows where verifying the authentication and authorization of a user is handled by a separate token provider service. Token provider services (which could be managed directly by the Thing's administrator if appropriate or desired for privacy) can provide limited duration tokens and use scopes to limit access. Scopes can limit access to specific interactions but are not sufficient to limit duration. See [RFC9200].

10.4 Vulnerability Auditing

An attacker with access to a set of TDs, for example those returned by WoT Discovery, may be able to use this information to identify vulnerable devices and plan attacks on them.

Mitigation:
Deployers of IoT systems can use the same information to audit their IoT systems and ensure that vulnerable systems are adequately protected (if necessary by external means such as transport security and/or segmented networks) or hardened. It is also possible to not make the TDs for known-vulnerable systems available via discovery. This is, however, not a recommended approach since security by obscurity is a poor defence: an attacker can still discover the system by other means, even if the TD has limited distribution. The definition of "vulnerable" however depends on the context in which the information is made available, and to whom it is made available to. Ideally, only those with the rights to access the Things described by TDs should get access to those TDs. The auto security scheme MAY be used if vulnerability scanning is a concern.

10.5 Script Injection

Many strings given in TDs, in particular the values carried in title/titles and description/descriptions, are meant to be human-readable. An application may take such strings and use them to generate a user interface, for example, a web dashboard listing a set of available Things with their titles and descriptions. If such an interface is naively generated using string substitution, for example inserting the values of these strings into marked places in a HTML template to create final HTML, any HTML markup in the original string will be interpreted in the context of the browser displaying the dashboard. It is possible for an attacker to embed scripts in HTML in various ways and have these scripts executed upon user interaction or even automatically (e.g. upon page load, or upon an error, which can be done intentionally). Since the string will be generated by the TD producer and the dashboard will be generated by a different origin, this is a form of cross-site-scripting (XSS) attack.

Mitigation:
Strings sourced from TDs should be treated like any other source of external string when generating HTML: with care. As a matter of policy, it is strongly suggested that strings sourced from TDs either be sanitized using a carefully vetted HTML sanitizer that disables any markup or be inserted into an HTML template using DOM node manipulation APIs that will escape any markup. It is also possible that strings sourced from TDs could be used to generate documents in other markup languages, such as MD files or XML. Such usages should take equivalent precautions to ensure that string values are sanitized before insertion in a template. Unfortunately such sanitization also will disable any HTML markup included for internationalization purposes, for example to set the initial direction of text rendering in bidirectional text. HTML markup SHOULD NOT be used for internationalization purposes in TD strings.

10.6 JSON Parsing

See RFC 8259, section 12: JSON should not be parsed as JavaScript using eval(). A WoT Thing Description is intended to be a pure data exchange format for Thing metadata, not for holding executable content. An (invalid) TD may, however, contain JavaScript code that, when executed, could have side effects compromising the security of a system.

Mitigation:
A WoT Thing Description JSON-LD serialization MUST NOT be passed through a code execution mechanism such as JavaScript's eval() function to be parsed.
Editor's note: Other Injection Risks

There are additional code injection risks discussed in [WOT-DISCOVERY]. Other strings in TDs, such as the values given for title and description, should be sanitized before being used in templates for SQL, HTML, or other executable contexts. This risk, however, is specifically about the Javascript injection risk when parsing JSON.

10.7 JSON-LD Expansion

JSON-LD processing usually includes the replacement of short terms with longer IRIs [RFC3987]. For this reason, WoT Thing Descriptions may expand considerably when processed using a JSON-LD 1.1 processor and, in the worst case, the resulting data might consume all of the recipient's resources or cause an exploitable buffer overflow.

Mitigation:
Consumers SHOULD set and enforce limits on memory usage to prevent buffer overflow and resource exhaustion during JSON-LD processing.

11. Privacy Considerations

Several assertions in the following are at risk, as indicated by yellow highlighting. These represent best practices but at the time of CR transition have insufficient implementation experience. These will be converted to informative statements if sufficient implementation experience is not obtained by time of PR transition.

Privacy risks will depend on the association of Things with identifiable people and both the direct information and the inferred information available from such an association. A detailed discussion of privacy (and security) considerations for the Web of Things, including a threat model that can be adapted to various circumstances, is presented in the informative document [WOT-SECURITY-GUIDELINES]. This section discusses only privacy risks and possible mitigations directly relevant to the WoT Thing Description.

The use of a WoT Thing Description introduces the privacy risks given in the following sections. After each risk, we suggest some possible mitigations.

11.1 Context Fetching

WoT Thing Descriptions can be evaluated with a JSON-LD 1.1 processor [json-ld11], which typically follows links to remote contexts (i.e., TD context extensions, see 7. TD Context Extensions) automatically, resulting in the transfer of files without the explicit request of the Consumer for each one. If remote contexts are served by third parties, it may allow them to gather usage patterns or similar information leading to disclosure of private information, or information that can be used to infer private information. In the case of the WoT, an attacker can also observe the network traffic produced by such fetches and can use the metadata of the fetch, such as the destination IP address, to infer information about the device, especially if domain-specific vocabularies are used. This is a risk even if the connection is encrypted, and is related to DNS privacy leaks. See also 10.2 Context Interception and Tampering, which is a related security risk which can also be avoided with the following mitigations.

Mitigation:
Implementations on resource-constrained devices are expected to perform raw JSON processing (as opposed to JSON-LD processing) and support only a limited set of domain-specific extensions. The set of supported extensions can be established by a WoT Profile [WOT-PROFILE], for example. Constrained implementations SHOULD use vetted versions of their supported context extensions managed statically or as part of a secure update process. Constrained implementations SHOULD NOT follow links to remote contexts. In this case the URLs are used only to identify extensions, not to fetch their definitions.

11.2 Immutable Identifiers

A Thing Description containing an identifier (id) may describe a Thing that is associated with an identifiable person. Such identifiers pose various risks including tracking. However, if the identifier is also immutable, then the tracking risk is amplified, since a device may be sold or given to another person and the known ID used to track that person.

Mitigation:
All identifiers used in a TD SHOULD be mutable, and in particular there SHOULD be a mechanism to update the id of a Thing when necessary. Specifically, the id of a Thing should not be fixed in hardware. This does, however, conflict with the Linked Data ideal that identifiers are fixed URIs. However, as a matter of policy, it is strongly suggested that deployments update identifiers upon major changes in configuration or reinitialization. Examples of major changes in configuration include moving a Thing to a new local area network, assigning a new domain name, or unregistering the Thing from one hub and registering it with a new one. Generally, changes in configuration indicating a potential change in ownership should result in a new identifier being created. If more frequent changes are desired during the operational phase of a device, a mechanism can be put into place to notify only authorized users of the change in identifier when a change is made. Note however that some classes of devices, e.g., medical devices, may require immutable IDs by law in some jurisdictions. Ideally, any required immutable identifiers SHOULD only be made available via affordances, such as a property, whose value can only be obtained after appropriate authentication and authorization, and managed separately from the TD identifier. If it is necessary to use an immutable identifier as the TD identifier, extra attention should be paid to secure access to files, such as Thing Descriptions, containing such immutable identifiers.

11.3 Fingerprinting

As noted above, the id member in a TD can pose a privacy risk. However, even if the id is updated as described to mitigate its tracking risk, it may still be possible to associate a TD with a particular physical device, and from there to an identifiable person, through fingerprinting.

Even if a specific device instance cannot be identified through fingerprinting, it may be possible to infer the type of a device from the information in the TD, such as the set of interactions, and use this type to infer private information about an identifiable person, such as a medical condition.

Mitigation:
Only authorized users SHOULD be provided access to the Thing Description for a Thing. Only the amount of information needed for the level of authorization and the use case SHOULD be provided in a TD. If the TD is only distributed to authorized users through secure and confidential channels, for example through a directory service that requires authentication, then external unauthorized parties will not have access to the TD to fingerprint it. To further mitigate this risk, information not necessary for a particular use case of a TD should be omitted whenever possible. For example, for an ad-hoc connection to a device where the Consumer does not store state about the Thing, the id can be omitted. If the Consumer does not need certain interactions for its use case, they can be omitted. If the Consumer is not authorized to use certain interactions, they can likewise be omitted.

11.4 ID Metadata

The value of the id field of a TD might become available to entities that do not have access to the full TD. If the value of the id contains embedded metadata, such as the type of the device or the owner, this could be used to infer personal information.

Mitigation:
The value of the id of a TD SHOULD NOT contain metadata describing the Thing or from the TD itself. Any temporary ID generated to manage TDs, for example an ID for a database or directory service, SHOULD NOT contain metadata describing the Thing or from the TD itself. Using random UUIDs as recommended in 11.5 Globally Unique Identifiers also mitigates this risk.

11.5 Globally Unique Identifiers

Globally unique identifiers pose a privacy risk if a centralized authority is needed to create and distribute them, since then a third party has knowledge of the identifiers.

Mitigation:
The id field in TDs is intentionally not required to be globally unique. There are several cryptographic mechanisms (e.g. random UUIDs) available to generate suitable IDs in a distributed fashion that do not require a central registry. These mechanisms typically have a very low probability of generating duplicate identifiers, and this needs to be taken into account in the system design; for example, by detecting duplicates and regenerating IDs when necessary. The scope of IDs also does not need to be global: it is acceptable to use identifiers that only distinguish Things in a certain context, such as within a home or factory. TD identifiers SHOULD be generated using a distributed mechanism such as UUIDs that provides a high probability of uniqueness. TD identifiers SHOULD NOT be generated using a centralized authority.

11.6 Inferencing of Personally Identifiable Information

In many locales, in order to protect the privacy of users, there are legal requirements for the handling of personally identifiable information, that is, information that can be associated with a particular person. Such information can of course be generated by IoT devices directly. However, the existence and metadata of IoT devices (the kind of data stored in a Thing Description) can also contain or be used to infer personally identifiable information. This information can be as simple as the fact that a certain person owns a certain type of device, which can lead to additional inferences about that person.

Mitigation:
As a matter of policy, it is strongly suggested that Thing Descriptions associated with personal devices be treated as if they contained personally identifiable information, even if this information is not explicit. As an example application of this principle, consider how to obtain user consent. Consent for usage of personally identifiable data generated by a Thing is often obtained when a Thing is paired with system consuming the data, which is frequently also when the Thing Description is registered with a local directory or the system consuming the Thing Description in order to access the device. In this case, consent for using data from a Thing can be combined with consent for accessing the Thing Description of the Thing. As a second example, if we consider a TD to contain personally identifiable information, then it should not be retained indefinitely or used for purposes other than those for which consent was given.

12. IANA Considerations

12.1 application/td+json Media Type Registration

Type name:
application
Subtype name:
td+json
Required parameters:
None
Optional parameters:
None
Encoding considerations:
See RFC 6839, section 3.1.
Editor's note: Other Encoding Considerations

The cited section allows UTF-16 and UTF-32. We probably should state that only UTF-8 is allowed (8-bit compatible, RFC2045).

Security considerations:
See 10.2 Context Interception and Tampering, 10.6 JSON Parsing, 10.7 JSON-LD Expansion, and 11.1 Context Fetching in the published specification.
Interoperability considerations:
See RFC 8259.

Rules for processing both conforming and non-conforming content are defined in this specification.

Published specification:
W3C Web of Things (WoT) Thing Description 1.1: https://www.w3.org/TR/wot-thing-description11/
Editor's note: Versions

This has been updated to point to the TD 1.1 specification. Should we note that versions (and TDs vs. TMs) can be distinguished using information interior to the content?

Applications that use this media type:
All participating entities in the W3C Web of Things, that is, Things, Consumers, and Intermediaries as defined in the W3C Web of Things (WoT) Architecture 1.1: https://www.w3.org/TR/wot-architecture11/ document.
Fragment identifier considerations:
See RFC 6839, section 3.1.
Editor's note: Other Fragment Identifier Considerations

We may want to explictly allow use of JSON Pointer as a fragment identifier [RFC6901]. There is in fact an assertion requiring them in TMs for tm:optional. These are internal references, however, so we might not have to allow them for external references. By default the json media type does not support a fragment identifier but td+json could.

Additional information:
Magic number(s):
Not Applicable
File extension(s):
.jsontd
Editor's note: Other Extensions

We have been using .td.jsonld and .tm.jsonld in testing. Should we also define these formally? If we are using the same media type for TMs, should we still have a distinct filename extension? If so, should we (also?) define .jsontm for consistency? Note: the IANA Considerations for HTML allows multiple suffixes, html and htm.

Macintosh file type code(s):
TEXT
Person & email address to contact for further information:
Matthias Kovatsch <w3c@kovatsch.net>
Editor's note: Update Contact

Should the contact be updated?

Intended usage:
COMMON
Restrictions on usage:
None
Author(s):
The Web of Things (WoT) Thing Description specification is a product of the Web of Things Working Group.
Change controller:
W3C

12.2 application/tm+json Media Type Registration

Type name:
application
Subtype name:
tm+json
Required parameters:
None
Optional parameters:
None
Encoding considerations:
See RFC 6839, section 3.1.
Security considerations:
See 10.2 Context Interception and Tampering, 10.6 JSON Parsing, 10.7 JSON-LD Expansion, and 11.1 Context Fetching in the published specification.
Interoperability considerations:
See RFC 8259.

Rules for processing both conforming and non-conforming content are defined in this specification.

Published specification:
W3C Web of Things (WoT) Thing Description 1.1
Applications that use this media type:
All participating entities in the W3C Web of Things, that is, Things, Consumers, and Intermediaries as defined in the W3C Web of Things (WoT) Architecture 1.1 document.
Fragment identifier considerations:
See RFC 6901, section 3 and section 6. Note that reserved characters may be percent encoded.
Additional information:
Magic number(s):
Not Applicable
File extension(s):
.jsontm, .tm.json, .tm.jsonld (preferred file extension)
Macintosh file type code(s):
TEXT
Person & email address to contact for further information:
Sebastian.Kaebisch@siemens.com
Intended usage:
COMMON
Restrictions on usage:
None
Author(s):
The Web of Things (WoT) Thing Description specification is a product of the Web of Things Working Group.
Change controller:
W3C

12.3 CoAP Content-Format Registration

IANA assigns compact CoAP Content-Format IDs for media types in the CoAP Content-Formats subregistry within the Constrained RESTful Environments (CoRE) Parameters registry [RFC7252]. The Content-Format ID for WoT Thing Description is 432 and for the WoT Thing Model is - (tbd).

12.3.1 WoT Thing Description

Media Type:
application/td+json
Encoding:
-
ID:
432
Reference:
["Web of Things (WoT) Thing Description 1.1", April 2022]

12.3.2 WoT Thing Model

Media Type:
application/tm+json
Encoding:
-
ID:
433
Reference:
["Web of Things (WoT) Thing Description 1.1", April 2022]

A. Example Thing Description Instances

This section is non-normative.

A.1 MyLampThing Example with CoAP Protocol Binding

Feature list of the Thing:

Example 68: MyLampThing with CoAP Protocol Binding
{
   "@context": [
      "https://www.w3.org/2022/wot/td/v1.1",
      {
      "cov": "http://www.example.org/coap-binding#"
      }
    ],
    "id": "urn:uuid:bd472149-0b41-4dc9-80c0-977f39dc7e77",
    "title": "MyLampThing",
    "description": "MyLampThing uses JSON serialization",
    "securityDefinitions": {"psk_sc": {"scheme": "psk"}},
    "security": ["psk_sc"],
    "properties": {
        "status": {
            "description": "Shows the current status of the lamp",
            "type": "string",
            "forms": [{
                "op": "readproperty",
                "href": "coaps://mylamp.example.com/status",
                "cov:methodName": "GET" 
            }]
        }
    },
    "actions": {
        "toggle": {
            "description": "Turn on or off the lamp",
            "forms": [{
                "href": "coaps://mylamp.example.com/toggle",
                "cov:methodName": "POST" 
            }]
        }
    },
    "events": {
        "overheating": {
            "description": "Lamp reaches a critical temperature (overheating)",
            "data": {"type": "string"},
            "forms": [{
                "href": "coaps://mylamp.example.com/oh",
                "cov:methodName": "GET",
                "subprotocol": "cov:observe" 
            }]
        }
    }
}

A.2 MyIlluminanceSensor Example with MQTT Protocol Binding

Feature list of the Thing:

Example 69: MyIlluminanceSensor with MQTT Protocol Binding
{   
    "@context": "https://www.w3.org/2022/wot/td/v1.1",
    "title": "MyIlluminanceSensor",
    "id": "urn:uuid:9489991a-7622-45b6-8437-f858b59835d4",
    "securityDefinitions": {"nosec_sc": {"scheme": "nosec"}},
    "security": ["nosec_sc"],
    "events": {
        "illuminance": {
            "data": {"type": "integer"},
            "forms": [
                {
                    "href": "mqtt://192.168.1.187:1883/illuminance",
                    "contentType": "text/plain",
                    "op": "subscribeevent"
                }
            ]
        }
    } 
}

A.3 Webhook Event Example

Feature list of the Thing:

Editor's note

Instead of a periodically POST call of the Thing the consumer may provide a response data with information when the next POST should be provided by the Thing. The WoT WG is currently working on a definition that covers this scenario for the next update of the TD document (W3C TD 1.1 CR).

B. JSON Schema for TD Instance Validation

This section is non-normative.

A JSON Schema [JSON-SCHEMA] document for syntactically validating Thing Description instances serialized in JSON based format is available in the GitHub repository. This JSON Schema does not require the terms with Default Values to be present. Thus, the terms with Default Values are optional. (see also 5.4 Default Value Definitions)

Note

The Thing Description defined by this document allows for adding external vocabularies by using @context mechanism known from JSON-LD [json-ld11], and the terms in those external vocabularies can be used in addition to the terms defined in 5. TD Information Model. For this reason, the below JSON schema is intentionally non-strict in that regard. You can replace the value of additionalProperties schema property true with false in different scopes/levels in order to perform a stricter validation in case no external vocabularies are used.

Note

The $id field in the JSON Schemas need to be updated to a static URL before publication, as well as the actual link pointing to the schema.

C. JSON-LD Context Usage

This section is non-normative.

The present specification introduces the TD Information Model as a set of constraints over different Vocabularies, i.e. sets of Vocabulary Terms. This section briefly explains how a machine-readable definition of these constraints can be integrated into client applications, by making use of the mandatory @context of a TD document.

Accessing the TD Information Model from a TD document is done in two steps. First, clients must retrieve a mapping from JSON strings to IRIs. This mapping is defined as a JSON-LD context, as explained later. Second, clients can access the constraints defined on these IRIs by dereferencing them. Constraints are defined as logical axioms in the RDF format, readily interpretable by client programs.

All Vocabulary Terms referenced in 5. TD Information Model are serialized as (compact) JSON strings in a TD document. However, each of these terms is unambiguously identified by a full IRI, as per the first Linked Data principle [LINKED-DATA]. The mappings from JSON keys to IRIs is what the @context value of a TD points to. For instance, the file at

https://www.w3.org/2022/wot/td/v1.1

includes the following mappings (among others):

properties https://www.w3.org/2019/wot/td#hasPropertyAffordance
object https://www.w3.org/2019/wot/json-schema#ObjectSchema
basic https://www.w3.org/2019/wot/security#BasicSecurityScheme
href https://www.w3.org/2019/wot/hypermedia#hasTarget
...

This JSON file follows the JSON-LD 1.1 syntax [JSON-LD11]. Numerous JSON-LD libraries can automatically process the @context of a TD and expand all the JSON strings it includes.

Once every Vocabulary Term of a TD is expanded to a IRI, the second step consists in dereferencing this IRI to get fragments of the TD Information Model that refer to that Vocabulary Term. For instance, dereferencing the IRI

https://www.w3.org/2019/wot/json-schema#ObjectSchema

results in an RDF document stating that the term ObjectSchema is a Class and more precisely, a sub-class of DataSchema. Such logical axioms are represented in RDF using formalisms of various complexity: here, sub-class relations are expressed as RDF Schema axioms [RDF-SCHEMA]. Moreover, these axioms may be serialized in various formats. Here, they are serialized in the Turtle format [TURTLE]:

<https://www.w3.org/2019/wot/json-schema#ObjectSchema>
    a rdfs:Class .
<https://www.w3.org/2019/wot/json-schema#ObjectSchema>
    rdfs:subClassOf <https://www.w3.org/2019/wot/json-schema#DataSchema> .

By default, if a user agent does not perform any content negotiation, a human-readable HTML documentation is returned instead of the RDF document. To negotiate content, clients must include the HTTP header Accept: text/turtle in their request.

D. Recent Specification Changes

D.1 Changes from Fourth Public Working Draft 3 August 2022

D.2 Changes from Third Public Working Draft 11 March 2022

D.3 Changes from Second Public Working Draft 7 June 2021

D.4 Changes from First Public Working Draft 24 November 2020

Changes from First Public Working Draft 24 November 2020 are described in the Second Public Working Draft.

E. Acknowledgements

The editors would like to specially thank Cristiano Aguzzi, Thomas Jäckle, Jan Romann, Elodie Thiéblin, Michael Koster, Michael Lagally, Kazuyuki Ashimura, Daniel Peintner, Toru Kawaguchi, María Poveda, Dave Raggett, Kunihiko Toumura, Takeshi Yamada, Ben Francis, Manu Sporny, Klaus Hartke, Addison Phillips, Jose M. Cantera, Tomoaki Mizushima, Soumya Kanti Datta and Benjamin Klotz for providing contributions, guidance and expertise.

Also, many thanks to the W3C staff and all other current and former active Participants of the W3C Web of Things Interest Group (WoT IG) and Working Group (WoT WG) for their support, technical input and suggestions that led to improvements to this document.

Finally, special thanks to Joerg Heuer for leading the WoT IG for 2 years from its inception and guiding the group to come up with the concept of WoT building blocks including the Thing Description.

Note

Temporary ReSpec fix regarding non-listed references: [RFC6068], [RFC3966], [html], [RFC6750], [RFC7519], [RFC7797], [RFC8392], [RFC7516], [LDML], [SEMVER], [RFC7617], [RFC7616]

F. References

F.1 Normative references

[APPMANIFEST]
Web Application Manifest. Marcos Caceres; Kenneth Christiansen; Matt Giuca; Aaron Gustafson; Daniel Murphy; Anssi Kostiainen. W3C. 20 December 2022. W3C Working Draft. URL: https://www.w3.org/TR/appmanifest/
[BCP47]
Tags for Identifying Languages. A. Phillips, Ed.; M. Davis, Ed.. IETF. September 2009. Best Current Practice. URL: https://www.rfc-editor.org/rfc/rfc5646
[ECMA-262]
ECMAScript Language Specification. Ecma International. URL: https://tc39.es/ecma262/multipage/
[json-ld11]
JSON-LD 1.1. Gregg Kellogg; Pierre-Antoine Champin; Dave Longley. W3C. 16 July 2020. W3C Recommendation. URL: https://www.w3.org/TR/json-ld11/
[OWASP-Top-10]
OWASP Top Ten. OWASP. URL: https://owasp.org/www-project-top-ten
[RFC2045]
Multipurpose Internet Mail Extensions (MIME) Part One: Format of Internet Message Bodies. N. Freed; N. Borenstein. IETF. November 1996. Draft Standard. URL: https://www.rfc-editor.org/rfc/rfc2045
[RFC2046]
Multipurpose Internet Mail Extensions (MIME) Part Two: Media Types. N. Freed; N. Borenstein. IETF. November 1996. Draft Standard. URL: https://www.rfc-editor.org/rfc/rfc2046
[RFC2119]
Key words for use in RFCs to Indicate Requirement Levels. S. Bradner. IETF. March 1997. Best Current Practice. URL: https://www.rfc-editor.org/rfc/rfc2119
[RFC3339]
Date and Time on the Internet: Timestamps. G. Klyne; C. Newman. IETF. July 2002. Proposed Standard. URL: https://www.rfc-editor.org/rfc/rfc3339
[RFC3629]
UTF-8, a transformation format of ISO 10646. F. Yergeau. IETF. November 2003. Internet Standard. URL: https://www.rfc-editor.org/rfc/rfc3629
[RFC3966]
The tel URI for Telephone Numbers. H. Schulzrinne. IETF. December 2004. Proposed Standard. URL: https://www.rfc-editor.org/rfc/rfc3966
[RFC3986]
Uniform Resource Identifier (URI): Generic Syntax. T. Berners-Lee; R. Fielding; L. Masinter. IETF. January 2005. Internet Standard. URL: https://www.rfc-editor.org/rfc/rfc3986
[RFC3987]
Internationalized Resource Identifiers (IRIs). M. Duerst; M. Suignard. IETF. January 2005. Proposed Standard. URL: https://www.rfc-editor.org/rfc/rfc3987
[RFC4279]
Pre-Shared Key Ciphersuites for Transport Layer Security (TLS). P. Eronen, Ed.; H. Tschofenig, Ed.. IETF. December 2005. Proposed Standard. URL: https://www.rfc-editor.org/rfc/rfc4279
[RFC4648]
The Base16, Base32, and Base64 Data Encodings. S. Josefsson. IETF. October 2006. Proposed Standard. URL: https://www.rfc-editor.org/rfc/rfc4648
[RFC6068]
The 'mailto' URI Scheme. M. Duerst; L. Masinter; J. Zawinski. IETF. October 2010. Proposed Standard. URL: https://www.rfc-editor.org/rfc/rfc6068
[RFC6570]
URI Template. J. Gregorio; R. Fielding; M. Hadley; M. Nottingham; D. Orchard. IETF. March 2012. Proposed Standard. URL: https://www.rfc-editor.org/rfc/rfc6570
[RFC6749]
The OAuth 2.0 Authorization Framework. D. Hardt, Ed.. IETF. October 2012. Proposed Standard. URL: https://www.rfc-editor.org/rfc/rfc6749
[RFC6901]
JavaScript Object Notation (JSON) Pointer. P. Bryan, Ed.; K. Zyp; M. Nottingham, Ed.. IETF. April 2013. Proposed Standard. URL: https://www.rfc-editor.org/rfc/rfc6901
[RFC7252]
The Constrained Application Protocol (CoAP). Z. Shelby; K. Hartke; C. Bormann. IETF. June 2014. Proposed Standard. URL: https://www.rfc-editor.org/rfc/rfc7252
[RFC8174]
Ambiguity of Uppercase vs Lowercase in RFC 2119 Key Words. B. Leiba. IETF. May 2017. Best Current Practice. URL: https://www.rfc-editor.org/rfc/rfc8174
[RFC8252]
OAuth 2.0 for Native Apps. W. Denniss; J. Bradley. IETF. October 2017. Best Current Practice. URL: https://www.rfc-editor.org/rfc/rfc8252
[RFC8259]
The JavaScript Object Notation (JSON) Data Interchange Format. T. Bray, Ed.. IETF. December 2017. Internet Standard. URL: https://www.rfc-editor.org/rfc/rfc8259
[RFC8288]
Web Linking. M. Nottingham. IETF. October 2017. Proposed Standard. URL: https://httpwg.org/specs/rfc8288.html
[RFC8628]
OAuth 2.0 Device Authorization Grant. W. Denniss; J. Bradley; M. Jones; H. Tschofenig. IETF. August 2019. Proposed Standard. URL: https://www.rfc-editor.org/rfc/rfc8628
[RFC9112]
HTTP/1.1. R. Fielding, Ed.; M. Nottingham, Ed.; J. Reschke, Ed.. IETF. June 2022. Internet Standard. URL: https://www.rfc-editor.org/rfc/rfc9112
[SEMVER]
Semantic Versioning 2.0.0. Tom Preston-Werner. 26 December 2017. URL: https://semver.org/
[STRING-META]
Strings on the Web: Language and Direction Metadata. Richard Ishida; Addison Phillips. W3C. 4 August 2022. W3C Working Group Note. URL: https://www.w3.org/TR/string-meta/
[websub]
WebSub. Julien Genestoux; Aaron Parecki. W3C. 23 January 2018. W3C Recommendation. URL: https://www.w3.org/TR/websub/
[wot-architecture11]
Web of Things (WoT) Architecture 1.1. Michael Lagally; Ryuichi Matsukura; Kunihiko Toumura. W3C. 7 September 2022. W3C Working Draft. URL: https://www.w3.org/TR/wot-architecture11/
[WOT-PROFILE]
Web of Things (WoT) Profile. Michael Lagally; Michael McCool; Ryuichi Matsukura; Sebastian Kaebisch; Tomoaki Mizushima. W3C. November 2020. URL: https://www.w3.org/TR/wot-profile/
[WOT-SECURITY-GUIDELINES]
Web of Things (WoT) Security and Privacy Guidelines. Michael McCool; Elena Reshetova. W3C. July 2021. URL: https://w3c.github.io/wot-security/
[wot-thing-description]
Web of Things (WoT) Thing Description. Sebastian Käbisch; Takuki Kamiya; Michael McCool; Victor Charpenay; Matthias Kovatsch. W3C. 9 April 2020. W3C Recommendation. URL: https://www.w3.org/TR/wot-thing-description/
[XMLSCHEMA11-2-20120405]
W3C XML Schema Definition Language (XSD) 1.1 Part 2: Datatypes. David Peterson; Sandy Gao; Ashok Malhotra; Michael Sperberg-McQueen; Henry Thompson; Paul V. Biron et al. W3C. 5 April 2012. W3C Recommendation. URL: https://www.w3.org/TR/2012/REC-xmlschema11-2-20120405/

F.2 Informative references

[html]
HTML Standard. Anne van Kesteren; Domenic Denicola; Ian Hickson; Philip Jägenstedt; Simon Pieters. WHATWG. Living Standard. URL: https://html.spec.whatwg.org/multipage/
[HTTP-in-RDF10]
HTTP Vocabulary in RDF 1.0. Johannes Koch; Carlos A. Velasco; Philip Ackermann. W3C. 2 February 2017. W3C Working Group Note. URL: https://www.w3.org/TR/HTTP-in-RDF10/
[IANA-MEDIA-TYPES]
Media Types. IANA. URL: https://www.iana.org/assignments/media-types/
[IANA-URI-SCHEMES]
Uniform Resource Identifier (URI) Schemes. IANA. URL: https://www.iana.org/assignments/uri-schemes/uri-schemes.xhtml
[JSON-SCHEMA]
JSON Schema Validation: A Vocabulary for Structural Validation of JSON. Austin Wright; Henry Andrews; Geraint Luff. IETF. 19 March 2018. Internet-Draft. URL: https://tools.ietf.org/html/draft-handrews-json-schema-validation-01
[JSON-SCHEMA-ONTOLOGY]
JSON Schema in RDF. Victor Charpenay; Maxime Lefrançois; María Poveda Villalón. W3C. July 2022. URL: https://www.w3.org/2019/wot/json-schema
[LDML]
Unicode Technical Standard #35: Unicode Locale Data Markup Language (LDML). Mark Davis; CLDR Contributors. March 2022. URL: https://unicode.org/reports/tr35/
[LINKED-DATA]
Linked Data Design Issues. Tim Berners-Lee. W3C. 27 July 2006. W3C-Internal Document. URL: https://www.w3.org/DesignIssues/LinkedData.html
[LINKSET-MEDIA-TYPES]
Linkset: Media Types and a Link Relation Type for Link Sets. Erik Wilde; Herbert Van de Sompel. IETF. URL: https://datatracker.ietf.org/doc/draft-ietf-httpapi-linkset/
[MQTT]
MQTT Version 3.1.1. Andrew Banks; Rahul Gupta. OASIS. December 2015. OASIS Standard Incorporating Approved Errata 01. URL: http://docs.oasis-open.org/mqtt/mqtt/v3.1.1/mqtt-v3.1.1.html
[OPENAPI]
OpenAPI Specification: Version 3.0.1. Darrel Miller; Jeremy Whitlock; Marsh Gardiner; Mike Ralphson; Ron Ratovsky; Uri Sarid. OpenAPI Initiative, Linux Foundation. 6 December 2017. URL: https://spec.openapis.org/oas/v3.0.1
[RDF-SCHEMA]
RDF Schema 1.1. Dan Brickley; Ramanathan Guha. W3C. 25 February 2014. W3C Recommendation. URL: https://www.w3.org/TR/rdf-schema/
[RFC6750]
The OAuth 2.0 Authorization Framework: Bearer Token Usage. M. Jones; D. Hardt. IETF. October 2012. Proposed Standard. URL: https://www.rfc-editor.org/rfc/rfc6750
[RFC7231]
Hypertext Transfer Protocol (HTTP/1.1): Semantics and Content. R. Fielding, Ed.; J. Reschke, Ed.. IETF. June 2014. Proposed Standard. URL: https://httpwg.org/specs/rfc7231.html
[RFC7516]
JSON Web Encryption (JWE). M. Jones; J. Hildebrand. IETF. May 2015. Proposed Standard. URL: https://www.rfc-editor.org/rfc/rfc7516
[RFC7519]
JSON Web Token (JWT). M. Jones; J. Bradley; N. Sakimura. IETF. May 2015. Proposed Standard. URL: https://www.rfc-editor.org/rfc/rfc7519
[RFC7616]
HTTP Digest Access Authentication. R. Shekh-Yusef, Ed.; D. Ahrens; S. Bremer. IETF. September 2015. Proposed Standard. URL: https://httpwg.org/specs/rfc7616.html
[RFC7617]
The 'Basic' HTTP Authentication Scheme. J. Reschke. IETF. September 2015. Proposed Standard. URL: https://httpwg.org/specs/rfc7617.html
[RFC7797]
JSON Web Signature (JWS) Unencoded Payload Option. M. Jones. IETF. February 2016. Proposed Standard. URL: https://www.rfc-editor.org/rfc/rfc7797
[RFC8392]
CBOR Web Token (CWT). M. Jones; E. Wahlstroem; S. Erdtman; H. Tschofenig. IETF. May 2018. Proposed Standard. URL: https://www.rfc-editor.org/rfc/rfc8392
[RFC9200]
Authentication and Authorization for Constrained Environments Using the OAuth 2.0 Framework (ACE-OAuth). L. Seitz; G. Selander; E. Wahlstroem; S. Erdtman; H. Tschofenig. IETF. August 2022. Proposed Standard. URL: https://www.rfc-editor.org/rfc/rfc9200
[sdw-bp]
Spatial Data on the Web Best Practices. Jeremy Tandy; Linda van den Brink; Payam Barnaghi. W3C. 28 September 2017. W3C Working Group Note. URL: https://www.w3.org/TR/sdw-bp/
[SMARTM2M]
ETSI TS 103 264 V2.1.1 (2017-03): SmartM2M; Smart Appliances; Reference Ontology and oneM2M Mapping. ETSI. March 2017. Published. URL: http://www.etsi.org/deliver/etsi_ts/103200_103299/103264/02.01.01_60/ts_103264v020101p.pdf
[TURTLE]
RDF 1.1 Turtle. Eric Prud'hommeaux; Gavin Carothers. W3C. 25 February 2014. W3C Recommendation. URL: https://www.w3.org/TR/turtle/
[VOCAB-SSN]
Semantic Sensor Network Ontology. Armin Haller; Krzysztof Janowicz; Simon Cox; Danh Le Phuoc; Kerry Taylor; Maxime Lefrançois. W3C. 19 October 2017. W3C Recommendation. URL: https://www.w3.org/TR/vocab-ssn/
[w3c-basic-geo]
Basic Geo (WGS84 lat/long) Vocabulary. Dan Brickley. W3C Semantic Web Interest Group. 1 February 2006. URL: https://www.w3.org/2003/01/geo/
[WOT-BINDING-TEMPLATES]
Web of Things (WoT) Binding Templates. Michael Koster; Ege Korkan. W3C. 30 January 2020. W3C Working Group Note. URL: https://www.w3.org/TR/wot-binding-templates/
[WOT-DISCOVERY]
Web of Things (WoT) Discovery. Andrea Cimmino; Michael McCool; Farshid Tavakolizadeh; Kunihiko Toumura. W3C. 10 August 2022. W3C Working Draft. URL: https://www.w3.org/TR/wot-discovery/
[xml]
Extensible Markup Language (XML) 1.0 (Fifth Edition). Tim Bray; Jean Paoli; Michael Sperberg-McQueen; Eve Maler; François Yergeau et al. W3C. 26 November 2008. W3C Recommendation. URL: https://www.w3.org/TR/xml/