W3C

XML SchemaW3C XML Schema Definition Language (XSD) 1.1 Part 1: Structures Second Edition

W3C Candidate Recommendation 21 July 2011

This version:
http://www.w3.org/TR/2011/CR-xmlschema11-1-20110721/
http://www.w3.org/TR/xmlschema-1/
http://www.w3.org/TR/xmlschema-1/
http://www.w3.org/TR/xmlschema11-1/
http://www.w3.org/TR/xmlschema11-1/
Previous versions:
http://www.w3.org/TR/2004/REC-xmlschema-1-20041028/ http://www.w3.org/TR/2009/WD-xmlschema11-1-20091203/
Editors:
Shudi (Sandy) Gao 高殊镝, IBM <sandygao@ca.ibm.com>
C. M. Sperberg-McQueen, Black Mesa Technologies LLC <cmsmcq@blackmesatech.com>
Henry S. Thompson, University of Edinburgh <ht@inf.ed.ac.uk>
Editors (Version 1.0):
Henry S. Thompson, University of Edinburgh <ht@inf.ed.ac.uk>
Noah Mendelsohn, IBM <noah_mendelsohn@us.ibm.com>
David Beech, Oracle Corporation (retired) <davidbeech@earthlink.net>
Murray Maloney, Muzmo Communications <murray@muzmo.com>

This document is also available in these non-normative formats: XML, XHTML with visible change markup, XHTML with changes since version 1.0 marked, XHTML with changes since previous Working Draft marked, Independent copy of the schema for schema documents, Independent copy of the DTD for schema documents, Independent tabulation of components and microcomponents, and List of translations.


Abstract

XML Schema: StructuresThis document specifies the XML Schema definition languageXML Schema Definition Language, which offers facilities for describing the structure and constraining the contents of XML 1.0 documents, including those which exploit the XML Namespace facility. The schema language, which is itself represented in an XML 1.0 vocabulary and uses namespaces, substantially reconstructs and considerably extends the capabilities found in XML 1.0 document type definitions (DTDs). This specification depends on XML SchemaXML Schema Definition Language 1.1 Part 2: Datatypes.

Status of This Document

This section describes the status of this document at the time of its publication. Other documents may supersede this document. A list of current W3C publications and the latest revision of this technical report can be found in the W3C technical reports index at http://www.w3.org/TR/.

This W3C Candidate Recommendation specifies the W3C XML Schema Definition Language (XSD) 1.1. It is here made available for review by W3C members and the public. XSD 1.1 retains all the essential features of XSD 1.0, but adds several new features to support functionality requested by users, fixes many errors in XSD 1.0, and clarifies wording.

This draft was published on 21 July 2011. The major revisions since the previous public working draft include the following:

For those primarily interested in the changes since version 1.0, the appendix Changes since version 1.0 (non-normative) (§H) is the recommended starting point. It summarizes both changes made since XSD 1.0 and some changes which were expected (and predicted in earlier drafts of this specification) but have not been made after all. Accompanying versions of this document display in color all changes to normative text since version 1.0 and since the previous Working Draft.

Please send comments on this Candidate Recommendation to www-xml-schema-comments@w3.org (archive).

The review period for this Candidate Recommendation document extends until 23 June 2011. Comments on this document should be made in W3C's public installation of Bugzilla, specifying "XML Schema" as the product. Instructions can be found at http://www.w3.org/XML/2006/01/public-bugzilla. If access to Bugzilla is not feasible, please send your comments to the W3C XML Schema comments mailing list, www-xml-schema-comments@w3.org (archive) Each Bugzilla entry and email message should contain only one comment.

Although feedback based on any aspect of this specification is welcome, there are certain aspects of the design presented herein for which the Working Group is particularly interested in feedback. These are designated "priority feedback" aspects of the design, and identified as such in editorial notes at appropriate points in this draft. Any feature mentioned in a priority feedback note is a "feature at risk": the feature may be retained as is or dropped, depending on the feedback received from readers, schema authors, schema users, and implementors.

Publication as a Candidate Recommendation does not imply endorsement by the W3C Membership. This is a draft document and may be updated, replaced or obsoleted by other documents at any time. It is inappropriate to cite this document as other than work in progress.

The W3C XML Schema Working Group intends to request advancement of this specification and publication as a Proposed Recommendation as soon after 21 August 2011 as the following conditions are met.
  • Each feature of the specification has been implemented successfully by at least two independent implementations.
  • The test suite which tests each feature of XSD new in XSD 1.1 has been used to demonstrate the two implementations of each feature. (The XML Schema Test Suite overview page describes the current state of the test suite and provides instructions for downloading the test suite.)
  • The Working Group has responded formally to all issues raised against this document during the Candidate Recommendation period.
The expected Proposed Recommendation may include editorial changes and may possibly remove features identified in this draft as being at risk. At the time this Candidate Recommendation was published, no interoperability or implementation report had yet been prepared.

This document has been produced by the W3C XML Schema Working Group as part of the W3C XML Activity. The goals of the XML Schema language versionXSD 1.1 are discussed in the document Requirements for XML Schema 1.1 document. The authors of this document are the members of the XML Schema Working Group. Different parts of this specification have different editors.

This document was produced by a group operating under the 5 February 2004 W3C Patent Policy. W3C maintains a public list of any patent disclosures made in connection with the deliverables of the group; that page also includes instructions for disclosing a patent. An individual who has actual knowledge of a patent which the individual believes contains Essential Claim(s) must disclose the information in accordance with section 6 of the W3C Patent Policy.

The English version of this specification is the only normative version. Information about translations of this document is available at http://www.w3.org/2003/03/Translations/byTechnology?technology=xmlschema.

The presentation of this document has been augmented to identify changes from a previous version, controlled by dg-statusquo-color-1.0.xml. Three kinds of changes are highlighted: new, added text, changed text, and deleted text.


Table of Contents

1 Introduction
    1.1 Introduction to Version 1.1
    1.2 Purpose
    1.3 Namespaces and Language Identifiers
XSD Namespaces · Namespaces with Special Status · Conventional Namespace Bindings · Schema Language Identifiers
    1.4 Dependencies on Other Specifications
    1.5 Documentation Conventions and Terminology
2 Conceptual Framework
    2.1 Overview of XML SchemaXSD
    2.2 XML SchemaXSD Abstract Data Model
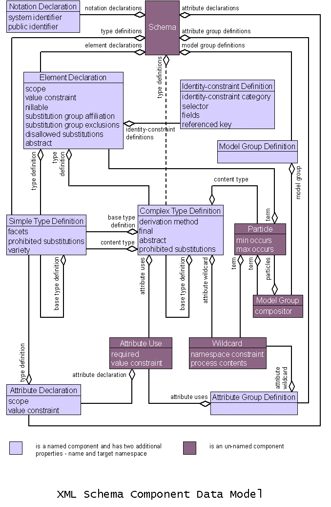
Type Definition Components · Declaration Components · Model Group Components · Identity-constraint DefinitionConstraint Components · Group Definition Components · Annotation Components
    2.3 Constraints and Validation Rules
    2.4 Conformance
    2.5 Schema-validity and documents
    2.6 Names and Symbol Spaces
    2.7 Schema-Related Markup in Documents Being Validated
xsi:type · xsi:nil · xsi:schemaLocation, xsi:noNamespaceSchemaLocation
    2.8 Representation of Schemas on the World Wide Web
3 Schema Component Details
    3.1 Introduction
    3.2 Attribute Declarations
    3.3 Element Declarations
    3.4 Complex Type Definitions
    3.5 Attribute Uses
    3.6 Attribute Group Definitions
    3.7 Model Group Definitions
    3.8 Model Groups
    3.9 Particles
    3.10 Wildcards
    3.11 Identity-constraint Definitions
    3.12 Type Alternatives
    3.13 Assertions
    3.14 Notation Declarations
    3.15 Annotations
    3.16 Simple Type Definitions
    3.17 Schemas as a Whole
4 Schemas and Namespaces: Access and Composition
    4.1 Layer 1: Summary of the Schema-validity Assessment Core
    4.2 Layer 2: Schema Documents, Namespaces and Composition
Basic concepts of schema construction and composition · Conditional inclusion · Assembling a schema for a single target namespace from multiple schema definition documents (<include>) · Including modified component definitions (<redefine>) · Overriding component definitions (<override>) · References to schema components across namespaces (<import>)
    4.3 Layer 3: Schema Document Access and Web-interoperability
Standards for representation of schemas and retrieval of schema documents on the Web · How schema definitions are located on the Web
5 Schemas and Schema-validity Assessment
    5.1 Errors in Schema Construction and Structure
    5.2 Assessing Schema-Validity
    5.3 Missing Sub-components
    5.4 Responsibilities of Schema-aware Processors

Appendices

A Schema for SchemasSchema Documents (Structures) (normative)
B References (normative)
C Outcome Tabulations (normative)
    C.1 Validation Rules
    C.2 Contributions to the post-schema-validation infoset
    C.3 Schema Representation Constraints
    C.4 Schema Component Constraints
D Terminology for implementation-defined features (normative)
    D.1 Subset of the Post-schema-validation Infoset
    D.2 Terminology of schema construction
Identifying locations where components are sought · Identifying methods of indirection · Identifying the key for use in indirection · Identifying when to stop searching · Identifying how to react to failure
    D.3 Other Implementation-defined Features
E Required Information Set Items and Properties (normative)
F Checklists of implementation-defined and implementation-dependent features (normative)
    F.1 Checklist of implementation-defined features
    F.2 Checklist of implementation-dependent features
G Stylesheets for Composing Schema Documents (Normative)
    G.1 Transformation for Chameleon Inclusion
    G.2 Transformation for xs:override
H Changes since version 1.0 (non-normative)
    H.1 Changes made since version 1.0
Relationship between XSD and other specifications · XSD versions · Changes to content models · Assertions and XPath · Derivation of complex types · Changes to complex type definitions · ID, IDREF, and related types · Simple type definitions · Element declarations · Attribute declarations · Component structure · The process of validation · post-schema-validation infoset · Conformance · Schema composition · Other substantive changes · Clarifications and editorial changes
    H.2 Issues not resolved
I Schema Components Diagram (non-normative)
J Glossary (non-normative)
K DTD for Schemas (non-normative)
L Analysis of the Unique Particle Attribution Constraint (non-normative)
M References (non-normative)
N XSD Language Identifiers (non-normative)
O References
    O.1 Normative
    O.2 Non-normative
P Acknowledgements (non-normative)

1 Introduction

This document sets out the structural part (XML Schema: Structures) of the XML Schema definition languageXML Schema Definition Language.

Chapter 2 presents a Conceptual Framework (§2) for XML SchemasXSD, including an introduction to the nature of XML SchemasXSD schemas and an introduction to the XML SchemaXSD abstract data model, along with other terminology used throughout this document.

Chapter 3, Schema Component Details (§3), specifies the precise semantics of each component of the abstract model, the representation of each component in XML, with reference to a DTD and an XML SchemaXSD schema for an XML SchemaXSD document type, along with a detailed mapping between the elements and attribute vocabulary of this representation and the components and properties of the abstract model.

Chapter 4 presents Schemas and Namespaces: Access and Composition (§4), including the connection between documents and schemas, the import, inclusion and redefinition of declarations and definitions and the foundations of schema-validity assessment.

Chapter 5 discusses Schemas and Schema-validity Assessment (§5), including the overall approach to schema-validity assessment of documents, and responsibilities of schema-aware processors.

The normative appendices include a Schema for SchemasSchema Documents (Structures) (normative) (§A) for the XML representation of schemas and Normative (§O.1).

The non-normative appendices include the DTD for Schemas (non-normative) (§K) and a Glossary (non-normative) (§J).

This document is primarily intended as a language definition reference. As such, although it contains a few examples, it is not primarily designed to serve as a motivating introduction to the design and its features, or as a tutorial for new users. Rather it presents a careful and fully explicit definition of that design, suitable for guiding implementations. For those in search of a step-by-step introduction to the design, the non-normative [XML Schema: Primer] is a much better starting point than this document.

next sub-section1.1 Introduction to Version 1.1

The Working Group has three main goals for this version of W3C XML Schema:

  • Significant improvements in simplicity of design and clarity of exposition without loss of backward or forward compatibility;
  • Provision of support for versioning of XML languages defined using this specification, including the XML vocabulary specified here for use in schema documents.
  • Provision of support for co-occurrence constraints, that is constraints which make the presence of an attribute or element, or the values allowable for it, depend on the value or presence of other attributes or elements.

These goals are in tension with one another. The Working Group's strategic guidelines for changes between versions 1.0 and 1.1 can be summarized as follows:

  1. Support for versioning (acknowledging that this may be slightly disruptive to the XML transfer syntax at the margins)
  2. Support for co-occurrence constraints (which will certainly involve additions to the XML transfer syntax, which will not be understood by 1.0 processors)
  3. Bug fixes (unless in specific cases we decide that the fix is too disruptive for a point release)
  4. Editorial changes
  5. Design cleanup will possibly change behavior in edge cases
  6. Non-disruptive changes to type hierarchy (to better support current and forthcoming international standards and W3C recommendations)
  7. Design cleanup will possibly change component structure (changes to functionality restricted to edge cases)
  8. No significant changes in existing functionality
  9. No changes to XML transfer syntax except those required by version control hooks, co-occurrence constraints and bug fixes

The aim with regard to compatibility is that

  • All schema documents conformant to version 1.0 of this specification should also conform to version 1.1, and should have the same ·assessment· behavior across 1.0 and 1.1 implementations (except possibly in edge cases and in the details of the resulting PSVI);
  • The vast majority of schema documents conformant to version 1.1 of this specification should also conform to version 1.0, leaving aside any incompatibilities arising from support for versioning or co-occurrence constraints, and when they are conformant to version 1.0 (or are made conformant by the removal of versioning information), should have the same ·assessment· behavior across 1.0 and 1.1 implementations (again except possibly in edge cases and in the details of the resulting PSVI);

previous sub-section next sub-section1.2 Purpose

The purpose of XML Schema Definition Language: Structures is to define the nature of XML schemasXSD schemas and their component parts, provide an inventory of XML markup constructs with which to represent schemas, and define the application of schemas to XML documents.

The purpose of an XML Schema: StructuresXSD schema is to define and describe a class of XML documents by using schema components to constrain and document the meaning, usage and relationships of their constituent parts: datatypes, elements and their content and attributes and their values. Schemas maycan also provide for the specification of additional document information, such as normalization and defaulting of attribute and element values. Schemas have facilities for self-documentation. Thus, XML Schema Definition Language: Structures can be used to define, describe and catalogue XML vocabularies for classes of XML documents.

Any application that consumes well-formed XML can use the XML Schema: Structures formalism defined here to express syntactic, structural and value constraints applicable to its document instances. The XML Schema: StructuresXSD formalism allows a useful level of constraint checking to be described and implemented for a wide spectrum of XML applications. However, the language defined by this specification does not attempt to provide all the facilities that might be needed by any applicationapplications. Some applications maywill require constraint capabilities not expressible in this language, and so maywill need to perform their own additional validations.

previous sub-section next sub-section1.3 Namespaces and Language Identifiers

        1.3.1 XSD Namespaces
            1.3.1.1 The Schema Namespace (xs)
            1.3.1.2 The Schema Instance Namespace (xsi)
            1.3.1.3 The Schema Versioning Namespace (vc)
        1.3.2 Namespaces with Special Status
        1.3.3 Conventional Namespace Bindings
        1.3.4 Schema Language Identifiers

1.3.1 XSD Namespaces

1.3.1.1 The Schema Namespace (xs)

The XML representation of schema components uses a vocabulary identified by the namespace name http://www.w3.org/2001/XMLSchema. For brevity, the text and examples in this specification use the prefix xs: to stand for this namespace; in practice, any prefix can be used.

Note: The namespace for schema documents is unchanged from version 1.0 of this specification, because any schema document valid under the rules of version 1.0 has essentially the same ·assessment· semantics under this specification as it did under version 1.0 (Second Edition). There are a few exceptions to this rule, involving errors in version 1.0 of this specification which were not reparable by errata and which have therefore been fixed only in this version of this specification, not in version 1.0.
Note: The data model used by [XPath 2.0] and other specifications, namely [XDM], makes use of type labels in the XSD namespace (untyped, untypedAtomic) which are not defined in this specification; see the [XDM] specification for details of those types.

Users of the namespaces defined here should be aware, as a matter of namespace policy, that more names in this namespace may be given definitions in future versions of this or other specifications.

1.3.1.2 The Schema Instance Namespace (xsi)

This specification defines several attributes for direct use in any XML documents, as described in Schema-Related Markup in Documents Being Validated (§2.7). These attributes are in the namespace whose name is http://www.w3.org/2001/XMLSchema-instance. For brevity, the text and examples in this specification use the prefix xsi: to stand for this namespace; in practice, any prefix can be used.

Users of the namespaces defined here should be aware, as a matter of namespace policy, that more names in this namespace may be given definitions in future versions of this or other specifications.

1.3.1.3 The Schema Versioning Namespace (vc)

The pre-processing of schema documents described in Conditional inclusion (§4.2.2) uses attributes in the namespace http://www.w3.org/2007/XMLSchema-versioning. For brevity, the text and examples in this specification use the prefix vc: to stand for this namespace; in practice, any prefix can be used.

Users of the namespaces defined here should be aware, as a matter of namespace policy, that more names in this namespace may be given definitions in future versions of this or other specifications.

1.3.2 Namespaces with Special Status

Except as otherwise specified elsewhere in this specification, if components are ·present· in a schema, or source declarations are included in an XSD schema document, for components in any of the following namespaces, then the components, or the declarations, should agree with the descriptions given in the relevant specifications and with the declarations given in any applicable XSD schema documents maintained by the World Wide Web Consortium for these namespaces. If they do not, the effect is ·implementation-dependent· and not defined by this specification.
  • http://www.w3.org/XML/1998/namespace
  • http://www.w3.org/2001/XMLSchema
  • http://www.w3.org/2001/XMLSchema-instance
  • http://www.w3.org/2007/XMLSchema-versioning
Note: Depending on implementation details, some processors may be able to process and use (for example) variant forms of the schema for schema documents devised for specialized purposes; if so, this specification does not forbid the use of such variant components. Other processors, however, may find it impossible to validate and use alternative components for these namespaces; this specification does not require them to do so. Users who have an interest in such specialized processing should be aware of the attending interoperability problems and should exercise caution.
This flexibility does not extend to the components described in this specification or in [XML Schema: Datatypes] as being included in every schema, such as those for the primitive and other built-in datatypes. Since those components are by definition part of evey schema, it is not possible to have different components with the same expanded names present in the schema without violating constraints defined elsewhere against multiple components with the same expanded names.

Components and source declarations must not specify http://www.w3.org/2000/xmlns/ as their target namespace. If they do, then the schema and/or schema document is in ·error·.

Note: Any confusion in the use, structure, or meaning of this namespace would have catastrophic effects on the interpretability of this specification.

1.3.3 Conventional Namespace Bindings

Several namespace prefixes are conventionally used in this document for notational convenience. The following bindings are assumed.
  • fn bound to http://www.w3.org/2005/xpath-functions (defined in [Functions and Operators]
  • html bound to http://www.w3.org/1999/xhtml
  • my (in examples) bound to the target namespace of the example schema document
  • rddl bound to http://www.rddl.org/
  • vc bound to http://www.w3.org/2007/XMLSchema-versioning (defined in this and related specifications)
  • xhtml bound to http://www.w3.org/1999/xhtml
  • xlink bound to http://www.w3.org/1999/xlink
  • xml bound to http://www.w3.org/XML/1998/namespace (defined in [XML 1.1] and [XML Namespaces 1.1])
  • xs bound to http://www.w3.org/2001/XMLSchema (defined in this and related specifications)
  • xsi bound to http://www.w3.org/2001/XMLSchema-instance (defined in this and related specifications)
  • xsl bound to http://www.w3.org/1999/XSL/Transform

In practice, any prefix bound to the appropriate namespace name may be used (unless otherwise specified by the definition of the namespace in question, as for xml and xmlns).

1.3.4 Schema Language Identifiers

Sometimes other specifications or Application Programming Interfaces (APIs) need to refer to the XML Schema Definition Language in general, sometimes they need to refer to a specific version of the language. To make such references easy and enable consistent identifiers to be used, we provide the following URIs to identify these concepts.

http://www.w3.org/XML/XMLSchema
Identifies the XML Schema Definition Language in general, without referring to a specific version of it.
http://www.w3.org/XML/XMLSchema/vX.Y
Identifies the language described in version X.Y of the XSD specification. URIs of this form refer to a numbered version of the language in general. They do not distinguish among different working drafts or editions of that version. For example, http://www.w3.org/XML/XMLSchema/v1.0 identifies XSD version 1.0 and http://www.w3.org/XML/XMLSchema/v1.1 identifies XSD version 1.1.
http://www.w3.org/XML/XMLSchema/vX.Y/Ne
Identifies the language described in the N-th edition of version X.Y of the XSD specification. For example, http://www.w3.org/XML/XMLSchema/v1.0/2e identifies the second edition of XSD version 1.0.
http://www.w3.org/XML/XMLSchema/vX.Y/Ne/yyyymmdd
Identifies the language described in the N-th edition of version X.Y of the XSD specification published on the particular date yyyy-mm-dd. For example, http://www.w3.org/XML/XMLSchema/v1.0/1e/20001024 identifies the language defined in the XSD version 1.0 Candidate Recommendation (CR) published on 24 October 2000, and http://www.w3.org/XML/XMLSchema/v1.0/2e/20040318 identifies the language defined in the XSD version 1.0 Second Edition Proposed Edited Recommendation (PER) published on 18 March 2004.

Please see XSD Language Identifiers (non-normative) (§N) for a complete list of XML Schema Definition Language identifiers which exist to date.

previous sub-section next sub-section1.4 Dependencies on Other Specifications

The definition of XML Schema Definition Language: Structures depends on the following specifications: [XML Infoset], [Namespaces in XML 1.0][XML Namespaces 1.1], [XPath], [XPath 2.0], and [XML Schema: Datatypes].

See Required Information Set Items and Properties (normative) (§E) for a tabulation of the information items and properties specified in [XML Infoset] which this specification requires as a precondition to schema-aware processing.

[XML Schema: Datatypes] defines some datatypes which depend on definitions in [XML 1.1] and [XML Namespaces 1.1]; those definitions, and therefore the datatypes based on them, vary between version 1.0 ([XML 1.0], [Namespaces in XML 1.0]) and version 1.1 ([XML 1.1], [XML Namespaces 1.1]) of those specifications. In any given schema-validity-·assessment· episode, the choice of the 1.0 or the 1.1 definition of those datatypes is ·implementation-defined·.

Conforming implementations of this specification may provide either the 1.1-based datatypes or the 1.0-based datatypes, or both. If both are supported, the choice of which datatypes to use in a particular assessment episode should be under user control.

Note: It is a consequence of the rule just given that implementations may provide the heuristic of using the 1.1 datatypes if the input is labeled as XML 1.1, and the 1.0 datatypes if the input is labeled 1.0. It should be noted however that the XML version number is not required to be present in the input to an assessment episode, and in any case the heuristic should be subject to override by users, to support cases where users wish to accept XML 1.1 input but validate it using the 1.0 datatypes, or accept XML 1.0 input and validate it using the 1.1 datatypes.
Note: Some users will perhaps wish to accept only XML 1.1 input, or only XML 1.0 input. The rules just given ensure that conforming implementations of this specification which accept XML input may accept XML 1.0, XML 1.1, or both and may provide user control over which versions of XML to accept.

previous sub-section 1.5 Documentation Conventions and Terminology

The section introduces the highlighting and typography as used in this document to present technical material.

Unless otherwise noted, the entire text of this specification is normative. Exceptions include:
  • notes
  • sections explicitly marked non-normative
  • examples and their commentary
  • informal descriptions of the consequences of rules formally and normatively stated elsewhere (such informal descriptions are typically introduced by phrases like "Informally, ..." or "It is a consequence of ... that ...")
Explicit statements that some material is normative are not to be taken as implying that material not so described is non-normative (other than that mentioned in the list just given).

Special terms are defined at their point of introduction in the text. For example [Definition:]  a term is something used with a special meaning. The definition is labeled as such and the term it defines is displayed in boldface. The end of the definition is not specially marked in the displayed or printed text. Uses of defined terms are links to their definitions, set off with middle dots, for instance ·term·.

Non-normative examples are set off in boxes and accompanied by a brief explanation:

Example
<schema targetNamespace="http://www.example.com/XMLSchema/1.0/mySchema">
And an explanation of the example.

The definition of each kind of schema component consists of a list of its properties and their contents, followed by descriptions of the semantics of the properties:

Schema Component: Example
{example property}
A Component component. Required.

An example property

References to properties of schema components are links to the relevant definition as exemplified above, set off with curly braces, for instance {example property}.

For a given component C, an expression of the form "C.{example property}" denotes the (value of the) property {example property} for component C. The leading "C." (or more) is sometimes omitted, if the identity of the component and any other omitted properties is understood from the context. This "dot operator" is left-associative, so "C.{p1}.{p2}" means the same as "(C.{p1}) . {p2}" and denotes the value of property {p2} within the component or ·property record· which itself is the value of C's {p1} property. White space on either side of the dot operator has no significance and is used (rarely) solely for legibility.

For components C1 and C2, an expression of the form "C1 . {example property 1} = C2 . {example property 2}" means that C1 and C2 have the same value for the property (or properties) in question. Similarly, "C1 = C2" means that C1 and C2 are identical, and "C1.{example property} = C2" that C2 is the value of C1.{example property}.

The correspondence between an element information item which is part of the XML representation of a schema and one or more schema components is presented in a tableau which illustrates the element information item(s) involved. This is followed by a tabulation of the correspondence between properties of the component and properties of the information item. Where context may determinedetermines which of several different components may arisecorresponds to the source declaration, several tabulations, one per context, are given. The property correspondences are normative, as are the illustrations of the XML representation element information items.

In the XML representation, bold-face attribute names (e.g. count below) indicate a required attribute information item, and the rest are optional. Where an attribute information item has an enumerated type definition, the values are shown separated by vertical bars, as for size below; if there is a default value, it is shown following a colon. Where an attribute information item has a built-in simple type definition defined in [XML Schema: Datatypes], a hyperlink to its definition therein is given.

The allowed content of the information item is shown as a grammar fragment, using the Kleene operators ?, * and +. Each element name therein is a hyperlink to its own illustration.

Note: The illustrations are derived automatically from the Schema for SchemasSchema Documents (Structures) (normative) (§A). In the case of apparent conflict, the Schema for SchemasSchema Documents (Structures) (normative) (§A) takes precedence, as it, together with the ·Schema Representation Constraints·, provide the normative statement of the form of XML representations.
XML Representation Summary: example Element Information Item

<example
  count = integer
  size = (large | medium | small) : medium>
  Content: (all | any*)
</example>

Example Schema Component
Property
Representation
 
Description of what the property corresponds to, e.g. the value of the size [attribute]
 

References to elements in the text are links to the relevant illustration as exemplified above, set off with angle brackets, for instance <example>.

Unless otherwise specified, references to attribute values are references to the ·actual value· of the attribute information item in question, not to its ·normalized value· or to other forms or varieties of "value" associated with it. For a given element information item E, expressions of the form "E has att1 = V" are short-hand for "there is an attribute information item named att1 among the [attributes] of E and its ·actual value· is V." If the identity of E is clear from context, expressions of the form "att1 = V" are sometimes used. The form "att1V" is also used to specify that the ·actual value· of att1 is not V.

References to properties of information items as defined in [XML Infoset] are notated as links to the relevant section thereof, set off with square brackets, for example [children].

Properties which this specification defines for information items are introduced as follows:

PSVI Contributions for example information items
[new property]
The value the property gets.

References to properties of information items defined in this specification are notated as links to their introduction as exemplified above, set off with square brackets, for example [new property].

The "dot operator" described above for components and their properties is also used for information items and their properties. For a given information item I, an expression of the form "I . [new property]" denotes the (value of the) property [new property] for item I.

Lists of normative constraints are typically introduced with phrase like "all of the following are true" (or "... apply"), "one of the following is true", "at least one of the following is true", "one or more of the following is true", "the appropriate case among the following is true", etc. The phrase "one of the following is true" is used in cases where the authors believe the items listed to be mutually exclusive (so that the distinction between "exactly one" and "one or more" does not arise). If the items in such a list are not in fact mutually exclusive, the phrase "one of the following" should be interpreted as meaning "one or more of the following". The phrase "the appropriate case among the following" is used only when the cases are thought by the authors to be mutually exclusive; if the cases in such a list are not in fact mutually exclusive, the first applicable case should be taken. Once a case has been encountered with a true condition, subsequent cases must not be tested.

The following highlighting is used for non-normative commentary in this document:

Note: General comments directed to all readers.

Following [XML 1.0], wWithin normative prose in this specification, the words may and, should, must and must not are defined as follows:

may
Conforming documents and XML Schema-aware processorsSchemas, schema documents, and processors are permitted to but need not behave as described.
should
It is recommended that schemas, schema documents, and processors behave as described, but there can be valid reasons for them not to; it is important that the full implications be understood and carefully weighed before adopting behavior at variance with the recommendation.
must
Conforming documents and XML Schema-aware processors are required to behave as described; otherwise they are in error.
(Of schemas and schema documents:) Schemas and documents are required to behave as described; otherwise they are in ·error·.
(Of processors:) Processors are required to behave as described.
must not
Schemas, schema documents, and processors are forbidden to behave as described; schemas and documents which nevertheless do so are in ·error·.
error
A failure of a schema or schema document to conform to the rules of this specification.
Except as otherwise specified, processors must distinguish error-free (conforming) schemas and schema documents used in ·assessment· from those with errors; if a schema used in ·assessment· or a schema document used in constructing a schema is in error, processors must report the fact; if more than one is in error, it is ·implementation-dependent· whether more than one is reported as being in error. If one or more of the constraint codes given in Outcome Tabulations (normative) (§C) is applicable, it is ·implementation-dependent· how many of them, and which, are reported.
Note: Failure of an XML document to be valid against a particular schema is not (except for the special case of a schema document consulted in the course of building a schema) in itself a failure to conform to this specification and thus, for purposes of this specification, not an error.
Note: Notwithstanding the fact that (as just noted) failure to be schema-valid is not a violation of this specification and thus not strictly speaking an error as defined here, the names of the PSVI properties [schema error code] (for attributes) and [schema error code] (for elements) are retained for compatibility with other versions of this specification, and because in many applications of XSD, non-conforming documents are "in error" for purposes of those applications.
deprecated
A feature or construct defined in this specification described as deprecated is retained in this specification for compatibility with previous versions of the specification, and but its use is not advisable and schema authors should avoid its use if possible.
Deprecation has no effect on the conformance of schemas or schema documents which use deprecated features. Since deprecated features are part of the specification, processors must support them, although some processors may choose to issue warning messages when deprecated features are encountered.
Features deprecated in this version of this specification may be removed entirely in future versions, if any.

These definitions describe in terms specific to this document the meanings assigned to these terms by [IETF RFC 2119]. The specific wording follows that of [XML 1.1].

Where these terms appear without special highlighting, they are used in their ordinary senses and do not express conformance requirements. Where these terms appear highlighted within non-normative material (e.g. notes), they are recapitulating rules normatively stated elsewhere.

Note however that thisThis specification provides a definition further description of error and of conformant processors' responsibilities with respect to errors (seein Schemas and Schema-validity Assessment (§5)) which is considerably more complex than that of [XML 1.0].

2 Conceptual Framework

This chapter gives an overview of XML Schema Definition Language: Structures at the level of its abstract data model. Schema Component Details (§3) provides details on this model, including a normative representation in XML for the components of the model. Readers interested primarily in learning to write schema documents may wish to firstwill find it most useful first to read [XML Schema: Primer] for a tutorial introduction, and only then to consult the sub-sections of Schema Component Details (§3) named XML Representation of ... for the details.

next sub-section2.1 Overview of XML SchemaXSD

An XML SchemaXSD schema consistsis a set of components such as type definitions and element declarations. These can be used to assess the validity of well-formed element and attribute information items (as defined in [XML Infoset]), and furthermore mayto specify augmentations toadditional information about those items and their descendants. This augmentation makesThese augmentations to the information set make explicit information which may have been that was implicitly present in the original document (or in the original document and the governing schema, taken together), such as normalized and/or default values for attributes and elements and the types of element and attribute information items. The input information set is also augmented with information about the validity of the item, or about other properties described in this specification. [Definition:]  We refer to the augmented infoset which results from conformant processing as defined in this specification as the post-schema-validation infoset, or PSVI. Conforming processors may provide access to some or all of the PSVI, as described in Subset of the Post-schema-validation Infoset (§D.1). The mechanisms by which processors provide such access to the PSVI are neither defined nor constrained by this specification.

[Definition:]  As it is used in this specification, the term schema-validity assessment has twothree aspects:
1 Determining local schema-validity, that is whether an element or attribute information item satisfies the constraints embodied in the relevant components of an XML SchemaXSD schema (specifically the ·governing· element or attribute declaration and/or ·governing· type definition);
2
Synthesizing an overall validation outcome for the item, combining local schema-validity with the results of schema-validity assessments of its descendants, if any, and adding appropriate augmentations to the infoset to record this outcome.
Determining an overall validation outcome for the item by combining local schema-validity with the results of schema-validity assessments of its descendants, if any; and
3
Determining the appropriate augmentations to the infoset (and, if desired, exposing them to downstream applications in some way, to record this outcome).

Throughout this specification, [Definition:]  the word valid and its derivatives are used to refer to clause 1 above, the determination of local schema-validity.

Throughout this specification, [Definition:]   the word assessment is used to refer to the overall process of local validation, schema-validity assessmentrecursive determination of validation outcome, and infoset augmentation, i.e. as a short form for "·schema-validity assessment·".

[Definition:]   Validation is the process of determining whether an XML document, an element information item, or an attribute information item obeys the constraints expressed in a schema; in the context of XSD, this amounts to calculating the value of the appropriate item's [validity] property.
Note: As just defined, validation produces not a binary result, but a ternary one: if the information item is ·strictly assessed·, it will be either valid or invalid, but if no applicable declaration is found, its validity will be unknown (and its [validity] property will have the value notKnown). Whether in a particular application notKnown should be treated in the same way as invalid or differently is outside the scope of this specification; sometimes one choice is appropriate, sometimes the other.
Note: In phrases such as "·validly substitutable·" and "length valid restriction", the word valid is used in its ordinary English sense of "conforming to some set of rules", not necessarily limited to rules expressed in an XSD schema.

In general, a valid document is a document whose contents obey the constraints expressed in a particular schema. Since a document may be validated against many different schemas, it is often clearer to speak of a document being valid against a particular schema. When this specification is used, document validity can be defined operationally in terms of the ·post-schema-validation infoset· properties on the nodes of the document (in particular [validity]). Several similar but distinct kinds of validity are usefully distinguished, for which terms are defined below in Schema-validity and documents (§2.5).

Because the [validity] property is part of the ·post-schema-validation infoset·, it should be evident that any full ·assessment· of an item by definition entails the ·validation· of that item. Conversely, since the [validity] property is recursive and depends upon many other pieces of information which are part of the ·post-schema-validation infoset·, ·validation· also typically entails at least partial ·assessment·. The processes denoted by the two terms thus overlap and are not always distinguishable; often the same process can be referred to by either term. In this specification, the term "·assessment·" is used when it is desired to stress the calculation of the complete ·post-schema-validation infoset·, including properties whose values have no effect on validity. The term "·validation·", in contrast, is used when it is desired to focus primarily on the ·validity· of the item, treating the other information generated in the process as merely incidental.
Note: When there is no particular emphasis one way or the other, the choice of terms is necessarily arbitrary, or grounded in the history of this and related specifications. Historical reasons, rather than connotation, determine the use of the term "·validation·" instead of "·assessment·" in terms like "·post-schema-validation infoset·", "·validation root·", and "Validation Rules".
During ·assessment·, some or all of the element and attribute information items in the input document are associated with declarations and/or type definitions; these declarations and type definitions are then used in the ·assessment· of those items, in a recursive process. [Definition:]  The declaration associated with an information item, if any, and with respect to which its validity is ·assessed· in a given assessment episode is said to govern the item, or to be its governing element or attribute declaration. Similarly the type definition with respect to which the type-validity of an item is assessed is its governing type definition.

previous sub-section next sub-section2.2 XML SchemaXSD Abstract Data Model

        2.2.1 Type Definition Components
            2.2.1.1 Type Definition Hierarchy
            2.2.1.2 Simple Type Definition
            2.2.1.3 Complex Type Definition
        2.2.2 Declaration Components
            2.2.2.1 Element Declaration
            2.2.2.2 Element Substitution Group
            2.2.2.3 Attribute Declaration
            2.2.2.4 Notation Declaration
        2.2.3 Model Group Components
            2.2.3.1 Model Group
            2.2.3.2 Particle
            2.2.3.3 Attribute Use
            2.2.3.4 Wildcard
        2.2.4 Identity-constraint DefinitionConstraint Components
            2.2.4.1 Identity-constraint Definition
            2.2.4.2 Type Alternative
            2.2.4.3 Assertion
            2.2.4.4 Overlapping Functionality of Constraint Components
        2.2.5 Group Definition Components
            2.2.5.1 Model Group Definition
            2.2.5.2 Attribute Group Definition
        2.2.6 Annotation Components

This specification builds on [XML 1.0][XML 1.1] and [Namespaces in XML 1.0][XML Namespaces 1.1]. The concepts and definitions used herein regarding XML are framed at the abstract level of information items as defined in [XML Infoset]. By definition, this use of the infoset provides a priori guarantees of well-formedness (as defined in [XML 1.0][XML 1.1]) and namespace conformancenamespace conformance (as defined in [Namespaces in XML 1.0][XML Namespaces 1.1]) for all candidates for ·assessment· and for all ·schema documents·.

Just as [XML 1.0][XML 1.1] and [Namespaces in XML 1.0][XML Namespaces 1.1] can be described in terms of information items, XML SchemasXSD schemas can be described in terms of an abstract data model. In defining XML Schemasschemas in terms of an abstract data model, this specification rigorously specifies the information which must be available to a conforming XML SchemaXSD processor. The abstract model for schemas is conceptual only, and does not mandate any particular implementation or representation of this information. To facilitate interoperation and sharing of schema information, a normative XML interchange format for schemas is provided.

[Definition:]  Schema component is the generic term for the building blocks that comprisemake up the abstract data model of the schema. [Definition:]   An XML Schema is a set of ·schema components·[Definition:]   An XSD schema is a set of ·schema components·. There are 13 kinds of component in allseveral kinds of schema component, falling into three groups. The primary schema components, which may (type definitions) or must (element and attribute declarations) have names, are as follows:

  • Simple type definitions
  • Complex type definitions
  • Attribute declarations
  • Element declarations

The secondary schema components, which must have names, are as follows:

  • Attribute group definitions
  • Identity-constraint definitions
  • Type alternatives
  • Assertions
  • Model group definitions
  • Notation declarations

Finally, the "helper" schema components provide small parts of other schema components; they are not independent ofdependent on their context:

  • Annotations
  • Model groups
  • Particles
  • Wildcards
  • Attribute Uses

The name [Definition:]  Component covers all the different kinds of component defined in this specification.

The name [Definition:]  Component covers all the different kinds of schema component defined in this specification.

During ·validation·, [Definition:]  declaration components are associated by (qualified) name to information items being ·validated·.

On the other hand, [Definition:]  definition components define internal schema components that can be used in other schema components.

[Definition:]  Declarations and definitions maymay and in some cases must have and be identified by names, which are NCNames as defined by [Namespaces in XML 1.0][XML Namespaces 1.1].

[Definition:]  Several kinds of component have a target namespace, which is either ·absent· or a namespace name, also as defined by [Namespaces in XML 1.0][XML Namespaces 1.1]. The ·target namespace· serves to identify the namespace within which the association between the component and its name exists. In the case of declarations, this in turn determines the namespace name of, for example, the element information items it may ·validate·.

An expanded name, as defined in [XML Namespaces 1.1], is a pair consisting of a namespace name, which may be ·absent·, and a local name. The expanded name of any component with both a ·target namespace· property and a ·component name· property is the pair consisting of the values of those two properties. The expanded name of a declaration is used to help determine which information items will be ·governed· by the declaration.

Note: At the abstract level, there is no requirement that the components of a schema share a ·target namespace·. Any schema for use in ·assessment· of documents containing names from more than one namespace will of necessity include components with different ·target namespaces·. This contrasts with the situation at the level of the XML representation of components, in which each schema document contributes definitions and declarations to a single target namespace.

·Validation·, defined in detail in Schema Component Details (§3), is a relation between information items and schema components. For example, an attribute information item may ·validate·is ·validated· with respect to an attribute declaration, a list of element information items may ·validate· with respect to a content model, and so on. The following sections briefly introduce the kinds of components in the schema abstract data model, other major features of the abstract model, and how they contribute to ·validation·.

2.2.1 Type Definition Components

The abstract model provides two kinds of type definition component: simple and complex.

[Definition:]  This specification uses the phrase type definition in cases where no distinction need be made between simple and complex types.

Type definitions form a hierarchy with a single root. The subsections below first describe characteristics of that hierarchy, then provide an introduction to simple and complex type definitions themselves.

2.2.1.1 Type Definition Hierarchy

[Definition:]  Except for a distinguished ·ur-type definition·, ·xs:anyType·, every ·type definition· is, by construction, either a ·restriction· or an ·extension· of some other type definition. The exception ·xs:anyType· is a ·restriction· of itself. With the exception of the loop on ·xs:anyType·, the The graph of these relationships forms a tree known as the Type Definition Hierarchy with ·xs:anyType· as its root.

[Definition:]  AThe type definition used as the basis for an ·extension· or ·restriction· is known as the base type definition of that definition. [Definition:]   If a type definition D can reach a type definition B by following its base type definition chain, then D is said to be derived from B. In most cases, a type definition is derived from other type definitions. The only exception is ·xs:anyType·, which is derived from itself.

[Definition:]  A type definition whose declarations or facets are in a one-to-one relation with those of another specified type definition, with each in turn restricting the possibilities of the one it corresponds to,A type defined with the same constraints as its ·base type definition·, or with more, is said to be a restriction. The specific restrictionsadded constraints might include narrowed ranges or reduced alternatives. Members of a type, A, whose definition is a ·restriction· of the definition of another type, B, are always locally valid against type B as well.Given two types A and B, if the definition of A is a ·restriction· of the definition of B, then members of type A are always locally valid against type B as well.

[Definition:]  A complex type definition which allows element or attribute content in addition to that allowed by another specified type definition is said to be an extension.

Note: Conceptually, the definitions of ·restriction· and ·extension· overlap: given a type T, a vacuous ·restriction· of T and a vacuous ·extension· of T will each accept the same inputs as valid. The syntax specified in this version of this specification, however, requires that each type be defined either as a restriction or as an extension, not both. Thus even though the vacuous extension of T accepts the same inputs as the vacuous restriction, it will not be accepted in contexts which require restrictions of T.

[Definition:]  A distinguished complex type definition, the ur-type definition, whose name is anyType in the XML Schema namespace, is present in each ·XML Schema·, serving as the root of the type definition hierarchy for that schema.

[Definition:]  A special complex type definition, (referred to in earlier versions of this specification as 'the ur-type definition') whose name is anyType in the XSD namespace, is present in each ·XSD schema·. The definition of anyType serves as default type definition for element declarations whose XML representation does not specify one.

[Definition:]  A special simple type definition, whose name is error in the XSD namespace, is also present in each ·XSD schema·. The XSD error type has no valid instances. It can be used in any place where other types are normally used; in particular, it can be used in conditional type assignment to cause elements which satisfy certain conditions to be invalid.

For brevity, the text and examples in this specification often use the qualified names xs:anyType and xs:error for these type definitions. (In practice, any appropriately declared prefix can be used, as described in Schema-Related Markup in Documents Being Validated (§2.7).)

[Definition:]  A type definition used as the basis for an ·extension· or ·restriction· is known as the base type definition of that definition.

2.2.1.2 Simple Type Definition

A simple type definition is a set of constraints on strings and information about the values they encode, applicable to the ·normalized value· of an attribute information item or of an element information item with no element children. Informally, it applies to the values of attributes and the text-only content of elements.

Each simple type definition, whether built-in (that is, defined in [XML Schema: Datatypes]) or user-defined, is a ·restriction· of some particular simpleits ·base type definition·. For the built-in primitive type definitions, this is [Definition:]  the simple ur-type definition, a special ·restriction· of the ·ur-type definition·, whose name is anySimpleType in the XML Schema namespace. The ·simple ur-type definition· is considered to have an unconstrained lexical space, and a value space consisting of the union of the value spaces of all the built-in primitive datatypes and the set of all lists of all members of the value spaces of all the built-in primitive datatypes. [Definition:]  A special ·restriction· of ·xs:anyType·, whose name is anySimpleType in the XSD namespace, is the root of the ·Type Definition Hierarchy· for all simple type definitions. ·xs:anySimpleType· has a lexical space containing all sequences of characters in the Universal Character Set (UCS) and a value space containing all atomic values and all finite-length lists of atomic values. As with ·xs:anyType·, this specification sometimes uses the qualified name xs:anySimpleType to designate this type definition. The built-in list datatypes all have ·xs:anySimpleType· as their ·base type definition·.

[Definition:]  There is a further special datatype called anyAtomicType, a ·restriction· of ·xs:anySimpleType·, which is the ·base type definition· of all the primitive datatypes. This type definition is often referred to simply as "xs:anyAtomicType". It too is considered to have an unconstrained lexical space. Its value space consists of the union of the value spaces of all the primitive datatypes.

[Definition:]   Datatypes can be constructed from other datatypes by restricting the value space or lexical space of a {base type definition} using zero or more Constraining Facets, by specifying the new datatype as a list of items of some {item type definition}, or by defining it as a union of some specified sequence of {member type definitions}.

The mapping from lexical space to value space is unspecified for items whose type definition is the ·simple ur-type definition··xs:anySimpleType· or ·xs:anyAtomicType·. Accordingly this specification does not constrain processors' behaviour in areas where this mapping is implicated, for example checking such items against enumerations, constructing default attributes or elements whose declared type definition is the ·simple ur-type definition··xs:anySimpleType· or ·xs:anyAtomicType·, checking identity constraints involving such items.

Note: The Working Group expects to return to this area in a future version of this specification.

Simple types may also be defined[XML Schema: Datatypes] provides mechanisms for defining new simple type definitions by ·restricting· some primitive or ordinary datatype. It also provides mechanisms for constructing new simple type definitions whose members are lists of items themselves constrained by some other simple type definition, or whose membership is the union of the memberships of some other simple type definitions. Such list and union simple type definitions are also ·restrictions· of the ·simple ur-type definition··xs:anySimpleType·.

For detailed information on simple type definitions, see Simple Type Definitions (§3.16) and [XML Schema: Datatypes]. The latter also defines an extensive inventory of pre-defined simple types.

2.2.1.3 Complex Type Definition

A complex type definition is a set of attribute declarations and a content type, applicable to the [attributes] and [children] of an element information item respectively. The content type maymay require the [children] to contain neither element nor character information items (that is, to be empty), or to be a string which belongs to a particular simple type, or to contain a sequence of element information items which conforms to a particular model group, with or without character information items as well.

Each complex type definition other than the ·ur-type definition··xs:anyType· is either or
A complex type which extends another does so by having additional content model particles at the end of the other definition's content model, or by having additional attribute declarations, or both.
Note: ThisFor the most part, this specification allows only appending, and not other kinds of extensions. This decision simplifies application processing required to cast instances from derived to the derived type to the base type. One special case allows the extension of all-groups in ways that do not guarantee that the new material occurs only at the end of the content. Another special case is extension via Open Contents in interleave mode. Future versions may allow more kinds of extension, requiring more complex transformations to effect casting.

For detailed information on complex type definitions, see Complex Type Definitions (§3.4).

2.2.2 Declaration Components

There are three kinds of declaration component: element, attribute, and notation. Each is described in a section below. Also included is a discussion of element substitution groups, which is a feature provided in conjunction with element declarations.

2.2.2.1 Element Declaration

An element declaration is an association of a name with a type definition, either simple or complex, an (optional) default value and a (possibly empty) set of identity-constraint definitions. The association is either global or scoped to a containing complex type definition. A top-level element declaration with name 'A' is broadly comparable to a pair of DTD declarations as follows, where the associated type definition fills in the ellipses:

<!ELEMENT A . . .>
<!ATTLIST A . . .>

Element declarations contribute to ·validation· as part of model group ·validation·, when their defaults and type components are checked against an element information item with a matching name and namespace, and by triggering identity-constraint definition ·validation·.

For detailed information on element declarations, see Element Declarations (§3.3). For an overview of identity constraints, see Identity-constraint Definition (§2.2.4.1).

2.2.2.2 Element Substitution Group

In XML 1.0, the name and content of an element must correspond exactly to the element type referenced in the corresponding content model.

When XML vocabularies are defined using the DTD syntax defined by [XML 1.1], a reference in a content model to a particular name is satisfied only by an element in the XML document whose name and content correspond exactly to those given in the corresponding element type declaration.
Note: The "element type declaration" of [XML 1.1] is not quite the same as the ·governing type definition· as defined in this specification: [XML 1.1] does not distinguish between element declarations and type definitions as distinct kinds of object in the way that this specification does. The "element type declaration" of [XML 1.1] specifies both the kinds of properties associated in this specification with element declarations and the kinds of properties associated here with (complex) type definitions.

[Definition:]  Through the new mechanism of element substitution groups, XML SchemasXSD provides a more powerful model than DTDs do supporting substitution of one named element for another. Any top-level element declaration can serve as the defining member, or head, for an element substitution group·substitution group·. Other top-level element declarations, regardless of target namespace, can be designated as members of the substitution group·substitution group· headed by this element. In a suitably enabled content model, a reference to the head ·validates· not just the head itself, but elements corresponding to any other member of the substitution group·substitution group· as well.

All such members must have type definitions which are either the same as the head's type definition or restrictions or extensions ofderived from it. Therefore, although the names of elements can vary widely as new namespaces and members of the substitution group·substitution group· are defined, the content of member elements is strictly limited according toconstrained by the type definition of the substitution group·substitution group· head.

Note that element substitution groups are not represented as separate components. They are specified in the property values for element declarations (see Element Declarations (§3.3)).

2.2.2.3 Attribute Declaration

An attribute declaration is an association between a name and a simple type definition, together with occurrence information and (optionally) a default value. The association is either global, or local to its containing complex type definition. Attribute declarations contribute to ·validation· as part of complex type definition ·validation·, when their occurrence, defaults and type components are checked against an attribute information item with a matching name and namespace.

For detailed information on attribute declarations, see Attribute Declarations (§3.2).

2.2.2.4 Notation Declaration

A notation declaration is an association between a name and an identifier for a notation. For an attribute or element information item to be ·valid· with respect to a NOTATION simple type definition, its value must have been declared with a notation declaration.

For detailed information on notation declarations, see Notation Declarations (§3.14).

2.2.3 Model Group Components

The model group, particle, and wildcard components contribute to the portion of a complex type definition that controls an element information item's content.

2.2.3.1 Model Group

A model group is a constraint in the form of a grammar fragment that applies to lists of element information items. It consists of a list of particles, i.e. element declarations, wildcards and model groups. There are three varieties of model group:

  • Sequence (the element information items match the particles in sequential order);
  • Conjunction (the element information items match the particles, in any order);
  • Disjunction (the element information items match one or more of the particles).

Each model group denotes a set of sequences of element information items. Regarding that set of sequences as a language, the set of sequences recognized by a group G may be written L(G). [Definition:]  A model group G is said to accept or recognize the members of L(G).

For detailed information on model groups, see Model Groups (§3.8).

2.2.3.2 Particle

A particle is a term in the grammar for element content, consisting of either an element declaration, a wildcard or a model group, together with occurrence constraints. Particles contribute to ·validation· as part of complex type definition ·validation·, when they allow anywhere from zero to many element information items or sequences thereof, depending on their contents and occurrence constraints.

The name [Definition:]  Term is used to refer to any of the three kinds of components which can appear in particles. All ·Terms· are themselves ·Annotated Components·. [Definition:]  A basic term is an Element Declaration or a Wildcard. [Definition:]  A basic particle is a Particle whose {term} is a ·basic term·.

[Definition:]  A particle can be used in a complex type definition to constrain the ·validation· of the [children] of an element information item; such a particle is called a content model.
Note: XML Schema: StructuresXSD ·content models· are similar to but more expressive than [XML 1.0][XML 1.1] content models; unlike [XML 1.0][XML 1.1], XML Schema: StructuresXSD applies ·content models· to the ·validation· of both mixed and element-only contentdoes not restrict the form of ·content models· describing mixed content.

Each content model, indeed each particle and each term, denotes a set of sequences of element information items. Regarding that set of sequences as a language, the set of sequences recognized by a particle P may be written L(P). [Definition:]  A particle P is said to accept or recognize the members of L(P). Similarly, a term T accepts or recognizes the members of L(T).

Note: The language accepted by a content model plays a role in determining whether an element information item is locally valid or not: if the appropriate content model does not accept the sequence of elements among its children, then the element information item is not locally valid. (Some additional constraints must also be met: not every sequence in L(P) is locally valid against P. See Principles of Validation against Groups (§3.8.4.2).)
No assumption is made, in the definition above, that the items in the sequence are themselves valid; only the expanded names of the items in the sequence are relevant in determining whether the sequence is accepted by a particle. Their validity does affect whether their parent is (recursively) valid as well as locally valid.

If a sequence S is a member of L(P), then it is necessarily possible to trace a path through the ·basic particles· within P, with each item within S corresponding to a matching particle within P. The sequence of particles within P corresponding to S is called the ·path· of S in P.

Note: This ·path· has nothing to do with XPath expressions. When there may otherwise be danger of confusion, the ·path· described here may be referred to as the ·match path· of S in P.

For detailed information on particles, see Particles (§3.9).

2.2.3.3 Attribute Use

An attribute use plays a role similar to that of a particle, but for attribute declarations: an attribute declaration within used by a complex type definition is embedded within an attribute use, which specifies whether the declaration requires or merely allows its attribute, and whether it has a default or fixed value.

2.2.3.4 Wildcard

A wildcard is a special kind of particle which matches element and attribute information items dependent on their namespace names, independently ofand optionally on their local names.

For detailed information on wildcards, see Wildcards (§3.10).

2.2.4 Identity-constraint DefinitionConstraint Components

This section describes constructs which use [XPath 2.0] expressions to constrain the input document; using them, certain rules can be expressed conveniently which would be inconvenient or impossible to express otherwise. Identity-constraint definitions are associated with element declarations; assertions are associated with type definitions; conditional type assignment using type alternatives allows the type of an element instance to be chosen based on properties of the element instance (in particular, based on the values of its attributes).

2.2.4.1 Identity-constraint Definition

An identity-constraint definition is an association between a name and one of several varieties of identity-constraint related to uniqueness and reference. All the varieties use [XPath][XPath 2.0] expressions to pick out sets of information items relative to particular target element information items which are unique, or a key, or a ·valid· reference, within a specified scope. An element information item is only ·valid· with respect to an element declaration with identity-constraint definitions if those definitions are all satisfied for all the descendants of that element information item which they pick out.

For detailed information on identity-constraint definitions, see Identity-constraint Definitions (§3.11).

Note: In version 1.0 of this specification, identity constraints used [XPath 1.0]; they now use [XPath 2.0].
2.2.4.2 Type Alternative

A Type Alternative component (type alternative for short) associates a type definition with a predicate. Type alternatives are used in conditional type assignment, in which the choice of ·governing type definition· for elements governed by a particular element declaration depends on properties of the document instance. An element declaration may have a {type table} which contains a sequence of type alternatives; the predicates on the alternatives are tested, and when a predicate is satisfied, the type definition paired with it is chosen as the element instance's ·governing type definition·.

Note: The provisions for conditional type assignment are inspired by, but not identical to, those of [SchemaPath].

For detailed information on Type Alternatives, see Type Alternatives (§3.12).

2.2.4.3 Assertion

An assertion is a predicate associated with a type, which is checked for each instance of the type. If an element or attribute information item fails to satisfy an assertion associated with a given type, then that information item is not locally ·valid· with respect to that type.

For detailed information on Assertions, see Assertions (§3.13).

2.2.4.4 Overlapping Functionality of Constraint Components

Many rules that can be enforced by identity constraints and conditional type assignment can also be formulated in terms of assertions. That is, the various constructs have overlapping functionality. The three forms of constraint differ from each other in various ways which may affect the schema author's choice of formulation.

Most obviously, the ·post-schema-validation infoset· will differ somewhat, depending on which form of constraint is chosen.

Less obviously, identity constraints are associated with element declarations, while assertions are associated with type definitions. If it is desired to enforce a particular property of uniqueness or referential integrity associated with a particular element declaration E, of type T, the schema author may often choose either an identity constraint associated with E, or an assertion associated with T. One obvious difference is that elements substitutable for E are required to have types derived from T, but are not required to enforce the identity constraints (or the nillability) of E. If the constraint applicable to E should be enforced by elements substitutable for E, it is often most convenient to formulate the constraint as an assertion on T; conversely, if only some elements of type T are intended to be subject to the constraint, or if elements substitutable for E need not enforce the constraint, then it will be more convenient to formulate the rule as an identity constraint on E.

Similar considerations sometimes apply to the choice between assertions and conditional type assignment.

Because identity constraints and conditional type assignment are simpler and less variable than assertions, it may be easier for software to exploit or optimize them. Assertions have greater expressive power, which means they are often convenient. The "rule of least power" applies here; it is often preferable to use a less expressive notation in preference to a more expressive one, when either will suffice. See [Rule of Least Power].

2.2.5 Group Definition Components

There are two kinds of convenience definitions provided to enable the re-use of pieces of complex type definitions: model group definitions and attribute group definitions.

2.2.5.1 Model Group Definition

A model group definition is an association between a name and a model group, enabling re-use of the same model group in several complex type definitions.

For detailed information on model group definitions, see Model Group Definitions (§3.7).

2.2.5.2 Attribute Group Definition

An attribute group definition is an association between a name and a set of attribute declarations, enabling re-use of the same set in several complex type definitions.

For detailed information on attribute group definitions, see Attribute Group Definitions (§3.6).

2.2.6 Annotation Components

An annotation is information for human and/or mechanical consumers. The interpretation of such information is not defined in this specification.

For detailed information on annotations, see Annotations (§3.15).

previous sub-section next sub-section2.3 Constraints and Validation Rules

The [XML 1.0][XML 1.1] specification describes two kinds of constraints on XML documents: well-formedness and validity constraints. Informally, the well-formedness constraints are those imposed by the definition of XML itself (such as the rules for the use of the < and > characters and the rules for proper nesting of elements), while validity constraints are the further constraints on document structure provided by a particular DTD.

The preceding section focused on ·validation·, that is the constraints on information items which schema components supply. In fact however this specification provides four different kinds of normative statements about schema components, their representations in XML and their contribution to the ·validation· of information items:

Schema Component Constraint
[Definition:]  Constraints on the schema components themselves, i.e. conditions components must satisfy to be components at all. They are located Located in the sixth sub-section of the per-component sections of Schema Component Details (§3) and tabulated in Schema Component Constraints (§C.4).
Schema Representation Constraint
[Definition:]  Constraints on the representation of schema components in XML beyond those which are expressed in Schema for SchemasSchema Documents (Structures) (normative) (§A). They are located Located in the third sub-section of the per-component sections of Schema Component Details (§3) and tabulated in Schema Representation Constraints (§C.3).
Validation Rules
[Definition:]  Contributions to ·validation· associated with schema components. They are located Located in the fourth sub-section of the per-component sections of Schema Component Details (§3) and tabulated in Validation Rules (§C.1).
Schema Information Set Contribution
[Definition:]  Augmentations to ·post-schema-validation infoset·s expressed by schema components, which follow as a consequence of ·validation· and/or ·assessment·. They are located Located in the fifth sub-section of the per-component sections of Schema Component Details (§3) and tabulated in Contributions to the post-schema-validation infoset (§C.2).

The last of these, schema information set contributions, are not as new as they might at first seem. XML 1.0 validation augments the XML 1.0 information set in similar ways, for example by providing values for attributes not present in instances, and by implicitly exploiting type information for normalization or access. (As an example of the latter case, consider the effect of NMTOKENS on attribute white space, and the semantics of ID and IDREF.) By including schema information set contributions, this specification makes explicit some features that XML 1.0 leftleaves implicit.

previous sub-section next sub-section2.4 Conformance

Note:

Within the context of this specification, conformance can be claimed for schema documents, for schemas, and for processors.

A ·schema document· conforms to this specification if and only if all of the following are true:
1 It is valid with respect to the top-level element declaration for <schema> in the schema specified in Schema for SchemasSchema Documents (Structures) (normative) (§A). That is, when ·assessed· using ·element-driven validation· and stipulating the declaration for <schema>, then in its ·post-schema-validation infoset·, the <schema> element has a [validation attempted] property with value full or partial and a [validity] property with value valid.
2 No element in the schema document violates any of the Schema Representation Constraints set out in Schema Representation Constraints (§C.3), unless that element has an <annotation> element as an ancestor.
Note: Because elements within <annotation> do not map to components, they are not required to obey the Schema Representation Constraints.

If the schema document is invalid only in consequence of invalid descendants of <annotation> elements, processors may treat the schema document as valid. It is ·implementation-defined· what effect, if any, invalid <annotation> elements have on the construction of schema components.

Note: While conformance of schema documents is (with the exception just noted) a precondition for the mapping from schema documents to schema components described in this specification, conformance of the schema documents does not guarantee that the result of that mapping will be a schema that conforms to this specification. Some constraints (e.g. the rule that there must be at most one top-level element declaration with a particular expanded name) can only be checked in the context of the schema as a whole. Because component correctness depends in part upon the other components present, the XML mapping rules defined in this specification do not always map conforming schema documents into components that satisfy all constraints. In some cases, the mapping will produce components which violate constraints imposed at the component level; in others, no component at all will be produced.
Note: In this version of this specification, Schema Representation Constraints concern only properties of the schema document which can be checked in isolation. In version 1.0 of this specification, some Schema Representation Constraints could not be checked against the schema document in isolation, and so it was not always possible to say, for a given schema document, whether it satisfied the constraints or not.

A schema conforms to this specification if and only if it consists of components which individually and collectively satisfy all the relevant constraints specified in this document, including but not limited to all the ·Schema Component Constraints·.

Note: This specification defines no API or other interface for interacting with schemas, so a conformance claim for a schema is not normally testable in any standardized way. However, if an interface is provided which enables a user to interrogate various properties of the schema and check their values, conformance can usefully be claimed for the schema.

This specification describes three levels of conformance for schema aware processors. The first is required of all processors. Support for the other two will depend on the application environments for which the processor is intended.

[Definition:]  Minimally conforming processors must completely and correctly implement the ·Schema Component Constraints·, ·Validation Rules·, and ·Schema Information Set Contributions· contained in this specification.

[Definition:]  ·Minimally conforming· processors which accept schemas represented in the form of XML documents as described in Layer 2: Schema Documents, Namespaces and Composition (§4.2) are additionally said to provide conformance to the XML Representation of Schemas. Such processors must, when processing schema documents, completely and correctly implement all ·Schema Representation Constraints· in this specification, and must adhere exactly to the specifications in Schema Component Details (§3) for mapping the contents of such documents to ·schema components· for use in ·validation· and ·assessment·.

This specification distinguishes several classes of conforming processors, which are defined in terms of the following concepts.

[Definition:]  A validator (or instance validator) is a processor which ·validates· an XML instance document against a conforming schema and distinguishes between valid documents and others, for one or more of the definitions of validity (·root-validity·, ·deep validity·, or ·uniform validity·) defined below in section Schema-validity and documents (§2.5). Conforming validators may additionally support other definitions of validity defined in terms of the ·post-schema-validation infoset·.

[Definition:]  A schema-validity assessor (or just assessor) is a processor which performs full or partial ·schema-validity assessment· of an XML instance document, element information item, or attribute information item, with reference to a conforming schema, and provides access to the entirety of the resulting ·post-schema-validation infoset·. The means by which an ·assessor· provides access to the ·post-schema-validation infoset· is ·implementation-defined·.

[Definition:]  A general-purpose processor is a ·validator· or ·assessor· which accepts schemas represented in the form of XML documents as described in Layer 2: Schema Documents, Namespaces and Composition (§4.2).

Note: The ·Schema Representation Constraints· are to be enforced after, not before, the conditional-inclusion pre-processing described in Conditional inclusion (§4.2.2).

[Definition:]  A schema processor which is not a ·general-purpose· processor is a special-purpose processor.

Note: By separating the conformance requirements relating to the concrete syntax of XML Schema documents·schema documents·, this specification admits processors which use schemas stored in optimized binary representations, dynamically created schemas represented as programming language data structures, or implementations in which particular schemas are compiled into executable code such as C or Java. Such processors can be said to conform to this specification as ·special-purpose· but not as ·general-purpose· processors.

[Definition:]  Fully conformingWeb-aware processors are network-enabled processors which are not only both ·minimally conforming· and ·in conformance to the XML Representation of Schemas·,·general-purpose· but which additionally must be capable of accessing schema documents from the World Wide Web according toas described in Representation of Schemas on the World Wide Web (§2.8) and How schema definitions are located on the Web (§4.3.2). .

Note: In version 1.0 of this specification the class of ·general-purpose· processors was termed "conformant to the XML Representation of Schemas". Similarly, the class of ·Web-aware· processors was called "fully conforming".

Several important classes of processor can be defined in terms of the concepts just given:

general-purpose validators
·Validators· which accept arbitrary schemas expressed in the form of sets of schema documents (i.e., are ·general-purpose·); some general-purpose validators may additionally be ·Web-aware·.
general-purpose schema-validity assessors
·Assessors· which accept arbitrary schemas expressed in the form of sets of schema documents (i.e., are ·general-purpose·); some general-purpose assessors may additionally be ·Web-aware·.
special-purpose validators
·Validators· which do not accept arbitrary schemas expressed in the form of sets of schema documents
Note: Typically a special-purpose validator will either have a built-in (hard-coded) schema, or else will accept arbitrary schemas in some form other than schema documents.
other special-purpose tools
Processors (other than those otherwise defined) which perform some task, service, or activity which depends at least in part on the contents of some schema, and which do so in ways which are consistent with the provisions of this specification.
Note: The class of ·other special-purpose tools· is not, as defined here, a particularly informative description of a piece of software. It is expected that other specifications may wish to define processes depending in part upon schemas, and to require that implementations of those processes conform to this specification; this conformance class provides a reference point for such requirements, and for such claims of conformance.
Note: Although this specification provides just these three standard levels of conformance, it is anticipated that other conventions can be established in the future. For example, the World Wide Web Consortium is considering conventions for packaging on the Web a variety of resources relating to individual documents and namespaces. Should such developments lead to new conventions for representing schemas, or for accessing them on the Web, new levels of conformance can be established and named at that time. There is no need to modify or republish this specification to define such additional levels of conformance.

See Schemas and Namespaces: Access and Composition (§4) for a more detailed explanation of the mechanisms supporting these levels of conformance.

See Checklist of implementation-defined features (§F.1) and Terminology for implementation-defined features (normative) (§D) for terminology and concepts which may be helpful in defining the behavior of conforming processors and/or claiming conformance to this specification.

previous sub-section next sub-section2.5 Schema-validity and documents

As noted above, in general a document is valid against a particular schema if it obeys the constraints imposed by that schema. Depending on the nature of the application and on the specific invariants to be enforced, different forms of validity may be appropriately required by an application, a specification, or other users of XSD. This section defines terminology for use in describing the requirements of applications or other technologies which use XSD schema to describe constraints on XML documents.

Note: Conformance to this specification cannot be claimed for XML documents other than schema documents; this specification imposes no requirements on documents, validity-related or otherwise, and the terms defined in this section play no role in conformance to this specification. They are defined here for the convenience of users of this specification who do wish to impose specific requirements on documents.
The terms defined capture some commonly used requirements, but the specification of which documents should be regarded as acceptable for a specific application, or as conforming to a given specification, is out of scope for this specification. Applications and specifications which use XSD are free to specify whatever constraints they see fit on documents; the provision of terms for the concepts identified here should not be taken to imply that other rules for document acceptability are discouraged or inappropriate.

All the terms defined below require that the document's root element be ·assessed· using either ·element-driven validation· (when the intended root element of the schema is clearly specified ) or else ·strict wildcard validation· (if several different root elements are acceptable).

root-valid document
A document is root-valid against a given XSD schema if and only if after ·assessment· the document's root element has [validity] = valid and [validation attempted] = full or partial.
deep-valid document
A document is deep-valid against a given XSD schema if and only if after ·assessment· all of the following are true:
1 The document's root element has [validity] = valid.
2 The document's root element has [validation attempted] = full or partial.
3 No element in the document has [validity] = invalid.
4 No attribute in the document has [validity] = invalid.
Note: The second and third clauses are necessary to ensure that invalid descendants of laxly validated elements are caught; they do not cause their laxly validated ancestor to have [validity] = invalid.
uniformly valid document
A document is uniformly valid against a given XSD schema if and only if after ·assessment· all of the following are true:
1 The document's root element has [validity] = valid.
2 The document's root element has [validation attempted] = full.
Note: See Assessment Outcome (Element) (§3.3.5.1) for the definition of the [validation attempted] property.)
It follows from the first and second clauses that every element and attribute in the document has been ·validated· and each of them is valid. (This distinguishes uniform validity from deep validity; a deep-valid document may include elements and attributes whose validity is notKnown, perhaps because they are laxly ·assessed· and no declarations were found for them, or because they were ·skipped·.)
Note: The absence of error codes does not suffice to make a document valid according to any of the definitions just given; the [schema error code] property will be empty (or ·absent·) for any root element with [validity] = notKnown. Validators which expose only the [schema error code] property and fail to distinguish in their behavior between [validity] = notKnown and [validity] = valid can thus easily mislead unwary users. A frequent cause of [validity] = notKnown is the failure of the element information item to ·match· any declaration in the schema.

previous sub-section next sub-section2.6 Names and Symbol Spaces

As discussed in XML SchemaXSD Abstract Data Model (§2.2), most schema components (maymay) have ·names·. If all such names were assigned from the same "pool", then it would be impossible to have, for example, a simple type definition and an element declaration both with the name "title" in a given ·target namespace·.

Therefore [Definition:]  this specification introduces the term symbol space to denote a collection of names, each of which is unique with respect to the others. A symbol space is similar to the non-normative concept of namespace partition introduced in [Namespaces in XML 1.0]. There is a single distinct symbol space within a given ·target namespace· for each kind of definition and declaration component identified in XML SchemaXSD Abstract Data Model (§2.2), except that within a target namespace, simple type definitions and complex type definitions share a symbol space. Within a given symbol space, names are unique, but the same name may appear in more than one symbol space without conflict. For example, the same name can appear in both a type definition and an element declaration, without conflict or necessary relation between the two. Within a given schema there are distinct symbol spaces for each kind of named definition and declaration component identified in XML SchemaXSD Abstract Data Model (§2.2), except that simple type definitions and complex type definitions share a symbol space. Within a given symbol space, names must be unique; as a consequence, each expanded name within a given symbol space uniquely identifies a single component. The same expanded name may however appear in more than one symbol space without conflict. For example, assuming that the namespace prefix my is bound to some particular namespace, both a simple type definition and a top-level element declaration can bear the name my:abc without conflict or necessary relation between the two. But it is not possible for both a simple type definition and a complex type definition, or two distinct top-level element declarations, to share the name my:abc.

Locally scoped attribute and element declarations are special with regard to symbol spaces. Every complex type definition defines its own local attribute and element declaration symbol spaces, where these symbol spaces are distinct from each other and from any of the other symbol spaces.Their names are not included in the global symbol spaces for attribute and element names; each complex type definition defines its own attribute symbol space, and elements local to a complex type definition are constrained by Element Declarations Consistent (§3.8.6.3), but not by means of symbol spaces. Their names are not regarded as being in any particular symbol space. So, for example, two complex type definitions having the same target namespace can contain a local attribute declaration for the unqualified name "priority", or contain a local element declaration for the name "address", without conflict or necessary relation between the two.

previous sub-section next sub-section2.7 Schema-Related Markup in Documents Being Validated

        2.7.1 xsi:type
        2.7.2 xsi:nil
        2.7.3 xsi:schemaLocation, xsi:noNamespaceSchemaLocation

The XML representation of schema components uses a vocabulary identified by the namespace name http://www.w3.org/2001/XMLSchema. For brevity, the text and examples in this specification use the prefix xs: to stand for this namespace; in practice, any prefix can be used.

XML Schema Definition Language: Structures also defines several attributes for direct use in any XML documents. These attributes are in a different namespace, which has the namespace name http://www.w3.org/2001/XMLSchema-instance. For brevity, the text and examples in this specification use the prefix xsi: to stand for this latter namespace; in practice, any prefix can be used.These attributes are in the schema instance namespace (http://www.w3.org/2001/XMLSchema-instance) described in The Schema Instance Namespace (xsi) (§1.3.1.2) above. All schema processors must have appropriate attribute declarations for these attributes built in, see Attribute Declaration for the 'type' attribute (§3.2.7.1), Attribute Declaration for the 'nil' attribute (§3.2.7.2), Attribute Declaration for the 'schemaLocation' attribute (§3.2.7.3) and Attribute Declaration for the 'noNamespaceSchemaLocation' attribute (§3.2.7.4).

Note: As described above (Conventional Namespace Bindings (§1.3.3)), the attributes described in this section are referred to in this specification as "xsi:type", "xsi:nil", etc. This is shorthand for "an attribute information item whose [namespace name] is http://www.w3.org/2001/XMLSchema-instance and whose [local name] is type" (or nil, etc.).

Users of the namespaces defined here should be aware, as a matter of namespace policy, that more names may be defined in these namespaces in future versions of this or other specifications.

2.7.1 xsi:type

The Simple Type Definition (§2.2.1.2) or Complex Type Definition (§2.2.1.3) used in ·validation· of an element is usually determined by reference to the appropriate schema components. An element information item in an instance may, however, explicitly assert its type using the attribute xsi:type. The value of this attribute is a ·QName·; see QName Interpretation (§3.17.3.1) QName resolution (Instance) (§3.17.6.3) for the means by which the ·QName· is associated with a type definition.

2.7.2 xsi:nil

XML Schema Definition Language: Structures introduces a mechanism for signaling that an element shouldmust be accepted as ·valid· when it has no content despite a content type which does not require or even necessarily allow empty content. An element may becan be ·valid· without content if it has the attribute xsi:nil with the value true. An element so labeled must be empty, but can carry attributes if permitted by the corresponding complex type.

2.7.3 xsi:schemaLocation, xsi:noNamespaceSchemaLocation

The xsi:schemaLocation and xsi:noNamespaceSchemaLocation attributes can be used in a document to provide hints as to the physical location of schema documents which maycan be used for ·assessment·. See How schema definitions are located on the Web (§4.3.2) for details on the use of these attributes.

Note: The xsi:schemaLocation attribute typically appears in XML document instances being ·validated·; it is distinct from the schemaLocation attribute defined for some elements in schema documents (which is not always a hint but sometimes a firm directive).

previous sub-section 2.8 Representation of Schemas on the World Wide Web

On the World Wide Web, schemas are conventionally represented as XML documents (preferably of MIME type application/xml or text/xml, but see clause 1.1 of Inclusion Constraints and Semantics (§4.2.3)), conforming to the specifications in Layer 2: Schema Documents, Namespaces and Composition (§4.2). For more information on the representation and use of schema documents on the World Wide Web see Standards for representation of schemas and retrieval of schema documents on the Web (§4.3.1) and How schema definitions are located on the Web (§4.3.2).

3 Schema Component Details

next sub-section3.1 Introduction

The following sections provide full details on the composition of all schema components, together with their XML representations and their contributions to ·assessment·. Each section is devoted to a single component, with separate subsections for
  1. properties: their values and significance
  2. XML representation and the mapping to properties
  3. constraints on representation
  4. validation rules
  5. constraints on the components themselves
The sub-sections immediately below introduce conventions and terminology used throughout the component sections.

3.1.1 Components and Properties

Components are defined in terms of their properties, and each property in turn is defined by giving its range, that is the values it maymay have. This can be understood as defining a schema as a labeled directed graph, where the root is a schema, every other vertex is a schema component or a literal (string, boolean, numberdecimal) and every labeled edge is a property. The graph is not acyclic: multiple copies of components with the same name in the same ·symbol space· may notmust not exist, so in some cases re-entrant chains of properties mustwill exist. Equality of components for the purposes of this specification is always defined as equality of names (including target namespaces) within symbol spaces.

Note: A schema and its components as defined in this chapter are an idealization of the information a schema-aware processor requires: implementations are not constrained in how they provide it. In particular, no implications about literal embedding versus indirection follow from the use below of language such as "properties . . . having . . . components as values".

Component properties are simply named values. Most properties have either other components or literals (that is, strings or booleans or enumerated keywords) for values, but in a few cases, where more complex values are involved, [Definition:]  a property value may itself be a collection of named values, which we call a property record.

[Definition:]  Throughout this specification, the term absent is used as a distinguished property value denoting absence. Again this should not be interpreted as constraining implementations, as for instance between using a null value for such properties or not representing them at all. [Definition:]   A property value which is not ·absent· is present.

Any property not identified as optional is required to be presentnot defined as optional is always present; optional properties which are not present are taken to have ·absent· as their value. Any property identified as a having a set, subset or list value maymight have an empty value unless this is explicitly ruled out: this is not the same as ·absent·. Any property value identified as a superset or subset of some set maymight be equal to that set, unless a proper superset or subset is explicitly called for. By 'string' in Part 1 of this specification is meant a sequence of ISO 10646 characters identified as legal XML characters in [XML 1.0][XML 1.1].

Note: It is ·implementation-defined· whether a schema processor uses the definition of legal character from [XML 1.1] or [XML 1.0].

3.1.2 XML Representations of Components

The principal purpose of XML Schema Definition Language: Structures is to define a set of schema components that constrain the contents of instances and augment the information sets thereof. Although no external representation of schemas is required for this purpose, such representations will obviously be widely used. To provide for this in an appropriate and interoperable way, this specification provides a normative XML representation for schemas which makes provision for every kind of schema component. [Definition:]  A document in this form (i.e. a <schema> element information item) is a schema document. For the schema document as a whole, and its constituents, the sections below define correspondences between element information items (with declarations in Schema for SchemasSchema Documents (Structures) (normative) (§A) and DTD for Schemas (non-normative) (§K)) and schema components. All theThe key element information items in the XML representation of a schema must beare in the XML SchemaXSD namespace, that is their [namespace name] must beis http://www.w3.org/2001/XMLSchema. Although a common way of creating the XML Infosets which are or contain ·schema documents· will be using an XML parser, this is not required: any mechanism which constructs conformant infosets as defined in [XML Infoset] is a possible starting point.

Two aspects of the XML representations of components presented in the following sections are constant across them all:
  1. All of them allow attributes qualified with namespace names other than the XML SchemaXSD namespace itself: these appear as annotations in the corresponding schema component;
  2. All of them allow an <annotation> as their first child, for human-readable documentation and/or machine-targeted information.

A recurrent pattern in the XML representation of schemas may also be mentioned here. In many cases, the same element name (e.g. element or attribute or attributeGroup), serves both to define a particular schema component and to incorporate it by reference. In the first case the name attribute is required, in the second the ref attribute is required. These two usages are mutually exclusive, and sometimes also depend on context.

The descriptions of the XML representation of components, and the ·Schema Representation Constraints·, apply to schema documents after, not before, the conditional-inclusion pre-processing described in Conditional inclusion (§4.2.2).

3.1.3 The Mapping between XML Representations and Components

For each kind of schema component there is a corresponding normative XML representation. The sections below describe the correspondences between the properties of each kind of schema component on the one hand and the properties of information items in that XML representation on the other, together with constraints on that representation above and beyond those implicitexpressed in the Schema for SchemasSchema Documents (Structures) (normative) (§A). Neither the correspondences described nor the XML Representation Constraints apply to elements in the Schema namespace which occur as descendants of <appinfo> or <documentation>.

The language used is as if the correspondences were mappings from XML representation to schema component, but the mapping in the other direction, and therefore the correspondence in the abstract, can always be constructed therefrom.

In discussing the mapping from XML representations to schema components below, the value of a component property is often determined by the value of an attribute information item, one of the [attributes] of an element information item. Since schema documents are constrained by the Schema for SchemasSchema Documents (Structures) (normative) (§A), there is always a simple type definition associated with any such attribute information item. [Definition:]   The phrase actual value is used to refer to the member of the value space of the simple type definition associated with an attribute information item which corresponds to its ·normalized value·With reference to any string, interpreted as denoting an instance of a given datatype, the term actual value denotes the value to which the lexical mapping of that datatype maps the string. .In the case of attributes in schema documents, the string used as the lexical representation is normally the ·normalized value· of the attribute. The associated datatype is, unless otherwise specified, the one identified in the declaration of the attribute, in the schema for schema documents; in some cases (e.g. the enumeration facet, or fixed and default values for elements and attributes) the associated datatype will be a more specific one, as specified in the appropriate XML mapping rules. The ·actual value· This will often be a string, but maycan also be an integer, a boolean, a URI reference, etc. This term is also occasionally used with respect to element or attribute information items in a document being ·validatedassessed·.

Many properties are identified below as having other schema components or sets of components as values. For the purposes of exposition, the definitions in this section assume that (unless the property is explicitly identified as optional) all such values are in fact present. When schema components are constructed from XML representations involving reference by name to other components, this assumption maywill in some cases be violated if one or more references cannot be resolved·resolved·. This specification addresses the matter of missing components in a uniform manner, described in Missing Sub-components (§5.3): no mention of handling missing components will be found in the individual component descriptions below.

Forward reference to named definitions and declarations is allowed, both within and between ·schema documents·. By the time the component corresponding to an XML representation which contains a forward reference is actually needed for ·validation·, it is possible that an appropriately-named component maywill have become available to discharge the reference: see Schemas and Namespaces: Access and Composition (§4) for details.

3.1.4 White Space Normalization during Validation

Throughout this specification, [Definition:]  the initial value of some attribute information item is the value of the [normalized value] property of that item. Similarly, the initial value of an element information item is the string composed of, in order, the [character code] of each character information item in the [children] of that element information item.

The above definition means that comments and processing instructions, even in the midst of text, are ignored for all ·validation· purposes.

[Definition:]  The normalized value of an element or attribute information item is an ·initial value· whose white space, if any,which has been normalized according to the value of the whiteSpace facet of, and the values of any other pre-lexical facets, associated with the simple type definition used in its ·validation·:. The keywords for whitespace normalization have the following meanings:
preserve
No normalization is done, the whitespace-normalized value is the ·normalized value··initial value·
replace
All occurrences of #x9 (tab), #xA (line feed) and #xD (carriage return) are replaced with #x20 (space).
collapse
Subsequent to the replacements specified above under replace, contiguous sequences of #x20s are collapsed to a single #x20, and initial and/or final #x20s are deleted.
Similarly, the normalized value of any string with respect to a given simple type definition is the string resulting from normalization using the whiteSpace facet and any other pre-lexical facets, associated with that simple type definition.

When more than one pre-lexical facet applies, the whiteSpace facet is applied first; the order in which ·implementation-defined· facets are applied is ·implementation-defined·.

If the simple type definition used in an item's ·validation· is the ·simple ur-type definition··xs:anySimpleType·, then the ·normalized value· must be determined as in the preserve case above.

There are three alternative validation rules which mayhelp supply the necessary background for the above: Attribute Locally Valid (§3.2.4.1) (clause 3), Element Locally Valid (Type) (§3.3.4.5) (clause 3.1.3) or Element Locally Valid (Complex Type) (§3.4.4.2) (clause 2.2).

These three levels of normalization correspond to the processing mandated in XML 1.0 for element content, CDATA attribute content and tokenized attributed content, respectively. See Attribute Value Normalization in [XML 1.0][XML 1.1] for the precedent for replace and collapse for attributes. Extending this processing to element content is necessary to ensure a consistent ·validation· semantics for simple types, regardless of whether they are applied to attributes or elements. Performing it twice in the case of attributes whose [normalized value] has already been subject to replacement or collapse on the basis of information in a DTD is necessary to ensure consistent treatment of attributes regardless of the extent to which DTD-based information has been made use of during infoset construction.

Note: Even when DTD-based information has been appealed to, and Attribute Value Normalization has taken place, the above definition of ·normalized value· may meanit is possible that further normalization takeswill take place, as for instance when character entity references in attribute values result in white space characters other than spaces in their ·initial value·s.
Note: The values replace and collapse may appear to provide a convenient way to "unwrap" text (i.e. undo the effects of pretty-printing and word-wrapping). In some cases, especially highly constrained data consisting of lists of artificial tokens such as part numbers or other identifiers, this appearance is correct. For natural-language data, however, the whitespace processing prescribed for these values is not only unreliable but will systematically remove the information needed to perform unwrapping correctly. For Asian scripts, for example, a correct unwrapping process will replace line boundaries not with blanks but with zero-width separators or nothing. In consequence, it is normally unwise to use these values for natural-language data, or for any data other than lists of highly constrained tokens.

previous sub-section next sub-section3.2 Attribute Declarations

        3.2.1 The Attribute Declaration Schema Component
        3.2.2 XML Representation of Attribute Declaration Schema Components
            3.2.2.1 Mapping Rules for Global Attribute Declarations
            3.2.2.2 Mapping Rules for Local Attribute Declarations
            3.2.2.3 Mapping Rules for References to Top-level Attribute Declarations
        3.2.3 Constraints on XML Representations of Attribute Declarations
        3.2.4 Attribute Declaration Validation Rules
            3.2.4.1 Attribute Locally Valid
            3.2.4.2 Governing Attribute Declaration and Governing Type Definition
            3.2.4.3 Schema-Validity Assessment (Attribute)
        3.2.5 Attribute Declaration Information Set Contributions
            3.2.5.1 Assessment Outcome (Attribute)
            3.2.5.2 Validation Failure (Attribute)
            3.2.5.3 Attribute Declaration
            3.2.5.4 Attribute Validated by Type
        3.2.6 Constraints on Attribute Declaration Schema Components
            3.2.6.1 Attribute Declaration Properties Correct
            3.2.6.2 Simple Default Valid
            3.2.6.3 xmlns Not Allowed
            3.2.6.4 xsi: Not Allowed
        3.2.7 Built-in Attribute Declarations
            3.2.7.1 xsi:type
            3.2.7.2 xsi:nil
            3.2.7.3 xsi:schemaLocation
            3.2.7.4 xsi:noNamespaceSchemaLocation

Attribute declarations provide for:

  • Local ·validation· of attribute information item values using a simple type definition;
  • Specifying default or fixed values for attribute information items.
Example
<xs:attribute name="age" type="xs:positiveInteger" use="required"/>
The XML representation of an attribute declaration.

3.2.1 The Attribute Declaration Schema Component

The attribute declaration schema component has the following properties:

Schema Component:
{annotations}
A sequence of Annotation components.
{name}
An xs:NCName value. Required.
{target namespace}
An xs:anyURI value. Optional.
{type definition}
A Simple Type Definition component. Required.
{scope }
Optional.

Either global or a complex type definition.

{scope}
A Scope property record. Required.
{value constraint }
Optional.

A pair consisting of a value and one of default, fixed.

{value constraint}
A Value Constraint property record. Optional.
{inheritable}
An xs:boolean value. Required.
Property Record: Scope
{variety}
One of {global, local}. Required.
{parent }
A Complex Type Definition component. Required if {variety} is local, otherwise must be ·absent·
{parent}
Either a Complex Type Definition or a Attribute Group Definition. Required if {variety} is local, otherwise must be ·absent·
Property Record: Value Constraint
{variety}
One of {default, fixed}. Required.
{value}
An ·actual value·. Required.
{lexical form}
A character string. Required.

The {name} property must match the local part of the names of attributes being ·validated·.

The value of the each attribute validated must conform to the supplied {type definition}.

A non-·absent··non-absent· value of the {target namespace} property provides for ·validation· of namespace-qualified attribute information items (which must be explicitly prefixed in the character-level form of XML documents). ·Absent· values of {target namespace} ·validate· unqualified (unprefixed) items.

A {scope} of global identifies attribute declarations available for use in complex type definitions throughout the schema. Locally scoped declarations are available for use only within the complex type definition identified by the {scope} property. This property is ·absent· in the case of declarations within attribute group definitions: their scope will be determined when they are used in the construction of complex type definitions.

For an attribute declaration A, if A.{scope}.{variety} = global, then A is available for use throughout the schema. If A.{scope}.{variety} = local, then A is available for use only within (the Complex Type Definition or Attribute Group Definition) A.{scope}.{parent}.

The {value constraint} property reproduces the functions of XML 1.0 default and #FIXED attribute values. A {variety} of default specifies that the attribute is to appear unconditionally in the ·post-schema-validation infoset·, with the supplied value{value} and {lexical form} used whenever the attribute is not actually present; fixed indicates that the attribute value if present must equal the supplied constraint valuebe equal or identical to {value}, and if absent receives the supplied value{value} and {lexical form} as for default. Note that it is values that are supplied and/or checked, not strings, and that the test is for either equality or identity.

See Annotations (§3.15) for information on the role of the {annotations} property.

Note: A more complete and formal presentation of the semantics of {name}, {target namespace} and {value constraint} is provided in conjunction with other aspects of complex type ·validation· (see Element Locally Valid (Complex Type) (§3.4.4.2).)

[XML Infoset] distinguishes attributes with names such as xmlns or xmlns:xsl from ordinary attributes, identifying them as [namespace attributes]. Accordingly, it is unnecessary and in fact not possible for schemas to contain attribute declarations corresponding to such namespace declarations, see xmlns Not Allowed (§3.2.6.3). No means is provided in this specification to supply a default value for a namespace declaration.

3.2.2 XML Representation of Attribute Declaration Schema Components

The XML representation for an attribute declaration schema component is an <attribute> element information item. It specifies a simple type definition for an attribute either by reference or explicitly, and maymay provide default information. The correspondences between the properties of the information item and properties of the component are as follows:given in this section.

Attribute declarations can appear at the top level of a schema document, or within complex type definitions, either as complete (local) declarations, or by reference to top-level declarations, or within attribute group definitions. For complete declarations, top-level or local, the type attribute is used when the declaration can use a built-in or pre-declared simple type definition. Otherwise an anonymous <simpleType> is provided inline. When no simple type definition is referenced or provided, the default is ·xs:anySimpleType·, which imposes no constraints at all.

The default when no simple type definition is referenced or provided is the ·simple ur-type definition·, which imposes no constraints at all.

XML Representation Summary: attribute Element Information Item
<attribute
  default = string
  fixed = string
  form = (qualified | unqualified)
  id = ID
  name = NCName
  ref = QName
  targetNamespace = anyURI

  type = QName
  use = (optional | prohibited | required) : optional
  inheritable = boolean

  {any attributes with non-schema namespace . . .}>
  Content: (annotation?, simpleType?)
</attribute>

Editorial Note: Priority Feedback Request

Earlier versions of this specification did not allow a targetNamespace attribute on attribute declarations; it has been added in this version to make restriction of complex types easier. The XML Schema Working Group has designated the targetNamespace attribute a ‘feature at risk’: it may be dropped from future drafts of this specification if implementation or usage experience shows that its costs outweigh its benefits. The XML Schema Working Group solicits input from implementors and users of this specification as to whether the addition of this attribute is desirable and acceptable.

An <attribute> element maps to an attribute declaration, and allows the type definition of that declaration to be specified either by reference or by explicit inclusion.

Top-level <attribute> elements (i.e. those which appear within the schema document as children of <schema> elements) produce global attribute declarations; <attribute>s within <attributeGroup> or <complexType> produce either attribute uses which contain global attribute declarations (if there's a ref attribute) or local declarations (otherwise). For complete declarations, top-level or local, the type attribute is used when the declaration can use a built-in or user-defined global type definition. Otherwise an anonymous <simpleType> is provided inline.

Attribute information items ·validated· by a top-level declaration must be qualified with the {target namespace} of that declaration (if this is ·absent·, the item must be unqualified).. If the {target namespace} is ·absent·, the item must be unqualified. Control over whether attribute information items ·validated· by a local declaration must be similarly qualified or not is provided by the form [attribute], whose default is provided by the attributeFormDefault [attribute] on the enclosing <schema>, via its determination of {target namespace}.

The names for top-level attribute declarations are in their own ·symbol space·. The names of locally-scoped attribute declarations reside in symbol spaces local to the type definition which contains them.

The following sections specify several sets of XML mapping rules which apply in different circumstances.
3.2.2.1 Mapping Rules for Global Attribute Declarations

If the <attribute> element information item has <schema> as its parent, the corresponding schema component is as follows:

XML Mapping Summary for Attribute Declaration Schema Component
Property
Representation
 
 
The ·actual value· of the targetNamespace [attribute] of the parent <schema> element information item, or ·absent· if there is none.
 
The simple type definition corresponding to the <simpleType> element information item in the [children], if present, otherwise the simple type definition ·resolved· to by the ·actual value· of the type [attribute], if present, otherwise the ·simple ur-type definition··xs:anySimpleType·.
 
A Scope as follows:
Property
Value
global
 
If there is a default or a fixed [attribute], then a pair consisting ofa Value Constraint as follows, otherwise ·absent·.
Property
Value
either default or fixed, as appropriate
the ·actual value· (with respect to the {type definition}) of thatthe [attribute]
 
The ·actual value· of the inheritable [attribute], if present, otherwise false.
 
The annotation corresponding to the <annotation> element information item in the [children], if present, otherwise ·absent·. The ·annotation mapping· of the <attribute> element, as defined in XML Representation of Annotation Schema Components (§3.15.2).
3.2.2.2 Mapping Rules for Local Attribute Declarations

otherwise ifIf the <attribute> element information item has <complexType> or <attributeGroup> as an ancestor and the ref [attribute] is absent, it correspondsmaps both to an attribute declaration (see below) and to an attribute use with properties as follows (unless use='prohibited', in which case the item corresponds to nothing at all):

XML Mapping Summary for Attribute Use Schema Component
Property
Representation
 
true if the use [attribute] is present with ·actual value· requiredthe <attribute> element has use = required, otherwise false.
 
See the Attribute Declaration mapping immediately below.
 
If there is a default or a fixed [attribute], then a pair consisting of Value Constraint as follows, otherwise ·absent·.
Property
Value
either default or fixed, as appropriate
the ·actual value· (with respect to the {type definition} of the {attribute declaration}) of thatthe [attribute] (with respect to {attribute declaration}.{type definition})
 
The ·actual value· of the inheritable [attribute], if present, otherwise false.
 
The same annotations as the {annotations} of the Attribute Declaration. See below.

The <attribute> element also maps to the {attribute declaration} of the attribute use, as follows:

XML Mapping Summary for Attribute Declaration Schema Component
Property
Representation
 
 
If form is present and its ·actual value· is qualified, or if form is absent and the ·actual value· of attributeFormDefault on the <schema> ancestor is qualified, then the ·actual value· of the targetNamespace [attribute] of the parent <schema> element information item, or ·absent· if there is none, otherwise ·absent·.
 
The appropriate case among the following:
1 If targetNamespace is present , then its ·actual value·.
2 If targetNamespace is not present and one of the following is true
2.1 form = qualified
2.2 form is absent and the <schema> ancestor has attributeFormDefault = qualified
then the ·actual value· of the targetNamespace [attribute] of the ancestor <schema> element information item, or ·absent· if there is none.
3 otherwise ·absent·.
 
The simple type definition corresponding to the <simpleType> element information item in the [children], if present, otherwise the simple type definition ·resolved· to by the ·actual value· of the type [attribute], if present, otherwise the ·simple ur-type definition··xs:anySimpleType·.
 
A Scope as follows:
Property
Value
If the <attribute> element information item has <complexType> as an ancestor, the Complex Type Definition corresponding to that item, otherwise (the <attribute> element information item is within an <attributeGroup> definitionelement information item), ·absent·the Attribute Group Definition corresponding to that item.
 
 
The ·actual value· of the inheritable [attribute], if present, otherwise false.
 
The annotation corresponding to the <annotation> element information item in the [children], if present, otherwise ·absent·. The ·annotation mapping· of the <attribute> element, as defined in XML Representation of Annotation Schema Components (§3.15.2).
3.2.2.3 Mapping Rules for References to Top-level Attribute Declarations

otherwise (If the <attribute> element information item has <complexType> or <attributeGroup> as an ancestor and the ref [attribute] is present), it correspondsmaps to an attribute use with properties as follows (unless use='prohibited', in which case the item corresponds to nothing at all):

XML Mapping Summary for Attribute Use Schema Component
Property
Representation
 
true if the use [attribute] is present with ·actual value· requireduse = required, otherwise false.
 
The (top-level) attribute declaration ·resolved· to by the ·actual value· of the ref [attribute]
 
If there is a default or a fixed [attribute], then a pair consisting of Value Constraint as follows, otherwise ·absent·.
Property
Value
either default or fixed, as appropriate
the ·actual value· (with respect to the {type definition} of the {attribute declaration}) of thatthe [attribute] (with respect to {attribute declaration}.{type definition})
 
The ·actual value· of the inheritable [attribute], if present, otherwise {attribute declaration}.{inheritable}.

3.2.3 Constraints on XML Representations of Attribute Declarations

Schema Representation Constraint: Attribute Declaration Representation OK
In addition to the conditions imposed on <attribute> element information items by the schema for schemas documents, all of the following must be truealso apply :
1 default and fixed must not both be present.
2 If default and use are both present, use must have the ·actual value· optional.
3 If the item's parent is not <schema>, then all of the following mustmust be true:
3.1 One of ref or name must beis present, but not both.
3.2 If ref is present, then all of <simpleType>, form and type must beare absent.
4 The type attribute and a <simpleType> child element must not both be present.
5
If fixed and use are both present, use must not have the ·actual value· prohibited.
6
If the targetNamespace attribute is present then all of the following mustmust be true:
6.1 The name attribute is present.
6.2 The form attribute is absent.
6.3 If the ancestor <schema> does not have a targetNamespace [attribute] or its ·actual value· is different from the ·actual value· of targetNamespace of <attribute>, then all of the following are true:
6.3.1 <attribute> has <complexType> as an ancestor
6.3.2 There is a <restriction> ancestor between the <attribute> and the nearest <complexType> ancestor, and the ·actual value· of the base [attribute] of <restriction> does not ·match· the name of ·xs:anyType·.
7
The corresponding attribute declaration must satisfy the conditions set out in Constraints on Attribute Declaration Schema Components (§3.2.6).

3.2.4 Attribute Declaration Validation Rules

3.2.4.1 Attribute Locally Valid

Informally, an attribute in an XML instance is locally ·valid· against an attribute declaration if and only if (a) the name of the attribute matches the name of the declaration, (b) after whitespace normalization its ·normalized value· is locally valid against the type declared for the attribute, and (c) the attribute obeys any relevant value constraint. Additionally, for xsi:type, it is required that the type named by the attribute be present in the schema. A logical prerequisite for checking the local validity of an attribute against an attribute declaration is that the attribute declaration itself and the type definition it identifies both be present in the schema.

Local validity of attributes is tested as part of schema-validity ·assessment· of attributes (and of the elements on which they occur), and the result of the test is exposed in the [validity] property of the ·post-schema-validation infoset·.

A more formal statement is given in the following constraint.

Validation Rule: Attribute Locally Valid
For an attribute information item A to be locally ·valid· with respect to an attribute declaration D all of the following mustmust be true:
1 The declarationD must not beis not ·absent· (see Missing Sub-components (§5.3) for how this can fail to be the case) and D and A have the same expanded name.
2 Its {type definition}D.{type definition} must not beis not absent·absent·.
3 The itemA's ·normalized value··initial value· must beis locally ·valid· with respect to that D.{type definition} as per String Valid (§3.16.4).
4 The item's ·actual value· must match the value of the {value constraint}, ifIf itD.{value constraint} is present and fixed D.{value constraint}.{variety} = fixed, then A's ·actual value· is equal or identical to D.{value constraint}.{value}.
5
If D is the built-in declaration for xsi:type (Attribute Declaration for the 'type' attribute (§3.2.7.1)), then A's ·actual value· ·resolves· to a type definition.
3.2.4.2 Governing Attribute Declaration and Governing Type Definition
[Definition:]   In a given schema-validity ·assessment· episode, the ·governing· declaration of an attribute (its governing attribute declaration) is the first of the following which applies:
1 A declaration which was stipulated by the processor (see Assessing Schema-Validity (§5.2)).
3 A declaration ·resolved· to by its [local name] and [namespace name], provided the attribute is not ·skipped· and the processor has not stipulated a type definition at the start of ·assessment·.
If none of these applies, the attribute has no ·governing attribute declaration· (or, in equivalent words, the ·governing attribute declaration· is ·absent·).
Note: As a consequence, unless ·skipped· or stipulated otherwise, attributes named xsi:type, xsi:nil, xsi:schemaLocation, or xsi:noNamespaceSchemaLocation are always governed by their corresponding built-in declarations (see Built-in Attribute Declarations (§3.2.7)).
[Definition:]   The governing type definition of an attribute, in a given schema-validity ·assessment· episode, is the first of the following which applies:
1 A type definition stipulated by the processor (see Assessing Schema-Validity (§5.2)).
If neither of these applies, there is no ·governing type definition· (or, in equivalent words, it is ·absent·).
3.2.4.3 Schema-Validity Assessment (Attribute)

Schema-validity assessment of an attribute information item involves identifying its ·governing attribute declaration· and checking its local validity against the declaration. If the ·governing type definition· is not present in the schema, then assessment is necessarily incomplete.

Validation Rule: Schema-Validity Assessment (Attribute)
The schema-validity assessment of an attribute information item depends on its local ·validation· alone.
[Definition:]  During ·validation·, associations between element and attribute information items among the [children] and [attributes] on the one hand, and element and attribute declarations on the other, are established as a side-effect. Such declarations are called the context-determined declarations. See clause 3.1 (in Element Locally Valid (Complex Type) (§3.4.4.2)) for attribute declarations, clause 2 (in Element Sequence Locally Valid (Particle) (§3.9.4.2)) for element declarations.
For an attribute information item's schema-validity to have been assessed all of the following mustmust be true:
1 A non-·absent··non-absent· attribute declaration must beis known for it, namely its ·governing· declaration.
one of the following:
1.1 A declaration which has been established as its ·context-determined declaration·;
1.2 A declaration resolved to by its [local name] and [namespace name] as defined by QName resolution (Instance) (§3.17.6.3), provided its ·context-determined declaration· is not skip.
2 Its local ·validity· with respect to that declaration must havehas been evaluated as per Attribute Locally Valid (§3.2.4.1).
3 Both clause 1 and clause 2 of Attribute Locally Valid (§3.2.4.1) must beare satisfied.

[Definition:]  For attribute information items, there is no difference between assessment and strict assessment, so if the above holds, the attribute information item has been strictly assessed if and only if its schema-validity has been assessed.

3.2.5 Attribute Declaration Information Set Contributions

3.2.5.1 Assessment Outcome (Attribute)
Schema Information Set Contribution: Assessment Outcome (Attribute)
If the schema-validity of an attribute information item has been assessed as per Schema-Validity Assessment (Attribute) (§3.2.4.3), then in the ·post-schema-validation infoset· it has properties as follows:
PSVI Contributions for attribute information items
[validation context]
The nearest ancestor element information item with a [schema information] property.
[validity]
The appropriate case among the following:
1 If it was ·strictly assessed·, then the appropriate case among the following:
1.1 If it was locally ·valid· as defined by Attribute Locally Valid (§3.2.4.1), then valid;
1.2 otherwise invalid.
2 otherwise notKnown.
[validation attempted]
The appropriate case among the following:
1 If it was ·strictly assessed·, then full;
2 otherwise none.
[schema specified]
infoset. See Attribute Default Value (§3.4.5.1) for the other possible value.
3.2.5.2 Validation Failure (Attribute)
Schema Information Set Contribution: Validation Failure (Attribute)
If and only if the local ·validity·, as defined by Attribute Locally Valid (§3.2.4.1) above, of an attribute information item has been assessed, then in the ·post-schema-validation infoset· the item has a property:
PSVI Contributions for attribute information items
[schema error code]
The appropriate case among the following:
1 If the item is not ·valid··invalid·, then a list. Applications wishing to provide information as to the reason(s) for the ·validation· failure are encouraged to record one or more error codes (see Outcome Tabulations (normative) (§C)) herein.
2 otherwise ·absent·.
3.2.5.3 Attribute Declaration
Schema Information Set Contribution: Attribute Declaration
If and only if a ·governing· declaration is known for an attribute information item is ·valid· with respect to an attribute declaration as per Attribute Locally Valid (§3.2.4.1) then in the ·post-schema-validation infoset· the attribute information item may, at processor option, havehas a property:
PSVI Contributions for attribute information items
[attribute declaration]
An ·item isomorphic· to the ·governing· declaration component itself.
[schema default]
If the attribute information item is ·attributed· to an Attribute Use then the {lexical form} of the ·effective value constraint·, otherwise the {lexical form} of the declaration's {value constraint}.
3.2.5.4 Attribute Validated by Type
Schema Information Set Contribution: Attribute Validated by Type
If clause 3 of Attribute Locally Valid (§3.2.4.1) applies with respect toand only if a ·governing type definition· is known for an attribute information item, then in the ·post-schema-validation infoset· the attribute information item has a propertythe properties:
PSVI Contributions for attribute information items
[schema normalized value]
The If the attribute's ·normalized value· is ·valid· with respect to the ·governing type definition·, then the ·normalized value· of the item as ·validated·, otherwise ·absent·.
[schema actual value]
If the [schema normalized value] is not ·absent·, then the corresponding ·actual value·; otherwise ·absent·.
[type definition anonymous]
true if the {name} of the ·type definition· is ·absent·, otherwise false.
[type definition name]
The {name} of the ·type definition·, if the {name} is not ·absent·. If the ·type definition·'s {name} property is ·absent·, then schema processors may, but need not, provide a value which uniquely identifies this type definition among those with the same target namespace. It is ·implementation-defined· whether a processor provides a name for such a type definition. If a processor does provide a value in this situation, the choice of what value to use is ·implementation-dependent·.
Furthermore, the item has one of the following alternative sets of properties:
Either
PSVI Contributions for attribute information items
[type definition]
An ·item isomorphic· to the relevant attribute declaration's {type definition} component.
[member type definition]
If and only if that type definition has {variety} union, then an ·item isomorphic· to that member of its {member type definitions} which actually ·validated· the attribute item's [normalized value].
or
PSVI Contributions for attribute information items
[type definition type]
simple.
[type definition namespace]
The {target namespace} of the ·type definition·.
[type definition anonymous]
true if the {name} of the ·type definition· is ·absent·, otherwise false.
[type definition name]
The {name} of the ·type definition·, if it is not ·absent·. If it is ·absent·, schema processors may, but need not, provide a value unique to the definition.
Note: The [type definition type], [type definition namespace], [type definition name], and [type definition anonymous] properties are redundant with the [type definition] property; they are defined for the convenience of implementations which wish to expose those specific properties but not the entire type definition.
If the attribute's ·initial value· is ·valid· with respect to the ·governing type definition· as defined by String Valid (§3.16.4) and the ·type definition··governing type definition· has {variety} union, then calling [Definition:]   that member of the {member type definitions} which actually ·validated· the attribute item's ·normalized value· the actual member type definition, there are threefour additional properties:
PSVI Contributions for attribute information items
[member type definition namespace]
The {target namespace} of the ·actual member type definition··validating type·.
[member type definition anonymous]
true if the {name} of the ·actual member type definition··validating type· is ·absent·, otherwise false.
[member type definition name]
The {name} of the ·actual member type definition··validating type·, if it is not ·absent·. If it is ·absent·, schema processors may, but need not, provide a value unique to the definition. It is ·implementation-defined· whether a processor provides a name for such a type definition. If a processor does provide a value in this situation, the choice of what value to use is ·implementation-dependent·.
The first (·item isomorphic·) alternative above is provided for applications such as query processors which need access to the full range of details about an item's ·assessment·, for example the type hierarchy; the second, for lighter-weight processors for whom representing the significant parts of the type hierarchy as information items might be a significant burden.
If all of the following are true:
1 the attribute's ·normalized value· is ·valid· with respect to the ·governing type definition·;
2 One of the following is true:
3 the {item type definition} of the list type (from the previous clause) has {variety} = union;
then there is an additional property:
PSVI Contributions for attribute information items
[member type definitions]
a sequence of Simple Type Definition components, with the same length as the [schema actual value], each one an ·item isomorphic· to the ·validating type· of the corresponding item in the [schema actual value].
Also, if the declaration has a {value constraint}, the item has a property:
PSVI Contributions for attribute information items
If the attribute information item was not ·strictly assessed·, then instead of the values specified above,
1 The item's [schema normalized value] property has the ·initial value· of the item as its value;
2 The [type definition] and [member type definition] properties, or their alternatives, are based on the ·simple ur-type definition·.

See also Attribute Default Value (§3.4.5.1), Match Information (§3.4.5.2) and Schema Information (§3.17.5.1), which describe other information set contributions related to attribute information items.

3.2.6 Constraints on Attribute Declaration Schema Components

All attribute declarations (see Attribute Declarations (§3.2)) must satisfy the following constraints.

3.2.6.1 Attribute Declaration Properties Correct
Schema Component Constraint: Attribute Declaration Properties Correct
All of the following mustmust be true:
1 The values of the properties of an attribute declaration must beare as described in the property tableau in The Attribute Declaration Schema Component (§3.2.1), modulo the impact of Missing Sub-components (§5.3).
2 if there is a {value constraint}, then the canonical lexical representation of its value must be ·valid· with respect to the {type definition} as defined in String Valid (§3.16.4)it is a valid default with respect to the {type definition} as defined in Simple Default Valid (§3.2.6.2).
3
If the {type definition} is or is derived from ID then there must not be a {value constraint}.
Note: The use of ID and related types together with value constraints goes beyond what is possible with XML DTDs, and should be avoided if compatibility with DTDs is desired.
3.2.6.2 Simple Default Valid
Schema Component Constraint: Simple Default Valid
For a Value Constraint V to be a valid default with respect to a Simple Type Definition T all of the following must be true:
1 V.{lexical form} is ·valid· with respect to T as defined by Datatype Valid in [XML Schema: Datatypes].
2 V.{lexical form} maps to V.{value} in the value space of T.
3.2.6.3 xmlns Not Allowed
Schema Component Constraint: xmlns Not Allowed
The {name} of an attribute declaration must not match xmlns.
Note: The {name} of an attribute is an ·NCName·, which implicitly prohibits attribute declarations of the form xmlns:*.
3.2.6.4 xsi: Not Allowed
Schema Component Constraint: xsi: Not Allowed
The {target namespace} of an attribute declaration, whether local or top-level, must not match http://www.w3.org/2001/XMLSchema-instance (unless it is one of the four built-in declarations given in the next section).
Note: This reinforces the special status of these attributes, so that they not only need not be declared to be allowed in instances, but in consequence of the rule just given must notmust not be declared. It also removes any temptation to experiment with supplying global or fixed values for e.g. xsi:type or xsi:nil, which would be seriously misleading, as they would have no effect.
Note: It is legal for Attribute Uses that refer to xsi: attributes to specify default or fixed value constraints (e.g. in a component corresponding to a schema document construct of the form <xs:attribute ref="xsi:type" default="xs:integer"/>), but the practice is not recommended; including such attribute uses will tend to mislead readers of the schema document, because the attribute uses would have no effect; see Element Locally Valid (Complex Type) (§3.4.4.2) and Attribute Default Value (§3.4.5.1) for details.

3.2.7 Built-in Attribute Declarations

There are four attribute declarations present in every schema by definition:

3.2.7.1 xsi:type

The xsi:type attribute is used to signal use of a type other than the declared type of an element. See xsi:type (§2.7.1).

3.2.7.2 xsi:nil

The xsi:nil attribute is used to signal that an element's content is "nil" (or "null"). See xsi:nil (§2.7.2).

3.2.7.3 xsi:schemaLocation

The xsi:schemaLocation attribute is used to signal possible locations of relevant schema documents. See xsi:schemaLocation, xsi:noNamespaceSchemaLocation (§2.7.3).

3.2.7.4 xsi:noNamespaceSchemaLocation

The xsi:noNamespaceSchemaLocation attribute is used to signal possible locations of relevant schema documents. See xsi:schemaLocation, xsi:noNamespaceSchemaLocation (§2.7.3).

previous sub-section next sub-section3.3 Element Declarations

        3.3.1 The Element Declaration Schema Component
        3.3.2 XML Representation of Element Declaration Schema Components
            3.3.2.1 Common Mapping Rules for Element Declarations
            3.3.2.2 Mapping Rules for Top-Level Element Declarations
            3.3.2.3 Mapping Rules for Local Element Declarations
            3.3.2.4 References to Top-Level Element Declarations
            3.3.2.5 Examples of Element Declarations
        3.3.3 Constraints on XML Representations of Element Declarations
        3.3.4 Element Declaration Validation Rules
            3.3.4.1 Selected and Instance-specified Type Definitions
            3.3.4.2 Type Override and Valid Substitutability
            3.3.4.3 Element Locally Valid (Element)
            3.3.4.4 Conditional Type Substitutable in Restriction
            3.3.4.5 Element Locally Valid (Type)
            3.3.4.6 Validation Root Valid (ID/IDREF)
            3.3.4.7 Schema-Validity Assessment (Element)
        3.3.5 Element Declaration Information Set Contributions
            3.3.5.1 Assessment Outcome (Element)
            3.3.5.2 Validation Failure (Element)
            3.3.5.3 Element Declaration
            3.3.5.4 Element Validated by Type
            3.3.5.5 Element Default Value
            3.3.5.6 Inherited Attributes
        3.3.6 Constraints on Element Declaration Schema Components
            3.3.6.1 Element Declaration Properties Correct
            3.3.6.2 [Optional XPath subset for CTA]
            3.3.6.3 Cartesian Product of Conditional Type Assignments
            3.3.6.4 Element Default Valid (Immediate)
            3.3.6.5 Substitution Group OK (Transitive)
            3.3.6.6 Substitution Group

Element declarations provide for:

  • Local ·validation· of element information item values using a type definition;
  • Specifying default or fixed values for an element information items;
  • Establishing uniquenesses and reference constraint relationships among the values of related elements and attributes;
  • Controlling the substitutability of elements through the mechanism of ·element substitution groups·.
Example
<xs:element name="PurchaseOrder" type="PurchaseOrderType"/>

<xs:element name="gift">
 <xs:complexType>
  <xs:sequence>
   <xs:element name="birthday" type="xs:date"/>
   <xs:element ref="PurchaseOrder"/>
  </xs:sequence>
 </xs:complexType>
</xs:element>
XML representations of several different types of element declaration

3.3.1 The Element Declaration Schema Component

The element declaration schema component has the following properties:

Schema Component: Element Declaration
{annotations}
A sequence of Annotation components.
{name}
An xs:NCName value. Required.
{target namespace}
An xs:anyURI value. Optional.
{type definition}
A Type Definition component. Required.
{type table}
A Type Table property record. Optional.
{scope}
A Scope property record. Required.
{value constraint}
A Value Constraint property record. Optional.
{nillable}
An xs:boolean value. Required.
{identity-constraint definitions}
A set of Identity-Constraint Definition components.
{substitution group affiliations}
A set of Element Declaration components.
{substitution group exclusions}
A subset of {extension, restriction}.
{disallowed substitutions}

A subset of {substitution, extension, restriction}.

{abstract}
An xs:boolean value. Required.
Schema Component: Element Declaration
{annotations}
A sequence of Annotation components.
{name}

An NCName as defined by [Namespaces in XML 1.0].

{target namespace}

Either ·absent· or a namespace name, as defined in [Namespaces in XML 1.0].

{type definition}

Either a simple type definition or a complex type definition.

{scope}
Optional.

Either global or a complex type definition.

{value constraint}
Optional.

A pair consisting of a value and one of default, fixed.

{nillable}

A boolean.

{identity-constraint definitions}

A set of constraint definitions.

{substitution group affiliation}
Optional.

A top-level element definition.

{substitution group exclusions}

A subset of {extension, restriction}.

{disallowed substitutions}

A subset of {substitution, extension, restriction}.

{abstract}

A boolean.

{annotation}
Optional.

An annotation.

Property Record: Type Table
{alternatives}
A sequence of Type Alternative components.
{default type definition}
A Type Alternative component. Required.
Property Record: Scope
{variety}
One of {global, local}. Required.
{parent }
A Complex Type Definition component. Required if {variety} is local, otherwise must be ·absent·
{parent}
Either a Complex Type Definition or a Model Group Definition. Required if {variety} is local, otherwise must be ·absent·
Property Record: Value Constraint
{variety}
One of {default, fixed}. Required.
{value}
An ·actual value·. Required.
{lexical form}
A character string. Required.

The {name} property must match the local part of the names of element information items being ·validated·.

A {scope} of global identifies element declarations available for use in content models throughout the schema. Locally scoped declarations are available for use only within the complex type identified by the {scope} property. This property is ·absent· in the case of declarations within named model groups: their scope is determined when they are used in the construction of complex type definitions.

For an element declaration E, if E.{scope}.{variety} = global, then E is available for use throughout the schema. If E.{scope}.{variety} = local, then E is available for use only within (the Complex Type Definition or Model Group Definition) E.{scope}.{parent}.

A non-·absent··non-absent· value of the {target namespace} property provides for ·validation· of namespace-qualified element information items. ·Absent· values of {target namespace} ·validate· unqualified items.

An element information item is ·valid· if it satisfiesnormally required to satisfy the {type definition}. For such an item, schema information set contributions appropriate to the {type definition} are added to the corresponding element information item in the ·post-schema-validation infoset·. The type definition against which an element information item is validated (its ·governing type definition·) can be different from the declared {type definition}. The {type table} property of an Element Declaration, which governs conditional type assignment, and the xsi:type attribute of an element information item (see xsi:type (§2.7.1)) can cause the ·governing type definition· and the declared {type definition} to be different.

If {nillable} is true, then an element with no text or element content maycan also be ·valid· if it carries the namespace qualified attribute with [local name] nil from namespace http://www.w3.org/2001/XMLSchema-instance and value true (see xsi:nil (§2.7.2)) even if it has no text or element content despite a {content type} {type definition} which would otherwise require content, if it carries the attribute xsi:nil with the value true (see xsi:nil (§2.7.2)). Formal details of element ·validation· are described in Element Locally Valid (Element) (§3.3.4.3).

[Definition:]  An element information item E is nilled with respect to some element declaration D if and only if all of the following are true:
1 E has xsi:nil = true.
2 D.{nillable} = true.
If E is said to be ·nilled· without the identity of D being clear from the context, then D is assumed to be E's ·governing element declaration·.

{value constraint} establishes a default or fixed value for an element. If a {value constraint} with {variety} = default is specifiedpresent, and if the element being ·validated· is empty, then the canonical form of the supplied constraint value becomes the [schema normalized value] of the ·validated· element in the ·post-schema-validation infoset·. for purposes of calculating the [schema normalized value] and other contributions to the ·post-schema-validation infoset· the element is treated as if {value constraint}.{lexical form} was used as the content of the element. If fixed is specified, then the element's content must either be empty, in which case fixed behaves as default, or its value must matchbe equal or identical to the supplied constraint value{value constraint}.{value}.

Note: When a default value is supplied and used, as described in the second sentence of the preceding paragraph, the default value is used to calculate the [schema normalized value], etc., but the actual content of the element is not changed: the element contained no character information items in the input information set, and it contains none in the PSVI.
Note: The provision of defaults for elements goes beyond what is possible in XML 1.0 DTDs, and does not exactly correspond to defaults for attributes. In particular, an element with a non-empty {value constraint} whose simple type definition includes the empty string in its lexical space will nonetheless never receive that value, because the {value constraint} will override it.

{identity-constraint definitions} express constraints establishing uniquenesses and reference relationships among the values of related elements and attributes. See Identity-constraint Definitions (§3.11).

Element declarations are potential members of the substitution group, if any, identified by {substitution group affiliation}.The {substitution group affiliations} property of an element declaration indicates which ·substitution groups·, if any, it can potentially be a member of. Potential membership is transitive but not symmetric; an element declaration is a potential member of any group named in its {substitution group affiliations}, and also of any group of which any entry in its {substitution group affiliation}{substitution group affiliations} is a potential member. Actual membership maymay be blocked by the effects of {substitution group exclusions} or {disallowed substitutions}, see below.

An empty {substitution group exclusions} allows a declaration to be nominated asnamed in the {substitution group affiliation}{substitution group affiliations} of other element declarations having the same declared {type definition} or typessome type derived·derived· therefrom. The explicit values of {substitution group exclusions}, extension or restriction, rule out element declarations having types which are extensions or restrictions respectively of {type definition}whose derivation from {type definition} involves any extension steps, or restriction steps, respectively. If both values are specified, then the declaration may not be nominated as the {substitution group affiliation} of any other declaration.

The supplied values for {disallowed substitutions} determine whether an element declaration appearing in a ·content model· will be prevented from additionally ·validating· elements (a) with an xsi:type (§2.7.1) that identifies an extension or restriction of the type of the declared element, and/or (b) from ·validating· elements which are in the substitution group·substitution group· headed by the declared element. If {disallowed substitutions} is empty, then all derived·derived· types and substitution group·substitution group· members are allowed.

Element declarations for which {abstract} is true can appear in content models only when substitution is allowed; such declarations may notmust not themselves ever be used to ·validate· element content.

See Annotations (§3.15) for information on the role of the {annotation} {annotations} property.

3.3.2 XML Representation of Element Declaration Schema Components

The XML representation for an element declaration schema component is an <element> element information item. It specifies a type definition for an element either by reference or explicitly, and maymay provide occurrence and default information. The correspondences between the properties of the information item and properties of the component(s) it corresponds to are as follows:given in this section.

XML Representation Summary: element Element Information Item
<element
  abstract = boolean : false
  block = (#all | List of (extension | restriction | substitution))
  default = string
  final = (#all | List of (extension | restriction))
  fixed = string
  form = (qualified | unqualified)
  id = ID
  maxOccurs = (nonNegativeInteger | unbounded)  : 1
  minOccurs = nonNegativeInteger : 1
  name = NCName
  nillable = boolean : false
  ref = QName
  substitutionGroup = QName
  substitutionGroup = List of QName
  targetNamespace = anyURI

  type = QName
  {any attributes with non-schema namespace . . .}>
  Content: (annotation?, ((simpleType | complexType)?, alternative*, (unique | key | keyref)*))
</element>

Editorial Note: Priority Feedback Request

Earlier versions of this specification did not allow a targetNamespace attribute on element declarations; it has been added in this version to make restriction of complex types easier. The XML Schema Working Group has designated the targetNamespace attribute a ‘feature at risk’: it may be dropped from future drafts of this specification if implementation or usage experience shows that its costs outweigh its benefits. The XML Schema Working Group solicits input from implementors and users of this specification as to whether the addition of this attribute is desirable and acceptable.

An <element> element information item in a schema document corresponds tomaps to an element declaration, and allows the type definition of that declaration to be specified either by reference or by explicit inclusion.

Top-level <element> elements within (i.e. those which appear within the schema document as children of <schema> elements) produce global element declarations; <element>s within <group> or <complexType> produce either particles which contain global element declarations (if there's a ref attribute) or local declarations (otherwise). For complete declarations, top-level or local, the type attribute is used when the declaration can use a built-in or pre-declared user-defined global type definition. Otherwise an anonymous <simpleType> or <complexType> is provided inline.

Element information items ·validated· by a top-level declaration must be qualified with the {target namespace} of that declaration (if this is ·absent·, the item must be unqualified).. If the {target namespace} is ·absent·, the item must be unqualified. Control over whether element information items ·validated· by a local declaration must be similarly qualified or not is provided by the form [attribute], whose default is provided by the elementFormDefault [attribute] on the enclosing <schema>, via its determination of {target namespace}.

As noted above the The names for top-level element declarations are in a separate ·symbol space· from the symbol spaces for the names of type definitions, so there can (but need not be) a simple or complex type definition with the same name as a top-level element. As with attribute names, the names of locally-scoped element declarations with no {target namespace} reside in symbol spaces local to the type definition which contains them.The names of locally-scoped element declarations need not be unique and thus reside in no symbol space at all (but the element declarations are constrained by Element Declarations Consistent (§3.8.6.3)).

Note that the above allows for two levels of defaulting for unspecified type definitions. An <element> with no referenced or included type definition will correspond to an element declaration which has the same type definition as the head of its substitution group if it identifies one, the same type definition as the first substitution-group head named in the substitutionGroup [attribute], if present, otherwise the ·ur-type definition··xs:anyType·. This has the important consequence that the minimum valid element declaration, that is, one with only a name attribute and no contents, is also (nearly) the most general, validating any combination of text and element content and allowing any attributes, and providing for recursive validation where possible.

See below at XML Representation of Identity-constraint Definition Schema Components (§3.11.2) for <key>, <unique> and <keyref>.

The following sections specify several sets of XML mapping rules which apply in different circumstances.
3.3.2.1 Common Mapping Rules for Element Declarations

The following mapping rules apply in all cases where an <element> element maps to an Element Declaration component.

XML Mapping Summary for Element Declaration Schema Component
Property
Representation
 
The ·actual value· of the name [attribute].
 
The type definition corresponding to the <simpleType> or <complexType> element information item in the [children], if either is present, otherwise the type definition ·resolved· to by the ·actual value· of the type [attribute], otherwise the {type definition} of the element declaration ·resolved· to by the ·actual value· of the substitutionGroup [attribute], if present, otherwise the ·ur-type definition·. The first of the following that applies:
1 The type definition corresponding to the <simpleType> or <complexType> element information item in the [children], if either is present.
2 The type definition ·resolved· to by the ·actual value· of the type [attribute], if it is present.
3 The declared {type definition} of the Element Declaration ·resolved· to by the first QName in the ·actual value· of the substitutionGroup [attribute], if present.
 
A Type Table corresponding to the <alternative> element information items among the [children], if any, as follows, otherwise ·absent·.
Property
Value
A sequence of Type Alternatives, each corresponding, in order, to one of the <alternative> elements which have a test [attribute].
Depends upon the final <alternative> element among the [children]. If it has no test [attribute], the final <alternative> maps to the {default type definition}; if it does have a test attribute, it is covered by the rule for {alternatives} and the {default type definition} is taken from the declared type of the Element Declaration. So the value of the {default type definition} is given by the appropriate case among the following:
1 If the <alternative> has no test [attribute], then a Type Alternative corresponding to the <alternative>.
2 otherwise (the <alternative> has a test) a Type Alternative with the following properties:
Property
Value
the empty sequence.
 
The ·actual value· of the nillable [attribute], if present, otherwise false.
 
If there is a default or a fixed [attribute], then a pair consisting of the ·actual value· (with respect to the {type definition}, if it is a simple type definition, or the {type definition}'s {content type}, if that is a simple type definition, or else with respect to the built-in string simple type definition) of that [attribute] and either default or fixed, as appropriatea Value Constraint as follows, otherwise ·absent·.
[Definition:]  Use the name effective simple type definition for the declared {type definition}, if it is a simple type definition, or, if {type definition}.{content type}.{variety} = simple, for {type definition}.{content type}.{simple type definition}, or else for the built-in string simple type definition).
Property
Value
either default or fixed, as appropriate
 
A set consisting of the identity-constraint-definitions corresponding to all the <key>, <unique> and <keyref> element information items in the [children], if any, otherwise the empty set.
 
The element declaration ·resolved· to by the ·actual value· of the substitutionGroup [attribute], if present, otherwise ·absent·.
 
A set of the element declarations ·resolved· to by the items in the ·actual value· of the substitutionGroup [attribute], if present, otherwise the empty set.
 
A set depending on the ·actual value· of the block [attribute], if present, otherwise on the ·actual value· of the blockDefault [attribute] of the ancestor <schema> element information item, if present, otherwise on the empty string. Call this the EBV (for effective block value). Then the value of this property is the appropriate case among the following:
1 If the EBV is the empty string, then the empty set;
2 If the EBV is #all, then {extension, restriction, substitution};
3 otherwise a set with members drawn from the set above, each being present or absent depending on whether the ·actual value· (which is a list) contains an equivalently named item.
Note: Although the blockDefault [attribute] of <schema> maymay include values other than extension, restriction or substitution, those values are ignored in the determination of {disallowed substitutions} for element declarations (they are used elsewhere).
 
As for {disallowed substitutions} above, but using the final and finalDefault [attributes] in place of the block and blockDefault [attributes] and with the relevant set being {extension, restriction}.
 
The ·actual value· of the abstract [attribute], if present, otherwise false.
 
The annotation corresponding to the <annotation> element information item in the [children], if present, otherwise ·absent·.
3.3.2.2 Mapping Rules for Top-Level Element Declarations

If the <element> element information item has <schema> as its parent, the corresponding schema component is as follows:it maps to a global Element Declaration, using the mapping given in Common Mapping Rules for Element Declarations (§3.3.2.1), supplemented by the following.

XML Mapping Summary for Element Declaration Schema Component
Property
Representation
 
The ·actual value· of the targetNamespace [attribute] of the parent <schema> element information item, or ·absent· if there is none.
 
global.A Scope as follows
Property
Value
global
3.3.2.3 Mapping Rules for Local Element Declarations

otherwise ifIf the <element> element information item has <complexType> or <group> as an ancestor, and the ref [attribute] is absent, and it does not have minOccurs=maxOccurs=0, the corresponding schema components are as follows (unless minOccurs=maxOccurs=0, in which case the item corresponds to no component at all): then it maps both to a Particle and to a local Element Declaration which is the {term} of that Particle. The Particle is as follows:

XML Mapping Summary for Particle Schema Component
Property
Representation
 
The ·actual value· of the minOccurs [attribute], if present, otherwise 1.
 
unbounded, if the maxOccurs [attribute] equals unbounded, otherwise the ·actual value· of the maxOccurs [attribute], if present, otherwise 1.
 
A (local) element declaration as given below.
 
The same annotations as the {annotations} of the {term}.

AnThe <element> element also maps to an element declaration as in the first case above, with the exception of its {target namespace} and {scope} properties, which are as below: using the mapping rules given in Common Mapping Rules for Element Declarations (§3.3.2.1), supplemented by those below:

XML Mapping Summary for Element Declaration Schema Component
Property
Representation
 
If form is present and its ·actual value· is qualified, or if form is absent and the ·actual value· of elementFormDefault on the <schema> ancestor is qualified, then the ·actual value· of the targetNamespace [attribute] of the parent <schema> element information item, or ·absent· if there is none, otherwise ·absent·.
 
The appropriate case among the following:
1 If targetNamespace is present , then its ·actual value·.
2 If targetNamespace is not present and one of the following is true
2.1 form = qualified
2.2 form is absent and the <schema> ancestor has elementFormDefault = qualified
then the ·actual value· of the targetNamespace [attribute] of the ancestor <schema> element information item, or ·absent· if there is none.
3 otherwise ·absent·.
 
If the <element> element information item has <complexType> as an ancestor, the complex definition corresponding to that item, otherwise (the <element> element information item is within a named <group> definition), ·absent·. A Scope as follows:
Property
Value
If the <element> element information item has <complexType> as an ancestor, the Complex Type Definition corresponding to that item, otherwise (the <element> element information item is within a named <group> element information item), the Model Group Definition corresponding to that item.
3.3.2.4 References to Top-Level Element Declarations

otherwise (theIf the <element> element information item has <complexType> or <group> as an ancestor, and the ref [attribute] is present), and it does not have minOccurs=maxOccurs=0, the corresponding schema component is as follows (unless minOccurs=maxOccurs=0, in which case the item corresponds to no component at all): then it maps to a Particle as follows.

XML Mapping Summary for Particle Schema Component
Property
Representation
 
The ·actual value· of the minOccurs [attribute], if present, otherwise 1.
 
unbounded, if the maxOccurs [attribute] equals unbounded, otherwise the ·actual value· of the maxOccurs [attribute], if present, otherwise 1.
 
The (top-level) element declaration ·resolved· to by the ·actual value· of the ref [attribute].
3.3.2.5 Examples of Element Declarations
Example
<xs:element name="unconstrained"/>

<xs:element name="emptyElt">
 <xs:complexType>
  <xs:attribute ...>. . .</xs:attribute>
 </xs:complexType>
</xs:element>

<xs:element name="contextOne">
 <xs:complexType>
  <xs:sequence>
   <xs:element name="myLocalElement" type="myFirstType"/>
   <xs:element ref="globalElement"/>
  </xs:sequence>
 </xs:complexType>
</xs:element>

<xs:element name="contextTwo">
 <xs:complexType>
  <xs:sequence>
   <xs:element name="myLocalElement" type="mySecondType"/>
   <xs:element ref="globalElement"/>
  </xs:sequence>
 </xs:complexType>
</xs:element>
The first example above declares an element whose type, by default, is the ·ur-type definition··xs:anyType·. The second uses an embedded anonymous complex type definition.
The last two examples illustrate the use of local element declarations. Instances of myLocalElement within contextOne will be constrained by myFirstType, while those within contextTwo will be constrained by mySecondType.
Note: The possibility that differing attribute declarations and/or content models would apply to elements with the same name in different contexts is an extension beyond the expressive power of a DTD in XML 1.0.
Example
 <xs:complexType name="facet">
  <xs:complexContent>
   <xs:extension base="xs:annotated">
    <xs:attribute name="value" use="required"/>
   </xs:extension>
  </xs:complexContent>
 </xs:complexType>

 <xs:element name="facet" type="xs:facet" abstract="true"/>

 <xs:element name="encoding" substitutionGroup="xs:facet">
  <xs:complexType>
   <xs:complexContent>
    <xs:restriction base="xs:facet">
     <xs:sequence>
      <xs:element ref="annotation" minOccurs="0"/>
     </xs:sequence>
     <xs:attribute name="value" type="xs:encodings"/>
    </xs:restriction>
   </xs:complexContent>
  </xs:complexType>
 </xs:element>

 <xs:element name="period" substitutionGroup="xs:facet">
  <xs:complexType>
   <xs:complexContent>
    <xs:restriction base="xs:facet">
     <xs:sequence>
      <xs:element ref="annotation" minOccurs="0"/>
     </xs:sequence>
     <xs:attribute name="value" type="xs:duration"/>
    </xs:restriction>
   </xs:complexContent>
  </xs:complexType>
 </xs:element>

 <xs:complexType name="datatype">
  <xs:sequence>
   <xs:element ref="facet" minOccurs="0" maxOccurs="unbounded"/>
  </xs:sequence>
  <xs:attribute name="name" type="xs:NCName" use="optional"/>
  . . .
 </xs:complexType>
An example from a previous version of the schema for datatypes. The facet type is defined and the facet element is declared to use it. The facet element is abstract -- it's only defined to stand as the head for a substitution group·substitution group·. Two further elements are declared, each a member of the facet substitution group·substitution group·. Finally a type is defined which refers to facet, thereby allowing either period or encoding (or any other member of the group).
Example
The following example illustrates conditional type assignment to an element, based on the value of one of the element's attributes. Each instance of the message element will be assigned either to type messageType or to a more specific type derived from it.
The type messageType accepts any well-formed XML or character sequence as content, and carries a kind attribute which can be used to describe the kind or format of the message. The value of kind is either one of a few well known keywords or, failing that, any string.
<xs:complexType name="messageType" mixed="true">
 <xs:sequence>
  <xs:any processContents="skip" minOccurs="0" maxOccurs="unbounded"/>
 </xs:sequence>
 <xs:attribute name="kind">
  <xs:simpleType>
   <xs:union>
    <xs:simpleType>
     <xs:restriction base="xs:string">
      <xs:enumeration value="string"/>
      <xs:enumeration value="base64"/>
      <xs:enumeration value="binary"/>
      <xs:enumeration value="xml"/>
      <xs:enumeration value="XML"/>
     </xs:restriction>
    </xs:simpleType>
    <xs:simpleType>
     <xs:restriction base="xs:string"/>
    </xs:simpleType>
   </xs:union>
  </xs:simpleType>
 </xs:attribute>
 <xs:anyAttribute processContents="skip"/>
</xs:complexType>
Three restrictions of messageType are defined, each corresponding to one of the three well-known formats: messageTypeString for kind="string", messageTypeBase64 for kind="base64" and kind="binary", and messageTypeXML for kind="xml" or kind="XML".
<xs:complexType name="messageTypeString">
 <xs:simpleContent>
  <xs:restriction base="messageType">
   <xs:simpleType>
    <xs:restriction base="xs:string"/>
   </xs:simpleType>
  </xs:restriction>
 </xs:simpleContent>
</xs:complexType>

<xs:complexType name="messageTypeBase64">
 <xs:simpleContent>
  <xs:restriction base="messageType">
   <xs:simpleType>
    <xs:restriction base="xs:base64Binary"/>
   </xs:simpleType>
  </xs:restriction>
 </xs:simpleContent>
</xs:complexType>

<xs:complexType name="messageTypeXML">
 <xs:complexContent>
  <xs:restriction base="messageType">
   <xs:sequence>
    <xs:any processContents="strict"/>
   </xs:sequence>
  </xs:restriction>
 </xs:complexContent>
</xs:complexType>
The message element itself uses messageType both as its declared type and as its default type, and uses test attributes on its <alternative> [children] to assign the appropriate specialized message type to messages with the well known values for the kind attribute. Because the declared type and the default type are the same, the last <alternative> (without the test attribute) can be omitted.
<xs:element name="message" type="messageType">
  <xs:alternative test="@kind='string'" type="messageTypeString"/>
  <xs:alternative test="@kind='base64'" type="messageTypeBase64"/>
  <xs:alternative test="@kind='binary'" type="messageTypeBase64"/>
  <xs:alternative test="@kind='xml'"    type="messageTypeXML"/>
  <xs:alternative test="@kind='XML'"    type="messageTypeXML"/> 
  <xs:alternative                       type="messageType"/>
</xs:element>

3.3.3 Constraints on XML Representations of Element Declarations

Schema Representation Constraint: Element Declaration Representation OK
In addition to the conditions imposed on <element> element information items by the schema for schemas documents: all of the following mustmust be true:
1 default and fixed must not both beare not both present.
2 If the item's parent is not <schema>, then all of the following must beare true:
2.1 One of ref or name must beis present, but not both.
2.2 If ref is present, then all of <complexType>, <simpleType>, <key>, <keyref>, <unique>, nillable, default, fixed, form, block and type must be absent, i.e. only minOccurs, maxOccurs, id are allowed in addition to ref, along with <annotation>. no unqualified attributes are present other than minOccurs, maxOccurs, and id, and no children in the Schema namespace (xs) other than <annotation>.
3
type and either <simpleType> or <complexType> are mutually exclusive.
The <element> element does not have both a <simpleType> or <complexType> child and a type attribute.
4
If targetNamespace is present then all of the following must beare true:
4.1 name is present.
4.2 form is not present.
4.3 If the ancestor <schema> does not have a targetNamespace [attribute] or its ·actual value· is different from the ·actual value· of targetNamespace of <element>, then all of the following are true:
4.3.1 <element> has <complexType> as an ancestor
4.3.2 There is a <restriction> ancestor between the <element> and the nearest <complexType> ancestor, and the ·actual value· of the base [attribute] of <restriction> does not ·match· the name of ·xs:anyType·.
5
The corresponding particle and/or element declarations must satisfy the conditions set out in Constraints on Element Declaration Schema Components (§3.3.6) and Constraints on Particle Schema Components (§3.9.6).
6 Every <alternative> element but the last has a test [attribute]; the last <alternative> element may have such an [attribute].

3.3.4 Element Declaration Validation Rules

When an element is ·assessed·, it is first checked against its ·governing element declaration·, if any; this in turn entails checking it against its ·governing type definition·. The second step is recursive: the element's [attributes] and [children] are ·assessed· in turn with respect to the declarations assigned to them by their parent's ·governing type definition·.

3.3.4.1 Selected and Instance-specified Type Definitions

The ·governing type definition· of an element is normally the declared {type definition} associated with the ·governing element declaration·, but this may be ·overridden· using conditional type assignment in the Element Declaration or using an ·instance-specified type definition·, or both. When the element is declared with conditional type assignment, the ·selected type definition· is used as the ·governing type definition· unless ·overridden· by an ·instance-specified type definition·.

[Definition:]  The selected type definition S of an element information item E is a type definition associated with E in the following way. Let D be the ·governing element declaration· of E. Then:
1 If D has a {type table}, then S is the type ·conditionally selected· for E by D.{type table}.
2 If D has no {type table}, then S is D.{type definition}.
If E has no ·governing element declaration·, then E has no selected type definition.
Note: It is a consequence of Element Declaration Properties Correct (§3.3.6.1) that if D is valid, then S will be ·validly substitutable· for D's declared {type definition}, or else that S will be ·xs:error·.
[Definition:]   Given a Type Table T and an element information item E, T conditionally selects a type S for E in the following way. The {test} expressions in T's {alternatives} are evaluated, in order, until one of the Type Alternatives ·successfully selects· a type definition for E, or until all have been tried without success. If any Type Alternative ·successfully selects· a type definition, none of the following Type Alternatives are tried. Then the type S conditionally selected for E by T is as described in the appropriate case among the following:
1 If at least one Type Alternative in T.{alternatives} ·successfully selects· a type definition for E, then S is the type definition selected by the first such Type Alternative.
[Definition:]  An instance-specified type definition is a type definition associated with an element information item in the following way:
1 Among the element's attribute information items is one named xsi:type.
2 The ·normalized value· of that attribute information item is a qualified name ·valid· with respect to the built-in QName simple type, as defined by String Valid (§3.16.4).
3 The ·actual value· (a ·QName·) ·resolves· to a type definition. It is this type definition which is the instance-specified type definition.
3.3.4.2 Type Override and Valid Substitutability
[Definition:]  An ·instance-specified type definition· S is said to override another type definition T if and only if all of the following are true:
1 S is the ·instance-specified type definition· on some element information item E. A ·governing element declaration· may or may not be known for E.
Note: Typically, T would be the ·governing type definition· for E if it were not overridden. (This will be the case if T was stipulated by the processor, as described in Assessing Schema-Validity (§5.2), or E has a ·governing element declaration· and T is its declared type, or T is the ·locally declared type· of E.)
Note: The use of the term "·override·" to denote the relation between an ·instance-specified type definition· S and another type T has nothing to do with the <override> element; the two mechanisms are distinct and unrelated.
[Definition:]  A type definition S is validly substitutable for another type T, subject to a set of blocking keywords K (typically drawn from the set {substitution, extension, restriction, list, union} used in the {disallowed substitutions} and {prohibited substitutions} of element declarations and type definitions), if and only if either or or

[Definition:]  If the set of keywords controlling whether a type S is ·validly substitutable· for another type T is the empty set, then S is said to be validly substitutable for T without limitation or absolutely. The phrase validly substitutable, without mention of any set of blocking keywords, means "validly substitutable without limitation".

Sometimes one type S is ·validly substitutable· for another type T only if S is derived from T by a chain of restrictions, or if T is a union type and S a member type of the union. The concept of ·valid substitutability· is appealed to often enough in such contexts that it is convenient to define a term to cover this specific case. [Definition:]  A type definition S is validly substitutable as a restriction for another type T if and only if S is ·validly substitutable· for T, subject to the blocking keywords {extension, list, union}.

3.3.4.3 Element Locally Valid (Element)

The concept of local validity of an element information item against an element declaration is an important part of the schema-validity ·assessment· of elements. (The other important part is the recursive ·assessment· of attributes and descendant elements.) Local validity partially determines the element information item's [validity] property, and fully determines the [local element validity] property, in the ·post-schema-validation infoset·.

Informally, an element is locally valid against an element declaration when:
  1. The declaration is present in the schema and the name of the element matches the name of the declaration.
  2. The element is declared concrete (i.e. not abstract).
  3. Any xsi:nil attribute on the element obeys the rules. The element is allowed to have an xsi:nil attribute only if the element is declared nillable, and xsi:nil = 'true' is allowed only if the element itself is empty. If the element declaration specifies a fixed value for the element, xsi:nil='true' will make the element invalid.
  4. Any xsi:type attribute present names a type which is ·validly substitutable· for the element's declared {type definition}.
  5. The element's content satisfies the appropriate constraints: If the element is empty and the declaration specifies a default value, the default is checked against the appropriate type definitions. Otherwise, the content of the element is checked against the ·governing type definition·; additionally, if the element declaration specifies a fixed value, the content is checked against that value.
  6. The element satisfies all the identity constraints specified on the element declaration.
  7. Additionally, on the ·validation root·, document-level ID and IDREF constraints are checked.

The following validation rule gives the normative formal definition of local validity of an element against an element declaration.

Validation Rule: Element Locally Valid (Element)
For an element information item E to be locally ·valid· with respect to an element declaration D all of the following mustmust be true:
1 The declaration D must not beis not ·absent· and E and D have the same expanded name.
2 Its D.{abstract} must be= false.
3
The appropriate case among the following must be true:
3.1 If {nillable} is false, then there must be no attribute information item among the element information item's [attributes] whose [namespace name] is identical to http://www.w3.org/2001/XMLSchema-instance and whose [local name] is nil.
3.2 If {nillable} is true and there is such an attribute information item and its ·actual value· is true , then all of the following must be true:
3.2.1 The element information item must have no character or element information item [children].
3.2.2 There must be no fixed {value constraint}.
One of the following is true:
3.1 D.{nillable} = false, and E has no xsi:nil attribute.
3.2 D.{nillable} = true and one of the following is true
3.2.1 E has no xsi:nil attribute information item.
3.2.2 E has xsi:nil = false.
3.2.3 E has xsi:nil = true (that is, E is ·nilled·), and all of the following are true:
3.2.3.1 E has no character or element information item [children].
3.2.3.2 D has no {value constraint} with {variety} = fixed.
4
If there is an attribute information item among the element information item's [attributes] whose [namespace name] is identical to http://www.w3.org/2001/XMLSchema-instance and whose [local name] is type, then all of the following must beare true:
4.1 The ·normalized value· of that attribute information item must be ·valid· with respect to the built-in QName simple type, as defined by String Valid (§3.16.4);
4.2 The ·local name· and ·namespace name· (as defined in QName Interpretation (§3.17.3.1)), of the ·actual value· of that attribute information item must resolve to a type definition, as defined in QName resolution (Instance) (§3.17.6.3)[Definition:]  call this type definition the local type definition;
4.3 The ·local type definition· must be validly derived from the {type definition} given the union of the {disallowed substitutions} and the {type definition}'s {prohibited substitutions}, as defined in Type Derivation OK (Complex) (§3.4.6.6) (if it is a complex type definition), or given {disallowed substitutions} as defined in Type Derivation OK (Simple) (§3.16.6.3) (if it is a simple type definition).
[Definition:]  The phrase actual type definition occurs below. If the above three clauses are satisfied, this should be understood as referring to the ·local type definition·, otherwise to the {type definition}.
5 The appropriate case among the following must beis true:
5.1 If the declaration D has a {value constraint}, and the item E has neither element nor character [children], and clause 3.2 has not appliedE is not ·nilled· with respect to D , then all of the following must beare true:
5.1.1 If theE's ·actual type definition··governing type definition· is a ·local type definition·an ·instance-specified type definition·, then the canonical lexical representation of the D.{value constraint} value must beis a valid default for the ·actual type definition··governing type definition· as defined in Element Default Valid (Immediate) (§3.3.6.4).
5.1.2 The element information item with the canonical lexical representation of the {value constraint} value D.{value constraint}.{lexical form} used as its ·normalized value· must beis locally ·valid· with respect to the ·actual type definition··governing type definition· as defined by Element Locally Valid (Type) (§3.3.4.5).
5.2 If the declarationD has no {value constraint}, or the itemE has either element or character [children], or clause 3.2 has appliedE is ·nilled· with respect to D, then all of the following must beare true:
5.2.1 The element information itemE must beis locally ·valid· with respect to the ·actual type definition··governing type definition· as defined by Element Locally Valid (Type) (§3.3.4.5).
5.2.2 If there is a fixed {value constraint}D.{value constraint}.{variety} = fixed and clause 3.2 has not appliedE is not ·nilled· with respect to D, then all of the following must beare true:
5.2.2.1 The element information itemE must havehas no element information item [children].
5.2.2.2 The appropriate case among the following must beis true:
5.2.2.2.1 If the {content type} of the ·actual type definition· is mixedE's ·governing type definition· is a Complex Type Definition with {content type}.{variety} = mixed , then the ·initial value· of the itemE must matchmatches the canonical lexical representation of the {value constraint} valueD.{value constraint}.{lexical form}.
5.2.2.2.2 If the {content type} of the ·actual type definition· is a simple type definitionE's ·governing type definition· is a Simple Type Definition or a Complex Type Definition with {content type}.{variety} = simple, then the ·actual value· of the itemE must matchis equal or identical to the canonical lexical representation of the {value constraint} value D.{value constraint}.{value}.
6 The element information itemE must beis ·valid· with respect to each of the {identity-constraint definitions} as per Identity-constraint Satisfied (§3.11.4).
7 If the element information itemE is the ·validation root·, then it must beis ·valid· per Validation Root Valid (ID/IDREF) (§3.3.4.6).
Note: If an element has an xsi:type attribute, the type definition indicated by that attribute normally takes precedence over the ·selected type definition· which would otherwise govern the element. If an xsi:type attribute is present and ·resolves· to a known type definition, but fails to ·override· the ·selected type definition·, then E is not locally valid against D, since E has failed to satisfy clause 4. In this case (or if xsi:type fails to ·resolve·), the ·governing type definition· of the element is the ·selected type definition· of its ·governing element declaration·, and the element is validated against that type as described in clause 5. The local validity of the element with respect to the ·governing type definition· is recorded in the [local type validity] property. The use of the ·selected type definition· when the ·instance-specified type definition· cannot be used allows useful validation to proceed in some cases (not all) even when the schema is incomplete. It also helps ensure consistent typing for sub-elements with the same name.
3.3.4.4 Conditional Type Substitutable in Restriction
3.3.4.5 Element Locally Valid (Type)

The following validation rule specifies formally what it means for an element to be locally valid against a type definition. This concept is appealed to in the course of checking an element's local validity against its ·governing type definition·. It is also part of schema-validity ·assessment· of an element when the element is ·laxly assessed·, by checking its local validity against xs:anyType.

Informally, local validity against a type requires first that the type definition be present in the schema and not declared abstract. For a simple type definition, the element must lack attributes (except for namespace declarations and the special attributes in the xsi namespace) and child elements, and must be type-valid against that simple type definition. For a complex type definition, the element must be locally valid against that complex type definition.

Validation Rule: Element Locally Valid (Type)
For an element information item E to be locally ·valid· with respect to a type definition T all of the following mustmust be true:
1 The type definitionT must not beis not ·absent·;
2
It must not have {abstract} with value true.
If T is a complex type definition, then T.{abstract} = false.
3 The appropriate case among the following must beis true:
3.1 If the type definitionT is a simple type definition, then all of the following must beare true:
3.1.1 The element information item's [attributes] must be emptyE.[attributes] is empty, excepting thoseexcept for attributes whose [namespace name] is identical to http://www.w3.org/2001/XMLSchema-instance and whose [local name] is one of type, nil, schemaLocation or noNamespaceSchemaLocationnamed xsi:type, xsi:nil, xsi:schemaLocation, or xsi:noNamespaceSchemaLocation.
3.1.2 The element information itemE must havehas no element information item [children].
3.1.3 If clause 3.2 of Element Locally Valid (Element) (§3.3.4.3) did not applyE is not ·nilled·, then the ·normalized value··initial value· must beis ·valid· with respect to the type definitionT as defined by String Valid (§3.16.4).
3.2 If the type definitionT is a complex type definition, then the element information itemE must beis locally ·valid· with respect to the type definitionT as per Element Locally Valid (Complex Type) (§3.4.4.2);
4
If the element information item has an xsi:type [attribute] (one whose [namespace name] is identical to http://www.w3.org/2001/XMLSchema-instance and whose [local name] is type) and does not have a ·governing element declaration·, then the ·actual value· of xsi:type ·resolves· to the type definition.
3.3.4.6 Validation Root Valid (ID/IDREF)

The following validation rule specifies document-level ID/IDREF constraints checked on the ·validation root· if it is an element; this rule is not checked on other elements. Informally, the requirement is that each ID identifies a single element within the ·validation root·, and that each IDREF value matches one ID.

Validation Rule: Validation Root Valid (ID/IDREF)
For an element information item E which is the ·validation root· to be ·valid· all of the following mustmust be true:
1 There must beis no ID/IDREF binding in the item's E.[ID/IDREF table] whose [binding] is the empty set.
2 There must beis no ID/IDREF binding in the item's E.[ID/IDREF table] whose [binding] has more than one member.
See ID/IDREF Table (§3.17.5.2) for the definition of ID/IDREF binding.
Note: The first clause above appliesis violated when there is a reference to an undefined ID. The second appliesis violated when there is a multiply-defined ID. TheyThe cases are separated out to ensure that distinct error codes (see Outcome Tabulations (normative) (§C)) are associated with these two cases.
Note: Since an element governed by type xs:ID provides a unique identifier for the element's parent element, it is not useful to have an element governed by xs:ID when the element has no parent element or when the parent element lies outside the scope of validation.
In the following examples, DOC and Y are governed by type ·xs:anyType·, the element X and the attribute xml:id are governed by xs:ID, and the element Z is governed by a complex type with simple content derived from xs:ID.
  • In the document <DOC><X>abcd</X></DOC>, the ID value 'abcd' will normally be bound to the DOC element. But if the X element is the validation root, then 'abcd' will have no element binding, because DOC is outside the scope of the validation episode. So the first clause is violated and the document is invalid.
  • The superficially similar case <DOC><Y xml:id="abcd"/></DOC> will, in contrast, be valid whether the DOC element or the Y element is the validation root. The ID/IDREF table will have one entry in either case, binding 'abcd' to the Y element.
  • For the document <DOC><Z xml:id="abcd">abcd</Z></DOC>, if Z is the validation root, then the ID/IDREF table for the document will have a single entry for 'abcd' and will be valid. The single binding comes from the xml:id attribute; the content of Z produces no binding, just as the content of X above produces no binding.
    But if DOC is the validation root, then the ID/IDREF table for the document will have two entries for 'abcd' (one, from the xml:id attribute, binding 'abcd' to the Z element, one from the content of Z binding 'abcd' to the DOC element) and will be invalid.
Note: Although this rule applies at the ·validation root·, in practice processors, particularly streaming processors, maywill perhaps wish to detect and signal the clause 2 case as it arises.
Note: This reconstruction of [XML 1.0][XML 1.1]'s ID/IDREF functionality is imperfect in that if the ·validation root· is not the document element of an XML document, the results will not necessarily be the same as those a validating parser would give were the document to have a DTD with equivalent declarations.
3.3.4.7 Schema-Validity Assessment (Element)
This section gives the top-level rule for ·assessment· of an element information item. Informally:
  1. Assessment begins with the identification of a ·governing element declaration· for the element and then checks that the element is locally valid against the declaration; if no ·governing element declaration· is available, a ·governing type definition· can be used instead.
  2. The element's attributes are to be ·assessed· recursively, unless they match a skip wildcard and are thus ·skipped·.
  3. The element's children are to be ·assessed· recursively, unless they match a skip wildcard and are thus ·skipped·. For each child element, the ·governing element declaration· is the one identified in the course of checking the local validity of the parent, unless that declaration is not available. If the ·governing element declaration· is not available, the element may still be ·strictly assessed· if a ·governing type definition· can be identified (e.g. via the xsi:type attribute), otherwise the element will be ·laxly assessed·.
[Definition:]   The governing element declaration of an element information item E, in a given schema-validity ·assessment· episode, is the first of the following which applies:
1 A declaration stipulated by the processor (see Assessing Schema-Validity (§5.2)).
3 A declaration ·resolved· to by E's [local name] and [namespace name], provided that E is ·attributed· either to a strict ·wildcard particle· or to a lax ·wildcard particle·.
4 A declaration ·resolved· to by E's [local name] and [namespace name], provided that none of the following is true:
4.1 E is ·skipped·
4.2 the processor has stipulated a type definition for E
If none of these applies, E has no ·governing element declaration· (or, in equivalent words, E's ·governing element declaration· is ·absent·).
[Definition:]   The governing type definition of an element information item E, in a given schema-validity ·assessment· episode, is the first of the following which applies: If none of these applies, there is no ·governing type definition· (or, in equivalent words, it is ·absent·).
Validation Rule: Schema-Validity Assessment (Element)
The schema-validity assessment of an element information item depends on its ·validation· and the ·assessment· of its element information item children and associated attribute information items, if any.
So for an element information item's schema-validity to be assessed
[Definition:]   all of the following mustmust be true:
1 One of the following must beis true:
1.1 All of the following must beare true:
1.1.1 A non-·absent· element declaration must be known for it, because one of the following is true
1.1.1.1 A declaration was stipulated by the processor (see Assessing Schema-Validity (§5.2)).
1.1.1.2 A declaration has been established as its ·context-determined declaration·.
1.1.1.3 All of the following must beare true:
1.1.1.3.1 Its ·context-determined declaration· is not skip.
1.1.1.3.2 Its [local name] and [namespace name] resolve to an element declaration as defined by QName resolution (Instance) (§3.17.6.3).
1.1.2 Its ·validity· with respect to that declaration must have been evaluated as per Element Locally Valid (Element) (§3.3.4.3).
1.1.3 If that evaluation involved the evaluation of Element Locally Valid (Type) (§3.3.4.5), clause 1 thereof must be satisfied.
1.2 All of the following must beare true:
1.2.1 A non-·absent· type definition is known for it because one of the following is true
1.2.1.1 A type definition was stipulated by the processor (see Assessing Schema-Validity (§5.2)).
1.2.1.2 All of the following must beare true:
1.2.1.2.1 There is an attribute information item among the element information item's [attributes] whose [namespace name] is identical to http://www.w3.org/2001/XMLSchema-instance and whose [local name] is type.
1.2.1.2.2 The ·normalized value· of that attribute information item is ·valid· with respect to the built-in QName simple type, as defined by String Valid (§3.16.4).
1.2.1.2.3 The ·local name· and ·namespace name· (as defined in QName Interpretation (§3.17.3.1)), of the ·actual value· of that attribute information item resolve to a type definition, as defined in QName resolution (Instance) (§3.17.6.3)[Definition:]  call this type definition the local type definition.
1.2.1.2.4 If there is also a processor-stipulated type definition, the ·local type definition· must be validly derived from that type definition given its {prohibited substitutions}, as defined in Type Derivation OK (Complex) (§3.4.6.6) (if it is a complex type definition), or given the empty set, as defined in Type Derivation OK (Simple) (§3.16.6.3) (if it is a simple type definition).
1.2.2 The element information item's ·validity· with respect to the ·local type definition· (if present and validly derived) or the processor-stipulated type definition (if no ·local type definition· is present) has been evaluated as per Element Locally Valid (Type) (§3.3.4.5).
2 The schema-validity of all the element information items among its [children] has been assessed as per Schema-Validity Assessment (Element) (§3.3.4.7), and the schema-validity of all the attribute information items among its [attributes] has been assessed as per Schema-Validity Assessment (Attribute) (§3.2.4.3).
[Definition:]  If either case of clause 1 above holds, the element information item has been strictly assessed.
If the item cannot be ·strictly assessed·, because neither clause 1.1 nor clause 1.2 above are satisfied, an element information item's schema validity may be laxly assessed if its ·context-determined declaration· is not skip by ·validating· with respect to the ·ur-type definition· as per Element Locally Valid (Type) (§3.3.4.5).

Editorial Note: Priority Feedback Request

In version 1.0 of this specification, the fallback to lax validation described in the preceding paragraph was optional, not required. The XML Schema Working Group solicits input from implementors and users of this specification as to whether this change is desirable and acceptable.

Note: In general if clause 1.1 above holds clause 1.2 does not, and vice versa. When an xsi:type [attribute] is involved, however, clause 1.2 takes precedence, as is made clear in Element Locally Valid (Element) (§3.3.4.3).
Validation Rule: Schema-Validity Assessment (Element)
The schema-validity assessment of an element information item E is performed as follows:
2 If E is ·skipped·, then E must not be ·assessed·.
3 Otherwise, E must be ·laxly assessed·.
[Definition:]  An element information item E is said to be strictly assessed if and only if all of the following are true:
1 One of the following must beis true:
1.1 All of the following must beare true:
1.1.1 A non-·absent··non-absent· element declaration must beis known for itE, namely its ·governing· declaration.because
one of the following is true
1.1.1.1 A declaration was stipulated by the processor (see Assessing Schema-Validity (§5.2)).
1.1.1.2 A declaration has been established as its ·context-determined declaration·.
1.1.1.3 All of the following must beare true:
1.1.1.3.1 Its ·context-determined declaration· is not skip.
1.1.1.3.2 Its [local name] and [namespace name] resolve to an element declaration as defined by QName resolution (Instance) (§3.17.6.3).
1.1.2 ItsE's local ·validity· with respect to that declaration must havehas been evaluated as per Element Locally Valid (Element) (§3.3.4.3).
1.1.3 If that evaluation involved the evaluation of Element Locally Valid (Type) (§3.3.4.5), clause 1 thereof must beis satisfied.
1.2 All of the following must beare true:
1.2.1
E does not have a ·governing element declaration·.
1.2.2 A non-·absent··non-absent· type definition is known for itE, namely its ·governing type definition· because
one of the following is true
1.2.2.1 A type definition was stipulated by the processor (see Assessing Schema-Validity (§5.2)).
1.2.2.2 All of the following must beare true:
1.2.2.2.1 There is an attribute information item among the element information item's [attributes] whose [namespace name] is identical to http://www.w3.org/2001/XMLSchema-instance and whose [local name] is type.
1.2.2.2.2 The ·normalized value· of that attribute information item is ·valid· with respect to the built-in QName simple type, as defined by String Valid (§3.16.4).
1.2.2.2.3 The ·local name· and ·namespace name· (as defined in QName Interpretation (§3.17.3.1)), of the ·actual value· of that attribute information item resolve to a type definition, as defined in QName resolution (Instance) (§3.17.6.3)[Definition:]  call this type definition the local type definition.
1.2.2.2.4 If there is also a processor-stipulated type definition, the ·local type definition· must be validly derived from that type definition given its {prohibited substitutions}, as defined in Type Derivation OK (Complex) (§3.4.6.6) (if it is a complex type definition), or given the empty set, as defined in Type Derivation OK (Simple) (§3.16.6.3) (if it is a simple type definition).
1.2.3 The element information item's local ·validity· of E with respect to the ·local type definition· (if present and validly derived) or the processor-stipulated type definition (if no ·local type definition· is present)its ·governing type definition· has been evaluated as per Element Locally Valid (Type) (§3.3.4.5).
2
For each of the attribute information items among E.[attributes], the appropriate case among the following is true:
2.1 If the attribute has a ·governing attribute declaration· , then its schema-validity is assessed with respect to that declaration, as defined in Schema-Validity Assessment (Attribute) (§3.2.4.3).
2.2 otherwise its schema-validity is not assessed.
3
For each of the element information items among its [children], the appropriate case among the following is true:
3.1 If the child has a ·governing element declaration· or a ·governing type definition· , then its schema-validity is assessed with respect to that declaration or type definition, as defined in Schema-Validity Assessment (Element) (§3.3.4.7).
3.2 If the child is ·attributed to· a skip Wildcard , then its schema-validity is not assessed.
3.3 otherwise its schema-validity is ·laxly assessed· with respect to ·xs:anyType·.
[Definition:]  The schema validity of an element information item E is said to be laxly assessed if and only if both of the following are true:
2 E is locally ·validated· with respect to ·xs:anyType· as defined in Element Locally Valid (Type) (§3.3.4.5), and the schema-validity of E's [attributes] and [children] is assessed as described in clause 2 and clause 3 of Schema-Validity Assessment (Element) (§3.3.4.7).
Note: It follows from the definitions given that no element information item can be both ·strictly assessed· and ·laxly assessed· in the same schema-validity ·assessment· episode.
Note: The {name} and {target namespace} properties are not mentioned above because they are checked during particle ·validation·, as per Element Sequence Locally Valid (Particle) (§3.9.4.2).

3.3.5 Element Declaration Information Set Contributions

3.3.5.1 Assessment Outcome (Element)
Schema Information Set Contribution: Assessment Outcome (Element)
If and only if the schema-validity of an element information item has been assessed as per Schema-Validity Assessment (Element) (§3.3.4.7), then in the ·post-schema-validation infoset· it has properties as follows:
PSVI Contributions for element information items
[validation context]
The nearest ancestor element information item with a [schema information] property (or this element item itself if it has such a property).
[validity]
The appropriate case among the following:
1 If it was ·strictly assessed·, then the appropriate case among the following:
1.1 If all of the following are true:
1.1.1 One of the following is true:
1.1.1.1 clause 1.1 of Schema-Validity Assessment (Element) (§3.3.4.7) applied and the item was locally ·valid· as defined by Element Locally Valid (Element) (§3.3.4.3);
1.1.1.2 clause 1.2 of Schema-Validity Assessment (Element) (§3.3.4.7) applied and the item was locally ·valid· as defined by Element Locally Valid (Type) (§3.3.4.5).
1.1.2 Neither its [children] nor its [attributes] contains an information item (element or attribute respectively) whose [validity] is invalid.
1.1.3 Neither its [children] nor its [attributes] contains an information item (element or attribute respectively) with a ·context-determined declaration· of mustFindwhich is ·attributed· to a strict ·wildcard particle· and whose [validity] is notKnown.
then valid;
1.2 otherwise invalid.
2 otherwise notKnown.
[validation attempted]
The appropriate case among the following:
1 If it was ·strictly assessed· and neither its [children] nor its [attributes] contains an information item (element or attribute respectively) whose [validation attempted] is not full, then full;
2 If it was not ·strictly assessed· and neither its [children] nor its [attributes] contains an information item (element or attribute respectively) whose [validation attempted] is not none, then none;
3 otherwise partial.
3.3.5.2 Validation Failure (Element)
Schema Information Set Contribution: Validation Failure (Element)
If and only if the local ·validity·, as defined by Element Locally Valid (Element) (§3.3.4.3) above and/or Element Locally Valid (Type) (§3.3.4.5) below, of an element information item has been assessed, then in the ·post-schema-validation infoset· the item has a property:
PSVI Contributions for element information items
[schema error code]
The appropriate case among the following:
1 If the item is not ·valid··invalid·, then a list. Applications wishing to provide information as to the reason(s) for the ·validation· failure are encouraged to record one or more error codes (see Outcome Tabulations (normative) (§C)) herein.
2 otherwise ·absent·.
[subsequence-valid]
The appropriate case among the following:
1 If the element information item is locally ·invalid·, because unexpected attributes or elements were found among its [attributes] and [children] and clause 2 of Element Locally Valid (Complex Type) (§3.4.4.2) would be satisfied, if those unexpected attributes and children (those with [match information] = none) were removed, then true
2 otherwise false
[failed identity constraints]
A list of Identity-Constraint Definitions that are not satisfied by the element information item, as defined by Identity-constraint Satisfied (§3.11.4).
Note: In principle, the value of this property includes all of the Identity-Constraint Definitions which are not satisfied for this element item; in practice, some processors will expose a subset of the items in this value, rather than the full value. For example, a processor could choose not to check further identity constraints after detecting the first failure.
[failed assertions]
A list of Assertions that are not satisfied by the element information item, as defined by Assertion Satisfied (§3.13.4.1).
Note: In principle, the value of this property includes all of the Assertions which are not satsfied by this element item; in practice, some processors will expose a subset of the items in this value, rather than the full value. For example, a processor could choose not to check further assertions after detecting the first failure.
3.3.5.3 Element Declaration
Schema Information Set Contribution: Element Declaration
If and only if a ·governing element declaration· is known for an element information item is ·valid· with respect to an element declaration as per Element Locally Valid (Element) (§3.3.4.3), then in the ·post-schema-validation infoset· the element information item must, at processor option, have eitherhas the properties:
PSVI Contributions for element information items
[element declaration]
an ·item isomorphic· to the declaration component itself
or
PSVI Contributions for element information items
[nil]
true if clause 3.2 of Element Locally Valid (Element) (§3.3.4.3) above is satisfied, otherwise false
PSVI Contributions for element information items
[element declaration]
an ·item isomorphic· to the ·governing· declaration component itself
[nil]
true if clause 3.2.3 of Element Locally Valid (Element) (§3.3.4.3) above is satisfied, otherwise false
[expected element declaration]
if the element information item is ·attributed· to an ·element particle·, then the {term} of that Particle, otherwise ·absent·
Note: The [element declaration] either is the same as or is in the ·substitution group· of the [expected element declaration].
[declared type]
an ·item isomorphic· to the declared {type definition} of the ·governing element declaration·
[local element validity]
The appropriate case among the following:
1 If the item was locally ·valid· as defined by Element Locally Valid (Element) (§3.3.4.3), then valid
2 otherwise (the item was locally ·invalid· as defined by Element Locally Valid (Element) (§3.3.4.3)) invalid.
3.3.5.4 Element Validated by Type
Schema Information Set Contribution: Element Validated by Type
If and only if a ·governing type definition· is known for an element information item is ·valid· with respect to a ·type definition· as per Element Locally Valid (Type) (§3.3.4.5), then in the ·post-schema-validation infoset· the item has a propertythe properties:
PSVI Contributions for element information items
[schema normalized value]
The appropriate case among the following:
1 If clause 3.2 of Element Locally Valid (Element) (§3.3.4.3) and Element Default Value (§3.3.5.5) above have not applied and either the ·type definition· is a simple type definition or its {content type} is a simple type definition, then the ·normalized value· of the item as ·validated·.
2 otherwise ·absent·.
The appropriate case among the following:
1 If the element information item is not ·nilled· and either the ·governing type definition· is a simple type definition or its {content type} has {variety} simple, then the appropriate case among the following:
1.1 If clause 5.1 of Element Locally Valid (Element) (§3.3.4.3) above has applied, then the {lexical form} of the {value constraint}
1.2 If clause 5.1 of Element Locally Valid (Element) (§3.3.4.3) above has not applied and the element's ·initial value· is ·valid· with respect to the simple type definition as defined by String Valid (§3.16.4), then the ·normalized value· of the item as ·validated·
1.3 otherwise ·absent·.
2 otherwise ·absent·.
[schema actual value]
If the [schema normalized value] is not ·absent·, then the corresponding ·actual value· ; otherwise ·absent·.
[type definition type]
simple or complex, depending on the [type definition].
[type definition anonymous]
true if [type definition].{name} is ·absent·, otherwise false.
[type definition name]
If [type definition].{name} is not ·absent·, then [type definition].{name}, otherwise schema processors may, but need not, provide a value unique to the definition. It is ·implementation-defined· whether a processor provides a name for such a type definition. If a processor does provide a value in this situation, the choice of what value to use is ·implementation-dependent·.
[type fallback]
A keyword indicating whether the expected type definition was unavailable and the element had a fallback type as its ·governing type definition·
[local type validity]
The appropriate case among the following:
1 If the element information item was locally ·valid· as defined by Element Locally Valid (Type) (§3.3.4.5), then valid
2 otherwise (the item was locally ·invalid· as defined by Element Locally Valid (Type) (§3.3.4.5)) invalid.
[descendent validity]
The appropriate case among the following:
1 If neither its [children] nor its [attributes] contains an information item I (element or attribute respectively) where either I's [validity] is invalid or I is ·attributed· to a strict ·wildcard particle· and I's [validity] is notKnown , then valid;
2 otherwise invalid.
Furthermore, the item has one of the following alternative sets of properties:
Either
PSVI Contributions for element information items
[type definition]
An ·item isomorphic· to the ·type definition· component itself.
[member type definition]
If and only if that type definition is a simple type definition with {variety} union, or a complex type definition whose {content type} is a simple type definition with {variety} union, then an ·item isomorphic· to that member of the union's {member type definitions} which actually ·validated· the element item's ·normalized value·.
or
PSVI Contributions for element information items
[type definition type]
simple or complex, depending on the ·type definition·.
[type definition namespace]
The {target namespace} of the ·type definition·.
[type definition anonymous]
true if the {name} of the ·type definition· is ·absent·, otherwise false.
[type definition name]
The {name} of the ·type definition·, if it is not ·absent·. If it is ·absent·, schema processors may, but need not, provide a value unique to the definition.
Note: The [type definition type], [type definition namespace], [type definition name], and [type definition anonymous] properties are redundant with the [type definition] property; they are defined for the convenience of implementations which wish to expose those specific properties but not the entire type definition.
Note: When clause 5.1 of Element Locally Valid (Element) (§3.3.4.3) above applies and the default or fixed value constraint {value} is of type QName or NOTATION, it is ·implementation-dependent· whether ·namespace fixup· occurs; if it does not, the prefix used in the lexical representation (in [schema normalized value]) will not necessarily map to the namespace name of the value (in [schema actual value]). To reduce problems and confusion, users may prefer to ensure that the required namespace information item is present in the input infoset.
If the [schema normalized value] is not ·absent· and the ·type definition· ·governing type definition· is a simple type definition with {variety} union, or its {content type} is a simple type definition, and that type definition hashas {variety} simple and {simple type definition} a simple type definition with {variety} union, then calling [Definition:]   that member of the {member type definitions} which actually ·validated· the element item's ·normalized value· the actual member type definition, there are threefour additional properties:
PSVI Contributions for element information items
[member type definition namespace]
The {target namespace} of the ·actual member type definition··validating type·.
[member type definition anonymous]
true if the {name} of the ·actual member type definition··validating type· is ·absent·, otherwise false.
[member type definition name]
The {name} of the ·actual member type definition··validating type·, if it is not ·absent·. If it is ·absent·, schema processors may, but need not, provide a value unique to the definition. It is ·implementation-defined· whether a processor provides a name for such a type definition. If a processor does provide a value in this situation, the choice of what value to use is ·implementation-dependent·.
The first (·item isomorphic·) alternative above is provided for applications such as query processors which need access to the full range of details about an item's ·assessment·, for example the type hierarchy; the second, for lighter-weight processors for whom representing the significant parts of the type hierarchy as information items might be a significant burden.
The [type definition] property is provided for applications such as query processors which need access to the full range of details about an item's ·assessment·, for example the type hierarchy; the [type definition type], [type definition namespace], [type definition name], and [type definition anonymous] properties are defined for the convenience of those specifying lighter-weight interfaces, in which exposing the entire type hierarchy and full component details might be a significant burden.
If all of the following are true:
2 One of the following is true:
2.1 the simple type definition used to validate the ·normalized value· (either the ·governing type definition· or its {simple type definition}) has {variety} = list;
2.2 the simple type definition has {variety} = union and the ·validating type· of the [schema actual value] has {variety} = list;
3 the {item type definition} of the list type (from the previous clause) has {variety} = union;
then there is an additional property:
PSVI Contributions for element information items
[member type definitions]
a sequence of Simple Type Definition components, with the same length as the [schema actual value], each one an ·item isomorphic· to the ·validating type· of the corresponding item in the [schema actual value].
Also, if the declaration has a {value constraint}, the item has a property:
PSVI Contributions for element information items
[schema default]
The canonical lexical representation{lexical form} of the declaration's {value constraint} value.
Note that if an element is ·laxly assessed·, then the [type definition] and [member type definition] properties, or their alternatives, are based on the ·ur-type definition··xs:anyType·.
3.3.5.5 Element Default Value
Schema Information Set Contribution: Element Default Value
If and only if the local ·validity·, as defined by Element Locally Valid (Element) (§3.3.4.3) above, of an element information item has been assessed, in the ·post-schema-validation infoset· the item has a property:
PSVI Contributions for element information items
[schema specified]
The appropriate case among the following:
1 If the item is ·valid· with respect to an element declaration as per Element Locally Valid (Element) (§3.3.4.3) and the {value constraint} is present, but clause 3.2 of Element Locally Valid (Element) (§3.3.4.3) above is not satisfied and the item has no element or character information item [children] clause 5.1 of Element Locally Valid (Element) (§3.3.4.3) above applies, then schema. Furthermore, the ·post-schema-validation infoset· has the canonical lexical representation of the {value constraint} value as the item's [schema normalized value] property.
2 otherwise infoset.

See also Match Information (§3.4.5.2), Identity-constraint Table (§3.11.5), Validated with Notation (§3.14.5), and Schema Information (§3.17.5.1), which describe other information set contributions related to element information items.

3.3.5.6 Inherited Attributes
Schema Information Set Contribution: Inherited Attributes
[Definition:]  An attribute information item A, whether explicitly specified in the input information set or defaulted as described in Attribute Default Value (§3.4.5.1), is potentially inherited by an element information item E if and only if all of the following are true:
1 A is among the [attributes] of one of E's ancestors.
2 A and E have the same [validation context].
3 One of the following is true:
If and only if an element information item P is not ·skipped· (that is, it is either ·strictly· or ·laxly· assessed), in the ·post-schema-validation infoset· each of P's element information item [children] E which is not ·attributed to· a skip Wildcard, has a property:
PSVI Contributions for element information items
[inherited attributes]
A list of attribute information items. An attribute information item A is included if and only if all of the following are true:
2 Let O be A's [owner element]. A does not have the same expanded name as another attribute which is also ·potentially inherited· by E and whose [owner element] is a descendant of O.

3.3.6 Constraints on Element Declaration Schema Components

All element declarations (see Element Declarations (§3.3)) must satisfy the following constraint.

3.3.6.1 Element Declaration Properties Correct
Schema Component Constraint: Element Declaration Properties Correct
For any element declaration E, all of the following mustmust be true:
1 The values of theE's properties of an element declaration. must beare as described in the property tableau in The Element Declaration Schema Component (§3.3.1), modulo the impact of Missing Sub-components (§5.3).
2 If there is aE has a ·non-absent· {value constraint}, the canonical lexical representation of its value must be ·valid·then E.{value constraint} is a valid default with respect to the {type definition}E.{type definition} as defined in Element Default Valid (Immediate) (§3.3.6.4).
3 If there is a non-·absent· {substitution group affiliation}E.{substitution group affiliations} is non-empty, then {scope} must be global E.{scope}.{variety} = global.
4
If there is a {substitution group affiliation}, the {type definition} of the element declaration must be validly derived from the {type definition} of the {substitution group affiliation}, given the value of the {substitution group exclusions} of the {substitution group affiliation}, as defined in Type Derivation OK (Complex) (§3.4.6.6) (if the {type definition} is complex) or as defined in Type Derivation OK (Simple) (§3.16.6.3) (if the {type definition} is simple).
5
If the {type definition} or {type definition}'s {content type} is or is derived from ID then there must not be a {value constraint}.
Note: The use of ID as a type definition for elements goes beyond XML 1.0, and should be avoided if backwards compatibility is desired.
6 Circular substitution groups are disallowed. There are no circular substitution groups. That is, it must not beis not possible to return to an element declarationE by repeatedly following any member of the {substitution group affiliation}{substitution group affiliations} property.
7
If E.{type table} exists, then for each Type Alternative in E.{type table}.{alternatives}, the {test} property is not ·absent·.
8 If E.{type table} exists, then for each {type definition} T in E.{type table}.{alternatives}, and also for E.{type table}.{default type definition}.{type definition}, one of the following is true
8.1 T is ·validly substitutable· for E.{type definition}, subject to the blocking keywords of E.{disallowed substitutions}.
8.2 T is the type ·xs:error·.
3.3.6.2 [Optional XPath subset for CTA]
3.3.6.3 Cartesian Product of Conditional Type Assignments
3.3.6.4 Element Default Valid (Immediate)

The following constraints This and the following sections define relations appealed to elsewhere in this specification.

Schema Component Constraint: Element Default Valid (Immediate)
For a stringValue Constraint V to be a valid default with respect to a type definition T the appropriate case among the following mustmust be true:
1 If the type definitionT is a simple type definition or a complex type definition with {content type}.{variety} = simple , then the string must be ·valid· with respect to that definition as defined by String Valid (§3.16.4).V is a valid default with respect either to T (if T is simple) or (if T is complex) to T.{content type}.{simple type definition} as defined by Simple Default Valid (§3.2.6.2).
2 If the type definitionT is a complex type definition with {content type}.{variety}simple , then all of the following must beare true:
2.1 its {content type} must be a simple type definition or mixedT.{content type}.{variety} = mixed.
2.2
The appropriate case among the following must beis true:
2.2.1 If the {content type} is a simple type definition, then the string must be ·valid· with respect to that simple type definition as defined by String Valid (§3.16.4).
2.2.2 If the {content type} is mixed, then the {content type}'s particle must be ·emptiable· as defined by Particle Emptiable (§3.9.6.14).
3.3.6.5 Substitution Group OK (Transitive)
Schema Component Constraint: Substitution Group OK (Transitive)
For an element declaration (call it DM, for member) to be validly substitutable for another element declaration (call it CH, for head) subject to a blocking constraint (a subset of {substitution, extension, restriction}, the value of a {disallowed substitutions}) at least one of the following mustmust be true:
1 DM and CH are the same element declaration.
2 All of the following must beare true:
2.1 The blocking constraint H. {disallowed substitutions} does not contain substitution.
2.2 There is a chain of {substitution group affiliation}{substitution group affiliations} properties from DM to CH, that is, either DM's .{substitution group affiliation}{substitution group affiliations} iscontains CH, or DM's .{substitution group affiliation}{substitution group affiliations}'s {substitution group affiliations} is contains a declaration whose {substitution group affiliations} contains CH, or . . .
2.3 The set of all {derivation method}s involved in the derivation·derivation· of D's {type definition} from C's {type definition}M.{type definition} from H.{type definition} does not intersect with the union of (1) the blocking constraint,H.{disallowed substitutions}, (2) C's H.{type definition}.{prohibited substitutions} (if CH.{type definition} is complex, otherwise the empty set), and (3) the {prohibited substitutions} (respectively the empty set) of any intermediate declared {type definition}s in the derivation·derivation· of D's {type definition} from C's {type definition}M.{type definition} from H.{type definition}.
3.3.6.6 Substitution Group

[Definition:]  One element declaration is substitutable for another if together they satisfy constraint Substitution Group OK (Transitive) (§3.3.6.5).

[Definition:]   Every element declaration (call this HEAD) in the {element declarations} of a schema defines a substitution group, a subset of those {element declarations}. An element declaration is in the substitution group of HEAD if and only if it is ·substitutable· for HEAD.

Schema Component Constraint: Substitution Group
[Definition:]  Every element declaration (call this HEAD) in the {element declarations} of a schema defines a substitution group, a subset of those {element declarations}, as follows:
Define P, the potential substitution group for HEAD, as follows:
1 The element declaration itself is in P;
2 P is closed with respect to {substitution group affiliation}, that is, if any element declaration in the {element declarations} has a {substitution group affiliation} in P, then that element is also in P itself.
HEAD's actual ·substitution group· is then the set consisting of each member of P such that all of the following must beare true:
1 Its {abstract} is false.
2 It is validly substitutable for HEAD subject to HEAD's {disallowed substitutions} as the blocking constraint, as defined in Substitution Group OK (Transitive) (§3.3.6.5).

previous sub-section next sub-section3.4 Complex Type Definitions

        3.4.1 The Complex Type Definition Schema Component
        3.4.2 XML Representation of Complex Type Definition Schema Components
            3.4.2.1 Common Mapping Rules for Complex Type Definitions
            3.4.2.2 Mapping Rules for Complex Types with Simple Content
            3.4.2.3 Mapping Rules for Complex Types with Complex Content
            3.4.2.4 Mapping Rule for Attribute Uses Property
            3.4.2.5 Mapping Rule for Attribute Wildcard Property
            3.4.2.6 Examples of Complex Type Definitions
        3.4.3 Constraints on XML Representations of Complex Type Definitions
        3.4.4 Complex Type Definition Validation Rules
            3.4.4.1 Locally Declared Type
            3.4.4.2 Element Locally Valid (Complex Type)
            3.4.4.3 Element Sequence Locally Valid (Complex Content)
            3.4.4.4 Attribution
            3.4.4.5
        3.4.5 Complex Type Definition Information Set Contributions
            3.4.5.1 Attribute Default Value
            3.4.5.2 Match Information
        3.4.6 Constraints on Complex Type Definition Schema Components
            3.4.6.1 Complex Type Definition Properties Correct
            3.4.6.2 Derivation Valid (Extension)
            3.4.6.3 Derivation Valid (Restriction, Complex)
            3.4.6.4 Complex Type Definition Actually Restricts
            3.4.6.5 Content Type Restricts (Complex Content)
            3.4.6.6 Type Derivation OK (Complex)
        3.4.7 Built-in Complex Type Definition

Complex Type Definitions provide for:

Example
<xs:complexType name="PurchaseOrderType">
  <xs:sequence>
   <xs:element name="shipTo" type="USAddress"/>
   <xs:element name="billTo" type="USAddress"/>
   <xs:element ref="comment" minOccurs="0"/>
   <xs:element name="items"  type="Items"/>
  </xs:sequence>
  <xs:attribute name="orderDate" type="xs:date"/>
 </xs:complexType>
The XML representation of a complex type definition.

3.4.1 The Complex Type Definition Schema Component

A complex type definition schema component has the following properties:

Schema Component: Complex Type Definition
{annotations}
A sequence of Annotation components.
{name}
An xs:NCName value. Optional.
{target namespace}
An xs:anyURI value. Optional.
{base type definition}
A type definition component. Required.
{final}

A subset of {extension, restriction}.

{context}
Required if {name} is ·absent·, otherwise must be ·absent·.
{derivation method}
One of {extension, restriction}. Required.
{abstract}
An xs:boolean value. Required.
{attribute uses}
A set of Attribute Use components.
{attribute wildcard}
A Wildcard component. Optional.
{content type }
Required.

One of empty, a simple type definition or a pair consisting of a ·content model· (I.e. a Particle (§2.2.3.2)) and one of mixed, element-only.

{content type}
A Content Type property record. Required.
{prohibited substitutions}
A subset of {extension, restriction}.
{assertions}
A sequence of Assertion components.
Property Record: Content Type
{variety}
One of {empty, simple, element-only, mixed}. Required.
{particle}
A Particle component. Required if {variety} is element-only or mixed, otherwise must be ·absent·.
{open content}
An Open Content property record. Optional if {variety} is element-only or mixed, otherwise must be ·absent·.
{simple type definition}
A Simple Type Definition component. Required if {variety} is simple, otherwise must be ·absent·.
Property Record: Open Content
{mode}
One of {interleave, suffix}. Required.
{wildcard}
A Wildcard component. Required.

Complex type definitions are identified by their {name} and {target namespace}. Except for anonymous complex type definitions (those with no {name}), since type definitions (i.e. both simple and complex type definitions taken together) must be uniquely identified within an ·XML Schema··XSD schema·, no complex type definition can have the same name as another simple or complex type definition. Complex type {name}s and {target namespace}s are provided for reference from instances (see xsi:type (§2.7.1)), and for use in the XML representation of schema components (specifically in <element>). See References to schema components across namespaces (<import>) (§4.2.6) for the use of component identifiers when importing one schema into another.

Note: The {name} of a complex type is not ipso facto the [(local) name] of the element information items ·validated· by that definition. The connection between a name and a type definition is described in Element Declarations (§3.3).

As described in Type Definition Hierarchy (§2.2.1.1), each complex type is derived·derived· from a {base type definition} which is itself either a Simple Type Definition (§2.2.1.2) or a Complex Type Definition (§2.2.1.3). {derivation method} specifies the means of derivation·derivation· as either extension or restriction (see Type Definition Hierarchy (§2.2.1.1)).

A complex type with an empty specification for {final} can be used as a {base type definition} for other types derived·derived· by either of extension or restriction; the explicit values extension, and restriction prevent further derivations·derivations· by extension and restriction respectively. If all values are specified, then [Definition:]  the complex type is said to be final, because no further derivations·derivations· are possible. Finality is not inherited, that is, a type definition derived·derived· by restriction from a type definition which is final for extension is not itself, in the absence of any explicit final attribute of its own, final for anything.

The {context} property is only relevant for anonymous type definitions, for which its value is the component in which this type definition appears as the value of a property, e.g. {type definition}.

Complex types for which {abstract} is true must not be used as the {type definition} for the ·validation· of element information itemshave no valid instances and thus cannot be used in the normal way as the {type definition} for the ·validation· of element information items (if for some reason an abstract type is identified as the ·governing type definition· of an element information item, the item will invariably be invalid). It follows that theysuch abstract types must not be referenced from an xsi:type (§2.7.1) attribute in an instance document. Abstract complex types can be used as {base type definition}s, or even as the declared {type definition}s of element declarations, provided in every case a concrete derived·derived· type definition is used for ·validation·, either via xsi:type (§2.7.1) or the operation of a substitution group·substitution group·.

{attribute uses} are a set of attribute uses. See Element Locally Valid (Complex Type) (§3.4.4.2) and Attribute Locally Valid (§3.2.4.1) for details of attribute ·validation·.

{attribute wildcard}s provide a more flexible specification for ·validation· of attributes not explicitly included in {attribute uses}. Informally, the specific values of {attribute wildcard} are interpreted as follows:
  • any: [attributes] can include attributes with any qualified or unqualified name.
  • a set whose members are either namespace names or ·absent·: [attributes] can include any attribute(s) from the specified namespace(s). If ·absent· is included in the set, then any unqualified attributes are (also) allowed.
  • 'not' and a namespace name: [attributes] cannot include attributes from the specified namespace.
  • 'not' and ·absent·: [attributes] cannot include unqualified attributes.
See Element Locally Valid (Complex Type) (§3.4.4.2), The Wildcard Schema Component (§3.10.1) and Wildcard allows Namespace Name (§3.10.4.3)Wildcard allows Expanded Name (§3.10.4.2) for formal details of attribute wildcard ·validation·.
{content type} determines the ·validation· of [children] of element information items. Informally:
Note: Not all combinations of {derivation method} and {content type} are compatible with all properties of the {base type definition}. For example, it is not allowed to derive a complex type with complex content from a simple type. The XML mapping rules specified in the following section (in particular clause 6 of the rule for the {simple type definition} in the rule for {content type} of complex types with simple content, and clause 4.1 and clause 4.2.3 of the rule for {content type} for complex types with complex content) do not detect such incompatible combinations of properties; in such cases the mapping rules will build a complex type regardless of the fact that the properties specified are incompatible. But the resulting complex type does not satisfy component rules outlined in Derivation Valid (Extension) (§3.4.6.2) or Derivation Valid (Restriction, Complex) (§3.4.6.3).

{prohibited substitutions} determine whether an element declaration appearing in a · content model· is prevented from additionally ·validating· element items with an xsi:type (§2.7.1) attribute that identifies a complex type definition derived by extension or restriction from this definition, or element items in a substitution group whose type definition is similarly derived: If {prohibited substitutions} is empty, then all such substitutions are allowed, otherwise, the derivation method(s) it names are disallowed.

The {prohibited substitutions} property of a complex type definition T determines whether type definitions derived from T are or are not ·validly substitutable· for T. Examples include (but are not limited to) the substitution of another type definition: If {prohibited substitutions} is empty, then all such substitutions are allowed; if it contains the keyword restriction, then no type definition is ·validly substitutable· for T if its derivation from T involves any restriction steps; if {prohibited substitutions} contains the keyword extension, then no type definition is ·validly substitutable· for T if its derivation from T involves any extension steps.

Editorial Note: Priority Feedback Request

In version 1.0 of this specification, {prohibited substitutions} of a Complex Type Definition is only used when type substitution (xsi:type) or element substitution (substitution groups) appear in the instance document. It has been changed to take effect whenever complex type derivation is checked, including cases beyond type and element substitutions in instance documents. In particular, it affects clause 4 of Element Declaration Properties Correct (§3.3.6.1), clause 1.6 of Derivation Valid (Extension) (§3.4.6.2), clause 7 of Derivation Valid (Restriction, Complex) (§3.4.6.3), and clause 4.5 of Content type restricts (Complex Content) (§3.4.6.5). Because of the consideration of {prohibited substitutions}, existing schemas may be rendered invalid by the above rules. The XML Schema Working Group solicits input from implementors and users of this specification as to whether this change is desirable and acceptable.

{assertions} constrain elements and attributes to exist, not to exist, or to have specified values. Though specified as a sequence, the order among the assertions is not significant during assessment. See Assertions (§3.13).

See Annotations (§3.15) for information on the role of the {annotations} property.

3.4.2 XML Representation of Complex Type Definition Schema Components

The XML representation for a complex type definition schema component is a <complexType> element information item.

The XML representation for complex type definitions with a simple type definition {content type} with {variety} simple is significantly different from that of those with other {content type}s, and this is reflected in the presentation below, which displays first the elements involved in the first case, then those for the second. The property mapping is shown once for each casedescribes the mappings for the two cases in separate subsections. Common mapping rules are factored out and given in separate sections.

XML Representation Summary: complexType Element Information Item
<complexType
  abstract = boolean : false
  block = (#all | List of (extension | restriction))
  final = (#all | List of (extension | restriction))
  id = ID
  mixed = boolean : false
  mixed = boolean

  name = NCName
  defaultAttributesApply = boolean : true

  {any attributes with non-schema namespace . . .}>
  Content: (annotation?, (simpleContent | complexContent | (openContent?, (group | all | choice | sequence)?, ((attribute | attributeGroup)*, anyAttribute?), assert*)))
</complexType>
Note: Careful consideration of the above concrete syntax revealsIt is a consequence of the concrete syntax given above that a top-level type definition need consist of no more than a name, i.e. that <complexType name="anyThing"/> is allowed.
Note: Aside from the simple coherence requirements outlined below, the requirement that type definitions identified as restrictions actually be restrictions — that is, the requirement that they accept as valid only a subset of the items which are accepted as valid by their base type definition — is enforced in Constraints on Complex Type Definition Schema Components (§3.4.6).
The following sections describe different sets of mapping rules for complex types; some are common to all or many source declarations, others only in specific circumstances.

Where convenient, the mapping rules are described exclusively in terms of the schema document's information set. The mappings, however, depend not only upon the source declaration but also upon the schema context. Some mappings, that is, depend on the properties of other components in the schema. In particular, several of the mapping rules given in the following sections depend upon the {base type definition} having been identified before they apply.

3.4.2.1 Common Mapping Rules for Complex Type Definitions

Whichever alternative for the content of <complexType> is chosen, the following property mappings apply:. Except where otherwise specified, attributes and child elements are to be sought among the [attributes] and [children] of the <complexType> element.

XML Mapping Summary for Complex Type Definition Schema Component
Property
Representation
 
The ·actual value· of the name [attribute] if present, otherwise ·absent·.
 
The ·actual value· of the targetNamespace [attribute] of the <schema> ancestor element information item if present, otherwise ·absent·.
 
The ·actual value· of the abstract [attribute], if present, otherwise false.
 
A set corresponding to the ·actual value· of the block [attribute], if present, otherwise onto the ·actual value· of the blockDefault [attribute] of the ancestor <schema> element information item, if present, otherwise on the empty string. Call this the EBV (for effective block value). Then the value of this property is the appropriate case among the following:
1 If the EBV is the empty string, then the empty set;
2 If the EBV is #all, then {extension, restriction};
3 otherwise a set with members drawn from the set above, each being present or absent depending on whether the ·actual value· (which is a list) contains an equivalently named item.
Note: Although the blockDefault [attribute] of <schema> maymay include values other than restriction or extension, those values are ignored in the determination of {prohibited substitutions} for complex type definitions (they are used elsewhere).
 
As for {prohibited substitutions} above, but using the final and finalDefault [attributes] in place of the block and blockDefault [attributes].
 
If the name [attribute] is present, then ·absent·, otherwise (among the ancestor element information items there will be a nearest <element>), the Element Declaration corresponding to the nearest <element> information item among the the ancestor element information items.
 
A sequence whose members are Assertions drawn from the following sources, in order:
2 Assertions corresponding to all the <assert> element information items among the [children] of <complexType>, <restriction> and <extension>, if any, in document order.
 
The annotations corresponding to the <annotation> element information item in the [children], if present, in the <simpleContent> and <complexContent> [children], if present, and in their <restriction> and <extension> [children], if present, otherwise ·absent·. The ·annotation mapping· of the set of elements containing the <complexType>, the <openContent> [child], if present, the <attributeGroup> [children], if present, the <simpleContent> and <complexContent> [children], if present, and their <restriction> and <extension> [children], if present, and their <openContent> and <attributeGroup> [children], if present, as defined in XML Representation of Annotation Schema Components (§3.15.2).
Note: If the {base type definition} is a complex type definition, then the {assertions} always contain members of the {assertions} of the {base type definition}, no matter which alternatives are chosen in the XML representation, <simpleContent> or <complexContent>, <restriction> or <extension>.
3.4.2.2 Mapping Rules for Complex Types with Simple Content

When the <simpleContent> alternative is chosen<complexType> source declaration has a <simpleContent> child, the following elements are relevant (as are <attribute>, <attributeGroup>, and <anyAttribute>), and the remaining property mappings are as below, supplemented by the mappings in Common Mapping Rules for Complex Type Definitions (§3.4.2.1), Mapping Rule for Attribute Uses Property (§3.4.2.4), and Mapping Rule for Attribute Wildcard Property (§3.4.2.5). Note that either <restriction> or <extension> must be chosen asappear in the content of <simpleContent>.

XML Representation Summary: simpleContent Element Information Item et al.

<simpleContent
  id = ID
  {any attributes with non-schema namespace . . .}>
  Content: (annotation?, (restriction | extension))
</simpleContent>

<restriction
  base = QName
  id = ID
  {any attributes with non-schema namespace . . .}>
  Content: (annotation?, (simpleType?, (minExclusive | minInclusive | maxExclusive | maxInclusive | totalDigits | fractionDigits | maxScale | minScale | length | minLength | maxLength | enumeration | whiteSpace | pattern | assertion | explicitTimezone | {any with namespace: ##other})*)?, ((attribute | attributeGroup)*, anyAttribute?), assert*)
</restriction>

<extension
  base = QName
  id = ID
  {any attributes with non-schema namespace . . .}>
  Content: (annotation?, ((attribute | attributeGroup)*, anyAttribute?), assert*)
</extension>

When the <complexType> element has a <simpleContent> child, then the <complexType> element maps to a complex type with simple content, as follows.

XML Mapping Summary for Complex Type Definition with simple content Schema Component
Property
Representation
 
The type definition ·resolved· to by the ·actual value· of the base [attribute] on the <restriction> or <extension> element appearing as a child of <simpleContent>
 
If the <restriction> alternative is chosen, then restriction, otherwise (the <extension> alternative is chosen) extension.
 
A Content Type as follows:
Property
Value
simple
the appropriate case among the following:
1 If the type definition ·resolved· to by the ·actual value· of the base [attribute]{base type definition} is a complex type definition whose own {content type} is a simple type definitionhas {variety} simple and the <restriction> alternative is chosen, then starting from either let B be
1.1 the simple type definition corresponding to the <simpleType> among the [children] of <restriction> if there is one;
1.2 otherwise (<restriction> has no <simpleType> among its [children]), the simple type definition which is the {simple type definition} of the {content type} of the type definition ·resolved· to by the ·actual value· of the base [attribute]{base type definition}
a simple type definition which restricts the simple type definition identified in clause 1.1 or clause 1.2 with a set of facet components corresponding to the appropriate element information items among the <restriction>'s [children] (i.e. those which specify facets, if any), as defined in Simple Type Restriction (Facets) (§3.16.6.4); as follows:
2 If the type definition ·resolved· to by the ·actual value· of the base [attribute]{base type definition} is a complex type definition whose own {content type} ishas {variety} mixed and a particle{particle} a Particle which is ·emptiable·, as defined in Particle Emptiable (§3.9.6.14) and the <restriction> alternative is chosen, then starting from (let SB be the simple type definition corresponding to the <simpleType> among the [children] of <restriction> (which must be present) if any, otherwise ·xs:anySimpleType·) a simple type definition which restricts that simple type definition SB with a set of facet components corresponding to the appropriate element information items among the <restriction>'s [children] (i.e. those which specify facets, if any), as defined in Simple Type Restriction (Facets) (§3.16.6.4);
Note: If there is no <simpleType> among the [children] of <restriction> (and if therefore SB is ·xs:anySimpleType·), the result will be a simple type definition component which fails to obey the constraints on simple type definitions, including for example clause 1.1 of Derivation Valid (Restriction, Simple) (§3.16.6.2).
3 If the type definition ·resolved· to by the ·actual value· of the base [attribute]{base type definition} is a complex type definition (whose own {content type} must be a simple type definition has {variety} simple, see below) and the <extension> alternative is chosen, then the {simple type definition} of the {content type} of that complex type definition;
4 otherwise (the type definition ·resolved· to by the ·actual value· of the base [attribute] is a simple type definition and the <extension> alternative is chosen), then that simple type definition.
5 If the {base type definition} is a simple type definition and the <extension> alternative is chosen, then that simple type definition;
3.4.2.3 Mapping Rules for Complex Types with Complex Content

When the <complexContent> alternative is chosen, the <complexType> element does not have a <simpleContent> child element, then it maps to a complex type with complex content. The following elements are relevant (as are the <attribute>, <attributeGroup>, and <anyAttribute> elements, which are described more fully in XML Representation of Attribute Declaration Schema Components (§3.2.2), Mapping Rule for Attribute Uses Property (§3.4.2.4), and XML Representation of Wildcard Schema Components (§3.10.2), respectively, and which are not repeated here), and the additional property mappings are as below, supplemented by the mappings in Common Mapping Rules for Complex Type Definitions (§3.4.2.1), Mapping Rule for Attribute Uses Property (§3.4.2.4), Mapping Rule for Attribute Wildcard Property (§3.4.2.5), Mapping Rules for Local Attribute Declarations (§3.2.2.2), and Mapping Rules for References to Top-level Attribute Declarations (§3.2.2.3). Note that either <restriction> or <extension> must be chosen asappear in the content of <complexContent>, but their content models are different in this case from the case above when they occur as children of <simpleContent>.

The property mappings below are also used in the case where the third alternative (neither <simpleContent> nor <complexContent>) is chosen. This case is understood as shorthand for complex content restricting the ·ur-type definition·, and the details of the mappings should be modified as necessary.

XML Representation Summary: complexContent Element Information Item et al.

<complexContent
  id = ID
  mixed = boolean
  {any attributes with non-schema namespace . . .}>
  Content: (annotation?, (restriction | extension))
</complexContent>

<restriction
  base = QName
  id = ID
  {any attributes with non-schema namespace . . .}>
  Content: (annotation?, openContent?, (group | all | choice | sequence)?, ((attribute | attributeGroup)*, anyAttribute?), assert*)
</restriction>

<extension
  base = QName
  id = ID
  {any attributes with non-schema namespace . . .}>
  Content: (annotation?, openContent?, ((group | all | choice | sequence)?, ((attribute | attributeGroup)*, anyAttribute?), assert*))
</extension>

<openContent
  id = ID
  mode = (none | interleave | suffix) : interleave
  {any attributes with non-schema namespace . . .}>
  Content: (annotation?, any?)
</openContent>

Complex types with complex content can be the image of two different forms of <complexType> element: one with a <complexContent> child (discussed in Mapping Rules for Complex Types with Explicit Complex Content (§3.4.2.3.1)), and one with neither <simpleContent> nor <complexContent> as a child (discussed in Mapping Rules for Complex Types with Implicit Complex Content (§3.4.2.3.2)). The mapping of the {content type} is the same in both cases; it is described in Mapping Rules for Content Type Property of Complex Content (§3.4.2.3.3).

3.4.2.3.1 Mapping Rules for Complex Types with Explicit Complex Content
XML Mapping Summary for Complex Type Definition with complex content Schema Component
Property
Representation
 
The type definition ·resolved· to by the ·actual value· of the base [attribute]
 
If the <restriction> alternative is chosen, then restriction, otherwise (the <extension> alternative is chosen) extension.
 
A union of sets of attribute uses as follows:
1 The set of attribute uses corresponding to the <attribute> [children], if any.
2 The {attribute uses} of the attribute groups ·resolved· to by the ·actual value·s of the ref [attribute] of the <attributeGroup> [children], if any.
3 The {attribute uses} of the type definition ·resolved· to by the ·actual value· of the base [attribute], unless the <restriction> alternative is chosen, in which case some members of that type definition's {attribute uses} may not be included, namely those whose {attribute declaration}'s {name} and {target namespace} are the same as one of the following:
3.1 The {name} and {target namespace} of the {attribute declaration} of an attribute use in the set per clause 1 or clause 2 above;
3.2 what would have been the {name} and {target namespace} of the {attribute declaration} of an attribute use in the set per clause 1 above but for the ·actual value· of the use [attribute] of the relevant <attribute> among the [children] of <restriction> being prohibited.
 
As above for the <simpleContent> alternative.
3.4.2.3.2 Mapping Rules for Complex Types with Implicit Complex Content

When the <complexType> source declaration has neither <simpleContent> nor <complexContent> as a child, it is taken as shorthand for complex content restricting ·xs:anyType·. The mapping rules specific to this situation are as follows; the mapping rules for properties not described here are as given in Mapping Rules for Content Type Property of Complex Content (§3.4.2.3.3), Common Mapping Rules for Complex Type Definitions (§3.4.2.1), Mapping Rule for Attribute Uses Property (§3.4.2.4), and Mapping Rule for Attribute Wildcard Property (§3.4.2.5).

XML Mapping Summary for Complex Type Definition with complex content Schema Component
Property
Representation
 
 
restriction
3.4.2.3.3 Mapping Rules for Content Type Property of Complex Content

For complex types with complex content, the {content type} property is calculated as follows. (For the {content type} on complex types with simple content, see Mapping Rules for Complex Types with Simple Content (§3.4.2.2).)

Note: The mapping rule below refers here and there to elements not necessarily present within a <complexType> source declaration. For purposes of evaluating tests like "If the abc attribute is present on the xyz element", if no xyz element information item is present, then no abc attribute is present on the (non-existent) xyz element.
When the mapping rule below refers to "the [children]", then for a <complexType> source declaration with a <complexContent> child, then the [children] of <extension> or <restriction> (whichever appears as a child of <complexContent>) are meant. If no <complexContent> is present, then the [children] of the <complexType> source declaration itself are meant.
The mapping rule also refers to the value of the {derivation method} property, whose value is determined as specified in the preceding sections.
XML Mapping Summary for Complex Type Definition with complex content Schema Component
Property
Representation
 
1 [Definition:]  Let the effective mixed be the appropriate case among the following:
1.1 If the mixed [attribute] is present on <complexContent>, then its ·actual value·;
1.2 If the mixed [attribute] is present on <complexType>, then its ·actual value·;
1.3 otherwise false.
Note: It is a consequence of clause 9 of Complex Type Definition Representation OK (§3.4.3) that clause 1.1 and clause 1.2 above will never contradict each other in a conforming schema document.
2
[Definition:]  Let the explicit content be the appropriate case among the following:
2.1 If at least one of the following is true
2.1.1 There is no <group>, <all>, <choice> or <sequence> among the [children];
2.1.2 There is an <all> or <sequence> among the [children] with no [children] of its own excluding <annotation>;
2.1.3 There is among the [children] a <choice> element whose minOccurs [attribute] has the ·actual value· 0 and which has no [children] of its own except for <annotation>;
2.1.4 The <group>, <all>, <choice> or <sequence> element among the [children] has a maxOccurs [attribute] with an ·actual value· of 0;
then empty
2.2 otherwise the particle corresponding to the <all>, <choice>, <group> or <sequence> among the [children].
3 [Definition:]  Let the effective content be the appropriate case among the following:
3.1 If
one of the following is true
3.1.1 There is no <group>, <all>, <choice> or <sequence> among the [children];
3.1.2 There is an <all> or <sequence> among the [children] with no [children] of its own excluding <annotation>;
3.1.3 There is a <choice> among the [children] with no [children] of its own excluding <annotation> whose minOccurs [attribute] has the ·actual value· 0;
the ·explicit content· is empty then the appropriate case among the following:
3.1.5 If the ·effective mixed· is true, then A particle whose properties are as follows:
A model group whose {compositor} is sequence and whose {particles} is empty.
.
Property
Value
a model group whose {compositor} is sequence and whose {particles} is empty.
3.1.6 otherwise empty
3.2 otherwise the particle corresponding to the <all>, <choice>, <group> or <sequence> among the [children].the ·explicit content·.
4 Then the value of the property is [Definition:]   Let the explicit content type be the appropriate case among the following:
4.1 If the <restriction> alternative is chosen{derivation method} = restriction, then the appropriate case among the following:
4.1.1 If the ·effective content· is empty , then a Content Type as follows:
4.1.2 otherwise a pair consisting ofa Content Type as follows:
4.1.2.1 mixed if the ·effective mixed· is true, otherwise elementOnly
4.2 If the <extension> alternative is chosen{derivation method} = extension, then the appropriate case among the following:
4.2.1 If the ·effective content· is empty, then the {content type} of the type definition ·resolved· to by the ·actual value· of the base [attribute]
4.2.2 If the type definition ·resolved· to by the ·actual value· of the base [attribute] has a {content type} of empty, then a pair as per clause 4.1.2 above;
4.2.3 If the {base type definition} is a simple type definition or is a complex type definition whose {content type}.{variety} = empty or simple, then a Content Type as per clause 4.1.1 and clause 4.1.2 above;
4.2.4 If the {base type definition} is a complex type definition whose {content type}.{variety} = element-only or mixed and the ·effective content· is empty, then {base type definition}.{content type};
4.2.5 otherwise a pair ofContent Type as follows:
Property
Value
mixed if the ·effective mixed· is true, otherwise or elementOnlyelement-only (determined as per clause 4.1.2.1 above) and a Particle whose properties are as follows:
A model group whose {compositor} is sequence and whose {particles} are the particle of the {content type} of the type definition ·resolved· to by the ·actual value· of the base [attribute] followed by the ·effective content·.
[Definition:]  Let the base particle be the particle of the {content type} of the {base type definition}. Then the appropriate case among the following:
4.2.5.1 If the {term} of the ·base particle· has {compositor} all and the ·explicit content· is empty, then the ·base particle·.
4.2.5.2 If the {term} of the ·base particle· has {compositor} all and the {term} of the ·effective content· also has {compositor} all, then a Particle whose properties are as follows:
a model group whose {compositor} is all and whose {particles} are the {particles} of the {term} of the ·base particle· followed by the {particles} of the {term} of the ·effective content·.
4.2.5.3 otherwise
a model group whose {compositor} is sequence and whose {particles} are the ·base particle· followed by the ·effective content·.
5
[Definition:]   Let the wildcard element be the appropriate case among the following:
5.1 If the <openContent> [child] is present , then the <openContent> [child].
5.2 If the <openContent> [child] is not present, the <schema> ancestor has a <defaultOpenContent> [child], and one of the following is true
5.2.1 the ·explicit content type· has {variety}empty
5.2.2 the ·explicit content type· has {variety} = empty and the <defaultOpenContent> element has appliesToEmpty = true
then the <defaultOpenContent> [child] of the <schema>.
5.3 otherwise ·absent·.
6
Then the value of the property is the appropriate case among the following:
6.1 If the ·wildcard element· is ·absent· or is present and has mode = 'none' , then the ·explicit content type·.
6.2 otherwise
Property
Value
The {variety} of the ·explicit content type· if it's not empty; otherwise element-only.
The {particle} of the ·explicit content type· if the {variety} of the ·explicit content type· is not empty; otherwise a Particle as follows:
Property
Value
a model group whose {compositor} is sequence and whose {particles} is empty.
An Open Content as follows:
Property
Value
The ·actual value· of the mode [attribute] of the ·wildcard element·, if present, otherwise interleave.
Let W be the wildcard corresponding to the <any> [child] of the ·wildcard element·. If the {open content} of the ·explicit content type· is ·absent·, then W; otherwise a wildcard whose {process contents} and {annotations} are those of W, and whose {namespace constraint} is the wildcard union of the {namespace constraint} of W and of {open content}.{wildcard} of the ·explicit content type·, as defined in Attribute Wildcard Union (§3.10.6.3).
Note: It is a consequence of clause 4.2 above that when a type definition is extended, the same particles appear in both the base type definition and the extension; the particles are reused without being copied.
3.4.2.4 Mapping Rule for Attribute Uses Property

Any <complexType> source declaration can have <attribute> and <attributeGroup> elements as children, or descendants. The <attribute> element is described in XML Representation of Attribute Declaration Schema Components (§3.2.2) and will not be repeated here.

XML Representation Summary: attributeGroup Element Information Item

<attributeGroup
  id = ID
  ref = QName
  {any attributes with non-schema namespace . . .}>
  Content: (annotation?)
</attributeGroup>

The <attribute> and <attributeGroup> elements map to the {attribute uses} property of the Complex Type Definition component as described below. This mapping rule is the same for all complex type definitions.

Note: In the following rule, references to "the [children]" refer to the [children] of the <extension> or <restriction> element (whichever appears as a child of <simpleContent> or <complexContent> in the <complexType> source declaration), if present, otherwise to the [children] of the <complexType> source declaration itself.
The rule also refers to the value of the {derivation method} property, which is described elsewhere.
XML Mapping Summary for Complex Type Definition (Attribute Uses) Schema Component
Property
Representation
 

If the <schema> ancestor has a defaultAttributes attribute, and the <complexType> element does not have defaultAttributesApply = false, then the {attribute uses} property is computed as if there were an <attributeGroup> [child] with empty content and a ref [attribute] whose ·actual value· is the same as that of the defaultAttributes [attribute] appearing after any other <attributeGroup> [children]. Otherwise proceed as if there were no such <attributeGroup> [child].

A Then the value is a union of sets of attribute uses as follows
1 The set of attribute uses corresponding to the <attribute> [children], if any.
2 The {attribute uses} of the attribute groups ·resolved· to by the ·actual value·s of the ref [attribute] of the <attributeGroup> [children], if any.
3
If the type definition ·resolved· to by the ·actual value· of the base [attribute] is a complex type definition, the {attribute uses} of that type definition, unless the <restriction> alternative is chosen, in which case some members of that type definition's {attribute uses} may not be included, namely those whose {attribute declaration}'s {name} and {target namespace} are the same as one of the following:
3.1 the {name} and {target namespace} of the {attribute declaration} of an attribute use in the set per clause 1 or clause 2 above;
3.2 what would have been the {name} and {target namespace} of the {attribute declaration} of an attribute use in the set per clause 1 above but for the ·actual value· of the use [attribute] of the relevant <attribute> among the [children] of <restriction> being prohibited.
The attribute uses "inherited" from the {base type definition} T, as described by the appropriate case among the following:
3.1 If T is a complex type definition and {derivation method} = extension, then the attribute uses in T.{attribute uses} are inherited.
3.2 If T is a complex type definition and {derivation method} = restriction, then the attribute uses in T.{attribute uses} are inherited, with the exception of those with an {attribute declaration} whose expanded name is one of the following:
3.2.1 the expanded name of the {attribute declaration} of an attribute use which has already been included in the set, following the rules in clause 1 or clause 2 above;
3.2.2 the expanded name of the {attribute declaration} of what would have been an attribute use corresponding to an <attribute> [child], if the <attribute> had not had use = prohibited.
Note: This sub-clause handles the case where the base type definition T allows the attribute in question, but the restriction prohibits it.
3.3 otherwise no attribute use is inherited.
Note: The only substantive function of the value prohibited for the use attribute of an <attribute> is in establishing the correspondence between a complex type defined by restriction and its XML representation. It serves to prevent inheritance of an identically named attribute use from the {base type definition}. Such an <attribute> does not correspond to any component, and hence there is no interaction with either explicit or inherited wildcards in the operation of Complex Type Definition Validation Rules (§3.4.4) or Constraints on Complex Type Definition Schema Components (§3.4.6). It is pointless, though not an error, for the use attribute to have the value prohibited in other contexts (e.g. in complex type extensions or named model group definitions), in which cases the <attribute> element is simply ignored, provided that it does not violate other constraints in this specification.
3.4.2.5 Mapping Rule for Attribute Wildcard Property

The {attribute wildcard} property of a Complex Type Definition depends on the <anyAttribute> element which may be present within the <complexType> element or within the attribute groups referred to within <complexType>. The <attributeGroup> element is described in the preceding section Mapping Rule for Attribute Uses Property (§3.4.2.4) and will not be repeated here.

XML Representation Summary: anyAttribute Element Information Item
<anyAttribute
  id = ID

  namespace = ((##any | ##other) | List of (anyURI | (##targetNamespace | ##local)) )  : ##any

  namespace = ((##any | ##other) | List of (anyURI | (##targetNamespace | ##local)) )

  notNamespace = List of (anyURI | (##targetNamespace | ##local))

  notQName = List of (QName | ##defined)

  processContents = (lax | skip | strict) : strict
  {any attributes with non-schema namespace . . .}>
  Content: (annotation?)
</anyAttribute>
Note: The following mapping rule is the same for all complex type definitions.
References to "the [children]" refer to the [children] of the <extension> or <restriction> element (whichever appears as a child of <simpleContent> or <complexContent> in the <complexType> source declaration), if present, otherwise to the [children] of the <complexType> source declaration itself.
The rule also refers to the value of the {derivation method} property, which is described elsewhere.
XML Mapping Summary for Complex Type Definition (Attribute Wildcard) Schema Component
Property
Representation
 

If the <schema> ancestor has a defaultAttributes attribute, and the <complexType> element does not have defaultAttributesApply = false, then the {attribute wildcard} property is computed as if there were an <attributeGroup> [child] with empty content and a ref [attribute] whose ·actual value· is the same as that of the defaultAttributes [attribute] appearing after any other <attributeGroup> [children]. Otherwise proceed as if there were no such <attributeGroup> [child].

1
[Definition:]  Let the local wildcard be defined as the appropriate case among the following:
1.1 If there is an <anyAttribute> present, then a wildcard based on the ·actual values· of the namespace and processContents [attributes] and the <annotation> [children], exactly as for the wildcard corresponding to an <any> element as set out in XML Representation of Wildcard Schema Components (§3.10.2);
1.2 otherwise ·absent·.
2
[Definition:]  Let the complete wildcard be defined as the appropriate case among the following:
2.1 If there are no <attributeGroup> [children] corresponding to attribute groups with non-·absent· {attribute wildcard}s, then the ·local wildcard·.
2.2 If there are one or more <attributeGroup> [children] corresponding to attribute groups with non-·absent· {attribute wildcard}s, then the appropriate case among the following:
2.2.1 If there is an <anyAttribute> present, then a wildcard whose {process contents} and {annotation} are those of the ·local wildcard·, and whose {namespace constraint} is the intensional intersection of the {namespace constraint} of the ·local wildcard· and of the {namespace constraint}s of all the non-·absent· {attribute wildcard}s of the attribute groups corresponding to the <attributeGroup> [children], as defined in Attribute Wildcard Intersection (§3.10.6.4).
2.2.2 If there is no <anyAttribute> present, then a wildcard whose properties are as follows:
The {process contents} of the first non-·absent· {attribute wildcard} of an attribute group among the attribute groups corresponding to the <attributeGroup> [children].
The intensional intersection of the {namespace constraint}s of all the non-·absent· {attribute wildcard}s of the attribute groups corresponding to the <attributeGroup> [children], as defined in Attribute Wildcard Intersection (§3.10.6.4).
3
[Definition:]  Let the complete wildcard be the Wildcard computed as described in Common Rules for Attribute Wildcards (§3.6.2.2).
4 The value is then determined by the appropriate case among the following:
4.1 If the <restriction> alternative is chosen{derivation method} = restriction, then the ·complete wildcard·;
4.2 If the <extension> alternative is chosen{derivation method} = extension, then
4.2.1 [Definition:]  let the base wildcard be defined as the appropriate case among the following:
4.2.1.1 If the type definition ·resolved· to by the ·actual value· of the base [attribute]{base type definition} is a complex type definition with an {attribute wildcard}, then that {attribute wildcard}.
4.2.1.2 otherwise ·absent·.
4.2.2 The value is then determined by the appropriatefirstcase among the following which applies:
4.2.2.1 If the ·base wildcard· is non-·absent· , then the appropriate case among the following:
4.2.2.1.1 If the ·complete wildcard· is ·absent·, then the ·base wildcard·.
4.2.2.1.2 otherwise a wildcard whose {process contents} and {annotation} are those of the ·complete wildcard·, and whose {namespace constraint} is the intensional union of the {namespace constraint} of the ·complete wildcard· and of the ·base wildcard·, as defined in Attribute Wildcard Union (§3.10.6.3).
4.2.2.2 otherwise (the ·base wildcard· is ·absent·) the ·complete wildcard·
4.2.2.5
a wildcard whose {process contents} and {annotations} are those of the ·complete wildcard·, and whose {namespace constraint} is the above union;
4.2.2.6 otherwise a wildcard whose {process contents} and {annotations} are those of the ·complete wildcard·, and whose {namespace constraint} is the wildcard union of the {namespace constraint} of the ·complete wildcard· and of the ·base wildcard·, as defined in Attribute Wildcard Union (§3.10.6.3).
Note: Aside from the simple coherence requirements enforced above, constraining type definitions identified as restrictions to actually be restrictions, that is, to ·validate· a subset of the items which are ·validated· by their base type definition, is enforced in Constraints on Complex Type Definition Schema Components (§3.4.6).
3.4.2.6 Examples of Complex Type Definitions
Example
<xs:complexType name="length1">
 <xs:simpleContent>
  <xs:extension base="xs:nonNegativeInteger">
   <xs:attribute name="unit" type="xs:NMTOKEN"/>
  </xs:extension>
 </xs:simpleContent>
</xs:complexType>

<xs:element name="width" type="length1"/>

  <width unit="cm">25</width>

<xs:complexType name="length2">
 <xs:complexContent>
  <xs:restriction base="xs:anyType">
   <xs:sequence>
    <xs:element name="size" type="xs:nonNegativeInteger"/>
    <xs:element name="unit" type="xs:NMTOKEN"/>
   </xs:sequence>
  </xs:restriction>
 </xs:complexContent>
</xs:complexType>

<xs:element name="depth" type="length2"/>

  <depth>
   <size>25</size><unit>cm</unit>
  </depth>

<xs:complexType name="length3">
 <xs:sequence>
  <xs:element name="size" type="xs:nonNegativeInteger"/>
  <xs:element name="unit" type="xs:NMTOKEN"/>
 </xs:sequence>
</xs:complexType>
    
Three approaches to defining a type for length: one with character data content constrained by reference to a built-in datatype, and one attribute, the other two using two elements. length3 is the abbreviated alternative to length2: they correspond to identical type definition components.
Example: Three ways to define a type for length

The following declaration defines a type for specifications of length by creating a complex type with simple content, with xs:nonNegativeInteger as the type of the content, and a unit attribute to give the unit of measurement.

<xs:complexType name="length1">
 <xs:simpleContent>
  <xs:extension base="xs:nonNegativeInteger">
   <xs:attribute name="unit" type="xs:NMTOKEN"/>
  </xs:extension>
 </xs:simpleContent>
</xs:complexType>

<xs:element name="width" type="length1"/>

An instance using this type might look like this:

  <width unit="cm">25</width>

A second approach to defining length uses two elements, one for size and one for the unit of measure. The definition of the type and the declaration of the element might look like this:

<xs:complexType name="length2">
 <xs:complexContent>
  <xs:restriction base="xs:anyType">
   <xs:sequence>
    <xs:element name="size" type="xs:nonNegativeInteger"/>
    <xs:element name="unit" type="xs:NMTOKEN"/>
   </xs:sequence>
  </xs:restriction>
 </xs:complexContent>
</xs:complexType>

<xs:element name="depth" type="length2"/>

An instance using this method might look like this:

  <depth>
   <size>25</size><unit>cm</unit>
  </depth>

A third definition of type leaves the base type implicit; at the component level, the following declaration is equivalent to the preceding one.

<xs:complexType name="length3">
 <xs:sequence>
  <xs:element name="size" type="xs:nonNegativeInteger"/>
  <xs:element name="unit" type="xs:NMTOKEN"/>
 </xs:sequence>
</xs:complexType>
Example
<xs:complexType name="personName">
 <xs:sequence>
  <xs:element name="title" minOccurs="0"/>
  <xs:element name="forename" minOccurs="0" maxOccurs="unbounded"/>
  <xs:element name="surname"/>
 </xs:sequence>
</xs:complexType>

<xs:complexType name="extendedName">
 <xs:complexContent>
  <xs:extension base="personName">
   <xs:sequence>
    <xs:element name="generation" minOccurs="0"/>
   </xs:sequence>
  </xs:extension>
 </xs:complexContent>
</xs:complexType>

<xs:element name="addressee" type="extendedName"/>

  <addressee>
   <forename>Albert</forename>
   <forename>Arnold</forename>
   <surname>Gore</surname>
   <generation>Jr</generation>
  </addressee>
A type definition for personal names, and a definition derived·derived· by extension which adds a single element; an element declaration referencing the derived·derived· definition, and a ·valid· instance thereof.
Example
<xs:complexType name="simpleName">
 <xs:complexContent>
  <xs:restriction base="personName">
   <xs:sequence>
    <xs:element name="forename" minOccurs="1" maxOccurs="1"/>
    <xs:element name="surname"/>
   </xs:sequence>
  </xs:restriction>
 </xs:complexContent>
</xs:complexType>

<xs:element name="who" type="simpleName"/>

   <who>
    <forename>Bill</forename>
    <surname>Clinton</surname>
   </who>
A simplified type definition derived·derived· from the base type from the previous example by restriction, eliminating one optional daughterchild and fixing another to occur exactly once; an element declared by reference to it, and a ·valid· instance thereof.
Example
<xs:complexType name="paraType" mixed="true">
 <xs:choice minOccurs="0" maxOccurs="unbounded">
  <xs:element ref="emph"/>
  <xs:element ref="strong"/>
 </xs:choice>
 <xs:attribute name="version" type="xs:numberdecimal"/>
</xs:complexType>
An further illustration of the abbreviated form, with the mixed attribute appearing on complexType itself.
Example
<xs:complexType name="name">
  <xs:openContent>
    <xs:any namespace="##other" processContents="skip"/>
  </xs:openContent>
  <xs:sequence>
    <xs:element name="given" type="xs:string"/>
    <xs:element name="middle" type="xs:string" minOccurs="0"/>
    <xs:element name="family" type="xs:string"/>
  </xs:sequence>
</xs:complexType>
A complex type definition that allows three explicitly declared child elements, in the specified order (but not necessarily adjacent), and furthermore allows additional elements of any name from any namespace other than the target namespace to appear anywhere in the children.
Example
To restrict away a local element declaration that ·competes· with a wildcard, use a wildcard in the derived type that explicitly disallows the element's expanded name. For example:
<xs:complexType name="computer">
 <xs:all>
  <xs:element name="CPU" type="CPUType"/>
  <xs:element name="memory" type="memoryType"/>
  <xs:element name="monitor" type="monitorType"/>
  <xs:element name="speaker" type="speakerType"
              minOccurs="0"/>
  <!-- Any additional information about the computer -->
  <xs:any processContents="lax"
          minOccurs="0" maxOccurs="unbounded"/>
 </xs:all>
</xs:complexType>

<xs:complexType name="quietComputer">
 <xs:complexContent>
  <xs:restriction base="computer">
   <xs:all>
    <xs:element name="CPU" type="CPUType"/>
    <xs:element name="memory" type="memoryType"/>
    <xs:element name="monitor" type="monitorType"/>
    <!-- Any additional information about the computer -->
    <xs:any processContents="lax" notQName="speaker"
            minOccurs="0" maxOccurs="unbounded"/>
   </xs:all>
  </xs:restriction>
 </xs:complexContent>
</xs:complexType>
The restriction type quietComputer has a lax wildcard, which ·matches· any element but one with the name speaker.
Without the specification of the notQName attribute, the wildcard would ·match· elements named speaker, as well. In that case, the restriction would be valid only if there is a top-level declaration for speaker that also has type speakerType or a type derived from it. Otherwise, there would be instances locally valid against the restriction quietComputer that are not locally valid against the base type computer.
For example, if there is no notQName attribute on the wildcard and no top-level declaration for speaker, then the following is allowed by quietComputer, but not by computer:
   <speaker xsi:type="xs:string"/>
The specific rule violated in this case is clause 2 of constraint Content type restricts (Complex Content) (§3.4.6.5)

3.4.3 Constraints on XML Representations of Complex Type Definitions

Schema Representation Constraint: Complex Type Definition Representation OK
In addition to the conditions imposed on <complexType> element information items by the schema for schemas documents, all of the following must be truealso apply :
1
If the <complexContent> alternative is chosen, the type definition ·resolved· to by the ·actual value· of the base [attribute] must be a complex type definition;
2 If the <simpleContent> alternative is chosen, the <complexType> element must not have mixed = true.
all of the following mustmust be true:
2.1 The type definition ·resolved· to by the ·actual value· of the base [attribute] must be one of the following:
2.1.1 a complex type definition whose {content type} is a simple type definition;
2.1.2 only if the <restriction> alternative is also chosen, a complex type definition whose {content type} is mixed and a particle which is ·emptiable·, as defined in Particle Emptiable (§3.9.6.14);
2.1.3 only if the <extension> alternative is also chosen, a simple type definition.
2.2 If clause 2.1.2 above is satisfied, then there must be a <simpleType> among the [children] of <restriction>.
Note: Although not explicitly ruled out either here or in Schema for SchemasSchema Documents (Structures) (normative) (§A), specifying <xs:complexType . . .mixed='true' when the <simpleContent> alternative is chosen has no effect on the corresponding component, and should be avoided. This may be ruled out in a subsequent version of this specification.
3
If <restriction> is present under <simpleContent>, then the [children] of <restriction> must not include any two elements with the same expanded name in the Schema (xs) namespace, unless that expanded name is one of xs:enumeration, xs:pattern, or xs:assert.
4
The corresponding complex type definition component must satisfy the conditions set out in Constraints on Complex Type Definition Schema Components (§3.4.6).
5
If clause 3.2.1 or clause 3.2.2 in the correspondence specification above for {attribute wildcard} is satisfied, the intensional intersection must be expressible, as defined in Attribute Wildcard Intersection (§3.10.6.4).
6
If clause 4.2.2.1.2 in the correspondence specification above for {attribute wildcard} is satisfied, the intensional union must be expressible, as defined in Attribute Wildcard Union (§3.10.6.3).
7
If <openContent> is present and has mode'none', then there must be an <any> among the [children] of <openContent>.
8
If <openContent> is present and has mode = 'none', then there must not be an <any> among the [children] of <openContent>.
9
If the <complexContent> alternative is chosen and the mixed [attribute] is present on both <complexType> and <complexContent>, then ·actual values· of those [attributes] must be the same.

3.4.4 Complex Type Definition Validation Rules

3.4.4.1 Locally Declared Type

This section defines the concept of ·locally declared type·; this concept plays a role in determining whether restrictions and extensions of complex type definitions are legitimate. The ·locally declared type· is also used to help determine the ·governing element declaration· and ·governing type definition· of an element information item.

[Definition:]   Every Complex Type Definition determines a partial functional mapping from element or attribute information items (and their expanded names) to type definitions. This mapping serves as a locally declared type for elements and attributes which are allowed by the Complex Type Definition.

The attribute case is simpler and will be taken first.

[Definition:]   For a given Complex Type Definition CTD and a given attribute information item A, the ·locally declared type· of A within CTD is the appropriate case among the following:
1 If CTD is ·xs:anyType· , then ·absent·.
2 If A has the same expanded name as some attribute declaration D which is the {attribute declaration} of some Attribute Use contained by CTD's {attribute uses} , then the {type definition} of D.
3 otherwise the ·locally declared type· of A within CTD.{base type definition}.

The definition for elements is slightly more complex.

[Definition:]   For a given Complex Type Definition CTD and a given element information item E, the ·locally declared type· of E within CTD is the appropriate case among the following:
1 If CTD is ·xs:anyType· , then ·absent·.
2 If E has the same expanded name as some element declaration D which is ·contained· by CTD's content model, whether ·directly·, ·indirectly·, or ·implicitly· , then the declared {type definition} of D.
3 otherwise the ·locally declared type· of E within CTD.{base type definition}.
Note: The constraint Element Declarations Consistent (§3.8.6.3) ensures that even if there is more than one such declaration D, there will be just one type definition.
Note: The reference to ·implicit· containment ensures that if E has a ·governing element declaration· ·substitutable· for a declaration ·contained· by CTD's content model, a ·locally declared type· is defined for E.
3.4.4.2 Element Locally Valid (Complex Type)
Validation Rule: Element Locally Valid (Complex Type)
For an element information item E to be locally ·valid· with respect to a complex type definition T all of the following mustmust be true:
1
{abstract} is false.
2 If clause 3.2 of Element Locally Valid (Element) (§3.3.4.3) did not applyE is not ·nilled·, then
the appropriate case among the following must beis true:
2.1 If the {content type} is empty, then the element information item has no character or element information item [children].
2.2 If the {content type} is a simple type definition, then the element information item has no element information item [children], and the ·normalized value· of the element information item is ·valid· with respect to that simple type definition as defined by String Valid (§3.16.4).
2.3 If the {content type} is element-only, then the element information item has no character information item [children] other than those whose [character code] is defined as a white space in [XML 1.0].
2.4 If the {content type} is element-only or mixed, then the sequence of the element information item's element information item[children], if any, taken in order, is ·valid· with respect to the {content type}'s , as defined in Element Sequence Locally Valid (Particle) (§3.9.4.2).
all of the following must beare true:
2.1 If T.{content type}.{variety} = empty, then E has no character or element information item [children].
2.2 If T.{content type}.{variety} = simple, then E has no element information item [children], and the ·initial value· of E is ·valid· with respect to T.{content type}.{simple type definition} as defined by String Valid (§3.16.4).
2.3 If T.{content type}.{variety} = element-only, then E has no character information item [children] other than those whose [character code] is defined as a white space in [XML 1.1].
2.4 If T.{content type}.{variety} = element-only or T.{content type}.{variety} = mixed, then the sequence of element information items in E.[children], if any, taken in order, is ·valid· with respect to T.{content type}, as defined in Element Sequence Locally Valid (Complex Content) (§3.4.4.3).
3 For each attribute information item A in the element information itemE's .[attributes] excepting those whose [namespace name] is identical to http://www.w3.org/2001/XMLSchema-instance and whose [local name] is one of type, nil, schemaLocation or noNamespaceSchemaLocationnamed xsi:type, xsi:nil, xsi:schemaLocation, or xsi:noNamespaceSchemaLocation (see Built-in Attribute Declarations (§3.2.7)), the appropriate case among the following must beis true:
3.1 If there is among the {attribute uses} an attribute use U with an {attribute declaration} whose {name} matches the attribute information item's [local name] and whose {target namespace} is identical to the attribute information item's [namespace name] (where an ·absent· {target namespace} is taken to be identical to a [namespace name] with no value)whose {attribute declaration} has the same expanded name as A , then the attribute information itemA must beis locally ·valid· with respect to that attribute useU as per Attribute Locally Valid (Use) (§3.5.4). In this case the {attribute declaration} of that attribute useU.{attribute declaration} is the ·context-determined declaration· for the attribute information itemA with respect to Schema-Validity Assessment (Attribute) (§3.2.4.3) and Assessment Outcome (Attribute) (§3.2.5.1). Also A is ·attributed to· U.
3.2 otherwise all of the following must beare true:
3.2.1 There must beis an {attribute wildcard}.
3.2.2 The attribute information itemA must beis ·valid· with respect to it as defined in Item Valid (Wildcard) (§3.10.4.1).
In this case A is ·attributed to· the {attribute wildcard}.
4
The {attribute declaration} of each attribute use in the {attribute uses} whose {required} is true matches one of the attribute information items in the element information item's [attributes] as per clause 3.1 above.
For each attribute use U in T.{attribute uses}, if U.{required} = true, then U.{attribute declaration} has the same expanded name as one of the attribute information items in E.[attributes].
Note: It is a consequence that (with few exceptions) each such U will have the matching attribute information item ·attributed to· it by clause 3.1 above. The exceptions are uses of xsi:type and the other attributes named in clause 3.1; no ·attribution· is performed for them.
5
Note: When an {attribute wildcard} is present, this does not introduce any ambiguity with respect to how attribute information items for which an attribute use is present amongst the {attribute uses} whose name and target namespace match are ·assessed·. In such cases the attribute use always takes precedence, and the ·assessment· of such items stands or falls entirely on the basis of the attribute use and its {attribute declaration}. This follows from the details of clause 3.
6
Let [Definition:]  the wild IDs be the set of all attribute information item to which clause 3.2 applied and whose ·validation· resulted in a ·context-determined declaration· of mustFind or no ·context-determined declaration· at all, and whose [local name] and [namespace name] resolve (as defined by QName resolution (Instance) (§3.17.6.3)) to an attribute declaration whose {type definition} is or is derived from ID. Then all of the following must beare true:
6.1 There must be no more than one item in ·wild IDs·.
6.2 If ·wild IDs· is non-empty, there must not be any attribute uses among the {attribute uses} whose {attribute declaration}'s {type definition} is or is derived from ID.
Note: This clause serves to ensure that even via attribute wildcards no element has more than one attribute of type ID, and that even when an element legitimately lacks a declared attribute of type ID, a wildcard-validated attribute must not supply it. That is, if an element has a type whose attribute declarations include one of type ID, it either has that attribute or no attribute of type ID.
7
For each element information item in E.[children] and each attribute information item in E.[attributes], if neither the ·governing type definition· nor the ·locally declared type· is ·absent·, then the ·governing type definition· is the same as, or is ·validly substitutable· for, the ·locally declared type·, ·without limitation·.
8
E is ·valid· with respect to each of the assertions in T.{assertions} as per Assertion Satisfied (§3.13.4.1).
9
Note: When an {attribute wildcard} is present, this does not introduce any ambiguity with respect to how attribute information items for which an attribute use is present amongst the {attribute uses} whose name and target namespace match are ·assessed·. In such cases the attribute use always takes precedence, and the ·assessment· of such items stands or falls entirely on the basis of the attribute use and its {attribute declaration}. This follows from the details of clause 3.
[Definition:]  A defaulted attribute belonging to an element information item E ·governed by· a complex type T is any Attribute Use U for which all of the following are true:
1 U is a member of T.{attribute uses}.
2 U.{required} = false.
5 U.{attribute declaration} does not match any of the attribute information items in E.[attributes] as per clause 3.1 of Element Locally Valid (Complex Type) (§3.4.4.2) above.
3.4.4.3 Element Sequence Locally Valid (Complex Content)
Validation Rule: Element Sequence Locally Valid (Complex Content)
For a sequence S (possibly empty) of element information items to be locally ·valid· with respect to a Content Type CT, the appropriate case among the following mustmust be true:
2 If CT.{open content}.{mode} = suffix , then S can be represented as two subsequences S1 and S2 (either can be empty) such that all of the following are true:
2.1 S = S1 + S2
2.2 S1 is ·valid· with respect to CT.{particle}, as defined in Element Sequence Locally Valid (Particle) (§3.9.4.2).
2.3 If S2 is not empty, let E be the first element in S2, then S1 + E does not have a ·path· in CT.{particle}
2.4 Every element in S2 is ·valid· with respect to the wildcard CT.{open content}.{wildcard}, as defined in Item Valid (Wildcard) (§3.10.4.1).
3 otherwise (CT.{open content}.{mode} = interleave) S can be represented as two subsequences S1 and S2 (either can be empty) such that all of the following are true:
3.1 S is a member of S1 × S2 (where × is the interleave operator, see All-groups (§3.8.4.1.3))
3.2 S1 is ·valid· with respect to CT.{particle}, as defined in Element Sequence Locally Valid (Particle) (§3.9.4.2).
3.3 For every element E in S2, let S3 be the longest prefix of S1 where members of S3 are before E in S, then S3 + E does not have a ·path· in CT.{particle}
3.4 Every element in S2 is ·valid· with respect to the wildcard CT.{open content}.{wildcard}, as defined in Item Valid (Wildcard) (§3.10.4.1).

[Definition:]   A sequence of element information items is locally valid with respect to a Content Type if and only if it satisfies Element Sequence Locally Valid (Complex Content) (§3.4.4.3) with respect to that Content Type.

3.4.4.4 Attribution

[Definition:]   During ·validation· of an element information item against its (complex) ·governing type definition·, associations between element and attribute information items among the [children] and [attributes] on the one hand, and the attribute uses, attribute wildcard, particles and open contentproperty record on the other, are established. The element or attribute information item is attributed to the corresponding component.

When an attribute information item has the same expanded name as the {attribute declaration} of an Attribute Use, then the item is attributed to that attribute use. Otherwise, if the item matches an attribute wildcard, as described in Item Valid (Wildcard) (§3.10.4.1), then the item is attributed to that wildcard. Otherwise the item is not attributed to any component.

When a sequence S of [child] element information items are checked against the ·governing type definition·'s {content type} CT, let S1 and S2 be subsequences of S such that
  1. S is a member of S1 × S2
  2. S1 is a prefix of some element sequence that is ·locally valid· with respect to CT, as defined in Element Sequence Locally Valid (Complex Content) (§3.4.4.3).
  3. for every element E in S2, let S3 be the longest prefix of S1 where members of S3 are before E in S, then S3 + E is not a prefix of any element sequence that is ·locally valid· with respect to CT.
Then members of S1 that form a ·validation-path· in CT.{particle} (see Element Sequence Locally Valid (Complex Content) (§3.4.4.3)) are attributed to the particles they match up with in the ·validation-path·. Other members of S1 are attributed to the {open content} of CT. Members of S2 are not attributed to any component.
Note: The above definition makes sure that ·attribution· happens even when the sequence of element information items is not ·locally valid· with respect to a Content Type. For example, if a complex type definition has the following content model:
   <xs:sequence>
     <xs:element name="a"/>
     <xs:element name="b"/>
     <xs:element name="c"/>
   </xs:sequence>
and an input sequence
   <a/><b/><d/>
Then the element <a> is ·attributed· to the particle whose term is the "a" element declaration. Similarly, <b> is ·attributed· to the "b" particle.

[Definition:]   During ·validation·, associations between element and attribute information items among the [children] and [attributes] on the one hand, and element and attribute declarations on the other, are also established. When an item is ·attributed· to an ·element particle·, then it is associated with the declaration which is the {term} of the particle. Similarly, when an attribute information item is ·attributed to· an Attribute Use, then the item is associated with the {attribute declaration} of that Attribute Use. Such declarations are called the context-determined declarations. See clause 3.1 (in Element Locally Valid (Complex Type) (§3.4.4.2)) for attribute declarations, clause 2 (in Element Sequence Locally Valid (Particle) (§3.9.4.2)) for element declarations.

3.4.5 Complex Type Definition Information Set Contributions

3.4.5.1 Attribute Default Value
Schema Information Set Contribution: Attribute Default Value
For each attribute use in the {attribute uses} whose {required} is false and whose {value constraint} is not ·absent· but whose {attribute declaration} does not match one of the attribute information items in the element information item's [attributes] as per clause 3.1 of Element Locally Valid (Complex Type) (§3.4.4.2) above·defaulted attribute·, the ·post-schema-validation infoset· has an attribute information item whose properties are as below added to the [attributes] of the element information item.
In addition, if necessary ·namespace fixup· is performed on the element information item for the {attribute declaration}'s {target namespace}.
[prefix]
If the {attribute declaration} has a ·non-absent· {target namespace} N, then a namespace prefix bound to N in the [in-scope namespaces] property of the element information item in the ·post-schema-validation infoset·. If the {attribute declaration}'s {target namespace} is ·absent·, then ·absent·.
If more than one prefix is bound to N in the [in-scope namespaces], it is ·implementation-dependent· which of those prefixes is used.
The element information item being assessed.
The nearest ancestor element information item with a [schema information] property.
The added items should also either have [type definition] (and [member type definition] and [member type definitions] if appropriate) properties, orand their lighter-weight alternatives, as specified in Attribute Validated by Type (§3.2.5.4).
[Definition:]  When default values are supplied for attributes, namespace fixup may be required, to ensure that the ·post-schema-validation infoset· includes the namespace bindings needed and maintains the consistency of the namespace information in the infoset. To perform namespace fixup on an element information item E for a namespace N:
1 If the [in-scope namespaces] of E binds a prefix to N, no namespace fixup is needed; the properties of E are not changed.
2 Otherwise, first select some prefix P which is not bound by the [in-scope namespaces] of E (the choice of prefix is ·implementation-dependent·).
3 Add an entry to the [in-scope namespaces] of E binding P to N.
4 Add a namespace attribute to the [namespace attributes] of E.
5 Maintain the consistency of the information set by adjusting the namespace bindings on the descendants of E. This may be done in either of two ways:
5.1 Add the binding of P to N to the [in-scope namespaces] of all descendants of E, except where that binding is overridden by another binding for P.
5.2 Add to the [namespace attributes] of each child of E a namespace attribute which undeclares the binding for P (i.e. a namespace attribute for prefix P whose ·normalized value· is the empty string), unless that child already has a namespace declaration for prefix P. Note that this approach is possible only if [XML Namespaces 1.1] is in use, rather than [Namespaces in XML 1.0].
The choice between the two methods of maintaining consistency in the information set is ·implementation-dependent·.
If the ·namespace fixup· is occasioned by a defaulted attribute with a non-absent target namespace, then (as noted above), the [prefix] of the attribute information item supplied in the ·post-schema-validation infoset· is set to P.
Note: When a default value of type QName or NOTATION is applied, it is ·implementation-dependent· whether ·namespace fixup· occurs; if it does not, the prefix used in the lexical representation (in [normalized value] or [schema normalized value]) will not necessarily map to the namespace name of the value (in [schema actual value]). To reduce problems and confusion, users may prefer to ensure that the required namespace information item is present in the input infoset.
3.4.5.2 Match Information
Schema Information Set Contribution: Match Information
To allow users of the ·post-schema-validation infoset· to distinguish element information items which are ·attributed· to ·element particles· from those ·attributed· to ·wildcard particles·, if and only if the local ·validity· of an element information item has been assessed as defined by Element Locally Valid (Complex Type) (§3.4.4.2), then each attribute information item in its [attributes] has the following properties in the ·post-schema-validation infoset·:
PSVI Contributions for attribute information items
[attribute attribution]
The appropriate case among the following:
1 If the attribute information item is ·attributed· to an Attribute Use, then an ·item isomorphic· to the Attribute Use.
2 If the attribute information item is ·attributed· to an {attribute wildcard}, then an ·item isomorphic· to the attribute wildcard.
3 otherwise (the item is not ·attributed· to an Attribute Use or an {attribute wildcard}) ·absent·.
[match information]
A keyword indicating what kind of component the attribute information item is ·attributed· to. The appropriate case among the following:
1 If the item is ·attributed· to an Attribute Use, then attribute
2 If the item is ·attributed· to a strict {attribute wildcard}, then strict
3 If the item is ·attributed· to a lax {attribute wildcard}, then lax
4 If the item is ·attributed· to a skip {attribute wildcard}, then skip
5 otherwise (the item is not ·attributed· to an Attribute Use or an {attribute wildcard}) none
And each element information item in its [children] has the following properties in the ·post-schema-validation infoset·:
PSVI Contributions for element information items
[element attribution]
The appropriate case among the following:
1 If the element information item is ·attributed· to an ·element particle· or a ·wildcard particle·, then an ·item isomorphic· to the Particle.
2 If the item is ·attributed· to an Open Content, then an ·item isomorphic· to the Open Content.
3 otherwise (the item is not ·attributed· to a Particle or an Open Content) ·absent·.
[match information]
A keyword indicating what kind of Particle the item is ·attributed· to. The appropriate case among the following:
1 If the item is ·attributed· to an ·element particle·, then element
2 If the item is ·attributed· to a strict ·wildcard particle·, then strict
3 If the item is ·attributed· to a lax ·wildcard particle·, then lax
4 If the item is ·attributed· to a skip ·wildcard particle·, then skip
5 If the item is ·attributed· to an Open Content, then open
6 otherwise (the item is not ·attributed· to a Particle or an Open Content) none

3.4.6 Constraints on Complex Type Definition Schema Components

All complex type definitions (see Complex Type Definitions (§3.4)) must satisfy the following constraints.

3.4.6.1 Complex Type Definition Properties Correct
Schema Component Constraint: Complex Type Definition Properties Correct
All of the following mustmust be true:
1 The values of the properties of a complex type definition must beare as described in the property tableau in The Complex Type Definition Schema Component (§3.4.1), modulo the impact of Missing Sub-components (§5.3).
2 If the {base type definition} is a simple type definition, the {derivation method} must beis extension.
3 Circular definitions are disallowed, except for the ·ur-type definition·There are no circular definitions, except for that of ·xs:anyType·. That is, it must beis possible to reach the ·ur-type definition·definition of ·xs:anyType· by repeatedly following the {base type definition}.
4
Two distinct attribute declarations in the {attribute uses} must not have identical {name}s and {target namespace}s.
No two distinct members of the {attribute uses} have {attribute declaration}s with the same expanded name.
5
Two distinct attribute declarations in the {attribute uses} must not have {type definition}s which are or are derived from ID.
6
If {content type}.{open content} is ·non-absent·, then {content type}.{variety} is either element-only or mixed.
3.4.6.2 Derivation Valid (Extension)
Schema Component Constraint: Derivation Valid (Extension)
If the {derivation method} is extension, For every complex type T with {base type definition} B where T.{derivation method} = extension, the appropriate case among the following mustmust be true:
1 If the {base type definition}B is a complex type definition, then all of the following must beare true:
1.1 The {final} of the {base type definition}B.{final} must notdoes not contain extension.
1.2
Its {attribute uses} must be a subset of the {attribute uses} of the complex type definition itself, that is, for every attribute use in the {attribute uses} of the {base type definition}, there must be an attribute use in the {attribute uses} of the complex type definition itself whose {attribute declaration} has the same {name}, {target namespace} and {type definition} as its attribute declaration.
B.{attribute uses} is a subset of T.{attribute uses}. That is, for every attribute use U in B.{attribute uses}, there is an attribute use in T.{attribute uses} whose properties, recursively, are identical to those of U.
1.3 If itB has an {attribute wildcard}, then the complex type definitionT must also havealso has one, and the base type definition's {attribute wildcard}'s {namespace constraint} must be a subset of the complex type definition's {attribute wildcard}'s {namespace constraint}B.{attribute wildcard}.{namespace constraint} is a subset of T.{attribute wildcard}.{namespace constraint}, as defined by Wildcard Subset (§3.10.6.2).
1.4 One of the following must beis true:
1.4.1
The {content type} of the {base type definition} and the {content type} of the complex type definition itself must be the same simple type definition.
B and T both have {content type}.{variety} = simple and both have the same {content type}.{simple type definition}.
1.4.2
The {content type} of both the {base type definition} and the complex type definition itself must be empty.
B and T both have {content type}.{variety} = empty.
1.4.3 All of the following must beare true:
1.4.3.1
The {content type} of the complex type definition itself must specify a particle.
T.{content type}.{variety} = element-only or mixed.
1.4.3.2 One of the following must beis true:
1.4.3.2.1
The {content type} of the {base type definition} must be empty.
1.4.3.2.2 All of the following must beare true:
1.4.3.2.2.1
Both {content type}s must be mixed or both must be element-only.
Both B and T have {content type}.{variety} = mixed or both have {content type}.{variety} = element-only.
1.4.3.2.2.2
The particle of the complex type definition must be a ·valid extension· of the {base type definition}'s particle{content type}'s {particle}, as defined in Particle Valid (Extension) (§3.9.6.2).
1.4.3.2.2.3
One or more of the following is true:
1.4.3.2.2.3.1 B.{content type}.{open content} (call it BOT) is ·absent·.
1.4.3.2.2.3.2 T.{content type}.{open content} (call it EOT) has {mode} interleave.
1.4.3.2.2.3.3 Both BOT and EOT have {mode} suffix.
1.4.3.2.2.4
If neither BOT nor EOT is ·absent·, then BOT.{wildcard}.{namespace constraint} is a subset of EOT.{wildcard}.{namespace constraint}, as defined by Wildcard Subset (§3.10.6.2).
1.5 It must in principle beis in principle possible to derive·derive· the complex type definitionT in two steps, the first an extension and the second a restriction (possibly vacuous), from that type definition among its ancestors whose {base type definition} is the ·ur-type definition··xs:anyType·.
Note: This requirement ensures that nothing removed by a restriction is subsequently added back by an extension. It is trivial to check if the extension in question is the only extension in its derivation, or if there are no restrictions bar the first from the ·ur-type definition· in an incompatible way (for example, with a conflicting type assignment or value constraint).
Constructing the intermediate type definition to check this constraint is straightforward: simply re-order the derivation·derivation· to put all the extension steps first, then collapse them into a single extension. If the resulting definition can be the basis for a valid restriction to the desired definition, the constraint is satisfied.
1.6
For any element or attribute information item, its ·locally declared type· within T is ·validly substitutable· for the ·locally declared type· within B, ·without limitation·, if neither is ·absent·.
1.7
B.{assertions} is a prefix of T.{assertions}.
2 If the {base type definition}B is a simple type definition, then all of the following must beare true:
2.1
The {content type} must be the same simple type definition.
2.2 The B.{final} of the {base type definition} must notdoes not contain extension.
[Definition:]  If this constraint Derivation Valid (Extension) (§3.4.6.2) holds of a complex type definition, it is a valid extension of its {base type definition}.

[Definition:]   A complex type T is a valid extension of its {base type definition} if and only if T.{derivation method} = extension and T satisfies the constraint Derivation Valid (Extension) (§3.4.6.2).

3.4.6.3 Derivation Valid (Restriction, Complex)
Schema Component Constraint: Derivation Valid (Restriction, Complex)
If the {derivation method} is restriction For every complex type T with {base type definition} B where T.{derivation method} = restriction, all of the following mustmust be true:
1 The {base type definition}B must beis a complex type definition whose {final} does not contain restriction.
2
For each attribute use (call this R) in the {attribute uses} the appropriate case among the following must beis true:
2.1 If there is an attribute use in the {attribute uses} of the {base type definition} (call this B) whose {attribute declaration} has the same {name} and {target namespace}, then all of the following must beare true:
2.1.1 one of the following must beis true:
2.1.1.1 B's {required} is false.
2.1.1.2 R's {required} is true.
2.1.2 R's {attribute declaration}'s {type definition} must be validly derived from B's {type definition} given the empty set as defined in Type Derivation OK (Simple) (§3.16.6.3).
2.1.3 [Definition:]  Let the effective value constraint of an attribute use be its {value constraint}, if present, otherwise its {attribute declaration}'s {value constraint} . Then one of the following must beis true:
2.1.3.1 B's ·effective value constraint· is ·absent· or default.
2.1.3.2 R's ·effective value constraint· is fixed with the same string as B's.
2.2 otherwise the {base type definition} must have an {attribute wildcard} and the {target namespace} of the R's {attribute declaration} must be ·valid· with respect to that wildcard, as defined in Wildcard allows Namespace Name (§3.10.4.3).
3
For each attribute use in the {attribute uses} of the {base type definition} whose {required} is true, there must be an attribute use with an {attribute declaration} with the same {name} and {target namespace} as its {attribute declaration} in the {attribute uses} of the complex type definition itself whose {required} is true.
4
If there is an {attribute wildcard}, all of the following must beare true:
4.1 The {base type definition} must also have one.
4.3 Unless the {base type definition} is the ·ur-type definition·, the complex type definition's {attribute wildcard}'s {process contents} must be identical to or stronger than the {base type definition}'s {attribute wildcard}'s {process contents}, where strict is stronger than lax is stronger than skip.
5 One or more of the following is true:
5.1 The {base type definition}B must beis the ·ur-type definition··xs:anyType·.
5.2 All of the following must beare true:
5.2.1
The {content type} of the complex type definition must be a simple type definition
5.2.2 One of the following must beis true:
5.2.2.1
The {content type} of the {base type definition} must be a simple type definition from which the {content type} is validly derived given the empty set as defined in Type Derivation OK (Simple) (§3.16.6.3).
Let SB be B.{content type}.{simple type definition}, and ST be T.{content type}.{simple type definition}. Then ST is validly derived from SB as defined in Type Derivation OK (Simple) (§3.16.6.3).
5.2.2.2
The {base type definition} must be mixed and have a particle which is ·emptiable· as defined in Particle Emptiable (§3.9.6.14).
5.3 All of the following must beare true:
5.3.1
The {content type} of the complex type itself must be empty
5.3.2 One of the following must beis true:
5.3.2.1
The {content type} of the {base type definition} must also be empty.
5.3.2.2
The {content type} of the {base type definition} must be element-only or mixed and have a particle which is ·emptiable· as defined in Particle Emptiable (§3.9.6.14).
B.{content type}.{variety} = element-only or mixed, and B.{content type}.{particle} is a Particle which is ·emptiable· as defined in Particle Emptiable (§3.9.6.14).
5.4 All of the following must beare true:
5.4.1 One of the following must beis true:
5.4.1.1
The {content type} of the complex type definition itself must be element-only
T.{content type}.{variety} = element-only and B.{content type}.{variety} = element-only or mixed.
5.4.1.2
The {content type} of the complex type definition itself and of the {base type definition} must be mixed.
T and B both have {content type}.{variety} = mixed.
5.4.2
The particle of the complex type definition itself must be a ·valid restriction· of the particle of the {content type} of the {base type definition} as defined in Particle Valid (Restriction) (§3.9.6.3).
Note: Attempts to derive complex type definitions whose {content type} is element-only by restricting a {base type definition} whose {content type} is empty are not ruled out by this clause. However if the complex type definition itself has a non-pointless particle it will fail to satisfy Particle Valid (Restriction) (§3.9.6.3). On the other hand some type definitions with pointless element-only content, for example an empty <sequence>, will satisfy Particle Valid (Restriction) (§3.9.6.3) with respect to an empty {base type definition}, and so be valid restrictions.
6
For every element information item E, if the [attributes] of E satisfy clause 3 and clause 4 of Element Locally Valid (Complex Type) (§3.4.4.2) with respect to T, then they also satisfy the same clauses with respect to B, and for every attribute information item A in E.[attributes], B's ·default binding· for A ·subsumes· that defined by T.
7
For any element or attribute information item, its ·locally declared type· within T is ·validly substitutable· for its ·locally declared type· within B, subject to the blocking keywords {extension, list, union}, if the item has a ·locally declared type· both in T and in B.
8
B.{assertions} is a prefix of T.{assertions}.
[Definition:]   If this constraint Derivation Valid (Restriction, Complex) (§3.4.6.3) holds of a complex type definition, it is a valid restriction of its {base type definition} [Definition:]  A complex type definition with {derivation method} = restriction is a valid restriction of its {base type definition} if and only if the constraint Derivation Valid (Restriction, Complex) (§3.4.6.3) is satisfied.
Note: Valid restriction involves both a subset relation on the set of elements valid against T and those valid against B, and a derivation relation, explicit in the type hierarchy, between the types assigned to attributes and child elements by T and those assigned to the same attributes and children by B.

The constraint just given, like other constraints on schemas, must be satisfied by every complex type T to which it applies.

Editorial Note: Priority Feedback Request

The above constraint allows a complex type with an <all> model groups to restrict another complex type with either <all>, <sequence>, or <choice> model groups. Even when the base type has an <all> model group, the list of member elements and wildcard may be very different between the two types. The working group solicits feedback on how useful this is in practice, and on the difficulty in implementing this feature.

However, under certain conditions conforming processors need not (although they may) detect some violations of this constraint. If (1) the type definition being checked has T . {content type} . {particle} . {term} . {compositor} = all and (2) an implementation is unable to determine by examination of the schema in isolation whether or not clause 5.4.3 is satisfied, then the implementation may provisionally accept the derivation. If any instance encountered in the ·assessment· episode is valid against T but not against T.{base type definition}, then the derivation of T does not satisfy this constraint, the schema does not conform to this specification, and no ·assessment· can be performed using that schema.

It is ·implementation-defined· whether a processor (a) always detects violations of clause 5.4.3 by examination of the schema in isolation, (b) detects them only when some element information item in the input document is valid against T but not against T.{base type definition}, or (c) sometimes detects such violations by examination of the schema in isolation and sometimes not. In the latter case, the circumstances in which the processor does one or the other are ·implementation-dependent·.

Note: This provision for validation-time checking of this constraint on schemas is similar, in some ways, to the validation-time checking of restrictions involving conditional type assignment specified in (§). Both involve checking information items in the instance being ·assessed· against both a type and its {base type definition}.
The two cases differ, however, in that a failure to satisfy (§) makes the document instance invalid (clause 9 of Element Locally Valid (Complex Type) (§3.4.4.2)), while a failure to satisfy the rule just given indicates an ·error· in the schema.

Editorial Note: Priority Feedback Request

The above rule allows an implementation to use a potentially non-conforming schema to perform schema assessment and produce PSVI. This results in an exception of rules specified in Errors in Schema Construction and Structure (§5.1). The Working Group solicits input from implementors and users of this specification as to whether this is an acceptable implementation behavior.
3.4.6.4 Complex Type Definition Actually Restricts
3.4.6.5 Content Type Restricts (Complex Content)
Schema Component Constraint: Content type restricts (Complex Content)
[Definition:]  A Content Type R (for "restriction") with complex content (i.e. one with a ·non-absent· {particle}) restricts another Content Type B (for "base") with complex content if and only if all of the following are true:
1 Every sequence of element information items which is ·locally valid· with respect to R is also ·locally valid· with respect to B.
2 For all sequences of element information items ES which are ·locally valid· with respect to R, for all elements E in ES, B's ·default binding· for E ·subsumes· that defined by R.
[Definition:]   When a sequence of element information items ES is ·locally valid· with respect to a Content Type CT or when a set of attribute information items AS satisfies clause 3 and clause 4 of Element Locally Valid (Complex Type) (§3.4.4.2) with respect to a Complex Type Definition, there is a (partial) functional mapping from the element information items E in the sequence ES or the attribute information items in AS to a default binding for the item, where the default binding is an Element Declaration, an Attribute Use, or one of the keywords strict, lax, or skip, as follows:
1 When the item has a ·governing element declaration·, the default binding is that Element Declaration.
2 When the item has a ·governing attribute declaration· and it is ·attributed· to an Attribute Use, the default binding is that Attribute Use.
3 When the item has a ·governing attribute declaration· and it is ·attributed· to an attribute wildcard, the default binding is an Attribute Use whose {attribute declaration} is the ·governing attribute declaration·, whose {value constraint} is ·absent·, and whose {inheritable} is the ·governing attribute declaration·'s {inheritable} (the other properties in the Attribute Use are not relevant).
4 When the item is ·attributed· to a strict ·wildcard particle· or attribute wildcard or an Open Content with a strict Wildcard and it does not have a ·governing element declaration· or a ·governing attribute declaration·, then the default binding is the keyword strict.
5 When the item is ·attributed· to a lax ·wildcard particle· or attribute wildcard or an Open Content with a lax Wildcard and it does not have a ·governing element declaration· or a ·governing attribute declaration·, then the default binding is the keyword lax.
6 When the item is ·attributed· to a skip ·wildcard particle· or attribute wildcard or an Open Content with a skip Wildcard then the default binding is the keyword skip.
[Definition:]  A ·default binding· G (for general) subsumes another ·default binding· S (for specific) if and only if one of the following is true
1 G is skip.
2 G is lax and S is not skip.
3 Both G and S are strict.
4 G and S are both Element Declarations and all of the following are true:
4.1 Either G.{nillable} = true or S.{nillable} = false.
4.2 Either G has no {value constraint}, or it is not fixed, or S has a fixed {value constraint} with an equal or identical value.
4.4 S disallows a superset of the substitutions that G does.
4.6 S.{type table} and G.{type table} either are both ·absent· or are both ·present· and ·equivalent·.
5 G and S are both Attribute Uses and all of the following are true:
5.2 Let GVC be G's ·effective value constraint· and SVC be S's ·effective value constraint·, then one or more of the following is true:
5.2.1 GVC is ·absent· or has {variety} default.
5.2.2 SVC.{variety} = fixed and SVC.{value} is equal or identical to GVC.{value}.
Note: To restrict a complex type definition with a simple base type definition to empty, use a simple type definition with a fixed value of the empty string: this preserves the type information.
Note: To restrict away a local element declaration that ·competes· with a wildcard, use a wildcard in the derived type that explicitly disallows the element's expanded name. See the example given in XML Representation of Complex Type Definition Schema Components (§3.4.2).
3.4.6.6 Type Derivation OK (Complex)

The following constraint defines a relation appealed to elsewhere in this specification.

Schema Component Constraint: Type Derivation OK (Complex)
For a complex type definition (call it D, for derived·derived·) to be validly derived·derived· from a type definition (call this B, for base) givensubject to the blocking keywords in a subset of {extension, restriction} all of the following mustmust be true:
1 If B and D are not the same type definition, then the {derivation method} of D must not beis not in the subset.
2 One or more of the following is true:
2.1
B and D must be the same type definition.
B = D.
2.2
B must be D's {base type definition}.
2.3 All of the following must beare true:
2.3.1 D's .{base type definition} must not be the ·ur-type definition··xs:anyType·.
2.3.2 The appropriate case among the following must beis true:
2.3.2.1 If D's .{base type definition} is complex, then it must beis validly derived·derived· from B givensubject to the subset as defined by this constraint.
2.3.2.2 If D's .{base type definition} is simple, then it must beis validly derived·derived· from B givensubject to the subset as defined in Type Derivation OK (Simple) (§3.16.6.3).
Note: This constraint is used to check that when someone uses a type in a context where another type was expected (either via xsi:type or substitution groups·substitution groups·), that the type used is actually derived·derived· from the expected type, and that that derivation·derivation· does not involve a form of derivation·derivation· which was ruled out by the expected type.
Note: The wording of clause 2.1 above appeals to a notion of component identity which is only incompletely defined by this version of this specification. In some cases, the wording of this specification does make clear the rules for component identity. These cases include:
  • When they are both top-level components with the same component type, namespace name, and local name;
  • When they are necessarily the same type definition (for example, when the two types definitions in question are the type definitions associated with two attribute or element declarations, which are discovered to be the same declaration);
  • When they are the same by construction (for example, when an element's type definition defaults to being the same type definition as that of its substitution-group head or when a complex type definition inherits an attribute declaration from its base type definition).
In other cases two it is possible that conforming implementations maywill disagree as to whether components are identical.
Note: When a complex type definition S is said to be "validly ·derived·" from a type definition T, without mention of any specific set of blocking keywords, or with the explicit phrase "without limitation", then what is meant is that S is validly derived from T, subject to the empty set of blocking keywords, i.e. without any particular limitations.

3.4.7 Built-in Complex Type Definition

There is a complex type definition nearly equivalent to the ·ur-type definition·for ·xs:anyType· present in every schema by definition. It has the following properties:

Property
Value
anyType
http://www.w3.org/2001/XMLSchema
The empty set
a wildcard with the following properties::
Property
Value
A Namespace Constraint with the following properties:
Property
Value
The empty set
The empty set
The empty set
The empty sequence

The outer particle of ·xs:anyType· contains a sequence with a single term:

Property
Value
a model group with the following properties:
Property
Value
sequence
a list containing one particle with the properties shown below in Inner Particle for Content Type of anyType (§3.4.7).

The inner particle of ·xs:anyType· contains a wildcard which matches any element:

Property
Value
unbounded
a wildcard with the following properties:
Property
Value
A Namespace Constraint with the following properties:
Property
Value
The empty set
The empty set
Note: This specification does not provide an inventory of built-in complex type definitions for use in user schemas. A preliminary library of complex type definitions is available which includes both mathematical (e.g. rational) and utility (e.g. array) type definitions. In particular, there is a text type definition which is recommended for use as the type definition in element declarations intended for general text content, as it makes sensible provision for various aspects of internationalization. For more details, see the schema document for the type library at its namespace name: http://www.w3.org/2001/03/XMLSchema/TypeLibrary.xsd.

previous sub-section next sub-section3.5 Attribute Uses

An attribute use is a utility component which controls the occurrence and defaulting behavior of attribute declarations. It plays the same role for attribute declarations in complex types that particles play for element declarations.

Example
<xs:complexType>
 . . .
 <xs:attribute ref="xml:lang" use="required"/>
 <xs:attribute ref="xml:space" default="preserve"/>
 <xs:attribute name="version" type="xs:numberdecimal" fixed="1.0"/>
</xs:complexType>
     
XML representations which all involve attribute uses, illustrating some of the possibilities for controlling occurrence.

3.5.1 The Attribute Use Schema Component

The attribute use schema component has the following properties:

Schema Component: Attribute Use
{annotations}
A sequence of Annotation components.
{required}
An xs:boolean value. Required.
{attribute declaration}
An Attribute Declaration component. Required.
{value constraint }
Optional.

A pair consisting of a value and one of default, fixed.

{value constraint}
A Value Constraint property record. Optional.
{inheritable}
An xs:boolean value. Required.
Property Record: Value Constraint
{variety}
One of {default, fixed}. Required.
{value}
An ·actual value·. Required.
{lexical form}
A character string. Required.

{required} determines whether this use of an attribute declaration requires an appropriate attribute information item to be present, or merely allows it.

{attribute declaration} provides the attribute declaration itself, which will in turn determine the simple type definition used.

{value constraint} allows for local specification of a default or fixed value. This must be consistent with that of the {attribute declaration}, in that if the {attribute declaration} specifies a fixed value, the only allowed {value constraint} is the same fixed value, or a value equal or identical to it.

See Annotations (§3.15) for information on the role of the {annotations} property.

3.5.2 XML Representation of Attribute Use Schema Components

Attribute uses correspond to all uses of <attribute> which allow a use attribute. These in turn correspond to two components in each case, an attribute use and its {attribute declaration} (although note the latter is not new when the attribute use is a reference to a top-level attribute declaration). The appropriate mapping is described in XML Representation of Attribute Declaration Schema Components (§3.2.2).

3.5.3 Constraints on XML Representations of Attribute Uses

None as such.

3.5.4 Attribute Use Validation Rules

[Definition:]   The effective value constraint of an attribute use U is U.{value constraint}, if present, otherwise U.{attribute declaration}.{value constraint}, if present, otherwise the effective value constraint is ·absent·.

Validation Rule: Attribute Locally Valid (Use)
The item's ·actual value· must match the value of the {value constraint}, if it is present and fixed.
For an attribute information item to be ·valid· with respect to an attribute use its ·normalized value··actual value· must match the canonical lexical representationbe equal or identical to the {value} of the attribute use's {value constraint} value, if it is present and has {variety} fixed.

3.5.5 Attribute Use Information Set Contributions

None as such.

3.5.6 Constraints on Attribute Use Schema Components

All attribute uses (see Attribute Uses (§3.5)) must satisfy the following constraints.

Schema Component Constraint: Attribute Use Correct
All of the following mustmust be true:
1 The values of the properties of an attribute use U must beare as described in the property tableau in The Attribute Use Schema Component (§3.5.1), modulo the impact of Missing Sub-components (§5.3).
2
If U.{value constraint} is not ·absent·, then it is a valid default with respect to U.{attribute declaration}.{type definition} as defined in Simple Default Valid (§3.2.6.2).
3
If the {attribute declaration} has a fixed {value constraint}, then if the attribute use itself has a {value constraint}, it must also be fixed and its value must match that of the {attribute declaration}'s {value constraint}.

previous sub-section next sub-section3.6 Attribute Group Definitions

A schema can name a group of attribute declarations so that they maycan be incorporated as a group into complex type definitions.

Attribute group definitions do not participate in ·validation· as such, but the {attribute uses} and {attribute wildcard} of one or more complex type definitions maymay be constructed in whole or part by reference to an attribute group. Thus, attribute group definitions provide a replacement for some uses of XML's parameter entity facility. Attribute group definitions are provided primarily for reference from the XML representation of schema components (see <complexType> and <attributeGroup>).

Example
<xs:attributeGroup name="myAttrGroup">
    <xs:attribute . . ./>
    . . .
</xs:attributeGroup>

<xs:complexType name="myelement">
    . . .
    <xs:attributeGroup ref="myAttrGroup"/>
</xs:complexType>
XML representations for attribute group definitions. The effect is as if the attribute declarations in the group were present in the type definition.

The example above illustrates the pattern mentioned in XML Representations of Components (§3.1.2): The same element, in this case attributeGroup, serves both to define and to incorporate by reference. In the first attributeGroup element in the example, the name attribute is required and the ref attribute is forbidden; in the second the ref attribute is required, the name attribute is forbidden.

3.6.1 The Attribute Group Definition Schema Component

The attribute group definition schema component has the following properties:

Schema Component: Attribute Group Definition
{annotations}
A sequence of Annotation components.
{name}
An xs:NCName value. Required.
{target namespace}
An xs:anyURI value. Optional.
{attribute uses}
A set of Attribute Use components.
{attribute wildcard}
A Wildcard component. Optional.

Attribute groups are identified by their {name} and {target namespace}; attribute group identities must be unique within an ·XML Schema··XSD schema·. See References to schema components across namespaces (<import>) (§4.2.6) for the use of component identifiers when importing one schema into another.

{attribute uses} is a set of attribute uses, allowing for local specification of occurrence and default or fixed values.

{attribute wildcard} provides for an attribute wildcard to be included in an attribute group. See above under Complex Type Definitions (§3.4) for the interpretation of attribute wildcards during ·validation·.

See Annotations (§3.15) for information on the role of the {annotations} property.

3.6.2 XML Representation of Attribute Group Definition Schema Components

3.6.2.1 XML Mapping Rule for Named Attribute Groups

The XML representation for an attribute group definition schema component is an <attributeGroup> element information item. It provides for naming a group of attribute declarations and an attribute wildcard for use by reference in the XML representation of complex type definitions and other attribute group definitions. The correspondences between the properties of the information item and properties of the component it corresponds to are as follows:given in this section.

XML Representation Summary: attributeGroup Element Information Item

<attributeGroup
  id = ID
  name = NCName
  ref = QName
  {any attributes with non-schema namespace . . .}>
  Content: (annotation?, ((attribute | attributeGroup)*, anyAttribute?))
</attributeGroup>

When an <attributeGroup> appears as a daughterchild of <schema> or <redefine>, it corresponds to an attribute group definition as below. When it appears as a daughterchild of <complexType> or <attributeGroup>, it does not correspond to any component as such.

XML Mapping Summary for Attribute Group Definition Schema Component
Property
Representation
 
 
The ·actual value· of the targetNamespace [attribute] of the <schema> parentancestor schema element information item if present, otherwise ·absent·.
 
The union of the set of attribute uses corresponding to the <attribute> [children], if any, with the {attribute uses} of the attribute groups ·resolved· to by the ·actual value·s of the ref [attribute] of the <attributeGroup> [children], if any.
Note: As described below, circular references from <attributeGroup> to <attributeGroup> are not errors.
 
The Wildcard determined by applying the attribute-wildcard mapping described in Common Rules for Attribute Wildcards (§3.6.2.2) to the <attributeGroup> element information item.
 
The annotation corresponding to the <annotation> element information item in the [children], if present, otherwise ·absent·. The ·annotation mapping· of the <attributeGroup> element and its <attributeGroup> [children], if present, as defined in XML Representation of Annotation Schema Components (§3.15.2).
Note: It is a consequence of this rule and the rule in XML Representation of Complex Type Definition Schema Components (§3.4.2) that any annotations specified in attribute group references are included in the sequence of Annotations of the enclosing Complex Type Definition or Attribute Group Definition components.

The rules given above for {attribute uses} and {attribute wildcard} specify that if an <attributeGroup> element A contains a reference to another attribute group B (i.e. A's [children] include an <attributeGroup> with a ref attribute pointing at B), then A maps to an Attribute Group Definition component whose {attribute uses} reflect not only the <attribute> [children] of A but also those of B and of any <attributeGroup> elements referred to in B. The same is true for attribute groups referred to from complex types.

Circular reference is not disallowed. That is, it is not an error if B, or some <attributeGroup> element referred to by B (directly, or indirectly at some remove) contains a reference to A. An <attributeGroup> element involved in such a reference cycle maps to a component whose {attribute uses} and {attribute wildcard} properties reflect all the <attribute> and <any> elements contained in, or referred to (directly or indirectly) by elements in the cycle.

The example above illustrates a pattern which recurs in the XML representation of schemas: The same element, in this case attributeGroup, serves both to define and to incorporate by reference. In the first case the name attribute is required, in the second the ref attribute is required, and the element must be empty. These two are mutually exclusive, and also conditioned by context: the defining form, with a name, must occur at the top level of a schema, whereas the referring form, with a ref, must occur within a complex type definition or an attribute group definition.

Note: In version 1.0 of this specification, circular group reference was not allowed except in the [children] of <redefine>. As described above, this version allows it. The effect is to take the transitive closure of the reference relation between <attributeGroup> elements and take into account all their {attribute uses} and {attribute wildcard} properties.
3.6.2.2 Common Rules for Attribute Wildcards
The following mapping for attribute-wildcards forms part of the XML mapping rules for different kinds of source declaration (most prominently <attributeGroup>). It can be applied to any element which can have an <anyAttribute> element as a child, and produces as a result either a Wildcard or the special value ·absent·. The mapping depends on the concept of the ·local wildcard·:
[Definition:]   The local wildcard of an element information item E is the appropriate case among the following:
1 If E has an <anyAttribute> child, then the Wildcard mapped to by the <anyAttribute> element using the wildcard mapping set out in XML Representation of Wildcard Schema Components (§3.10.2);
2 otherwise ·absent·.
The mapping is defined as follows:
1 Let L be the ·local wildcard·
2 Let W be a sequence containing all the ·non-absent· {attribute wildcard}s of the attribute groups referenced by E, in document order.
3 The value is then determined by the appropriate case among the following:
3.1 If W is empty, then the ·local wildcard· L.
3.2 otherwise the appropriate case among the following:
3.2.1 If L is ·non-absent·, then a wildcard whose properties are as follows:
3.2.2 otherwise (no <anyAttribute> is present) a wildcard whose properties are as follows:
Property
Value
The {process contents} of the first wildcard in W
The wildcard intersection of the {namespace constraint}s of all the wildcards in W, as defined in Attribute Wildcard Intersection (§3.10.6.4)

3.6.3 Constraints on XML Representations of Attribute Group Definitions

Schema Representation Constraint: Attribute Group Definition Representation OK
In addition to the conditions imposed on <attributeGroup> element information items by the schema for schemas, all of the following must be truealso apply :
1 The corresponding attribute group definition, if any, must satisfy the conditions set out in Constraints on Attribute Group Definition Schema Components (§3.6.6).
2 If clause 3.2.1 or clause 3.2.2 in the correspondence specification in XML Representation of Complex Type Definition Schema Components (§3.4.2) for {attribute wildcard}, as referenced above, is satisfied, the intensional intersection must be expressible, as defined in Attribute Wildcard Intersection (§3.10.6.4).
3 Circular group reference is disallowed outside <redefine>. That is, unless this element information item's parent is <redefine>, then among the [children], if any, there must not be an <attributeGroup> with ref [attribute] which resolves to the component corresponding to this <attributeGroup>. Indirect circularity is also ruled out. That is, when QName resolution (Schema Document) (§3.17.6.2) is applied to a ·QName· arising from any <attributeGroup>s with a ref [attribute] among the [children], it must not be the case that a ·QName· is encountered at any depth which resolves to the component corresponding to this <attributeGroup>.
None as such.

3.6.4 Attribute Group Definition Validation Rules

None as such.

3.6.5 Attribute Group Definition Information Set Contributions

None as such.

3.6.6 Constraints on Attribute Group Definition Schema Components

All attribute group definitions (see Attribute Group Definitions (§3.6)) must satisfy the following constraint.

Schema Component Constraint: Attribute Group Definition Properties Correct
All of the following mustmust be true:
1 The values of the properties of an attribute group definition must beare as described in the property tableau in The Attribute Group Definition Schema Component (§3.6.1), modulo the impact of Missing Sub-components (§5.3);
2 TwoNo two distinct members of the {attribute uses} must not have {attribute declaration}s both of whose {name}s match and whose {target namespace}s are identicalwith the same expanded name.
3
Two distinct members of the {attribute uses} must not have {attribute declaration}s both of whose {type definition}s are or are derived from ID.

previous sub-section next sub-section3.7 Model Group Definitions

A model group definition associates a name and optional annotations with a Model Group. By reference to the name, the entire model group can be incorporated by reference into a {term}.

Model group definitions are provided primarily for reference from the XML Representation of Complex Type Definition Schema Components (§3.4.2) (see <complexType> and <group>). Thus, model group definitions provide a replacement for some uses of XML's parameter entity facility.

Example
<xs:group name="myModelGroup">
 <xs:sequence>
  <xs:element ref="someThing"/>
  . . .
 </xs:sequence>
</xs:group>

<xs:complexType name="trivial">
 <xs:group ref="myModelGroup"/>
 <xs:attribute .../>
</xs:complexType>

<xs:complexType name="moreSo">
 <xs:choice>
  <xs:element ref="anotherThing"/>
  <xs:group ref="myModelGroup"/>
 </xs:choice>
 <xs:attribute .../>
</xs:complexType>
A minimal model group is defined and used by reference, first as the whole content model, then as one alternative in a choice.

3.7.1 The Model Group Definition Schema Component

The model group definition schema component has the following properties:

Schema Component: Model Group Definition
{annotations}
A sequence of Annotation components.
{name}
An xs:NCName value. Required.
{target namespace}
An xs:anyURI value. Optional.
{model group}
A Model Group component. Required.

Model group definitions are identified by their {name} and {target namespace}; model group identities must be unique within an ·XML Schema··XSD schema·. See References to schema components across namespaces (<import>) (§4.2.6) for the use of component identifiers when importing one schema into another.

Model group definitions per se do not participate in ·validation·, but the {term} of a particle maymay correspond in whole or in part to a model group from a model group definition.

{model group} is the Model Group for which the model group definition provides a name.

See Annotations (§3.15) for information on the role of the {annotations} property.

3.7.2 XML Representation of Model Group Definition Schema Components

The XML representation for a model group definition schema component is a <group> element information item. It provides for naming a model group for use by reference in the XML representation of complex type definitions and model groups. The correspondences between the properties of the information item and properties of the component it corresponds to are as follows:given in this section.

XML Representation Summary: group Element Information Item

<group
  id = ID
  maxOccurs = (nonNegativeInteger | unbounded)  : 1
  minOccurs = nonNegativeInteger : 1
  name = NCName
  ref = QName
  {any attributes with non-schema namespace . . .}>
  Content: (annotation?, (all | choice | sequence)?)
</group>

If there is a name [attribute] (in which case the item will have <schema> or <redefine> as parent), then the item correspondsmaps to a model group definition component with properties as follows:

XML Mapping Summary for Model Group Definition Schema Component
Property
Representation
 
 
The ·actual value· of the targetNamespace [attribute] of the <schema> parentancestor schema element information item if present, otherwise ·absent·.
 
A model group which is the {term} of a particle corresponding to the <all>, <choice> or <sequence> among the [children] (there must be exactly one).
 
The annotation corresponding to the <annotation> element information item in the [children], if present, otherwise ·absent·. The ·annotation mapping· of the <group> element, as defined in XML Representation of Annotation Schema Components (§3.15.2).

Otherwise, if the item will have has a ref [attribute] and does not have minOccurs=maxOccurs=0 , in which case it correspondsthen the <group> element maps to a particle component with properties as follows (unless minOccurs=maxOccurs=0, in which case the item corresponds to no component at all):

XML Mapping Summary for Particle Schema Component
Property
Representation
 
The ·actual value· of the minOccurs [attribute], if present, otherwise 1.
 
unbounded, if the maxOccurs [attribute] equals unbounded, otherwise the ·actual value· of the maxOccurs [attribute], if present, otherwise 1.
 
The {model group} of the model group definition ·resolved· to by the ·actual value· of the ref [attribute]

Otherwise, the <group> has minOccurs=maxOccurs=0, in which case it maps to no component at all.

Note: The name of this section is slightly misleading, in that the second, un-named, case above (with a ref and no name) is not really a named model group at all, but a reference to one. Also note that in the first (named) case above no reference is made to minOccurs or maxOccurs: this is because the schema for schemas documents does not allow them on the child of <group> when it is named. This in turn is because the {min occurs} and {max occurs} of the particles which refer to the definition are what count.

Given the constraints on its appearance in content models, an <all> should only occur as the only item in the [children] of a named model group definition or a content model: see Constraints on Model Group Schema Components (§3.8.6).

3.7.3 Constraints on XML Representations of Model Group Definitions

Schema Representation Constraint: Model Group Definition Representation OK
In addition to the conditions imposed on <group> element information items by the schema for schemas, the corresponding model group definition, if any, must satisfy the conditions set out in Constraints on Model Group Schema Components (§3.8.6).

None as such.

3.7.4 Model Group Definition Validation Rules

None as such.

3.7.5 Model Group Definition Information Set Contributions

None as such.

3.7.6 Constraints on Model Group Definition Schema Components

All model group definitions (see Model Group Definitions (§3.7)) must satisfy the following constraint.

Schema Component Constraint: Model Group Definition Properties Correct
The values of the properties of a model group definition must be as described in the property tableau in The Model Group Definition Schema Component (§3.7.1), modulo the impact of Missing Sub-components (§5.3).

previous sub-section next sub-section3.8 Model Groups

        3.8.1 The Model Group Schema Component
        3.8.2 XML Representation of Model Group Schema Components
        3.8.3 Constraints on XML Representations of Model Groups
        3.8.4 Model Group Validation Rules
            3.8.4.1 Language Recognition by Groups
            3.8.4.2 Principles of Validation against Groups
            3.8.4.3 Validation RulesElement Sequence Valid
        3.8.5 Model Group Information Set Contributions
        3.8.6 Constraints on Model Group Schema Components
            3.8.6.1 Model Group Correct
            3.8.6.2 All Group Limited
            3.8.6.3 Element Declarations Consistent
            3.8.6.4 Unique Particle Attribution
            3.8.6.5 Effective Total Range (all and sequence)
            3.8.6.6 Effective Total Range (choice)

When the [children] of element information items are not constrained to be empty or by reference to a simple type definition (Simple Type Definitions (§3.16)), the sequence of element information item [children] content maymay be specified in more detail with a model group. Because the {term} property of a particle can be a model group, and model groups contain particles, model groups can indirectly contain other model groups; the grammar for content modelmodel groups is therefore recursive. [Definition:]  A model group directly contains the particles in the value of its {particles} property. [Definition:]  A model group indirectly contains the particles, groups, wildcards, and element declarations which are ·contained· by the particles it ·directly contains·. [Definition:]  A model group contains the components which it either ·directly contains· or ·indirectly contains·.

Example
<xs:group name="otherPets">
  <xs:all>
   <xs:element name="birds"/>
   <xs:element name="fish"/>
  </xs:all>
 </xs:group>
 
<xs:all>
 <xs:element ref="cats"/>
 <xs:element ref="dogs"/>
 <xs:group ref="otherPets"/>
</xs:all>

<xs:sequence>
 <xs:choice>
  <xs:element ref="left"/>
  <xs:element ref="right"/>
 </xs:choice>
 <xs:element ref="landmark"/>
</xs:sequence>
XML representations for the three kinds of model group, the third nested inside the second.

3.8.1 The Model Group Schema Component

The model group schema component has the following properties:

Schema Component: Model Group
{annotations}
A sequence of Annotation components.
{compositor}
One of {all, choice, sequence}. Required.
{particles}
A sequence of Particle components.
specifies a sequential (sequence), disjunctive (choice) or conjunctive (all) interpretation of the {particles}. This in turn determines whether the element information item [children] ·validated· by the model group must:
  • (sequence) correspond, in order, to the specified {particles};
  • (choice) corresponded to exactly one of the specified {particles};
  • (all) contain all and only exactly zero or one of each elementcorrespond to the specified in {particles}. The elements can occur in any order. In this case, to reduce implementation complexity, {particles} is restricted to contain local and top-level element declarations only, with {min occurs}=0 or 1, {max occurs}=1.

When two or more particles element declarations contained directly or indirectly ·directly·, ·indirectly·, or ·implicitly· in the {particles} of a model group have identically named element declarations as their {term},identical names, the type definitions of those declarations must be the same. By 'indirectly' is meant particles within the {particles} of a group which is itself the {term} of a directly contained particle, and so on recursively.

See Annotations (§3.15) for information on the role of the {annotations} property.

3.8.2 XML Representation of Model Group Schema Components

The XML representation for a model group schema component is either an <all>, a <choice> or a <sequence> element information item. The correspondences between the properties of those information items and properties of the component they correspond to are as follows:given in this section.

XML Representation Summary: all Element Information Item et al.

<all
  id = ID
  maxOccurs = 1 : 1
  minOccurs = (0 | 1) : 1
  {any attributes with non-schema namespace . . .}>
  Content: (annotation?, (element | element | any | group)*)
</all>

<choice
  id = ID
  maxOccurs = (nonNegativeInteger | unbounded)  : 1
  minOccurs = nonNegativeInteger : 1
  {any attributes with non-schema namespace . . .}>
  Content: (annotation?, (element | group | choice | sequence | any)*)
</choice>

<sequence
  id = ID
  maxOccurs = (nonNegativeInteger | unbounded)  : 1
  minOccurs = nonNegativeInteger : 1
  {any attributes with non-schema namespace . . .}>
  Content: (annotation?, (element | group | choice | sequence | any)*)
</sequence>

Each of the above items corresponds to a particle containing a model group, with properties as follows (unless minOccurs=maxOccurs=0, in which case the item corresponds to no component at all):

XML Mapping Summary for Particle Schema Component
Property
Representation
 
The ·actual value· of the minOccurs [attribute], if present, otherwise 1.
 
unbounded, if the maxOccurs [attribute] equals unbounded, otherwise the ·actual value· of the maxOccurs [attribute], if present, otherwise 1.
 
A model group as given below:.
 
The same annotations as the {annotations} of the model group. See below.

The particle just described has a Model Group as the value of its {term} property, as follows.

XML Mapping Summary for Model Group Schema Component
Property
Representation
 
One of all, choice, sequence depending on the element information item.
 
A sequence of particles corresponding to all the <all>, <choice>, <sequence>, <any>, <group> or <element> items among the [children], in order.
 
The annotation corresponding to the <annotation> element information item in the [children], if present, otherwise ·absent·. The ·annotation mapping· of the <all>, <choice>, or <sequence> element, whichever is present, as defined in XML Representation of Annotation Schema Components (§3.15.2).

3.8.3 Constraints on XML Representations of Model Groups

Schema Representation Constraint: Model Group Representation OK
In addition to the conditions imposed on <all>, <choice> and <sequence> element information items by the schema for schemas, the corresponding particle and model group must satisfy the conditions set out in Constraints on Model Group Schema Components (§3.8.6) and Constraints on Particle Schema Components (§3.9.6).

None as such.

3.8.4 Model Group Validation Rules

In order to define the validation rules for model groups clearly, it will be useful to define some basic terminology; this is done in the next two sections, before the validation rules themselves are formulated.

3.8.4.1 Language Recognition by Groups

Each model group M denotes a language L(M), whose members are the sequences of element information items ·accepted· by M.

Within L(M) a smaller language V(M) can be identified, which is of particular importance for schema-validity assessment. The difference between the two languages is that V(M) enforces some constraints which are ignored in the definition of L(M). Informally L(M) is the set of sequences which are accepted by a model group if no account is taken of the schema component constraint Unique Particle Attribution (§3.8.6.4) or the related provisions in the validation rules which specify how to choose a unique ·path· in a non-deterministic model group. By contrast, V(M) takes account of those constraints and includes only the sequences which are ·locally valid· against M. For all model groups M, V(M) is a subset of L(M). L(M) and related concepts are described in this section; V(M) is described in the next section, Principles of Validation against Groups (§3.8.4.2).

[Definition:]  When a sequence S of element information items is checked against a model group M, the sequence of ·basic particles· which the items of S match, in order, is a path of S in M. For a given S and M, the path of S in M is not necessarily unique. Detailed rules for the matching, and thus for the construction of paths, are given in Language Recognition by Groups (§3.8.4.1) and Principles of Validation against Particles (§3.9.4.1). Not every sequence has a path in every model group, but every sequence accepted by the model group does have a path. [Definition:]  For a model group M and a sequence S in L(M), the path of S in M is a complete path; prefixes of complete paths which are themselves not complete paths are incomplete paths. For example, in the model group

   <xs:sequence>
    <xs:element name="a"/>
    <xs:element name="b"/>
    <xs:element name="c"/>
   </xs:sequence>

the sequences (<a/><b/><c/>) and (<a/><b/>) have ·paths· (the first a ·complete path· and the second an ·incomplete path·), but the sequences (<a/><b/><c/><d/>) and (<a/><x/>) do not have paths.

Note: It is possible, but unusual, for a model group to have some paths which are neither complete paths, nor prefixes of complete paths. For example, the model group
   <xs:sequence>
    <xs:element name="a"/>
    <xs:element name="b"/>
    <xs:choice/>
   </xs:sequence>
accepts no sequences because the empty choice recognizes no input sequences. But the sequences (<a/>) and (<a/><b/>) have paths in the model group.

The definitions of L(M) and ·paths· in M, when M is a ·basic term· or a ·basic particle·, are given in Principles of Validation against Particles (§3.9.4.1). The definitions for groups are given below.

3.8.4.1.1 Sequences

This section defines L(M), the set of ·paths· in M, and V(M), if M is a sequence group.

If M is a Model Group, and the {compositor} of M is sequence, and the {particles} of M is the sequence P1, P2, ..., Pn, then L(M) is the set of sequences S = S1 + S2 + ... + Sn (taking "+" as the concatenation operator), where Si is in L(Pi) for 0 < in. The sequence of sequences S1, S2, ..., Sn is a ·partition· of S. Less formally, when M is a sequence of P1, P2, ... Pn, then L(M) is the set of sequences formed by taking one sequence which is accepted by P1, then one accepted by P2, and so on, up through Pn, and then concatenating them together in order.

[Definition:]  A partition of a sequence is a sequence of sub-sequences, some or all of which may be empty, such that concatenating all the sub-sequences yields the original sequence.

When M is a sequence group and S is a sequence of input items, the set of ·paths· of S in M is the set of all paths Q = Q1 + Q2 + ... + Qj, where
  • jn, and
  • S = S1 + S2 + ... + Sj (i.e. S1, S2, ..., Sj is a ·partition· of S), and
  • Si is in L(Pi) for 0 < i < j, and
  • Qi is a ·path· of Si in Pi for 0 < ij.
Example
By this definition, some sequences which do not satisfy the entire model group nevertheless have ·paths· in a model group. For example, given the model group M
   <xs:sequence>
    <xs:element name="a"/>
    <xs:element name="b"/>
    <xs:element name="c"/>
   </xs:sequence>
and an input sequence S
<a/><b/>
where n = 3, j = 2, then S1 is (<a/>), S2 is (<b/>), and S has a ·path· in M, even though S is not in L(M). The ·path· has two items, first the Particle for the a element, then the Particle for the b element.

When M is a sequence group, the set V(M) (the set of sequences ·locally valid· against M) is the set of sequences S which are in L(M) and which have a ·validation-path· in M. Informally, V(M) contains those sequences which are accepted by M and for which no element information item is ever ·attributed to· a ·wildcard particle· if it can, in context, instead be ·attributed to· an ·element particle·. There will invariably be a ·partition· of S whose members are ·locally valid· against {particles} of M.

Note: For sequences with more than one ·path· in M, the ·attributions· of the ·validation-path· are used in validation and for determining the contents of the ·post-schema-validation infoset·. For example, if M is
  <xs:sequence>
   <xs:any minOccurs="0"/>
   <xs:element name="a" minOccurs="0"/>
  </xs:sequence>
then the sequence (<a/>) has two ·paths· in M, one containing just the ·wildcard particle· and the other containing just the ·element particle·. It is the latter which is a ·validation-path· and which determines which Particle the item in the input is ·attributed to·.
Note: There are model groups for which some members of L(M) are not in V(M). For example, if M is
  <xs:sequence>
   <xs:any minOccurs="0"/>
   <xs:element name="a"/>
  </xs:sequence>
then the sequence (<a/><a/>) is in L(M), but not in V(M), because the validation rules require that the first a be ·attributed to· the ·wildcard particle·. In a ·validation-path· the initial a will invariably be ·attributed to· the ·element particle·, and so no sequence with an initial a can be ·locally valid· against this model group.
3.8.4.1.2 Choices

This section defines L(M), the set of ·paths· in M, and V(M), if M is a choice group.

When the {compositor} of M is choice, and the {particles} of M is the sequence P1, P2, ..., Pn, then L(M) is L(P1) ∪ L(P2) ∪ ... ∪ L(Pn), and the set of ·paths· of S in P is the set Q = Q1Q2 ∪ ... ∪ Qn, where Qi is the set of ·paths· of S in Pi, for 0 < in. Less formally, when M is a choice of P1, P2, ... Pn, then L(M) contains any sequence accepted by any of the particles P1, P2, ... Pn, and any ·path· of S in any of the particles P1, P2, ... Pn is a ·path· of S in P.

The set V(M) (the set of sequences ·locally valid· against M) is the set of sequences S which are in L(M) and which have a ·validation-path· in M. In effect, this means that if one of the choices in M ·attributes· an initial element information item to a ·wildcard particle·, and another ·attributes· the same item to an ·element particle·, then the latter choice is used for validation.

Note: For example, if M is
  <xs:choice>
   <xs:any/>
   <xs:element name="a"/>
  </xs:choice>
then the ·validation-path· for the sequence (<a/>) contains just the ·element particle· and it is to the ·element particle· that the input element will be ·attributed·; the alternate ·path· containing just the ·wildcard particle· is not relevant for validation as defined in this specification.
3.8.4.1.3 All-groups

This section defines L(M), the set of ·paths· in M, and V(M), if M is an all-group.

When the {compositor} of M is all, and the {particles} of M is the sequence P1, P2, ..., Pn, then L(M) is the set of sequences S = S1 × S2 × ... × Sn (taking "×" as the interleave operator), where for 0 < in, Si is in L(Pi). The set of sequences {S1, S2, ..., Sn} is a ·grouping· of S. The set of ·paths· of S in P is the set of all ·paths· Q = Q1 × Q2 × ... × Qn, where Qi is a ·path· of Si in Pi, for 0 < in.

Less formally, when M is an all-group of P1, P2, ... Pn, then L(M) is the set of sequences formed by taking one sequence which is accepted by P1, then one accepted by P2, and so on, up through Pn, and then interleaving them together. Equivalently, L(M) is the set of sequences S such that the set {S1, S2, ..., Sn} is a ·grouping· of S, and for 0 < in, Si is in L(Pi).

[Definition:]  A grouping of a sequence is a set of sub-sequences, some or all of which may be empty, such that each member of the original sequence appears once and only once in one of the sub-sequences and all members of all sub-sequences are in the original sequence.

For example, given the model group M
  <xs:all>
   <xs:element name="a" minOccurs="0" maxOccurs="5"/>
   <xs:element name="b" minOccurs="1" maxOccurs="1"/>
   <xs:element name="c" minOccurs="0" maxOccurs="5"/>
  </xs:all>
and an input sequence S
<a/><b/><a/>
where n = 3, then S1 is (<a/><a/>), S2 is (<b/>), and the ·path· of S in M is the sequence containing first the Particle for the a element, then the Particle for the b element, then once more the Particle for the a element.

The set V(M) (the set of sequences ·locally valid· against M) is the set of sequences S which are in L(M) and which have a ·validation-path· in M. In effect, this means that if one of the Particles in M ·attributes· an element information item to a ·wildcard particle·, and a ·competing· Particle ·attributes· the same item to an ·element particle·, then the ·element particle· is used for validation.

Note: For example, if M is
  <xs:all>
   <xs:any/>
   <xs:element name="a"/>
  </xs:all>
then M accepts sequences of length two, containing one a element and one other element.
The other element can be anything at all, including a second a element. After the first a the ·element particle· accepts no more elements and so no longer ·competes· with the ·wildcard particle·. So if the sequence (<a/><a/>) is checked against M, in the ·validation-path· the first a element will be ·attributed to· the ·element particle· and the second to the ·wildcard particle·.
If the intention is not to allow the second a, use a wildcard that explicitly disallows it. That is,
  <xs:all>
   <xs:any notQName="a"/>
   <xs:element name="a"/>
  </xs:all>
Now the sequence (<a/><a/>) is not accepted by the particle.
3.8.4.1.4 Multiple Paths in Groups

It is possible for a given sequence of element information items to have multiple ·paths· in a given model group M; this is the case, for example, when M is ambiguous, as for example

  <xs:choice>
   <xs:sequence>
    <xs:element ref="my:a" maxOccurs="unbounded"/>
    <xs:element ref="my:b"/>
   </xs:sequence>
   <xs:sequence>
    <xs:element ref="my:a"/>
    <xs:element ref="my:b" maxOccurs="unbounded"/>
   </xs:sequence>
  </xs:choice>

which can match the sequence (<a/><b/>) in more than one way. It may also be the case with unambiguous model groups, if they do not correspond to a deterministic expression (as it is termed in [XML 1.1]) or a "1-unambiguous" expression, as it is defined by [Brüggemann-Klein / Wood 1998]. For example,

  <xs:sequence>
   <xs:element name="a" minOccurs="0"/>
   <xs:element name="a"/>
  </xs:sequence>
Note: Because these model groups do not obey the constraint Unique Particle Attribution (§3.8.6.4), they cannot appear in a conforming schema.
3.8.4.2 Principles of Validation against Groups

As noted above, each model group M denotes a language L(M), whose members are sequences of element information items. Each member of L(M) has one or more ·paths· in M, as do other sequences of element information items.

By imposing conditions on ·paths· in a model group M it is possible to identify a set of ·validation-paths· in M, such that if M is a model group which obeys the Unique Particle Attribution (§3.8.6.4) constraint, then any sequence S has at most one ·validation-path· in M. The language V(M) can then be defined as the set of sequences which have ·validation-paths· in M.

[Definition:]  Two Particles P1 and P2 contained in some Particle P compete with each other if and only if some sequence S of element information items has two ·paths· in P which are identical except that one path has P1 as its last item and the other has P2.

For example, in the content model

  <xs:sequence>
   <xs:element name="a"/>
   <xs:choice>
    <xs:element name="b"/>
    <xs:any/>
   </xs:choice>
  </xs:sequence>

the sequence (<a/><b/>) has two paths, one (Q1) consisting of the Particle whose {term} is the declaration for a followed by the Particle whose {term} is the declaration for b, and a second (Q2) consisting of the Particle whose {term} is the declaration for a followed by the Particle whose {term} is the wildcard. The sequences Q1 and Q2 are identical except for their last items, and so the two Particles which are the last items of Q1 and Q2 are said to ·compete· with each other.

By contrast, in the content model
  <xs:choice>
   <xs:sequence>
    <xs:element name="a"/>
    <xs:element name="b"/>
   </xs:sequence>
   <xs:sequence>
    <xs:element name="c"/>
    <xs:any/>
   </xs:sequence>
  </xs:choice>
the Particles for b and the wildcard do not ·compete·, because there is no pair of ·paths· in P which differ only in one having the ·element particle· for b and the other having the ·wildcard particle·.

[Definition:]  Two (or more) ·paths· of a sequence S in a Particle P are competing paths if and only if they are identical except for their final items, which differ.

[Definition:]  For any sequence S of element information items and any particle P, a ·path· of S in P is a validation-path if and only if for each prefix of the ·path· which ends with a ·wildcard particle·, the corresponding prefix of S has no ·competing path· which ends with an ·element particle·.

Note: It is a consequence of the definition of ·validation-path· that for any content model M which obeys constraint Unique Particle Attribution (§3.8.6.4) and for any sequence S of element information items, S has at most one ·validation-path· in M.

[Definition:]  A sequence S of element information items is locally valid against a particle P if and only if S has a ·validation-path· in P. The set of all such sequences is written V(P).

3.8.4.3 Validation RulesElement Sequence Valid
Validation Rule: Element Sequence Valid
[Definition:]  Define a partition of a sequence as a sequence of sub-sequences, some or all of which may be empty, such that concatenating all the sub-sequences yields the original sequence.
For a sequence (possibly empty) of element information items to be locally ·valid· with respect to a model group the appropriate case among the following mustmust be true:
1 If the {compositor} is sequence, then there must be a ·partition· of the sequence into n sub-sequences where n is the length of {particles} such that each of the sub-sequences in order is ·valid· with respect to the corresponding particle in the {particles} as defined in Element Sequence Locally Valid (Particle) (§3.9.4.2).
2 If the {compositor} is choice, then there must be a particle among the {particles} such that the sequence is ·valid· with respect to that particle as defined in Element Sequence Locally Valid (Particle) (§3.9.4.2).
3 If the {compositor} is all, then there must be a ·partition· of the sequence into n sub-sequences where n is the length of {particles} such that there is a one-to-one mapping between the sub-sequences and the {particles} where each sub-sequence is ·valid· with respect to the corresponding particle as defined in Element Sequence Locally Valid (Particle) (§3.9.4.2).
Nothing in the above should be understood as ruling out groups whose {particles} is empty: although no sequence can be ·valid· with respect to such a group whose {compositor} is choice, the empty sequence is ·valid· with respect to empty groups whose {compositor} is sequence or all.
Validation Rule: Element Sequence Valid
For a sequence S (possibly empty) of element information items to be locally ·valid· with respect to a model group M, S must be in V(M).
Note: It is possible to define groups whose {particles} is empty. When a choice-group M has an empty {particles} property, then L(M) is the empty set. When M is a sequence- or all-group with an empty {particles} property, then L(M) is the set containing the empty (zero-length) sequence.
Note: The above definition is implicitly non-deterministic, and should not be taken as a recipé for implementations. Note in particular that when {compositor} is all, the particles is restricted to a list of local and top-level element declarations (see Constraints on Model Group Schema Components (§3.8.6)). A much simpler implementation is possible than would arise from a literal interpretation of the definition above; informally, the content is ·valid· when each declared element occurs exactly once (or at most once, if {min occurs} is 0), and each is ·valid· with respect to its corresponding declaration. The elements can occur in arbitrary order.

3.8.5 Model Group Information Set Contributions

None as such.

3.8.6 Constraints on Model Group Schema Components

All model groups (see Model Groups (§3.8)) must satisfy the following constraints.

3.8.6.1 Model Group Correct
Schema Component Constraint: Model Group Correct
All of the following mustmust be true:
1 The values of the properties of a model group must beare as described in the property tableau in The Model Group Schema Component (§3.8.1), modulo the impact of Missing Sub-components (§5.3).
2 Circular groups are disallowed.There are no circular groups. That is, within the {particles} of a group there must not be at any depth a particleis no particle at any depth whose {term} is the group itself.
3.8.6.2 All Group Limited
Schema Component Constraint: All Group Limited
When a model group has {compositor} all, then all of the following mustmust be true:
1 It appears only as the value of one or bothmore of the following properties:
1.1 the {model group} property of a model group definition.
1.2 the {term} property of a Particle with {max occurs} = 1 which is part of a pair which constitutes the {particle} of the {content type} of a complex type definition.
1.3
the {term} property of a Particle P with {min occurs} = {max occurs} = 1, where P is among the {particles} of a Model Group whose {compositor} is all.
2
The {max occurs} of all the particles in the {particles} of the group must be 0 or 1.
3
For every particle P in its {particles}, if P.{term} is a model group, then P.{term}.{compositor} = all.
3.8.6.3 Element Declarations Consistent
Schema Component Constraint: Element Declarations Consistent
If the {particles} property contains, either directly, indirectly (that is, within the {particles} property of a contained model group, recursively), or ·implicitly·, two or more element declaration particles with the same {name} and {target namespace}element declarations with the same expanded name, then all their type definitions must be the same top-level definition, that is, all of the following mustmust be true:
1 aAll their declared {type definition}s must have a non-·absent··non-absent· {name}.
2 aAll their declared {type definition}s must have the same {name}.
3 aAll their declared {type definition}s must have the same {target namespace}.
4 All their {type table}s are either all ·absent· or else all are present and ·equivalent·.
If all of the following must beare true:
1 The {particles} property contains (either directly, indirectly, or ·implicitly·) one or more element declarations with the same expanded name Q; call these element declarations EDS.
2 At least one of the following is true
2.1 The {particles} property contains one or more strict or lax ·wildcard particles· which ·match· Q.
2.2 The Model Group is the {term} of the ·content model· of some Complex Type Definition CTD and CTD.{content type} has an {open content} with a strict or lax Wildcard which ·matches· Q.
3 There exists a top-level element declaration G with the expanded name Q.
then the {type table}s of EDS and the {type table} of G must either all be ·absent· or else all be present and ·equivalent·.
[Definition:]  A list of particles implicitly contains an element declaration if and only if a member of the list contains that element declaration in its ·substitution group·.
[Definition:]   A Type Table T1 is equivalent to a Type Table T2 if and only if all of the following must beare true:
1 T1.{alternatives} has the same length as T2.{alternatives} and their corresponding entries are ·equivalent·.
[Definition:]   Any Type Alternative is equivalent to itself. Otherwise, any Type Alternative T1 is equivalent to a different Type Alternative T2 if and only if T1.{test} and T2.{test} are true for the same set of input element information items and T1.{type definition} and T2.{type definition} accept the same set of input information items as valid. In the general case, equivalence and non-equivalence can be difficult to establish. It is ·implementation-defined· under just what conditions a processor detects that two type alternatives are equivalent, but all processors must detect T1 and T2 as equivalent if all of the following are true:
1 T1.{test}.{namespace bindings} and T2.{test}.{namespace bindings} have the same number of Namespace Bindings, and for each entry in T1.{test}.{namespace bindings} there is a corresponding entry in T2.{test}.{namespace bindings} with the same {prefix} and {namespace}.
2 T1.{test}.{default namespace} and T2.{test}.{default namespace} either are both ·absent· or have the same value.
3 T1.{test}.{base URI} and T2.{test}.{base URI} either are both ·absent· or have the same value.
4 T1.{test}.{expression} and T2.{test}.{expression} have the same value.
5 T1.{type definition} and T2.{type definition} are the same type definition.
A processor may treat two type alternatives as non-equivalent if they do not satisfy the conditions just given and the processor does not detect that they are nonetheless equivalent.
Note: In the general case, equivalence can be difficult to prove, so the minimum required of implementations is kept relatively simple. Schema authors can avoid interoperability issues by ensuring that any type alternatives for which equivalence must be established do satisfy the tests above. Implementations may recognize cases when differences of namespace bindings, base URIs, and white space in the XPath expression do not affect the meaning of the expression.
3.8.6.4 Unique Particle Attribution

[Definition:]   An element particle is a Particle whose {term} is an Element Declaration. [Definition:]   A wildcard particle is a Particle whose {term} is a Wildcard. Wildcard particles may be referred to as "strict", "lax", or "skip" particles, depending on the {process contents} property of their {term}.

Schema Component Constraint: Unique Particle Attribution
A content model must be formed such that during ·validation· of an element information item sequence, the particle component contained directly, indirectly or ·implicitly· therein with which to attempt to ·validate· each item in the sequence in turn can be uniquely determined without examining the content or attributes of that item, and without any information about the items in the remainder of the sequence.
A content model must not contain two ·element particles· which ·compete· with each other, nor two ·wildcard particles· which ·compete· with each other.
Note: Content models in which an ·element particle· and a ·wildcard particle· ·compete· with each other are not prohibited. In such cases, the Element Declaration is chosen; see Element Sequence Locally Valid (Particle) (§3.9.4.2).
Note: This constraint reconstructs for XML Schema the equivalent constraints of [XML 1.0] and SGML. Given the presence of element substitution groups and wildcards, the concise expression of this constraint is difficult, see Analysis of the Unique Particle Attribution Constraint (non-normative) (§L) for further discussion.
Since this constraint is expressed at the component level, it applies to content models whose origins (e.g. via type derivation and references to named model groups) are no longer evident. So particles at different points in the content model are always distinct from one another, even if they originated from the same named model group.
Note: Content models in which an ·element particle· and a ·wildcard particle· ·compete· with each other are not prohibited. In such cases, the Element Declaration is chosen; see the definitions of ·attribution· and ·validation-path·.
Note: This constraint reconstructs for XSD the equivalent constraints of [XML 1.1] and SGML. See Analysis of the Unique Particle Attribution Constraint (non-normative) (§L) for further discussion.
Since this constraint is expressed at the component level, it applies to content models whose origins (e.g. via type ·derivation· and references to named model groups) are no longer evident. So particles at different points in the content model are always distinct from one another, even if they originated from the same named model group.
Note: It is a consequence of Unique Particle Attribution (§3.8.6.4), together with the definition of ·validation-path·, that any sequence S of element information items has at most one ·validation-path· in any particle P. This means in turn that each item in S is attributed to at most one particle in P. No item can match more than one Wildcard or more than one Element Declaration (because no two ·wildcard particles· and no two ·element particles· may ·compete·), and if an item matches both a ·wildcard particle· and an ·element particle·, it is ·attributed· by the rules for ·validation-paths· to the ·element particle·.
Note: Because locally-scoped element declarations may or may notsometimes have and sometimes do not have a {target namespace}, the scope of declarations is not relevant to enforcing either of the two preceding constraintsthe Unique Particle Attribution (§3.8.6.4) constraint or the Element Declarations Consistent (§3.8.6.3) constraint.
3.8.6.5 Effective Total Range (all and sequence)

The following constraints define relations appealed to elsewhere in this specification.

Schema Component Constraint: Effective Total Range (all and sequence)
The effective total range of a particle P whose {term} is a group G whose {compositor} is all or sequence is a pair of minimum and maximum, as follows:
minimum
The product of the particleP's .{min occurs} and the sum of the {min occurs} of every wildcard or element declaration particle in the groupG's .{particles} and the minimum part of the effective total range of each of the group particles in the groupG's .{particles} (or 0 if there are no {particles}).
maximum
unbounded if the {max occurs} of any wildcard or element declaration particle in the groupG's .{particles} or the maximum part of the effective total range of any of the group particles in the groupG's .{particles} is unbounded, or if any of those is non-zero and the {max occurs} of the particle itself is unboundedP.{max occurs} = unbounded, otherwise the product of the particleP's .{max occurs} and the sum of the {max occurs} of every wildcard or element declaration particle in the groupG's .{particles} and the maximum part of the effective total range of each of the group particles in the groupG's .{particles} (or 0 if there are no {particles}).
3.8.6.6 Effective Total Range (choice)
Schema Component Constraint: Effective Total Range (choice)
The effective total range of a particle P whose {term} is a group G whose {compositor} is choice is a pair of minimum and maximum, as follows:
minimum
The product of the particleP's .{min occurs} and the minimum of the {min occurs} of every wildcard or element declaration particle in the groupG's .{particles} and the minimum part of the effective total range of each of the group particles in the groupG's .{particles} (or 0 if there are no {particles}).
maximum
unbounded if the {max occurs} of any wildcard or element declaration particle in the groupG's .{particles} or the maximum part of the effective total range of any of the group particles in the groupG's .{particles} is unbounded, or if any of those is non-zero and the {max occurs} of the particle itself is unboundedP.{max occurs} = unbounded, otherwise the product of the particleP's .{max occurs} and the maximum of the {max occurs} of every wildcard or element declaration particle in the groupG's .{particles} and the maximum part of the effective total range of each of the group particles in the groupG's .{particles} (or 0 if there are no {particles}).

previous sub-section next sub-section3.9 Particles

        3.9.1 The Particle Schema Component
        3.9.2 XML Representation of Particle Schema Components
        3.9.3 Constraints on XML Representations of Particles
        3.9.4 Particle Validation Rules
            3.9.4.1 Principles of Validation against Particles
            3.9.4.2 Element Sequence Locally Valid (Particle)
            3.9.4.3 Element Sequence Accepted (Particle)
        3.9.5 Particle Information Set Contributions
        3.9.6 Constraints on Particle Schema Components
            3.9.6.1 Particle Correct
            3.9.6.2 Particle Valid (Extension)
            3.9.6.3 Particle Valid (Restriction)
            3.9.6.4 Occurrence Range OK
            3.9.6.5 Particle Restriction OK (Elt:Elt -- NameAndTypeOK)
            3.9.6.6 Particle Derivation OK (Elt:Any -- NSCompat)
            3.9.6.7 Particle Derivation OK (Elt:All/Choice/Sequence -- RecurseAsIfGroup)
            3.9.6.8 Particle Derivation OK (Any:Any -- NSSubset)
            3.9.6.9 Particle Derivation OK (All/Choice/Sequence:Any -- NSRecurseCheckCardinality)
            3.9.6.10 Particle Derivation OK (All:All,Sequence:Sequence -- Recurse)
            3.9.6.11 Particle Derivation OK (Choice:Choice -- RecurseLax)
            3.9.6.12 Particle Derivation OK (Sequence:All -- RecurseUnordered)
            3.9.6.13 Particle Derivation OK (Sequence:Choice -- MapAndSum)
            3.9.6.14 Particle Emptiable

As described in Model Groups (§3.8), particles contribute to the definition of content models.

When an element is validated against a complex type, its sequence of child elements is checked against the content model of the complex type and the children are ·attributed to· to Particles of the content model. The attribution of items to Particles determines the calculation of the items' ·context-determined declarations· and thus partially determines the ·governing element declarations· for the children: when an element information item is ·attributed to· an ·element particle·, that Particle's Element Declaration, or an Element Declaration ·substitutable· for it, becomes the item's ·context-determined declaration· and thus normally its ·governing element declaration·; when the item is ·attributed to· a ·wildcard particle·, the ·governing element declaration· depends on the {process contents} property of the wildcard and on QName resolution (Instance) (§3.17.6.3).

Example
<xs:element ref="egg" minOccurs="12" maxOccurs="12"/>

<xs:group ref="omelette" minOccurs="0"/>

<xs:any maxOccurs="unbounded"/>
     
XML representations which all involve particles, illustrating some of the possibilities for controlling occurrence.

3.9.1 The Particle Schema Component

The particle schema component has the following properties:

Schema Component: Particle
{min occurs}
An xs:nonNegativeInteger value. Required.
{max occurs }
An xs:allNNI value. Required.

Either a non-negative integer or unbounded

{max occurs}
Either a positive integer or unbounded. Required.
{term}
A Term component. Required.
{annotations}
A sequence of Annotation components.

In general, multiple element information item [children], possibly with intervening character [children] if the content type is mixed, can be ·validated· with respect to a single particle. When the {term} is an element declaration or wildcard, {min occurs} determines the minimum number of such element [children] that can occur. The number of such children must be greater than or equal to {min occurs}. If {min occurs} is 0, then occurrence of such children is optional.

Again, when the {term} is an element declaration or wildcard, the number of such element [children] must be less than or equal to any numeric specification of {max occurs}; if {max occurs} is unbounded, then there is no upper bound on the number of such children.

When the {term} is a model group, the permitted occurrence range is determined by a combination of {min occurs} and {max occurs} and the occurrence ranges of the {term}'s {particles}.

[Definition:]  A particle directly contains the component which is the value of its {term} property. [Definition:]  A particle indirectly contains the particles, groups, wildcards, and element declarations which are contained by the value of its {term} property. [Definition:]  A particle contains the components which it either ·directly contains· or ·indirectly contains·.

See Annotations (§3.15) for information on the role of the {annotations} property.

3.9.2 XML Representation of Particle Schema Components

Particles correspond to all three elements (<element> not immediately within <schema>, <group> not immediately within <schema> and <any>) which allow minOccurs and maxOccurs attributes. These in turn correspond to two components in each case, a particle and its {term}. The appropriate mapping is described in XML Representation of Element Declaration Schema Components (§3.3.2), XML Representation of Model Group Schema Components (§3.8.2) and XML Representation of Wildcard Schema Components (§3.10.2) respectively. Particles in the schema typically correspond to element information items that can bear minOccurs and maxOccurs attributes in the schema document: Sometimes particles do not correspond to any of these elements. For example, particles may be synthesized in complex type extension.

3.9.3 Constraints on XML Representations of Particles

None as such.

3.9.4 Particle Validation Rules

3.9.4.1 Principles of Validation against Particles

Every particle P ·recognizes· some language L(P). When {min occurs} and {max occurs} of P are both 1, L(P) is the language of P's {term}, as described in Validation of Basic Terms (§3.9.4.1.2). The following section (Language Recognition for Repetitions (§3.9.4.1.1)) describes how more complicated counts are handled.

3.9.4.1.1 Language Recognition for Repetitions

When P.{min occurs} = P.{max occurs} = n, and P.{term} = T, then L(P) is the set of sequences S = S1 + S2 + ... + Sn such that Si is in L(T) for 0 < in. Less formally: L(P) is the set of sequences which have ·partitions· into n sub-sequences for which each of the n subsequences is in the language accepted by the {term} of P.

When P.{min occurs} = j and P.{max occurs} = k, and P.{term} = T, then L(P) is the set of sequences S = S1, + S2 + ... + Sn, i.e. the set of sequences which have ·partitions· into n sub-sequences such that nj and nk (or k is unbounded) and Si is in L(T) for 0 < in.

When P.{min occurs} = 0, then L(P) also includes the empty sequence.

If (1) Particle P has {min occurs} = j, {max occurs} = k, and {term} = T, and (2) S is a sequence of element information items such that S = S1 + S2 + ... + Sn (i.e. S1, S2, ..., Sn is a ·partition· of S), and (3) nk (or k is unbounded), and (4) Si is in L(T) for 0 < i < n, then:
Note: Informally: the path of an input sequence S in a particle P may go through the ·basic particles· in P as many times as is allowed by P.{max occurs}. If the path goes through P more than once, each time before the last one must correspond to a sequence accepted by P.{term}; because the last iteration in the path may not be complete, it need not be accepted by the {term}.
3.9.4.1.2 Validation of Basic Terms

In the preceding section (Language Recognition for Repetitions (§3.9.4.1.1)), the language L(P) ·accepted· by a Particle P is defined in terms of the language ·accepted· by P's {term}. This section defines L(T) for ·basic terms·; for the definition of L(T) when T is a group, see Language Recognition by Groups (§3.8.4.1).

[Definition:]   For any Element Declaration D, the language L(D) ·accepted· by D is the set of all sequences of length 1 whose sole member is an element information item which ·matches· D.

[Definition:]   An element information item E matches an Element Declaration D if and only if one of the following is true:
1 E and D have the same expanded name,
2 The expanded name of E ·resolves· to an element declaration D2 which is ·substitutable· for D.
[Definition:]  An expanded name E matches an ·NCName· N and a namespace name NS (or, equivalently, N and NS match E) if and only if all of the following are true:
  • The local name of E is identical to N.
  • Either the namespace name of E is identical to NS, or else E has no namespace name (E is an unqualified name) and NS is ·absent·.
Note: For convenience, expanded names are sometimes spoken of as ·matching· a Type Definition, an Element Declaration, an Attribute Declaration, or other schema component which has both a {name} and a {target namespace} property (or vice versa, the component is spoken of as ·matching· the expanded name), when what is meant is, strictly speaking, that the expanded name ·matches· the {name} and {target namespace} properties of the component.

[Definition:]   For any Wildcard W, the language L(W) ·accepted· by W is the set of all sequences of length 1 whose sole member is an element information item which ·matches· W.

[Definition:]  An element information item E matches a Wildcard W (or a ·wildcard particle· whose {term} is W) if and only if E is locally ·valid· with respect to W, as defined in the validation rule Item Valid (Wildcard) (§3.10.4.1).

[Definition:]  Two namespace names N1 and N2 are said to match if and only if they are identical or both are ·absent·.

For principles of validation when the {term} is a model group instead of a ·basic particle·, see Language Recognition by Groups (§3.8.4.1) and Principles of Validation against Groups (§3.8.4.2).

3.9.4.2 Element Sequence Locally Valid (Particle)
Validation Rule: Element Sequence Locally Valid (Particle)
For a sequence (possibly empty) of element information items to be locally ·valid· with respect to a Particle all of the following mustmust be true:
1 The sequence must be accepted by the Particle, as defined in Element Sequence Accepted (Particle) (§3.9.4.3).
3.9.4.3 Element Sequence Accepted (Particle)
Validation Rule: Element Sequence Accepted (Particle)
For a sequence (possibly empty) of element information items to be accepted by a Particle P,
the appropriate case among the following mustmust be true:
1 If the P.{term} is a wildcard, then all of the following must beare true:
1.1 The length of the sequence must beis greater than or equal to theP.{min occurs}.
1.2 If P.{max occurs} is a number, then the length of the sequence must beis less than or equal to the {max occurs}.
1.3 Each element information item in the sequence must beis ·valid· with respect to the wildcard as defined by Item Valid (Wildcard) (§3.10.4.1).
In this case, each element information item in the sequence is ·attributed to· P and has no ·context-determined declaration·.
2 If the P.{term} is an element declaration D, then all of the following must beare true:
2.1 The length of the sequence must beis greater than or equal to theP.{min occurs}.
2.2 If P.{max occurs} is a number, then the length of the sequence must beis less than or equal to the {max occurs}.
2.3 For each element information item E in the sequence one or more of the following is true:
2.3.1 The element declarationD is local (i.e. its {scope} must not be global), its {abstract} is false, the element information item's [namespace name] is identical to the element declaration's {target namespace} (where an ·absent· {target namespace} is taken to be identical to a [namespace name] with no value) and the element information item's [local name] matches the element declaration's {name} has the same expanded name as E.
In this case the element declarationD is the ·context-determined declaration· for the element information itemE with respect to Schema-Validity Assessment (Element) (§3.3.4.7) and Assessment Outcome (Element) (§3.3.5.1).
2.3.2
The element declaration is top-level (i.e. its {scope} is global), its {abstract} is false, the element information item's [namespace name] is identical to the element declaration's {target namespace} (where an ·absent· {target namespace} is taken to be identical to a [namespace name] with no value) and the element information item's [local name] matches the element declaration's {name}.
In this case the element declaration is the ·context-determined declaration· for the element information item with respect to Schema-Validity Assessment (Element) (§3.3.4.7) and Assessment Outcome (Element) (§3.3.5.1).
2.3.3 The element declarationD is top-level (i.e. its {scope} isD.{scope}.{variety} = global), its {disallowed substitutions} does not contain substitution, the [local ] and [namespace name] of the element information itemE's expanded name resolves·resolves· to an element declaration S, as defined in QName resolution (Instance) (§3.17.6.3)[Definition:]  call this declaration the substituting declaration and the ·substituting declaration··S· together with the particle's element declaration's {disallowed substitutions} is ·substitutable· for the particle's element declarationD as defined in Substitution Group OK (Transitive) (§3.3.6.5).
In this case the ·substituting declaration··S· is the ·context-determined declaration· for the element information itemE with respect to Schema-Validity Assessment (Element) (§3.3.4.7) and Assessment Outcome (Element) (§3.3.5.1).
In this case E is ·attributed to· P.
Note: This clause is equivalent to requiring that the sequence of length 1 containing E is in ·L(D)·.
3 If the P.{term} is a model group, then all of the following must beare true:
3.1 There is a ·partition· of the sequence into nn sub-sequences such that nn is greater than or equal to P.{min occurs}.
3.2 If P.{max occurs} is a number, nn must beis less than or equal to P.{max occurs}.
3.3 Each sub-sequence in the ·partition· is ·valid· with respect to that model group as defined in Element Sequence Valid (§3.8.4.3).
In this case, the element information items in each sub-sequence are ·attributed to· Particles within the model group which is the {term}, as described in Language Recognition by Groups (§3.8.4.1).
Note: The rule just given does not require that the content model be deterministic. In practice, however, most non-determinism in content models is ruled out by the schema component constraint Unique Particle Attribution (§3.8.6.4). Non-determinism can occur despite that constraint for several reasons. In some such cases, some particular element information item may be accepted by either a Wildcard or an Element Declaration. In such situations, the validation process defined in this specification matches the element information item against the Element Declaration, both in identifying the Element Declaration as the item's ·context-determined declaration·, and in choosing alternative paths through a content model. Other cases of non-determinism involve nested particles each of which has {max occurs} greater than 1, where the input sequence can be partitioned in multiple ways. In those cases, there is no fixed rule for eliminating the non-determinism.
Note: clause 1 and clause 2.3.3 do not interact: an element information item validatable by a declaration with a substitution group head in a different namespace is not validatable by a wildcard which accepts the head's (namespace, name) pair but not its own.

3.9.5 Particle Information Set Contributions

None as such.

3.9.6 Constraints on Particle Schema Components

All particles (see Particles (§3.9)) must satisfy the following constraints.

3.9.6.1 Particle Correct

All particles (see Particles (§3.9)) must satisfy the following constraint.

Schema Component Constraint: Particle Correct
All of the following mustmust be true:
1 The values of the properties of a particle must beare as described in the property tableau in The Particle Schema Component (§3.9.1), modulo the impact of Missing Sub-components (§5.3).
2 If {max occurs} is not unbounded, that is, it has a numeric value, then all of the following must beare true:
2.1 {min occurs} must not beis not greater than {max occurs}.
2.2
{max occurs} must be greater than or equal to 1.
3.9.6.2 Particle Valid (Extension)

The following constraints defines a relations appealed to elsewhere in this specification.

Schema Component Constraint: Particle Valid (Extension)
[Definition:]  For a particle (call it E, for extension) to be a valid extension of another particle (call it B, for base) one or more of the following is true:
1 They are the same particle.
2
E's {min occurs}={max occurs}=1 and its {term} is a sequence group whose {particles}' first member is a particle all of whose properties, recursively, are identical to those of B, with the exception of {annotation} properties.
E.{min occurs} = E.{max occurs} = 1 and E.{term} is a sequence group whose {particles}' first member is a particle all of whose properties, recursively, are identical to those of B.
3
All of the following must beare true:
3.2 Both E and B have all groups as their {term}s.
3.3 The {particles} of B's all group is a prefix of the {particles} of E's all group.
3.9.6.3 Particle Valid (Restriction)

The approach to defining a type by restricting another type definition set out here is designed to ensure that types defined in this way are guaranteed to be a subset of the type they restrict. This is accomplished by requiring a clear mapping between the components of the base type definition and the restricting type definition. Permissible mappings are set out below via a set of recursive definitions, bottoming out in the obvious cases, e.g. where an (restricted) element declaration corresponds to another (base) element declaration with the same name and type but the same or wider range of occurrence.

Note: The structural correspondence approach to guaranteeing the subset relation set out here is necessarily verbose, but has the advantage of being checkable in a straightforward way. The working group solicits feedback on how difficult this is in practice, and on whether other approaches are found to be viable.
Schema Component Constraint: Particle Valid (Restriction)
[Definition:]  For a particle (call it R, for restriction) to be a valid restriction of another particle (call it B, for base) one of the following mustmust be true:
1 They are the same particle.
2 depending on the kind of particle, per the table below, with the qualifications that all of the following must beare true:
2.1 Any top-level element declaration particle (in R or B) which is the {substitution group affiliation} of one or more other element declarations and whose ·substitution group· contains at least one element declaration other than itself is treated as if it were a choice group whose {min occurs} and {max occurs} are those of the particle, and whose {particles} consists of one particle with {min occurs} and {max occurs} of 1 for each of the declarations in its ·substitution group·.
2.2 Any pointless occurrences of <sequence>, <choice> or <all> are ignored, where pointlessness is understood as follows:
One of the following must beis true:
2.2.1 {particles} is empty.
2.2.2 All of the following must beare true:
2.2.2.1 The particle within which this <sequence> appears has {max occurs} and {min occurs} of 1.
2.2.2.2 One of the following must beis true:
2.2.2.2.1 The <sequence>'s {particles} has only one member.
2.2.2.2.2 The particle within which this <sequence> appears is itself among the {particles} of a <sequence>.
One of the following must beis true:
2.2.1 {particles} is empty.
2.2.2 {particles} has only one member.
One of the following must beis true:
2.2.1 {particles} is empty and the particle within which this <choice> appears has {min occurs} of 0.
2.2.2 All of the following must beare true:
2.2.2.1 The particle within which this <choice> appears has {max occurs} and {min occurs} of 1.
2.2.2.2 One of the following must beis true:
2.2.2.2.1 The <choice>'s {particles} has only one member.
2.2.2.2.2 The particle within which this <choice> appears is itself among the {particles} of a <choice>.
Base Particle
eltanyallchoicesequence
Derived ParticleeltNameAnd- TypeOKNSCompatRecurse- AsIfGroupRecurse- AsIfGroupRecurseAs- IfGroup
anyForbiddenNSSubsetForbiddenForbiddenForbidden
allForbiddenNSRecurse- CheckCardinalityRecurseForbiddenForbidden
choiceForbiddenNSRecurse- CheckCardinalityForbiddenRecurseLaxForbidden
seq- uenceForbiddenNSRecurse- CheckCardinalityRecurse- UnorderedMapAndSumRecurse
3.9.6.4 Occurrence Range OK
Schema Component Constraint: Occurrence Range OK
For a particle's occurrence range to be a valid restriction of another's occurrence range all of the following mustmust be true:
1 Its {min occurs} is greater than or equal to the other's {min occurs}.
2 one of the following must beis true:
2.1 The other's {max occurs} is unbounded.
2.2 Both {max occurs} are numbers, and the particle's is less than or equal to the other's.
3.9.6.5 Particle Restriction OK (Elt:Elt -- NameAndTypeOK)
Schema Component Constraint: Particle Restriction OK (Elt:Elt -- NameAndTypeOK)
For an element declaration particle to be a ·valid restriction· of another element declaration particle all of the following mustmust be true:
1 The declarations' {name}s and {target namespace}s are the same.
2 R's occurrence range is a valid restriction of B's occurrence range as defined by Occurrence Range OK (§3.9.6.4).
3 One of the following must beis true:
3.1 Both B's declaration's {scope} and R's declaration's {scope} are global.
3.2 All of the following must beare true:
3.2.1 Either B's {nillable} is true or R's {nillable} is false.
3.2.2 either B's declaration's {value constraint} is absent, or is not fixed, or R's declaration's {value constraint} is fixed with the same value.
3.2.3 R's declaration's {identity-constraint definitions} is a subset of B's declaration's {identity-constraint definitions}, if any.
3.2.4 R's declaration's {disallowed substitutions} is a superset of B's declaration's {disallowed substitutions}.
3.2.5 R's {type definition} is validly derived given {extension, list, union} from B's {type definition} as defined by Type Derivation OK (Complex) (§3.4.6.6) or Type Derivation OK (Simple) (§3.16.6.3), as appropriate.
Note: The above constraint on {type definition} means that in deriving a type by restriction, any contained type definitions must themselves be explicitly derived by restriction from the corresponding type definitions in the base definition, or be one of the member types of a corresponding union..
3.9.6.6 Particle Derivation OK (Elt:Any -- NSCompat)
Schema Component Constraint: Particle Derivation OK (Elt:Any -- NSCompat)
For an element declaration particle to be a ·valid restriction· of a wildcard particle all of the following mustmust be true:
1 The element declaration's {target namespace} is ·valid· with respect to the wildcard's {namespace constraint} as defined by Wildcard allows Namespace Name (§3.10.4.3).
2 R's occurrence range is a valid restriction of B's occurrence range as defined by Occurrence Range OK (§3.9.6.4).
3.9.6.7 Particle Derivation OK (Elt:All/Choice/Sequence -- RecurseAsIfGroup)
Schema Component Constraint: Particle Derivation OK (Elt:All/Choice/Sequence -- RecurseAsIfGroup)
For an element declaration particle to be a ·valid restriction· of a group particle (all, choice or sequence) a group particle of the variety corresponding to B's, with {min occurs} and {max occurs} of 1 and with {particles} consisting of a single particle the same as the element declaration must be a ·valid restriction· of the group as defined by Particle Derivation OK (All:All,Sequence:Sequence -- Recurse) (§3.9.6.10), Particle Derivation OK (Choice:Choice -- RecurseLax) (§3.9.6.11) or Particle Derivation OK (All:All,Sequence:Sequence -- Recurse) (§3.9.6.10), depending on whether the group is all, choice or sequence.
3.9.6.8 Particle Derivation OK (Any:Any -- NSSubset)
Schema Component Constraint: Particle Derivation OK (Any:Any -- NSSubset)
For a wildcard particle to be a ·valid restriction· of another wildcard particle all of the following mustmust be true:
1 R's occurrence range must be a valid restriction of B's occurrence range as defined by Occurrence Range OK (§3.9.6.4).
2 R's {namespace constraint} must be an intensional subset of B's {namespace constraint} as defined by Wildcard Subset (§3.10.6.2).
3 Unless B is the content model wildcard of the ·ur-type definition·, R's {process contents} must be identical to or stronger than B's {process contents}, where strict is stronger than lax is stronger than skip.
Note: The exception to the third clause above for derivations from the ·ur-type definition· is necessary as its wildcards have a {process contents} of lax, so without this exception, no use of wildcards with {process contents} of skip would be possible.
3.9.6.9 Particle Derivation OK (All/Choice/Sequence:Any -- NSRecurseCheckCardinality)
Schema Component Constraint: Particle Derivation OK (All/Choice/Sequence:Any -- NSRecurseCheckCardinality)
For a group particle to be a ·valid restriction· of a wildcard particle all of the following mustmust be true:
1 Every member of the {particles} of the group is a ·valid restriction· of the wildcard as defined by Particle Valid (Restriction) (§3.9.6.3).
2 The effective total range of the group, as defined by Effective Total Range (all and sequence) (§3.8.6.5) (if the group is all or sequence) or Effective Total Range (choice) (§3.8.6.6) (if it is choice) is a valid restriction of B's occurrence range as defined by Occurrence Range OK (§3.9.6.4).
3.9.6.10 Particle Derivation OK (All:All,Sequence:Sequence -- Recurse)
Schema Component Constraint: Particle Derivation OK (All:All,Sequence:Sequence -- Recurse)
For an all or sequence group particle to be a ·valid restriction· of another group particle with the same {compositor} all of the following mustmust be true:
1 R's occurrence range is a valid restriction of B's occurrence range as defined by Occurrence Range OK (§3.9.6.4).
2 There is a complete ·order-preserving· functional mapping from the particles in the {particles} of R to the particles in the {particles} of B such that all of the following must beare true:
2.1 Each particle in the {particles} of R is a ·valid restriction· of the particle in the {particles} of B it maps to as defined by Particle Valid (Restriction) (§3.9.6.3).
2.2 All particles in the {particles} of B which are not mapped to by any particle in the {particles} of R are ·emptiable· as defined by Particle Emptiable (§3.9.6.14).
Note: Although the ·validation· semantics of an all group does not depend on the order of its particles, derived all groups are required to match the order of their base in order to simplify checking that the derivation is OK.
[Definition:]  A complete functional mapping is order-preserving if each particle r in the domain R maps to a particle b in the range B which follows (not necessarily immediately) the particle in the range B mapped to by the predecessor of r, if any, where "predecessor" and "follows" are defined with respect to the order of the lists which constitute R and B.
3.9.6.11 Particle Derivation OK (Choice:Choice -- RecurseLax)
Schema Component Constraint: Particle Derivation OK (Choice:Choice -- RecurseLax)
For a choice group particle to be a ·valid restriction· of another choice group particle all of the following mustmust be true:
1 R's occurrence range is a valid restriction of B's occurrence range as defined by Occurrence Range OK (§3.9.6.4);
2 There is a complete ·order-preserving· functional mapping from the particles in the {particles} of R to the particles in the {particles} of B such that each particle in the {particles} of R is a ·valid restriction· of the particle in the {particles} of B it maps to as defined by Particle Valid (Restriction) (§3.9.6.3).
Note: Although the ·validation· semantics of a choice group does not depend on the order of its particles, derived choice groups are required to match the order of their base in order to simplify checking that the derivation is OK.
3.9.6.12 Particle Derivation OK (Sequence:All -- RecurseUnordered)
Schema Component Constraint: Particle Derivation OK (Sequence:All -- RecurseUnordered)
For a sequence group particle to be a ·valid restriction· of an all group particle all of the following mustmust be true:
1 R's occurrence range is a valid restriction of B's occurrence range as defined by Occurrence Range OK (§3.9.6.4).
2 There is a complete functional mapping from the particles in the {particles} of R to the particles in the {particles} of B such that all of the following must beare true:
2.1 No particle in the {particles} of B is mapped to by more than one of the particles in the {particles} of R;
2.2 Each particle in the {particles} of R is a ·valid restriction· of the particle in the {particles} of B it maps to as defined by Particle Valid (Restriction) (§3.9.6.3);
2.3 All particles in the {particles} of B which are not mapped to by any particle in the {particles} of R are ·emptiable· as defined by Particle Emptiable (§3.9.6.14).
Note: Although this clause allows reordering, because of the limits on the contents of all groups the checking process can still be deterministic.
3.9.6.13 Particle Derivation OK (Sequence:Choice -- MapAndSum)
Schema Component Constraint: Particle Derivation OK (Sequence:Choice -- MapAndSum)
For a sequence group particle to be a ·valid restriction· of a choice group particle all of the following mustmust be true:
1 There is a complete functional mapping from the particles in the {particles} of R to the particles in the {particles} of B such that each particle in the {particles} of R is a ·valid restriction· of the particle in the {particles} of B it maps to as defined by Particle Valid (Restriction) (§3.9.6.3).
2 The pair consisting of the product of the {min occurs} of R and the length of its {particles} and unbounded if {max occurs} is unbounded otherwise the product of the {max occurs} of R and the length of its {particles} is a valid restriction of B's occurrence range as defined by Occurrence Range OK (§3.9.6.4).
Note: This clause is in principle more restrictive than absolutely necessary, but in practice will cover all the likely cases, and is much easier to specify than the fully general version.
Note: This case allows the "unfolding" of iterated disjunctions into sequences. It may be particularly useful when the disjunction is an implicit one arising from the use of substitution groups.
3.9.6.14 Particle Emptiable

The following constraint defines a relation appealed to elsewhere in this specification.

Schema Component Constraint: Particle Emptiable
[Definition:]  For a particle to be emptiable one or more of the following is true:
1 Its {min occurs} is 0.
2 Its {term} is a group and the minimum part of the effective total range of that group, as defined by Effective Total Range (all and sequence) (§3.8.6.5) (if the group is all or sequence) or Effective Total Range (choice) (§3.8.6.6) (if it is choice), is 0.

previous sub-section next sub-section3.10 Wildcards

        3.10.1 The Wildcard Schema Component
        3.10.2 XML Representation of Wildcard Schema Components
            3.10.2.1 Mapping from <any> to a Particle
            3.10.2.2 Mapping from <any> and <anyAttribute> to a Wildcard Component
        3.10.3 Constraints on XML Representations of Wildcards
        3.10.4 Wildcard Validation Rules
            3.10.4.1 Item Valid (Wildcard)
            3.10.4.2 Wildcard allows Expanded Name
            3.10.4.3 Wildcard allows Namespace Name
        3.10.5 Wildcard Information Set Contributions
        3.10.6 Constraints on Wildcard Schema Components
            3.10.6.1 Wildcard Properties Correct
            3.10.6.2 Wildcard Subset
            3.10.6.3 Attribute Wildcard Union
            3.10.6.4 Attribute Wildcard Intersection

In order to exploit the full potential for extensibility offered by XML plus namespaces, more provision is needed than DTDs allow for targeted flexibility in content models and attribute declarations. A wildcard provides for ·validation· of attribute and element information items dependent on their namespace names, but independently ofand optionally on their local names.

Example
<xs:any processContents="skip"/>

<xs:any namespace="##other" processContents="lax"/>

<xs:any namespace="http://www.w3.org/1999/XSL/Transform"
        xmlns:xsl="http://www.w3.org/1999/XSL/Transform"
        notQName="xsl:comment xsl:fallback"/>

<xs:any nnotNamespace="##targetNamespace ##local"/>

<xs:anyAttribute namespace="http://www.w3.org/XML/1998/namespace"/>
XML representations of the four basic types of wildcard, plus one attribute wildcard.

3.10.1 The Wildcard Schema Component

The wildcard schema component has the following properties:

Schema Component: Wildcard
{annotations}
A sequence of Annotation components.
{namespace constraint }
Required.

One of any; a pair of not and a namespace name or ·absent·; or a set whose members are either namespace names or ·absent·.

{namespace constraint}
A Namespace Constraint property record. Required.
{process contents}
One of {skip, strict, lax}. Required.
Property Record: Namespace Constraint
{variety}
One of {any, enumeration, not}. Required.
{namespaces}

A set each of whose members is either an xs:anyURI value or the distinguished value ·absent·. Required.

{disallowed names}

A set each of whose members is either an xs:QName value or the keyword defined or the keyword sibling. Required.

{namespace constraint} provides for ·validation· of attribute and element items that:
  1. ({variety} any) have any namespace or are not namespace-qualified;
  2. (not and a namespace name) are namespace-qualified with a namespace other than the specified namespace name;
  3. (not and ·absent·) are namespace-qualified;
  4. ({variety} not and {namespaces} a set whose members are either namespace names or ·absent·) have any namespace other than the specified namespaces and/or, if ·absent· is included in the set, are namespace-qualified; (see this example, which accepts only namespace-qualified names distinct from the target namespace; the "##local" in the schema document maps to the value ·absent· in the {namespace constraint} property)
  5. ({variety} enumeration and {namespaces} a set whose members are either namespace names or ·absent·) have any of the specified namespaces and/or, if ·absent· is included in the set, are unqualified.
  6. ({disallowed names} contains QName members) have any expanded name other than the specified names.
  7. ({disallowed names} contains the keyword defined) have any expanded name other than those matching the names of global element or attribute declarations.
  8. ({disallowed names} contains the keyword sibling) have any expanded name other than those matching the names of element or attribute declarations in the containing complex type definition.
{process contents} controls the impact on ·assessment· of the information items allowed by wildcards, as follows:
strict
There must be a top-level declaration for the item available, or the item must have an xsi:type, and the item must be ·valid· as appropriate.
skip
No constraints at all: the item must simply be well-formed XML.
lax
If the item has a uniquely determined declaration available, it must be ·valid· with respect to that definition, declaration, that is, ·validate· if you can, don't worry if you can't.

See Annotations (§3.15) for information on the role of the {annotations} property.

Editorial Note: Priority Feedback Request

The keywords defined and sibling allow a kind of wildcard which matches only elements not declared in the current schema or contained within the current complex type, respectively. They are new in this version of this specification. The Working Group is uncertain whether their value outweighs their liabilities; we solicit input from implementors and users of this specification as to whether they should be retained or not.

3.10.2 XML Representation of Wildcard Schema Components

The XML representation for a wildcard schema component is an <any> or <anyAttribute> element information item. The correspondences between the properties of an <any> information item and properties of the components it corresponds to are as follows (see <complexType> and <attributeGroup> for the correspondences for <anyAttribute>):

XML Representation Summary: any Element Information Item
<any
  id = ID
  maxOccurs = (nonNegativeInteger | unbounded)  : 1
  minOccurs = nonNegativeInteger : 1
  namespace = ((##any | ##other) | List of (anyURI | (##targetNamespace | ##local)) )  : ##any
  namespace = ((##any | ##other) | List of (anyURI | (##targetNamespace | ##local)) )
  notNamespace = List of (anyURI | (##targetNamespace | ##local))
  notQName = List of (QName | (##defined | ##definedSibling))

  processContents = (lax | skip | strict) : strict
  {any attributes with non-schema namespace . . .}>
  Content: (annotation?)
</any>
XML Representation Summary: anyAttribute Element Information Item
<anyAttribute
  id = ID

  namespace = ((##any | ##other) | List of (anyURI | (##targetNamespace | ##local)) )  : ##any

  namespace = ((##any | ##other) | List of (anyURI | (##targetNamespace | ##local)) )

  notNamespace = List of (anyURI | (##targetNamespace | ##local))

  notQName = List of (QName | ##defined)

  processContents = (lax | skip | strict) : strict
  {any attributes with non-schema namespace . . .}>
  Content: (annotation?)
</anyAttribute>

An <any> information item corresponds both to a wildcard component and to a particle containing athat wildcard, with properties as follows (unless minOccurs=maxOccurs=0, in which case the item corresponds to no component at all):. The mapping rules are given in the following two subsections.

3.10.2.1 Mapping from <any> to a Particle

The mapping from an <any> information item to a particle is as follows.

XML Mapping Summary for Particle Schema Component
Property
Representation
 
The ·actual value· of the minOccurs [attribute], if present, otherwise 1.
 
unbounded, if the maxOccurs [attribute] equals unbounded maxOccurs = unbounded, otherwise the ·actual value· of the maxOccurs [attribute], if present, otherwise 1.
 
A wildcard as given below:.
 
The same annotations as the {annotations} of the wildcard. See below.
3.10.2.2 Mapping from <any> and <anyAttribute> to a Wildcard Component

The mapping from an <any> information item to a wildcard component is as follows. This mapping is also used for mapping <anyAttribute> information items to wildcards, although in some cases the result of the mapping is further modified, as specified in the rules for <attributeGroup> and <complexType>.

XML Mapping Summary for Wildcard Schema Component
Property
Representation
 
Dependent on the ·actual value· of the namespace [attribute]: if absent, then any, otherwise as follows:
##any
any.
##other
a pair ofnot and the ·actual value· of the targetNamespace [attribute] of the <schema> ancestor element information item if present, otherwise·absent·
otherwise
Property
Value
a set whose members are namespace names corresponding to the space-delimited substrings of the string, except
1 if one such substring is ##targetNamespace, the corresponding member is the ·actual value· of the targetNamespace [attribute] of the <schema> ancestor element information item if present, otherwise ·absent·.
2 if one such substring is ##local, the corresponding member is ·absent·.
A Namespace Constraint with the following properties:
Property
Value
the appropriate case among the following:
1 If the namespace [attribute] is present, then the appropriate case among the following:
1.1 If namespace = "##any", then any;
1.2 If namespace = "##other", then not;
1.3 otherwise enumeration;
2 If the notNamespace [attribute] is present, then not;
3 otherwise (neither namespace nor notNamespace is present) any.
the appropriate case among the following:
1 If neither namespace nor notNamespace is present, then the empty set;
2 If namespace = "##any", then the empty set;
3 If namespace = "##other", then a set consisting of ·absent· and, if the targetNamespace [attribute] of the <schema> ancestor element information item is present, its ·actual value·;
4 otherwise a set whose members are namespace names corresponding to the space-delimited substrings of the ·actual value· of the namespace or notNamespace [attribute] (whichever is present), except
4.1 if one such substring is ##targetNamespace, the corresponding member is the ·actual value· of the targetNamespace [attribute] of the <schema> ancestor element information item if present, otherwise ·absent·;
4.2 if one such substring is ##local, the corresponding member is ·absent·.
If the notQName [attribute] is present, then a set whose members correspond to the items in the ·actual value· of the notQName [attribute], as follows.
  • If the item is a QName value (i.e. an expanded name), then that QName value is a member of the set.
  • If the item is the token "##defined", then the keyword defined is a member of the set.
  • If the item is the token "##definedSibling", then the keyword sibling is a member of the set.
If the notQName [attribute] is not present, then the empty set.
 
The ·actual value· of the processContents [attribute], if present, otherwise strict.
 
The annotation corresponding to the <annotation> element information item in the [children], if present, otherwise ·absent·. The ·annotation mapping· of the <any> element, as defined in XML Representation of Annotation Schema Components (§3.15.2).
Note: When this rule is used for an attribute wildcard (see XML Representation of Complex Type Definition Schema Components (§3.4.2)), the {annotations} is the ·annotation mapping· of the <anyAttribute> element.

Wildcards are subject to the same ambiguity constraints (Unique Particle Attribution (§3.8.6.4)) as other content model particles: If an instance element could match either an explicit particle and a wildcard, or one of two wildcards, within the content model of a type, that model is in error.

3.10.3 Constraints on XML Representations of Wildcards

Schema Representation Constraint: Wildcard Representation OK
In addition to the conditions imposed on <any> and <anyAttribute> element information items by the schema for schemas documents, the corresponding particle and model group must satisfy the conditions set out in Constraints on Model Group Schema Components (§3.8.6) and Constraints on Particle Schema Components (§3.9.6). namespace and notNamespace attributes must not both be present.
all of the following mustmust be true:
1 namespace and notNamespace are not both present;
2 The corresponding particle and model group satisfy the conditions set out in Constraints on Model Group Schema Components (§3.8.6) and Constraints on Particle Schema Components (§3.9.6).

3.10.4 Wildcard Validation Rules

3.10.4.1 Item Valid (Wildcard)
Validation Rule: Item Valid (Wildcard)
For an element or attribute information item I to be locally ·valid· with respect to a wildcard Wconstraint its [namespace name] must be ·valid· with respect to the wildcard constraint, as defined in Wildcard allows Namespace Name (§3.10.4.3).
all of the following mustmust be true:
2 If W.{namespace constraint}.{disallowed names} contains the keyword defined, then both of the following are true:
2.1 If W is an element wildcard (i.e., W appears in a content model), then the expanded name of I does not ·resolve· to an element declaration. (Informally, no such top-level element is declared in the schema.)
2.2 If W is an attribute wildcard, then the expanded name of I does not ·resolve· to an attribute declaration.
3 If all of the following are true:
3.1 W.{namespace constraint}.{disallowed names} contains the keyword sibling;
3.2 W is an element wildcard
3.3 I is an element information item
3.4 I has a [parent] P that is also an element information item
3.5 I and P have the same [validation context]
3.6 P has an ·governing type definition· T (which is always a complex type and contains W in its ·content model·)
then the expanded name of I does not ·match· any element declaration ·contained· in the content model of T, whether ·directly·, ·indirectly·, or ·implicitly·.
Informally, the keyword sibling disallows any element declared as a possible sibling of the wildcard W.
When this constraint applies the appropriate case among the following mustmust be true:

When an element or attribute information item is ·attributed· to a wildcard and the preceding constraint (Item Valid (Wildcard) (§3.10.4.1)) is satisfied, then the item has no ·context-determined declaration·. Its ·governing· declaration, if any, is found by matching its expanded name as described in QName resolution (Instance) (§3.17.6.3). Note that QName resolution is performed only if the item is ·attributed· to a strict or lax wildcard; if the wildcard has a {process contents} property of skip, then the item has no ·governing· declaration.

[Definition:]   An element or attribute information item is skipped if it is ·attributed· to a skip wildcard or if one of its ancestor elements is.

3.10.4.2 Wildcard allows Expanded Name
Validation Rule: Wildcard allows Expanded Name
For an expanded name E, i.e. a (namespace name, local name) pair, to be ·valid· with respect to a namespace constraint C all of the following mustmust be true:
1 The namespace name is ·valid· with respect to C, as defined in Wildcard allows Namespace Name (§3.10.4.3);
2 C.{disallowed names} does not contain E.
3.10.4.3 Wildcard allows Namespace Name
Validation Rule: Wildcard allows Namespace Name
For a value V which is either a namespace name or ·absent· to be ·valid· with respect to a wildcard namespace constraint C (the value of a {namespace constraint}) one of the following mustmust be true:
1
The constraint must be any.
C.{variety} = any.
2
All of the following must beare true:
2.1 The constraint is a pair of not and a namespace name or ·absent· ([Definition:]  call this the namespace test).
2.2 The value must not be identical to the ·namespace test·.
2.3 The value must not be ·absent·.
C.{variety} = not, and V is not identical to any of the members of C.{namespaces}.
3
The constraint is a set, and the value is identical to one of the members of the set.
C.{variety} = enumeration, and V is identical to one of the members of C.{namespaces}.

3.10.5 Wildcard Information Set Contributions

None as such.

3.10.6 Constraints on Wildcard Schema Components

3.10.6.1 Wildcard Properties Correct

All wildcards (see Wildcards (§3.10)) must satisfy the following constraint.

Schema Component Constraint: Wildcard Properties Correct
All of the following mustmust be true:
1 The values of the properties of a wildcard must beare as described in the property tableau in The Wildcard Schema Component (§3.10.1), modulo the impact of Missing Sub-components (§5.3).
2
If {variety} is not, {namespaces} has at least one member.
3
If {variety} is any, {namespaces} is empty.
4
The namespace name of each QName member in {disallowed names} is allowed by the {namespace constraint}, as defined in Wildcard allows Namespace Name (§3.10.4.3).
5
Attribute wildcards do not contain sibling in their {namespace constraint}.{disallowed names}.
3.10.6.2 Wildcard Subset

The following constraints define a relation appealed to elsewhere in this specification.

Schema Component Constraint: Wildcard Subset
For a namespace constraint (call it sub) to be an intensional subset of another namespace constraint (call it super)
one of the following mustmust be true:
1 super must be any.
2 All of the following must beare true:
2.1 sub must be a pair of not and a value (a namespace name or ·absent·).
2.2 super must be a pair of not and the same value.
3 All of the following must beare true:
3.1 sub must be a set whose members are either namespace names or ·absent·.
3.2 One of the following must beis true:
3.2.1 super must be the same set or a superset thereof.
3.2.2 super must be a pair of not and a value (a namespace name or ·absent·) and neither that value nor ·absent· must be in sub's set{namespaces}.
[Definition:]   Given two Namespace Constraints sub and super, sub is a wildcard subset of super if and only if one of the following is true
1 super.{variety} = any.
2 Both sub and super have {variety} = enumeration, and super.{namespaces} is a superset of sub.{namespaces}.
3 sub.{variety} = enumeration, super.{variety} = not, and the {namespaces} of the two are disjoint.
4 Both sub and super have {variety} = not, and super.{namespaces} is a subset of sub.{namespaces}.
And all of the following are true:
1 Each QName member of super.{disallowed names} is not allowed by sub, as defined in Wildcard allows Expanded Name (§3.10.4.2).
2 If super.{disallowed names} contains defined, then sub.{disallowed names} also contains defined.
3 If super.{disallowed names} contains sibling, then sub's {disallowed names} also contains sibling.
3.10.6.3 Attribute Wildcard Union
Schema Component Constraint: Attribute Wildcard Union
For a wildcard's {namespace constraint} value to be the intensional union of two other such values (call them O1 and O2),
it must be as given by the appropriate case among the following:
1 If O1 and O2 are the same value, then that value must be the value.
2 If either O1 or O2 is any, then any must be the value.
3 If both O1 and O2 are sets of (namespace names or ·absent·), then the union of those sets must be the value.
4 If the two are negations of different values (namespace names or ·absent·), then a pair of not and ·absent· must be the value.
5 If either O1 or O2 is a pair of not and a namespace name and the other is a set of (namespace names or ·absent·) (call this set S) , then the appropriate case among the following:
5.1 If the set S includes both the negated namespace name and ·absent·, then any must be the value.
5.2 If the set S includes the negated namespace name but not ·absent·, then a pair of not and ·absent· must be the value.
5.3 If the set S includes ·absent· but not the negated namespace name, then the union is not expressible.
5.4 If the set S does not include either the negated namespace name or ·absent·, then whichever of O1 or O2 is a pair of not and a namespace name must be the value.
6 If either O1 or O2 is a pair of not and ·absent· and the other is a set of (namespace names or ·absent·) (call this set S), then the appropriate case among the following:
6.1 If the set S includes ·absent·, then any must be the value.
6.2 If the set S does not include ·absent·, then a pair of not and ·absent· must be the value.
[Definition:]   Given three Namespace Constraints O, O1, and O2, O is the wildcard union of O1 and O2 if and only if, first, the {variety} and {namespaces}, and, second, the {disallowed names} of O are consistent with O being the union of O1 and O2, as that is defined below.
The {variety} and {namespaces} of O are consistent with O being the wildcard union of O1 and O2 if and only if one or more of the following is true:
1 O, O1, and O2 all have the same {variety} and {namespaces}.
2 Either O1.{variety} = any or O2.{variety} = any, and O.{variety} = any.
3 O, O1, and O2 all have {variety} enumeration, and O.{namespaces} is the union of O1.{namespaces} and O2.{namespaces}.
4 O1.{variety} = O2.{variety} = not, and one of the following is true
4.1 The intersection of the {namespaces} of O1 and O2 is the empty set, and O.{variety} = any.
4.2 O.{variety} = not, and O.{namespaces} is the non-empty intersection of O1.{namespaces} and O2.{namespaces}.
5 Either O1 or O2 has {variety} = not and {namespaces} = S1, and the other has {variety} = enumeration and {namespaces} = S2, and one of the following is true
5.1 The set difference S1 minus S2 is the empty set, and O.{variety} = any.
5.2 O.{variety} = not and O.{namespaces} is the non-empty set difference S1 minus S2.
The {disallowed names} property of O is consistent with O being the wildcard union of O1 and O2 if and only if O.{disallowed names} includes all and only the following:
1 QName members of O1.{disallowed names} that are not allowed by O2, as defined in Wildcard allows Expanded Name (§3.10.4.2).
2 QName members of O2.{disallowed names} that are not allowed by O1.
3 The keyword defined if it is contained in both O1.{disallowed names} and O2.{disallowed names}.
Note: When one of the wildcards has defined in {disallowed names} and the other does not, then defined is not included in the union. This may allow QNames that are not allowed by either wildcard. This is to ensure that all unions are expressible. If defined is intended to be included, then it is necessary to have it in both wildcards.
In the case where there are more than two valuesNamespace Constraints to be combined, the intensionalwildcard union is determined by identifying the intensionalwildcard union of two of the valuesthem as above, then the intensionalwildcard union of that valuethe result with the third (providing the first union was expressible), and so on as required.
3.10.6.4 Attribute Wildcard Intersection
Schema Component Constraint: Attribute Wildcard Intersection
For a wildcard's {namespace constraint} value to be the intensional intersection of two other such values (call them O1 and O2),
it must be as given by: the appropriate case among the following:
1 If O1 and O2 are the same value, then that value must be the value.
2 If either O1 or O2 is any, then the other must be the value.
3 If either O1 or O2 is a pair of not and a value (a namespace name or ·absent·) and the other is a set of (namespace names or ·absent·) (call this set S, then that set, minus the negated value if it was in the set, minus ·absent· if it was in the set, must be the value .
4 If both O1 and O2 are sets of (namespace names or ·absent·), then the intersection of those sets must be the value.
5 If the two are negations of different namespace names, then the intersection is not expressible.
6 If the one is a negation of a namespace name and the other is a negation of ·absent·, then the one which is the negation of a namespace name must be the value.
[Definition:]   Given three Namespace Constraints O, O1, and O2, O is the wildcard intersection of O1 and O2 if and only if both its {variety} and {namespaces} properties, on the one hand, and its {disallowed names} property, on the other, are consistent with O being the intersection of O1 and O2, as that is defined below.
The {variety} and {namespaces} of O are consistent with O being the wildcard intersection of O1 and O2 if and only if one or more of the following is true:
1 O, O1, and O2 have the same {variety} and {namespaces}.
2 Either O1 or O2 has {variety} = any and O has {variety} and {namespaces} identical to those of the other.
3 O, O1, and O2 all have {variety} = enumeration, and O.{namespaces} is the intersection of the {namespaces} of O1 and O2.
4 O, O1, and O2 all have {variety} = not, and O.{namespaces} is the union of the {namespaces} of O1 and O2.
5 Either O1 or O2 has {variety} = not and {namespaces} = S1 and the other has {variety} = enumeration and {namespaces} = S2, and O.{variety} = enumeration and O.{namespaces} = the set difference S2 minus S1.
The {disallowed names} property of O is consistent with O being the wildcard intersection of O1 and O2 if and only if O.{disallowed names} includes all and only the following:
1 QName members of O1.{disallowed names} whose namespace names are allowed by O2, as defined in Wildcard allows Namespace Name (§3.10.4.3).
2 QName members of O2.{disallowed names} whose namespace names are allowed by O1.
3 The keyword defined if it is a member of either {disallowed names}.
In the case where there are more than two valuesNamespace Constraints to be combined, the intensionalwildcard intersection is determined by identifying the intensionalwildcard intersection of two of the valuesthem as above, then the intensionalwildcard intersection of that valuethe result with the third (providing the first intersection was expressible), and so on as required.

previous sub-section next sub-section3.11 Identity-constraint Definitions

Identity-constraint definition components provide for uniqueness and reference constraints with respect to the contents of multiple elements and attributes.

Example
<xs:key name="fullName">
 <xs:selector xpath=".//person"/>
 <xs:field xpath="forename"/>
 <xs:field xpath="surname"/>
</xs:key>

<xs:keyref name="personRef" refer="fullName">
 <xs:selector xpath=".//personPointer"/>
 <xs:field xpath="@first"/>
 <xs:field xpath="@last"/>
</xs:keyref>

<xs:unique name="nearlyID">
 <xs:selector xpath=".//*"/>
 <xs:field xpath="@id"/>
</xs:unique>
XML representations for the three kinds of identity-constraint definitions.

3.11.1 The Identity-constraint Definition Schema Component

The identity-constraint definition schema component has the following properties:

Schema Component: Identity-Constraint Definition
{annotations}
A sequence of Annotation components.
{name}
An xs:NCName value. Required.
{target namespace}
An xs:anyURI value. Optional.
{identity-constraint category}
One of {key, keyref, unique}. Required.
{selector }
A xpathExpr value. Required.

A restricted XPath (XML Path Language, James Clark and Steve DeRose, eds., W3C, 16 November 1999.) expression.

{selector}
An XPath Expression property record. Required.
{fields }
A sequence of xpathExpr values.

A non-empty list of restricted XPath expressions.

{fields}
A sequence of XPath Expression property records.
{referenced key}
An Identity-Constraint Definition component. Required if {identity-constraint category} is keyref, otherwise ({identity-constraint category} is key or unique) must be ·absent·.

If a value is present, its {identity-constraint category} must be key or unique.

Identity-constraint definitions are identified by their {name} and {target namespace}; Identity-constraintidentity-constraint definition identities must be unique within an ·XML Schema··XSD schema·. See References to schema components across namespaces (<import>) (§4.2.6) for the use of component identifiers when importing one schema into another.

Informally, {identity-constraint category} identifies the Identity-constraintidentity-constraint definition as playing one of three roles:
  • (unique) the Identity-constraintidentity-constraint definition asserts uniqueness, with respect to the content identified by {selector}, of the tuples resulting from evaluation of the {fields} XPath expression(s).
  • (key) the Identity-constraintidentity-constraint definition asserts uniqueness as for unique. key further asserts that all selected content actually has such tuples.
  • (keyref) the Identity-constraintidentity-constraint definition asserts a correspondence, with respect to the content identified by {selector}, of the tuples resulting from evaluation of the {fields} XPath expression(s), with those of the {referenced key}.

These constraints are specified along sidealongside the specification of types for the attributes and elements involved, i.e. something declared as of type integer maycan also serve as a key. Each constraint declaration has a name, which exists in a single symbol space for constraints. The equality and inequalityequality and inequality conditions appealed to in checking these constraints apply to the values of the fields selected, not their lexical representation, so that for example 3.0 and 3 would be conflicting keys if they were both numberdecimal, but non-conflicting if they were both strings, or one was a string and one a numberdecimal. When equality and identity differ for the simple types involved, all three forms of identity-constraint test for either equality or identity of values. Values of differing type can only be equal if one type is derived from the other, and the value is in the value space of both.

Overall the augmentations to XML's ID/IDREF mechanism are:

  • Functioning as a part of an identity-constraint is in addition to, not instead of, having a type;
  • Not just attribute values, but also element content and combinations of values and content can be declared to be unique;
  • Identity-constraints are specified to hold within the scope of particular elements;
  • (Combinations of) attribute values and/or element content can be declared to be keys, that is, not only unique, but always present and non-nillable;
  • The comparison between keyref {fields} and key or unique {fields} is by value equality, not by string equalityperformed on typed values, not on the lexical representations of those values.

{selector} specifies a restricted XPath ([XPath][XPath 2.0]) expression relative to instances of the element being declared. This must identify a node set of subordinate elements (i.e. sequence of element nodes that are contained within the declared element) to which the constraint applies.

{fields} specifies XPath expressions relative to each element selected by a {selector}. ThisEach XPath expression in the {fields} property must identify a single node (element or attribute), whose content or value, which must be of a simple type, is used in the constraint. It is possible to specify an ordered list of {fields}s, to cater to multi-field keys, keyrefs, and uniqueness constraints.

In order to reduce the burden on implementers, in particular implementers of streaming processors, only restricted subsets of XPath expressions are allowed in {selector} and {fields}. The details are given in Constraints on Identity-constraint Definition Schema Components (§3.11.6).

Note: Provision for multi-field keys etc. goes beyond what is supported by xsl:key.
Note: In version 1.0 of this specification, identity constraints used [XPath 1.0]. They now use [XPath 2.0].

See Annotations (§3.15) for information on the role of the {annotations} property.

3.11.2 XML Representation of Identity-constraint Definition Schema Components

The XML representation for an identity-constraint definition schema component is either a <key>, a <keyref> or a <unique> element information item. The correspondences between the properties of those information items and properties of the component they correspond to are as follows:

XML Representation Summary: unique Element Information Item et al.
<unique
  id = ID

  name = NCName

  name = NCName

  ref = QName

  {any attributes with non-schema namespace . . .}>
  Content: (annotation?, (selector, field+), (selector, field+)?)
</unique>
<key
  id = ID

  name = NCName

  name = NCName

  ref = QName

  {any attributes with non-schema namespace . . .}>
  Content: (annotation?, (selector, field+), (selector, field+)?)
</key>
<keyref
  id = ID

  name = NCName

  refer = QName

  name = NCName

  ref = QName

  refer = QName

  {any attributes with non-schema namespace . . .}>
  Content: (annotation?, (selector, field+), (selector, field+)?)
</keyref>
<selector
  id = ID
  xpath = a subset of XPath expression, see below

  xpathDefaultNamespace = (anyURI | (##defaultNamespace | ##targetNamespace | ##local))

  {any attributes with non-schema namespace . . .}>
  Content: (annotation?)
</selector>
<field
  id = ID
  xpath = a subset of XPath expression, see below

  xpathDefaultNamespace = (anyURI | (##defaultNamespace | ##targetNamespace | ##local))

  {any attributes with non-schema namespace . . .}>
  Content: (annotation?)
</field>

If the ref [attribute] is absent, the corresponding schema component is as follows:

XML Mapping Summary for Identity-constraint Definition Schema Component
Property
Representation
 
 
The ·actual value· of the targetNamespace [attribute] of the <schema> parentancestor schema element information item if present, otherwise ·absent·.
 
One of key, keyref or unique, depending on the item.
 
A restricted XPath expression corresponding to the ·actual value· of the xpath [attribute] of the <selector> element information item among the [children]
 
An XPath Expression property record, as described in section XML Representation of Assertion Schema Components (§3.13.2), with <selector> as the "host element" and xpath as the designated expression [attribute].
 
A sequence of XPath expressions, corresponding to the ·actual value·s of the xpath [attribute]s of the <field> element information item [children], in order.
 
A sequence of XPath Expression property records, corresponding to the <field> element information item [children], in order, following the rules given in XML Representation of Assertion Schema Components (§3.13.2), with <field> as the "host element" and xpath as the designated expression [attribute].
 
If the item is a <keyref>, the identity-constraint definition ·resolved· to by the ·actual value· of the refer [attribute], otherwise ·absent·.
 
The annotations corresponding to the <annotation> element information item in the [children], if present, and in the <selector> and <field> [children], if present, otherwise ·absent·. The ·annotation mapping· of the set of elements containing the <key>, <keyref>, or <unique> element, whichever is present, and the <selector> and <field> [children], if present, as defined in XML Representation of Annotation Schema Components (§3.15.2).

Otherwise (the ref [attribute] is present), the corresponding schema component is the identity-constraint definition ·resolved· to by the ·actual value· of the ref [attribute].

Example
<xs:element name="vehicle">
 <xs:complexType>
  . . .
  <xs:attribute name="plateNumber" type="xs:integer"/>
  <xs:attribute name="state" type="twoLetterCode"/>
 </xs:complexType>
</xs:element>

<xs:element name="state">
 <xs:complexType>
  <xs:sequence>
   <xs:element name="code" type="twoLetterCode"/>
   <xs:element ref="vehicle" maxOccurs="unbounded"/>
   <xs:element ref="person" maxOccurs="unbounded"/>
  </xs:sequence>
 </xs:complexType>

 <!-- vehicles are keyed by their plate within states -->
 <xs:key name="reg">
  <xs:selector xpath=".//vehicle"/>
  <xs:field xpath="@plateNumber"/>
 </xs:key>
</xs:element>

<xs:element name="root">
 <xs:complexType>
  <xs:sequence>
   . . .
   <xs:element ref="state" maxOccurs="unbounded"/>
   . . .
  </xs:sequence>
 </xs:complexType>

 <!-- states are keyed by their code -->
 <xs:key name="state">
  <xs:selector xpath=".//state"/>
  <xs:field xpath="code"/>
 </xs:key>

 <xs:keyref name="vehicleState" refer="state">
  <!-- every vehicle refers to its state -->
  <xs:selector xpath=".//vehicle"/>
  <xs:field xpath="@state"/>
 </xs:keyref>

 <!-- vehicles are keyed by a pair of state and plate -->
 <xs:key name="regKey">
  <xs:selector xpath=".//vehicle"/>
  <xs:field xpath="@state"/>
  <xs:field xpath="@plateNumber"/>
 </xs:key>

 <!-- people's cars are a reference -->
 <xs:keyref name="carRef" refer="regKey">
  <xs:selector xpath=".//car"/>
  <xs:field xpath="@regState"/>
  <xs:field xpath="@regPlate"/>
 </xs:keyref>

</xs:element>

<xs:element name="person">
 <xs:complexType>
  <xs:sequence>
   . . .
   <xs:element name="car">
    <xs:complexType>
     <xs:attribute name="regState" type="twoLetterCode"/>
     <xs:attribute name="regPlate" type="xs:integer"/>
    </xs:complexType>
   </xs:element>
  </xs:sequence>
 </xs:complexType>
</xs:element>
A state element is defined, which contains a code child and some vehicle and person children. A vehicle in turn has a plateNumber attribute, which is an integer, and a state attribute. State's codes are a key for them within the document. Vehicle's plateNumbers are a key for them within states, and state and plateNumber is asserted to be a key for vehicle within the document as a whole. Furthermore, a person element has an empty car child, with regState and regPlate attributes, which are then asserted together to refer to vehicles via the carRef constraint. The requirement that a vehicle's state match its containing state's code is not expressed here.
Example
<xs:element name="stateList">
 <xs:complexType>
  <xs:sequence>
   . . .
   <xs:element name="state" maxOccurs="unbounded">
    <xs:complexType>
     <xs:sequence>
      . . .
      <xs:element name="code" type="twoLetterCode"/>
      . . .
     </xs:sequence>
    </xs:complexType>
   </xs:element>
   . . .
  </xs:sequence>
 </xs:complexType>

 <xs:key ref="state"/> <!-- reuse the key constraint from the above example -->
</xs:element>
A list of state elements can appear as child elements under stateList. A key constraint can be used to ensure that there is no duplicate state code. We already defined a key in the above example for the exact same purpose (the key constraint is named "state"). We can reuse it directly via the ref attribute on the key element.

3.11.3 Constraints on XML Representations of Identity-constraint Definitions

Schema Representation Constraint: Identity-constraint Definition Representation OK
In addition to the conditions imposed on <key>, <keyref> and <unique> element information items by the schema for schemas documents, the corresponding identity-constraint definition must satisfy the conditions set out in Constraints on Identity-constraint Definition Schema Components (§3.11.6).
all of the following mustmust be true:
1 One of ref or name is present, but not both.
2 If name is present, then <selector> appears in [children].
3 If name is present on <keyref>, then refer is also present.
4 If ref is present, then only id and <annotation> are allowed to appear together with ref.
5 If ref is present, then the {identity-constraint category} of the identity-constraint definition ·resolved· to by the ·actual value· of the ref [attribute] matches the name of the element information item.

3.11.4 Identity-constraint Definition Validation Rules

Validation Rule: Identity-constraint Satisfied
For an element information item E to be locally ·valid· with respect to an identity-constraint all of the following mustmust be true:
1 A data model instance is constructed from the input information set, as described in [XDM]. The {selector}, with the element node corresponding to the element information itemE as the context node, evaluates to a node-set (as defined in [XPath]). sequence of element nodes, as defined in XPath Evaluation (§3.13.4.2). [Definition:]   Call this the target node set. [Definition:]   The target node set is the set of nodes in that sequence, after omitting all element nodes corresponding to element information items that are ·skipped·.
2 Each node in the ·target node set· is either the context node or an element node among its descendants.
3
For each node in the ·target node set· all field F in {fields}, with that node as the context node, evaluates to either an empty node-set or a node-set with exactly one member, which must have a simple type. [Definition:]  Call the sequence of the type-determined values (as defined in [XML Schema: Datatypes]) of the [schema normalized value] of the element and/or attribute information items in those node-sets in order the key-sequence of the node.
For each node N in the ·target node set· and each field F in {fields}, when N is taken as the context node F evaluates (as defined in XPath Evaluation (§3.13.4.2)) to a sequence of nodes S. S contains zero or more ·skipped· nodes, at most one node whose ·governing· type definition is either a simple type definition or a complex type definition with {variety} simple, and no other nodes. As a consequence, for each field F the sequence S contains at most one node with a ·non-absent· [schema actual value]. Call that one node's [schema actual value] V(N,F). [Definition:]  The key-sequence of N is the sequence consisting of the values V(N,F), in the order of the {fields} property.
Note: The use of [schema actual value] in the definition of ·key sequence· above means that default or fixed value constraints may play a part in ·key sequence·s.
Note: In some cases, the ·key-sequence· of node N will be shorter than {fields} in length, for example whenever any field evaluates to the empty sequence or to a sequence consisting only of ·skipped· or ·nilled· nodes. In such a case, the ·key-sequence· of N does not participate in value comparison, because N is not a member of the ·qualified node set·. See below.
4 [Definition:]  Call the subset of the ·target node set· for which all the {fields} evaluate to a node-set with exactly one member which is an element or attribute node with a simple type the qualified node set[Definition:]  The qualified node set is the subset of the ·target node set· consisting of those nodes whose ·key-sequence· has the same length as the {fields}. The appropriate case among the following must beis true:
4.1 If the {identity-constraint category} is unique, then no two members of the ·qualified node set· have ·key-sequences· whose members are pairwise equal or identical, as defined by EqualEquality and Identity in [XML Schema: Datatypes].
4.2 If the {identity-constraint category} is key, then all of the following must beare true:
4.2.1 The ·target node set· and the ·qualified node set· are equal, that is, every member of the ·target node set· is also a member of the ·qualified node set· and vice versa.
4.2.2 No two members of the ·qualified node set· have ·key-sequences· whose members are pairwise equal or identical, as defined by EqualEquality and Identity in [XML Schema: Datatypes].
4.2.3 No element member of the ·key-sequence· of any member of the ·qualified node set· was assessed as ·valid· by reference to an element declaration whose {nillable} is true.
4.3 If the {identity-constraint category} is keyref, then for each member of the ·qualified node set· (call this the keyref member), there must beis a ·node table· associated with the {referenced key} in the [identity-constraint table] of the element information itemE (see Identity-constraint Table (§3.11.5), which must beis understood as logically prior to this clause of this constraint, below) and there must beis an entry in that table whose ·key-sequence· is equal or identical to the keyref member's ·key-sequence· member for member, as defined by EqualEquality and Identity in [XML Schema: Datatypes].
Note: The use of [schema normalized value] in the definition of ·key sequence· above means that default or fixed value constraints may play a part in ·key sequence·s.
Note: For unique identity constraints, the ·qualified node set· is allowed to be different from the ·target node set·. That is, a selected unique node may have fields that do not have corresponding [schema actual value]s.
Note: Because the validation of keyref (see clause 4.3) depends on finding appropriate entries in a element information item's ·node table·, and ·node tables· are assembled strictly recursively from the node tables of descendants, only element information items within the sub-tree rooted at the element information item being ·validated· can be referenced successfully.
Note: Although this specification defines a ·post-schema-validation infoset· contribution which would enable schema-aware processors to implement clause 4.2.3 above (Element Declaration (§3.3.5.3)), processors are not required to provide it. This clause can be read as if in the absence of this infoset contribution, the value of the relevant {nillable} property must be available.

For purposes of checking identity-constraints, single atomic values are not distinguished from lists with single items. An atomic value V and a list L with a single item are treated as equal, for purposes of this specification, if V is equal to the atomic value which is the single item of L. And similarly for identity.

3.11.5 Identity-constraint Definition Information Set Contributions

Schema Information Set Contribution: Identity-constraint Table
[Definition:]  An eligible identity-constraint of an element information item is one such that clause 4.1 or clause 4.2 of Identity-constraint Satisfied (§3.11.4) is satisfied with respect to that item and that constraint, or such that any of the element information item [children] of that item have an [identity-constraint table] property whose value has an entry for that constraint.
[Definition:]  A node table is a set of pairs each consisting of a ·key-sequence· and an element node.
Whenever an element information item has one or more ·eligible identity-constraints·, in the ·post-schema-validation infoset· that element information item has a property as follows:
PSVI Contributions for element information items
[identity-constraint table]
one Identity-constraint Binding information item for each ·eligible identity-constraint·, with properties as follows:
PSVI Contributions for Identity-constraint Binding information items
[definition]
The ·eligible identity-constraint·.
[node table]
A ·node table· with one entry for every ·key-sequence· (call it k) and node (call it n) such that one of the following must beis true:
1 There is an entry in one of the ·node tables· associated with the [definition] in an Identity-constraint Binding information item in at least one of the [identity-constraint table]s of the element information item [children] of the element information item whose ·key-sequence· is k and whose node is n;
2 n appears with ·key-sequence· k in the ·qualified node set· for the [definition].
provided no two entries have the same ·key-sequence· but distinct nodes. Potential conflicts are resolved by not including any conflicting entries which would have owed their inclusion to clause 1 above. Note that if all the conflicting entries arose under clause 1 above, this means no entry at all will appear for the offending ·key-sequence·.
Property Record: Key Binding
{key}
A sequence of keyItem values.
{node}
An Element information item. Required.
Note: The complexity of the above arises from the fact that keyref identity-constraints maycan be defined on domains distinct from the embedded domain of the identity-constraint they reference, or the domains may beon domains which are the same but self-embedding at some depth. In either case the ·node table· for the referenced identity-constraint needs to propagate upwards, with conflict resolution.
The Identity-constraint Binding information item, unlike others in this specification, is essentially an internal bookkeeping mechanism. It is introduced to support the definition of Identity-constraint Satisfied (§3.11.4) above. Accordingly, conformant processors may, but are not required to, expose them via [identity-constraint table] properties in the ·post-schema-validation infoset·. In other words, the above constraints may be read as saying ·validation· of identity-constraints proceeds as if such infoset items existed.

3.11.6 Constraints on Identity-constraint Definition Schema Components

3.11.6.1 Identity-constraint Definition Properties Correct

All identity-constraint definitions (see Identity-constraint Definitions (§3.11)) must satisfy the following constraint.

Schema Component Constraint: Identity-constraint Definition Properties Correct
All of the following mustmust be true:
1 The values of the properties of an identity-constraint definition must beare as described in the property tableau in The Identity-constraint Definition Schema Component (§3.11.1), modulo the impact of Missing Sub-components (§5.3).
2 If the {identity-constraint category} is keyref, the cardinality of the {fields} must equalis equal to that of the {fields} of the {referenced key}.
3.11.6.2 Selector Value OK
Schema Component Constraint: Selector Value OK
All of the following mustmust be true:
1 The {selector} must be a valid XPath expression, as defined in [XPath]. satisfies the constraint XPath Valid (§3.13.6.2).
2 One or more of the following is true:
2.1 Its {expression} must conformconforms to the following extended BNF:
Selector XPath expressions
[1]   Selector   ::=   Path ( '|' Path )*
[2]   Path   ::=   ('.//')('.' '//')? Step ( '/' Step )*
[3]   Step   ::=   '.' | NameTest
[4]   NameTest   ::=   QName | '*' | NCName ':' '*'':*'
2.2 Its {expression} must beis an XPath expression involving the child axis whose abbreviated form is as given above.
For readability, whitespace may be used in selector XPath expressions even though not explicitly allowed by the grammar: whitespace may be freely added within patterns before or after any token.
Lexical productions
[5]   token   ::=   '.' | '/' | '//' | '|' | '@' | NameTest
[6]   whitespace   ::=   S
When tokenizing, the longest possible token is always returned.

[Definition:]   The subset of XPath defined in Selector Value OK (§3.11.6.2) is called the selector subset of XPath.

3.11.6.3 Fields Value OK
Schema Component Constraint: Fields Value OK
All of the following mustmust be true:
1 Each member of the {fields} must be a valid XPath expression, as defined in [XPath]. satisfies the constraint XPath Valid (§3.13.6.2).
2 For each member of the {fields} one or more of the following is true:
2.1 Its {expression} must conformconforms to the extended BNF given above for Selector, with the following modification:
Path in Field XPath expressions
[7]   Path   ::=   ('.//')('.' '//')? ( Step '/' )* ( Step | '@' NameTest )
This production differs from the one above in allowing the final step to match an attribute node.
2.2 Its {expression} must beis an XPath expression involving the child and/or attribute axes whose abbreviated form is as given above.
For readability, whitespace may be used in field XPath expressions even though not explicitly allowed by the grammar: whitespace may be freely added within patterns before or after any token.
When tokenizing, the longest possible token is always returned.

[Definition:]   The subset of XPath defined in Fields Value OK (§3.11.6.3) is called the field subset of XPath.

previous sub-section next sub-section3.12 Type Alternatives

Type Alternative components provide associations between boolean conditions (as XPath expressions) and Type Definitions. They are used in conditional type assignment.

3.12.1 The Type Alternative Schema Component

The type alternative schema component has the following properties:

Schema Component: Type Alternative
{annotations}
A sequence of Annotation components.
{test}
An XPath Expression property record. Optional.
{type definition}
A Type Definition component. Required.

Type alternatives can be used by an Element Declaration to specify a condition ({test}) under which a particular type ({type definition}) is used as the ·governing type definition· for element information items governed by that Element Declaration. Each Element Declaration may have multiple Type Alternatives in its {type table}.

3.12.2 XML Representation of Type Alternative Schema Components

The XML representation for a type alternative schema component is an <alternative> element information item. The correspondences between the properties of that information item and properties of the component it corresponds to are as follows:

XML Representation Summary: alternative Element Information Item
<alternative
  id = ID
  test = an XPath expression
  type = QName
  xpathDefaultNamespace = (anyURI | (##defaultNamespace | ##targetNamespace | ##local))
  {any attributes with non-schema namespace . . .}>
  Content: (annotation?, (simpleType | complexType)?)
</alternative>

Each <alternative> element maps to a Type Alternative component as follows.

XML Mapping Summary for Type Alternative Schema Component
Property
Representation
 
If the test [attribute] is not present, then ·absent·; otherwise an XPath Expression property record, as described in section XML Representation of Assertion Schema Components (§3.13.2), with <alternative> as the "host element" and test as the designated expression [attribute].
 
The type definition ·resolved· to by the ·actual value· of the type [attribute], if one is present, otherwise the type definition corresponding to the complexType or simpleType among the [children] of the <alternative> element.
 

3.12.3 Constraints on XML Representations of Type Alternatives

Schema Representation Constraint: Type Alternative Representation OK
In addition to the conditions imposed on <alternative> element information items by the schema for schema documents, each <alternative> element must have one (and only one) of the following: a type attribute, or a complexType child element, or a simpleType child element.

3.12.4 Type Alternative Validation Rules

[Definition:]  A Type Alternative A successfully selects a Type Definition T for an element information item E if and only if A.{test} evaluates to true and A.{type definition} = T. The {test} is evaluated in the following way:
1 An instance of the [XDM] data model is constructed as follows:
1.1 An information set is constructed by copying the base information set properties (and not any of the properties specific to ·post-schema-validation infoset·) of the following information items:
1.1.1 E itself.
1.1.2 E's [attributes] (but not its [children]).
1.1.3 E's [inherited attributes] which do not have the same expanded names as any of E's [attributes]. They are copied as if they were among E's [attributes] and had E as their [owner element]. When an attribute with a non-empty [namespace name] is copied, ·namespace fixup· may need to be performed on the resulting information set to ensure that a prefix P is bound to the [namespace name] and the [prefix] of the copied attribute is set to P.
[Definition:]  By base information set properties are meant the properties listed in Required Information Set Items and Properties (normative) (§E).
1.2 In the copy of E, the [parent] property is modified to have no value. The [children] property is modified to have the empty list as its value.
1.3 An [XDM] data model instance is constructed from that information set, following the rules given in [XDM].
2 The XPath expression which is the value of the {test}, is evaluated as described in XPath Evaluation (§3.13.4.2). If a dynamic error or a type error is raised during evaluation, then the {test} is treated as if it had evaluated (without error) to false.
Note: Dynamic errors and type errors in the evaluation of {test} expressions cause neither the schema nor the document instance to be invalid. But conforming processors may issue a warning if they occur. However, if type errors are detected statically by the XPath processor, the effect is the same as for other static errors in the XPath expression.
Note: As a consequence of the rules just given, the root node of the [XDM] instance is necessarily constructed from E; the ancestors, siblings, children, and descendants of E are not represented in the data model instance, and they are thus not accessible to the tests expressed in the {test}s in the {type table}. The element E and its [attributes] will be represented in the data model instance by nodes labeled as untyped. If the {test} expressions being evaluated include comparisons which require type information, then explicit casts will sometimes be necessary.

3.12.5 Type Alternative Information Set Contributions

None.

3.12.6 Constraints on Type Alternative Schema Components

All type alternatives (see Type Alternatives (§3.12)) must satisfy the following constraints.

Schema Component Constraint: Type Alternative Properties Correct
All of the following mustmust be true:
1 The values of the properties of a type alternatives are as described in the property tableau in The Type Alternative Schema Component (§3.12.1), modulo the impact of Missing Sub-components (§5.3).
2 If the {test} is not ·absent·, then it satisfies the constraint XPath Valid (§3.13.6.2). The function signatures in the static context must include signatures for all of the following:
2.1 The fn:not function defined in the [Functions and Operators] specification.
2.2 Constructor functions for the built-in datatypes.
The further contents of function signatures are ·implementation-defined·.
A conforming processor must accept and process any XPath expression conforming to the "required subset" of [XPath 2.0] defined by the following grammar.
Note: Any XPath expression containing no static errors as defined in [XPath 2.0] may appear in a conforming schema. Conforming processors may but are not required to support XPath expressions not belonging to the required subset of XPath.
An XPath expression belongs to the required subset of XPath if and only if all of the following are true:
1 The {expression} property of the XPath Expression is an XPath expression containing no static errors, as defined in [XPath 2.0].
2 One or more of the following is true:
2.1 It conforms to the following extended BNF:
Test XPath expressions
[8]   Test   ::=   OrExpr
[9]   OrExpr   ::=   AndExpr ( 'or' AndExpr )*
[10]   AndExpr   ::=   BooleanExpr ( 'and' BooleanExpr )*
[11]   BooleanExpr   ::=   '(' OrExpr ')' |
BooleanFunction |
ValueExpr ( Comparator ValueExpr )?
[12]   BooleanFunction   ::=   QName '(' OrExpr ')'
[13]   Comparator   ::=   '=' | '!=' | '<' | '<=' | '>' | '>='
[14]   ValueExpr   ::=    CastExpr | ConstructorFunction
[15]   CastExpr   ::=    SimpleValue ( 'cast' 'as' QName '?'? )?
[16]   SimpleValue   ::=   AttrName | Literal
[17]   AttrName   ::=   '@' NameTest
[18]   ConstructorFunction   ::=   QName '(' SimpleValue ')'
2.2 It is an XPath expression involving the attribute axis whose abbreviated form is as given above.
Note: For readability, [XPath 2.0] allows whitespace to be used between tokens in XPath expressions, even though this is not explicitly shown in the grammar. For details of whitespace handling, consult [XPath 2.0].
3 If part of the restricted XPath matches QName in the BooleanFunction production, then it identifies the fn:not function defined in the [Functions and Operators] specification.
4 If part of the restricted XPath matches QName in the ConstructorFunction production, then it ·resolves· to a simple type definition.
5 Any explicit casts (i.e. any strings which match the optional "cast as" QName in the CastExpr production) are casts to built-in datatypes.
Note: Implementations may choose to support a bigger subset of [XPath 2.0].
Note: The rule given above for the construction of the data model instance has as a consequence that even when implementations support full [XPath 2.0] expressions, it is not possible to refer successfully to the children, siblings, ancestors, etc. of the element whose type is being selected.

previous sub-section next sub-section3.13 Assertions

        3.13.1 The Assertion Schema Component
        3.13.2 XML Representation of Assertion Schema Components
        3.13.3 Constraints on XML Representations of Assertions
        3.13.4 Assertion Validation Rules
            3.13.4.1 Assertion Satisfied
            3.13.4.2 XPath Evaluation
        3.13.5 Assertion Information Set Contributions
        3.13.6 Constraints on Assertion Schema Components
            3.13.6.1 Assertion Properties Correct
            3.13.6.2 XPath Valid

Assertion components constrain the existence and values of related elements and attributes.

Example
<xs:assert test="@min le @max"/>
The XML representation for assertions.
The <assert> element requires that the value of the min attribute be less than or equal to that of the max attribute, and fails if that is not the case.

3.13.1 The Assertion Schema Component

The assertion schema component has the following properties:

Schema Component: Assertion
{annotations}
A sequence of Annotation components.
{test}
An XPath Expression property record. Required.
Property Record: XPath Expression
{namespace bindings}
A set of Namespace Binding property records.
{default namespace}
An xs:anyURI value. Optional.
{base URI}
An xs:anyURI value. Optional.
{expression}
An [XPath 2.0] expression. Required.
Property Record: Namespace Binding
{prefix}
An xs:NCName value. Required.
{namespace}
An xs:anyURI value. Required.

To check an assertion, an instance of the XPath 2.0 data model ([XDM]) is constructed, in which the element information item being ·assessed· is the (parentless) root node, and elements and attributes are assigned types and values according to XPath 2.0 data model construction rules, with some exceptions. See Assertion Satisfied (§3.13.4.1) for details about how the data model is constructed. When evaluated against this data model instance, {test} evaluates to either true or false (if any other value is returned, it's converted to either true or false as if by a call to the XPath fn:boolean function).

See Annotations (§3.15) for information on the role of the {annotations} property.

3.13.2 XML Representation of Assertion Schema Components

The XML representation for an assertion schema component is an <assert> element information item. The correspondences between the properties of that information item and properties of the component it corresponds to are as follows:

XML Representation Summary: assert Element Information Item
<assert
  id = ID
  test = an XPath expression
  xpathDefaultNamespace = (anyURI | (##defaultNamespace | ##targetNamespace | ##local))
  {any attributes with non-schema namespace . . .}>
  Content: (annotation?)
</assert>

The <assert> element maps to an Assertion component as follows.

XML Mapping Summary for Assertion Schema Component
Property
Representation
 
An XPath Expression property record, as described below, with <assert> as the "host element" and test as the designated expression [attribute].
 

Assertions, like identity constraints and conditional type assignment, use [XPath 2.0] expressions. The expression itself is recorded, together with relevant parts of the context, in an XPath Expression property record. The mapping is as described below; in each case, the XPath expression itself is given in a designated attribute of the appropriate "host element".

XML Mapping Summary for XPath Expression Property Record
Property
Representation
 
A set of Namespace Binding property records. Each member corresponds to an entry in the [in-scope namespaces] of the host element, with {prefix} being the [prefix] and {namespace} the [namespace name].
 
Let D be the ·actual value· of the xpathDefaultNamespace [attribute], if present on the host element, otherwise that of the xpathDefaultNamespace [attribute] of the <schema> ancestor. Then the value is the appropriate case among the following:
1 If D is ##defaultNamespace, then the appropriate case among the following:
1.1 If there is an entry in the [in-scope namespaces] of the host element whose [prefix] is ·absent·, then the corresponding [namespace name];
1.2 otherwise ·absent·;
2 If D is ##targetNamespace, then the appropriate case among the following:
2.1 If the targetNamespace [attribute] is present on the <schema> ancestor, then its ·actual value·;
2.2 otherwise ·absent·;
3 If D is ##local, then ·absent·;
4 otherwise (D is an xs:anyURI value) D.
 
The [base URI] of the host element.
 
An XPath expression corresponding to the ·actual value· of the designated [attribute] of the host element.
Example
<xs:complexType name="intRange">
 <xs:attribute name="min" type="xs:int"/>
 <xs:attribute name="max" type="xs:int"/>
 <xs:assert test="@min le @max"/>
</xs:complexType>
The value of the min attribute must be less than or equal to that of the max attribute. Note that the attributes are validated before the assertion on the parent element is checked, so the typed values of the attributes are available for comparison; it is not necessary to cast the values to int or some other numeric type before comparing them.
Example
<xs:complexType name="arrayType">
 <xs:sequence>
  <xs:element name="entry" minOccurs="0" maxOccurs="unbounded"/>
 </xs:sequence>
 <xs:attribute name="length" type="xs:int"/>
 <xs:assert test="@length eq fn:count(./entry)"/>
</xs:complexType>
The value of the length attribute must be the same as the number of occurrences of entry sub-elements.

3.13.3 Constraints on XML Representations of Assertions

None as such.

3.13.4 Assertion Validation Rules

3.13.4.1 Assertion Satisfied
Validation Rule: Assertion Satisfied
An element information item E is locally ·valid· with respect to an assertion if and only if the {test} evaluates to true (see below) without raising any dynamic error or type error.
Evaluation of {test} is performed as defined in [XPath 2.0], with the following conditions:
1 A data model instance (see [XDM]) is constructed in the following way:
1.1 E is validated with respect to its ·governing element declaration·, as defined in Element Locally Valid (Element) (§3.3.4.3), if the ·governing element declaration· exists, otherwise against its ·governing type definition·, as defined in Element Locally Valid (Complex Type) (§3.4.4.2), except that for E itself (though not for its element information item descendents), clause 8 of Element Locally Valid (Complex Type) (§3.4.4.2) is skipped. (Informally, the element is validated normally, except that assertions are not checked.)
Note: It is a consequence of this rule that the [attributes] and [children] of E will be validated in the usual way.
1.2 A "partial" ·post-schema-validation infoset· describing the results of this partial validation of E is constructed. The ·post-schema-validation infoset· properties of E's [children] and [attributes] are defined in the usual way. On E itself, all ·post-schema-validation infoset· properties are supplied as described elsewhere in this specification if their values are known. The element's [validity] property is given the value invalid if and only if the element is known to be invalid; otherwise it is given the value notKnown. The element's [validation attempted] property is given the value partial.
Note: Since the assertions of its ·governing type definition· have not been checked, E has been only partially validated, and can be known to be invalid, but not known to be valid. The values of the [validity] and [validation attempted] properties are set accordingly.
1.3 From the "partial" ·post-schema-validation infoset·, a data model instance is constructed as described in [XDM]. The root node of the [XDM] instance is constructed from E; the data model instance contains only that node and nodes constructed from the [attributes], [children], and descendants of E.
Note: It is a consequence of this construction that attempts to refer, in an assertion, to the siblings or ancestors of E, or to any part of the input document outside of E itself, will be unsuccessful. Such attempted references are not in themselves errors, but the data model instance used to evaluate them does not include any representation of any parts of the document outside of E, so they cannot be referred to.
2 The XPath expression {test} is evaluated, following the rules given in XPath Evaluation (§3.13.4.2), with the following conditions and modifications:
2.1 The root node of the [XDM] instance described in clause 1 serves as the context node for evaluation of the XPath expression.
2.2 The static context is augmented with the variable "$value", as described in Assertion Properties Correct (§3.13.6.1).
2.3 The variable "$value" appears as a member of the variable values in the dynamic context. The expanded QName of that member has no namespace URI and has "value" as the local name. The value of the member is determined by the appropriate case among the following:
2.3.1 If all of the following are true:
2.3.1.1 E's [validity] in the "partial" ·post-schema-validation infoset· is not invalid;
2.3.1.2 E's [nil] in the "partial" ·post-schema-validation infoset· does not exist or has value false;
then the value is the XDM representation of E.[schema actual value] under the {content type} . {simple type definition} of E's ·governing type definition·.
Note: This clause provides type information to simple contents of elements, to make type-aware comparisons and operations possible without explicit casting in the XPath expressions.
Note: For complex types with simple content, the element node may be referred to as ".", while its content may be referred to as "$value". Since the element node, as a consequence of clause 1.2, will normally have the type annotation anyType, its atomized value will be a single atomic value of type untypedAtomic. By contrast, $value will be a sequence of one or more atomic values, whose types are the most specific (narrowest) built-in types available.
2.3.2 otherwise (in the "partial" ·post-schema-validation infoset·, E.[validity] = invalid or E.[nil] = true or E's ·governing type definition· does not have {content type} . {variety} = simple) the value is the empty sequence.
3 The evaluation result is converted to either true or false as if by a call to the XPath fn:boolean function.
Note: Although the rules just given describe how an ·post-schema-validation infoset· and a [XDM] instance are constructed, processors are not required to construct actual data structures representing them. However, the result of XPath evaluation must be the same as if such ·post-schema-validation infoset· and [XDM] instance data structures were constructed.
3.13.4.2 XPath Evaluation
Validation Rule: XPath Evaluation
An XPath Expression property record X, with a context node E, is evaluated as defined in [XPath 2.0], with a static context as described in XPath Valid (§3.13.6.2) (unless otherwise specified elsewhere) and with the following dynamic context (again, unless otherwise specified elsewhere):
1 The context item is E.
2 The context position is 1.
3 The context size is 1.
4 The variable values is the empty set.
5 The function implementations include an implementation of every function in the function signatures of the static context. See XPath Valid (§3.13.6.2).
6 The current dateTime is ·implementation-defined·, but is constant during an ·assessment· episode.
7 The implicit timezone is ·implementation-defined·, but is constant during an ·assessment· episode.
8 The available documents is the empty set.
9 The available collections is the empty set.
10 The default collection is the empty sequence.

It is ·implementation-defined· (both in this specification and in [XPath 2.0]) when type errors are detected and whether, when detected, they are treated as static or dynamic errors.

Note: It is a consequence of this rule that a conforming processor which treats a type error in an XPath expression as a dynamic error will treat the expression as having evaluated to false, while a conforming processor which treats type errors as static errors will report an error in the schema.

3.13.5 Assertion Information Set Contributions

None as such.

3.13.6 Constraints on Assertion Schema Components

All assertions (see Assertions (§3.13)) must satisfy the following constraints.

3.13.6.1 Assertion Properties Correct
Schema Component Constraint: Assertion Properties Correct
All of the following mustmust be true:
1 The values of the properties of an assertion are as described in the property tableau in The Assertion Schema Component (§3.13.1), modulo the impact of Missing Sub-components (§5.3).
2 The {test} satisfies the constraint XPath Valid (§3.13.6.2), with the following modifications to the static context:
2.1 The in-scope variables is a set with a single member. The expanded QName of that member has no namespace URI and has value as the local name. The (static) type of the member is anyAtomicType*.
2.2 The function signatures includes signatures for all of the following:
2.2.1 Functions in the http://www.w3.org/2005/xpath-functions namespace as defined in the [Functions and Operators] specification.
2.2.2 Constructor functions for the built-in datatypes.
Note: The XDM type label anyAtomicType* simply says that for static typing purposes the variable $value will have a value consisting of a sequence of zero or more atomic values.
3.13.6.2 XPath Valid
Schema Component Constraint: XPath Valid
For an XPath Expression property record X to be valid, all of the following mustmust be true:
1 The {expression} of X is a valid XPath expression, as defined in [XPath 2.0].
2 X does not produce any static error, under the following conditions (except as specified elsewhere):
2.1 The Static Typing Feature is disabled.
2.2 The static context is given as follows:
2.2.4 The default function namespace is http://www.w3.org/2005/xpath-functions.
2.2.6 The in-scope variables is the empty set.
2.2.7 The context item static type is not applicable, because the Static Typing Feature is disabled.
2.2.8 The function signatures are ·implementation-defined·.
Note: If X belongs to an Assertion or a Type Alternative, Assertion Properties Correct (§3.13.6.1) and Type Alternative Properties Correct (§3.12.6) impose additional constraints on the set of required functions.
2.2.9 The statically known collations are ·implementation-defined·, but always include the Unicode codepoint collation (http://www.w3.org/2005/xpath-functions/collation/codepoint) defined by [Functions and Operators].
2.2.10 The default collation is the Unicode codepoint collation.
2.2.11 The base URI is the {base URI} of X.
2.2.12 The statically known documents is the empty set.

It is ·implementation-defined· (both in this specification and in [XPath 2.0]) when type errors are detected and whether, when detected, they are treated as static or dynamic errors.

Note: It is a consequence of this rule that a conforming processor which treats a type error in an XPath expression as a dynamic error will treat the expression as having evaluated to false, while a conforming processor which treats type errors as static errors will report an error in the schema.

previous sub-section next sub-section3.14 Notation Declarations

Notation declarations reconstruct XML 1.0 NOTATION declarations.

Example
<xs:notation name="jpeg" public="image/jpeg" system="viewer.exe">
The XML representation of a notation declaration.

3.14.1 The Notation Declaration Schema Component

The notation declaration schema component has the following properties:

Schema Component: Notation Declaration
{annotations}
A sequence of Annotation components.
{name}
An xs:NCName value. Required.
{target namespace}
An xs:anyURI value. Optional.
{system identifier}
An xs:anyURI value. Required if {public identifier} is ·absent·, otherwise ({public identifier} is present) optional.
{public identifier}
A publicID value. Required if {system identifier} is ·absent·, otherwise ({system identifier} is present) optional.

As defined in Extensible Markup Language (XML) 1.1, Second Edition, Tim Bray et al., eds., W3C, 4 February 2004. [XML 1.0] or [XML 1.1].

Notation declarations do not participate in ·validation· as such. They are referenced in the course of ·validating· strings as members of the NOTATION simple type. An element or attribute information item with its ·governing· type definition or its ·validating type· derived from the NOTATION simple type is ·valid· only if its value was among the enumerations of such simple type. As a consequence such a value is required to be the {name} of a notation declaration.

See Annotations (§3.15) for information on the role of the {annotations} property.

3.14.2 XML Representation of Notation Declaration Schema Components

The XML representation for a notation declaration schema component is a <notation> element information item. The correspondences between the properties of that information item and properties of the component it corresponds to are as follows:

XML Representation Summary: notation Element Information Item

<notation
  id = ID
  name = NCName
  public = token
  system = anyURI
  {any attributes with non-schema namespace . . .}>
  Content: (annotation?)
</notation>

The <notation> element maps to a Notation Declaration component as follows.

XML Mapping Summary for Notation Declaration Schema Component
Property
Representation
 
 
The ·actual value· of the targetNamespace [attribute] of the parent schema <schema> ancestor element information item if present, otherwise ·absent·.
 
The ·actual value· of the system [attribute], if present, otherwise ·absent·.
 
The ·actual value· of the public [attribute], if present, otherwise ·absent·.
 
The annotation corresponding to the <annotation> element information item in the [children], if present, otherwise ·absent·. The ·annotation mapping· of the <notation> element, as defined in XML Representation of Annotation Schema Components (§3.15.2).
Example
<xs:notation name="jpeg"
             public="image/jpeg" system="viewer.exe" />

<xs:element name="picture">
 <xs:complexType>
  <xs:simpleContent>
   <xs:extension base="xs:hexBinary">
    <xs:attribute name="pictype">
     <xs:simpleType>
      <xs:restriction base="xs:NOTATION">
       <xs:enumeration value="jpeg"/>
       <xs:enumeration value="png"/>
       . . .
      </xs:restriction>
     </xs:simpleType>
    </xs:attribute>
   </xs:extension>
  </xs:simpleContent>
 </xs:complexType>
</xs:element>

<picture pictype="jpeg">...</picture>

3.14.3 Constraints on XML Representations of Notation Declarations

Schema Representation Constraint: Notation Definition Representation OK
In addition to the conditions imposed on <notation> element information items by the schema for schemas, the corresponding notation definition must satisfy the conditions set out in Constraints on Notation Declaration Schema Components (§3.14.6).

None as such.

3.14.4 Notation Declaration Validation Rules

None as such.

3.14.5 Notation Declaration Information Set Contributions

Schema Information Set Contribution: Validated with Notation
Whenever an attribute information item is ·valid· with respect to a NOTATION, in the ·post-schema-validation infoset· its parent element information item either has a property as followshas the following properties:
PSVI Contributions for element information items
[notation]
An ·item isomorphic· to the notation declaration whose {name} and {target namespace} match the ·local name· and ·namespace name· (as defined in QName Interpretation (§3.17.3.1)) of ·resolved· to by the attribute item's ·actual value·
[notation system]
The value of the {system identifier} of that notation declaration.
[notation public]
The value of the {public identifier} of that notation declaration.
or has a pair of properties as follows:
PSVI Contributions for element information items
[notation system]
The value of the {system identifier} of that notation declaration.
[notation public]
The value of the {public identifier} of that notation declaration.
Note: For compatibility, only one such attribute shouldshould appear on any given element. If more than one such attribute does appear, which one supplies the infoset property or properties above is not defined.
Note: Element as well as attribute information items may be ·valid· with respect to a NOTATION, but only attribute information items cause a notation declaration to appear in the ·post-schema-validation infoset· as a property of their parent.

3.14.6 Constraints on Notation Declaration Schema Components

All notation declarations (see Notation Declarations (§3.14)) must satisfy the following constraint.

Schema Component Constraint: Notation Declaration Correct
The values of the properties of a notation declaration must be as described in the property tableau in The Notation Declaration Schema Component (§3.14.1), modulo the impact of Missing Sub-components (§5.3).

previous sub-section next sub-section3.15 Annotations

Annotations provide for human- and machine-targeted annotations of schema components.

Example
<xs:simpleType
       fn:note="special"> <xs:annotation> <xs:documentation>A type for
       experts only</xs:documentation> <xs:appinfo>
       <fn:specialHandling>checkForPrimes</fn:specialHandling>
       </xs:appinfo> </xs:annotation>
       
XML representations of three kinds of annotation.

3.15.1 The Annotation Schema Component

The annotation schema component has the following properties:

Schema Component: Annotation
{application information}
A sequence of Element information items.
{user information}
A sequence of Element information items.
{attributes }
A sequence of Attribute information items.
{attributes}
A set of Attribute information items.

{user information} is intended for human consumption, {application information} for automatic processing. In both cases, provision is made for an optional URI reference to supplement the local information, as the value of the source attribute of the respective element information items. ·validation· does not involve dereferencing these URIs, when present. In the case of {user information}, indication shouldshould be given as to the identity of the (human) language used in the contents, using the xml:lang attribute.

{attributes} ensures that when schema authors take advantage of the provision for adding attributes from namespaces other than the XML SchemaXSD namespace to schema documents, they are available within the components corresponding to the element items where such attributes appear.

Annotations do not participate in ·validation· as such. Provided an annotation itself satisfies all relevant ·Schema Component Constraints· it cannot affect the ·validation· of element information items.

The mapping defined in this specification from XML representations to components does not apply to XML elements contained within an <annotation> element; such elements do not correspond to components, when the mapping defined here is used.

It is ·implementation-defined· what effect, if any, the invalidity of a descendant of <annotation> has on the construction of schema components from the enclosing schema document.

The name [Definition:]  Annotated Component covers all the different kinds of component which may have annotations.

3.15.2 XML Representation of Annotation Schema Components

Annotation of schemas and schema components, with material for human or computer consumption, is provided for by allowing application information and human information at the beginning of most major schema elements, and anywhere at the top level of schemas. The XML representation for an annotation schema component is an <annotation> element information item. The correspondences between the properties of that information item and properties of the component it corresponds to are as follows:

XML Representation Summary: annotation Element Information Item et al.

<annotation
  id = ID
  {any attributes with non-schema namespace . . .}>
  Content: (appinfo | documentation)*
</annotation>

<appinfo
  source = anyURI
  {any attributes with non-schema namespace . . .}>
  Content: ({any})*
</appinfo>

<documentation
  source = anyURI
  xml:lang = language
  {any attributes with non-schema namespace . . .}>
  Content: ({any})*
</documentation>

The <annotation> element and its descendants map to an Annotation component as follows.

XML Mapping Summary for Annotation Schema Component
Property
Representation
 
A sequence of the <appinfo> element information items from among the [children], in order, if any, otherwise the empty sequence.
 
A sequence of the <documentation> element information items from among the [children], in order, if any, otherwise the empty sequence.
 
A sequenceset of attribute information items, namely those allowed by the attribute wildcard in the type definition for the <annotation> item itself or for the enclosing items which correspond to the component within which the annotation component is located.

The annotation component corresponding to the <annotation> element in the example above will have one element item in each of its {user information} and {application information} and one attribute item in its {attributes}.

Virtually every kind of schema component defined in this specification has an {annotations} property. When the component is described in a schema document, the mapping from the XML representation of the component to the Annotation components in the appropriate {annotations} property follows the rules described in the next paragraph.

[Definition:]  The annotation mapping of a set of element information items ES is a sequence of annotations AS, with the following properties:
1 For every <annotation> element information item among the [children] of any element information item in ES, there is a corresponding Annotation component in AS.
Note: As noted above, the {attributes} property of each Annotation component includes all the attribute information items on the <annotation> element itself, on the XML element which represents (and maps to) the component being annotated, and on any intervening XML elements, if those attribute information items have [namespace name]s different from the XSD namespace.
2 If any element information item E in ES has any attribute information items A such that all of the following are true:
2.1 A is in E.[attributes].
2.2 A.[namespace name] is present and not the XSD namespace.
2.3 A is not included in the [attributes] property of any annotation component described in clause 1.
then for each such E, an Annotation component C will appear in AS, with C.{application information} and C.{user information} each being the empty sequence and C.{attributes} containing all and only those attribute information items A among E.[attributes].
3 AS contains no other Annotation components.
[Definition:]  The annotation mapping of a single element information item is the ·annotation mapping· of the singleton set containing that element.
Note: The order of Annotation components within the sequence is ·implementation-dependent·.
Note: When the input set has more than one member, the Annotation components in the resulting sequence do not record which element in the set they correspond to. The attribute information items in the {attributes} of any Annotation similarly do not indicate which element information item in the schema document was their parent.

3.15.3 Constraints on XML Representations of Annotations

Schema Representation Constraint: Annotation Definition Representation OK
In addition to the conditions imposed on <annotation> element information items by the schema for schemas, the corresponding annotation must satisfy the conditions set out in Constraints on Annotation Schema Components (§3.15.6).

None as such.

3.15.4 Annotation Validation Rules

None as such.

3.15.5 Annotation Information Set Contributions

None as such: the addition of annotations to the ·post-schema-validation infoset· is covered by the ·post-schema-validation infoset· contributions of the enclosing components.

3.15.6 Constraints on Annotation Schema Components

All annotations (see Annotations (§3.15)) must satisfy the following constraint.

Schema Component Constraint: Annotation Correct
The values of the properties of an annotation must be as described in the property tableau in The Annotation Schema Component (§3.15.1), modulo the impact of Missing Sub-components (§5.3).

previous sub-section next sub-section3.16 Simple Type Definitions

        3.16.1 (non-normative) The Simple Type Definition Schema Component
        3.16.2 (non-normative) XML Representation of Simple Type Definition Schema Components
            3.16.2.1 Common mapping rules for Simple Type Definitions
            3.16.2.2 Mapping Rules for Atomic Simple Type Definitions
            3.16.2.3 Mapping Rules for Lists
            3.16.2.4 Mapping Rules for Unions
        3.16.3 Constraints on XML Representations of Simple Type Definitions
        3.16.4 Simple Type Definition Validation Rules
        3.16.5 Simple Type Definition Information Set Contributions
        3.16.6 Constraints on Simple Type Definition Schema Components
            3.16.6.1 Simple Type Definition Properties Correct
            3.16.6.2 Derivation Valid (Restriction, Simple)
            3.16.6.3 Type Derivation OK (Simple)
            3.16.6.4 Simple Type Restriction (Facets)
        3.16.7 Built-in Simple Type Definitions
            3.16.7.1 xs:anySimpleType
            3.16.7.2 xs:anyAtomicType
            3.16.7.3 xs:error
            3.16.7.4 Built-in primitive datatypes
            3.16.7.5 Other built-in datatypes
Note: This section consists of a combination of non-normative versionscopies of normative material from [XML Schema: Datatypes], for local cross-reference purposes, and normative material unique to this specification, relating to the interface between schema components defined in this specification and the simple type definition component.

Simple type definitions provide for constraining character information item [children] of element and attribute information items.

Example
<xs:simpleType name="fahrenheitcelsiusWaterTemp">
 <xs:restriction base="xs:numberdecimal">
  <xs:fractionDigits value="2"/>
  <xs:minExclusive value="0.00"/>
  <xs:maxExclusive value="100.00"/>
 </xs:restriction>
</xs:simpleType>
The XML representation of a simple type definition.

3.16.1 (non-normative) The Simple Type Definition Schema Component

The simple type definition schema component has the following properties:

Schema Component: Simple Type Definition
{annotations}
A sequence of Annotation components.
{name}
An xs:NCName value. Optional.
{target namespace}
An xs:anyURI value. Optional.
{final}

A subset of {extension, restriction, list, union}.

{context}
{base type definition }
A Simple Type Definition component. Required.

If the datatype has been derived by restriction then the Simple Type Definition component from which it is derived, otherwise the ·simple ur-type definition·.

{base type definition}
A Type Definition component. Required.
{facets}
A set of Constraining Facet components.
{fundamental facets}
A set of Fundamental Facet components.
{variety }
One of {atomic, list, union}. Required.
{variety}
One of {atomic, list, union}. Required for all Simple Type Definitions except ·xs:anySimpleType·, in which it is ·absent·.
{primitive type definition}
A Simple Type Definition component. With one exception, required if {variety} is atomic, otherwise must be ·absent·. The exception is ·xs:anyAtomicType·, whose {primitive type definition} is ·absent·.

If non-·absent·, must be a primitive definition.

{item type definition}
A Simple Type Definition component. Required if {variety} is list, otherwise must be ·absent·.

The value of this property must be a primitive or ordinary simple type definition with {variety} = atomic, or an ordinary simple type definition with {variety} = union whose basic members are all atomic; the value must not itself be a list type (have {variety} = list) or have any basic members which are list types.

{member type definitions}
A sequence of primitive or ordinary Simple Type Definition components.

Must be present (but may be empty) if {variety} is union, otherwise must be ·absent·.

The sequence may contain any primitive or ordinary simple type definition, but must not contain any special type definitions.

Simple types are identified by their {name} and {target namespace}. Except for anonymous simple types (those with no {name}), since type definitions (i.e. both simple and complex type definitions taken together) must be uniquely identified within an ·XML Schema··XSD schema·, no simple type definition can have the same name as another simple or complex type definition. Simple type {name}s and {target namespace}s are provided for reference from instances (see xsi:type (§2.7.1)), and for use in the XML representation of schema components (specifically in <element> and <attribute>). See References to schema components across namespaces (<import>) (§4.2.6) for the use of component identifiers when importing one schema into another.

Note: The {name} of a simple type is not ipso facto the [(local) name] of the element or attribute information items ·validated· by that definition. The connection between a name and a type definition is described in Element Declarations (§3.3) and Attribute Declarations (§3.2).

A simple type definition with an empty specification for {final} can be used as the {base type definition} for other types derived·derived· by either of extension or restriction, or as the {item type definition} in the definition of a list, or in the {member type definitions} of a union; the explicit values extension, restriction, list and union prevent further derivations·derivations· by extension (to yield a complex type) and restriction (to yield a simple type) and use in constructing·constructing· lists and unions respectively.

{variety} determines whether the simple type corresponds to an atomic, list or union type as defined by [XML Schema: Datatypes].

As described in Type Definition Hierarchy (§2.2.1.1), every simple type definition is a ·restriction· of some other simple type (the {base type definition}), which is the ·simple ur-type definition··xs:anySimpleType· if and only if the type definition in question is one of the built-in primitive datatypes·xs:anyAtomicType· or a list or union type definition which is not itself derived·derived· by restriction from a list or union respectively. A type definition has ·xs:anyAtomicType· as its {base type definition} if and only if it is one of the primitive datatypes. Each atomic type is ultimately a restriction of exactly one such built-in primitive datatype, which is its {primitive type definition}.

{facets} for each simple type definition are selected from those defined in [XML Schema: Datatypes]. For atomic definitions, these are restricted to those appropriate for the corresponding {primitive type definition}. Therefore, the value space and lexical space (i.e. what is ·validated· by any atomic simple type) is determined by the pair ({primitive type definition}, {facets}).

The {facets} property contains a set of constraining facets which are used to specify constraints on the datatype described by the simple type definition. For atomic definitions, these are restricted to those appropriate for the corresponding {primitive type definition}. Therefore, the value space and lexical space (i.e. what is ·validated· by any atomic simple type) is determined by the pair ({primitive type definition}, {facets}).

Constraining facets are defined in [XML Schema: Datatypes]. All conforming implementations of this specification must support all of the facets defined in [XML Schema: Datatypes]. It is ·implementation-defined· whether additional facets are supported; if they are, the implementation must satisfy the rules for ·implementation-defined· facets described in [XML Schema: Datatypes].

As specified in [XML Schema: Datatypes], list simple type definitions ·validate· space separated tokens, each of which conforms to a specified simple type definition, the {item type definition}. The item type specified must not itself be a list type, and must be one of the types identified in [XML Schema: Datatypes] as a suitable item type for a list simple type. In this case the {facets} apply to the list itself, and are restricted to those appropriate for lists.

A union simple type definition ·validates· strings which satisfy at least one of its {member type definitions}. As in the case of list, the {facets} apply to the union itself, and are restricted to those appropriate for unions.

The ·simple ur-type definition··xs:anySimpleType· or ·xs:anyAtomicType· must not be named as the {base type definition} of any user-defined atomic simple type definitions: as it hasthey allow no constraining facets, this would be incoherent.

See Annotations (§3.15) for information on the role of the {annotations} property.

3.16.2 (non-normative) XML Representation of Simple Type Definition Schema Components

Note: This section reproduces a version of material from [XML Schema: Datatypes], for local cross-reference purposes.
XML Representation Summary: simpleType Element Information Item et al.

<simpleType
  final = (#all | List of (list | union | restriction | extension))
  id = ID
  name = NCName
  {any attributes with non-schema namespace . . .}>
  Content: (annotation?, (restriction | list | union))
</simpleType>

<restriction
  base = QName
  id = ID
  {any attributes with non-schema namespace . . .}>
  Content: (annotation?, (simpleType?, (minExclusive | minInclusive | maxExclusive | maxInclusive | totalDigits | fractionDigits | maxScale | minScale | length | minLength | maxLength | enumeration | whiteSpace | pattern | assertion | explicitTimezone | {any with namespace: ##other})*))
</restriction>

<list
  id = ID
  itemType = QName
  {any attributes with non-schema namespace . . .}>
  Content: (annotation?, simpleType?)
</list>

<union
  id = ID
  memberTypes = List of QName
  {any attributes with non-schema namespace . . .}>
  Content: (annotation?, simpleType*)
</union>

The <simpleType> element and its descendants normally, when there are no errors, map to a Simple Type Definition component. The case in which an unknown facet is used in the definition of a simple type definition is handled specially: the <simpleType> in question is not in error, but it does not map to any component at all.

Note: The effect of the special handling of unknown facets is to ensure (1) that ·implementation-defined· facets which are not supported by a particular implementation result in the types which depend upon them not being present in the schema, and (2) that the presence of references to unknown facets in a schema document does not prevent the rest of the schema document being processed and used.
The following subsections define one set of common mapping rules for simple type definitions, and three specialized sets of mapping rules for atomic, list, and union datatypes, respectively.
3.16.2.1 Common mapping rules for Simple Type Definitions

The following rules apply to all simple type definitions.

Property
Representation
 
The ·actual value· of the name [attribute] if present on the <simpleType> element, otherwise ·absent·.
 
The ·actual value· of the targetNamespace [attribute] of the ancestor <schema> ancestor element information item if present, otherwise ·absent·.
 
The appropriate case among the following:
1 If the <restriction> alternative is chosen, then the type definition ·resolved· to by the ·actual value· of the base [attribute] of <restriction>, if present, otherwise the type definition corresponding to the <simpleType> among the [children] of <restriction>.
2 If the <list> or <union> alternative is chosen, then the ·simple ur-type definition··xs:anySimpleType·.
 
As for the {prohibited substitutions} property of complex type definitions, but using the final and finalDefault [attributes] in place of the block and blockDefault [attributes] and with the relevant set being {extension, restriction, list, union}.
 
A subset of {restriction, extension, list, union}, determined as follows. [Definition:]  Let FS be the ·actual value· of the final [attribute], if present, otherwise the ·actual value· of the finalDefault [attribute] of the ancestor schema element, if present, otherwise the empty string. Then the property value is the appropriate case among the following:
1 If ·FS· is the empty string, then the empty set;
2 If ·FS· is "#all", then {restriction, extension, list, union};
3 otherwise Consider ·FS· as a space-separated list, and include restriction if "restriction" is in that list, and similarly for extension, list and union.
 
The appropriate case among the following:
1 If the name [attribute] is present, then ·absent·
2 otherwise the appropriate case among the following:
2.1 If the parent element information item is <attribute>, then the corresponding Attribute Declaration
2.2 If the parent element information item is <element>, then the corresponding Element Declaration
2.3 If the parent element information item is <list> or <union>, then the Simple Type Definition corresponding to the grandparent <simpleType> element information item
2.4 If the parent element information item is <alternative>, then the Element Declaration corresponding to the nearest enclosing <element> element information item
2.5 otherwise (the parent element information item is <restriction>), the appropriate case among the following:
2.5.1 If the grandparent element information item is <simpleType>, then the Simple Type Definition corresponding to the grandparent
2.5.2 otherwise (the grandparent element information item is <simpleContent>), the Simple Type Definition which is the {content type}.{simple type definition} of the Complex Type Definition corresponding to the great-grandparent <complexType> element information item.
 
If the <list> alternative is chosen, then list, otherwise if the <union> alternative is chosen, then union, otherwise (the <restriction> alternative is chosen), then the {variety} of the {base type definition}.
 
The appropriate case among the following:
1 If the <restriction> alternative is chosen and the children of the <restriction> element are all either <simpleType> elements, <annotation> elements, or elements which specify constraining facets supported by the processor, then the set of Constraining Facet components obtained by ·overlaying· the {facets} of the {base type definition} with the set of Constraining Facet components corresponding to those [children] of <restriction> which specify facets, as defined in Simple Type Restriction (Facets) (§3.16.6.4).
2 If the <restriction> alternative is chosen and the children of the <restriction> element include at least one element of which the processor has no prior knowledge (i.e. not a <simpleType> element, an <annotation> element, or an element denoting a constraining facet known to and supported by the processor), then the <simpleType> element maps to no component at all (but is not in error solely on account of the presence of the unknown element).
3 If the <list> alternative is chosen, then a set with one member, a whiteSpace facet with {value} = collapse and {fixed} = true.
4 otherwise the empty set
 
A sequence of Annotations corresponding to
1 the <annotation> element information item in the [children], if present;
2 If the <restriction> alternative is chosen, then the <annotation> element information item in the [children] of the <restriction>, if present;
3 If the <list> alternative is chosen, then the <annotation> element information item in the [children] of the <list>, if present;
4 If the <union> alternative is chosen, then the <annotation> element information item in the [children] of the <union>, if present;
The ·annotation mapping· of the set of elements containing the <simpleType>, and one of the <restriction>, <list> or <union> [children], whichever is present, as defined in XML Representation of Annotation Schema Components (§3.15.2).
3.16.2.2 Mapping Rules for Atomic Simple Type Definitions

IfThe following rule applies if the {variety} is atomic, the following additional property mappings also apply:

[Definition:]  The ancestors of a ·type definition· are its {base type definition} and the ·ancestors· of its {base type definition}. (The ancestors of a Simple Type Definition T in the type hierarchy are themselves ·type definitions·; they are distinct from the XML elements which may be ancestors, in the XML document hierarchy, of the <simpleType> element which declares T.)

XML Mapping Summary for Atomic Simple Type Definition Schema Component
Property
Representation
 
The built-in primitive type definition from which the {base type definition} is derived.From among the ·ancestors· of this Simple Type Definition, that Simple Type Definition which corresponds to a primitive datatype.
 
A set of facet components ·constituting a restriction· of the {facets} of the {base type definition} with respect to a set of facet components corresponding to the appropriate element information items among the [children] of <restriction> (i.e. those which specify facets, if any), as defined in Simple Type Restriction (Facets) (§3.16.6.4).
3.16.2.3 Mapping Rules for Lists

If the {variety} is list, the following additional property mappings also applymapping applies:

XML Mapping Summary for List Simple Type Definition Schema Component
Property
Representation
 
The appropriate case among the following:
1 If the <list> alternative is chosen, then the Simple Type Definition ·resolved· to by the ·actual value· of the itemType [attribute] of <list>, if present, otherwise the Simple Type Definition corresponding to the <simpleType> among the [children] of <list>.
2 If the <restriction> option is chosen, then the {item type definition} of the {base type definition}.
 
The appropriate case among the following:
1 If the {base type definition} is ·xs:anySimpleType·, then the Simple Type Definition (a) ·resolved· to by the ·actual value· of the itemType [attribute] of <list>, or (b), corresponding to the <simpleType> among the [children] of <list>, whichever is present.
Note: In this case, a <list> element will invariably be present; it will invariably have either an itemType [attribute] or a <simpleType> [child], but not both.
2 otherwise (that is, the {base type definition} is not ·xs:anySimpleType·), the {item type definition} of the {base type definition}.
Note: In this case, a <restriction> element will invariably be present.
 
If the <restriction> alternative is chosen, a set of facet components ·constituting a restriction· of the {facets} of the {base type definition} with respect to a set of facet components corresponding to the appropriate element information items among the [children] of <restriction> (i.e. those which specify facets, if any), as defined in Simple Type Restriction (Facets) (§3.16.6.4), otherwise the empty set.
3.16.2.4 Mapping Rules for Unions

If the {variety} is union, the following additional property mappings also applymapping applies:

XML Mapping Summary for Union Simple Type Definition Schema Component
Property
Representation
 
The appropriate case among the following:
1 If the <union> alternative is chosen, then [Definition:]  define the explicit members as the type definitions ·resolved· to by the items in the ·actual value· of the memberTypes [attribute], if any, followed by the type definitions corresponding to the <simpleType>s among the [children] of <union>, if any. The actual value is then formed by replacing any union type definition in the ·explicit members· with the members of their {member type definitions}, in order.
2 If the <restriction> option is chosen, then the {member type definitions} of the {base type definition}.
 
The appropriate case among the following:
1 If the {base type definition} is ·xs:anySimpleType·, then the sequence of Simple Type Definitions (a) ·resolved· to by the items in the ·actual value· of the memberTypes [attribute] of <union>, if any, and (b) corresponding to the <simpleType>s among the [children] of <union>, if any, in order.
Note: In this case, a <union> element will invariably be present; it will invariably have either a memberTypes [attribute] or one or more <simpleType> [children], or both.
2 otherwise (that is, the {base type definition} is not ·xs:anySimpleType·), the {member type definitions} of the {base type definition}.
Note: In this case, a <restriction> element will invariably be present.
 
If the <restriction> alternative is chosen, a set of facet components ·constituting a restriction· of the {facets} of the {base type definition} with respect to a set of facet components corresponding to the appropriate element information items among the [children] of <restriction> (i.e. those which specify facets, if any), as defined in Simple Type Restriction (Facets) (§3.16.6.4), otherwise the empty set.

Editorial Note: Priority Feedback Request

Note that the rule just given allows unions to be members of other unions. This is a change from version 1.0 of this specification, which prohibited unions in {member type definitions} and replaced any reference to a union M, in the XML declaration of a second union U, with the members of M. This had the unintended consequence that that if M had facets they were lost, and U erroneously accepted values not accepted by M. In order to correct this error, this version of this specification allows unions in {member type definitions} and removes the wording which replaced references to unions with their members. The XML Schema Working Group solicits input from implementors and users of this specification as to whether this change is an acceptable way of repairing the problem in version 1.0 of this specification, or whether it would be preferable to allow unions as members of other unions only if they have an empty {facets} property. If such a change would make this specification more (or less) attractive to users or implementors, please let us know.

3.16.3 Constraints on XML Representations of Simple Type Definitions

Schema Representation Constraint: Simple Type Definition Representation OK
In addition to the conditions imposed on <simpleType> element information items by the schema for schemas documents, all of the following mustmust be true:
1
No two elements among the [children] of <restriction> have the same expanded name in the Schema (xs) namespace, unless that expanded name is one of xs:enumeration, xs:pattern, or xs:assert.
Note: That is, most of the facets for simple types defined by this specification are forbidden to occur more than once. But <enumeration>, <pattern>, and <assert> may occur multiple times, and facets defined in other namespaces and made available as extensions to this specification may occur multiple times.
2
The corresponding simple type definition, if any, must satisfy the conditions set out in Constraints on Simple Type Definition Schema Components (§3.16.6).
3 If the <restriction> alternative is chosen, either it must havehas either a base [attribute] or a <simpleType> among its [children], but not both.
4 If the <list> alternative is chosen, either it must havehas either an itemType [attribute] or a <simpleType> among its [children], but not both.
5
If the <union> alternative is chosen, either it has a non-empty memberTypes [attribute] or it has at least one simpleType [child].
6
Circular union type definition is disallowed. That is, if the <union> alternative is chosen, there must not be any entries in the memberTypes [attribute] at any depth which resolve to the component corresponding to the <simpleType>.

3.16.4 Simple Type Definition Validation Rules

Validation Rule: String Valid
For a string S to be locally ·valid· with respect to a simple type definition T all of the following mustmust be true:
1
The ·normalized value· of S, N, is calculated using the whiteSpace facet, and any other pre-lexical facets associated with T, as described in the definition of the term "·normalized value·".
2 ItN is schema-valid with respect to that definitionT as defined by Datatype Valid in [XML Schema: Datatypes].
3
The appropriate case among the following must beis true:
3.1 If The definition is ENTITY or is validly derived from ENTITY given the empty set, as defined in Type Derivation OK (Simple) (§3.16.6.3), then the string must be a ·declared entity name·.
3.2 If The definition is ENTITIES or is validly derived from ENTITIES given the empty set, as defined in Type Derivation OK (Simple) (§3.16.6.3), then every whitespace-delimited substring of the string must be a ·declared entity name·.
3.3 otherwise no further condition applies.
4
Let V be the ·actual value· of N with respect to T. Then:
[Definition:]   When a string N is schema-valid with respect to a simple type definition T as defined by Datatype Valid with the corresponding ·actual value· V,
1 The validating type of V is T if T is not a union type, otherwise the validating type is the basic member of T's transitive membership which actually ·validated· N.
2 If the ·validating type· of V is a list type L and the {item type definition} of L is I, then the validating type of an (atomic) item value A occurring in V is I if I is not a union type, otherwise the validating type is the basic member of I's transitive membership which actually ·validated· the substring in N that corresponds to A.
[Definition:]   When the ·validating type· of an ·actual value· is or is ·derived· from a simple type definition T, the value is also referred to as a T value. For example, an ENTITY value is an ·actual value· whose ·validating type· is or is derived from the built-in simple type definition ENTITY, and an ID value is one whose ·validating type· is or is derived from ID.
[Definition:]  A string is a declared entity name if and only if it is equal to the [name] of some unparsed entity information item in the value of the [unparsedEntities] property of the document information item at the root of the infoset containing the element or attribute information item whose ·normalized value· the string is.

3.16.5 Simple Type Definition Information Set Contributions

None as such.

3.16.6 Constraints on Simple Type Definition Schema Components

3.16.6.1 Simple Type Definition Properties Correct

All simple type definitions other than the ·simple ur-type definition· and the built-in primitive datatype definitions (see Simple Type Definitions (§3.16)) must satisfy both the following constraints.

Schema Component Constraint: Simple Type Definition Properties Correct
All of the following mustmust be true:
1 The values of the properties of a simple type definition must beare as described in the property tableau in Datatype definitionThe Simple Type Definition Schema Component, modulo the impact of Missing Sub-components (§5.3).
2 All simple type definitions are, or must beare derived·derived· ultimately from, the ·simple ur-type definition··xs:anySimpleType· (so circular definitions are disallowed). That is, it must beis possible to reach a built-in primitive datatype or the ·simple ur-type definition··xs:anySimpleType· by repeatedly following the {base type definition} zero or more times.
3 The {final} of the {base type definition} must notdoes not contain restriction.
4
There is not more than one member of {facets} of the same kind.
5
Each member of {facets} is supported by the processor.
Note: As specified normatively elsewhere, all conforming processors must support the facets defined by [XML Schema: Datatypes]; support for additional facets is ·implementation-defined·. If a schema document applies an unknown facet, the immediate result will be a violation of this constraint, so that the simple type defined by means of that facet will be excluded from the schema, and any references to it will be treated as undischarged references.
3.16.6.2 Derivation Valid (Restriction, Simple)
Schema Component Constraint: Derivation Valid (Restriction, Simple)
For any Simple Type Definition D whose {base type definition} is some Simple Type Definition B, the appropriate case among the following mustmust be true:
1 If the {variety} isD.{variety} = atomic, then all of the following must beare true:
1.1
The {base type definition} must be an atomic simple type definition or a built-in primitive datatype
Either D is ·xs:anyAtomicType·, or else B is an atomic simple type definition.
Note: The type ·xs:anyAtomicType· is an exception because its {base type definition} is ·xs:anySimpleType·, whose {variety} is ·absent·.
1.2 The {final} of the {base type definition}B.{final} must notdoes not contain restriction.
1.3 For each facet in the {facets} D.{facets} (call this DF) all of the following must beare true:
1.3.1 DF must beis an allowed constraining facet for the {primitive type definition}, applicable to D, as specified in the appropriate subsection of 3.2 Primitive datatypes Applicable Facets of [XML Schema: Datatypes].
1.3.2
If there is a facet of the same kind in the {facets} of the {base type definition} (call this BF), then the DF's {value} must be a valid restriction of BF's {value} as defined in [XML Schema: Datatypes].
DF satisfies the constraints on facet components given in the appropriate subsection of Constraining Facets in [XML Schema: Datatypes].
2 If the {variety} is listD.{variety} = list, then all of the following must beare true:
2.1 D.{item type definition} is not a special type definition and either TheD.{item type definition} must have a .{variety} of = atomic or D.{item type definition}.{variety} = union (in which case and all the {member type definitions} must be atomicthere are no types whose {variety} is list among the union's transitive membership).
2.2 The appropriate case among the following must beis true:
2.2.1 If the {base type definition}B is the ·simple ur-type definition··xs:anySimpleType· , then all of the following must beare true:
2.2.1.1 The {final} of the {item type definition}D.{item type definition}.{final} must notdoes not contain list.
2.2.1.2 The D.{facets} must only contain contains only the whiteSpace facet component with {value} = collapse and {fixed} = true.
2.2.2 otherwise all of the following must beare true:
2.2.2.1
the {base type definition} must have a {variety} of list.
B.{variety} = list.
2.2.2.2 The {final} of the {base type definition}B.{final} must notdoes not contain restriction.
2.2.2.3 The D.{item type definition} must beis validly derived·derived· from the {base type definition}B's .{item type definition} given the empty set, as defined in Type Derivation OK (Simple) (§3.16.6.3).
2.2.2.4
Only length, minLength, maxLength, whiteSpace, pattern and enumeration facet components are allowed among the {facets}.
All facets in {facets} are applicable to D, as specified in Applicable Facets.
2.2.2.5
For each facet in the {facets} (call this DF), if there is a facet of the same kind in the {facets} of the {base type definition} (call this BF), then the DF's {value} must be a valid restriction of BF's {value} as defined in [XML Schema: Datatypes].
All facets in {facets} satisfy the constraints on facet components given in the appropriate subsection of Constraining Facets.
The first case above will apply when a list is derivedconstructed by specifying an item type, the second when derived·derived· by restriction from another list.
3 If the {variety} D.{variety} is union, then all of the following must beare true:
3.1
The {member type definitions} must all have {variety} of atomic or list.
3.2
D.{member type definitions} does not contain a special type definition.
3.3 The appropriate case among the following must beis true:
3.3.1 If the {base type definition}B is the ·simple ur-type definition··xs:anySimpleType· , then all of the following must beare true:
3.3.1.1 All of the {member type definitions} must have a {final} which does not contain union.
3.3.1.2 The D.{facets} must beis empty.
3.3.2 otherwise all of the following must beare true:
3.3.2.1
The {base type definition} must have a {variety} of union.
B.{variety} = union.
3.3.2.2 TheB.{final} of the {base type definition} must notdoes not contain restriction.
3.3.2.3
The {member type definitions}, in order, must be validly derived from the corresponding type definitions in the {base type definition}'s {member type definitions} given the empty set, as defined in Type Derivation OK (Simple) (§3.16.6.3).
Each type definition in D.{member type definitions} is validly ·derived· from the corresponding type definition in B.{member type definitions}, as defined in Type Derivation OK (Simple) (§3.16.6.3).
3.3.2.4
Only pattern and enumeration facet components are allowed among the {facets}.
All facets in {facets} are applicable to D, as specified in Applicable Facets.
3.3.2.5
For each facet in the {facets} (call this DF), if there is a facet of the same kind in the {facets} of the {base type definition} (call this BF), then the DF's {value} must be a valid restriction of BF's {value} as defined in [XML Schema: Datatypes].
All facets in {facets} satisfy the constraints on facet components given in the appropriate subsection of Constraining Facets.
The first case above will apply when a union is derivedconstructed by specifying one or more member types, the second when derived·derived· by restriction from another union.
3.4
Neither D nor any type ·derived· from it is a member of its own transitive membership.
[Definition:]  If this constraint Derivation Valid (Restriction, Simple) (§3.16.6.2) holds of a simple type definition, it is a valid restriction of its {base type definition}.

[Definition:]  A simple type definition T is a valid restriction of its {base type definition} if and only if T satisfies constraint Derivation Valid (Restriction, Simple) (§3.16.6.2).

3.16.6.3 Type Derivation OK (Simple)

The following constraint defines relations appealed to elsewhere in this specification.

Schema Component Constraint: Type Derivation OK (Simple)
For a simple type definition (call it D, for derived·derived·) to be validly derived·derived· from a type definition (call this B, for base) given a subset ofsubject to a set of blocking keywords drawn from the set {extension, restriction, list, union} (of which only restriction is actually relevant; call this set S) one of the following mustmust be true:
1 They are the same type definition.
2 All of the following must beare true:
2.1 restriction is not in the subsetS, or in the {final} of its own {base type definition}D.{base type definition}.{final};
2.2 One or more of the following is true:
2.2.1 D's .{base type definition} is= B.
2.2.2 D's .{base type definition} is not the ·simple ur-type definition· ·xs:anyType· and is validly derived·derived· from B given the subsetS, as defined by this constraint.
2.2.3 D's .{variety} is= list or union and B is the ·simple ur-type definition··xs:anySimpleType·.
2.2.4
B's {variety} is union and D is validly derived from a type definition in B's {member type definitions} given the subset, as defined by this constraint.
All of the following are true:
2.2.4.1 B.{variety} = union.
2.2.4.2 D is validly ·derived· from a type definition M in B's transitive membership given S, as defined by this constraint.
2.2.4.3 The {facets} property of B and of any intervening union datatypes is empty.
Note: It is a consequence of this requirement that the value space, lexical space, and lexical mapping of D will be subsets of those of B.
Note: With respect to clause 1, see the Note on identity at the end of (§3.4.6.6) above.
Note: When a simple type definition S is said to be "validly ·derived·" from a type definition T, without mention of any specific set of blocking keywords, then what is meant is that S is validly derived from T, subject to the empty set of blocking keywords, i.e. without any particular limitations.
Note: It is a consequence of clause 2.2.4 that the constraint (§3.16.6.2) can hold between a Simple Type Definition in the transitive membership of a union type, and the union type, even though neither is actually ·derived· from the other. The slightly misleading terminology is retained for historical reasons and for compatibility with version 1.0 of this specification.
3.16.6.4 Simple Type Restriction (Facets)
Schema Component Constraint: Simple Type Restriction (Facets)
For a simple type definition (call it R) to restrict another simple type definition (call it B) with a set of facets (call this S) all of the following mustmust be true:
1 The {variety} of R is the same as that of B.
2 If {variety} is atomic, the {primitive type definition} of R is the same as that of B.
3
The {facets} of R are the union of S and the {facets} of B, eliminating duplicates. To eliminate duplicates, when a facet of the same kind occurs in both S and the {facets} of B, the one in the {facets} of B is not included, with the exception of enumeration and pattern facets, for which multiple occurrences with distinct values are allowed.
The {facets} of R are the {facets} of B ·overlaid· with S.
Additional constraint(s) maysometimes apply depending on the kind of facet, see the appropriate sub-section of 4.3 Constraining Facets.
[Definition:]  If clause 3 above holds, the {facets} of R constitute a restriction of the {facets} of B with respect to S.
[Definition:]   Given two sets of facets B and S, the result of overlaying B with S is the set of facets R for which all of the following are true:
1 Every facet in S is in R.
2 Every facet in B is in R, unless it is of the same kind as some facet in S, in which case it is not included in R.
3 Every facet in R is required by clause 1 or clause 2 above.

3.16.7 Built-in Simple Type Definitions

3.16.7.1 xs:anySimpleType

There is a simple type definition nearly equivalent to the ·simple ur-type definition· The Simple Type Definition of anySimpleType is present in every schema by definition. It has the following properties:

The ·simple ur-type definition·definition of ·xs:anySimpleType· is the root of the simple type definition hierarchy, and as such mediates between the other simple type definitions, which all eventually trace back to it via their {base type definition} properties, and the ·ur-type definition··xs:anyType·, which is its {base type definition}. This is why the ·simple ur-type definition· is exempted from the first clause of Simple Type Definition Properties Correct (§3.16.6.1), which would otherwise bar it because of its derivation from a complex type definition and absence of {variety}.

3.16.7.2 xs:anyAtomicType

The Simple Type Definition of anyAtomicType is present in every schema. It has the following properties:

3.16.7.3 xs:error

A Simple Type Definition for ·xs:error· is present in every schema by definition. It has the following properties:

Note: The datatype xs:error has no valid instances (i.e. it has an empty value space and an empty lexical space). This is a natural consequence of its construction: a value is a value of a union type if and only if it is a value of at least one member of the {member type definitions} of the union. Since xs:error has no member type definitions, there can be no values which are values of at least one of its member types. And since the value space is empty, the lexical space is also empty.
The type xs:error is expected to be used mostly in conditional type assignment. Whenever it serves as the ·governing· type definition for an attribute or element information item, that item will be invalid.
3.16.7.4 Built-in primitive datatypes

Simple type definitions forcorresponding to all the built-in primitive datatypes, namely string, boolean, float, double, numberdecimal, precisionDecimal, dateTime, duration, time, date, gMonth, gMonthDay, gDay, gYear, gYearMonth, hexBinary, base64Binary, anyURI, QName and NOTATION (see the Primitive Datatypes section of [XML Schema: Datatypes]) are present by definition in every schema. All are in the XML Schema {target namespace} (namespace name http://www.w3.org/2001/XMLSchema), have an atomic {variety} with an empty {facets} and the ·simple ur-type definition· as their {base type definition} and themselves as {primitive type definition}. as follows:

Property
Value
[as appropriate]
'http://www.w3.org/2001/XMLSchema'
The empty set
atomic
[this simple type definition itself]
{a whitespace facet with [value] = collapse and [fixed] = true in all cases except string, which has [value] = preserve and [fixed] = false}

[as appropriate]

The empty sequence

All conforming implementations of this specification must support all the primitive datatypes defined in [XML Schema: Datatypes]. It is ·implementation-defined· whether additional primitive datatypes are supported, and whether, if so, they are automatically incorporated in every schema or not. If ·implementation-defined· primitives are supported, the implementation must satisfy the rules for ·implementation-defined· primitive datatypes described in [XML Schema: Datatypes].

[Definition:]   A type about which a processor possesses prior knowledge, and which the processor can support without any declaration of the type being supplied by the user, is said to be automatically known to the processor.

Note: By their nature, primitive types can be supported by a processor only if ·automatically known· to that processor.
Types ·automatically known· to a processor, whether primitive or derived, can be included automatically by that processor in all schemas, but need not be. It is possible, for example, for a processor to have built-in prior knowledge of a set of primitive and derived types, but to include them in the schema only when the relevant namespace is explicitly imported, or a given run-time option is selected, or on some other conditions; such conditions are not defined by this specification.
Note: The definition of "·automatically known·" is not intended to prevent implementations from allowing users to specify new primitive types. If an implementation defines a mechanism by which users can define or supply an implementation of a primitive type, then when those mechanisms are successfully used, such user-supplied types are ·automatically known· to the implementation, as that term is used in this specification.
3.16.7.5 Other built-in datatypes

Similarly, simple type definitions forcorresponding to all the other built-in derived datatypes (see the derivedOther Built-in Datatypes section of [XML Schema: Datatypes]) are present by definition in every schema, with properties as specified in [XML Schema: Datatypes] and as represented in XML in Schema for SchemasSchema Documents (Structures) (normative) (§A)Illustrative XML representations for the built-in ordinary type definitions.

Property
Value
[as appropriate]
'http://www.w3.org/2001/XMLSchema'
[as specified in the appropriate sub-section of Other Built-in Datatypes]
The empty set
[atomic or list, as specified in the appropriate sub-section of Other Built-in Datatypes]
[as specified in the appropriate sub-section of Other Built-in Datatypes]
[as specified in the appropriate sub-section of Other Built-in Datatypes]
if {variety} is atomic, then ·absent·, otherwise as specified in the appropriate sub-section of Other Built-in Datatypes]
As shown in the XML representations of the ordinary built-in datatypes in Illustrative XML representations for the built-in ordinary type definitions

All conforming implementations of this specification must support all the built-in datatypes defined in [XML Schema: Datatypes]. It is ·implementation-defined· whether additional derived types are ·automatically known· to the implementation without declaration and whether, if so, they are automatically incorporated in every schema or not.

previous sub-section 3.17 Schemas as a Whole

        3.17.1 The Schema Itself
        3.17.2 XML Representations of Schemas
            3.17.2.1 References to Schema Components
            3.17.2.2 References to Schema Components from Elsewhere
        3.17.3 Constraints on XML Representations of Schemas
            3.17.3.1 QName Interpretation
            3.17.3.2 QName resolution (Schema Document)
        3.17.4 Validation Rules for Schemas as a Whole
        3.17.5 Schema Information Set Contributions
            3.17.5.1 Schema Information
            3.17.5.2 ID/IDREF Table
        3.17.6 Constraints on Schemas as a Whole
            3.17.6.1 Schema Properties Correct
            3.17.6.2 QName resolution (Schema Document)
            3.17.6.3 QName resolution (Instance)

A schema consists of a set of schema components.

Example
<xs:schema
    xmlns:xs="http://www.w3.org/2001/XMLSchema"
    targetNamespace="http://www.example.com/example">
  . . .
</xs:schema>
The XML representation of the skeleton of a schema.

3.17.1 The Schema Itself

At the abstract level, the schema itself is just a container for its components.

Schema Component: Schema
{annotations}
A sequence of Annotation components.
{type definitions}
A set of Type Definition components.
{attribute declarations}
A set of Attribute Declaration components.
{element declarations}
A set of Element Declaration components.
{attribute group definitions}
A set of Attribute Group Definition components.
{model group definitions}
A set of Model Group Definition components.
{notation declarations}
A set of Notation Declaration components.
{identity-constraint definitions}
A set of Identity-Constraint Definition components.

3.17.2 XML Representations of Schemas

A schema is represented in XML by one or more ·schema documents·, that is, one or more <schema> element information items. A ·schema document· contains representations for a collection of schema components, e.g. type definitions and element declarations, which have a common {target namespace}. A ·schema document· which has one or more <import> element information items corresponds to a schema with components with more than one {target namespace}, see Import Constraints and Semantics (§4.2.6.2).

XML Representation Summary: schema Element Information Item et al.
<schema
  attributeFormDefault = (qualified | unqualified) : unqualified
  blockDefault = (#all | List of (extension | restriction | substitution))  : ''

  defaultAttributes = QName

  xpathDefaultNamespace = (anyURI | (##defaultNamespace | ##targetNamespace | ##local))  : ##local

  elementFormDefault = (qualified | unqualified) : unqualified
  finalDefault = (#all | List of (extension | restriction | list | union))  : ''
  id = ID
  targetNamespace = anyURI
  version = token
  xml:lang = language
  {any attributes with non-schema namespace . . .}>
  Content: ((include | import | redefine | override | annotation)*, (defaultOpenContent, annotation*)?, (((simpleType | complexType | group | attributeGroup) | simpleType | complexType | group | attributeGroup | element | attribute | notation), annotation*)*)
</schema>

<defaultOpenContent
  appliesToEmpty = boolean : false
  id = ID
  mode = (interleave | suffix) : interleave
  {any attributes with non-schema namespace . . .}>
  Content: (annotation?, any)
</defaultOpenContent>

The <schema> element information item maps to a Schema component as follows.

XML Mapping Summary for Schema Schema Component
Property
Representation
 
 
The (top-level) attribute declarations corresponding to all the <attribute> element information items in the [children], if any, plus any included or imported declarations, see Assembling a schema for a single target namespace from multiple schema definition documents (<include>) (§4.2.3) and References to schema components across namespaces (<import>) (§4.2.6). declarations brought in via <include>, <override>, <redefine>, and <import>.
 
The (top-level) element declarations corresponding to all the <element> element information items in the [children], if any, plus any included or imported declarations, see Assembling a schema for a single target namespace from multiple schema definition documents (<include>) (§4.2.3) and References to schema components across namespaces (<import>) (§4.2.6). declarations brought in via <include>, <override>, <redefine>, and <import>.
 
The attribute group definitions corresponding to all the <attributeGroup> element information items in the [children], if any, plus any included or imported definitions, see Assembling a schema for a single target namespace from multiple schema definition documents (<include>) (§4.2.3) and References to schema components across namespaces (<import>) (§4.2.6). definitions brought in via <include>, <override>, <redefine>, and <import>.
 
The model group definitions corresponding to all the <group> element information items in the [children], if any, plus any included or imported definitions, see Assembling a schema for a single target namespace from multiple schema definition documents (<include>) (§4.2.3) and References to schema components across namespaces (<import>) (§4.2.6). definitions brought in via <include>, <redefine> and <import>.
 
The notation declarations corresponding to all the <notation> element information items in the [children], if any, plus any included or imported declarations, see Assembling a schema for a single target namespace from multiple schema definition documents (<include>) (§4.2.3) and References to schema components across namespaces (<import>) (§4.2.6). declarations brought in via <include>, <override>, <redefine>, and <import>.
 
The identity-constraint definitions corresponding to all the <key>, <keyref>, and <unique> element information items anywhere within the [children], if any, plus any definitions brought in via <include>, <override>, <redefine>, and <import>.
 
The annotations corresponding to all the <annotation> element information items in the [children], if any. The ·annotation mapping· of the set of elements containing the <schema> and all the <include>, <redefine>, <override>, <import>, and <defaultOpenContent> [children], if any, as defined in XML Representation of Annotation Schema Components (§3.15.2).

Note that none of the attribute information items displayed above correspond directly to properties of schemas. The blockDefault, finalDefault, attributeFormDefault, elementFormDefault and targetNamespace attributes are appealed to in the sub-sections above, as they provide global information applicable to many representation/component correspondences. The other attributes (id and version) are for user convenience, and this specification defines no semantics for them.

The definition of the schema abstract data model in XML SchemaXSD Abstract Data Model (§2.2) makes clear that most components have a {target namespace}. Most components corresponding to representations within a given <schema> element information item will have a {target namespace} which corresponds to the targetNamespace attribute.

Since the empty string is not a legal namespace name, supplying an empty string for targetNamespace is incoherent, and is not the same as not specifying it at all. The appropriate form of schema document corresponding to a ·schema· whose components have no {target namespace} is one which has no targetNamespace attribute specified at all.

Note: The XML namespaces Recommendation[XML Namespaces 1.1] discusses only instance document syntax for elements and attributes; it therefore provides no direct framework for managing the names of type definitions, attribute group definitions, and so on. Nevertheless, the specification applies the target namespace facility uniformly to all schema components, i.e. not only declarations but also definitions have a {target namespace}.

Although the example schema at the beginning of this section might be a complete XML document, <schema> need not be the document element, but can appear within other documents. Indeed there is no requirement that a schema correspond to a (text) document at all: it could correspond to an element information item constructed 'by hand', for instance via a DOM-conformant API.

Aside from <include> and <import>, which do not correspond directly to any schema component at all, each of the element information items which maymay appear in the content of <schema> corresponds to a schema component, and all except <annotation> are named. The sections below present each such item in turn, setting out the components to which it may corresponds.

3.17.2.1 References to Schema Components

Reference to schema components from a schema document is managed in a uniform way, whether the component corresponds to an element information item from the same schema document or is imported (References to schema components across namespaces (<import>) (§4.2.6)) from an external schema (which maymay, but need not, correspond to an actual schema document). The form of all such references is a ·QName·.

[Definition:]  A QName is a name with an optional namespace qualification, as defined in [Namespaces in XML 1.0][XML Namespaces 1.1]. When used in connection with the XML representation of schema components or references to them, this refers to the simple type QName as defined in [XML Schema: Datatypes]. For brevity, the term ·QName· is also used to refer to ·actual values· in the value space of the QName simple type, which are expanded names with a [Definition:]  local name and a [Definition:]  namespace name.

[Definition:]  An NCName is a name with no colon, as defined in [Namespaces in XML 1.0][XML Namespaces 1.1]. When used in connection with the XML representation of schema components in this specification, this refers to the simple type NCName as defined in [XML Schema: Datatypes].

Note: It is ·implementation-defined· whether a schema processor supports the definitions of QName and NCName found in [XML Namespaces 1.1] or those found in [Namespaces in XML 1.0] or both.

[Definition:]   A ·QName· in a schema document resolves to a component in a schema if and only if in the context of that schema the QName and the component together satisfy the rule QName resolution (Schema Document) (§3.17.6.2). A ·QName· in an input document, or a pair consisting of a local name and a namespace name, resolves to a component in a schema if and only if in the context of that schema the QName (or the name + namespace pair) and the component together satisfy the rule QName resolution (Instance) (§3.17.6.3).

In each of the XML representation expositions in the following sections, an attribute is shown as having type QName if and only if it is interpreted as referencing a schema component.

Example
<xs:schema xmlns:xs="http://www.w3.org/2001/XMLSchema"
            xmlns:xhtml="http://www.w3.org/1999/xhtml"
            xmlns="http://www.example.com"
            targetNamespace="http://www.example.com">
  . . .

  <xs:element name="elem1" type="Address"/>

  <xs:element name="elem2" type="xhtml:blockquote"/>

  <xs:attribute name="attr1"
                type="xsl:quantity"/>
  . . .
</xs:schema>

The first of these is most probably a local reference, i.e. a reference to a type definition corresponding to a <complexType> element information item located elsewhere in the schema document, the other two refer to type definitions from schemas for other namespaces and assume that their namespaces have been declared for import. See References to schema components across namespaces (<import>) (§4.2.6) for a discussion of importing.
3.17.2.2 References to Schema Components from Elsewhere

The names of schema components such as type definitions and element declarations are not of type ID: they are not unique within a schema, just within a symbol space. This means that simple fragment identifiers using these names will not always work to reference schema components from outside the context of schema documents.

The preferred way to refer to schema components is to use [XML Schema: Component Designators], which defines a mechanism to designate schema components using the xscd() [XPointer] scheme.

There is currently no provision in the definition of the interpretation of fragment identifiers for the text/xml MIME type, which is the MIME type for schemas, for referencing schema components as such. However, [XPointer] provides a mechanism which maps well onto the notion of symbol spaces as it is reflected in the XML representation of schema components. A fragment identifier of the form #xpointer(xs:schema/xs:element[@name="person"]) will uniquely identify the representation of a top-level element declaration with name person, and similar fragment identifiers can obviously be constructed for the other global symbol spaces.

Short-form fragment identifiers may also be used in some cases, that is when a DTD or XML Schema is available for the schema in question, and the provision of an id attribute for the representations of all primary and secondary schema components, which is of type ID, has been exploited.

Alternatively, references to specific element information items in the schema document can be interpreted as to their corresponding schema documents. This can be done using mechanisms supported by [XPointer], for example, by using shorthand pointers. It is a matter for applications to specify whether they interpret document-levelthese references of either of the above varieties as being to the relevant element information item (i.e. without special recognition of the relation of schema documents to schema components) or as being to the corresponding schema component.

3.17.3 Constraints on XML Representations of Schemas

None as such.

3.17.3.1 QName Interpretation
Schema Representation Constraint: QName Interpretation
Where the type of an attribute information item in a document involved in ·validation· is identified as ·QName·, its ·actual value· is composed of a [Definition:]  local name and a [Definition:]  namespace name. Its ·actual value· is determined based on its ·normalized value· and the containing element information item's [in-scope namespaces] following [Namespaces in XML 1.0]:
The appropriate case among the following mustmust be true:
1 If its ·normalized value· is prefixed, then all of the following must beare true:
1.1 There must be a namespace in the [in-scope namespaces] whose [prefix] matches the prefix.
1.2 its ·namespace name· is the [namespace name] of that namespace.
1.3 Its ·local name· is the portion of its ·normalized value· after the colon (':').
2 otherwise (its ·normalized value· is unprefixed) all of the following must beare true:
2.2 The appropriate case among the following must beis true:
2.2.1 If there is a namespace in the [in-scope namespaces] whose [prefix] has no value, then its ·namespace name· is the [namespace name] of that namespace.
2.2.2 otherwise its ·namespace name· is ·absent·.
In the absence of the [in-scope namespaces] property in the infoset for the schema document in question, processors must reconstruct equivalent information as necessary, using the [namespace attributes] of the containing element information item and its ancestors.
3.17.3.2 QName resolution (Schema Document)

[Definition:]  Whenever the word resolve in any form is used in this chapter in connection with a ·QName· in a schema document, the following definition QName resolution (Schema Document) (§3.17.6.2) should be understood:

Schema Representation Constraint: QName resolution (Schema Document)
For a ·QName· to resolve to a schema component of a specified kind all of the following mustmust be true:
1 That component is a member of the value of the appropriate property of the schema which corresponds to the schema document within which the ·QName· appears, that is the appropriate case among the following must beis true:
1.1 If the kind specified is simple or complex type definition, then the property is the {type definitions}.
1.2 If the kind specified is attribute declaration, then the property is the {attribute declarations}.
1.3 If the kind specified is element declaration, then the property is the {element declarations}.
1.4 If the kind specified is attribute group, then the property is the {attribute group definitions}.
1.5 If the kind specified is model group, then the property is the {model group definitions}.
1.6 If the kind specified is notation declaration, then the property is the {notation declarations}.
1.7 If , then
2 The component's {name} matches the ·local name· of the ·QName·;
3 The component's {target namespace} is identical to the ·namespace name· of the ·QName·;
4 The appropriate case among the following must beis true:
4.1 If the ·namespace name· of the ·QName· is ·absent·, then one of the following must beis true:
4.1.1 The <schema> element information item of the schema document containing the ·QName· has no targetNamespace [attribute].
4.1.2 The <schema> element information item of the that schema document contains an <import> element information item with no namespace [attribute].
4.2 otherwise the ·namespace name· of the ·QName· is the same as one of the following:
4.2.1 The ·actual value· of the targetNamespace [attribute] of the <schema> element information item of the schema document containing the ·QName·.
4.2.2 The ·actual value· of the namespace [attribute] of some <import> element information item contained in the <schema> element information item of that schema document.

3.17.4 Validation Rules for Schemas as a Whole

As the discussion above at Schema Component Details (§3) makes clear, at the level of schema components and ·validation·, reference to components by name is normally not involved. In a few cases, however, qualified names appearing in information items being ·validated· must be resolved to schema components by such lookup. The following constraint is appealed to in these cases.

Validation Rule: QName resolution (Instance)
A pair of a local name and a namespace name (or ·absent·) resolve to a schema component of a specified kind in the context of ·validation· by appeal to the appropriate property of the schema being used for the ·assessment·. Each such property indexes components by name. The property to use is determined by the kind of component specified, that is, the appropriate case among the following mustmust be true:
1 If the kind specified is simple or complex type definition, then the property is the {type definitions}.
2 If the kind specified is attribute declaration, then the property is the {attribute declarations}.
3 If the kind specified is element declaration, then the property is the {element declarations}.
4 If the kind specified is attribute group, then the property is the {attribute group definitions}.
5 If the kind specified is model group, then the property is the {model group definitions}.
6 If the kind specified is notation declaration, then the property is the {notation declarations}.
The component resolved to is the entry in the table whose {name} matches the local name of the pair and whose {target namespace} is identical to the namespace name of the pair.

None as such.

3.17.5 Schema Information Set Contributions

3.17.5.1 Schema Information
Schema Information Set Contribution: Schema Information
Schema components provide a wealth of information about the basis of ·assessment·, which may well be of relevance tocan often be useful for subsequent processing. Reflecting component structure into a form suitable for inclusion in the ·post-schema-validation infoset· is the way this specification provides for making this information available.
Accordingly, [Definition:]   by an item isomorphic to a component is meant an information item whose type is equivalent to the component's, with one property per property of the component, with the same name, and value either the same atomic value, or an information item corresponding in the same way to its component value, recursively, as necessary.
Processors must add a property in the ·post-schema-validation infoset· to the element information item at which ·assessment· began, as followsThe ·validation root· has the following properties:
PSVI Contributions for element or attribute information items
[schema information]
A set of namespace schema information information items, one for each namespace name which appears as the {target namespace} of any schema component in the schema used for that assessment, and one for ·absent· if any schema component in the schema had no {target namespace}. Each namespace schema information information item has the following properties and values:
PSVI Contributions for namespace schema information information items
[schema namespace]
A namespace name or ·absent·.
[schema components]
A (possibly empty) set of schema component information items, each one an ·item isomorphic· to a component whose {target namespace} is the sibling [schema namespace] property above, drawn from the schema used for ·assessment·.
[schema documents]
A (possibly empty) set of schema document information items, with properties and values as follows, for each schema document which contributed components to the schema, and whose targetNamespace matches the sibling [schema namespace] property above (or whose targetNamespace was ·absent· but that contributed components to that namespace by being <include>d by a schema document with that targetNamespace as per Assembling a schema for a single target namespace from multiple schema definition documents (<include>) (§4.2.3)):
PSVI Contributions for schema document information items
[document location]
Either a URI reference, if available, otherwise ·absent·
[document]
A document information item, if available, otherwise ·absent·.
The [schema components] property is provided for processors which wish to provide a single access point to the components of the schema which was used during ·assessment·. Lightweight processors are free to leave it empty, but if it is provided, it must contain at a minimum all the top-level (i.e. named) components which actually figured in the ·assessment·, either directly or (because an anonymous component which figured is contained within) indirectly.
3.17.5.2 ID/IDREF Table
Schema Information Set Contribution: ID/IDREF Table
In the ·post-schema-validation infoset· a set of ID/IDREF binding information items is associated with the ·validation root· element information item:
PSVI Contributions for element information items
[ID/IDREF table]
A (possibly empty) set of ID/IDREF binding information items, as specified below.
[Definition:]  Let the eligible item set be the set of consisting of every attribute or element information item for which all of the following are true:
1 its [validation context] is the ·validation root·;
2
it was successfully ·validated· with respect to an attribute declaration as per Attribute Locally Valid (§3.2.4.1) or element declaration as per Element Locally Valid (Element) (§3.3.4.3) (as appropriate) whose attribute {type definition} or element {type definition} (respectively) is the built-in ID, IDREF or IDREFS simple type definition or a type derived from one of them.
3
its [schema actual value] is not ·absent· and its ·governing· type definition is the built-in simple type definition for ID, IDREF, or IDREFS, or a simple type definition ·derived· or ·constructed· directly (in a single derivation step) or indirectly (through one or more steps) from any of these;
4
if it is an element information item, then it is not ·nilled·.
Note: The use of [schema actual value] in the definition of ·eligible item set· above means that default or fixed value constraints may play a part in the ·eligible item set·.
Then there is one ID/IDREF binding in the [ID/IDREF table] for every distinct string which is an ·ID value· or an ·IDREF value· in the ·actual value· of a member of the ·eligible item set·.
one of the following:
1 the ·actual value· of a member of the ·eligible item set· whose type definition is or is derived from ID or IDREF;
2 one of the items in the ·actual value· of a member of the ·eligible item set· whose type definition is or is derived from IDREFS.
Each ID/IDREF binding has properties as follows:
PSVI Contributions for ID/IDREF binding information items
[id]
The string identified above.
[binding]
A set consisting of every element information item for which all of the following are true:
2 it has an attribute information item in its [attributes] or an element information item in its [children] which was ·validated· by the built-in ID simple type definition or a type derived from it whose [schema normalized value] is whose ·actual value· is or contains the [id] of this ID/IDREF binding and the corresponding type definition is or is ·derived· from ID.
The net effect of the above is to have one entry for every string used as an id, whether by declaration or by reference, associated with those elements, if any, which actually purport to have that id. See Validation Root Valid (ID/IDREF) (§3.3.4.6) above for the validation rule which actually checks for errors here.
Note: The ID/IDREF binding information item, unlike most other aspects of this specification, is essentially an internal bookkeeping mechanism. It is introduced to support the definition of Validation Root Valid (ID/IDREF) (§3.3.4.6) above. Accordingly, conformant processors may, but are not required to, expose it in the ·post-schema-validation infoset·. In other words, the above constraint may be read as saying ·assessment· proceeds as if such an infoset item existed.

3.17.6 Constraints on Schemas as a Whole

3.17.6.1 Schema Properties Correct

All schemas (see Schemas as a Whole (§3.17)) must satisfy the following constraint.

Schema Component Constraint: Schema Properties Correct
All of the following mustmust be true:
1 The values of the properties of a schema must beare as described in the property tableau in The Schema Itself (§3.17.1), modulo the impact of Missing Sub-components (§5.3);
2 EachNone of the {type definitions}, {attribute declarations}, {element declarations}, {attribute group definitions}, {model group definitions}, and {notation declarations}, or {identity-constraint definitions} properties must not containcontains two or more schema components with the same {name} and {target namespace}expanded name.
3.17.6.2 QName resolution (Schema Document)
Schema Representation Constraint: QName resolution (Schema Document)
For a ·QName· to resolve to a schema component of a specified kind all of the following mustmust be true:
1 That component is a member of the value of the appropriate property of the schema which corresponds to the schema document within which the ·QName· appears, that is the appropriate case among the following must beis true:
1.1 If the kind specified is simple or complex type definition, then the property is the {type definitions}.
1.2 If the kind specified is attribute declaration, then the property is the {attribute declarations}.
1.3 If the kind specified is element declaration, then the property is the {element declarations}.
1.4 If the kind specified is attribute group, then the property is the {attribute group definitions}.
1.5 If the kind specified is model group, then the property is the {model group definitions}.
1.6 If the kind specified is notation declaration, then the property is the {notation declarations}.
1.7 If the kind specified is identity-constraint definition, then the property is the {identity-constraint definitions}.
2 The component's {name} matches the ·local name· of the ·QName·;
3 The component's {target namespace} is identical to the ·namespace name· of the ·QName·;
4 The appropriate case among the following must beis true:
4.1 If the ·namespace name· of the ·QName· is ·absent·, then one of the following must beis true:
4.1.1 The <schema> element information item of the schema document containing the ·QName· has no targetNamespace [attribute].
4.1.2 The <schema> element information item of the that schema document contains an <import> element information item with no namespace [attribute].
4.2 otherwise the ·namespace name· of the ·QName· is the same as one of the following:
4.2.1 The ·actual value· of the targetNamespace [attribute] of the <schema> element information item of the schema document containing the ·QName·.
4.2.2 The ·actual value· of the namespace [attribute] of some <import> element information item contained in the <schema> element information item of that schema document.
4.2.3 http://www.w3.org/2001/XMLSchema.
4.2.4 http://www.w3.org/2001/XMLSchema-instance.
3.17.6.3 QName resolution (Instance)

As the discussion above at Schema Component Details (§3) makes clear, at the level of schema components and ·validation·, reference to components by name is normally not involved. In a few cases, however, qualified names appearing in information items being ·validated· must be resolved to schema components by such lookup. The following constraint is appealed to in these cases.

Validation Rule: QName resolution (Instance)
A pair of a local name and a namespace name (or ·absent·) resolve to a schema component of a specified kind in the context of ·validation· by appeal to the appropriate property of the schema being used for the ·assessment·. Each such property indexes components by name. The property to use is determined by the kind of component specified, that is, the appropriate case among the following mustmust be true:
1 If the kind specified is simple or complex type definition, then the property is the {type definitions}.
2 If the kind specified is attribute declaration, then the property is the {attribute declarations}.
3 If the kind specified is element declaration, then the property is the {element declarations}.
4 If the kind specified is attribute group, then the property is the {attribute group definitions}.
5 If the kind specified is model group, then the property is the {model group definitions}.
6 If the kind specified is notation declaration, then the property is the {notation declarations}.
The component resolved to is the entry in the table whose {name} matches the local name of the pair and whose {target namespace} is identical to the namespace name of the pair.

4 Schemas and Namespaces: Access and Composition

This chapter defines the mechanisms by which this specification establishes the necessary precondition for ·assessment·, namely access to one or more schemas. This chapter also sets out in detail the relationship between schemas and namespaces, as well as mechanisms for modularization of schemas, including provision for incorporating definitions and declarations from one schema in another, possibly with modifications.

Conformance (§2.4) describes three levels of conformance for schema processors, and Schemas and Schema-validity Assessment (§5) provides a formal definition of ·assessment·. This section sets out in detail the 3-layer architecture implied by the three conformance levels. The layers are:

  1. The ·assessment· core, relating schema components and instance information items;
  2. Schema representation: the connections between XML representations and schema components, including the relationships between namespaces and schema components;
  3. XML SchemaXSD web-interoperability guidelines: instance->schema and schema->schema connectionsconnections from instance to schema (or schema document) and from schema document to schema (or schema document) for the WWW.

Layer 1 specifies the manner in which a schema composed of schema components can be applied to in the ·assessment· of an instance element information item. Layer 2 specifies the use of <schema> elements in XML documents as the standard XML representation for schema information in a broad range of computer systems and execution environments. To support interoperation over the World Wide Web in particular, layer 3 provides a set of conventions for schema reference on the Web. Additional details on each of the three layers isare provided in the sections below.

next sub-section4.1 Layer 1: Summary of the Schema-validity Assessment Core

The fundamental purpose of the ·assessment· core is to define ·assessment· for a single element information item and its descendants, with respect to a complex type definition. All processors are required to implement this core predicate in a manner which conforms exactly to this specification.

·aAssessment· is defined with reference to an ·XML Schema··XSD schema· (note not a ·schema document·) which consists of (at a minimum) the set of schema components (definitions and declarations) required for that ·assessment·. This is not a circular definition, but rather a post facto observation: no element information item can be fully assessed unless all the components required by any aspect of its (potentially recursive) ·assessment· are present in the schema.

As specified above, each schema component is associated directly or indirectly with a target namespace, or explicitly with no namespace. In the case of multi-namespace documents, components for more than one target namespace will co-exist in a schema.

Processors have the option to assemble (and perhaps to optimize or pre-compile) the entire schema prior to the start of an ·assessment· episode, or to gather the schema lazily as individual components are required. In all cases it is required that:

  • The processor succeed in locating the ·schema components· transitively required to complete an ·assessment· (note that components derived from ·schema documents· can be integrated with components obtained through other means);
  • no definition or declaration changes once it has been established;
  • if the processor chooses to acquire declarations and definitions dynamically, that there be no side effects of such dynamic acquisition that would cause the results of ·assessment· to differ from that which would have been obtained from the same schema components acquired in bulk.
Note: the ·assessment· core is defined in terms of schema components at the abstract level, and no mention is made of the schema definition syntax (i.e. <schema>). Although many processors will acquire schemas in this format, others maymay operate on compiled representations, on a programmatic representation as exposed in some programming language, etc.

The obligation of a schema-aware processor as far as the ·assessment· core is concerned is to implement one or more of the options for ·assessment· given below in Assessing Schema-Validity (§5.2). Neither the choice of element information item for that ·assessment·, nor which of the means of initiating ·assessment· are used, is within the scope of this specification.

Although ·assessment· is defined recursively, it is also intended to be implementable in streaming processors. Such processors may choose to incrementally assemble the schema during processing in response, for example, to encountering new namespaces. The implication of the invariants expressed above is that such incremental assembly must result in an ·assessment· outcome that is the same as would be given if ·assessment· waswere undertaken again with the final, fully assembled schema.

previous sub-section next sub-section4.2 Layer 2: Schema Documents, Namespaces and Composition

The sub-sections of Schema Component Details (§3) define an XML representation for type definitions and element declarations and so on, specifying their target namespace and collecting them into schema documents. The two following sections relate to assembling a complete schema for ·assessment· from multiple sources. They should not be understood as a form of text substitution, but rather as providing mechanisms for distributed definition of schema components, with appropriate schema-specific semantics. The following sections describe how to assemble a complete schema from multiple sources.

Note: The core ·assessment· architecture requires that a complete schema with all the necessary declarations and definitions be available. This maywill sometimes involve resolving both instance → schema (or schema document) and schema-document → schema (or schema document) references. As observed earlier in Conformance (§2.4), the precise mechanisms for resolving such references are expected to evolve over time. In support of such evolution, this specification observes the design principle that references from one schema document to a schema use mechanisms that directly parallel those used to reference a schema from an instance document.
Note: In the sections below, "schemaLocation" really belongs at layer 3. For convenience, it is documented with the layer 2 mechanisms of import and include, with which it is closely associated.

4.2.1 Basic concepts of schema construction and composition

When a schema is assembled from multiple sources, those sources can include both ·schema documents· and other sources of components. Several of the mechanisms described below allow a ·schema document· to refer to a schema, either by giving the target namespace of its components, or indirectly, by referring to a ·schema document· (and thus implicitly to the schema corresponding to that ·schema document·).

The sections that follow appeal often to the following concepts.

pre-processing
The pre-processing of a schema document before attempting to map its contents into components, or the pre-processing of a set of components before they take their final form among the components of a schema being constructed. The following sections define several forms of pre-processing, including: conditional-inclusion pre-processing, chameleon pre-processing, redefinition pre-processing, and override pre-processing. Conditional-inclusion pre-processing is always performed first; the sequence in which other forms of pre-processing are applied varies; details are given below.
conditional-inclusion pre-processing
The process of applying to a schema document the filtering described in section Conditional inclusion (§4.2.2). This pre-processing is usually assumed silently; when it is explicitly described, then for a ·schema document· D, the result of conditional-inclusion pre-processing of D is written "ci(D)".
immediate components
The immediate components of a ·schema document· D are the components corresponding to its definition and declaration [children]; also written "immed(D)".
inter-schema-document references
The <include>, <redefine>, <override>, and <import> elements defined below.
corresponding schema
The schema corresponding to a given ·schema document· D is the schema containing the built-in components, the ·automatically known· components automatically included in the schema by the schema processor, ·immed(D)·, and the components included by virtue of the inter-schema-document references included in D (for which see the rules below), and no other components. Also written "schema(D)".
target namespace
The target namespace specified in a schema document D; also written "tns(D)".
chameleon pre-processing
The application, to a schema document D, of the transformation specified in Transformation for Chameleon Inclusion (§G.1), with respect to some namespace N, so as to convert it to use N as its target namespace; also written "chameleon(N,D)".
override pre-processing
The application, to a schema document D, of the overrides specified in an <override> element E, using the rules specified in detail in Transformation for xs:override (§G.2); also written "override(E,D)".
redefine pre-processing
The application, to a schema S, of the redefinitions specified in an <override> element E, using the rules specified in detail in Including modified component definitions (<redefine>) (§4.2.4); also written "redefine(E,S)".
Note: This specification defines several attributes to allow schema documents and XML instance documents to provide information about the location of relevant schema components. Experience has shown that the similarities and differences among these attributes can be elusive for some readers; a compact overview may be helpful.
The xsi:schemaLocation and xsi:noNamespaceSchemaLocation attributes may validly appear on elements in an XML instance document. They are technically hints: conforming schema-aware processors may but need not attempt to dereference the schema documents named in these attributes and include the components described there in the schema used for validation.
The schemaLocation attribute on the <import> element in a schema document is similarly a hint: a conformaing schema-aware processor may but need not attempt to dereference the schema document named by the attribute.
The schemaLocation attributes on the <include>, <override>, and <redefine> elements in a schema document, on the other hand, are not hints: conforming processors must attempt to de-reference the schema document named by the attribute. For non-empty <redefine> elements, it is an error for the attempt to fail; otherwise, the attempt must be made but it is not an error for it to fail.
In all cases, the use of the attribute in a document indicates the existence of a suitable schema document at the location indicated. This is stated explicitly below for some attributes, but not for all; where not stated explicitly, the inference follows implicitly from other rules.

4.2.2 Conditional inclusion

Whenever a conforming XSD processor reads a ·schema document· in order to include the components defined in it in a schema, it first performs on the schema document the pre-processing described in this section.

Every element in the ·schema document· is examined to see whether any of the attributes vc:minVersion, vc:maxVersion, vc:typeAvailable, vc:typeUnavailable, vc:facetAvailable, or vc:facetUnavailable appear among its [attributes].

Where they appear, the attributes vc:minVersion and vc:maxVersion are treated as if declared with type xs:decimal, and their ·actual values· are compared to a decimal value representing the version of XSD supported by the processor (here represented as a variable V). For processors conforming to this version of this specification, the value of V is 1.1.

If V is less than the value of vc:minVersion, or if V is greater than or equal to the value of vc:maxVersion, then the element on which the attribute appears is to be ignored, along with all its attributes and descendants. The effect is that portions of the schema document marked with vc:minVersion and/or vc:maxVersion are retained if vc:minVersionV < vc:maxVersion.

Where they appear, the attributes vc:typeAvailable and vc:typeUnavailable are treated as if declared with type list of xs:QName, and the items in their ·actual values· are checked to see whether they name types ·automatically known· to the processor. The attributes vc:facetAvailable and vc:facetUnavailable are similarly typed, and checked to see if they name facets supported by the processor.

If an element in a schema document has any of the following:
  1. vc:typeAvailable = T, where any item in the ·actual value· T is not the expanded name of some type definition ·automatically known· to the processor
  2. vc:typeUnavailable = T, where every item in the ·actual value· T is the expanded name of some type definition ·automatically known· to and supported by the processor
  3. vc:facetAvailable = F, where any item in the ·actual value· F is not the expanded name of some facet known to and supported by the processor
  4. vc:facetUnavailable = F, where every item in the ·actual value· F is the expanded name of some facet known to and supported by the processor
then the element on which the attribute appears is to be ignored, along with all its attributes and descendants.
Note: It is expected that vc:typeAvailable etc. will be most useful in testing for ·implementation-defined· primitive datatypes and facets, or for derived types for which the processor supplies a definition automatically. The rules just given do not, however, attempt to restrict their use to such tests. If the vc:typeAvailable attribute is used with the expanded name associated with one of the built-in primitive datatypes, the datatype will (in a conforming processor) always be available, so the test is unlikely to filter out any elements, ever, from the schema document. But such a usage is not in itself an error.
Note: The expanded names of the built-in datatypes are as specified in [XML Schema: Datatypes]; the expanded name of any ·implementation-defined· datatype is required by [XML Schema: Datatypes] to be specified by the implementation.
Note: The expanded names of the facets (built-in or ·implementation-defined·) are the expanded names of the elements used in XSD schema documents to apply the facets, e.g. xs:pattern for the pattern facet.
Note: It is a consequence of the rules given above that if the ·actual value· of vc:typeAvailable is the empty list (i.e. vc:typeAvailable=""), then the corresponding element is not ignored. (It does not list any type that is not available.) Conversely, if the ·actual value· of vc:typeUnavailable is the empty list, then the corresponding element is ignored. Similar results hold for vc:facetAvailable and vc:facetUnavailable.

The pre-processing of a schema document S1 results in a second schema document S2, identical to S1 except that all elements and attributes in S1 which are to be ignored are absent from S2. We write S2 = ci(S1). If the <schema> element information item in S1 is to be ignored, then S2 is identical to S1 except that any attributes other than targetNamespace, vc:minVersion or vc:maxVersion are removed from its [attributes], and its [children] is the empty sequence. It is S2, not S1, which is required to conform to this specification.

Note: If S1 contains no elements or attributes to be ignored, then S1 and S2 are identical.

Except where conditional-inclusion pre-processing is explicitly mentioned, references to ·schema documents· elsewhere in this specification invariably refer to the result of the pre-processing step described here, not to its input, which need not, and in the general case will not, always conform to the rules for schema documents laid out in this specification.

Example
Suppose some future version of XSD (say, version 3.2) introduces a new form of element declaration. A schema author might wish to exploit that new form of declaration if possible, but wish also to ensure that the schema document can be handled successfully by a processor written for XSD 1.1. In such a case, a schema document of the following form would be handled correctly by a conforming XSD 1.1 processor:
<xs:schema 
  xmlns:xsd="http://www.w3.org/2001/XMLSchema"
  xmlns:vc="http://www.w3.org/2007/XMLSchema-versioning">

  <xs:element name="e" vc:minVersion="3.2">
    <!--* declaration suitable for 3.2 
        * and later processors *-->
  </xs:element>
  <xs:element name="e" 
    vc:minVersion="1.1"
    vc:maxVersion="3.2">
    <!--* declaration suitable for processors
        * supporting versions 1.1 through versions
        * up to (but not including) 3.2
        *-->
  </xs:element>
  ...
</xs:schema>
Even though the schema document as shown has two element declarations for element e and thus violates clause 2 of constraint Schema Properties Correct (§3.17.6.1), the pre-processing step described in this section filters out the first element declaration, making it possible for the resulting schema document to be valid and to conform to this specification.
Note that the semantics of the vc:maxVersion attribute is "exclusive". This makes it easier for schema authors to use this feature without leaving gaps in the numeric ranges used to select version numbers.
Example

Suppose that a processor supports an ·implementation-defined· primitive named xpath_expression in namespace "http://example.org/extension_types", and is presented with the following schema document:

<xs:schema 
 xmlns:xs="http://www.w3.org/2001/XMLSchema" 
 xmlns:vc="http://www.w3.org/2007/XMLSchema-versioning"
 xmlns:tns="http://example.org/extension_types"
 targetNamespace="http://example.org/extension_types" >

 <xs:element vc:typeAvailable="tns:xpath_expression"
          name="e" type="tns:xpath_expression" />
 <xs:element vc:typeUnavailable="tns:xpath_expression"
          name="e" type="string" />
</xs:schema>

The effect of conditional inclusion is to include the first declaration for e and omit the second, so that the effective schema document, after pre-processing for conditional inclusion, is:

<xs:schema 
 xmlns:xs="http://www.w3.org/2001/XMLSchema" 
 xmlns:vc="http://www.w3.org/2007/XMLSchema-versioning"
 xmlns:tns="http://example.org/extension_types"
 targetNamespace="http://example.org/extension_types" >

 <xs:element vc:typeAvailable="tns:xpath_expression"
          name="e" type="tns:xpath_expression" />
</xs:schema>

A processor which does not support type "tns:xpath_expression", by contrast, will use the other declaration for e: type in the namespace in question

<xs:schema 
 xmlns:xs="http://www.w3.org/2001/XMLSchema" 
 xmlns:vc="http://www.w3.org/2007/XMLSchema-versioning"
 xmlns:tns="http://example.org/extension_types"
 targetNamespace="http://example.org/extension_types" >

 <xs:element vc:typeUnavailable="tns:xpath_expression"
          name="e" type="string" />
</xs:schema>
Schema Representation Constraint: Conditional Inclusion Constraints
Whenever the attribute vc:minVersion or vc:maxVersion appears on an element information item in a ·schema document·, its ·initial value· must be locally ·valid· with respect to xs:decimal as per String Valid (§3.16.4).
Whenever any of the attributes vc:typeAvailable, vc:typeUnavailable, vc:facetAvailable, or vc:facetUnavailable, appears on an element information item in a ·schema document·, its ·initial value· must be locally ·valid· with respect to a simple type definition with {variety} = list and {item type definition} = xs:QName, as per String Valid (§3.16.4).
Any attribute from the vc: namespace that appears on an element information item in a ·schema document· should be one of the attributes described elsewhere in this document (i.e. one of vc:minVersion, vc:maxVersion, vc:typeAvailable, vc:typeUnavailable, vc:facetAvailable, or vc:facetUnavailable).
Note: Processors are encouraged to issue warnings about vc: attributes other than those named, but it is not an error for such attributes to appear in a ·schema document·. The rule just given is formulated with a "should" and not a "must" in order to preserve the ability of future versions of this specification to add new attributes to the schema-versioning namespace.

4.2.3 Assembling a schema for a single target namespace from multiple schema definition documents (<include>)

Schema components for a single target namespace can be assembled from several ·schema documents·, that is several <schema> element information items:

XML Representation Summary: include Element Information Item

<include
  id = ID
  schemaLocation = anyURI
  {any attributes with non-schema namespace . . .}>
  Content: (annotation?)
</include>

A <schema> information item may contain any number of <include> elements. Their schemaLocation attributes, consisting of a URI reference, identify other ·schema documents·, that is <schema> information items.

If two <include> elements specify the same schema location (after resolving relative URI references) then they refer to the same schema document. If they specify different schema locations, then they refer to different schema documents, unless the implementation is able to determine that the two URIs are references to the same resource.

The ·XML Schema· corresponding to <schema> contains not only the components corresponding to its definition and declaration [children], but also all the components of all the ·XML Schemas· corresponding to any <include>d schema documents. If a ·schema document· D1 contains one or more <include> elements, then schema(D1) contains not only immed(D1) but also all the components of schema(D2), for each ·schema document· D2 identified by an <include> element child of D1. Such included schema documents D2 must either (a) have the same targetNamespace as the <include>ing schema documentD1, or (b) no targetNamespace at all, in which case the <include>d schema document is converted to the <include>ing schema document's targetNamespacethe components included in schema(D1) are not those of schema(D2) itself, but instead those of schema(chameleon(tns(D1),D2)), that is, the schema corresponding to the result of applying chameleon pre-processing to D2 to convert it to target namespace tns(D1).

Schema Representation Constraint: Inclusion Constraints and Semantics
In addition to the conditions imposed on <include> element information items by the schema for schemas documents, all of the following must be truealso apply :
1 If the ·actual value· of the schemaLocation [attribute] successfully resolves one or more of the following is true:
1.1 It resolves to (a fragment of) a resource which is an XML document (of type application/xml or text/xml with an XML declaration for preference, but this is not required), which in turn corresponds to a <schema> element information item in a well-formed information set, which in turn corresponds to a valid schema.
1.2 It resolves to a <schema> element information item in a well-formed information set, which in turn corresponds to a valid schema.
In either case call the <include>d <schema> item SIID2, the valid schema I and the <include>ing item's parent <schema> item SII’D1.
2 One of the following mustmust be true:
2.1 SIID2 has a targetNamespace [attribute], and its ·actual value· is identical to the ·actual value· of the targetNamespace [attribute] of SII’D1 (which must have such an [attribute]).
2.2 Neither SIID2 nor SII’D1 have a targetNamespace [attribute].
2.3 SIID2 has no targetNamespace [attribute] (but SII’D1 does).
2.4
D2 does not exist (e.g. because the ·actual value· of the schemaLocation [attribute] does not resolve successfully).
3 The appropriate case among the following mustmust be true:
3.1 If clause 2.1 or clause 2.2 above is satisfied, then the schema corresponding to SII’ must include not only definitions or declarations corresponding to the appropriate members of its own [children], but also components identical to all the ·schema components· of I.
all of the following are true:
3.1.1 D2 corresponds to a conforming schema (call it S2).
3.1.2 The schema corresponding to D1 includes not only definitions or declarations corresponding to the appropriate members of its own [children], but also components identical to all the ·schema components· of S2 (with the possible exception of its Schema component).
3.2 If clause 2.3 above is satisfied, then the schema corresponding to the <include>d item's parent <schema> must include not only definitions or declarations corresponding to the appropriate members of its own [children], but also components identical to all the ·schema components· of I, except that anywhere the ·absent· target namespace name would have appeared, the ·actual value· of the targetNamespace [attribute] of SII’ is used. In particular, it replaces ·absent· in the following places:
all of the following are true:
3.2.1 Let D2′ be a <schema> information item obtained by performing on D2 the transformation specified in Transformation for Chameleon Inclusion (§G.1); D2′ corresponds to a conforming schema (call it S2).
Note: The transformation in Transformation for Chameleon Inclusion (§G.1) (a) adds a targetNamespace [attribute] to D2, whose value is the same as that of the targetNamespace [attribute] of D1, and (b) updates all unqualified QName references so that their namespace names become the ·actual value· of the targetNamespace [attribute]. Implementations need not use the [XSLT 2.0] stylesheet given in Transformation for Chameleon Inclusion (§G.1), as long as an equivalent result is produced. In particular, different algorithms for generating a unique namespace prefix may be used, even if they produce different results.
3.2.2 The schema corresponding to D1 includes not only definitions or declarations corresponding to the appropriate members of its own [children], but also components identical to all the ·schema components· of S2 (with the possible exception of its Schema component).
Note: The above rule applies recursively. For example, if A includes B and B includes C, where A has a targetNamespace [attribute], but neither B nor C does, then the effect is as if A included B' and B' included C', where B' and C' are identical to B and C respectively, except that they both have a targetNamespace [attribute] the same as A's.
3.2.1 The {target namespace} of named schema components, both at the top level and (in the case of nested type definitions and nested attribute and element declarations whose code was qualified) nested within definitions;
3.2.2 The {namespace constraint} of a wildcard, whether negated or not;
Note: In this case, it is D2′, not D2, which is required by clause 3.2.1 to correspond to a conforming schema. In particular, it is not an error for D2 to fail to satisfy all of the constraints governing schema documents, while it is an error if D2′ fails to satisfy them.
Note: If D2 imports the target namespace of D1, then the effect of clause 3.2 will be to cause an error owing to the violation of clause 1 of Import Constraints and Semantics (§4.2.6.2) (which forbids a schema document to import its own target namespace). Other constraint violations may also be brought about; caution is advised.
It is not an error for the ·actual value· of the schemaLocation [attribute] to fail to resolve it allat all, in which case no corresponding inclusion is performedthe corresponding inclusion must not be performed. It is an error for it to resolve but the rest of clause 1 above to fail to be satisfied. Failure to resolve may wellis likely to cause less than complete ·assessment· outcomes, of course.
As discussed in Missing Sub-components (§5.3), ·QName·s in XML representations maywill sometimes fail to ·resolve··resolve·, rendering components incomplete and unusable because of missing subcomponents. During schema construction, implementations must retain ·QName· values for such references, in case an appropriately-named component becomes available to discharge the reference by the time it is actually needed. ·Absent· target ·namespace name·s of such as-yet unresolved reference ·QName·s in <include>d components must also be converted if clause 3.2 is satisfied.
Note: The above is carefully worded so that multiple <include>ing of the same schema document will not constitute a violation of clause 2 of Schema Properties Correct (§3.17.6.1), but applications are allowed, indeed encouraged, to avoid <include>ing the same schema document more than once to forestall the necessity of establishing identity component by component.

If there is a sequence of schema documents S1, S2, ... Sn, and a sequence of <include> elements E1, E2, ... En, such that each Si contains the corresponding Ei, and each Ei (where i < n) points to schema document Si + 1, and En points to S1 (i.e. if there is a cycle in the relation defined by the <include> element), then the same schema corresponds to all of the schema documents S1, ... Sn in the cycle, and it includes the same components as the schema corresponding to S1 in the similar case where Sn has no <include> element pointing at S1.

Note: Informally: cycles of <include> elements are legal, and processors should guard against infinite loops.

4.2.4 Including modified component definitions (<redefine>)

Note: The redefinition feature described in the remainder of this section is ·deprecated· and may be removed from future versions of this specification. Schema authors are encouraged to avoid its use in cases where interoperability or compatibility with later versions of this specification are important.

Editorial Note: Priority Feedback Request

The Working Group requests feedback from readers, schema authors, implementors, and other users of this specification as to the desirability of retaining, removing, deprecating, or not deprecating the use of <redefine>. Since the <override> facility provides similar functionality but does not require a restriction or extension relation between the new and the old definitions of redefined components, the Working Group is particularly interested in learning whether users of this specification find that requirement useful or not.

In order to provide some support for evolution and versioning, it is possible to incorporate components corresponding to a schema document with modifications. The modifications have a pervasive impact, that is, only the redefined components are used, even when referenced from other incorporated components, whether redefined themselves or not.

XML Representation Summary: redefine Element Information Item

<redefine
  id = ID
  schemaLocation = anyURI
  {any attributes with non-schema namespace . . .}>
  Content: (annotation | (simpleType | complexType | group | attributeGroup))*
</redefine>

A <schema> information item may contain any number of <redefine> elements. Their schemaLocation attributes, consisting of a URI reference, identify other ·schema documents·, that is <schema> information items.

The ·XML Schema· corresponding to <schema> contains not only the components corresponding to its definition and declaration [children], but also all the components of all the ·XML Schemas· corresponding to any <redefine>d schema documents. Such schema documents must either (a) have the same targetNamespace as the <redefine>ing schema document, or (b) no targetNamespace at all, in which case the <redefine>d schema document is converted to the <redefine>ing schema document's targetNamespace.

If a schema document D1 contains a <redefine> element E pointing to some schema document D2, then schema(D1) contains not only the components in immed(D1), but also all the components (with the exception, in most cases, of the schema-as-a-whole component) of redefine(E,schema(D2)). For any document D2 pointed at by a <redefine> element in D1, it must be the case either (a) that tns(D1) = tns(D2) or else (b) that tns(D2) is ·absent·, in which case schema(D1) includes not redefine(E,schema(D2)) itself but redefine(E,schema(chameleon(tns(D1),D2))). That is, the redefinition pre-processing is applied not to the schema corresponding to D2 but instead to the schema corresponding to the schema document chameleon(tns(D1),D2), which is the result of applying chameleon pre-processing to D2 to convert it to target namespace tns(D1).

The definitions within the <redefine> element itself are restricted to be redefinitions of components from the <redefine>d schema document, in terms of themselves. That is,
  • Type definitions must use themselves as their base type definition;
  • Attribute group definitions and model group definitions must be supersets or subsets of their original definitions, either by including exactly one reference to themselves or by containing only (possibly restricted) components which appear in a corresponding way in their <redefine>d selves.
Not all the components of the <redefine>d schema document need be redefined.

This mechanism is intended to provide a declarative and modular approach to schema modification, with functionality no different except in scope from what would be achieved by wholesale text copying and redefinition by editing. In particular redefining a type is not guaranteed to be side-effect free: it maycan have unexpected impacts on other type definitions which are based on the redefined one, even to the extent that some such definitions become ill-formed.

Note: The pervasive impact of redefinition reinforces the need for implementations to adopt some form of lazy or 'just-in-time' approach to component construction, which is also called for in order to avoid inappropriate dependencies on the order in which definitions and references appear in (collections of) schema documents.
Example
v1.xsd:
 <xs:complexType name="personName">
  <xs:sequence>
   <xs:element name="title" minOccurs="0"/>
   <xs:element name="forename" minOccurs="0" maxOccurs="unbounded"/>
  </xs:sequence>
 </xs:complexType>

 <xs:element name="addressee" type="personName"/>

v2.xsd:
 <xs:redefine schemaLocation="v1.xsd">
  <xs:complexType name="personName">
   <xs:complexContent>
    <xs:extension base="personName">
     <xs:sequence>
      <xs:element name="generation" minOccurs="0"/>
     </xs:sequence>
    </xs:extension>
   </xs:complexContent>
  </xs:complexType>
 </xs:redefine>

 <xs:element name="author" type="personName"/>
  
The schema corresponding to v2.xsd has everything specified by v1.xsd, with the personName type redefined, as well as everything it specifies itself. According to this schema, elements constrained by the personName type maymay end with a generation element. This includes not only the author element, but also the addressee element.
Schema Representation Constraint: Redefinition Constraints and Semantics
In addition to the conditions imposed on <redefine> element information items by the schema for schemas documents all of the following must be truealso apply :
1 If there are any element information items among the [children] other than <annotation> then the ·actual value· of the schemaLocation [attribute] must successfully resolve.
2 If the ·actual value· of the schemaLocation [attribute] successfully resolves one or more of the following is true:
2.1 it resolves to (a fragment of) a resource which is an XML document (see clause 1.1 of Inclusion Constraints and Semantics (§4.2.3)), which in turn corresponds to a <schema> element information item in a well-formed information set, which in turn corresponds to a valid schema.
2.2 It resolves to a <schema> element information item in a well-formed information set, which in turn corresponds to a valid schema.
In either case call the <redefine>d <schema> item SIID2, the valid schema I and the <redefine>ing item's parent <schema> item SII’D1.
3 One of the following mustmust be true:
3.1 SIID2 has a targetNamespace [attribute], and its ·actual value· is identical to the ·actual value· of the targetNamespace [attribute] of SII’D1 (which must have such an [attribute]).
3.2 Neither SIID2 nor SII’D1 have a targetNamespace [attribute].
3.3 SIID2 has no targetNamespace [attribute] (but SII’D1 does).
4 The appropriate case among the following mustmust be true:
4.1 If clause 3.1 or clause 3.2 above is satisfied, then the schema corresponding to SII’ must include not only definitions or declarations corresponding to the appropriate members of its own [children], but also components identical to all the ·schema components· of I, with the exception of those explicitly redefined (see Individual Component Redefinition (§4.2.4) below).
4.1.1 D2 corresponds to a conforming schema (call it S2).
4.1.2 The schema corresponding to D1 includes not only definitions or declarations corresponding to the appropriate members of its own [children], but also components identical to all the ·schema components· of S2, with the exception of those explicitly redefined (see Individual Component Redefinition (§4.2.4) below and with the possible exception of the Schema component of S2)).
4.2 If clause 3.3 above is satisfied, then the schema corresponding to SII’ must include not only definitions or declarations corresponding to the appropriate members of its own [children], but also components identical to all the ·schema components· of I, with the exception of those explicitly redefined (see Individual Component Redefinition (§4.2.4) below), except that anywhere the ·absent· target namespace name would have appeared, the ·actual value· of the targetNamespace [attribute] of SII’ is used (see clause 3.2 in Inclusion Constraints and Semantics (§4.2.3) for details).
4.2.1 Let D2′ be a <schema> information item obtained by performing on D2 the transformation specified in Transformation for Chameleon Inclusion (§G.1); D2′ corresponds to a conforming schema (call it S2).
4.2.2 The schema corresponding to D1 includes not only definitions or declarations corresponding to the appropriate members of its own [children], but also components identical to all the ·schema components· of S2, with the exception of those explicitly redefined (see Individual Component Redefinition (§4.2.4) below).
Note: In this case, it is D2′ and not D2, which is required by clause 4.2.1 to correspond to a conforming schema. In particular, it is not an error for D2 to fail to satisfy all of the constraints governing schema documents, while it is an error if D2′ fails to satisfy them.
5 Within the [children], each <simpleType> must have a <restriction> among its [children] and each <complexType> must have a restriction or extension among its grand-[children] the ·actual value· of whose base [attribute] must be the same as the ·actual value· of its own name attribute plus target namespace;
6 Within the [children], for each <group> the appropriate case among the following mustmust be true:
6.1 If it has a <group> among its contents at some level the ·actual value· of whose ref [attribute] is the same as the ·actual value· of its own name attribute plus target namespace and that <group> does not have an <element> ancestor, then all of the following must beare true:
6.1.1 It must havehas exactly one such group.
6.1.2 The ·actual value· of both that group's minOccurs and maxOccurs [attribute] must beis 1 (or ·absent·).
6.2 If it has no such self-reference, then all of the following must beare true:
6.2.1 The ·actual value· of its own name attribute plus target namespace must successfully ·resolve··resolves· to a model group definition in IS2.
6.2.2 The {model group} of the model group definition which corresponds to it per XML Representation of Model Group Definition Schema Components (§3.7.2) must be a ·valid restriction· of the {model group} of that model group definition in I, as defined in Particle Valid (Restriction) (§3.9.6.3)accepts a subset of the element sequences accepted by that model group definition in S2.
7 Within the [children], for each <attributeGroup> the appropriate case among the following mustmust be true:
7.1 If it has an <attributeGroup> among its contents the ·actual value· of whose ref [attribute] is the same as the ·actual value· of its own name attribute plus target namespace, then it must havehas exactly one such group.
7.2 If it has no such self-reference, then all of the following must beare true:
7.2.1 The ·actual value· of its own name attribute plus target namespace must successfully ·resolve··resolves· to an attribute group definition in IS2.
7.2.2 The {attribute uses} and {attribute wildcard} of the attribute group definition which corresponds to it per XML Representation of Attribute Group Definition Schema Components (§3.6.2) must be ·valid restrictions· of the {attribute uses} and {attribute wildcard} of that attribute group definition in I, as defined in clause 2, clause 3 and clause 4 of Derivation Valid (Restriction, Complex) (§3.4.6.3) (where references to the base type definition are understood as references to the attribute group definition in I). viewed as the {attribute uses} and {attribute wildcard} of a Complex Type Definition and the {attribute uses} and {attribute wildcard} of that attribute group definition in S2 viewed as the {attribute uses} and {attribute wildcard} of the {base type definition} satisfy clause 6 of Derivation Valid (Restriction, Complex) (§3.4.6.3).
Note: An attribute group restrictively redefined per clause 7.2 corresponds to an attribute group whose {attribute uses} consist all and only of those attribute uses corresponding to <attribute>s explicitly present among the [children] of the <redefine>ing <attributeGroup>. No inheritance from the <redefine>d attribute group occurs. Its {attribute wildcard} is similarly based purely on an explicit <anyAttribute>, if present.
Schema Representation Constraint: Individual Component Redefinition
Corresponding to each non-<annotation> member of the [children] of a <redefine> there are one or two schema components in the <redefine>ing schema:
1 The <simpleType> and <complexType> [children] information items each correspond to two components:
1.1 One component which corresponds to the top-level definition item with the same name in the <redefine>d schema document, as defined in Schema Component Details (§3), except that its {name} is ·absent· and its {context} is the redefining component, as defined in clause 1.2 below;
1.2 One component which corresponds to the information item itself, as defined in Schema Component Details (§3), except that its {base type definition} is the component defined in clause 1.1 above.
This pairing ensures the coherence constraints on type definitions are respected, while at the same time achieving the desired effect, namely that references to names of redefined components in both the <redefine>ing and <redefine>d schema documents resolve·resolve· to the redefined component as specified in 1.2 above.
2 The <group> and <attributeGroup> [children] each correspond to a single component, as defined in Schema Component Details (§3), except that if and when a self-reference based on a ref [attribute] whose ·actual value· is the same as the item's name plus target namespace is resolved·resolved·, a component which corresponds to the top-level definition item of that name and the appropriate kind in IS2 is used.
In all cases there must be a top-level definition item of the appropriate name and kind in the <redefine>d schema document.
Note: The above is carefully worded so that multiple equivalent <redefine>ing of the same schema document will not constitute a violation of clause 2 of Schema Properties Correct (§3.17.6.1), but applications are allowed, indeed encouraged, to avoid <redefine>ing the same schema document in the same way more than once to forestall the necessity of establishing identity component by component (although this will have to be done for the individual redefinitions themselves).

4.2.5 Overriding component definitions (<override>)

The <redefine> construct defined in Including modified component definitions (<redefine>) (§4.2.4) is useful in schema evolution and versioning, when it is desirable to have some guaranteed restriction or extension relation between the old component and the redefined component. But there are occasions when the schema author simply wants to replace old components with new ones without any constraint. Also, existing XSD processors have implemented conflicting and non-interoperable interpretations of <redefine>, and the <redefine> construct is ·deprecated·. The <override> construct defined in this section allows such unconstrained replacement.

Note: The name of the <override> element has nothing to do with the use of the term "·override·" to denote the relation between an ·instance-specified type definition· and another type. The two mechanisms are distinct and unrelated.
XML Representation Summary: override Element Information Item
<override
  id = ID
  schemaLocation = anyURI
  {any attributes with non-schema namespace . . .}>
  Content: (annotation | (simpleType | complexType | group | attributeGroup | element | attribute | notation))*
</override>

A <schema> information item may contain any number of <override> elements. Their schemaLocation attributes, consisting of a URI reference, identify ("point to") other ·schema documents·, that is <schema> information items.

If a schema document Dnew contains an <override> element E pointing to some schema document Dold, then schema(Dnew) contains not only the components in immed(Dnew), but also the components in schema(override(E,Dold)). For all such schema documents Dold, it must be the case either (a) that tns(Dold) = tns(Dnew), or (b) that tns(Dold) is ·absent·, in which case schema(Dnew) contains not the components in schema(override(E,Dold)), but those in schema(override(E,chameleon(tns(Dnew),Dold))). That is, before the override pre-processsing is applied, chameleon pre-processing is applied to Dold to convert it to target namespace tns(Dnew); the override pre-processing is applied to the result, namely chameleon(tns(Dnew),Dold).

Editorial Note: Several alternative formattings are possible for the new variable names here. Which is preferable? (a) Dnew and Dold, or (b) D_new and D_old, or (c) D_new and D_old, or (d) D-new and D-old, or (e) Dnew and Dold?

Note: If the above definition is naively translated into an algorithm, the algorithm may fail to terminate in the case where the graph of include and override references among schema documents contains cycles. To guarantee termination, the algorithm must detect when it has reached closure, that is, when further computation will have no effect on the outcome. In particular, it is useful to recognize (a) that it is possible to terminate as soon as conflicting components have been generated (for example, two different type definitions with the same name), and (b) that when override(E, D) (for some E and D) is equivalent to D, no new schema components will be contributed by further processing: this can be detected either by comparing the input and output of the override transformation using a comparator such as the [XPath 2.0] fn:deep-equal function, or by observing the conditions that cause override(E, D) to be idempotent, for example the fact that E is empty.

The children of the <override> element may override any source declarations for ·named· components which appear among the [children] of the <schema>, <redefine>, or <override> elements in the ·target set· of the <override> element information item..

[Definition:]  The target set of an <override> element information item E contains all of the following:
1 The schema document identified by the schemaLocation attribute of E.
2 The schema document identified by the schemaLocation attribute of any <override> element information item in a schema document contained in the ·target set· of E.
3 The schema document identified by the schemaLocation attribute of any <include> element information item in a schema document contained in the ·target set· of E.
The target set of E contains no other schema documents.
Note: The ·target set· of an <override> element is the transitive closure of the union of the inclusion relation (which contains the pair (S1, S2) if and only if S1 contains an <include> element pointing to S2) and the override relation (which contains the pair (S1, S2) if and only if S1 contains an <override> element pointing to S2). It does not include schema documents which are pointed to by <import> or <redefine> elements, unless they are also pointed to by <include> or <override> elements in the relevant schema documents.
Source declarations not present in the target set of E cannot be overridden, even if they are present in other schema documents consulted in the creation of the schema (e.g. in schema documents pointed to by a <redefine> element). It is not an error for an <override> element to contain a source declaration which matches nothing in the target set, but it will be ignored; in particular, it will not succeed in overriding source declarations in schema documents not part of the target set.
Note: The transformation described in Transformation for xs:override (§G.2) translates both <override> and <include> elements into <override> elements. These <override> elements will, in turn, be handled by transforming their target schema documents. Since every schema document in the target set of the original <override> element is the target of either an <override> element or of an <include> element, it follows that the transformation described in Transformation for xs:override (§G.2) will be applied to every schema document in the target set.
Note: It is not forbidden for the schema document D containing an <override> element E to be in the ·target set· of E.
If applying the override transformation specified in Transformation for xs:override (§G.2) to D and E results in a schema document equivalent to D (e.g. when none of the [children] of D, or of any <redefine> and <override> elements in D match any of the [children] of E, except for the [children] of E themselves), then the effect is the same as for a cyclic set of <include> references, or as for multiple inclusions of the same document (as described in the note at the end of Assembling a schema for a single target namespace from multiple schema definition documents (<include>) (§4.2.3)).
If applying the override transformation to D and E changes any of the XML representations of components, then the effect of D being in the ·target set· of E is the same as if two different schema documents containing conflicting definitions for the same components were included. ("As if" is inexact; in this case what happens is, precisely, that two schema documents with conflicting contents are included.)

The definitions within the <override> element itself are not required to be similar in any way to the source declarations being overridden. Not all the source declarations of the overridden schema document need be overridden.

As this mechanism is very similar to <redefine>, many similar kinds of caution need to be taken in using <override>. Please refer to Including modified component definitions (<redefine>) (§4.2.4) for details.

Example
v1.xsd:
 <xs:complexType name="personName">
  <xs:sequence>
   <xs:element name="firstName"/>
   <xs:element name="lastName"/>
  </xs:sequence>
 </xs:complexType>

 <xs:element name="addressee" type="personName"/>

v2.xsd:
 <xs:override schemaLocation="v1.xsd">
  <xs:complexType name="personName">
   <xs:sequence>
    <xs:element name="givenName"/>
    <xs:element name="surname"/>
   </xs:sequence>
  </xs:complexType>
 </xs:override>

 <xs:element name="author" type="personName"/>
  
The schema corresponding to v1.xsd has a complex type named personName with a sequence of firstName and lastName children. The schema corresponding to v2.xsd overrides personName, by providing a different sequence of element children. All elements with the personName type are now constrained to have the sequence of givenName and surname. This includes not only the author element, but also the addressee element.
Schema Representation Constraint: Override Constraints and Semantics
In addition to the conditions imposed on <override> element information items by the schema for schema documents all of the following must be truealso apply :
1 If the ·actual value· of the schemaLocation [attribute] successfully resolves one or more of the following is true:
1.1 It resolves to (a fragment of) a resource which is an XML document (see clause 1.1 of Inclusion Constraints and Semantics (§4.2.3)), which in turn corresponds to a <schema> element information item in a well-formed information set.
1.2 It resolves to a <schema> element information item in a well-formed information set.
In either case call the overridden <schema> item Dold and the overriding item's parent <schema> item Dnew.
2 One of the following mustmust be true:
2.1 Dold has a targetNamespace [attribute], and its ·actual value· is identical to the ·actual value· of the targetNamespace [attribute] of Dnew (which must have such an [attribute]).
2.2 Neither Dold nor Dnew have a targetNamespace [attribute].
2.3 Dold has no targetNamespace [attribute] (but Dnew does).
3 The appropriate case among the following must be true:
3.1 If clause 2.1 or clause 2.2 above is satisfied, then
3.1.1 Let Dold be a <schema> information item obtained by performing on Dold the transformation specified in Transformation for xs:override (§G.2). Then Dold corresponds to a conforming schema (call it Sold).
3.1.2 The <override> element in schema document Dnew pointing to Dold is replaced by an <include> element pointing to Dold and the inclusion is handled as described in Assembling a schema for a single target namespace from multiple schema definition documents (<include>) (§4.2.3).
Note: It is not necessary to perform a literal replacement of the <override> element in Dnew with an <include> element; any implementation technique can be used as long as it produces the required result.
Note: One effect of the rule just given is that the schema corresponding to Dnew includes not only definitions or declarations corresponding to the appropriate members of its own [children], but also components identical to all the ·schema components· of Sold (with the possible exception of the Schema component of Sold).
Note: Another effect is that if schema document A contains a source declaration for a component E, and schema document B overrides A with its own declaration for E, and schema document C in turn overrides B with a third declaration for E, then in calculating schema(C)
3.1.2.1 First, the override of B by C is handled. The resulting schema document (B′, a modified version of B) still contains an <override> element referring to A, but the declaration for E contained in it has been replaced by that specified in C.
3.1.2.2 Then, the override of A by B′ (the modified version of B) is handled.
3.1.2.3 The resulting version of A, containing the declaration for E originally present in C, is included by B′, which is itself included by C.
3.1.2.4 The resulting schema contains the version of E originally specified in schema document C.
(The references to "first" and "then" here refer to the logical precedence of operations, not to a required order in which implementations are required to perform particular tasks.)
3.2 If clause 2.3 above is satisfied, then
3.2.1 Let Dold be a <schema> information item obtained by performing on Dold first the transformation specified in Transformation for Chameleon Inclusion (§G.1) and then the transformation specified in Transformation for xs:override (§G.2). Then Dold corresponds to a conforming schema (call it S2).
3.2.2 The <override> element in schema document Dnew pointing to Dold is replaced by an <include> element pointing to Dold and the inclusion is handled as described in Assembling a schema for a single target namespace from multiple schema definition documents (<include>) (§4.2.3).
Note: The effect of applying the stylesheet in Transformation for xs:override (§G.2) is to make Dold identical to Dold except that some elements in Dold are replaced or modified, as described in Transformation for xs:override (§G.2). Implementations do not have to use [XSLT 2.0] transformation, as long as the same result is produced.
Note: It is Dold and not Dold, which is required to correspond to a conforming schema. In particular, it is not an error for Dold to fail to satisfy all of the constraints governing schema documents, while it is an error if Dold fails to satisfy them.
Note: The effect of override pre-processing is that any declarations and definitions contained within an <override> will be substituted for matching declarations and definitions within the target set; the resulting schema documents will then be processed normally, as described in the relevant portions of this specification. This has the effect that the rules for document-level defaults (elementFormDefault, attributeFormDefault, blockDefault, finalDefault, and so on) are applied not in the context of the document containing the <override> (Dnew) but in the context of the document containing the original overridden declaration or definition (Dold). Unexpected results may be minimized if the children of an <override> are made independent of the document-level defaults by explicitly specifying the desired values for the properties in question.
Note: In <redefine>, components are allowed or required to refer to themselves. There is no similar special treatment in <override>. Overriding components are constructed as if the overridden components had never existed.
Note: The above is carefully worded so that multiple equivalent overrides of the same schema document will not constitute a violation of clause 2 of Schema Properties Correct (§3.17.6.1), but applications are allowed, indeed encouraged, to avoid overriding the same schema document in the same way more than once to forestall the necessity of establishing identity component by component.
Note: It is a consequence of the semantics of inclusion, as defined in Inclusion Constraints and Semantics (§4.2.3) (in particular clause 3.1.2 and clause 3.2.2); redefinition, as defined in Including modified component definitions (<redefine>) (§4.2.4); import, as defined in References to schema components across namespaces (<import>) (§4.2.6); and overriding, as defined in this section, that if the same schema document is both (a) included, imported, or redefined, and (b) non-vacuously overridden, or if the same schema document overridden twice in different ways, then the resulting schema will have duplicate and conflicting versions of some components and will not be conforming, just as if two different schema documents had been included, with different declarations for the same ·named· components.

4.2.6 References to schema components across namespaces (<import>)

As described in XML SchemaXSD Abstract Data Model (§2.2), every top-level schema component is associated with a target namespace (or, explicitly, with none). Furthermore, each schema document carries on its <schema> element at most one targetNamespace attribute associating that document with a target namespace. This section sets out the exact mechanism and syntax in the XML form of schema definition by which a reference to a foreign component is made, that is, a component with a different target namespace from that of the referring component. syntax and mechanisms by which references may be made from within a ·schema document· to components outside that document's target namespace. Also included within the same syntax is an optional facility for suggesting the URI of a ·schema document· containing definitions and declarations for components from the foreign target namespace.

Note: Some users of version 1.0 of this specification have mistakenly assumed that the primary purpose of the <import> is to cause retrieval of a resource identified by the schemaLocation attribute. Although the function of <import> is unchanged in this version, the presentation below has been reorganized to clarify the two separate purposes served by <import>, namely (1) to license references, within a schema document, to components in the imported namespace, and (2) to provide information about the location of schema documents for imported namespaces.

Two things are required: not only a means of addressing such foreign components but also a signal to schema-aware processors that a schema document contains such references:

XML Representation Summary: import Element Information Item

<import
  id = ID
  namespace = anyURI
  schemaLocation = anyURI
  {any attributes with non-schema namespace . . .}>
  Content: (annotation?)
</import>

The <import> element information item identifies namespaces used in external references, i.e. those whose ·QName· identifies them as coming from a different namespace (or none) than the enclosing schema document's targetNamespace.

4.2.6.1 Licensing References to Components Across Namespaces

At least two conditions must be satisfied for a reference to be made to a foreign component: (1) there must be a means of addressing such foreign components, and (2) there must be a signal to schema-aware processors that a schema document contains such references. The namespace mechanisms defined by [XML Namespaces 1.1] satisfy the first requirement by allowing foreign components to be addressed. (How those components are located is governed by the processor's strategies for locating schema components in a given namespace, in which the schemaLocation attribute on the <import> element can play a role; see also Terminology of schema construction (§D.2).) The <import> element information item serves to satisfy the second requirement, by identifying namespaces used in external component references, i.e. those whose ·QName· identifies them as coming from a namespace different from that of the enclosing schema document's targetNamespace. By contrast, a namespace used for other purposes in a schema document need not be imported.

Note: There is no need, for example, to import the namespace of a vocabulary such as XHTML for use in schema <documentation> elements, unless that same namespace is also used as the target namespace for component references.
If the schema document does refer to components in the XHTML namespace, then the schema document must include an element of the form
<xs:import namespace="http://www.w3.org/1999/xhtml"/>
(with the possible addtion of a schemaLocation attribute and annotations). As just described, this explicit import makes it legitimate to refer to components in the XHTML namespace, as base type definitions, or from within content models.
No import is needed in order to use XHTML to mark up the text appearing within <documentation> elements, since that usage does not require the schema being constructed to include components from the XHTML namespace. (As a practical matter, this saves the processor the effort to locate a schema for the XHTML namespace.) Importing or not importing the XHTML namespace in a schema document has no effect on the validity of XHTML within <documentation> elements: elements in the XHTML namespace (or any other namesapce) are allowed within <appinfo> or <documentation> element in the schema document, because the schema for schema documents in Schema for SchemasSchema Documents (Structures) (normative) (§A) declares the type of those elements with a lax wildcard. Also, importing the namespace affects the schema being constructed, not the schema used to validate schema documents. The latter is specified in Schema for SchemasSchema Documents (Structures) (normative) (§A).
Note: Different designs for namespace import could of course be imagined. In particular, declaring a prefix for a namespace could automatically import that namespace.
If each use of a foreign namespace within a schema document implicitly imported that namespace into the schema being constructed, then using XHTML for documentation would automatically result in the inclusion of XHTML components in the schema described by the schema document. The same logic would also apply to any vocabulary used for documentation. Such automatic import would lead processors to expend unnecessary extra effort to find components for the documentation namespace and would in many cases result in a schema which is not the one intended or desired by the schema author.
Additionally, the requirement that the <import> element be used explicitly provides a modest level of redundancy that makes it easier to detect some kinds of errors in the schema document.

The ·actual value· of itsthe namespace [attribute] indicates that the containing schema document may contain qualified references to schema components in that namespace (via one or more prefixes declared with namespace declarations in the normal way). If that attribute is absent, then the import allows unqualified reference to components with no target namespace. Note that components to be imported need not be in the form of a ·schema document·; the processor is free to access or construct components using means of its own choosing.

It is a consequence of rules defined elsewhere that if references to components in a given namespace N appear in a schema document S, then S must contain an <import> element importing N. Otherwise, the references will fail to resolve; see clause 4 of QName resolution (Schema Document) (§3.17.6.2). References in a schema document to foreign namespaces not imported by that schema document (or otherwise accounted for by QName resolution (Schema Document) (§3.17.6.2)) are not "forward references" in the sense of The Mapping between XML Representations and Components (§3.1.3) and are not handled as if they referred to "missing components" in the sense of Missing Sub-components (§5.3).

Note that components to be imported need not be in the form of a ·schema document· and need not in particular be declared in the particular schema document identified by a schemaLocation attribute; the processor is free to access or construct components using means of its own choosing, whether or not a schemaLocation hint is provided.

Example
The same namespace maycan be used both for real workas the namespace of elements and attributes appearing in the schema document, and in the course of defining schema components in terms of foreign components:. The import in this example is necessary because there is a reference to the element component xhtml:p. if there were no component reference, then the import would be unnecessary; no import is needed for use of a namespace in a <documentation> or similar schema document element or attribute name.
<xs:schema xmlns:xs="http://www.w3.org/2001/XMLSchema"
        xmlns:xhtml="http://www.w3.org/1999/xhtml"
        targetNamespace="uri:mywork" xmlns:my="uri:mywork">

 <xs:import namespace="http://www.w3.org/1999/xhtml"/>

 <xs:annotation>
  <xs:documentation>
   <!--* The XHTML 'p' element below requires us to 
         define a prefix for the XHTML namespace, but it
         does NOT require us to import the XHTML 
         namespace into the schema.  The use of XHTML
         (or other) markup here is allowed by the lax
         wildcard in the schema for schema documents.
       *-->
   <xhtml:p>[Some documentation for my schema]</xhtml:p>
  </xs:documentation>
 </xs:annotation>

 . . .

 <xs:complexType name="myType">
  <xs:sequence>
   <xs:element ref="xhtml:p" minOccurs="0"/>
  </xs:sequence>
  . . .
 </xs:complexType>

 <xs:element name="myElt" type="my:myType"/>
</xs:schema>
The treatment of references as ·QNames· implies that since (with the exception of the schema for schemas) the target namespace and the XML Schema namespace differ, without massive redeclaration of the default namespace either internal references to the names being defined in a schema document or the schema declaration and definition elements themselves must be explicitly qualified. Since component references are given as ·QNames·, and since the default namespace declaration can only be used for one of the target namespace and the XSD namespace (which typically differ, except in the case of the schema for schema documents), either internal references to the names being defined in a schema document or the schema declaration and definition elements themselves will normally be explicitly qualified. This example takes the first option — most other examples in this specification have taken the second.
4.2.6.2 Providing Hints for Imported Schema Document Locations

The ·actual value· of the schemaLocation attribute, if present on an <import> element, gives a hint as to where a serialization of a ·schema document· with declarations and definitions for thatthe imported namespace (or none) maycan possibly be found. When no schemaLocation [attribute] is present, the schema author is leaving the identification of that schema to the instance, application or user, via the mechanisms described below in Layer 3: Schema Document Access and Web-interoperability (§4.3). When a schemaLocation attribute is present, it must contain a single URI reference which the schema author warrants will resolve to a serialization of a ·schema document· containing definitions and declarations of the component(s) in the <import>ed namespace referred to elsewhere in the containing schema document.

Conformance profiles may further restrict the use of the schemaLocation attribute. For example, one profile might mandate that the hint be honored by the schema software, perhaps calling for a processor-dependent error should the URI fail to resolve, or mandating that the hint agree with some expected URI value; another profile might mandate that the hint not be honored, etc.

Note: Since both the namespace and schemaLocation [attribute] are optional, a bare <import/> information item is allowed. This simply allows unqualified reference to foreign components with no target namespace without giving any hints as to where to find them.
Schema Representation Constraint: Import Constraints and Semantics
In addition to the conditions imposed on <import> element information items by the schema for schemas documents all of the following must be truealso apply :
1 The appropriate case among the following mustmust be true:
1.1 If the namespace [attribute] is present, then its ·actual value· must notdoes not match the ·actual value· of the enclosing <schema>'s targetNamespace [attribute].
1.2 If the namespace [attribute] is not present, then the enclosing <schema> must havehas a targetNamespace [attribute]
2 If the application schema reference strategy succeeds using the ·actual value·s of the schemaLocation and namespace [attributes], provides a referent, as defined by Schema Document Location Strategy (§4.3.2), one of the following mustmust be true:
2.1 The referentresult is (a fragment of) a resource which is an XML document (see clause 1.1), which in turn corresponds to a <schema> element information item in a well-formed information set, which in turn corresponds to a valid schemaconforming schema.
2.2 The referentresult is a <schema> element information item in a well-formed information set, which in turn corresponds to a valid schemaconforming schema.
In either case call the <schema> item SIID2 and the valid schemaconforming schema IS2.
3 If SIID2 exists, that is, clause 2.1 or clause 2.2 above were satisfied, then the appropriate case among the following mustmust be true:
3.1 If there is a namespace [attribute], then its ·actual value· must beis identical to the ·actual value· of the targetNamespace [attribute] of SIID2.
3.2 If there is no namespace [attribute], then SIID2 must havehas no targetNamespace [attribute]
It is not an error for the application schema component reference strategy to fail. It is an error for it to resolve succeed but the rest of clause 2 above to fail to be satisfied. Failure to find a referent may wellis likely to cause less than complete ·assessment· outcomes, of course.
The ·schema components· (that is {type definitions}, {attribute declarations}, {element declarations}, {attribute group definitions}, {model group definitions}, {notation declarations}) of a schema corresponding to a <schema> element information item with one or more <import> element information items must include not only definitions or declarations corresponding to the appropriate members of its [children], but also, for each of those <import> element information items for which clause 2 above is satisfied, a set of ·schema components· identical to all the ·schema components· of IS2 (with the possible exception of the Schema component of S2).
Note: The above is carefully worded so that multiple <import>ing of the same schema document will not constitute a violation of clause 2 of Schema Properties Correct (§3.17.6.1), but applications are allowed, indeed encouraged, to avoid <import>ing the same schema document more than once to forestall the necessity of establishing identity component by component. Given that the schemaLocation [attribute] is only a hint, it is open to applications to ignore all but the first <import> for a given namespace, regardless of the ·actual value· of schemaLocation, but such a strategy risks missing useful information when new schemaLocations are offered.

previous sub-section 4.3 Layer 3: Schema Document Access and Web-interoperability

Layers 1 and 2 provide a framework for ·assessment· and XML definition of schemas in a broad variety of environments. Over time, it is possible that a range of standards and conventions may wellwill evolve to support interoperability of XML SchemaXSD implementations on the World Wide Web. Layer 3 defines the minimum level of function required of all conformant processors operating on the Web: it is intended that, over time, future standards (e.g. XML Packages) for interoperability on the Web and in other environments can be introduced without the need to republish this specification.

4.3.1 Standards for representation of schemas and retrieval of schema documents on the Web

For interoperability, serialized ·schema documents·, like all other Web resources, mayshould be identified by URI and retrieved using the standard mechanisms of the Web (e.g. http, https, etc.) Such documents on the Web must be part of XML documents (see clause 1.1), and are represented in the standard XML schema definition form described by layer 2 (that is as <schema> element information items).

Note: there will often be times when a schema document will be a complete XML 1.0 document whose document element is <schema>. There will be other occasions in which <schema> items will be contained in other documents, perhaps referenced using fragment and/or XPointer [XPointer] notation.
Note: The variations among server software and web site administration policies make it difficult to recommend any particular approach to retrieval requests intended to retrieve serialized ·schema documents·. An Accept header of application/xml, text/xml; q=0.9, */* is perhaps a reasonable starting point.

4.3.2 How schema definitions are located on the Web

As described in Layer 1: Summary of the Schema-validity Assessment Core (§4.1), processors are responsible for providing the schema components (definitions and declarations) needed for ·assessment·. This section introduces a set of normative conventions to facilitate interoperability for instance and schema documents retrieved and processed from the Web.

Note: As discussed above in Layer 2: Schema Documents, Namespaces and Composition (§4.2), other non-Web mechanisms for delivering schemas for ·assessment· may exist, but are outside the scope of this specification.
Processors on the Web are free to undertake ·assessment· against arbitrary schemas in any of the ways set out in Assessing Schema-Validity (§5.2). However, it is useful to have a common convention for determining the schema to use. Accordingly, general-purpose schema-aware processors (i.e. those not specialized to one or a fixed set of pre-determined schemas) undertaking ·assessment· of an instance document on the web must behave as follows:
  • unless directed otherwise by the user, ·assessment· is undertaken on the document element information item of the specified instance document;
  • unless directed otherwise by the user, the processor is required to construct a schema corresponding to a schema document whose targetNamespace is identical to the namespace name, if any, of the element information item on which ·assessment· is undertaken.

The composition of the complete schema for use in ·assessment· is discussed in Layer 2: Schema Documents, Namespaces and Composition (§4.2) above. The means used to locate appropriate schema document(s) are processor and application dependent, subject to the following requirements:

  1. Schemas are represented on the Web in the form specified above in Standards for representation of schemas and retrieval of schema documents on the Web (§4.3.1);
  2. The author of a document uses namespace declarations to indicate the intended interpretation of names appearing therein; there may or may not beit is possible but not guaranteed that a schema is retrievable via the namespace name. Accordingly whether a processor's default behavior is or is not to attempt such dereferencing, it must always provide for user-directed overriding of that default.
    Note: Experience suggests that it is not in all cases safe or desirable from a performance point of view to dereference namespace names as a matter of course. User community and/or consumer/provider agreements may establish circumstances in which such dereference is a sensible default strategy: this specification allows but does not require particular communities to establish and implement such conventions. Users are always free to supply namespace names as schema location information when dereferencing is desired: see below.
  3. On the other hand, in case a document author (human or not) created a document with a particular schema in view, and warrants that some or all of the document conforms to that schema, the xsi:schemaLocation and xsi:noNamespaceSchemaLocation [attributes] (in the XML Schema instance namespace, that is, http://www.w3.org/2001/XMLSchema-instance) (hereafter xsi:schemaLocation and xsi:noNamespaceSchemaLocation) are provided. The first records the author's warrant with pairs of URI references (one for the namespace name, and one for a hint as to the location of a schema document defining names for that namespace name). The second similarly provides a URI reference as a hint as to the location of a schema document with no targetNamespace [attribute].
    Unless directed otherwise, for example by the invoking application or by command line option, processors should Processors may attempt to dereference each schema document location URI in the ·actual value· of such xsi:schemaLocation and xsi:noNamespaceSchemaLocation [attributes], see details below. Schema processors should provide an option to control whether they do so. It is not an error for such an attempt to fail, but failure may cause less than complete ·assessment· outcomes.
    Note: Whether schema location information in the document instance should or should not be dereferenced may vary with the purpose in view.
    When systems rely on an input document being schema-valid with respect to a particular agreed-upon schema, it is important that they be able to have complete control over the choice of schema used in assessment and in particular that they be able to instruct the processor not to follow any schemaLocation hints in the input. Otherwise, the input document could circumvent the agreement and the consumer's validation of the input, by referring to an alternative schema for the same namespaces, which declares the input document schema-valid but which does not adhere to the prior agreement between the data source and the data consumer.
    In other cases the purpose of assessment may be not to enforce a prior agreement between data source and consumer, but to annotate the input with type definitions and other useful information from the ·post-schema-validation infoset·. In such cases it will often be better to follow the schemaLocation hints.
    Users who need to exert control over the choice of schema can normally be expected to be aware of the requirement; conversely, users unaware of the issue will typically be those who are not relying on the use of a particular schema to enforce a specific agreement with the data source. Casual users will often benefit from a default behavior of following schemaLocation hints.
    Useful guidance on how to present this and other questions to end users may be found in the W3C's User Agent Accessibility Guidelines [UAAG 1.0], [UAAG 2.0].
  4. When schema location values (i.e. schemaLocation attributes on <include>, <redefine>, <override>, and <import> in schema documents, or xsi:schemaLocation and xsi:noNamespaceSchemaLocation attributes in instance documents) are dereferenced and the values are relative references, then the [base URI] of the [owner element] must be used to resolve the relative references.
  5. xsi:schemaLocation and xsi:noNamespaceSchemaLocation [attributes] can occur on any element. However, it is an error if such an attribute occurs after the first appearance of an element or attribute information item within an element information item initially ·validated· whose [namespace name] it addresses. According to the rules of Layer 1: Summary of the Schema-validity Assessment Core (§4.1), the corresponding schema may be lazily assembled, but is otherwise stable throughout ·assessment·. Although schema location attributes can occur on any element, and can be processed incrementally as discovered, their effect is essentially global to the ·assessment·. Definitions and declarations remain in effect beyond the scope of the element on which the binding is declared.
Example
Multiple schema bindings can be declared using a single attribute. For example consider a stylesheet:
 <xsl:stylesheet xmlns:xsl="http://www.w3.org/1999/XSL/Transform"
   xmlns:xhtml="http://www.w3.org/1999/xhtml"
   xmlns:xsi="http://www.w3.org/2001/XMLSchema-instance"
   xsi:schemaLocation="http://www.w3.org/1999/XSL/Transform
                       http://www.w3.org/1999/XSL/Transform.xsd
                       http://www.w3.org/1999/xhtml
                       http://www.w3.org/1999/xhtml.xsd">
The namespace names used in schemaLocation can, but need not be identical to those actually qualifying the element within whose start tag it is found or its other attributes. For example, as above, all schema location information can be declared on the document element of a document, if desired, regardless of where the namespaces are actually used.
Schema Representation Constraint: Schema Document Location Strategy
Given a namespace name (or none) and (optionally) a URI reference from xsi:schemaLocation or xsi:noNamespaceSchemaLocation, schema-aware processors may implement any combination of the following strategies, in any order:
1 Do nothing, for instance because a schema containing components for the given namespace name is already known to be available, or because it is known in advance that no efforts to locate schema documents will be successful (for example in embedded systems);
2 Based on the location URI, identify an existing schema document, either as a resource which is an XML document or a <schema> element information item, in some local schema repository;
3 Based on the namespace name, identify an existing schema document, either as a resource which is an XML document or a <schema> element information item, in some local schema repository;
4 Attempt to resolve the location URI, to locate a resource on the web which is or contains or references a <schema> element;
5 Attempt to resolve the namespace name to locate such a resource.
Whenever possible configuration and/or invocation options for selecting and/or ordering the implemented strategies should be provided.

Improved or alternative conventions for Web interoperability can be standardized in the future without reopening this specification. For example, the W3C is currently considering initiatives to standardize the packaging of resources relating to particular documents and/or namespaces: this would be an addition to the mechanisms described here for layer 3. This architecture also facilitates innovation at layer 2: for example, it would be possible in the future to define an additional standard for the representation of schema components which allowed e.g. type definitions to be specified piece by piece, rather than all at once.

5 Schemas and Schema-validity Assessment

The architecture of schema-aware processing allows for a rich characterization of XML documents: schema validity is not a binary predicate.

This specification distinguishes between errors in schema construction and structure, on the one hand, and schema validation outcomes, on the other.

next sub-section5.1 Errors in Schema Construction and Structure

Before ·assessment· can be attempted, a schema is required. Special-purpose applications are free to determine a schema for use in ·assessment· by whatever means are appropriate, but general purpose processors shouldshould implement the strategy set out in Schema Document Location Strategy (§4.3.2)and document a strategy for assembling a schema, exploiting at least some if not all of the non-hard-coded methods outlined in Terminology of schema construction (§D.2), starting with the namespaces declared in the document whose ·assessment· is being undertaken, and the ·actual value·s of the xsi:schemaLocation and xsi:noNamespaceSchemaLocation [attributes] thereof, if any, along with any other information about schema identity or schema document location provided by users in application-specific ways, if any.

It is an error if a schema and all the components which are the value of any of its properties, recursively, fail to satisfy all the relevant Constraints on Schemas set out in the last section of each of the subsections of Schema Component Details (§3).

If a schema is derived from one or more schema documents (that is, one or more <schema> element information items) based on the correspondence rules set out in Schema Component Details (§3) and Schemas and Namespaces: Access and Composition (§4), two additional conditions hold; both apply to the schema document after the conditional-inclusion pre-processing described in Conditional inclusion (§4.2.2) is performed:

The three cases described above are the only types of error which this specification defines. With respect to the processes of the checking of schema structure and the construction of schemas corresponding to schema documents, this specification imposes no restrictions on processors after an error is detected. However ·assessment· with respect to schema-like entities which do not satisfy all the above conditions is incoherent. Accordingly, conformant processors must not attempt to undertake ·assessment· using such non-schemas. in the presence of errors, beyond the requirement that if there are errors in a schema, or in one or more schema documents used in constructing a schema, then a conforming processor must report the fact. However, any further operations performed in the presence of errors are outside the scope of this specification and are not ·schema-validity assessment· as that term is defined here.

previous sub-section next sub-section5.2 Assessing Schema-Validity

With a schema which satisfies the conditions expressed in Errors in Schema Construction and Structure (§5.1) above, the schema-validity of an element or attribute information item (the ·validation root·) can be assessed. ThreeFive primary approaches to this are possible:described and given names here; conforming processors may but are not required to provide interfaces so that they can be invoked in ways consistent with any or all of these approaches.

type-driven validation
The user or application identifies a complex type definition from among the {type definitions}type definitions of the schema, and appeals to. If the ·validation root· is an element, then it is validated as described in Schema-Validity Assessment (Element) (§3.3.4.7) (clause 1.2with the stipulated type definition as the ·governing type definition·);; if it is an attribute, then it is validated with respect to that type definition as described in String Valid (§3.16.4).
Note: Top-level (named) types should be supported; support for local types is optional.
element-driven validation
The user or application identifies an element declaration from among the {element declarations}element declarations of the schema, checks that its {name} and {target namespace} match the [local name] and [namespace name] of the item, and appeals tothe item is validated as described in Schema-Validity Assessment (Element) (§3.3.4.7) (clause 1.1with the stipulated element declaration as the ·governing· declaration);
Note: Top-level elements should be supported; support for local elements is optional.
attribute-driven validation
The user or application identifies an attribute declaration from among the attribute declarations of the schema and the item is validated as described in Schema-Validity Assessment (Attribute) (§3.2.4.3) (with the stipulated attribute declaration as its ·governing· declaration);
lax wildcard validation
The processor starts from Schema-Validity Assessment (Element) (§3.3.4.7) with no stipulated declaration or definition, and either ·strict· or ·lax· assessment ensues, depending on whether or not the element information and the schema determine either an element declaration (by name) or a type definition (via xsi:type) or not. If the ·validation root· and the schema determine an element declaration (by the name of the element), an attribute declaration (by the name of the attribute), or a type definition (by xsi:type), then ·strict validation· is performed. If they do not identify any declaration or definition, then ·lax assessment · is performed.
Note: The name for this method of invocation reflects the fact that it is analogous to the validation of an element information item which matches a lax wildcard.
strict wildcard validation
The processor starts from Schema-Validity Assessment (Element) (§3.3.4.7) with no stipulated declaration or definition. If the ·validation root· and the schema determine an element declaration (by the name of the element), an attribute declaration (by the name of the attribute), or a type definition (via xsi:type), then ·strict· validation is performed; if they do not identify any declaration or definition, then ·lax assessment· is performed.
Note: From the point of view of schema-validity assessment and the resulting ·post-schema-validation infoset·, lax and strict wildcard validation produce the same result. The distinction is provided in order to provide two different terms to express the different expectations of the invoking process.
In typical cases strict wildcard validation will be performed when the invoking process expects the ·validation root· to be declared and valid and will otherwise report an error to its environment. If the absence of a declaration for the ·validation root· counts as a successful outcome of validation, then it is preferable to use lax wildcard validation instead.
The name for this method of invocation reflects the fact that it is analogous to the validation of an element information item which matches a strict wildcard.
Note: For type-, element-, and attribute-driven validation, there is no requirement that the declaration or definition identified by the user or application be a top-level component of the schema. Mechanisms for referring to other components are out of scope for this specification, but see [XML Schema: Component Designators].

[Definition:]  The element or attribute information item at which ·assessment· begins is called the validation root.

The outcome of this effort, in any case,schema-validity assessment will be manifest in the [validation attempted] and [validity] properties on the ·validation root·, and if the ·validation root· is an element information item andthen also on its [attributes] and [children], recursively, as defined by Assessment Outcome (Element) (§3.3.5.1) and Assessment Outcome (Attribute) (§3.2.5.1). There is no requirement that input which is not schema-valid be rejected by an application. It is up to applications to decide what constitutes a successful outcome of validation.

Note that every element and attribute information item participating in the ·assessment· will also have a [validation context] property which refers back to the element information item at which ·assessment· began·validation root·. [Definition:]  This item, that is the element information item at which ·assessment· began, is called the validation root.

Note: This specification does not reconstruct the XML 1.0 notion of root in either schemas or instances. Equivalent functionality is provided for at ·assessment· invocation, via element-driven validation above.
Note: This specification has nothing normative to say about multiple ·assessment· episodes. It should however be clear from the above that if a processor restarts ·assessment· with respect to a ·post-schema-validation infoset· some ·post-schema-validation infoset· contributions from the previous ·assessment· mayare likely to be overwritten. Restarting nonetheless maycan nonetheless be useful, particularly at a node whose [validation attempted] property is none, in which case there are three obvious cases in which additional useful information maycould result:

previous sub-section next sub-section5.3 Missing Sub-components

At the beginning of Schema Component Details (§3), attention is drawn to the fact that most kinds of schema components have properties which are described therein as having other components, or sets of other components, as values, but that when components are constructed on the basis of their correspondence with element information items in schema documents, such properties usually correspond to QNames, and the ·resolution· of such QNames maycan fail, resulting in one or more values of or containing ·absent· where a component is mandated.

If at any time during ·assessment·, an element or attribute information item is being ·validated· with respect to a component of any kind any of whose properties has or contains such an ·absent· value, the ·validation· is modified, as following:

Because of the value specification for [validation attempted] in Assessment Outcome (Element) (§3.3.5.1), if this situation ever arises, the document as a whole cannot show a [validation attempted] of full.

References in a Simple Type Definition to unknown datatypes, or to unknown constraining facets, make the simple type definition unusable in ways similar to having ·absent· property values. Often, such references will result in component properties with ·absent· values, but not necessarily. In either case they, and likewise any types derived or constructed from them, are handled in the same way as described above for components with ·absent· property values.

previous sub-section 5.4 Responsibilities of Schema-aware Processors

Schema-aware processors are responsible for processing XML documents, schemas and schema documents, as appropriate given the level of conformance (as defined in Conformance (§2.4)) they support, consistently with the conditions set out above.

A Schema for SchemasSchema Documents (Structures) (normative)

The XML representation of the schema for schema documents is presented here as a normative part of the specification, and as an illustrative example of how the XML Schema languageXML Schema Definition Language can define itself using its own constructs. The names of XML Schema languageXSD types, elements, attributes and groups defined here are evocative of their purpose, but are occasionally verbose.

There is some annotation in comments, but a fuller annotation will require the use of embedded documentation facilities or a hyperlinked external annotation for which tools are not yet readily available.

Since a schema document is an XML document, it has optional XML and doctype declarations that are provided here for completeness. The root schema element defines a new schema. Since this is a schema for XML Schema: Structures, the targetNamespace references the XML Schema namespace itself.

Like any other XML document, schema documents may carry XML and document type declarations. An XML declaration and a document type declaration are provided here for convenience. Since this schema document describes the XSD language, the targetNamespace attribute on the schema element refers to the XSD namespace itself.

Schema documents conforming to this specification may be in XML 1.0 or XML 1.1. Conforming implementations may accept input in XML 1.0 or XML 1.1 or both. See Dependencies on Other Specifications (§1.4).

Independent copies of this material are available in an undated (mutable) version at http://www.w3.org/2009/XMLSchema/XMLSchema.xsd and in a dated (immutable) version at http://www.w3.org/2011/07/XMLSchema.diff-1.0.xsd — the mutable version will be updated with future revisions of this specification, and the immutable one will not.

Schema for schema documents
<?xml version='1.0'?>

<!DOCTYPE xs:schema PUBLIC "-//W3C//DTD XMLSCHEMA 200102//EN" "XMLSchema.dtd" [

<!-- provide ID type information even for parsers which only read the
     internal subset -->
<!ATTLIST xs:schema          id  ID  #IMPLIED>
<!ATTLIST xs:complexType     id  ID  #IMPLIED>
<!ATTLIST xs:complexContent  id  ID  #IMPLIED>
<!ATTLIST xs:simpleContent   id  ID  #IMPLIED>
<!ATTLIST xs:extension       id  ID  #IMPLIED>
<!ATTLIST xs:element         id  ID  #IMPLIED>
<!ATTLIST xs:group           id  ID  #IMPLIED> 
<!ATTLIST xs:all             id  ID  #IMPLIED>
<!ATTLIST xs:choice          id  ID  #IMPLIED>
<!ATTLIST xs:sequence        id  ID  #IMPLIED>
<!ATTLIST xs:any             id  ID  #IMPLIED>
<!ATTLIST xs:anyAttribute    id  ID  #IMPLIED>
<!ATTLIST xs:attribute       id  ID  #IMPLIED>
<!ATTLIST xs:attributeGroup  id  ID  #IMPLIED>
<!ATTLIST xs:unique          id  ID  #IMPLIED>
<!ATTLIST xs:key             id  ID  #IMPLIED>
<!ATTLIST xs:keyref          id  ID  #IMPLIED>
<!ATTLIST xs:selector        id  ID  #IMPLIED>
<!ATTLIST xs:field           id  ID  #IMPLIED>
<!ATTLIST xs:assert          id  ID  #IMPLIED>
<!ATTLIST xs:include         id  ID  #IMPLIED>
<!ATTLIST xs:import          id  ID  #IMPLIED>
<!ATTLIST xs:redefine        id  ID  #IMPLIED>
<!ATTLIST xs:override        id  ID  #IMPLIED>
<!ATTLIST xs:notation        id  ID  #IMPLIED>
]>

<xs:schema xmlns:xs="http://www.w3.org/2001/XMLSchema"
           elementFormDefault="qualified" xml:lang="EN"
           targetNamespace="http://www.w3.org/2001/XMLSchema"
           version="structures.xsd (cr-20110721)">
  <xs:annotation>
    <xs:documentation  source="http://www.w3.org/TR/2011/CR-xmlschema11-1-20110721/structures.diff-1.0.html">
   The schema corresponding to this document is normative,
   with respect to the syntactic constraints it expresses in the
   XML Schema Definition Language.  The documentation (within &lt;documentation> elements)
   below, is not normative, but rather highlights important aspects of
   the W3C Recommendation of which this is a part.

      See below (at the bottom of this document) for information about
      the revision and namespace-versioning policy governing this
      schema document.

    </xs:documentation>
  </xs:annotation>
  <xs:annotation>
    <xs:documentation>
   The simpleType element and all of its members are defined
   in datatypes.xsd</xs:documentation>
  </xs:annotation>
  <xs:include schemaLocation="datatypes.xsd"/>
  <xs:import namespace="http://www.w3.org/XML/1998/namespace"
             schemaLocation="http://www.w3.org/2001/xml.xsd">
    <xs:annotation>
      <xs:documentation>
       Get access to the xml: attribute groups for xml:lang
       as declared on 'schema' and 'documentation' below
     </xs:documentation>
    </xs:annotation>
  </xs:import>
  <xs:complexType name="openAttrs">
    <xs:annotation>
      <xs:documentation>
       This type is extended by almost all schema types
       to allow attributes from other namespaces to be
       added to user schemas.
     </xs:documentation>
    </xs:annotation>
    <xs:complexContent>
      <xs:restriction base="xs:anyType">
        <xs:anyAttribute namespace="##other" processContents="lax"/>
      </xs:restriction>
    </xs:complexContent>
  </xs:complexType>
  <xs:complexType name="annotated">
    <xs:annotation>
      <xs:documentation>
       This type is extended by all types which allow annotation
       other than &lt;schema> itself
     </xs:documentation>
    </xs:annotation>
    <xs:complexContent>
      <xs:extension base="xs:openAttrs">
        <xs:sequence>
          <xs:element ref="xs:annotation" minOccurs="0"/>
        </xs:sequence>
        <xs:attribute name="id" type="xs:ID"/>
      </xs:extension>
    </xs:complexContent>
  </xs:complexType>
  <xs:group name="composition">
    <xs:choice>
      <xs:element ref="xs:include"/>
      <xs:element ref="xs:import"/>
      <xs:element ref="xs:redefine"/>
      <xs:element ref="xs:override"/>
      <xs:element ref="xs:annotation"/>
    </xs:choice>
  </xs:group>
  <xs:group name="schemaTop">
    <xs:annotation>
      <xs:documentation>
   This group is for the
   elements which occur freely at the top level of schemas.
   All of their types are based on the "annotated" type by extension.</xs:documentation>
    </xs:annotation>
    <xs:choice>
      <xs:group ref="xs:redefinable"/>
      <xs:element ref="xs:element"/>
      <xs:element ref="xs:attribute"/>
      <xs:element ref="xs:notation"/>
    </xs:choice>
  </xs:group>
  <xs:group name="redefinable">
    <xs:annotation>
      <xs:documentation>
   This group is for the
   elements which can self-redefine (see &lt;redefine> below).</xs:documentation>
    </xs:annotation>
    <xs:choice>
      <xs:element ref="xs:simpleType"/>
      <xs:element ref="xs:complexType"/>
      <xs:element ref="xs:group"/>
      <xs:element ref="xs:attributeGroup"/>
    </xs:choice>
  </xs:group>
  <xs:simpleType name="formChoice">
    <xs:annotation>
      <xs:documentation>
   A utility type, not for public use</xs:documentation>
    </xs:annotation>
    <xs:restriction base="xs:NMTOKEN">
      <xs:enumeration value="qualified"/>
      <xs:enumeration value="unqualified"/>
    </xs:restriction>
  </xs:simpleType>
  <xs:simpleType name="reducedDerivationControl">
    <xs:annotation>
      <xs:documentation>
   A utility type, not for public use</xs:documentation>
    </xs:annotation>
    <xs:restriction base="xs:derivationControl">
      <xs:enumeration value="extension"/>
      <xs:enumeration value="restriction"/>
    </xs:restriction>
  </xs:simpleType>
  <xs:simpleType name="derivationSet">
    <xs:annotation>
      <xs:documentation>
   A utility type, not for public use</xs:documentation>
      <xs:documentation>
   #all or (possibly empty) subset of {extension, restriction}</xs:documentation>
    </xs:annotation>
    <xs:union>
      <xs:simpleType>
        <xs:restriction base="xs:token">
          <xs:enumeration value="#all"/>
        </xs:restriction>
      </xs:simpleType>
      <xs:simpleType>
        <xs:list itemType="xs:reducedDerivationControl"/>
      </xs:simpleType>
    </xs:union>
  </xs:simpleType>
  <xs:simpleType name="typeDerivationControl">
    <xs:annotation>
      <xs:documentation>
   A utility type, not for public use</xs:documentation>
    </xs:annotation>
    <xs:restriction base="xs:derivationControl">
      <xs:enumeration value="extension"/>
      <xs:enumeration value="restriction"/>
      <xs:enumeration value="list"/>
      <xs:enumeration value="union"/>
    </xs:restriction>
  </xs:simpleType>
  <xs:simpleType name="fullDerivationSet">
    <xs:annotation>
      <xs:documentation>
   A utility type, not for public use</xs:documentation>
      <xs:documentation>
   #all or (possibly empty) subset of {extension, restriction, list, union}</xs:documentation>
    </xs:annotation>
    <xs:union>
      <xs:simpleType>
        <xs:restriction base="xs:token">
          <xs:enumeration value="#all"/>
        </xs:restriction>
      </xs:simpleType>
      <xs:simpleType>
        <xs:list itemType="xs:typeDerivationControl"/>
      </xs:simpleType>
    </xs:union>
  </xs:simpleType>
  <xs:element name="schema" id="schema">
    <xs:annotation>
      <xs:documentation
           source="http://www.w3.org/TR/2011/CR-xmlschema11-1-20110721/structures.diff-1.0.html#element-schema"/>
    </xs:annotation>
    <xs:complexType>
      <xs:complexContent>
        <xs:extension base="xs:openAttrs">
          <xs:sequence>
            <xs:group ref="xs:composition" minOccurs="0" maxOccurs="unbounded"/>
            <xs:sequence minOccurs="0">
              <xs:element ref="xs:defaultOpenContent"/>
              <xs:element ref="xs:annotation" minOccurs="0"
                          maxOccurs="unbounded"/>
            </xs:sequence>
            <xs:sequence minOccurs="0" maxOccurs="unbounded">
              <xs:group ref="xs:schemaTop"/>
              <xs:element ref="xs:annotation" minOccurs="0"
                          maxOccurs="unbounded"/>
            </xs:sequence>
          </xs:sequence>
          <xs:attribute name="targetNamespace" type="xs:anyURI"/>
          <xs:attribute name="version" type="xs:token"/>
          <xs:attribute name="finalDefault" type="xs:fullDerivationSet"
                        default="" use="optional"/>
          <xs:attribute name="blockDefault" type="xs:blockSet" default=""
                        use="optional"/>
          <xs:attribute name="attributeFormDefault" type="xs:formChoice"
                        default="unqualified" use="optional"/>
          <xs:attribute name="elementFormDefault" type="xs:formChoice"
                        default="unqualified" use="optional"/>
          <xs:attribute name="defaultAttributes" type="xs:QName"/>
          <xs:attribute name="xpathDefaultNamespace" type="xs:xpathDefaultNamespace"
                        default="##local" use="optional"/>
          <xs:attribute name="id" type="xs:ID"/>
          <xs:attribute ref="xml:lang"/>
        </xs:extension>
      </xs:complexContent>
    </xs:complexType>
    <xs:key name="element">
      <xs:selector xpath="xs:element"/>
      <xs:field xpath="@name"/>
    </xs:key>
    <xs:key name="attribute">
      <xs:selector xpath="xs:attribute"/>
      <xs:field xpath="@name"/>
    </xs:key>
    <xs:key name="type">
      <xs:selector xpath="xs:complexType|xs:simpleType"/>
      <xs:field xpath="@name"/>
    </xs:key>
    <xs:key name="group">
      <xs:selector xpath="xs:group"/>
      <xs:field xpath="@name"/>
    </xs:key>
    <xs:key name="attributeGroup">
      <xs:selector xpath="xs:attributeGroup"/>
      <xs:field xpath="@name"/>
    </xs:key>
    <xs:key name="notation">
      <xs:selector xpath="xs:notation"/>
      <xs:field xpath="@name"/>
    </xs:key>
    <xs:key name="identityConstraint">
      <xs:selector xpath=".//xs:key|.//xs:unique|.//xs:keyref"/>
      <xs:field xpath="@name"/>
    </xs:key>
  </xs:element>
  <xs:simpleType name="allNNI">
    <xs:annotation>
      <xs:documentation>
   for maxOccurs</xs:documentation>
    </xs:annotation>
    <xs:union memberTypes="xs:nonNegativeInteger">
      <xs:simpleType>
        <xs:restriction base="xs:NMTOKEN">
          <xs:enumeration value="unbounded"/>
        </xs:restriction>
      </xs:simpleType>
    </xs:union>
  </xs:simpleType>
  <xs:attributeGroup name="occurs">
    <xs:annotation>
      <xs:documentation>
   for all particles</xs:documentation>
    </xs:annotation>
    <xs:attribute name="minOccurs" type="xs:nonNegativeInteger" default="1"
                  use="optional"/>
    <xs:attribute name="maxOccurs" type="xs:allNNI" default="1" use="optional"/>
  </xs:attributeGroup>
  <xs:attributeGroup name="defRef">
    <xs:annotation>
      <xs:documentation>
   for element, group and attributeGroup,
   which both define and reference</xs:documentation>
    </xs:annotation>
    <xs:attribute name="name" type="xs:NCName"/>
    <xs:attribute name="ref" type="xs:QName"/>
  </xs:attributeGroup>
  <xs:group name="typeDefParticle">
    <xs:annotation>
      <xs:documentation>
   'complexType' uses this</xs:documentation>
    </xs:annotation>
    <xs:choice>
      <xs:element name="group" type="xs:groupRef"/>
      <xs:element ref="xs:all"/>
      <xs:element ref="xs:choice"/>
      <xs:element ref="xs:sequence"/>
    </xs:choice>
  </xs:group>
  <xs:group name="nestedParticle">
    <xs:choice>
      <xs:element name="element" type="xs:localElement"/>
      <xs:element name="group" type="xs:groupRef"/>
      
      <xs:element ref="xs:choice"/>
      <xs:element ref="xs:sequence"/>
      <xs:element ref="xs:any"/>
    </xs:choice>
  </xs:group>
  <xs:group name="particle">
    <xs:choice>
      <xs:element name="element" type="xs:localElement"/>
      <xs:element name="group" type="xs:groupRef"/>
      <xs:element ref="xs:all"/>
      <xs:element ref="xs:choice"/>
      <xs:element ref="xs:sequence"/>
      <xs:element ref="xs:any"/>
    </xs:choice>
  </xs:group>
  <xs:complexType name="attribute">
    <xs:complexContent>
      <xs:extension base="xs:annotated">
        <xs:sequence>
          <xs:element name="simpleType" type="xs:localSimpleType" minOccurs="0"/>
        </xs:sequence>
        <xs:attributeGroup ref="xs:defRef"/>
        <xs:attribute name="type" type="xs:QName"/>
        <xs:attribute name="use" default="optional" use="optional">
          <xs:simpleType>
            <xs:restriction base="xs:NMTOKEN">
              <xs:enumeration value="prohibited"/>
              <xs:enumeration value="optional"/>
              <xs:enumeration value="required"/>
            </xs:restriction>
          </xs:simpleType>
        </xs:attribute>
        <xs:attribute name="default" type="xs:string"/>
        <xs:attribute name="fixed" type="xs:string"/>
        <xs:attribute name="form" type="xs:formChoice"/>
        <xs:attribute name="targetNamespace" type="xs:anyURI"/>
          
        <xs:attribute name="inheritable" type="xs:boolean"/>
      </xs:extension>
    </xs:complexContent>
  </xs:complexType>
  <xs:complexType name="topLevelAttribute">
    <xs:complexContent>
      <xs:restriction base="xs:attribute">
        <xs:sequence>
          <xs:element ref="xs:annotation" minOccurs="0"/>
          <xs:element name="simpleType" type="xs:localSimpleType" minOccurs="0"/>
        </xs:sequence>
        <xs:attribute name="ref" use="prohibited"/>
        <xs:attribute name="form" use="prohibited"/>
        <xs:attribute name="use" use="prohibited"/>
        <xs:attribute name="targetNamespace" use="prohibited"/>
        <xs:attribute name="name" type="xs:NCName" use="required"/>
        <xs:attribute name="inheritable" type="xs:boolean"/>
        <xs:anyAttribute namespace="##other" processContents="lax"/>
      </xs:restriction>
    </xs:complexContent>
  </xs:complexType>
  <xs:group name="attrDecls">
    <xs:sequence>
      <xs:choice minOccurs="0" maxOccurs="unbounded">
        <xs:element name="attribute" type="xs:attribute"/>
        <xs:element name="attributeGroup" type="xs:attributeGroupRef"/>
      </xs:choice>
      <xs:element ref="xs:anyAttribute" minOccurs="0"/>
    </xs:sequence>
  </xs:group>
  <xs:element name="anyAttribute"  id="anyAttribute">
    <xs:annotation>
      <xs:documentation
           source="http://www.w3.org/TR/2011/CR-xmlschema11-1-20110721/structures.diff-1.0.html#element-anyAttribute"/>
    </xs:annotation>
    <xs:complexType>
      <xs:complexContent>
        <xs:extension base="xs:wildcard">
          <xs:attribute name="notQName" type="xs:qnameListA"
                        use="optional"/>
        </xs:extension>
      </xs:complexContent>
    </xs:complexType>
  </xs:element>
  <xs:group name="assertions">
    <xs:sequence>
      <xs:element name="assert" type="xs:assertion"
                  minOccurs="0" maxOccurs="unbounded"/>
    </xs:sequence>
  </xs:group>
  <xs:complexType name="assertion">
    <xs:complexContent>
      <xs:extension base="xs:annotated">
        <xs:attribute name="test" type="xs:string"/>
        <xs:attribute name="xpathDefaultNamespace" type="xs:xpathDefaultNamespace"/>
      </xs:extension>
    </xs:complexContent>
  </xs:complexType>
  <xs:group name="complexTypeModel">
    <xs:choice>
      <xs:element ref="xs:simpleContent"/>
      <xs:element ref="xs:complexContent"/>
      <xs:sequence>
        <xs:annotation>
          <xs:documentation>
   This branch is short for
   &lt;complexContent>
   &lt;restriction base="xs:anyType">
   ...
   &lt;/restriction>
   &lt;/complexContent></xs:documentation>
        </xs:annotation>
        <xs:element ref="xs:openContent" minOccurs="0"/>
        <xs:group ref="xs:typeDefParticle" minOccurs="0"/>
        <xs:group ref="xs:attrDecls"/>
        <xs:group ref="xs:assertions"/>
      </xs:sequence>
    </xs:choice>
  </xs:group>
  <xs:complexType name="complexType" abstract="true">
    <xs:complexContent>
      <xs:extension base="xs:annotated">
        <xs:group ref="xs:complexTypeModel"/>
        <xs:attribute name="name" type="xs:NCName">
          <xs:annotation>
            <xs:documentation>
      Will be restricted to required or prohibited</xs:documentation>
          </xs:annotation>
        </xs:attribute>
        <xs:attribute name="mixed" type="xs:boolean" use="optional">
          <xs:annotation>
            <xs:documentation>
      Not allowed if simpleContent child is chosen.
      May be overridden by setting on complexContent child.</xs:documentation>
          </xs:annotation>
        </xs:attribute>
        <xs:attribute name="abstract" type="xs:boolean" default="false"
                      use="optional"/>
        <xs:attribute name="final" type="xs:derivationSet"/>
        <xs:attribute name="block" type="xs:derivationSet"/>
        <xs:attribute name="defaultAttributesApply" type="xs:boolean"
                      default="true" use="optional"/>
      </xs:extension>
    </xs:complexContent>
  </xs:complexType>
  <xs:complexType name="topLevelComplexType">
    <xs:complexContent>
      <xs:restriction base="xs:complexType">
        <xs:sequence>
          <xs:element ref="xs:annotation" minOccurs="0"/>
          <xs:group ref="xs:complexTypeModel"/>
        </xs:sequence>
        <xs:attribute name="name" type="xs:NCName" use="required"/>
        <xs:anyAttribute namespace="##other" processContents="lax"/>
      </xs:restriction>
    </xs:complexContent>
  </xs:complexType>
  <xs:complexType name="localComplexType">
    <xs:complexContent>
      <xs:restriction base="xs:complexType">
        <xs:sequence>
          <xs:element ref="xs:annotation" minOccurs="0"/>
          <xs:group ref="xs:complexTypeModel"/>
        </xs:sequence>
        <xs:attribute name="name" use="prohibited"/>
        <xs:attribute name="abstract" use="prohibited"/>
        <xs:attribute name="final" use="prohibited"/>
        <xs:attribute name="block" use="prohibited"/>
        <xs:anyAttribute namespace="##other" processContents="lax"/>
      </xs:restriction>
    </xs:complexContent>
  </xs:complexType>
  <xs:complexType name="restrictionType">
    <xs:complexContent>
      <xs:extension base="xs:annotated">
        <xs:sequence>
          <xs:choice minOccurs="0">
            
            <xs:sequence>
              <xs:element ref="xs:openContent" minOccurs="0"/>
              <xs:group ref="xs:typeDefParticle"/>
            </xs:sequence>
            <xs:group ref="xs:simpleRestrictionModel"/>
          </xs:choice>
          <xs:group ref="xs:attrDecls"/>
          <xs:group ref="xs:assertions"/>
        </xs:sequence>
        <xs:attribute name="base" type="xs:QName" use="required"/>
      </xs:extension>
    </xs:complexContent>
  </xs:complexType>
  <xs:complexType name="complexRestrictionType">
    <xs:complexContent>
      <xs:restriction base="xs:restrictionType">
        <xs:sequence>
          <xs:element ref="xs:annotation" minOccurs="0"/>
          <xs:choice minOccurs="0">
            <xs:annotation>
              <xs:documentation>This choice is added simply to
                   make this a valid restriction per the REC</xs:documentation>
            </xs:annotation>
            
            <xs:sequence>
              <xs:element ref="xs:openContent" minOccurs="0"/>
              <xs:group ref="xs:typeDefParticle"/>
            </xs:sequence>
          </xs:choice>
          <xs:group ref="xs:attrDecls"/>
          <xs:group ref="xs:assertions"/>
        </xs:sequence>
        <xs:anyAttribute namespace="##other" processContents="lax"/>
      </xs:restriction>
    </xs:complexContent>
  </xs:complexType>
  <xs:complexType name="extensionType">
    <xs:complexContent>
      <xs:extension base="xs:annotated">
        <xs:sequence>
          <xs:element ref="xs:openContent" minOccurs="0"/>
          <xs:group ref="xs:typeDefParticle" minOccurs="0"/>
          <xs:group ref="xs:attrDecls"/>
          <xs:group ref="xs:assertions"/>
        </xs:sequence>
        <xs:attribute name="base" type="xs:QName" use="required"/>
        
      </xs:extension>
    </xs:complexContent>
  </xs:complexType>
  <xs:element name="complexContent" id="complexContent">
    <xs:annotation>
      <xs:documentation
           source="http://www.w3.org/TR/2011/CR-xmlschema11-1-20110721/structures.diff-1.0.html#element-complexContent"/>
    </xs:annotation>
    <xs:complexType>
      <xs:complexContent>
        <xs:extension base="xs:annotated">
          <xs:choice>
            <xs:element name="restriction" type="xs:complexRestrictionType"/>
            <xs:element name="extension" type="xs:extensionType"/>
          </xs:choice>
          <xs:attribute name="mixed" type="xs:boolean">
            <xs:annotation>
              <xs:documentation>
       Overrides any setting on complexType parent.</xs:documentation>
            </xs:annotation>
          </xs:attribute>
        </xs:extension>
      </xs:complexContent>
    </xs:complexType>
  </xs:element>
  <xs:element name="openContent" id="openContent">
    <xs:annotation>
      <xs:documentation
           source="http://www.w3.org/TR/2011/CR-xmlschema11-1-20110721/structures.diff-1.0.html#element-openContent"/>
    </xs:annotation>
    <xs:complexType>
      <xs:complexContent>
        <xs:extension base="xs:annotated">
          <xs:sequence>
            <xs:element name="any" minOccurs="0" type="xs:wildcard"/>
          </xs:sequence>
          <xs:attribute name="mode" default="interleave" use="optional">
            <xs:simpleType>
              <xs:restriction base="xs:NMTOKEN">
                <xs:enumeration value="none"/>
                <xs:enumeration value="interleave"/>
                <xs:enumeration value="suffix"/>
              </xs:restriction>
            </xs:simpleType>
          </xs:attribute>
          
        </xs:extension>
      </xs:complexContent>
    </xs:complexType>
  </xs:element>
  <xs:element name="defaultOpenContent" id="defaultOpenContent">
    <xs:annotation>
      <xs:documentation
           source="http://www.w3.org/TR/2011/CR-xmlschema11-1-20110721/structures.diff-1.0.html#element-defaultOpenContent"/>
    </xs:annotation>
    <xs:complexType>
      <xs:complexContent>
        <xs:extension base="xs:annotated">
          <xs:sequence>
            <xs:element name="any" type="xs:wildcard"/>
          </xs:sequence>
          <xs:attribute name="appliesToEmpty" type="xs:boolean"
                        default="false" use="optional"/>
          <xs:attribute name="mode" default="interleave" use="optional">
            <xs:simpleType>
              <xs:restriction base="xs:NMTOKEN">
                <xs:enumeration value="interleave"/>
                <xs:enumeration value="suffix"/>
              </xs:restriction>
            </xs:simpleType>
          </xs:attribute>
          
        </xs:extension>
      </xs:complexContent>
    </xs:complexType>
  </xs:element>
  <xs:complexType name="simpleRestrictionType">
    <xs:complexContent>
      <xs:restriction base="xs:restrictionType">
        <xs:sequence>
          <xs:element ref="xs:annotation" minOccurs="0"/>
          <xs:choice minOccurs="0">
            <xs:annotation>
              <xs:documentation>This choice is added simply to
                   make this a valid restriction per the REC</xs:documentation>
            </xs:annotation>
            <xs:group ref="xs:simpleRestrictionModel"/>
          </xs:choice>
          <xs:group ref="xs:attrDecls"/>
          <xs:group ref="xs:assertions"/>
        </xs:sequence>
        <xs:anyAttribute namespace="##other" processContents="lax"/>
      </xs:restriction>
    </xs:complexContent>
  </xs:complexType>
  <xs:complexType name="simpleExtensionType">
    <xs:complexContent>
      <xs:restriction base="xs:extensionType">
        <xs:sequence>
          <xs:annotation>
            <xs:documentation>
      No typeDefParticle group reference</xs:documentation>
          </xs:annotation>
          <xs:element ref="xs:annotation" minOccurs="0"/>
          <xs:group ref="xs:attrDecls"/>
          <xs:group ref="xs:assertions"/>
        </xs:sequence>
        <xs:anyAttribute namespace="##other" processContents="lax"/>
      </xs:restriction>
    </xs:complexContent>
  </xs:complexType>
  <xs:element name="simpleContent" id="simpleContent">
    <xs:annotation>
      <xs:documentation
           source="http://www.w3.org/TR/2011/CR-xmlschema11-1-20110721/structures.diff-1.0.html#element-simpleContent"/>
    </xs:annotation>
    <xs:complexType>
      <xs:complexContent>
        <xs:extension base="xs:annotated">
          <xs:choice>
            <xs:element name="restriction" type="xs:simpleRestrictionType"/>
            <xs:element name="extension" type="xs:simpleExtensionType"/>
          </xs:choice>
        </xs:extension>
      </xs:complexContent>
    </xs:complexType>
  </xs:element>
  <xs:element name="complexType" type="xs:topLevelComplexType" id="complexType">
    <xs:annotation>
      <xs:documentation
           source="http://www.w3.org/TR/2011/CR-xmlschema11-1-20110721/structures.diff-1.0.html#element-complexType"/>
    </xs:annotation>
  </xs:element>
  <xs:simpleType name="blockSet">
    <xs:annotation>
      <xs:documentation>
    A utility type, not for public use</xs:documentation>
      <xs:documentation>
    #all or (possibly empty) subset of {substitution, extension,
    restriction}</xs:documentation>
    </xs:annotation>
    <xs:union>
      <xs:simpleType>
        <xs:restriction base="xs:token">
          <xs:enumeration value="#all"/>
        </xs:restriction>
      </xs:simpleType>
      <xs:simpleType>
        <xs:list>
          <xs:simpleType>
            <xs:restriction base="xs:derivationControl">
              <xs:enumeration value="extension"/>
              <xs:enumeration value="restriction"/>
              <xs:enumeration value="substitution"/>
            </xs:restriction>
          </xs:simpleType>
        </xs:list>
      </xs:simpleType>
    </xs:union>
  </xs:simpleType>
  <xs:complexType name="element" abstract="true">
    <xs:annotation>
      <xs:documentation>
   The element element can be used either
   at the top level to define an element-type binding globally,
   or within a content model to either reference a globally-defined
   element or type or declare an element-type binding locally.
   The ref form is not allowed at the top level.</xs:documentation>
    </xs:annotation>
    <xs:complexContent>
      <xs:extension base="xs:annotated">
        <xs:sequence>
          <xs:choice minOccurs="0">
            <xs:element name="simpleType" type="xs:localSimpleType"/>
            <xs:element name="complexType" type="xs:localComplexType"/>
          </xs:choice>
          <xs:element name="alternative" type="xs:altType" 
                    minOccurs="0" maxOccurs="unbounded"/>
          <xs:group ref="xs:identityConstraint" minOccurs="0"
                    maxOccurs="unbounded"/>
        </xs:sequence>
        <xs:attributeGroup ref="xs:defRef"/>
        <xs:attribute name="type" type="xs:QName"/>
        
        <xs:attribute name="substitutionGroup">
         <xs:simpleType>
          <xs:list itemType="xs:QName"/>
         </xs:simpleType>
        </xs:attribute>
        <xs:attributeGroup ref="xs:occurs"/>
        <xs:attribute name="default" type="xs:string"/>
        <xs:attribute name="fixed" type="xs:string"/>
        <xs:attribute name="nillable" type="xs:boolean" use="optional"/>
        <xs:attribute name="abstract" type="xs:boolean" default="false"
                      use="optional"/>
        <xs:attribute name="final" type="xs:derivationSet"/>
        <xs:attribute name="block" type="xs:blockSet"/>
        <xs:attribute name="form" type="xs:formChoice"/>
        <xs:attribute name="targetNamespace" type="xs:anyURI"/>
      </xs:extension>
    </xs:complexContent>
  </xs:complexType>
  <xs:complexType name="topLevelElement">
    <xs:complexContent>
      <xs:restriction base="xs:element">
        <xs:sequence>
          <xs:element ref="xs:annotation" minOccurs="0"/>
          <xs:choice minOccurs="0">
            <xs:element name="simpleType" type="xs:localSimpleType"/>
            <xs:element name="complexType" type="xs:localComplexType"/>
          </xs:choice>
          <xs:element name="alternative" type="xs:altType" 
                    minOccurs="0" maxOccurs="unbounded"/>
          <xs:group ref="xs:identityConstraint" minOccurs="0"
                    maxOccurs="unbounded"/>
        </xs:sequence>
        <xs:attribute name="ref" use="prohibited"/>
        <xs:attribute name="form" use="prohibited"/>
        <xs:attribute name="targetNamespace" use="prohibited"/>
        <xs:attribute name="minOccurs" use="prohibited"/>
        <xs:attribute name="maxOccurs" use="prohibited"/>
        <xs:attribute name="name" type="xs:NCName" use="required"/>
        <xs:anyAttribute namespace="##other" processContents="lax"/>
      </xs:restriction>
    </xs:complexContent>
  </xs:complexType>
  <xs:complexType name="localElement">
    <xs:complexContent>
      <xs:restriction base="xs:element">
        <xs:sequence>
          <xs:element ref="xs:annotation" minOccurs="0"/>
          <xs:choice minOccurs="0">
            <xs:element name="simpleType" type="xs:localSimpleType"/>
            <xs:element name="complexType" type="xs:localComplexType"/>
          </xs:choice>
          <xs:element name="alternative" type="xs:altType" 
                    minOccurs="0" maxOccurs="unbounded"/>
          <xs:group ref="xs:identityConstraint" minOccurs="0"
                    maxOccurs="unbounded"/>
        </xs:sequence>
        <xs:attribute name="substitutionGroup" use="prohibited"/>
        <xs:attribute name="final" use="prohibited"/>
        <xs:attribute name="abstract" use="prohibited"/>
        <xs:anyAttribute namespace="##other" processContents="lax"/>
      </xs:restriction>
    </xs:complexContent>
  </xs:complexType>
  <xs:element name="element" type="xs:topLevelElement" id="element">
    <xs:annotation>
      <xs:documentation
           source="http://www.w3.org/TR/2011/CR-xmlschema11-1-20110721/structures.diff-1.0.html#element-element"/>
    </xs:annotation>
  </xs:element>
  <xs:complexType name="altType">
    <xs:annotation>
      <xs:documentation>
        This type is used for 'alternative' elements.
      </xs:documentation>
    </xs:annotation>
    <xs:complexContent>
      <xs:extension base="xs:annotated">
        <xs:choice minOccurs="0">
          <xs:element name="simpleType" type="xs:localSimpleType"/>
          <xs:element name="complexType" type="xs:localComplexType"/>
        </xs:choice>
        <xs:attribute name="test" type="xs:string" use="optional"/>
        <xs:attribute name="type" type="xs:QName" use="optional"/>
        <xs:attribute name="xpathDefaultNamespace" type="xs:xpathDefaultNamespace"/>
      </xs:extension>
    </xs:complexContent>
  </xs:complexType>
  <xs:complexType name="group" abstract="true">
    <xs:annotation>
      <xs:documentation>
   group type for explicit groups, named top-level groups and
   group references</xs:documentation>
    </xs:annotation>
    <xs:complexContent>
      <xs:extension base="xs:annotated">
        
          <xs:group ref="xs:particle" minOccurs="0" maxOccurs="unbounded"/>
          
        <xs:attributeGroup ref="xs:defRef"/>
        <xs:attributeGroup ref="xs:occurs"/>
      </xs:extension>
    </xs:complexContent>
  </xs:complexType>
  <xs:complexType name="realGroup">
    <xs:complexContent>
      <xs:restriction base="xs:group">
        <xs:sequence>
          <xs:element ref="xs:annotation" minOccurs="0"/>
          <xs:choice minOccurs="0" maxOccurs="1">
            <xs:element ref="xs:all"/>
            <xs:element ref="xs:choice"/>
            <xs:element ref="xs:sequence"/>
          </xs:choice>
          
        </xs:sequence>
        <xs:anyAttribute namespace="##other" processContents="lax"/>
      </xs:restriction>
    </xs:complexContent>
  </xs:complexType>
  <xs:complexType name="namedGroup">
    <xs:complexContent>
      <xs:restriction base="xs:realGroup">
        <xs:sequence>
          <xs:element ref="xs:annotation" minOccurs="0"/>
          <xs:choice minOccurs="1" maxOccurs="1">
            <xs:element name="all">
              <xs:complexType>
                <xs:complexContent>
                  <xs:restriction base="xs:all">
                    <xs:group ref="xs:allModel"/>
                    <xs:attribute name="minOccurs" use="prohibited"/>
                    <xs:attribute name="maxOccurs" use="prohibited"/>
                    <xs:anyAttribute namespace="##other" processContents="lax"/>
                  </xs:restriction>
                </xs:complexContent>
              </xs:complexType>
            </xs:element>
            <xs:element name="choice" type="xs:simpleExplicitGroup"/>
            <xs:element name="sequence" type="xs:simpleExplicitGroup"/>
          </xs:choice>
        </xs:sequence>
        <xs:attribute name="name" type="xs:NCName" use="required"/>
        <xs:attribute name="ref" use="prohibited"/>
        <xs:attribute name="minOccurs" use="prohibited"/>
        <xs:attribute name="maxOccurs" use="prohibited"/>
        <xs:anyAttribute namespace="##other" processContents="lax"/>
      </xs:restriction>
    </xs:complexContent>
  </xs:complexType>
  <xs:complexType name="groupRef">
    <xs:complexContent>
      <xs:restriction base="xs:realGroup">
        <xs:sequence>
          <xs:element ref="xs:annotation" minOccurs="0"/>
        </xs:sequence>
        <xs:attribute name="ref" type="xs:QName" use="required"/>
        <xs:attribute name="name" use="prohibited"/>
        <xs:anyAttribute namespace="##other" processContents="lax"/>
      </xs:restriction>
    </xs:complexContent>
  </xs:complexType>
  <xs:complexType name="explicitGroup">
    <xs:annotation>
      <xs:documentation>
   group type for the three kinds of group</xs:documentation>
    </xs:annotation>
    <xs:complexContent>
      <xs:restriction base="xs:group">
        <xs:sequence>
          <xs:element ref="xs:annotation" minOccurs="0"/>
          <xs:group ref="xs:nestedParticle" minOccurs="0" maxOccurs="unbounded"/>
        </xs:sequence>
        <xs:attribute name="name" use="prohibited"/>
        <xs:attribute name="ref" use="prohibited"/>
        <xs:anyAttribute namespace="##other" processContents="lax"/>
      </xs:restriction>
    </xs:complexContent>
  </xs:complexType>
  <xs:complexType name="simpleExplicitGroup">
    <xs:complexContent>
      <xs:restriction base="xs:explicitGroup">
        <xs:sequence>
          <xs:element ref="xs:annotation" minOccurs="0"/>
          <xs:group ref="xs:nestedParticle" minOccurs="0" maxOccurs="unbounded"/>
        </xs:sequence>
        <xs:attribute name="minOccurs" use="prohibited"/>
        <xs:attribute name="maxOccurs" use="prohibited"/>
        <xs:anyAttribute namespace="##other" processContents="lax"/>
      </xs:restriction>
    </xs:complexContent>
  </xs:complexType>
  <xs:group name="allModel">
    <xs:sequence>
      <xs:element ref="xs:annotation" minOccurs="0"/>
      <xs:choice minOccurs="0" maxOccurs="unbounded">
        <xs:annotation>
          <xs:documentation>This choice with min/max is here to
                          avoid a pblm with the Elt:All/Choice/Seq
                          Particle derivation constraint</xs:documentation>
        </xs:annotation>
        <xs:element name="element" type="xs:localElement"/>
        <xs:element ref="xs:any"/>
        <xs:element name="group">
          <xs:complexType>
            <xs:complexContent>
              <xs:restriction base="xs:groupRef">
                <xs:sequence>
                  <xs:element ref="xs:annotation" minOccurs="0"/>
                </xs:sequence>
                <xs:attribute name="minOccurs" fixed="1" type="xs:nonNegativeInteger"/>
                <xs:attribute name="maxOccurs" fixed="1" type="xs:nonNegativeInteger"/>
              </xs:restriction>
            </xs:complexContent>
          </xs:complexType>
        </xs:element>
      </xs:choice>
    </xs:sequence>
  </xs:group>
  <xs:complexType name="all">
    <xs:annotation>
      <xs:documentation>
   Only elements allowed inside</xs:documentation>
    </xs:annotation>
    <xs:complexContent>
      <xs:restriction base="xs:explicitGroup">
        <xs:group ref="xs:allModel"/>
        <xs:attribute name="minOccurs" default="1" use="optional">
          <xs:simpleType>
            <xs:restriction base="xs:nonNegativeInteger">
              <xs:enumeration value="0"/>
              <xs:enumeration value="1"/>
            </xs:restriction>
          </xs:simpleType>
        </xs:attribute>
        <xs:attribute name="maxOccurs" default="1" use="optional">
          <xs:simpleType>
            <xs:restriction base="xs:allNNI">
              <xs:enumeration value="0"/>
              <xs:enumeration value="1"/>
            </xs:restriction>
          </xs:simpleType>
        </xs:attribute>
        <xs:anyAttribute namespace="##other" processContents="lax"/>
      </xs:restriction>
    </xs:complexContent>
  </xs:complexType>
  <xs:element name="all" type="xs:all" id="all">
    <xs:annotation>
      <xs:documentation source="http://www.w3.org/TR/2011/CR-xmlschema11-1-20110721/structures.diff-1.0.html#element-all"/>
    </xs:annotation>
  </xs:element>
  <xs:element name="choice" type="xs:explicitGroup" id="choice">
    <xs:annotation>
      <xs:documentation
           source="http://www.w3.org/TR/2011/CR-xmlschema11-1-20110721/structures.diff-1.0.html#element-choice"/>
    </xs:annotation>
  </xs:element>
  <xs:element name="sequence" type="xs:explicitGroup" id="sequence">
    <xs:annotation>
      <xs:documentation
           source="http://www.w3.org/TR/2011/CR-xmlschema11-1-20110721/structures.diff-1.0.html#element-sequence"/>
    </xs:annotation>
  </xs:element>
  <xs:element name="group" type="xs:namedGroup" id="group">
    <xs:annotation>
      <xs:documentation source="http://www.w3.org/TR/2011/CR-xmlschema11-1-20110721/structures.diff-1.0.html#element-group"/>
    </xs:annotation>
  </xs:element>
  <xs:attributeGroup name="anyAttrGroup">
    <xs:attribute name="namespace" type="xs:namespaceList"
                  use="optional"/>
    <xs:attribute name="notNamespace" use="optional">
      <xs:simpleType>
        <xs:restriction base="xs:basicNamespaceList">
          <xs:minLength value="1"/>
        </xs:restriction>
      </xs:simpleType>
    </xs:attribute>
    <xs:attribute name="processContents" default="strict" use="optional">
      <xs:simpleType>
        <xs:restriction base="xs:NMTOKEN">
          <xs:enumeration value="skip"/>
          <xs:enumeration value="lax"/>
          <xs:enumeration value="strict"/>
        </xs:restriction>
      </xs:simpleType>
    </xs:attribute>
  </xs:attributeGroup>
  <xs:complexType name="wildcard">
    <xs:complexContent>
      <xs:extension base="xs:annotated">
        
         <xs:attributeGroup ref="xs:anyAttrGroup"/>
      </xs:extension>
    </xs:complexContent>
  </xs:complexType>
  <xs:element name="any" id="any">
    <xs:annotation>
      <xs:documentation source="http://www.w3.org/TR/2011/CR-xmlschema11-1-20110721/structures.diff-1.0.html#element-any"/>
    </xs:annotation>
    <xs:complexType>
      <xs:complexContent>
        <xs:extension base="xs:wildcard">
          <xs:attribute name="notQName" type="xs:qnameList"
                        use="optional"/>
          <xs:attributeGroup ref="xs:occurs"/>
        </xs:extension>
      </xs:complexContent>
    </xs:complexType>
  </xs:element>
  <xs:annotation>
    <xs:documentation>
   simple type for the value of the 'namespace' attr of
   'any' and 'anyAttribute'</xs:documentation>
  </xs:annotation>
  <xs:annotation>
    <xs:documentation>
   Value is
              ##any      - - any non-conflicting WFXML/attribute at all

              ##other    - - any non-conflicting WFXML/attribute from
                              namespace other than targetNS

              ##local    - - any unqualified non-conflicting WFXML/attribute 

              one or     - - any non-conflicting WFXML/attribute from
              more URI        the listed namespaces
              references
              (space separated)

    ##targetNamespace or ##local may appear in the above list, to
        refer to the targetNamespace of the enclosing
        schema or an absent targetNamespace respectively</xs:documentation>
  </xs:annotation>
  <xs:simpleType name="namespaceList">
    <xs:annotation>
      <xs:documentation>
   A utility type, not for public use</xs:documentation>
    </xs:annotation>
    
    <xs:union memberTypes="xs:specialNamespaceList xs:basicNamespaceList" />
  </xs:simpleType>
  <xs:simpleType name="basicNamespaceList">
    <xs:annotation>
      <xs:documentation>
   A utility type, not for public use</xs:documentation>
    </xs:annotation>
    <xs:list>
      <xs:simpleType>
        <xs:union memberTypes="xs:anyURI">
          <xs:simpleType>
            <xs:restriction base="xs:token">
              <xs:enumeration value="##targetNamespace"/>
              <xs:enumeration value="##local"/>
            </xs:restriction>
          </xs:simpleType>
        </xs:union>
      </xs:simpleType>
    </xs:list>
  </xs:simpleType>
  <xs:simpleType name="specialNamespaceList">
    <xs:annotation>
      <xs:documentation>
   A utility type, not for public use</xs:documentation>
    </xs:annotation>
    <xs:restriction base="xs:token">
      <xs:enumeration value="##any"/>
      <xs:enumeration value="##other"/>
    </xs:restriction>
  </xs:simpleType>
  <xs:simpleType name="qnameList">
    <xs:annotation>
      <xs:documentation>
        A utility type, not for public use
      </xs:documentation>
    </xs:annotation>
    <xs:list>
      <xs:simpleType>
        <xs:union memberTypes="xs:QName">
          <xs:simpleType>
            <xs:restriction base="xs:token">
              <xs:enumeration value="##defined"/>
              <xs:enumeration value="##definedSibling"/>
            </xs:restriction>
          </xs:simpleType>
        </xs:union>
      </xs:simpleType>
    </xs:list>
  </xs:simpleType>
  <xs:simpleType name="qnameListA">
    <xs:annotation>
      <xs:documentation>
        A utility type, not for public use
      </xs:documentation>
    </xs:annotation>
    <xs:list>
      <xs:simpleType>
        <xs:union memberTypes="xs:QName">
          <xs:simpleType>
            <xs:restriction base="xs:token">
              <xs:enumeration value="##defined"/>
            </xs:restriction>
          </xs:simpleType>
        </xs:union>
      </xs:simpleType>
    </xs:list>
  </xs:simpleType>
  <xs:simpleType name="xpathDefaultNamespace">
    <xs:union memberTypes="xs:anyURI">
      <xs:simpleType>
        <xs:restriction base="xs:token">
          <xs:enumeration value="##defaultNamespace"/>
          <xs:enumeration value="##targetNamespace"/>
          <xs:enumeration value="##local"/>
        </xs:restriction>
      </xs:simpleType>
    </xs:union>
  </xs:simpleType>
  <xs:element name="attribute" type="xs:topLevelAttribute" id="attribute">
    <xs:annotation>
      <xs:documentation
           source="http://www.w3.org/TR/2011/CR-xmlschema11-1-20110721/structures.diff-1.0.html#element-attribute"/>
    </xs:annotation>
  </xs:element>
  <xs:complexType name="attributeGroup" abstract="true">
    <xs:complexContent>
      <xs:extension base="xs:annotated">
        
          <xs:group ref="xs:attrDecls"/>
          
        <xs:attributeGroup ref="xs:defRef"/>
      </xs:extension>
    </xs:complexContent>
  </xs:complexType>
  <xs:complexType name="namedAttributeGroup">
    <xs:complexContent>
      <xs:restriction base="xs:attributeGroup">
        <xs:sequence>
          <xs:element ref="xs:annotation" minOccurs="0"/>
          <xs:group ref="xs:attrDecls"/>
          
        </xs:sequence>
        <xs:attribute name="name" type="xs:NCName" use="required"/>
        <xs:attribute name="ref" use="prohibited"/>
        <xs:anyAttribute namespace="##other" processContents="lax"/>
      </xs:restriction>
    </xs:complexContent>
  </xs:complexType>
  <xs:complexType name="attributeGroupRef">
    <xs:complexContent>
      <xs:restriction base="xs:attributeGroup">
        <xs:sequence>
          <xs:element ref="xs:annotation" minOccurs="0"/>
        </xs:sequence>
        <xs:attribute name="ref" type="xs:QName" use="required"/>
        <xs:attribute name="name" use="prohibited"/>
        <xs:anyAttribute namespace="##other" processContents="lax"/>
      </xs:restriction>
    </xs:complexContent>
  </xs:complexType>
  <xs:element name="attributeGroup" type="xs:namedAttributeGroup"
              id="attributeGroup">
    <xs:annotation>
      <xs:documentation
           source="http://www.w3.org/TR/2011/CR-xmlschema11-1-20110721/structures.diff-1.0.html#element-attributeGroup"/>
    </xs:annotation>
  </xs:element>
  <xs:element name="include" id="include">
    <xs:annotation>
      <xs:documentation
           source="http://www.w3.org/TR/2011/CR-xmlschema11-1-20110721/structures.diff-1.0.html#element-include"/>
    </xs:annotation>
    <xs:complexType>
      <xs:complexContent>
        <xs:extension base="xs:annotated">
          <xs:attribute name="schemaLocation" type="xs:anyURI" use="required"/>
        </xs:extension>
      </xs:complexContent>
    </xs:complexType>
  </xs:element>
  <xs:element name="redefine" id="redefine">
    <xs:annotation>
      <xs:documentation
           source="http://www.w3.org/TR/2011/CR-xmlschema11-1-20110721/structures.diff-1.0.html#element-redefine"/>
    </xs:annotation>
    <xs:complexType>
      <xs:complexContent>
        <xs:extension base="xs:openAttrs">
          <xs:choice minOccurs="0" maxOccurs="unbounded">
            <xs:element ref="xs:annotation"/>
            <xs:group ref="xs:redefinable"/>
          </xs:choice>
          <xs:attribute name="schemaLocation" type="xs:anyURI" use="required"/>
          <xs:attribute name="id" type="xs:ID"/>
        </xs:extension>
      </xs:complexContent>
    </xs:complexType>
  </xs:element>

  <xs:element name="override" id="override">
    <xs:annotation>
      <xs:documentation
           source="http://www.w3.org/TR/2011/CR-xmlschema11-1-20110721/structures.diff-1.0.html#element-override"/>
    </xs:annotation>
    <xs:complexType>
      <xs:complexContent>
        <xs:extension base="xs:openAttrs">
          <xs:sequence>
            <xs:element ref="xs:annotation" minOccurs="0"/>
            <xs:group ref="xs:schemaTop" minOccurs="0" maxOccurs="unbounded"/>
          </xs:sequence>
          <xs:attribute name="schemaLocation" type="xs:anyURI" use="required"/>
          <xs:attribute name="id" type="xs:ID"/>
        </xs:extension>
      </xs:complexContent>
    </xs:complexType>
  </xs:element>
  <xs:element name="import" id="import">
    <xs:annotation>
      <xs:documentation
           source="http://www.w3.org/TR/2011/CR-xmlschema11-1-20110721/structures.diff-1.0.html#element-import"/>
    </xs:annotation>
    <xs:complexType>
      <xs:complexContent>
        <xs:extension base="xs:annotated">
          <xs:attribute name="namespace" type="xs:anyURI"/>
          <xs:attribute name="schemaLocation" type="xs:anyURI"/>
        </xs:extension>
      </xs:complexContent>
    </xs:complexType>
  </xs:element>
  <xs:element name="selector" id="selector">
    <xs:annotation>
      <xs:documentation
           source="http://www.w3.org/TR/2011/CR-xmlschema11-1-20110721/structures.diff-1.0.html#element-selector"/>
    </xs:annotation>
    <xs:complexType>
      <xs:complexContent>
        <xs:extension base="xs:annotated">
          <xs:attribute name="xpath" use="required">
            <xs:simpleType>
              <xs:annotation>
                <xs:documentation>A subset of XPath expressions for use
in selectors</xs:documentation>
                <xs:documentation>A utility type, not for public
use</xs:documentation>
              </xs:annotation>
              <xs:restriction base="xs:token"/>
                
            </xs:simpleType>
          </xs:attribute>
          <xs:attribute name="xpathDefaultNamespace" type="xs:xpathDefaultNamespace"/>
        </xs:extension>
      </xs:complexContent>
    </xs:complexType>
  </xs:element>
  <xs:element name="field" id="field">
    <xs:annotation>
      <xs:documentation source="http://www.w3.org/TR/2011/CR-xmlschema11-1-20110721/structures.diff-1.0.html#element-field"/>
    </xs:annotation>
    <xs:complexType>
      <xs:complexContent>
        <xs:extension base="xs:annotated">
          <xs:attribute name="xpath" use="required">
            <xs:simpleType>
              <xs:annotation>
                <xs:documentation>A subset of XPath expressions for use
in fields</xs:documentation>
                <xs:documentation>A utility type, not for public
use</xs:documentation>
              </xs:annotation>
              <xs:restriction base="xs:token"/>
                
            </xs:simpleType>
          </xs:attribute>
          <xs:attribute name="xpathDefaultNamespace" type="xs:xpathDefaultNamespace"/>
        </xs:extension>
      </xs:complexContent>
    </xs:complexType>
  </xs:element>
  <xs:complexType name="keybase">
    <xs:complexContent>
      <xs:extension base="xs:annotated">
        <xs:sequence minOccurs="0">
          <xs:element ref="xs:selector"/>
          <xs:element ref="xs:field" minOccurs="1" maxOccurs="unbounded"/>
        </xs:sequence>
        <xs:attribute name="name" type="xs:NCName"/>
        <xs:attribute name="ref" type="xs:QName"/>
      </xs:extension>
    </xs:complexContent>
  </xs:complexType>
  <xs:group name="identityConstraint">
    <xs:annotation>
      <xs:documentation>The three kinds of identity constraints, all with
                     type of or derived from 'keybase'.
   </xs:documentation>
    </xs:annotation>
    <xs:choice>
      <xs:element ref="xs:unique"/>
      <xs:element ref="xs:key"/>
      <xs:element ref="xs:keyref"/>
    </xs:choice>
  </xs:group>
  <xs:element name="unique" type="xs:keybase" id="unique">
    <xs:annotation>
      <xs:documentation
           source="http://www.w3.org/TR/2011/CR-xmlschema11-1-20110721/structures.diff-1.0.html#element-unique"/>
    </xs:annotation>
  </xs:element>
  <xs:element name="key" type="xs:keybase" id="key">
    <xs:annotation>
      <xs:documentation source="http://www.w3.org/TR/2011/CR-xmlschema11-1-20110721/structures.diff-1.0.html#element-key"/>
    </xs:annotation>
  </xs:element>
  <xs:element name="keyref" id="keyref">
    <xs:annotation>
      <xs:documentation
           source="http://www.w3.org/TR/2011/CR-xmlschema11-1-20110721/structures.diff-1.0.html#element-keyref"/>
    </xs:annotation>
    <xs:complexType>
      <xs:complexContent>
        <xs:extension base="xs:keybase">
          <xs:attribute name="refer" type="xs:QName"/>
        </xs:extension>
      </xs:complexContent>
    </xs:complexType>
  </xs:element>
  <xs:element name="notation" id="notation">
    <xs:annotation>
      <xs:documentation
           source="http://www.w3.org/TR/2011/CR-xmlschema11-1-20110721/structures.diff-1.0.html#element-notation"/>
    </xs:annotation>
    <xs:complexType>
      <xs:complexContent>
        <xs:extension base="xs:annotated">
          <xs:attribute name="name" type="xs:NCName" use="required"/>
          <xs:attribute name="public" type="xs:public"/>
          <xs:attribute name="system" type="xs:anyURI"/>
        </xs:extension>
      </xs:complexContent>
    </xs:complexType>
  </xs:element>
  <xs:simpleType name="public">
    <xs:annotation>
      <xs:documentation>
   A utility type, not for public use</xs:documentation>
      <xs:documentation>
   A public identifier, per ISO 8879</xs:documentation>
    </xs:annotation>
    <xs:restriction base="xs:token"/>
  </xs:simpleType>
  <xs:element name="appinfo" id="appinfo">
    <xs:annotation>
      <xs:documentation
           source="http://www.w3.org/TR/2011/CR-xmlschema11-1-20110721/structures.diff-1.0.html#element-appinfo"/>
    </xs:annotation>
    <xs:complexType mixed="true">
      <xs:sequence minOccurs="0" maxOccurs="unbounded">
        <xs:any processContents="lax"/>
      </xs:sequence>
      <xs:attribute name="source" type="xs:anyURI"/>
      <xs:anyAttribute namespace="##other" processContents="lax"/>
    </xs:complexType>
  </xs:element>
  <xs:element name="documentation" id="documentation">
    <xs:annotation>
      <xs:documentation
           source="http://www.w3.org/TR/2011/CR-xmlschema11-1-20110721/structures.diff-1.0.html#element-documentation"/>
    </xs:annotation>
    <xs:complexType mixed="true">
      <xs:sequence minOccurs="0" maxOccurs="unbounded">
        <xs:any processContents="lax"/>
      </xs:sequence>
      <xs:attribute name="source" type="xs:anyURI"/>
      <xs:attribute ref="xml:lang"/>
      <xs:anyAttribute namespace="##other" processContents="lax"/>
    </xs:complexType>
  </xs:element>
  <xs:element name="annotation" id="annotation">
    <xs:annotation>
      <xs:documentation
           source="http://www.w3.org/TR/2011/CR-xmlschema11-1-20110721/structures.diff-1.0.html#element-annotation"/>
    </xs:annotation>
    <xs:complexType>
      <xs:complexContent>
        <xs:extension base="xs:openAttrs">
          <xs:choice minOccurs="0" maxOccurs="unbounded">
            <xs:element ref="xs:appinfo"/>
            <xs:element ref="xs:documentation"/>
          </xs:choice>
          <xs:attribute name="id" type="xs:ID"/>
        </xs:extension>
      </xs:complexContent>
    </xs:complexType>
  </xs:element>
  <xs:annotation>
    <xs:documentation>
   notations for use within  schema documents</xs:documentation>
  </xs:annotation>
  <xs:notation name="XMLSchemaStructures" public="structures"
               system="http://www.w3.org/2000/08/XMLSchema.xsd"/>
  <xs:notation name="XML" public="REC-xml-19980210"
               system="http://www.w3.org/TR/1998/REC-xml-19980210"/>
  <xs:complexType name="anyType" mixed="true">
    <xs:annotation>
      <xs:documentation>
   Not the real urType, but as close an approximation as we can
   get in the XML representation</xs:documentation>
    </xs:annotation>
    <xs:sequence>
      <xs:any minOccurs="0" maxOccurs="unbounded" processContents="lax"/>
    </xs:sequence>
    <xs:anyAttribute processContents="lax"/>
  </xs:complexType>

  <xs:annotation>
    <xs:documentation>
      In keeping with the XML Schema WG's standard versioning policy, 
      this schema document will persist at the URI
      http://www.w3.org/2011/07/XMLSchema.diff-1.0.xsd.

      At the date of issue it can also be found at the URI
      http://www.w3.org/2009/XMLSchema/XMLSchema.diff-1.0.xsd.

      The schema document at that URI may however change in the future, 
      in order to remain compatible with the latest version of XSD 
      and its namespace.  In other words, if XSD or the XML Schema 
      namespace change, the version of this document at 
      http://www.w3.org/2009/XMLSchema/XMLSchema.diff-1.0.xsd will change accordingly; 
      the version at http://www.w3.org/2011/07/XMLSchema.diff-1.0.xsd will not change.

      Previous dated (and unchanging) versions of this schema document 
      include:

        http://www.w3.org/2009/04/structures.xsd
          (XSD 1.1 Candidate Recommendation)

        http://www.w3.org/2004/10/structures.xsd
          (XSD 1.0 Recommendation, Second Edition)

        http://www.w3.org/2001/05/structures.xsd
          (XSD 1.0 Recommendation, First Edition)


    </xs:documentation>
  </xs:annotation>


</xs:schema>
Note: And that is the end of the schema for schema documents.

B References (normative)

C Outcome Tabulations (normative)

To facilitate consistent reporting of schema errors and ·validation· failures, this section tabulates and provides unique names for all the constraints listed in this document. Wherever such constraints have numbered parts, reports shouldshould use the name given below plus the part number, separated by a period ('.'). Thus for example cos-ct-extends.1.2 shouldshould be used to report a violation of the clause 1.2 of Derivation Valid (Extension) (§3.4.6.2).

next sub-sectionC.1 Validation Rules

cvc-accept
Element Sequence Accepted (Particle)
cvc-assertion
Assertion Satisfied
cvc-assertions-valid
Assertions Valid
cvc-assess-attr
Schema-Validity Assessment (Attribute)
cvc-assess-elt
Schema-Validity Assessment (Element)
cvc-attribute
Attribute Locally Valid
cvc-au
Attribute Locally Valid (Use)
cvc-complex-content
Element Sequence Locally Valid (Complex Content)
cvc-complex-type
Element Locally Valid (Complex Type)
cvc-datatype-valid
Datatype Valid
cvc-elt
Element Locally Valid (Element)
cvc-enumeration-valid
enumeration valid
cvc-explicitTimezone-valid
explicitOffset Valid
cvc-facet-valid
Facet Valid
cvc-fractionDigits-valid
fractionDigits Valid
cvc-id
Validation Root Valid (ID/IDREF)
cvc-identity-constraint
Identity-constraint Satisfied
cvc-length-valid
Length Valid
cvc-maxExclusive-valid
maxExclusive Valid
cvc-maxInclusive-valid
maxInclusive Valid
cvc-maxLength-valid
maxLength Valid
cvc-minExclusive-valid
minExclusive Valid
cvc-minInclusive-valid
minInclusive Valid
cvc-minLength-valid
minLength Valid
cvc-model-group
Element Sequence Valid
cvc-particle
Element Sequence Locally Valid (Particle)
cvc-pattern-valid
pattern valid
cvc-resolve-instance
QName resolution (Instance)
cvc-simple-type
String Valid
cvc-totalDigits-valid
totalDigits Valid
cvc-type
Element Locally Valid (Type)
cvc-wildcard
Item Valid (Wildcard)
cvc-wildcard-name
Wildcard allows Expanded Name
cvc-wildcard-namespace
Wildcard allows Namespace Name
cvc-xpath
XPath Evaluation
del-cvc-assess-elt
Schema-Validity Assessment (Element)
del-cvc-model-group
Element Sequence Valid
del-cvc-resolve-instance
QName resolution (Instance)

previous sub-section next sub-sectionC.2 Contributions to the post-schema-validation infoset

ID/IDREF binding information item properties
[binding] (ID/IDREF Table)
[id] (ID/IDREF Table)
Identity-constraint Binding information item properties
[definition] (Identity-constraint Table)
[node table] (Identity-constraint Table)
attribute information item properties
[attribute attribution] (Match Information)
[attribute declaration] (Attribute Declaration)
[match information] (Match Information)
[member type definition] (Attribute Validated by Type)
[member type definition] (Attribute Validated by Type)
[member type definition anonymous] (Attribute Validated by Type)
[member type definition name] (Attribute Validated by Type)
[member type definition namespace] (Attribute Validated by Type)
[member type definitions] (Attribute Validated by Type)
[schema actual value] (Attribute Validated by Type)
[schema default] (Attribute Declaration)
[schema default] (Attribute Validated by Type)
[schema error code] (Validation Failure (Attribute))
[schema normalized value] (Attribute Validated by Type)
[schema specified] (Assessment Outcome (Attribute))
[type definition] (Attribute Validated by Type)
[type definition] (Attribute Validated by Type)
[type definition anonymous] (Attribute Validated by Type)
[type definition anonymous] (Attribute Validated by Type)
[type definition name] (Attribute Validated by Type)
[type definition name] (Attribute Validated by Type)
[type definition namespace] (Attribute Validated by Type)
[type definition namespace] (Attribute Validated by Type)
[type definition type] (Attribute Validated by Type)
[type definition type] (Attribute Validated by Type)
[validation attempted] (Assessment Outcome (Attribute))
[validation context] (Assessment Outcome (Attribute))
[validity] (Assessment Outcome (Attribute))
element information item properties
[ID/IDREF table] (ID/IDREF Table)
[declared type] (Element Declaration)
[descendent validity] (Element Validated by Type)
[element attribution] (Match Information)
[element declaration] (Element Declaration)
[element declaration] (Element Declaration)
[expected element declaration] (Element Declaration)
[failed assertions] (Validation Failure (Element))
[failed identity constraints] (Validation Failure (Element))
[identity-constraint table] (Identity-constraint Table)
[inherited attributes] (Inherited Attributes)
[local element validity] (Element Declaration)
[local type validity] (Element Validated by Type)
[match information] (Match Information)
[member type definition] (Element Validated by Type)
[member type definition] (Element Validated by Type)
[member type definition anonymous] (Element Validated by Type)
[member type definition name] (Element Validated by Type)
[member type definition namespace] (Element Validated by Type)
[member type definitions] (Element Validated by Type)
[nil] (Element Declaration)
[nil] (Element Declaration)
[notation] (Validated with Notation)
[notation public] (Validated with Notation)
[notation public] (Validated with Notation)
[notation system] (Validated with Notation)
[notation system] (Validated with Notation)
[schema actual value] (Element Validated by Type)
[schema default] (Element Validated by Type)
[schema error code] (Validation Failure (Element))
[schema normalized value] (Element Validated by Type)
[schema specified] (Element Default Value)
[subsequence-valid] (Validation Failure (Element))
[type alternative] (Element Validated by Type)
[type definition] (Element Validated by Type)
[type definition] (Element Validated by Type)
[type definition type] (Element Validated by Type)
[type definition anonymous] (Element Validated by Type)
[type definition anonymous] (Element Validated by Type)
[type definition name] (Element Validated by Type)
[type definition name] (Element Validated by Type)
[type definition namespace] (Element Validated by Type)
[type definition namespace] (Element Validated by Type)
[type definition type] (Element Validated by Type)
[type fallback] (Element Validated by Type)
[validation attempted] (Assessment Outcome (Element))
[validation context] (Assessment Outcome (Element))
[validity] (Assessment Outcome (Element))
element or attribute information item properties
[schema information] (Schema Information)
namespace schema information information item properties
[schema components] (Schema Information)
[schema documents] (Schema Information)
[schema namespace] (Schema Information)
schema document information item properties
[document] (Schema Information)
[document location] (Schema Information)

previous sub-section next sub-sectionC.3 Schema Representation Constraints

del_src-resolve
QName resolution (Schema Document)
schema_reference
Schema Document Location Strategy
src-annotation
Annotation Definition Representation OK
src-attribute
Attribute Declaration Representation OK
src-attribute_group
Attribute Group Definition Representation OK
src-cip
Conditional Inclusion Constraints
src-ct
Complex Type Definition Representation OK
src-element
Element Declaration Representation OK
src-enumeration-value
Enumeration value
src-expredef
Individual Component Redefinition
src-identity-constraint
Identity-constraint Definition Representation OK
src-import
Import Constraints and Semantics
src-include
Inclusion Constraints and Semantics
src-list-itemType-or-simpleType
itemType attribute or simpleType child
src-model_group
Model Group Representation OK
src-model_group_defn
Model Group Definition Representation OK
src-multiple-enumerations
Multiple enumerations
src-multiple-patterns
Multiple patterns
src-notation
Notation Definition Representation OK
src-override
Override Constraints and Semantics
src-pattern-value
Pattern value
src-qname
QName Interpretation
src-redefine
Redefinition Constraints and Semantics
src-resolve
QName resolution (Schema Document)
src-restriction-base-or-simpleType
base attribute or simpleType child
src-simple-type
Simple Type Definition Representation OK
src-single-facet-value
Single Facet Value
src-ta
Type Alternative Representation OK
src-union-memberTypes-or-simpleTypes
memberTypes attribute or simpleType children
src-wildcard
Wildcard Representation OK

previous sub-section C.4 Schema Component Constraints

a-props-correct
Attribute Declaration Properties Correct
ag-props-correct
Attribute Group Definition Properties Correct
an-props-correct
Annotation Correct
as-props-correct
Assertion Properties Correct
au-props-correct
Attribute Use Correct
c-fields-xpaths
Fields Value OK
c-props-correct
Identity-constraint Definition Properties Correct
c-selector-xpath
Selector Value OK
cos-all-limited
All Group Limited
cos-applicable-facets
Applicable Facets
cos-assertions-restriction
Valid restriction of assertions
cos-aw-intersect
Attribute Wildcard Intersection
cos-aw-union
Attribute Wildcard Union
cos-choice-range
Effective Total Range (choice)
cos-content-act-restrict
Content type restricts (Complex Content)
cos-ct-derived-ok
Type Derivation OK (Complex)
cos-ct-extends
Derivation Valid (Extension)
cos-element-consistent
Element Declarations Consistent
cos-equiv-class
Substitution Group
cos-equiv-derived-ok-rec
Substitution Group OK (Transitive)
cos-group-emptiable
Particle Emptiable
cos-list-of-atomic
list of atomic
cos-no-circular-unions
no circular unions
cos-nonambig
Unique Particle Attribution
cos-ns-subset
Wildcard Subset
cos-particle-extend
Particle Valid (Extension)
cos-particle-restrict
Particle Valid (Restriction)
cos-pattern-restriction
Valid restriction of pattern
cos-seq-range
Effective Total Range (all and sequence)
cos-st-derived-ok
Type Derivation OK (Simple)
cos-st-restricts
Derivation Valid (Restriction, Simple)
cos-valid-default
Element Default Valid (Immediate)
cos-valid-simple-default
Simple Default Valid
ct-props-correct
Complex Type Definition Properties Correct
derivation-ok-restriction
Derivation Valid (Restriction, Complex)
e-props-correct
Element Declaration Properties Correct
enumeration-required-notation
enumeration facet value required for NOTATION
enumeration-valid-restriction
enumeration valid restriction
fractionDigits-totalDigits
fractionDigits less than or equal to totalDigits
fractionDigits-valid-restriction
fractionDigits valid restriction
length-minLength-maxLength
length and minLength or maxLength
length-valid-restriction
length valid restriction
maxExclusive-valid-restriction
maxExclusive valid restriction
maxInclusive-maxExclusive
maxInclusive and maxExclusive
maxInclusive-valid-restriction
maxInclusive valid restriction
maxLength-valid-restriction
maxLength valid restriction
mg-props-correct
Model Group Correct
mgd-props-correct
Model Group Definition Properties Correct
minExclusive-less-than-equal-to-maxExclusive
minExclusive <= maxExclusive
minExclusive-less-than-maxInclusive
minExclusive < maxInclusive
minExclusive-valid-restriction
minExclusive valid restriction
minInclusive-less-than-equal-to-maxInclusive
minInclusive <= maxInclusive
minInclusive-less-than-maxExclusive
minInclusive < maxExclusive
minInclusive-minExclusive
minInclusive and minExclusive
minInclusive-valid-restriction
minInclusive valid restriction
minLength-less-than-equal-to-maxLength
minLength <= maxLength
minLength-valid-restriction
minLength valid restriction
n-props-correct
Notation Declaration Correct
no-xmlns
xmlns Not Allowed
no-xsi
xsi: Not Allowed
p-props-correct
Particle Correct
range-ok
Occurrence Range OK
rcase-MapAndSum
Particle Derivation OK (Sequence:Choice -- MapAndSum)
rcase-NSCompat
Particle Derivation OK (Elt:Any -- NSCompat)
rcase-NSRecurseCheckCardinality
Particle Derivation OK (All/Choice/Sequence:Any -- NSRecurseCheckCardinality)
rcase-NSSubset
Particle Derivation OK (Any:Any -- NSSubset)
rcase-NameAndTypeOK
Particle Restriction OK (Elt:Elt -- NameAndTypeOK)
rcase-Recurse
Particle Derivation OK (All:All,Sequence:Sequence -- Recurse)
rcase-RecurseAsIfGroup
Particle Derivation OK (Elt:All/Choice/Sequence -- RecurseAsIfGroup)
rcase-RecurseLax
Particle Derivation OK (Choice:Choice -- RecurseLax)
rcase-RecurseUnordered
Particle Derivation OK (Sequence:All -- RecurseUnordered)
sch-props-correct
Schema Properties Correct
st-props-correct
Simple Type Definition Properties Correct
st-restrict-facets
Simple Type Restriction (Facets)
ta-props-correct
Type Alternative Properties Correct
timezone-valid-restriction
timezone valid restriction
totalDigits-valid-restriction
totalDigits valid restriction
w-props-correct
Wildcard Properties Correct
whiteSpace-valid-restriction
whiteSpace valid restriction
xpath-valid
XPath Valid

D Terminology for implementation-defined features (normative)

This section defines some terms for use in describing choices made by implementations in areas where the effect of XSD features is explicitly ·implementation-defined·.

Future versions of this specification are expected to use the terminology defined here to specify conformance profiles. Conformance profiles may also be defined by other specifications without requiring any revision to this specification.

next sub-sectionD.1 Subset of the Post-schema-validation Infoset

This specification defines a number of ways in which the information set taken as input is augmented in the course of schema-validity assessment. Conforming processors may provide access to some or all of this information; in the interests of simplifying discussion and documentation, this section defines names for several subsets of the PSVI, with the intention of simplifying short-hand descriptions of processors. These terms may be used to describe what parts of the PSVI a particular schema processor provides access to, or to specify requirements for processors, or for other purposes. A processor provides access to a particular subset of the PSVI if and only if it makes accessible some representation of the information in question, for information items to which it is applicable. (The properties labeled "if applicable" or "where applicable" below are simply the most obvious cases of properties which do not apply to every information item; the same qualification implicitly applies to all properties listed below.)

If other subsets of the PSVI prove important in practice it is expected that definitions of those subsets may be provided by other specifications or in later revisions of this one.

The definition in this section of a term denoting a particular subset of the PSVI does not constitute a requirement that conforming processors provide access to that subset.

root-validity subset
[Definition:]  The root-validity subset of the PSVI consists of the following properties of the ·validation root·:
instance-validity subset
[Definition:]   The instance-validity subset of the PSVI consists of the ·root-validity subset·, plus the following properties on elements, wherever applicable: and the following properties on attributes, wherever applicable:
type-aware subset
[Definition:]  The type-aware subset of the PSVI consists of the ·instance-validity subset·, plus the following items and properties. It is intended that the type-aware subset of the PSVI include all the information needed by schema-aware XQuery 1.0 or XSLT 2.0 processors. In each case, the information is to be provided in some ·implementation-defined· representation. For elements: and for attributes:
Note: In a future draft of this specification, it is expected that a list of specific component properties to which access should or must be provided will be included. No such list is present in the current draft; input from readers, users, schema authors, and implementors as to what properties are most usefully exposed in this subset would be very welcome.
lightweight type-aware subset
[Definition:]  The lightweight type-aware subset of the PSVI provides the same information as the ·type-aware subset·, except that instead of providing direct access to schema components, it provides only their names and related information. For elements: and for attributes:
full instance subset
[Definition:]  The full instance subset of the PSVI includes almost all properties defined by this specification as applying to element and attribute information items, but excludes schema components. It consists of the ·instance-validity subset·, plus the following properties for elements: and the following for attributes:
full PSVI with components
The full PSVI with components consists of every property and information item defined in this specification.
In exposing element declarations, attribute declarations, type definitions, and other components, processors providing access to the full subset must provide some representation for all of the defined properties of the components. Note that although the properties are often redundant with other information, it is not required that the full subset include more than one representation of redundant information.
Note: The PSVI is a description of an information set, not a specification of a data structure or an application-programming interface. For convenience, this specification defines in some cases more than one term for denoting a particular piece of information: for example, the [type definition name] property of an element and the [name] property of the [type definition] property of that element are the same piece of information. If the [type definition] is supplied, then the [type definition name] is necessarily also available.
Similar observations can be made for other properties present in the full-instance subset but not mentioned here. Processors should allow access to the information without requiring users or applications to distinguish between the different names or access paths under which it might be described in this specification.

previous sub-section next sub-sectionD.2 Terminology of schema construction

Conforming processors may implement any combination of the following strategies for locating schema components, in any order. They may also implement other strategies.

The terminology offered here is intended to be useful in discussions of processor behavior, whether documenting existing behavior or describing required behavior.

General-purpose processors should support multiple methods for locating schema documents, and provide user control over which methods are used and how to fall back in case of failure.

D.2.1 Identifying locations where components are sought

Some terms describe how a processor identifies locations from which schema components can be sought:
hard-coded schemas
Full knowledge of one or more schemas is built into the processor. (Note: all processors are required to have some built-in knowledge of of the built-in components. ·General-purpose· processors are additionally required to be able to ·validate· documents against the XSD schema for schema documents.)
Full knowledge of one or more components is built into the processor; these components may be made available automatically by being included by that processor in every schema it constructs, or they may be included only under certain ·implementation-defined· conditions (e.g. an explicit import of the relevant namespace, or choice of a specified invocation option).
Note: All processors are required to have some built-in knowledge of of the built-in components.
hard-coded schema locations
A list of locations at which schema documents will be sought is built into the processor. Particular locations can be associated with specific namespaces or can be used to seek any schema document.
named pairs
At invocation time, the user passes a set or sequence of (namespace-name, schema document) pairs to the processor, e.g. as a command-line option. (Can be used with early or slow exit strategy.) The namespace name is used as a check on the document, not as an instruction; if the schema document has a target namespace which differs from the namespace name specified, the processor signals an error.
schema documents
At invocation time, the user passes a set or sequence of schema documents, or identifiers for schema documents (e.g. URIs), to the processor, e.g. as a command-line option. Each schema document is associated with its target namespace, if any. (Can be used with early or slow exit strategy.)
interactive inquiry
For each namespace, the processor asks the user interactively (though mechanisms not specified here) where to seek the required schema components.
Note: This will perhaps be most useful as a fallback after other methods have failed.
namespace name
For each namespace, the processor attempts to dereference the namespace name; if a schema document is returned, it is processed. If some other kind of resource representation is returned, processors may interpret its content to locate a schema document.
Note: For example, if a RDDL document is returned, a processor may search the RDDL document for rddl:resource elements with the well-known property xlink:role = "http://www.w3.org/2001/XMLSchema" and then attempt to dereference the location(s) indicated on the xlink:href attribute of the link.
schemaLocation hints in XML instance document
For each namespace, if the input document includes one or more schemaLocation hints for that namespace, the processor attempts to dereference those locations.
schemaLocation hints in schema documents
For each namespace, if a schema document being processed includes one or more schemaLocation hints for that namespace (e.g. on an import element, the processor attempts to dereference those locations.
local repository
For each namespace, a local repository of schema components is consulted. In some situations the consultation will require a key, in which see the terminology for indirection given below.

D.2.2 Identifying methods of indirection

Some terms describe various methods of indirection through local catalogs, search paths, or local repositories of schema documents and/or schema components. In each of these, a ‘search key’ is assumed which helps to control the indirection. Terms for different sorts of search key are defined below.
path indirection
The processor has (hard-coded or accepted as a parameter at invocation time or acquired from the environment) a series of expressions into which a search key is substituted. After substitution, each element of the series is interpreted as a file-system path and a schema document is sought at the location indicated by that path.
URI indirection
The processor has (hard-coded or accepted as a parameter at invocation time or acquired from the environment) a series of expressions into which a search key is substituted. After substitution, each element of the series is interpreted as a URI and a schema document is sought at the location indicated by that path.
catalog indirection
The processor consults an OASIS catalog (whose location can be hard-coded, passed as a parameter at invocation time or acquired from the environment) using a search key. The key can be sought for as a namespace name, as a public identifier, or as a system identifier.
local repository indirection
A local repository of schema components is consulted using a search key.
recursion
The location(s) returned by a catalog or other indirection mechanism are not consulted immediately but instead used as a key in a renewed indirection. Only after the indirection mechanism fails to return a value is an attempt made to dereference the last location returned.
non-recursion
The location(s) returned by a catalog or other indirection mechanism are consulted immediately; they are not used in recursive indirections.

D.2.3 Identifying the key for use in indirection

Locating schema components by means of any of the ‘indirect’ methods just identified will sometimes involve the specification of a value of some kind as a search key. Processors may vary in their choice of values to use as the key:
namespace key
The namespace name is used as a key.
location key
A location (e.g. a schema location hint or the location specified in a catalog or by the user) is used as a key.

D.2.4 Identifying when to stop searching

When more than one location is available for a given namespace, two distinct behaviors can be distinguished; these are orthogonal to other terms defined here:
early-exit
When more than one location is available for a given namespace, the processor attempts each in turn. When a location is successfully dereferenced and a schema document is obtained, the later locations on the list are ignored.
slow-exit
When more than one location is available for a given namespace, the processor attempts each in turn. All locations are tried, even if a schema document for the namespace has been obtained.

D.2.5 Identifying how to react to failure

When a processor seeks schema components at a particular location, but fails to find components of the namespace in question at that location, several different ways of responding to that failure can be distinguished:
error
The processor signals an error in some manner appropriate to its construction and environment. Some processors and some users will find it useful to distinguish fatal errors (which cause processing to halt) from recoverable errors.
continue
The processor signals no fatal error and continues its search for components in the namespace in question by attempting another location.

previous sub-section D.3 Other Implementation-defined Features

This section defines terms intended to be useful in describing other implementation-defined choices.

XML-1.0-based datatypes
The datatypes defined by [XML Schema: Datatypes], taking the relevant definitions from [XML 1.0] and [Namespaces in XML 1.0], for datatypes which depend on definitions from those specifications.
XML-1.1-based datatypes
The datatypes defined by [XML Schema: Datatypes], taking the relevant definitions from version 1.1 of [XML 1.1] and [XML Namespaces 1.1], for datatypes which depend on definitions from those specifications.

E Required Information Set Items and Properties (normative)

This specification requires as a precondition for ·assessment· an information set as defined in [XML Infoset] which supportscontains at least the following information items and properties:

Character Information Item
Comment Information Item
Namespace Information Item
Processing Instruction Item

In addition, infosets shouldshould support the [unparsedEntitiesunparsed entities] property of the Document Information Item. Failure to do so will mean all items of type ENTITY or ENTITIES will fail to ·validate·. If the [unparsed entities] property is supported, the following is also required:

Unparsed Entity Information Item

This specification does not require any destructive alterations to the input information set: all the information set contributions specified herein are additive.

This appendix is intended to satisfy the requirements for Conformance to the [XML Infoset] specification.

F Checklists of implementation-defined and implementation-dependent features (normative)

next sub-sectionF.1 Checklist of implementation-defined features

[Definition:]  An implementation-defined feature or behavior may vary among processors conforming to this specification; the precise behavior is not specified by this specification but must be specified by the implementor for each particular conforming implementation. (In the latter respect, ·implementation-defined· features differ from ·implementation-dependent· features.)

This appendix provides a summary of XSD features whose effect is explicitly ·implementation-defined·. Any software which claims to conform to this specification must describe how these choices have been exercised, in documentation which accompanies any conformance claim.

In describing the choices made for a given processor, it is hoped that the terminology defined in Terminology for implementation-defined features (normative) (§D) will be found useful.

1 For the datatypes defined by [XML Schema: Datatypes] which depend on [XML 1.1] or [XML Namespaces 1.1], it is ·implementation-defined· whether a schema processor takes the relevant definitions from [XML 1.1] and [XML Namespaces 1.1], or from [XML 1.0] and [Namespaces in XML 1.0]. Implementations may support either the ·XML-1.0-based· datatypes, or the ·XML-1.1-based· datatypes, or both. The same applies to the definition of whitespace.
2 It is ·implementation-defined· whether a schema processor can read schema documents in the form of XML documents.
3 Whether a processor is able to retrieve schema documents from the Web is ·implementation-defined·. (See Conformance (§2.4), which defines "·Web-aware·" processors as processors which can retrieve schema documents from the Web.)
4 The way in which a processor is invoked, and the way in which values are specified for the schema to be used, the information item to be validated, and the declaration or definition with which to begin validation, is ·implementation-defined·. (See Assessing Schema-Validity (§5.2).)
5 The manner in which a processor provides access to the information items and properties in the PSVI to any downstream or user applications, or to the invoker, is ·implementation-defined·.
6 The information items and properties in the PSVI to which the processor provides access, if any, is ·implementation-defined·. (See Subset of the Post-schema-validation Infoset (§D.1) for some subsets of the PSVI for which this specification provides names and definitions.)
7 When the ·post-schema-validation infoset· includes [type definition name] and similar properties, it is ·implementation-defined· whether unique names are provided for anonymous type definitions.
8 The method used for assembling a set of schema components for use in validation is ·implementation-defined·. (See How schema definitions are located on the Web (§4.3.2) for the normative prose and Terminology of schema construction (§D.2) for some terminology which can be used in describing implementation choices.)
9 It is ·implementation-defined· whether a schema processor provides a value for the [type definition name] and [member type definition name] properties of attribute and element information-items. If it does so, the choice of name is ·implementation-dependent·.
10 Everything ·implementation-defined· in [XML Schema: Datatypes] is also ·implementation-defined· in this specification.
Note: This includes, but is not limited to, the choice of ·XML-1.0-based· or ·XML-1.1-based· datatypes, or both; support for ·implementation-defined· primitive datatypes; and support for ·implementation-defined· constraining facets. See the appendix on implementation-defined and implementation-dependent features in [XML Schema: Datatypes].
11 It is ·implementation-defined· whether a processor detects violations of clause 5.4.3 of Derivation Valid (Restriction, Complex) (§3.4.6.3) (a) always by examination of the schema in isolation, (b) only when some element information item in the input document is valid against its ·governing type definition· T but not against T.{base type definition}, or (c) sometimes the one and sometimes the other. In case (c), the circumstances in which the processor does one or the other are ·implementation-dependent·.
12 It is ·implementation-defined· when a processor detects type errors in XPath expressions and whether it treats type errors as static or dynamic errors.
13 It is ·implementation-defined· under what conditions a processor will detect the equivalence of two distinct Type Table or Type Alternative components. All processors must detect equivalence under certain specified conditions, but the ability to detect equivalence under other conditions is not constrained.
14 It is ·implementation-defined· what effect invalid elements within <annotation> have on the construction of schema components from a schema document, and whether a processor treats schema documents which are invalid only in consequence of containing such invalid elements as being in ·error· or not.

previous sub-section F.2 Checklist of implementation-dependent features

[Definition:]  An implementation-dependent feature or behavior may vary among processors conforming to this specification; the precise behavior is not specified by this or any other W3C specification and is not required to be specified by the implementor for any particular implementation. (In the latter respect, ·implementation-dependent· features differ from ·implementation-defined· features.)

This appendix provides a summary of XSD features whose effect is explicitly ·implementation-dependent·. Choices made by processors in these areas are not required to be documented.

  1. When a default value of type QName or NOTATION is applied to an element or attribute information item, it is ·implementation-dependent· whether ·namespace fixup· occurs to ensure that the {lexical form} maps to the {value}.
  2. When a default value is supplied for a defaulted attribute and more than one prefix is bound to the namespace of the attribute in the [in-scope namespaces], it is ·implementation-dependent· which prefix is used for the attribute.
  3. When a default value is supplied for a defaulted attribute and ·namespace fixup· is performed, it is ·implementation-dependent· what prefix is used in the new namespace information item.
  4. When a default value is supplied for a defaulted attribute and ·namespace fixup· is performed, it is ·implementation-dependent· whether the consistency of the information set is preserved by (a) adding the new binding to the descendants of the element on which the defaulted attribute occurred, or by (b) undeclaring the new binding on the children of that element. When [Namespaces in XML 1.0] rather than [XML Namespaces 1.1] is in use, namespace bindings cannot be undeclared, so the behavior is ·implementation-dependent· only for those implementations which do support [XML Namespaces 1.1].
  5. If more than one Identity-Constraint Definition fails to be satisfied, it is ·implementation-dependent· which of them are included in the [failed identity constraints] property of PSVI.
  6. If more than one Assertion fails to be satisfied, it is ·implementation-dependent· which of them are included in the [failed assertions] property of PSVI.
  7. The order of Annotation components within various components' {annotations} property is ·implementation-dependent·.
  8. If a name is supplied for anonymous components (for example, [type definition name] and [member type definition name] properties in the ·post-schema-validation infoset·), the choice of name is ·implementation-dependent·.
  9. If a processor detects some violations of clause 5.4.3 of Derivation Valid (Restriction, Complex) (§3.4.6.3) by examination of the schema in isolation, and others only when some element information item in the input document is valid against its ·governing type definition· T but not against T.{base type definition}, then the circumstances in which the processor does one or the other are ·implementation-dependent·.

G Stylesheets for Composing Schema Documents (Normative)

The transformations specified in the following sections in the form of [XSLT 2.0] stylesheets are used when assembling schemas from multiple schema documents. Implementations do not have to perform [XSLT 2.0] transformation, or use the stylesheets given here, as long as the same result is produced.

next sub-sectionG.1 Transformation for Chameleon Inclusion

When a <schema> information item D2 without a targetNamespace [attribute] is included (Assembling a schema for a single target namespace from multiple schema definition documents (<include>) (§4.2.3)), redefined (Including modified component definitions (<redefine>) (§4.2.4)), or overridden (Overriding component definitions (<override>) (§4.2.5)) by another <schema> D1 with a targetNamespace [attribute], the following transformation, specified here as an [XSLT 2.0] stylesheet, is applied to D2 before its contents are mapped to schema compnents. The transformation performs two tasks:
  1. Add a targetNamespace [attribute] to D2, whose value is the same as that of the targetNamespace [attribute] of D1.
  2. Update all QName references in D2 that do not have a namespace name so that their namespace names become the ·actual value· of the targetNamespace [attribute].
Stylesheet for Chameleon Inclusion
<xsl:transform version="2.0"
               xmlns:xsl="http://www.w3.org/1999/XSL/Transform"
               xmlns:xs="http://www.w3.org/2001/XMLSchema"
               xmlns:f="http://www.w3.org/2008/05/XMLSchema-misc">

  <xsl:param name="newTargetNamespace" as="xs:anyURI" 
      required="yes"/>
  <xsl:param name="prefixForTargetNamespace" as="xs:NCName" 
      select="f:generateUniquePrefix(., 0)"/>

  <xsl:template match="@*|node()">
    <xsl:copy><xsl:apply-templates select="@*|node()"/></xsl:copy>
  </xsl:template>

  <xsl:template match="xs:schema">
    <xsl:copy>
     <xsl:namespace name="{$prefixForTargetNamespace}" 
       select="$newTargetNamespace"/>
     <xsl:apply-templates select="@*"/>
     <xsl:attribute name="targetNamespace" 
       select="$newTargetNamespace"/>
     <xsl:apply-templates/>
   </xsl:copy>
  </xsl:template>

  <xsl:template match="attribute(*, xs:QName)
      [namespace-uri-from-QName(.)='']">
    <xsl:attribute name="{name()}" 
      select="concat($prefixForTargetNamespace, 
                     ':', 
                     local-name-from-QName(.))"/>
  </xsl:template>

  <xsl:template match="@memberTypes">
    <xsl:variable name="context" select=".."/>
    <xsl:variable name="values" as="xs:string+">
       <xsl:for-each select="tokenize(., '\s+')">
          <xsl:variable name="oldValue" 
                        select="resolve-QName(., $context)" 
                        as="xs:QName"/>
          <xsl:sequence 
             select="if (namespace-uri-from-QName($oldValue) eq '') 
                then concat($prefixForTargetNamespace, ':', 
                            local-name-from-QName($oldValue))
                else string(.)"/>
       </xsl:for-each>
    </xsl:variable>
    <xsl:attribute name="{name()}" select="string-join($values, ' ')"/> 
  </xsl:template>


  <xsl:function name="f:generateUniquePrefix" as="xs:NCName">
    <xsl:param name="xsd"/>
    <xsl:param name="try" as="xs:integer"/>
    <xsl:variable name="disallowed" 
      select="distinct-values($xsd//*/in-scope-prefixes(.))"/>
    <xsl:variable name="candidate" 
      select="xs:NCName(concat('p', $try))"/>
    <xsl:sequence select="if ($candidate = $disallowed) then 
                                f:generateUniquePrefix($xsd, $try+1) 
                             else 
                                $candidate"/>
  </xsl:function>

</xsl:transform>

previous sub-section G.2 Transformation for xs:override

When a <schema> information item D1 contains <override> elements, the transformation specified in the following [XSLT 2.0] stylesheet is performed once for each such <override> element. It requires as parameters (a) the <override> element in D1 (call it O1) as the overrideElement parameter and (b) the <schema> element of the schema document D2 identified by the schemaLocation attribute of O1 as the overriddenSchema parameter. The transformation produces another <schema> D2′, which is equivalent to D2 except that some elements in D2 are replaced or modified.

The normative description of the transformation is given by the stylesheet below; the transformation can also be described (non-normatively) in prose as in the following paragraph.

For each element information item E2 in the [children] of D2's <schema>, <redefine>, or <override> information item, the appropriate case among the following is true:
1 If E2 has element type <simpleType>, <complexType>, <group>, <attributeGroup>, <element>, <attribute>, or <notation>, and O1 has a child E1 with the same element type and the same value for its name attribute, then D2′ has an element identical to E1 in E2's place.
2 If E2 has one of the element types specified in clause 1, but O1 has no matching child, then D2′ has an element identical to E2 in the same place as where E2 is in D2.
3 If E2 has element type <include>, then D2′ has an <override> element with schemaLocation = E2.schemaLocation and [children] identical to those of O1.
4 If E2 has element type <override>, then D2′ has an <override> element O2, with schemaLocation = E2.schemaLocation and [children] which are drawn from among the [children] of E2 and O1, as specified by the appropriate case among the following:
4.1 If a child of E2 and a child of O1 match as described in clause 1, then O2 has a child identical to the child of O1.
4.2 If a child of E2 matches no child of O1 as described in clause 1, then (as described in clause 2) O2 has a child identical to the child of E2.
4.3 If a child of O1 matches no child of E2 as described in clause 1, then O2 has a child identical to the child of O1.
Note: Informally, the rule just given has the effect that O2 contains (a) all the [children] of O1, as well as (b) all of the [children] of E2 which are not overridden by some child of O1. The elements corresponding to [children] of E2 come first, followed by the [children] of O1 which matched nothing in E2.

The base URI of D2′ is the same as that of D2.

Note: Informally, D2′ is like D2 except that (a) any elements matched by any [children] of O1 are overridden (replaced) by the corresponding [children] of O1, (b) any schema documents included by means of <include> elements in D2 are overridden (transformed) by O1 instead of being included without change, and (c) any schema documents overridden by means of <override> elements in D2 are to be overridden (transformed) both as specified in the <override> elements in D2 and as specified in O1; if both apply, the information in O1 takes precedence.
The result is that the transformation described by O1 is applied to all the document in the ·target set· of O1.
Note: Because D2 and D2′ have the same base URI, relative references in D2′ will be unaffected by the transformation.
Stylesheet for xs:override
<xsl:transform version="2.0" 
  xmlns:xsl="http://www.w3.org/1999/XSL/Transform"
  xmlns:xs="http://www.w3.org/2001/XMLSchema"
  xmlns:f="http://www.w3.org/2008/05/XMLSchema-misc"
  exclude-result-prefixes="f">
  
  <xsl:import-schema 
    namespace="http://www.w3.org/2001/XMLSchema" 
    schema-location="./XMLSchema.xsd"/>
   
  <xsl:param name="overrideElement" as="schema-element(xs:override)"/>       
  <xsl:param name="overriddenSchema" as="schema-element(xs:schema)"/>
  
  <xsl:template name="start">
    <xsl:result-document validation="strict">
    	<xsl:apply-templates select="$overriddenSchema"/>
    </xsl:result-document>
  </xsl:template>  
  
  <xsl:template match="schema-element(xs:schema) 
      | schema-element(xs:redefine)">
    <xsl:copy>
      <xsl:copy-of select="@*"/>
      <xsl:apply-templates/>
    </xsl:copy>
  </xsl:template>
  
  <xsl:template match="schema-element(xs:import)" priority="5">
    <xsl:copy-of select="."/>
  </xsl:template>



  <!--* replace children of xs:schema, xs:redefine, and xs:override
      * which match children of $overrideElement.  Retain others.
      *-->
  <xsl:template match="schema-element(xs:schema)/* 
      | schema-element(xs:redefine)/*
      | schema-element(xs:override)/*" 
    priority="3">
    <xsl:variable name="original" select="."/>
    <xsl:variable name="replacement"
      select="$overrideElement/*
                [node-name(.)=node-name($original) 
                 and 
                 f:componentName(.)=f:componentName($original)]"/>
    <xsl:copy-of select="($replacement, $original)[1]"/>
  </xsl:template>

  <!--* replace xs:include elements with overrides
      *-->
  <xsl:template match="schema-element(xs:include)"
    priority="5">
    <xsl:element name="xs:override">
      
      <xsl:copy-of select="@schemaLocation, $overrideElement/*"/>
    </xsl:element>
  </xsl:template>

  <!--* change xs:override elements:  children which match 
      * children of $overrideElement are replaced, others are
      * kept, and at the end all children of $overrideElement
      * not already inserted are added.
      *-->
  <xsl:template match="schema-element(xs:override)"
    priority="5">
    <xsl:element name="xs:override">
      <xsl:attribute name="schemaLocation">
	<xsl:value-of select="@schemaLocation"/>
      </xsl:attribute>
      <xsl:apply-templates/>
      <xsl:apply-templates select="$overrideElement/*" 
	mode="copy-unmatched">
	<xsl:with-param name="overriddenOverride" select="."/>
      </xsl:apply-templates>
    </xsl:element>
  </xsl:template>

  <xsl:template match="*" mode="copy-unmatched">
    <xsl:param name="overriddenOverride"></xsl:param>
    <xsl:variable name="overriding" select="."/>
    <xsl:variable name="overridden" select="$overriddenOverride/*[
	node-name(.) = node-name($overriding) 
	and 
	f:componentName(.) = f:componentName($overriding)
      ]"/>
    <xsl:choose>
      <xsl:when test="count($overridden) > 0">
	<!--* do nothing; this element has already been copied *-->
      </xsl:when>
      <xsl:when test="count($overridden) = 0">
	<!--* copy this element, it isn't already there *-->
	<xsl:copy-of select="."/>
      </xsl:when>
    </xsl:choose>
  </xsl:template>
  

  <xsl:function name="f:componentName" as="xs:QName">
    <xsl:param name="component" as="element()"/>
    <xsl:sequence select="
      QName($component/ancestor::xs:schema/@targetNamespace,
            $component/@name)"/>
  </xsl:function>

</xsl:transform>

H Changes since version 1.0 (non-normative)

next sub-sectionH.1 Changes made since version 1.0

        H.1.1 Relationship between XSD and other specifications
        H.1.2 XSD versions
        H.1.3 Changes to content models
        H.1.4 Assertions and XPath
        H.1.5 Derivation of complex types
        H.1.6 Changes to complex type definitions
        H.1.7 ID, IDREF, and related types
        H.1.8 Simple type definitions
        H.1.9 Element declarations
        H.1.10 Attribute declarations
        H.1.11 Component structure
        H.1.12 The process of validation
        H.1.13 post-schema-validation infoset
        H.1.14 Conformance
        H.1.15 Schema composition
        H.1.16 Other substantive changes
        H.1.17 Clarifications and editorial changes
Note: The grouping of changes below is intended to make the list easier to scan. It is an ad hoc grouping for convenience to which no great significance should be attached. Some changes could have been listed in more than one place; in such cases the choice was arbitrary.

H.1.1 Relationship between XSD and other specifications

Changes to the relationship between this and other specifications:
  1. Support for XML 1.1 has been added. It is now implementation defined whether datatypes dependent on definitions in XML ([XML 1.1], [XML 1.0]) and Namespaces in XML ([XML Namespaces 1.1], [Namespaces in XML 1.0]) use the definitions as found in version 1.1 or version 1.0 of those specifications.
  2. To reduce confusion and avert a widespread misunderstanding, the normative references to various W3C specifications now state explicitly that while the reference describes the particular edition of a specification current at the time this specification is published, conforming implementations of this specification are not required to ignore later editions of the other specification but instead may support later editions, thus allowing users of this specification to benefit from corrections to other specifications on which this one depends.

H.1.2 XSD versions

Schema language versions:
  1. A conditional inclusion mechanism is defined, roughly analogous to the XSLT 2.0 use-when attribute or to the C preprocessor #ifdef construct. By means of the vc:minVersion and vc:maxVersion attributes, a simple forward-processing mechanism is supplied, so that conforming XSD 1.1 processors can successfully ignore constructs introduced in future versions (if any) of XSD, and so that schema authors can define schemas which use newer constructs when available but can fall back on older constructs when the newer constructs are not available.
  2. Identifiers for different versions of XSD are now defined in section Schema Language Identifiers (§1.3.4).

H.1.3 Changes to content models

Content models:
  1. The Unique Particle Attribution (§3.8.6.4) constraint has been relaxed. While competition between two ·element particles· is still forbidden, as is competition between two ·wildcard particles·, competition between an ·element particle· and a ·wildcard particle· is no longer forbidden. In the course of making this substantive change, some editorial changes have also been made, in order to make the exposition clearer. (Readers familiar with version 1.0 of this specification will find that the constraint works in almost exactly the same way as it did in 1.0, except that content models in which an input item matches either a ·wildcard particle· or an ·element particle· are now allowed.)
  2. Content models may now use the <openContent> element to specify content models with "open content". Such content models allow elements not explicitly mentioned in the content model to appear in the document instance; it is as if wildcards were automatically inserted at appropriate points within the content model. By specifying what kind of wildcard is implicitly inserted, the schema author can adjust the degree of openness and determine what elements are accepted by the open content; the schema author can also specify that the content model should be open everywhere, or only at the end. A schema-document wide default may be set, which causes all content models to be open unless otherwise specified.
  3. Wildcards may now be defined which allow names in any namespace but those in a set of proscribed namespaces. (In version 1.0 of this specification, only a single namespace, the target namespace of a schema document, could be proscribed.) Also, wildcards can now be written which match any element in a set of namespaces but which exclude a particular set of qualified names from matching the wildcard. Finally, the keyword ##definedSibling can be used to exclude all elements explicitly mentioned in a content model (and all elements substitutable for those elements).
  4. Wildcards can now be defined which match any element (in the specified namespaces) which does not match an element declaration in the schema (so-called "not-in-schema" wildcards).
  5. Several of the constraints imposed by version 1.0 of this specification on all-groups have been relaxed:
    1. Wildcards are now allowed in all groups.
    2. The value of maxOccurs may now be greater than 1 on particles in an all group. The elements which match a particular particle need not be adjacent in the input.
    3. all groups can now be extended by adding more members to them.
  6. Complex types whose content models are all-groups can now be extended; the result is an all-group (usually a larger one).
  7. The discussion of checking content-type restriction included in an appendix in earlier drafts of this specification has now been removed, as have some references to published algorithms for the problem. Several of the papers referred to are no longer publicly accessible on the Web, and the changes made to the Unique Particle Attribution (§3.8.6.4) have in any case rendered those algorithms obsolete. These changes resolve issue 6685 Appendix I Checking content-type restriction References Not Available.
  8. Group references are now allowed in <xs:all> model groups. Such references must have minOccurs=maxOccurs=1 and must refer to other <xs:all> groups. (This change resolves issue 7031 XSD 1.1 doesn't support conversion of xs:sequence to xs:all because xs:all can't contain groups references.)

H.1.4 Assertions and XPath

Assertions and rules for evaluation of XPaths
  1. Support for check clauses to implement some co-occurrence constraints has been added. Each complex type can carry a list of assertions, which are checked when the complex type is used to validate an element information item.
  2. The facility for assertions defined in the working draft of 31 August 2006 has been revised.
    1. The report element described in earlier drafts has been removed. This involves no loss of functionality: the same effect can be obtained by wrapping the test expression on an <assert> element in a negation.
    2. The XPath subset defined for assertions has been eliminated. (A somewhat smaller subset is now defined for conditional type assignment.)
  3. Rules are defined for the evaluation of XPath expressions (in assertions, in conditional type assignment, or in identity-constraint definitions).
    1. The static and dynamic contexts for XPath evaluation are explicitly specified.
    2. Rules are provided for constructing the [XDM] data model instance against which the XPath expressions are to be evaluated. Different rules apply in different situations:
      1. When assertions on a complex type are evaluated, only the subtree rooted in an element of that type is mapped into the data model instance. References to ancestor elements or other nodes outside the subtree are not illegal but will not be effective.
      2. For conditional type assignment, neither the ancestors nor the children of the element in question are included; the conditions for type assignment are thus effectively restricted to the attributes of the element.
      3. For assertions on simple types, only the value is provided; the dynamic context includes no context item.
    3. Rules for assigning types to the nodes of the data model instance are defined. Again, the rules differ for the different uses of XPaths:
      1. When assertions are evaluated, all of the elements and attributes descended from the element being validated are typed in the normal way; this has the effect that comparisons among attribute values (for example) are performed in a way consistent with the declarations of the attributes. The element node itself, however, is not typed (since it has not yet been completely validated).
      2. For conditional type assignment, the nodes of the data model instance are untyped.
  4. The conceptual overview now included in Identity-constraint DefinitionConstraint Components (§2.2.4) some discussion of the overlap in functionality among identity constraints, conditional type assignment, and assertions, and identifies some of the factors which may be relevant in choosing among them; this change resolves issue 5023 Relationship between identity constraints and assertions.
  5. The rules for the "available collections" and "default collection" properties of the [XPath 2.0] dynamic context have been simplified; these properties are now required to be the empty set instead of being ·implementation-defined·. This improves interoperability and resolves issue 6540 Available documents in assertions.
  6. The [XPath 2.0] static context used for the evaluation of assertions has been clarified; it now explicitly includes the functions in the [Functions and Operators] fn namespace and constructors for all built-in types. This resolves issue 6541 Assertions and in-scope functions.

H.1.5 Derivation of complex types

Derivation of complex types:
  1. The rules for checking validity of complex-type restrictions have been simplified by reformulating the constraint in terms of local validity: the set of elements or attributes accepted by a restriction as locally valid must be a subset of those accepted by its base type. The rules for attributes have also been changed.
    The complex rules involving matching up particles in the base type and particles in the restriction, with their complex case by case analysis, have been replaced by a statement of the constraint which is shorter and more correct.
  2. It is now possible to specify a target namespace for local elements and attributes which differs from the target namespace of the schema document itself, when restricting a complex type which has local elements or attributes and which itself is in another namespace. This should simplify the reuse of types from other namespaces.
  3. The rules for complex type restriction now allow identity constraints on local elements. To make this possible, identity constraints may now be given names and referred to from elsewhere. Corresponding changes have been made in the description of the Schema component and in the rules for ·QName resolution·.
  4. This draft clarifies the rule requiring that any complex type derived by extension could, in principle, be derived in three steps from ·xs:anyType· (first a restriction step, then an extension step, then a restriction step). A misleading note about the purpose of this rule has been deleted.

H.1.6 Changes to complex type definitions

Complex type definitions (miscellaneous changes):
  1. Changes have been made to Locally Declared Type (§3.4.4.1), Element Locally Valid (Complex Type) (§3.4.4.2), and Derivation Valid (Restriction, Complex) (§3.4.6.3) to require more consistency in type assignment when elements with the same expanded name may match both a local element declaration and a wildcard in the same content model. Conceptually, these changes are related to the constraint expressed in Element Declarations Consistent (§3.8.6.3). XSD 1.0 allows such content models even if there is a discrepancy between the type assigned to elements by the local element declarations and by the top-level element declaration which will govern elements which match the wildcard. For compatibility reasons, such content models are still allowed, but any element instance which matches the wildcard is required to have a governing type definition compatible with the type assigned by the local element declarations matched by the element's expanded name.
  2. The elements <complexType> and <complexContent> are now forbidden to have different values for the mixed attribute.
  3. The constraint Element Declarations Consistent (§3.8.6.3) now takes open content into account. This change, together with the explicit exclusion of skip wildcards from the constraint, resolves issue 5940 Element Declarations Consistent.

H.1.7 ID, IDREF, and related types

ID, IDREF, and related types:
  1. Certain constraints involving ID have been extended to include lists of ID and unions including ID. See e.g. Constraints on Attribute Declaration Schema Components (§3.2.6).
  2. An element may now have multiple attributes of type xs:ID. Elements have always been able to have multiple children of type xs:ID, but XSD 1.0 forbad multiple attributes of this type for compatibility with XML DTDs. (Schemas intended to be translatable into DTD form should still avoid the practice.) This change should make it easier for XML vocabularies to support both existing ID attributes and xml:ID.
  3. The validation rules for values of type xs:IDREF, xs:ENTITY, or xs:ENTITIES are now enforced on default values.
  4. Elements and attributes of type xs:ID may now have default or fixed values. XSD 1.0 had forbidden this, for compatibility with XML DTDs.

H.1.8 Simple type definitions

Changes involving simple type definitions and related constraints:
  1. A new type definition called anyAtomicType has been introduced into the type hierarchy between anySimpleType and all the atomic built-in type definitions. See Built-in Simple Type Definitions (§3.16.7).
  2. An error in version 1.0 of this specification relating to the construction of union types from other union types has been corrected. Unions may now appear as members of other unions, and all restrictions of unions are correctly enforced; the rule Type Derivation OK (Simple) (§3.16.6.3) has been modified to ensure that member types are not ·validly substitutable· for facet-restricted unions. As a result, xsi:type may no longer be used, as in XSD 1.0, to subvert restrictions of union types.
  3. The requirement that a facet value be a "valid restriction" of another, in the context of simple type restriction, has been clarified.
  4. No union type may be a member of its own transitive membership, nor may any type derived from the union. (XSD 1.0 forbad union datatypes to be members of other unions and thus had no need to forbid this explicitly.)
  5. Since not all datatypes have a defined canonical representation for all of their values, appeals to the canonical forms of values have been eliminated.
  6. Changes have been made to ensure that the descriptions of the Simple Type Definition component and of ·xs:anySimpleType· agree in all details with those of [XML Schema: Datatypes].
  7. Equality and identity of lists have been clarified.

H.1.9 Element declarations

Changes to element declarations:
  1. A new form of co-occurrence constraint has now been defined, by allowing the type assigned to element instances to be conditional on properties of the instance (typically attribute values). The addition of conditional type assignment has entailed a number of changes:
    1. Introduction of a Type Table property on element declarations, to hold a sequence of Type Alternatives (condition - selected-type pairs) and a default type definition.
    2. Constraints on that table: all types named in the table (including the default) must be ·validly substitutable· for the declared {type definition}.
    3. Changes to the XML syntax and XML mapping rules to allow expression of conditional type bindings: the <alternative> element is added, the content model of <element> is changed.
    4. Validation rules for conditional types: the definition of ·governing type definition· is adjusted to account for conditional type assignment.
    5. Rules for evaluating the conditional typing tests (more specifically, rules for constructing a temporary infoset and then building the XDM instance and evaluating the XPath expressions as defined elsewhere; priority of tests is given by document order / component order).
    6. PSVI changes to reflect details of the conditional typing: a {type alternative} property is added, and the discussion of [type fallback] now refers to the ·selected type definition· rather than to either the declared {type definition} or to the ·governing type definition· of the element information item
    7. Introduction of some terminology for discussing conditional types (define ·selected type definition·, ·conditionally selects·, ·validly substitutable as a restriction·).
    8. Rules for checking type restriction in the presence of conditional types.
    9. Introduction of a special ·xs:error· type for use in identifying conditionally assigned types which violate restriction rules
    10. Miscellaneous supporting editorial changes.
  2. Element declarations may now specify multiple substitution-group heads.
  3. Abstract elements may now appear in substitution groups.

H.1.10 Attribute declarations

Attributes:
  1. Attribute declarations can now be marked {inheritable} (see Inherited Attributes (§3.3.5.6)) and the values of inherited attributes are accessible in the XDM data model instance constructed for conditional type assignment (see Type Alternatives (§3.12)).
    Among other consequences, this allows conditional type assignment to be sensitive to the inherited value of the xml:lang attribute and thus to the language of the element's contents. This change was introduced to resolve issue 5003 Applicability of <alternative> element to xml:lang, raised by the W3C Internationalization Core Working Group.
  2. The rules for default attribute values now refer to the ·effective value constraint·, rather than to the [Value Constraint]; this resolves a bug in the handling of default values for global attribute declarations.
  3. The text now makes clear that it is pointless (although not illegal) for schema documents to supply default or fixed values for xsi:type and other attributes in the namespace http://www.w3.org/2001/XMLSchema-instance, since they will not be applied.
  4. Default attribute groups are now supported. The <schema> element can carry a defaultAttributes attribute, which identifies a named Attribute Group Definition; each complex type defined in the schema document then automatically includes that attribute group, unless this is overridden by the defaultAttributesApply attribute on the <complexType> element. Default attribute groups make it easier to specify attributes which should be accepted by every complex type in a schema (e.g. xml:id and xml:lang).
  5. All wildcard unions are now expressible; this change resolves issue 6163 3.10.6.3 Attribute Wildcard Union .

H.1.11 Component structure

Changes in the structure of schema components:
  1. Every component now has an {annotations} property whose value is a sequence of annotation elements and out-of-band attributes. See e.g. The Complex Type Definition Schema Component (§3.4.1).
    Annotations are no longer allowed to vary in the part of a content model shared by a complex type and its extensions. (This was never possible in components specified using schema documents, but was possible in "born-binary" components.)
  2. A {context} property has been defined for the definitions of complex and of simple types; this property simplifies testing for the identity of anonymous type definitions. See e.g. The Complex Type Definition Schema Component (§3.4.1). The {context} property replaces the {scope} property found in some earlier drafts of this document.
  3. The Schema component has an additional {identity-constraint definitions} property containing all the identity constraints in the corresponding schema. See The Schema Itself (§3.17.1) and XML Representations of Schemas (§3.17.2).
  4. The underlying basis for the definition of all the different kinds of components has changed to make use of a regular and formal tabulation of their properties. This has been achieved by introducing property records wherever version 1.0 had complex property values. For example instead of describing the {scope} property as having "either global or a complex type definition" for its value, a Scope property record is called for, which in turn has its own simple properties and values. See e.g. The Element Declaration Schema Component (§3.3.1).

H.1.12 The process of validation

The process of validation:
  1. When an xsi:type attribute appears on an element and has a QName as its value, but the QName does not resolve to a known type definition, the element is assigned a "fallback" ·governing type definition· for validation. The ·governing type definition· will be the ·selected type definition· or the declared {type definition}, if available, and ·xs:anyType· otherwise. The validation process is now explicitly defined as including the validation of the element and its descendants; processors no longer have the implicit option of skipping the element and its descendants.
  2. Element information items which match no particle in a content model are now to be validated using their ·locally declared type·. Earlier drafts did not specify what happened in such cases.
  3. ·Lax assessment· is now required when an element information item to be validated has neither a ·governing element declaration· nor a ·governing type definition·; also, lax assessment now requires that the [children] and [attributes] of the element be assessed as well. In XSD 1.0 and in earlier drafts, lax assessment was optional and did not require the recursive assessment of [children] and [attributes].
  4. The text now specifies that if an element has an xsi:type attribute which does not ·resolve· to a type definition, then the xsi:type attribute is invalid.
  5. The terminology of assessment has been changed to avoid the suggestion that an element information item can be ·strictly assessed· without being ·assessed·.
  6. An anomaly in the definition of ·governing element declaration· has been corrected, to ensure that elements matching strict or lax wildcards have the appropriate global element declaration, if it exists, as their ·governing element declaration·. (Resolves issue 7913 Strange result from definition of governing element declaration.)
  7. The usage of the terms "·validation·" and "·assessment·" has been clarified, and definitions of various forms of document validity have been added for the convenience of users of this specification; see Schema-validity and documents (§2.5). (Resolves issues 5164 validation vs assessment and 6015 [schema11] valid (and its derivations) vs assessment as used in text.)

H.1.13 ·post-schema-validation infoset·

Changes in the description of the ·post-schema-validation infoset·:
  1. The presentation of the ·post-schema-validation infoset· has been simplified by removing the suggestion that the ·post-schema-validation infoset· varies from processor to processor. Instead, the exposition now makes clearer that the body of information available in principle after schema-validity assessment is consistent across all processors; processors may make different subsets of the ·post-schema-validation infoset· accessible to downstream applications, but when they do so the variation reflects the implementors' decisions about what information to expose, not variation in the information in the ·post-schema-validation infoset·.
  2. Terms have been defined to describe different subsets of the ·post-schema-validation infoset· which may be exposed by processors.
  3. Provision is made for exposing the ·actual values· of elements and attributes in the ·post-schema-validation infoset·, in the {schema actual value} property.
  4. The [element declaration] property and various other properties in the ·post-schema-validation infoset· are now described as being present in the ·post-schema-validation infoset· whenever a ·governing· declaration and/or ·governing· type definition is known for the item, instead of only when the item is valid.
  5. When the ·governing· type definition of an attribute or element information item is a list type whose item type is a union, the ·post-schema-validation infoset· now includes the ·validating type· for each item in the list.
  6. When default values are supplied for attributes with qualified names, ·namespace fixup· is performed to ensure that the [in-scope namespaces] property of the attribute's host element has an appropriate binding for the namespace name. It is ·implementation-defined· whether ·namespace fixup· is also performed on descendants of that element so as to retain consistency of the infoset. ·Namespace fixup· may also be helpful if the defaulted value is of type QName or NOTATION; it is ·implementation-dependent· whether fixup is performed for such values.
  7. Annotations given in the XML form of identity-constraint declarations with ref attributes are now retained in the ·post-schema-validation infoset· form of the containing element declaration. This change resolves issue 6144 annotation on IDC with a 'ref' attribute is lost.

H.1.14 Conformance

Changes to the description of conformance:
  1. The set of conformance classes has been revised and clarified. Instead of "minimally conforming", "schema-document aware", and "Web-aware" processors, this specification now defines (in section Conformance (§2.4)) conformance classes for ·general-purpose validators·, ·general-purpose schema-validity assessors·, ·special-purpose validators·, and ·other special-purpose tools·, together with terminology which may be useful in describing particular processors. This change resolves issue 7695 Conformance.
  2. A checklist has been included listing ways in which conforming processors may vary from each other, and terminology has been provided for some of the more important properties of conforming processors, in an attempt to make it easier for implementors to describe concisely which options their processors exercise, and easier for users to describe what kinds of processor they require.
  3. The definition of must and ·error· have been revised to specify that conforming processors must detect and report error in the schema or schema documents. The quality and detail of the error messages are not constrained.
  4. Implementations are now allowed to support primitive datatypes and facets beyond those defined in [XML Schema: Datatypes].
  5. The validity requirements for schema documents are stated more fully and correctly.

H.1.15 Schema composition

Schema assembly and composition:
  1. The <redefine> construct is ·deprecated·.
  2. An <override> construct has been defined; in some ways it resembles <redefine>, but imposes no constraints on the new definitions provided for components whose definitions are being overridden.
  3. The discussion of <include> and <override> has been revised to eliminate an ambiguity in earlier versions of this spec regarding the meaning of cyclic dependencies formed by use of <include> and <override>: such cyclic dependencies are now clearly allowed and have a well defined meaning.
  4. When an xsi:schemaLocation attribute provides information about a schema document location for a particular namespace, it is no longer an error for it to be encountered after the first occurrence of an element or attribute information item in that namespace. Note, however, that if processing such an xsi:schemaLocation attribute causes new components to be added to the schema, then the new components cannot change the assessment outcome of any information items already seen before the element bearing the xsi:schemaLocation attribute.
  5. No <import> is needed in a schema document in order to refer to components in namespaces http://www.w3.org/2001/XMLSchema or http://www.w3.org/2001/XMLSchema-instance. In XSD 1.0, the examples showed no such imports, but there was no rule making it legal to omit the <import>.
  6. The handling of "chameleon" inclusion and redefinition in schema documents has been simplified. The new target namespace affects any component or property which would have the target namespace if the schema document specified one. This change makes it easier to write assertions in schema documents without a namespace which are intended to be included by schema documents with varying target namespaces.
  7. Section Identifying how to react to failure (§D.2.5) has now been added, defining the terms error and continue for use in specifying what a processor does or should do when it seeks components for a given namespace in a given location but fails to find them there.
  8. Schema processors are now explicitly recommended to provide a user option to control whether the processor attempts to dereference schema locations indicated in schemaLocation attributes in the instance document being validated; this resolves issue 5476 xsi:schemaLocation should be a hint, should be MAY not SHOULD.
  9. The discussion of schemaLocation information in How schema definitions are located on the Web (§4.3.2) has been revised to try to make clearer the motivation for recommending user control over whether schema locations specified in the document instance should or should not be dereferenced. The new text describes some circumstances in which such schema locations typically should be dereferenced and some in which they should not, and attempts to set useful expectations for users and for implementors. These changes are intended to resolve issue 6655, raised by the W3C Web Accessibility Initiative's Protocols and Formats Working Group.
  10. The discussion of schema import in Licensing References to Components Across Namespaces (§4.2.6.1) now states more clearly that references to components in external namespaces are an error if the namespace is not imported; this change addresses issue 5779 QName resolution and xs:import.

H.1.16 Other substantive changes

Miscellaneous substantive changes:
  1. The discussion of schema-validity assessment and the invocation of conforming processors has been revised; additional invocation patterns have been identified, and names have been given to the different methods of invoking a processor.
  2. When an element cannot be strictly validated because no element declaration or type definition is available for it, fallback to lax validation (validating the element against the built-in type ·xs:anyType·) is now required; in earlier drafts of this document, fallback to lax validation was optional.
  3. The XML Representation Constraints no longer refer to the component level; this makes it possible to test a schema document in isolation to determine whether it conforms or fails to conform to these rules.
  4. The constraints on the XML representation of schemas have been reformulated to allow them to be checked on schema documents in isolation, rather than requiring knowledge of the rest of the schema into which they will be embedded. The consequence is that some errors are caught not in the XML representation constraints but by having the XML mapping rules generate faulty components so that the error can be detected at the component level. These changes resolve issue 6235 Restriction from xs:anySimpleType.
  5. The <schema> element is now declared with open content in the schema for schema documents. This change addressess issue 5930 defaultOpenContent in the S4SD.
  6. The setting blockDefault="#all" has been removed from the schema for schema documents; this change resolves issue 6120 Reconsider blockDefault=#all.
  7. Namespace fixup is now explicitly required in some places where it is needed but was not mentioned before; these changes resolve issue 6445 Namespace fixup and default namespace and issue 6465 Namespace fixup and inherited attributes.

H.1.17 Clarifications and editorial changes

Clarifications and other editorial changes:
  1. Each named constraint is now given in a separate section, to simplify reference to them.
  2. The XML mapping rules have been reorganized to make them more perspicuous.
  3. The keywords defined by [IETF RFC 2119] to designate different levels of requirement have been marked up to distinguish more consistently between cases where their normative meaning is intended (e.g. "must") and cases where the words are used in its everyday sense without conformance implications (e.g. "must"). See Documentation Conventions and Terminology (§1.5).
  4. A note has been added, warning that the replace and collapse values for whitespace handling are not a reliable means of neutralizing the effects of word-wrapping and pretty-printing of natural-language data and should not be used for that purpose.
  5. Several minor corrections and clarifications have been made. The usage of some technical terminology has been clarified, normalized, and aligned where appropriate with the usage in [XML Schema: Datatypes]. Conditionals using "if" have been rephrased to use "if and only if" where appropriate.
  6. The title of the specification has been changed, and the language defined here is referred to as XSD, not using the name "XML Schema". This may help reduce confusion between the language defined here and the broader class of XML schema languages in general.
  7. Conformance-related language has been reviewed to avoid confusion between the conformance-related usage of the verbs may, must, and should, and other usages.
  8. Various new terms have been defined, and some existing terms have been redefined, to reduce confusion and improve legibility. In some cases, existing terms which were felt insufficiently informative have been replaced by new terms which may be more useful.
  9. Following the example of XQuery 1.0 and XSLT 2.0, the terms "·implementation-defined·" and "·implementation-dependent·" have been defined and the two concepts distinguished. The appendix contains lists both of ·implementation-defined· and of ·implementation-dependent· features.
  10. The term "context-determined-declaration" has been replaced with the term ·locally declared type·; this resolves issue 4690 Editorial: 'context-determined declarations' needs more work.
  11. The namespace prefixes used to refer to well known namespaces have been changed and are now more consistent; this resolves issue 4316 Make sure namespace prefixes are used appropriately throughout structures.
  12. Discussions of global components now take <redefine> into account (addresses issue 5918 Top level declarations).
  13. The usage of "·validation·", "·assessment·", and related terms has been clarified and made more consistent.

previous sub-section H.2 Issues not resolved

It may be useful to mention some points where possible changes to the specification have been discussed, but on which no changes have, in the end, been made. In some cases, this resulted from the XML Schema Working Group's determination that no change was desirable; in other cases, there was no consensus on the desirability of change, or no consensus on what change should be made.

  1. As noted above, some restrictions on all groups have been relaxed; all groups, however, must still be top-level groups; they are not allowed to appear within sequences or choice groups.
  2. The namespace-related properties of the basic infoset are ·fixed up· when attributes with qualified names are assigned default values.
    Other kinds of infoset fixup, however, are still not performed. Attributes of type ID, IDREF, IDREFS, and NOTATION do not have the same effect on the base infoset as they do if declared in a DTD. (An infoset-to-infoset transformation can be used to migrate the appropriate information into the base infoset.)
  3. Some existing implementations (and specifications) assume that elements of type xs:ID uniquely identify themselves, instead of uniquely identifying their parent. This version of this specification reaffirms the existing rule, which is that elements and attributes of type xs:ID uniquely identify the parent element of the ID attribute or element.
  4. The identity of components is still underspecified (although a number of points have been clarified, e.g. by the specification of the {scope} property), with the result that some schemas can be interpreted either as conformant or as non-conformant, depending on the interpretation of the specification's appeals to component identity.
  5. The constraint Element Declarations Consistent (§3.8.6.3) has been recast, but not at the higher level of abstraction originally required and expected.
  6. The account of schema composition given here has not eliminated all the uncertainties present in XSD 1.0; edge cases remain which different conformant implementations will treat differently.
  7. A systematic tabulation of error conditions and definition of a new system of error codes was originally foreseen for XSD 1.1, but has not been completed for inclusion here. No further work in this area is currently anticipated.

I Schema Components Diagram (non-normative)

Diagram of schema componentsNotation Declaration Schema Component Schema Component Element Declaration Schema Component Identity Constraint Definition Schema Component Model Group Definition Schema Component Simple Type Definition Schema Component Complex Type Definition Schema Component Particle Schema Component Model Group Schema Component Attribute Use Schema Component Wildcard Schema Component Attribute Declaration Schema Component Attribute Group Definition Schema Component Schema Components

J Glossary (non-normative)

The listing below is for the benefit of readers of a printed version of this document: it collects together all the definitions which appear in the document above.

L(D)
For any Element Declaration D, the language L(D) ·accepted· by D is the set of all sequences of length 1 whose sole member is an element information item which ·matches· D.
L(W)
For any Wildcard W, the language L(W) ·accepted· by W is the set of all sequences of length 1 whose sole member is an element information item which ·matches· W.
NCName
An NCName is a name with no colon, as defined in [Namespaces in XML 1.0][XML Namespaces 1.1]. When used in connection with the XML representation of schema components in this specification, this refers to the simple type NCName as defined in [XML Schema: Datatypes]
QName
A QName is a name with an optional namespace qualification, as defined in [Namespaces in XML 1.0][XML Namespaces 1.1]. When used in connection with the XML representation of schema components or references to them, this refers to the simple type QName as defined in [XML Schema: Datatypes]
Schema Component Constraint
Constraints on the schema components themselves, i.e. conditions components must satisfy to be components at all. They are located Located in the sixth sub-section of the per-component sections of Schema Component Details (§3) and tabulated in Schema Component Constraints (§C.4)
Schema Information Set Contribution
Augmentations to ·post-schema-validation infoset·s expressed by schema components, which follow as a consequence of ·validation· and/or ·assessment·. They are located Located in the fifth sub-section of the per-component sections of Schema Component Details (§3) and tabulated in Contributions to the post-schema-validation infoset (§C.2)
Schema Representation Constraint
Constraints on the representation of schema components in XML beyond those which are expressed in Schema for SchemasSchema Documents (Structures) (normative) (§A). They are located Located in the third sub-section of the per-component sections of Schema Component Details (§3) and tabulated in Schema Representation Constraints (§C.3)
Type Definition Hierarchy
Except for a distinguished ·ur-type definition·, ·xs:anyType·, every ·type definition· is, by construction, either a ·restriction· or an ·extension· of some other type definition. The exception ·xs:anyType· is a ·restriction· of itself. With the exception of the loop on ·xs:anyType·, the The graph of these relationships forms a tree known as the Type Definition Hierarchy with ·xs:anyType· as its root
Validation Rules
Contributions to ·validation· associated with schema components. They are located Located in the fourth sub-section of the per-component sections of Schema Component Details (§3) and tabulated in Validation Rules (§C.1)
Web-aware
Fully conformingWeb-aware processors are network-enabled processors which are not only both ·minimally conforming· and ·in conformance to the XML Representation of Schemas·,·general-purpose· but which additionally must be capable of accessing schema documents from the World Wide Web according toas described in Representation of Schemas on the World Wide Web (§2.8) and How schema definitions are located on the Web (§4.3.2).
XML Schema
An XML Schema is a set of ·schema components·
XSD schema
An XSD schema is a set of ·schema components·
absent
Throughout this specification, the term absent is used as a distinguished property value denoting absence
accept
A model group G is said to accept or recognize the members of L(G).
accept
A particle P is said to accept or recognize the members of L(P). Similarly, a term T accepts or recognizes the members of L(T).
actual value
The phrase actual value is used to refer to the member of the value space of the simple type definition associated with an attribute information item which corresponds to its ·normalized value·With reference to any string, interpreted as denoting an instance of a given datatype, the term actual value denotes the value to which the lexical mapping of that datatype maps the string.
ancestor
The ancestors of a ·type definition· are its {base type definition} and the ·ancestors· of its {base type definition}.
annotation mapping
The annotation mapping of a set of element information items ES is a sequence of annotations AS, with the following properties:
1 For every <annotation> element information item among the [children] of any element information item in ES, there is a corresponding Annotation component in AS.
Note: As noted above, the {attributes} property of each Annotation component includes all the attribute information items on the <annotation> element itself, on the XML element which represents (and maps to) the component being annotated, and on any intervening XML elements, if those attribute information items have [namespace name]s different from the XSD namespace.
2 If any element information item E in ES has any attribute information items A such that all of the following are true:
2.1 A is in E.[attributes].
2.2 A.[namespace name] is present and not the XSD namespace.
2.3 A is not included in the [attributes] property of any annotation component described in clause 1.
then for each such E, an Annotation component C will appear in AS, with C.{application information} and C.{user information} each being the empty sequence and C.{attributes} containing all and only those attribute information items A among E.[attributes].
3 AS contains no other Annotation components.
annotation mapping
The annotation mapping of a single element information item is the ·annotation mapping· of the singleton set containing that element.
anyAtomicType
There is a further special datatype called anyAtomicType, a ·restriction· of ·xs:anySimpleType·, which is the ·base type definition· of all the primitive datatypes.
anySimpleType
A special ·restriction· of ·xs:anyType·, whose name is anySimpleType in the XSD namespace, is the root of the ·Type Definition Hierarchy· for all simple type definitions. ·xs:anySimpleType· has a lexical space containing all sequences of characters in the Universal Character Set (UCS) and a value space containing all atomic values and all finite-length lists of atomic values.
assessment
the word assessment is used to refer to the overall process of local validation, schema-validity assessmentrecursive determination of validation outcome, and infoset augmentation, i.e. as a short form for "·schema-validity assessment·"
assessor
A schema-validity assessor (or just assessor) is a processor which performs full or partial ·schema-validity assessment· of an XML instance document, element information item, or attribute information item, with reference to a conforming schema, and provides access to the entirety of the resulting ·post-schema-validation infoset·. The means by which an ·assessor· provides access to the ·post-schema-validation infoset· is ·implementation-defined·.
attributed to
During ·validation· of an element information item against its (complex) ·governing type definition·, associations between element and attribute information items among the [children] and [attributes] on the one hand, and the attribute uses, attribute wildcard, particles and open contentproperty record on the other, are established. The element or attribute information item is attributed to the corresponding component.
automatically known
A type about which a processor possesses prior knowledge, and which the processor can support without any declaration of the type being supplied by the user, is said to be automatically known to the processor.
base particle
Let the base particle be the particle of the {content type} of the {base type definition}.
base information set properties
By base information set properties are meant the properties listed in Required Information Set Items and Properties (normative) (§E).
base type definition
AThe type definition used as the basis for an ·extension· or ·restriction· is known as the base type definition of that definition
base type definition
A type definition used as the basis for an ·extension· or ·restriction· is known as the base type definition of that definition
basic particle
A basic particle is a Particle whose {term} is a ·basic term·.
basic term
A basic term is an Element Declaration or a Wildcard.
compete
Two Particles P1 and P2 contained in some Particle P compete with each other if and only if some sequence S of element information items has two ·paths· in P which are identical except that one path has P1 as its last item and the other has P2.
competing paths
Two (or more) ·paths· of a sequence S in a Particle P are competing paths if and only if they are identical except for their final items, which differ.
complete path
For a model group M and a sequence S in L(M), the path of S in M is a complete path; prefixes of complete paths which are themselves not complete paths are incomplete paths.
component name
Declarations and definitions maymay and in some cases must have and be identified by names, which are NCNames as defined by [Namespaces in XML 1.0][XML Namespaces 1.1]
conditionally selects
Given a Type Table T and an element information item E, T conditionally selects a type S for E in the following way. The {test} expressions in T's {alternatives} are evaluated, in order, until one of the Type Alternatives ·successfully selects· a type definition for E, or until all have been tried without success. If any Type Alternative ·successfully selects· a type definition, none of the following Type Alternatives are tried. Then the type S conditionally selected for E by T is as described in the appropriate case among the following:
1 If at least one Type Alternative in T.{alternatives} ·successfully selects· a type definition for E, then S is the type definition selected by the first such Type Alternative.
constructed
Datatypes can be constructed from other datatypes by restricting the value space or lexical space of a {base type definition} using zero or more Constraining Facets, by specifying the new datatype as a list of items of some {item type definition}, or by defining it as a union of some specified sequence of {member type definitions}.
contains
A model group contains the components which it either ·directly contains· or ·indirectly contains·.
contains
A particle contains the components which it either ·directly contains· or ·indirectly contains·.
content model
A particle can be used in a complex type definition to constrain the ·validation· of the [children] of an element information item; such a particle is called a content model
context-determined declaration
During ·validation·, associations between element and attribute information items among the [children] and [attributes] on the one hand, and element and attribute declarations on the other, are established as a side-effect. Such declarations are called the context-determined declarations
context-determined declaration
During ·validation·, associations between element and attribute information items among the [children] and [attributes] on the one hand, and element and attribute declarations on the other, are also established. When an item is ·attributed· to an ·element particle·, then it is associated with the declaration which is the {term} of the particle. Similarly, when an attribute information item is ·attributed to· an Attribute Use, then the item is associated with the {attribute declaration} of that Attribute Use. Such declarations are called the context-determined declarations.
declaration
declaration components are associated by (qualified) name to information items being ·validated·
declared entity name
A string is a declared entity name if and only if it is equal to the [name] of some unparsed entity information item in the value of the [unparsedEntities] property of the document information item at the root of the infoset containing the element or attribute information item whose ·normalized value· the string is.
default binding
When a sequence of element information items ES is ·locally valid· with respect to a Content Type CT or when a set of attribute information items AS satisfies clause 3 and clause 4 of Element Locally Valid (Complex Type) (§3.4.4.2) with respect to a Complex Type Definition, there is a (partial) functional mapping from the element information items E in the sequence ES or the attribute information items in AS to a default binding for the item, where the default binding is an Element Declaration, an Attribute Use, or one of the keywords strict, lax, or skip, as follows:
1 When the item has a ·governing element declaration·, the default binding is that Element Declaration.
2 When the item has a ·governing attribute declaration· and it is ·attributed· to an Attribute Use, the default binding is that Attribute Use.
3 When the item has a ·governing attribute declaration· and it is ·attributed· to an attribute wildcard, the default binding is an Attribute Use whose {attribute declaration} is the ·governing attribute declaration·, whose {value constraint} is ·absent·, and whose {inheritable} is the ·governing attribute declaration·'s {inheritable} (the other properties in the Attribute Use are not relevant).
4 When the item is ·attributed· to a strict ·wildcard particle· or attribute wildcard or an Open Content with a strict Wildcard and it does not have a ·governing element declaration· or a ·governing attribute declaration·, then the default binding is the keyword strict.
5 When the item is ·attributed· to a lax ·wildcard particle· or attribute wildcard or an Open Content with a lax Wildcard and it does not have a ·governing element declaration· or a ·governing attribute declaration·, then the default binding is the keyword lax.
6 When the item is ·attributed· to a skip ·wildcard particle· or attribute wildcard or an Open Content with a skip Wildcard then the default binding is the keyword skip.
defaulted attribute
A defaulted attribute belonging to an element information item E ·governed by· a complex type T is any Attribute Use U for which all of the following are true:
1 U is a member of T.{attribute uses}.
2 U.{required} = false.
5 U.{attribute declaration} does not match any of the attribute information items in E.[attributes] as per clause 3.1 of Element Locally Valid (Complex Type) (§3.4.4.2) above.
definition
definition components define internal schema components that can be used in other schema components
definition of anyType
A special complex type definition, (referred to in earlier versions of this specification as 'the ur-type definition') whose name is anyType in the XSD namespace, is present in each ·XSD schema·. The definition of anyType serves as default type definition for element declarations whose XML representation does not specify one
derived
If a type definition D can reach a type definition B by following its base type definition chain, then D is said to be derived from B.
derived from
A Simple Type Definition R is derived from another Simple Type Definition B if and only if B is or is ·derived from· R's {base type definition}.
directly contains
A model group directly contains the particles in the value of its {particles} property.
directly contains
A particle directly contains the component which is the value of its {term} property.
effective value constraint
The effective value constraint of an attribute use U is U.{value constraint}, if present, otherwise U.{attribute declaration}.{value constraint}, if present, otherwise the effective value constraint is ·absent·.
element particle
An element particle is a Particle whose {term} is an Element Declaration.
element substitution group
Through the new mechanism of element substitution groups, XML SchemasXSD provides a more powerful model than DTDs do supporting substitution of one named element for another
equivalent type alternative
Any Type Alternative is equivalent to itself. Otherwise, any Type Alternative T1 is equivalent to a different Type Alternative T2 if and only if T1.{test} and T2.{test} are true for the same set of input element information items and T1.{type definition} and T2.{type definition} accept the same set of input information items as valid. In the general case, equivalence and non-equivalence can be difficult to establish. It is ·implementation-defined· under just what conditions a processor detects that two type alternatives are equivalent, but all processors must detect T1 and T2 as equivalent if all of the following are true:
1 T1.{test}.{namespace bindings} and T2.{test}.{namespace bindings} have the same number of Namespace Bindings, and for each entry in T1.{test}.{namespace bindings} there is a corresponding entry in T2.{test}.{namespace bindings} with the same {prefix} and {namespace}.
2 T1.{test}.{default namespace} and T2.{test}.{default namespace} either are both ·absent· or have the same value.
3 T1.{test}.{base URI} and T2.{test}.{base URI} either are both ·absent· or have the same value.
4 T1.{test}.{expression} and T2.{test}.{expression} have the same value.
5 T1.{type definition} and T2.{type definition} are the same type definition.
A processor may treat two type alternatives as non-equivalent if they do not satisfy the conditions just given and the processor does not detect that they are nonetheless equivalent.
equivalent type table
A Type Table T1 is equivalent to a Type Table T2 if and only if all of the following must beare true:
1 T1.{alternatives} has the same length as T2.{alternatives} and their corresponding entries are ·equivalent·.
extension
A complex type definition which allows element or attribute content in addition to that allowed by another specified type definition is said to be an extension
final
the complex type is said to be final, because no further derivations·derivations· are possible
full instance subset
The full instance subset of the PSVI includes almost all properties defined by this specification as applying to element and attribute information items, but excludes schema components. It consists of the ·instance-validity subset·, plus the following properties for elements:
general-purpose
A general-purpose processor is a ·validator· or ·assessor· which accepts schemas represented in the form of XML documents as described in Layer 2: Schema Documents, Namespaces and Composition (§4.2).
governing
The declaration associated with an information item, if any, and with respect to which its validity is ·assessed· in a given assessment episode is said to govern the item, or to be its governing element or attribute declaration. Similarly the type definition with respect to which the type-validity of an item is assessed is its governing type definition.
governing attribute declaration
In a given schema-validity ·assessment· episode, the ·governing· declaration of an attribute (its governing attribute declaration) is the first of the following which applies:
1 A declaration which was stipulated by the processor (see Assessing Schema-Validity (§5.2)).
3 A declaration ·resolved· to by its [local name] and [namespace name], provided the attribute is not ·skipped· and the processor has not stipulated a type definition at the start of ·assessment·.
If none of these applies, the attribute has no ·governing attribute declaration· (or, in equivalent words, the ·governing attribute declaration· is ·absent·).
governing element declaration
The governing element declaration of an element information item E, in a given schema-validity ·assessment· episode, is the first of the following which applies:
1 A declaration stipulated by the processor (see Assessing Schema-Validity (§5.2)).
3 A declaration ·resolved· to by E's [local name] and [namespace name], provided that E is ·attributed· either to a strict ·wildcard particle· or to a lax ·wildcard particle·.
4 A declaration ·resolved· to by E's [local name] and [namespace name], provided that none of the following is true:
4.1 E is ·skipped·
4.2 the processor has stipulated a type definition for E
If none of these applies, E has no ·governing element declaration· (or, in equivalent words, E's ·governing element declaration· is ·absent·).
governing type definition
The governing type definition of an element information item E, in a given schema-validity ·assessment· episode, is the first of the following which applies: If none of these applies, there is no ·governing type definition· (or, in equivalent words, it is ·absent·).
governing type definition
The governing type definition of an attribute, in a given schema-validity ·assessment· episode, is the first of the following which applies:
1 A type definition stipulated by the processor (see Assessing Schema-Validity (§5.2)).
If neither of these applies, there is no ·governing type definition· (or, in equivalent words, it is ·absent·).
grouping
A grouping of a sequence is a set of sub-sequences, some or all of which may be empty, such that each member of the original sequence appears once and only once in one of the sub-sequences and all members of all sub-sequences are in the original sequence.
implementation-defined
An implementation-defined feature or behavior may vary among processors conforming to this specification; the precise behavior is not specified by this specification but must be specified by the implementor for each particular conforming implementation.
implementation-dependent
An implementation-dependent feature or behavior may vary among processors conforming to this specification; the precise behavior is not specified by this or any other W3C specification and is not required to be specified by the implementor for any particular implementation.
implicitly contains
A list of particles implicitly contains an element declaration if and only if a member of the list contains that element declaration in its ·substitution group·
indirectly contains
A model group indirectly contains the particles, groups, wildcards, and element declarations which are ·contained· by the particles it ·directly contains·.
indirectly contains
A particle indirectly contains the particles, groups, wildcards, and element declarations which are contained by the value of its {term} property.
initial value
the initial value of some attribute information item is the value of the [normalized value] property of that item. Similarly, the initial value of an element information item is the string composed of, in order, the [character code] of each character information item in the [children] of that element information item
instance-specified type definition
An instance-specified type definition is a type definition associated with an element information item in the following way:
1 Among the element's attribute information items is one named xsi:type.
2 The ·normalized value· of that attribute information item is a qualified name ·valid· with respect to the built-in QName simple type, as defined by String Valid (§3.16.4).
3 The ·actual value· (a ·QName·) ·resolves· to a type definition. It is this type definition which is the instance-specified type definition.
instance-validity subset
The instance-validity subset of the PSVI consists of the ·root-validity subset·, plus the following properties on elements, wherever applicable:
item isomorphic to a component
by an item isomorphic to a component is meant an information item whose type is equivalent to the component's, with one property per property of the component, with the same name, and value either the same atomic value, or an information item corresponding in the same way to its component value, recursively, as necessary
laxly assessed
The schema validity of an element information item E is said to be laxly assessed if and only if both of the following are true:
2 E is locally ·validated· with respect to ·xs:anyType· as defined in Element Locally Valid (Type) (§3.3.4.5), and the schema-validity of E's [attributes] and [children] is assessed as described in clause 2 and clause 3 of Schema-Validity Assessment (Element) (§3.3.4.7).
locally declared type
Every Complex Type Definition determines a partial functional mapping from element or attribute information items (and their expanded names) to type definitions. This mapping serves as a locally declared type for elements and attributes which are allowed by the Complex Type Definition.
locally declared type
For a given Complex Type Definition CTD and a given attribute information item A, the ·locally declared type· of A within CTD is the appropriate case among the following:
1 If CTD is ·xs:anyType· , then ·absent·.
2 If A has the same expanded name as some attribute declaration D which is the {attribute declaration} of some Attribute Use contained by CTD's {attribute uses} , then the {type definition} of D.
3 otherwise the ·locally declared type· of A within CTD.{base type definition}.
locally declared type
For a given Complex Type Definition CTD and a given element information item E, the ·locally declared type· of E within CTD is the appropriate case among the following:
1 If CTD is ·xs:anyType· , then ·absent·.
2 If E has the same expanded name as some element declaration D which is ·contained· by CTD's content model, whether ·directly·, ·indirectly·, or ·implicitly· , then the declared {type definition} of D.
3 otherwise the ·locally declared type· of E within CTD.{base type definition}.
locally valid
A sequence of element information items is locally valid with respect to a Content Type if and only if it satisfies Element Sequence Locally Valid (Complex Content) (§3.4.4.3) with respect to that Content Type.
locally valid
A sequence S of element information items is locally valid against a particle P if and only if S has a ·validation-path· in P. The set of all such sequences is written V(P).
match
An element information item E matches an Element Declaration D if and only if one of the following is true:
1 E and D have the same expanded name,
2 The expanded name of E ·resolves· to an element declaration D2 which is ·substitutable· for D.
match
An expanded name E matches an ·NCName· N and a namespace name NS (or, equivalently, N and NS match E) if and only if all of the following are true:
  • The local name of E is identical to N.
  • Either the namespace name of E is identical to NS, or else E has no namespace name (E is an unqualified name) and NS is ·absent·.
match
An element information item E matches a Wildcard W (or a ·wildcard particle· whose {term} is W) if and only if E is locally ·valid· with respect to W, as defined in the validation rule Item Valid (Wildcard) (§3.10.4.1).
match
Two namespace names N1 and N2 are said to match if and only if they are identical or both are ·absent·.
minimally conforming
Minimally conforming processors must completely and correctly implement the ·Schema Component Constraints·, ·Validation Rules·, and ·Schema Information Set Contributions· contained in this specification
namespace fixup
When default values are supplied for attributes, namespace fixup may be required, to ensure that the ·post-schema-validation infoset· includes the namespace bindings needed and maintains the consistency of the namespace information in the infoset. To perform namespace fixup on an element information item E for a namespace N:
1 If the [in-scope namespaces] of E binds a prefix to N, no namespace fixup is needed; the properties of E are not changed.
2 Otherwise, first select some prefix P which is not bound by the [in-scope namespaces] of E (the choice of prefix is ·implementation-dependent·).
3 Add an entry to the [in-scope namespaces] of E binding P to N.
4 Add a namespace attribute to the [namespace attributes] of E.
5 Maintain the consistency of the information set by adjusting the namespace bindings on the descendants of E. This may be done in either of two ways:
5.1 Add the binding of P to N to the [in-scope namespaces] of all descendants of E, except where that binding is overridden by another binding for P.
5.2 Add to the [namespace attributes] of each child of E a namespace attribute which undeclares the binding for P (i.e. a namespace attribute for prefix P whose ·normalized value· is the empty string), unless that child already has a namespace declaration for prefix P. Note that this approach is possible only if [XML Namespaces 1.1] is in use, rather than [Namespaces in XML 1.0].
The choice between the two methods of maintaining consistency in the information set is ·implementation-dependent·.
nilled
An element information item E is nilled with respect to some element declaration D if and only if all of the following are true:
1 E has xsi:nil = true.
2 D.{nillable} = true.
normalized value
The normalized value of an element or attribute information item is an ·initial value· whose white space, if any,which has been normalized according to the value of the whiteSpace facet of, and the values of any other pre-lexical facets, associated with the simple type definition used in its ·validation·:. The keywords for whitespace normalization have the following meanings:
preserve
No normalization is done, the whitespace-normalized value is the ·normalized value··initial value·
replace
All occurrences of #x9 (tab), #xA (line feed) and #xD (carriage return) are replaced with #x20 (space).
collapse
Subsequent to the replacements specified above under replace, contiguous sequences of #x20s are collapsed to a single #x20, and initial and/or final #x20s are deleted.
Similarly, the normalized value of any string with respect to a given simple type definition is the string resulting from normalization using the whiteSpace facet and any other pre-lexical facets, associated with that simple type definition.
overlay
Given two sets of facets B and S, the result of overlaying B with S is the set of facets R for which all of the following are true:
1 Every facet in S is in R.
2 Every facet in B is in R, unless it is of the same kind as some facet in S, in which case it is not included in R.
3 Every facet in R is required by clause 1 or clause 2 above.
override
An ·instance-specified type definition· S is said to override another type definition T if and only if all of the following are true:
1 S is the ·instance-specified type definition· on some element information item E. A ·governing element declaration· may or may not be known for E.
Note: Typically, T would be the ·governing type definition· for E if it were not overridden. (This will be the case if T was stipulated by the processor, as described in Assessing Schema-Validity (§5.2), or E has a ·governing element declaration· and T is its declared type, or T is the ·locally declared type· of E.)
partition
A partition of a sequence is a sequence of sub-sequences, some or all of which may be empty, such that concatenating all the sub-sequences yields the original sequence
partition
Define a partition of a sequence as a sequence of sub-sequences, some or all of which may be empty, such that concatenating all the sub-sequences yields the original sequence
path
When a sequence S of element information items is checked against a model group M, the sequence of ·basic particles· which the items of S match, in order, is a path of S in M. For a given S and M, the path of S in M is not necessarily unique. Detailed rules for the matching, and thus for the construction of paths, are given in Language Recognition by Groups (§3.8.4.1) and Principles of Validation against Particles (§3.9.4.1).
post-schema-validation infoset
We refer to the augmented infoset which results from conformant processing as defined in this specification as the post-schema-validation infoset, or PSVI
potentially inherited
An attribute information item A, whether explicitly specified in the input information set or defaulted as described in Attribute Default Value (§3.4.5.1), is potentially inherited by an element information item E if and only if all of the following are true:
1 A is among the [attributes] of one of E's ancestors.
2 A and E have the same [validation context].
3 One of the following is true:
present
A property value which is not ·absent· is present.
property record
a property value may itself be a collection of named values, which we call a property record
resolve
A ·QName· in a schema document resolves to a component in a schema if and only if in the context of that schema the QName and the component together satisfy the rule QName resolution (Schema Document) (§3.17.6.2). A ·QName· in an input document, or a pair consisting of a local name and a namespace name, resolves to a component in a schema if and only if in the context of that schema the QName (or the name + namespace pair) and the component together satisfy the rule QName resolution (Instance) (§3.17.6.3).
resolve
Whenever the word resolve in any form is used in this chapter in connection with a ·QName· in a schema document, the following definition QName resolution (Schema Document) (§3.17.6.2) should be understood
restriction
A type definition whose declarations or facets are in a one-to-one relation with those of another specified type definition, with each in turn restricting the possibilities of the one it corresponds to,A type defined with the same constraints as its ·base type definition·, or with more, is said to be a restriction.
root-validity subset
The root-validity subset of the PSVI consists of the following properties of the ·validation root·:
schema component
Schema component is the generic term for the building blocks that comprisemake up the abstract data model of the schema.
schema document
A document in this form (i.e. a <schema> element information item) is a schema document
schema-document aware
·Minimally conforming· processors which accept schemas represented in the form of XML documents as described in Layer 2: Schema Documents, Namespaces and Composition (§4.2) are additionally said to provide conformance to the XML Representation of Schemas.
schema-validity assessment
As it is used in this specification, the term schema-validity assessment has twothree aspects:
1 Determining local schema-validity, that is whether an element or attribute information item satisfies the constraints embodied in the relevant components of an XML SchemaXSD schema (specifically the ·governing· element or attribute declaration and/or ·governing· type definition);
2
Synthesizing an overall validation outcome for the item, combining local schema-validity with the results of schema-validity assessments of its descendants, if any, and adding appropriate augmentations to the infoset to record this outcome.
Determining an overall validation outcome for the item by combining local schema-validity with the results of schema-validity assessments of its descendants, if any; and
3
Determining the appropriate augmentations to the infoset (and, if desired, exposing them to downstream applications in some way, to record this outcome).
selected type definition
The selected type definition S of an element information item E is a type definition associated with E in the following way. Let D be the ·governing element declaration· of E. Then:
1 If D has a {type table}, then S is the type ·conditionally selected· for E by D.{type table}.
2 If D has no {type table}, then S is D.{type definition}.
If E has no ·governing element declaration·, then E has no selected type definition.
selector subset of XPath
The subset of XPath defined in Selector Value OK (§3.11.6.2) is called the selector subset of XPath.
selector subset of XPath
The subset of XPath defined in Fields Value OK (§3.11.6.3) is called the field subset of XPath.
simple ur-type definition
the simple ur-type definition, a special ·restriction· of the ·ur-type definition·, whose name is anySimpleType in the XML Schema namespace
skipped
An element or attribute information item is skipped if it is ·attributed· to a skip wildcard or if one of its ancestor elements is.
special-purpose
A schema processor which is not a ·general-purpose· processor is a special-purpose processor.
strictly assessed
An element information item E is said to be strictly assessed if and only if all of the following are true:
1 One of the following must beis true:
1.1 All of the following must beare true:
1.1.1 A non-·absent··non-absent· element declaration must beis known for itE, namely its ·governing· declaration.because
one of the following is true
1.1.1.1 A declaration was stipulated by the processor (see Assessing Schema-Validity (§5.2)).
1.1.1.2 A declaration has been established as its ·context-determined declaration·.
1.1.1.3 All of the following must beare true:
1.1.1.3.1 Its ·context-determined declaration· is not skip.
1.1.1.3.2 Its [local name] and [namespace name] resolve to an element declaration as defined by QName resolution (Instance) (§3.17.6.3).
1.1.2 ItsE's local ·validity· with respect to that declaration must havehas been evaluated as per Element Locally Valid (Element) (§3.3.4.3).
1.1.3 If that evaluation involved the evaluation of Element Locally Valid (Type) (§3.3.4.5), clause 1 thereof must beis satisfied.
1.2 All of the following must beare true:
1.2.1
1.2.2 A non-·absent··non-absent· type definition is known for itE, namely its ·governing type definition· because
one of the following is true
1.2.2.1 A type definition was stipulated by the processor (see Assessing Schema-Validity (§5.2)).
1.2.2.2 All of the following must beare true:
1.2.2.2.1 There is an attribute information item among the element information item's [attributes] whose [namespace name] is identical to http://www.w3.org/2001/XMLSchema-instance and whose [local name] is type.
1.2.2.2.2 The ·normalized value· of that attribute information item is ·valid· with respect to the built-in QName simple type, as defined by String Valid (§3.16.4).
1.2.2.2.3 The ·local name· and ·namespace name· (as defined in QName Interpretation (§3.17.3.1)), of the ·actual value· of that attribute information item resolve to a type definition, as defined in QName resolution (Instance) (§3.17.6.3)[Definition:]  call this type definition the local type definition.
1.2.2.2.4 If there is also a processor-stipulated type definition, the ·local type definition· must be validly derived from that type definition given its {prohibited substitutions}, as defined in Type Derivation OK (Complex) (§3.4.6.6) (if it is a complex type definition), or given the empty set, as defined in Type Derivation OK (Simple) (§3.16.6.3) (if it is a simple type definition).
1.2.3 The element information item's local ·validity· of E with respect to the ·local type definition· (if present and validly derived) or the processor-stipulated type definition (if no ·local type definition· is present)its ·governing type definition· has been evaluated as per Element Locally Valid (Type) (§3.3.4.5).
2
For each of the attribute information items among E.[attributes], the appropriate case among the following is true:
2.1 If the attribute has a ·governing attribute declaration· , then its schema-validity is assessed with respect to that declaration, as defined in Schema-Validity Assessment (Attribute) (§3.2.4.3).
2.2 otherwise its schema-validity is not assessed.
3
For each of the element information items among its [children], the appropriate case among the following is true:
3.1 If the child has a ·governing element declaration· or a ·governing type definition· , then its schema-validity is assessed with respect to that declaration or type definition, as defined in Schema-Validity Assessment (Element) (§3.3.4.7).
3.2 If the child is ·attributed to· a skip Wildcard , then its schema-validity is not assessed.
3.3 otherwise its schema-validity is ·laxly assessed· with respect to ·xs:anyType·.
substitutable
One element declaration is substitutable for another if together they satisfy constraint Substitution Group OK (Transitive) (§3.3.6.5).
substitution group
Every element declaration (call this HEAD) in the {element declarations} of a schema defines a substitution group, a subset of those {element declarations}. An element declaration is in the substitution group of HEAD if and only if it is ·substitutable· for HEAD.
substitution group
Every element declaration (call this HEAD) in the {element declarations} of a schema defines a substitution group, a subset of those {element declarations}, as follows:
successfully selects
A Type Alternative A successfully selects a Type Definition T for an element information item E if and only if A.{test} evaluates to true and A.{type definition} = T.
symbol space
this specification introduces the term symbol space to denote a collection of names, each of which is unique with respect to the others
target namespace
Several kinds of component have a target namespace, which is either ·absent· or a namespace name, also as defined by [Namespaces in XML 1.0][XML Namespaces 1.1]
target set
The target set of an <override> element information item E contains all of the following:
1 The schema document identified by the schemaLocation attribute of E.
2 The schema document identified by the schemaLocation attribute of any <override> element information item in a schema document contained in the ·target set· of E.
3 The schema document identified by the schemaLocation attribute of any <include> element information item in a schema document contained in the ·target set· of E.
The target set of E contains no other schema documents.
type definition
This specification uses the phrase type definition in cases where no distinction need be made between simple and complex types
type-aware subset
The type-aware subset of the PSVI consists of the ·instance-validity subset·, plus the following items and properties.
type-aware subset
The lightweight type-aware subset of the PSVI provides the same information as the ·type-aware subset·, except that instead of providing direct access to schema components, it provides only their names and related information.
typed value
When the ·validating type· of an ·actual value· is or is ·derived· from a simple type definition T, the value is also referred to as a T value.
ur-type definition
A distinguished complex type definition, the ur-type definition, whose name is anyType in the XML Schema namespace, is present in each ·XML Schema·, serving as the root of the type definition hierarchy for that schema
valid
the word valid and its derivatives are used to refer to clause 1 above, the determination of local schema-validity
valid
Validation is the process of determining whether an XML document, an element information item, or an attribute information item obeys the constraints expressed in a schema; in the context of XSD, this amounts to calculating the value of the appropriate item's [validity] property.
valid extension
If this constraint Derivation Valid (Extension) (§3.4.6.2) holds of a complex type definition, it is a valid extension of its {base type definition}
valid extension
A complex type T is a valid extension of its {base type definition} if and only if T.{derivation method} = extension and T satisfies the constraint Derivation Valid (Extension) (§3.4.6.2)
valid restriction
If this constraint Derivation Valid (Restriction, Complex) (§3.4.6.3) holds of a complex type definition, it is a valid restriction of its {base type definition}
valid restriction
A complex type definition with {derivation method} = restriction is a valid restriction of its {base type definition} if and only if the constraint Derivation Valid (Restriction, Complex) (§3.4.6.3) is satisfied
valid restriction
If this constraint Derivation Valid (Restriction, Simple) (§3.16.6.2) holds of a simple type definition, it is a valid restriction of its {base type definition}
valid restriction
A simple type definition T is a valid restriction of its {base type definition} if and only if T satisfies constraint Derivation Valid (Restriction, Simple) (§3.16.6.2)
validating type
When a string N is schema-valid with respect to a simple type definition T as defined by Datatype Valid with the corresponding ·actual value· V,
1 The validating type of V is T if T is not a union type, otherwise the validating type is the basic member of T's transitive membership which actually ·validated· N.
2 If the ·validating type· of V is a list type L and the {item type definition} of L is I, then the validating type of an (atomic) item value A occurring in V is I if I is not a union type, otherwise the validating type is the basic member of I's transitive membership which actually ·validated· the substring in N that corresponds to A.
validation root
The element or attribute information item at which ·assessment· begins is called the validation root.
validation root
This item, that is the element information item at which ·assessment· began, is called the validation root
validation-path
For any sequence S of element information items and any particle P, a ·path· of S in P is a validation-path if and only if for each prefix of the ·path· which ends with a ·wildcard particle·, the corresponding prefix of S has no ·competing path· which ends with an ·element particle·.
validator
A validator (or instance validator) is a processor which ·validates· an XML instance document against a conforming schema and distinguishes between valid documents and others, for one or more of the definitions of validity (·root-validity·, ·deep validity·, or ·uniform validity·) defined below in section Schema-validity and documents (§2.5). Conforming validators may additionally support other definitions of validity defined in terms of the ·post-schema-validation infoset·.
validly substitutable
A type definition S is validly substitutable for another type T, subject to a set of blocking keywords K (typically drawn from the set {substitution, extension, restriction, list, union} used in the {disallowed substitutions} and {prohibited substitutions} of element declarations and type definitions), if and only if either or or
validly substitutable without limitation
If the set of keywords controlling whether a type S is ·validly substitutable· for another type T is the empty set, then S is said to be validly substitutable for T without limitation or absolutely. The phrase validly substitutable, without mention of any set of blocking keywords, means "validly substitutable without limitation".
validly substitutable as a restriction
A type definition S is validly substitutable as a restriction for another type T if and only if S is ·validly substitutable· for T, subject to the blocking keywords {extension, list, union}.
wildcard particle
A wildcard particle is a Particle whose {term} is a Wildcard. Wildcard particles may be referred to as "strict", "lax", or "skip" particles, depending on the {process contents} property of their {term}.
xs:error
A special simple type definition, whose name is error in the XSD namespace, is also present in each ·XSD schema·. The XSD error type has no valid instances. It can be used in any place where other types are normally used; in particular, it can be used in conditional type assignment to cause elements which satisfy certain conditions to be invalid.

K DTD for Schemas (non-normative)

The DTD for schema documents is given below. Note there is no implication here that schema must be the root element of a document.

Independent copies of this material are available in an undated (mutable) version at http://www.w3.org/2009/XMLSchema/XMLSchema.diff-1.0.dtd and in a dated (immutable) version at http://www.w3.org/2011/07/XMLSchema.diff-1.0.dtd — the mutable version will be updated with future revisions of this specification, and the immutable one will not.

Although this DTD is non-normative, any XML document which is not valid per this DTD, given redefinitions in its internal subset of the 'p' and 's' parameter entities below appropriate to its namespace declaration of the XML SchemaXSD namespace, is almost certainly not a valid schema document, with the exception of documents with multiple namespace prefixes for the XML SchemaXSD namespace itself. Accordingly authoring XML Schema documents·schema documents· using this DTD and DTD-based authoring tools, and specifying it as the DOCTYPE of documents intended to be XML Schema documents·schema documents· and validating them with a validating XML parser, are sensible development strategies which users are encouraged to adopt until XML SchemaXSD-based authoring tools and validators are more widely available.

DTD for Schema Documents
<!-- DTD for XML Schema Definition Language Part 1: Structures
     Public Identifier: "-//W3C//DTD XMLSCHEMA 200102//EN"
     Official Location: http://www.w3.org/2001/XMLSchema.dtd -->
<!-- Id: structures.dtd,v 1.1 2003/08/28 13:30:52 ht Exp  -->
<!-- With the exception of cases with multiple namespace
     prefixes for the XSD namespace, any XML document which is
     not valid per this DTD given redefinitions in its internal subset of the
     'p' and 's' parameter entities below appropriate to its namespace
     declaration of the XSD namespace is almost certainly not
     a valid schema document. -->

<!-- See below (at the bottom of this document) for information about
      the revision and namespace-versioning policy governing this DTD. -->
<!-- The simpleType element and its constituent parts
     are defined in XML Schema Definition Language Part 2: Datatypes -->
<!ENTITY % xs-datatypes PUBLIC 'datatypes' 'datatypes.dtd' >

<!ENTITY % p 'xs:'> <!-- can be overridden in the internal subset of a
                         schema document to establish a different
                         namespace prefix -->
<!ENTITY % s ':xs'> <!-- if %p is defined (e.g. as foo:) then you must
                         also define %s as the suffix for the appropriate
                         namespace declaration (e.g. :foo) -->
<!ENTITY % nds 'xmlns%s;'>

<!-- Define all the element names, with optional prefix -->
<!ENTITY % schema "%p;schema">
<!ENTITY % defaultOpenContent "%p;defaultOpenContent">
<!ENTITY % complexType "%p;complexType">
<!ENTITY % complexContent "%p;complexContent">
<!ENTITY % openContent "%p;openContent">
<!ENTITY % simpleContent "%p;simpleContent">
<!ENTITY % extension "%p;extension">
<!ENTITY % element "%p;element">
<!ENTITY % alternative "%p;alternative">
<!ENTITY % unique "%p;unique">
<!ENTITY % key "%p;key">
<!ENTITY % keyref "%p;keyref">
<!ENTITY % selector "%p;selector">
<!ENTITY % field "%p;field">
<!ENTITY % group "%p;group">
<!ENTITY % all "%p;all">
<!ENTITY % choice "%p;choice">
<!ENTITY % sequence "%p;sequence">
<!ENTITY % any "%p;any">
<!ENTITY % anyAttribute "%p;anyAttribute">
<!ENTITY % attribute "%p;attribute">
<!ENTITY % attributeGroup "%p;attributeGroup">
<!ENTITY % include "%p;include">
<!ENTITY % import "%p;import">
<!ENTITY % redefine "%p;redefine">
<!ENTITY % override "%p;override">
<!ENTITY % notation "%p;notation">
<!ENTITY % assert   "%p;assert">


<!-- annotation elements -->
<!ENTITY % annotation "%p;annotation">
<!ENTITY % appinfo "%p;appinfo">
<!ENTITY % documentation "%p;documentation">

<!-- Customisation entities for the ATTLIST of each element type.
     Define one of these if your schema takes advantage of the
     anyAttribute='##other' in the
     schema for schema documents -->

<!ENTITY % schemaAttrs ''>
<!ENTITY % defaultOpenContentAttrs ''>
<!ENTITY % complexTypeAttrs ''>
<!ENTITY % complexContentAttrs ''>
<!ENTITY % openContentAttrs ''>
<!ENTITY % simpleContentAttrs ''>
<!ENTITY % extensionAttrs ''>
<!ENTITY % elementAttrs ''>
<!ENTITY % groupAttrs ''>
<!ENTITY % allAttrs ''>
<!ENTITY % choiceAttrs ''>
<!ENTITY % sequenceAttrs ''>
<!ENTITY % anyAttrs ''>
<!ENTITY % anyAttributeAttrs ''>
<!ENTITY % attributeAttrs ''>
<!ENTITY % attributeGroupAttrs ''>
<!ENTITY % uniqueAttrs ''>
<!ENTITY % keyAttrs ''>
<!ENTITY % keyrefAttrs ''>
<!ENTITY % selectorAttrs ''>
<!ENTITY % fieldAttrs ''>
<!ENTITY % assertAttrs ''>

<!ENTITY % includeAttrs ''>
<!ENTITY % importAttrs ''>
<!ENTITY % redefineAttrs ''>
<!ENTITY % overrideAttrs ''>
<!ENTITY % notationAttrs ''>
<!ENTITY % annotationAttrs ''>
<!ENTITY % appinfoAttrs ''>
<!ENTITY % documentationAttrs ''>

<!ENTITY % complexDerivationSet "CDATA">
      <!-- #all or space-separated list drawn from derivationChoice -->
<!ENTITY % blockSet "CDATA">
      <!-- #all or space-separated list drawn from
                      derivationChoice + 'substitution' -->

<!ENTITY % composition '%include; | %import; | %override; | %redefine;'>
<!ENTITY % mgs '%all; | %choice; | %sequence;'>
<!ENTITY % cs '%choice; | %sequence;'>
<!ENTITY % formValues '(qualified|unqualified)'>


<!ENTITY % attrDecls    '((%attribute;| %attributeGroup;)*,(%anyAttribute;)?)'>

<!ENTITY % assertions   '(%assert;)*'>

<!ENTITY % particleAndAttrs '(%openContent;?, (%mgs; | %group;)?,
                              %attrDecls;, %assertions;)'>

<!-- This is used in part2 -->
<!ENTITY % restriction1 '(%openContent;?, (%mgs; | %group;)?)'>

%xs-datatypes;

<!-- the duplication below is to produce an unambiguous content model
     which allows annotation everywhere -->
<!ELEMENT %schema; ((%composition; | %annotation;)*,
                    (%defaultOpenContent;, (%annotation;)*)?,
                    ((%simpleType; | %complexType;
                      | %element; | %attribute;
                      | %attributeGroup; | %group;
                      | %notation; ),
                     (%annotation;)*)* )>
<!ATTLIST %schema;
   targetNamespace      %URIref;               #IMPLIED
   version              CDATA                  #IMPLIED
   %nds;                %URIref;               #FIXED 'http://www.w3.org/2001/XMLSchema'
   xmlns                CDATA                  #IMPLIED
   finalDefault         %complexDerivationSet; ''
   blockDefault         %blockSet;             ''
   id                   ID                     #IMPLIED
   elementFormDefault   %formValues;           'unqualified'
   attributeFormDefault %formValues;           'unqualified'
   defaultAttributes    CDATA                  #IMPLIED
   xpathDefaultNamespace    CDATA       '##local'
   xml:lang             CDATA                  #IMPLIED
   %schemaAttrs;>
<!-- Note the xmlns declaration is NOT in the
     schema for schema documents,
     because at the Infoset level where schemas operate,
     xmlns(:prefix) is NOT an attribute! -->
<!-- The declaration of xmlns is a convenience for schema authors -->
 
<!-- The id attribute here and below is for use in external references
     from non-schemas using simple fragment identifiers.
     It is NOT used for schema-to-schema reference, internal or
     external. -->

<!ELEMENT %defaultOpenContent; ((%annotation;)?, %any;)>
<!ATTLIST %defaultOpenContent;
          appliesToEmpty  (true|false)           'false'
          mode            (interleave|suffix)    'interleave'
          id              ID                     #IMPLIED
          %defaultOpenContentAttrs;>

<!-- a type is a named content type specification which allows attribute
     declarations-->
<!-- -->

<!ELEMENT %complexType; ((%annotation;)?,
                         (%simpleContent;|%complexContent;|
                          %particleAndAttrs;))>

<!ATTLIST %complexType;
          name                    %NCName;                 #IMPLIED
          id                      ID                       #IMPLIED
          abstract                %boolean;                #IMPLIED
          final                   %complexDerivationSet;   #IMPLIED
          block                   %complexDerivationSet;   #IMPLIED
          mixed                   (true|false)             'false'
          defaultAttributesApply  %boolean;                'true'
          %complexTypeAttrs;>

<!-- particleAndAttrs is shorthand for a root type -->
<!-- mixed is disallowed if simpleContent, overridden if complexContent has one too. -->

<!-- If anyAttribute appears in one or more referenced attributeGroups
     and/or explicitly, the intersection of the permissions is used -->

<!ELEMENT %complexContent; ((%annotation;)?, (%restriction;|%extension;))>
<!ATTLIST %complexContent;
          mixed (true|false) #IMPLIED
          id    ID           #IMPLIED
          %complexContentAttrs;>

<!ELEMENT %openContent; ((%annotation;)?, (%any;)?)>
<!ATTLIST %openContent;
          mode            (none|interleave|suffix)  'interleave'
          id              ID                        #IMPLIED
          %openContentAttrs;>

<!-- restriction should use the branch defined above, not the simple
     one from part2; extension should use the full model  -->

<!ELEMENT %simpleContent; ((%annotation;)?, (%restriction;|%extension;))>
<!ATTLIST %simpleContent;
          id    ID           #IMPLIED
          %simpleContentAttrs;>

<!-- restriction should use the simple branch from part2, not the 
     one defined above; extension should have no particle  -->

<!ELEMENT %extension; ((%annotation;)?, (%particleAndAttrs;))>
<!ATTLIST %extension;
          base  %QName;               #REQUIRED
          id    ID                    #IMPLIED
          
          %extensionAttrs;>

<!-- an element is declared by either:
 a name and a type (either nested or referenced via the type attribute)
 or a ref to an existing element declaration -->

<!ELEMENT %element; ((%annotation;)?, (%complexType;| %simpleType;)?,
                     (%alternative;)*,
                     (%unique; | %key; | %keyref;)*)>
<!-- simpleType or complexType only if no type|ref attribute -->
<!-- ref not allowed at top level -->
<!ATTLIST %element;
            name               %NCName;               #IMPLIED
            id                 ID                     #IMPLIED
            ref                %QName;                #IMPLIED
            type               %QName;                #IMPLIED
            minOccurs          %nonNegativeInteger;   #IMPLIED
            maxOccurs          CDATA                  #IMPLIED
            nillable           %boolean;              #IMPLIED
            substitutionGroup  %QName;                #IMPLIED
            abstract           %boolean;              #IMPLIED
            final              %complexDerivationSet; #IMPLIED
            block              %blockSet;             #IMPLIED
            default            CDATA                  #IMPLIED
            fixed              CDATA                  #IMPLIED
            form               %formValues;           #IMPLIED
            targetNamespace    %URIref;               #IMPLIED
            %elementAttrs;>
<!-- type and ref are mutually exclusive.
     name and ref are mutually exclusive, one is required -->
<!-- In the absence of type AND ref, type defaults to type of
     substitutionGroup, if any, else xs:anyType, i.e. unconstrained -->
<!-- default and fixed are mutually exclusive -->

<!ELEMENT %alternative; ((%annotation;)?, 
            (%simpleType; | %complexType;)?) >
<!ATTLIST %alternative; 
            test                     CDATA     #IMPLIED
            type                     %QName;   #IMPLIED
            xpathDefaultNamespace    CDATA     #IMPLIED
            id                       ID        #IMPLIED >


<!ELEMENT %group; ((%annotation;)?,(%mgs;)?)>
<!ATTLIST %group; 
          name        %NCName;               #IMPLIED
          ref         %QName;                #IMPLIED
          minOccurs   %nonNegativeInteger;   #IMPLIED
          maxOccurs   CDATA                  #IMPLIED
          id          ID                     #IMPLIED
          %groupAttrs;>

<!ELEMENT %all; ((%annotation;)?, (%element;| %group;| %any;)*)>
<!ATTLIST %all;
          minOccurs   (0 | 1)                #IMPLIED
          maxOccurs   (0 | 1)                #IMPLIED
          id          ID                     #IMPLIED
          %allAttrs;>

<!ELEMENT %choice; ((%annotation;)?, (%element;| %group;| %cs; | %any;)*)>
<!ATTLIST %choice;
          minOccurs   %nonNegativeInteger;   #IMPLIED
          maxOccurs   CDATA                  #IMPLIED
          id          ID                     #IMPLIED
          %choiceAttrs;>

<!ELEMENT %sequence; ((%annotation;)?, (%element;| %group;| %cs; | %any;)*)>
<!ATTLIST %sequence;
          minOccurs   %nonNegativeInteger;   #IMPLIED
          maxOccurs   CDATA                  #IMPLIED
          id          ID                     #IMPLIED
          %sequenceAttrs;>

<!-- an anonymous grouping in a model, or
     a top-level named group definition, or a reference to same -->


<!ELEMENT %any; (%annotation;)?>
<!ATTLIST %any;
            namespace       CDATA                  #IMPLIED
            notNamespace    CDATA                  #IMPLIED
            notQName        CDATA                  ''
            processContents (skip|lax|strict)      'strict'
            minOccurs       %nonNegativeInteger;   '1'
            maxOccurs       CDATA                  '1'
            id              ID                     #IMPLIED
            %anyAttrs;>

<!-- namespace is interpreted as follows:
                  ##any      - - any non-conflicting WFXML at all

                  ##other    - - any non-conflicting WFXML from namespace other
                                  than targetNamespace

                  ##local    - - any unqualified non-conflicting WFXML/attribute
                  one or     - - any non-conflicting WFXML from
                  more URI        the listed namespaces
                  references

                  ##targetNamespace ##local may appear in the above list,
                    with the obvious meaning -->

<!-- notNamespace is interpreted as follows:
                  ##local    - - any unqualified non-conflicting WFXML/attribute
                  one or     - - any non-conflicting WFXML from
                  more URI        the listed namespaces
                  references

                  ##targetNamespace ##local may appear in the above list,
                    with the obvious meaning -->

<!ELEMENT %anyAttribute; (%annotation;)?>
<!ATTLIST %anyAttribute;
            namespace       CDATA              #IMPLIED
            notNamespace    CDATA              #IMPLIED
            notQName        CDATA              ''
            processContents (skip|lax|strict)  'strict'
            id              ID                 #IMPLIED
            %anyAttributeAttrs;>
<!-- namespace and notNamespace are interpreted as for 'any' above -->

<!-- simpleType only if no type|ref attribute -->
<!-- ref not allowed at top level, name iff at top level -->
<!ELEMENT %attribute; ((%annotation;)?, (%simpleType;)?)>
<!ATTLIST %attribute;
          name              %NCName;      #IMPLIED
          id                ID            #IMPLIED
          ref               %QName;       #IMPLIED
          type              %QName;       #IMPLIED
          use               (prohibited|optional|required) #IMPLIED
          default           CDATA         #IMPLIED
          fixed             CDATA         #IMPLIED
          form              %formValues;  #IMPLIED
          targetNamespace   %URIref;      #IMPLIED
          inheritable       %boolean;      #IMPLIED
          %attributeAttrs;>
<!-- type and ref are mutually exclusive.
     name and ref are mutually exclusive, one is required -->
<!-- default for use is optional when nested, none otherwise -->
<!-- default and fixed are mutually exclusive -->
<!-- type attr and simpleType content are mutually exclusive -->

<!-- an attributeGroup is a named collection of attribute decls, or a
     reference thereto -->
<!ELEMENT %attributeGroup; ((%annotation;)?,
                       (%attribute; | %attributeGroup;)*,
                       (%anyAttribute;)?) >
<!ATTLIST %attributeGroup;
                 name       %NCName;       #IMPLIED
                 id         ID             #IMPLIED
                 ref        %QName;        #IMPLIED
                 %attributeGroupAttrs;>

<!-- ref iff no content, no name.  ref iff not top level -->

<!-- better reference mechanisms -->
<!ELEMENT %unique; ((%annotation;)?, %selector;, (%field;)+)>
<!ATTLIST %unique;
          name                     %NCName;       #IMPLIED
          ref                      %QName;        #IMPLIED
          id                       ID             #IMPLIED
          %uniqueAttrs;>

<!ELEMENT %key;    ((%annotation;)?, %selector;, (%field;)+)>
<!ATTLIST %key;
          name                     %NCName;       #IMPLIED
          ref                      %QName;        #IMPLIED
          id                       ID             #IMPLIED
          %keyAttrs;>

<!ELEMENT %keyref; ((%annotation;)?, %selector;, (%field;)+)>
<!ATTLIST %keyref;
          name                     %NCName;       #IMPLIED
          ref                      %QName;        #IMPLIED
          refer                    %QName;        #IMPLIED
          id                       ID             #IMPLIED
          %keyrefAttrs;>

<!ELEMENT %selector; ((%annotation;)?)>
<!ATTLIST %selector;
          xpath                    %XPathExpr; #REQUIRED
          xpathDefaultNamespace    CDATA       #IMPLIED
          id                       ID          #IMPLIED
          %selectorAttrs;>
<!ELEMENT %field; ((%annotation;)?)>
<!ATTLIST %field;
          xpath                    %XPathExpr; #REQUIRED
          xpathDefaultNamespace    CDATA       #IMPLIED
          id                       ID          #IMPLIED
          %fieldAttrs;>

<!-- co-constraint assertions -->
<!ELEMENT %assert; ((%annotation;)?)>
<!ATTLIST %assert;
          test                     %XPathExpr; #REQUIRED
          id                       ID          #IMPLIED
          xpathDefaultNamespace    CDATA       #IMPLIED
          %assertAttrs;>


<!-- Schema combination mechanisms -->
<!ELEMENT %include; (%annotation;)?>
<!ATTLIST %include;
          schemaLocation %URIref; #REQUIRED
          id             ID       #IMPLIED
          %includeAttrs;>

<!ELEMENT %import; (%annotation;)?>
<!ATTLIST %import;
          namespace      %URIref; #IMPLIED
          schemaLocation %URIref; #IMPLIED
          id             ID       #IMPLIED
          %importAttrs;>

<!ELEMENT %redefine; (%annotation; | %simpleType; | %complexType; |
                      %attributeGroup; | %group;)*>
<!ATTLIST %redefine;
          schemaLocation %URIref; #REQUIRED
          id             ID       #IMPLIED
          %redefineAttrs;>

<!ELEMENT %override; ((%annotation;)?,
                      ((%simpleType; | %complexType; | %group; | %attributeGroup;) |
                       %element; | %attribute; | %notation;)*)>
<!ATTLIST %override;
          schemaLocation %URIref; #REQUIRED
          id             ID       #IMPLIED
          %overrideAttrs;>

<!ELEMENT %notation; (%annotation;)?>
<!ATTLIST %notation;
	  name        %NCName;    #REQUIRED
	  id          ID          #IMPLIED
	  public      CDATA       #REQUIRED
	  system      %URIref;    #IMPLIED
	  %notationAttrs;>

<!-- Annotation is either application information or documentation -->
<!-- By having these here they are available for datatypes as well
     as all the structures elements -->

<!ELEMENT %annotation; (%appinfo; | %documentation;)*>
<!ATTLIST %annotation; %annotationAttrs;>

<!-- User must define annotation elements in internal subset for this
     to work -->
<!ELEMENT %appinfo; ANY>   <!-- too restrictive -->
<!ATTLIST %appinfo;
          source     %URIref;      #IMPLIED
          id         ID         #IMPLIED
          %appinfoAttrs;>
<!ELEMENT %documentation; ANY>   <!-- too restrictive -->
<!ATTLIST %documentation;
          source     %URIref;   #IMPLIED
          id         ID         #IMPLIED
          xml:lang   CDATA      #IMPLIED
          %documentationAttrs;>

<!NOTATION XMLSchemaStructures PUBLIC
           'structures' 'http://www.w3.org/2001/XMLSchema.xsd' >
<!NOTATION XML PUBLIC
           'REC-xml-1998-0210' 'http://www.w3.org/TR/1998/REC-xml-19980210' >

<!-- 
      In keeping with the XML Schema WG's standard versioning policy, 
      this DTD will persist at the URI
      http://www.w3.org/2011/07/XMLSchema.diff-1.0.dtd.

      At the date of issue it can also be found at the URI
      http://www.w3.org/2009/XMLSchema/XMLSchema.diff-1.0.dtd.

      The schema document at that URI may however change in the future, 
      in order to remain compatible with the latest version of XSD 
      and its namespace.  In other words, if XSD or the XML Schema 
      namespace change, the version of this document at 
      http://www.w3.org/2009/XMLSchema/XMLSchema.diff-1.0.dtd will change accordingly; 
      the version at http://www.w3.org/2011/07/XMLSchema.diff-1.0.dtd 
      will not change.

      Previous dated (and unchanging) versions of this DTD include:

        http://www.w3.org/2009/04/structures.dtd 
          (XSD 1.1 Candidate Recommendation)

        http://www.w3.org/2004/10/structures.dtd
          (XSD 1.0 Recommendation, Second Edition)

        http://www.w3.org/2001/05/structures.dtd
          (XSD 1.0 Recommendation, First Edition)

-->

L Analysis of the Unique Particle Attribution Constraint (non-normative)

A specification of the import of Unique Particle Attribution (§3.8.6.4) which does not appeal to a processing model is difficult. What follows is intended as guidance, without claiming to be complete.

[Definition:]  Two non-group particles overlap if or or
  • They are both global element declaration particles and their ·substitution groups· contain the same element declaration.
or or
A content model will violate the unique attribution constraint if it contains two particles which ·overlap· and which either or

Two particles may ·validate· adjacent information items if they are separated by at most epsilon transitions in the most obvious transcription of a content model into a finite-state automaton.

A precise formulation of this constraint can also be offered in terms of operations on finite-state automaton: transcribe the content model into an automaton in the usual way using epsilon transitions for optionality and unbounded maxOccurs, unfolding other numeric occurrence ranges and treating the heads of substitution groups·substitution groups· as if they were choices over all elements in the group, but using not element QNames as transition labels, but rather pairs of element QNames and positions in the model. Determinize this automaton, treating wildcard transitions as opaque.if they were distinct from all other edge labels for the purposes of the determinization. Now replace all QName+position transition labels with the element QNames alone. If the result has any states with two or more identical-QName-labeled transitions from it, or a QName-labeled transition and a wildcard transition which subsumes it, or two wildcard transitions whose intentional intersection is non-empty, the model does not satisfy the Unique Attribution constraint.

M References (non-normative)

N XSD Language Identifiers (non-normative)

http://www.w3.org/XML/XMLSchema
XSD
http://www.w3.org/XML/XMLSchema/v1.0
XSD 1.0
http://www.w3.org/XML/XMLSchema/v1.1
XSD 1.1
http://www.w3.org/XML/XMLSchema/v1.0/1e
XSD 1.0 First Edition
http://www.w3.org/XML/XMLSchema/v1.0/2e
XSD 1.0 Second Edition
http://www.w3.org/XML/XMLSchema/v1.1/1e
XSD 1.1 First Edition
http://www.w3.org/XML/XMLSchema/v1.0/1e/19990506
XSD 1.0 in 6 May 1999 working draft
http://www.w3.org/XML/XMLSchema/v1.0/1e/19990924
XSD 1.0 in 24 September 1999 working draft
http://www.w3.org/XML/XMLSchema/v1.0/1e/19991105
XSD 1.0 in 5 November 1999 working draft
http://www.w3.org/XML/XMLSchema/v1.0/1e/19991217
XSD 1.0 in 17 December 1999 working draft
http://www.w3.org/XML/XMLSchema/v1.0/1e/20000225
XSD 1.0 in 25 February 2000 working draft
http://www.w3.org/XML/XMLSchema/v1.0/1e/20000407
XSD 1.0 in 7 April 2000 working draft
http://www.w3.org/XML/XMLSchema/v1.0/1e/20000922
XSD 1.0 in 22 September 2000 working draft
http://www.w3.org/XML/XMLSchema/v1.0/1e/20001024
XSD 1.0 Candidate Recommendation (CR)
http://www.w3.org/XML/XMLSchema/v1.0/1e/20010316
XSD 1.0 first Proposed Recommendation (PR)
http://www.w3.org/XML/XMLSchema/v1.0/1e/20010330
XSD 1.0 second Proposed Recommendation (PR)
http://www.w3.org/XML/XMLSchema/v1.0/1e/20010502
XSD 1.0 Recommendation
http://www.w3.org/XML/XMLSchema/v1.0/2e/20040318
XSD 1.0 Second Edition Proposed Edited Recommendation (PER)
http://www.w3.org/XML/XMLSchema/v1.0/2e/20041028
XSD 1.0 Second Edition Recommendation
http://www.w3.org/XML/XMLSchema/v1.1/1e/20040716
XSD 1.1 in 16 July 2004 working draft
http://www.w3.org/XML/XMLSchema/v1.1/1e/20050224
XSD 1.1 in 24 February 2005 working draft
http://www.w3.org/XML/XMLSchema/v1.1/1e/20060116
XSD 1.1 in 16 January 2006 working draft
http://www.w3.org/XML/XMLSchema/v1.1/1e/20060217
XSD 1.1 in 17 February 2006 working draft
http://www.w3.org/XML/XMLSchema/v1.1/1e/20060330
XSD 1.1 in 30 March 2006 working draft
http://www.w3.org/XML/XMLSchema/v1.1/1e/20060831
XSD 1.1 in 31 August 2006 working draft
http://www.w3.org/XML/XMLSchema/v1.1/1e/20070830
XSD 1.1 in 30 August 2007 working draft
http://www.w3.org/XML/XMLSchema/v1.1/1e/20080620
XSD 1.1 in 20 June 2008 working draft
http://www.w3.org/XML/XMLSchema/v1.1/1e/20090130
XSD 1.1 in 30 January 2009 working draft
http://www.w3.org/XML/XMLSchema/v1.1/1e/20090430
XSD 1.1 Candidate Recommendation, 30 April 2009

O References

next sub-sectionO.1 Normative

Functions and Operators
World Wide Web Consortium. XQuery 1.0 and XPath 2.0 Functions and Operators, ed. Ashok Malhotra, Jim Melton, and Norman Walsh. W3C Recommendation 23 January 2007. See http://www.w3.org/TR/xpath-functions/ The edition cited is the one current at the date of publication of this specification. Implementations may follow the edition cited and/or any later edition(s); it is implementation-defined which.
IETF RFC 2119
Bradner, Scott. RFC 2119: Key words for use in RFCs to Indicate Requirement Levels. IETF (Internet Engineering Task Force), 1997. See http://www.ietf.org/rfc/rfc2119.txt.
Namespaces in XML 1.0
World Wide Web Consortium. Namespaces in XML1.0 (Second Edition), ed. Tim Bray et al., eds., W3C, 14 January 1999. W3C Recommendation 16 August 2006. See http://www.w3.org/TR/1999/REC-xml-names-19990114/http://www.w3.org/TR/xml-names/ The edition cited is the one current at the date of publication of this specification. Implementations may follow the edition cited and/or any later edition(s); it is implementation-defined which. For details of the dependency of this specification on Namespaces in XML 1.0, see Dependencies on Other Specifications (§1.4).
XDM
World Wide Web Consortium. XQuery 1.0 and XPath 2.0 Data Model (XDM), ed. Mary Fernández et al. W3C Recommendation 23 January 2007. See http://www.w3.org/TR/xpath-datamodel/ The edition cited is the one current at the date of publication of this specification. Implementations may follow the edition cited and/or any later edition(s); it is implementation-defined which.
XML 1.0
World Wide Web Consortium. Extensible Markup Language (XML) 1.0, Second Edition (Fifth Edition), ed. Tim Bray et al., eds., W3C Recommendation 26 November 2008. W3C, 6 October 2000. See http://www.w3.org/TR/2000/REC-xml-20001006 Available at http://www.w3.org/TR/xml/ The edition cited is the one current at the date of publication of this specification. Implementations may follow the edition cited and/or any later edition(s); it is implementation-defined which. For details of the dependency of this specification on XML 1.1, see Dependencies on Other Specifications (§1.4).
XML 1.1
World Wide Web Consortium. Extensible Markup Language (XML) 1.1 (Second Edition), ed. Tim Bray et al. W3C Recommendation 16 August 2006, edited in place 29 September 2006. Available at http://www.w3.org/TR/xml11/ The edition cited is the one current at the date of publication of this specification. Implementations may follow the edition cited and/or any later edition(s); it is implementation-defined which. For details of the dependency of this specification on XML 1.1, see Dependencies on Other Specifications (§1.4).
XML Infoset
World Wide Web Consortium. XML Information Set (Second Edition), ed. John Cowan and Richard Tobin, eds., W3C, 16 March 2001. W3C Recommendation 4 February 2004. See http://www.w3.org/TR/2001/WD-xml-infoset-20010316/ Available at http://www.w3.org/TR/xml-infoset/ The edition cited is the one current at the date of publication of this specification. Implementations may follow the edition cited and/or any later edition(s); it is implementation-defined which.
XML Namespaces 1.1
World Wide Web Consortium. Namespaces in XML 1.1 (Second Edition), ed. Tim Bray et al. W3C Recommendation 16 August 2006. Available at: http://www.w3.org/TR/xml-names11/ The edition cited is the one current at the date of publication of this specification. Implementations may follow the edition cited and/or any later edition(s); it is implementation-defined which. For details of the dependency of this specification on Namespaces in XML 1.1, see Dependencies on Other Specifications (§1.4).
XML Schema 2nd Edition
World Wide Web Consortium. XML Schema Part 1: Structures, ed. Henry S. Thompson et al. W3C Recommendation 28 October 2004. See http://www.w3.org/TR/xmlschema-1/. The edition cited is the one current at the date of publication of this specification. Implementations may follow the edition cited and/or any later edition(s); it is implementation-defined which.
XML Schema Requirements
XML Schema Requirements , Ashok Malhotra and Murray Maloney, eds., W3C, 15 February 1999. See http://www.w3.org/TR/1999/NOTE-xml-schema-req-19990215
XML Schema: Datatypes
World Wide Web Consortium. XML Schema Version 1.1 Part 2: Datatypes, ed. Dave Peterson, Paul V. Biron and Ashok Malhotra, and C. M. Sperberg-McQueen, eds., W3C, 2 May 2001. Candidate Recommendation 21 July 2011. See http://www.w3.org/TR/2001/REC-xmlschema-2-20010502/http://www.w3.org/TR/2011/CR-xmlschema11-2-20110721/datatypes.diff-1.0.html The edition cited is the one current at the date of publication of this specification. Implementations may follow the edition cited and/or any later edition(s); it is implementation-defined which.
XPath
XML Path Language, James Clark and Steve DeRose, eds., W3C, 16 November 1999. See http://www.w3.org/TR/1999/REC-xpath-19991116
XPath 2.0
World Wide Web Consortium. XML Path Language 2.0, ed. Anders Berglund et al. 23 January 2007. See http://www.w3.org/TR/xpath20/ The edition cited is the one current at the date of publication of this specification. Implementations may follow the edition cited and/or any later edition(s); it is implementation-defined which.
XPointer
XML Pointer Language (XPointer), Eve Maler and Steve DeRose, eds., W3C, 8 January 2001. See http://www.w3.org/TR/2001/WD-xptr-20010108/
XSLT 2.0
World Wide Web Consortium. XSL Transformations (XSLT) Version 2.0, ed. Michael Kay. 23 January 2007. See http://www.w3.org/TR/xslt20/ The edition cited is the one current at the date of publication of this specification. Implementations may follow the edition cited and/or any later edition(s); it is implementation-defined which.

previous sub-section O.2 Non-normative

Brüggemann-Klein / Wood 1998
Brüggemann-Klein, Anne, and Derick Wood. One-Unambiguous Regular Languages. Information and Computation 140 (1998): 229-253. Also appears as 142 (1998): 182-206.
DCD
Bray, Tim, Charles Frankston, and Ashok Malhotra, ed., Document Content Description for XML (DCD),. Tim Bray et al., eds., W3C, 10 August 1998. Submission to the World Wide Web Consortium 31-July-1998. [A submission to W3C from International Business Machines Corporation and Microsoft Corporation.] See http://www.w3.org/TR/1998/NOTE-dcd-19980731
DDML
Bourret, Ronald, et al., ed., Document Definition Markup Language (DDML) Specification, Version 1.0., Ronald Bourret, John Cowan, Ingo Macherius, Simon St. Laurent, eds., W3C, 19 January 1999. W3C Note, 19-Jan-1999. [A submission to W3C from GMD - Forschungszentrum Informationstechnik GmbH.] See http://www.w3.org/TR/1999/NOTE-ddml-19990119
Requirements for XML Schema 1.1
World Wide Web Consortium. Requirements for XML Schema 1.1, ed. Charles Campbell, Ashok Malhotra, and Priscilla Walmsley. W3C, 21 January 2003. See http://www.w3.org/TR/xmlschema-11-req/
Rule of Least Power
The Rule of Least Power, ed. Tim Berners-Lee and Noah Mendelsohn. W3C TAG Finding 23 February 2006. See http://www.w3.org/2001/tag/doc/leastPower.html.
SOX
Fuchs, Matthew, Murray Maloney, and Alex Milowski. Schema for Object-oriented XML, Andrew Davidson et al., eds., W3C, 1998. Submitted to W3C 19980915. [A submission to W3C by Veo Systems Inc.] See http://www.w3.org/1999/07/NOTE-SOX-19990730/ See http://www.w3.org/TR/1998/NOTE-SOX-19980930/
SOX-2
Davidson, Andrew, et al. Schema for Object-oriented XML 2.0, Version 2.0, Andrew Davidson, et al., W3C, 30 July 1999.. See http://www.w3.org/TR/NOTE-SOX/
SchemaPath
Marinelli, Paolo, Claudio Sacerdoti Coen, and Fabio Vitali. SchemaPath, a Minimal Extension to XML Schema for Conditional Constraints. In Proceedings of the Thirteenth International World Wide Web Conference, New York: ACM Press, 2004, pp. 164-174. Available on the Web in the ACM Digital Library; citation at http://portal.acm.org/citation.cfm?doid=988672.988695.
Sperberg-McQueen 2005
Thompson / Tobin 2003
UAAG 1.0
World Wide Web Consortium. User Agent Accessibility Guidelines 1.0, ed. Ian Jacobs, Jon Gunderson, and Eric Hansen. W3C Recommendation 17 December 2002. See http://www.w3.org/TR/UAAG10/.
UAAG 2.0
World Wide Web Consortium. User Agent Accessibility Guidelines (UAAG) 2.0, ed. James Allan, Jan Richards, and Jeanne Spellman. W3C Working Draft 11 March 2009. See http://www.w3.org/TR/UAAG20/.
UPA and restriction
XDM
XQuery 1.0 and XPath 2.0 Data Model (XDM), World Wide Web Consortium, 11 July 2006. See http://www.w3.org/TR/xpath-datamodel/
XDR
Frankston, Charles, and Henry S. Thompson. XML-Data Reduced, Charles Frankston and Henry S. Thompson, 3 July 1998. ["This note is a refinement of the January 1998 XML-Data submission http://www.w3.org/TR/1998/NOTE-XML-data-0105/."] See http://www.ltg.ed.ac.uk/~ht/XMLData-Reduced.htm
XML Schema Requirements
World Wide Web Consortium. XML Schema Requirements , ed. Ashok Malhotra and Murray Maloney W3C Note 15 February 1999. See http://www.w3.org/TR/NOTE-xml-schema-req
XML Schema: Component Designators
World Wide Web Consortium. XML Schema: Component Designators, ed. Mary Holstege and Asir Vedamuthu. W3C Working Draft 17 November 2008. See http://www.w3.org/TR/xmlschema-ref/.
XML Schema: Primer
World Wide Web Consortium. XML Schema Part 0: Primer Second Edition, ed. Priscilla Walmsley and and David C. Fallside, ed., W3C, 2 May 2001.W3C Recommendation 28 October 2004. See http://www.w3.org/TR/2001/REC-xmlschema-0-20010502/http://www.w3.org/TR/xmlschema-0/
XML-Data
Layman, Andrew, et al. XML-Data, Andrew Layman et al., W3C, 05 January 1998. W3C Note 05 Jan 1998. [A submission to W3C by Microsoft, ArborText, DataChannel, and Inso.] See http://www.w3.org/TR/1998/NOTE-XML-data-0105/
XPath 1.0
World Wide Web Consortium. XML Path Language, ed. James Clark and Steve DeRose W3C Recommendation 16 November 1999. See http://www.w3.org/TR/xpath
XPointer
World Wide Web Consortium. XPointer Framework, ed. Paul Grosso et al. W3C Recommendation 25 March 2003. See http://www.w3.org/TR/xptr-framework/

P Acknowledgements (non-normative)

The following contributed material to version 1.0 of this specification:

David Fallside, IBM
Scott Lawrence, Agranat Systems
Andrew Layman, Microsoft
Eve L. Maler, Sun Microsystems
Asir S. Vedamuthu, webMethods, Inc

The Working Group thanks the members of other W3C Working Groups and industry experts in other forums who have contributed directly or indirectly to the creation of this document and its predecessor.

The work of C. M. Sperberg-McQueen as a co-editor of this specification was supported by the World Wide Web Consortium through January 2009, and beginning in February 2009 by Black Mesa Technologies LLC.

At the time this Working Draft is published, the members in good standing of the XML Schema Working Group are:

The XML Schema Working Group has benefited in its work from the participation and contributions of a number of people who are no longer members of the Working Group in good standing at the time of publication of this Working Draft. Their names are given below. In particular we note with sadness the accidental death of Mario Jeckle shortly before publication of the first Working Draft of XML Schema 1.1. Affiliations given are (among) those current at the time of the individuals' work with the WG.