Data Catalog Vocabulary (DCAT) - Version 3

W3C First Public Working Draft

This version:
https://www.w3.org/TR/2020/WD-vocab-dcat-3-20201217/
Latest published version:
https://www.w3.org/TR/vocab-dcat-3/
Latest editor's draft:
https://w3c.github.io/dxwg/dcat/
Latest Recommendation:
https://www.w3.org/TR/2020/REC-vocab-dcat-2-20200204/
Editors:
Riccardo Albertoni (CNR - Consiglio Nazionale delle Ricerche, Italy)
David Browning (Invited Expert)
Simon Cox (CSIRO)
Alejandra Gonzalez Beltran (Scientific Computing Department, Science and Technology Facilities Council, UK) (Previously at the University of Oxford)
Andrea Perego (Invited Expert)
Peter Winstanley (Invited Expert)
Former editors:
Fadi Maali (DERI)
John Erickson (Tetherless World Constellation (RPI))
Participate:
GitHub w3c/dxwg
File a bug
Commit history
Pull requests
Contributors:
Makx Dekkers

Please check the errata for any errors or issues reported since publication.

This document is also available in these non-normative formats: Turtle, RDF/XML, and JSON-LD


Editor's note
Note

Abstract

DCAT is an RDF vocabulary designed to facilitate interoperability between data catalogs published on the Web. This document defines the schema and provides examples for its use.

DCAT enables a publisher to describe datasets and data services in a catalog using a standard model and vocabulary that facilitates the consumption and aggregation of metadata from multiple catalogs. This can increase the discoverability of datasets and data services. It also makes it possible to have a decentralized approach to publishing data catalogs and makes federated search for datasets across catalogs in multiple sites possible using the same query mechanism and structure. Aggregated DCAT metadata can serve as a manifest file as part of the digital preservation process.

The namespace for DCAT terms is http://www.w3.org/ns/dcat#

The suggested prefix for the DCAT namespace is dcat

Status of This Document

This section describes the status of this document at the time of its publication. Other documents may supersede this document. A list of current W3C publications and the latest revision of this technical report can be found in the W3C technical reports index at https://www.w3.org/TR/.

This document defines a major revision of the original DCAT vocabulary ([VOCAB-DCAT-20140116]) in response to new use cases, requirements and community experience since that publication. This revision extends the original DCAT standard in line with community practice while supporting diverse approaches to data description and dataset exchange. The main changes to the DCAT vocabulary have been:

This new version of the vocabulary updates and expands the original but preserves backward compatibility. A full list of the significant changes (with links to the relevent github issues) is described in § D. Change history.

The exit criteria for CR focussed on v2 new features that replicate features that were included in application profiles of v1 as a way of remedying missing and necessary elements. The exit criteria also included recent commitments by organisations such as EC Joinup to adopt the DCAT v2 model in their work. Implementation will be evidenced by showing use of the new properties/classes (or terms with equivalent meaning) in implementations of catalogs.

Issues, requirements, and features that have been considered and discussed by the Data eXchange Working Group but have not been addressed due to lack of maturity or consensus are collected in GitHub. Those believed to be a priority for a future release are in the milestone DCAT Future Priority Work.

DCAT history

The original DCAT vocabulary was developed and hosted at the Digital Enterprise Research Institute (DERI), then refined by the eGov Interest Group, and finally standardized in 2014 [VOCAB-DCAT-20140116] by the Government Linked Data (GLD) Working Group.

This revised version of DCAT was developed by the Dataset Exchange Working Group in response to a new set of Use Cases and Requirements [DCAT-UCR] gathered from peoples' experience with the DCAT vocabulary from the time of the original version, and new applications that were not considered in the first version. A summary of the changes from [VOCAB-DCAT-20140116] is provided in § D. Change history.

External terms

DCAT incorporates terms from pre-existing vocabularies where stable terms with appropriate meanings could be found, such as foaf:homepage and dct:title. Informal summary definitions of the externally-defined terms are included in the DCAT vocabulary for convenience, while authoritative definitions are available in the normative references. Changes to definitions in the references, if any, supersede the summaries given in this specification. Note that conformance to DCAT (§ 4. Conformance) concerns usage of only the terms in the DCAT vocabulary specification, so possible changes to other external definitions will not affect the conformance of DCAT implementations.

Please send comments

The Working Group invited publishers to describe their catalogs and datasets with the revised version of DCAT described in this document and to report their implementations following the instruction to reporting DCAT revised implementations. This information and subsequent analysis is published in the implementation report.

This document was published by the Dataset Exchange Working Group as a First Public Working Draft. This document is intended to become a W3C Recommendation.

GitHub Issues are preferred for discussion of this specification. Alternatively, you can send comments to our mailing list. Please send them to public-dxwg-comments@w3.org (archives).

Publication as a First Public Working Draft does not imply endorsement by the W3C Membership.

This is a draft document and may be updated, replaced or obsoleted by other documents at any time. It is inappropriate to cite this document as other than work in progress.

This document was produced by a group operating under the 1 August 2017 W3C Patent Policy. W3C maintains a public list of any patent disclosures made in connection with the deliverables of the group; that page also includes instructions for disclosing a patent. An individual who has actual knowledge of a patent which the individual believes contains Essential Claim(s) must disclose the information in accordance with section 6 of the W3C Patent Policy.

This document is governed by the 15 September 2020 W3C Process Document.

Issue Summary

1. Introduction

This section is non-normative.

Sharing data resources among different organizations, researchers, governments and citizens requires the provision of metadata. This is irrespective of the data being open or not. DCAT is a vocabulary for publishing data catalogs on the Web, which was originally developed in the context of government data catalogs such as data.gov and data.gov.uk, but it is also applicable and has been used in other contexts.

DCAT 2 has extended the previous version to support further use cases and requirements [DCAT-UCR]. These include the possibility of cataloging other resources in addition to datasets, such as data services. The revision also supports describing relationships between datasets as well as between datasets and other cataloged resources. Guidance on how to document licenses and rights statements associated with the cataloged items is provided.

DCAT provides RDF classes and properties to allow datasets and data services to be described and included in a catalog. The use of a standard model and vocabulary facilitates the consumption and aggregation of metadata from multiple catalogs, which can:

  1. increase the discoverability of datasets and data services
  2. allow federated search for datasets across catalogs in multiple sites

Data described in a catalog can come in many formats, ranging from spreadsheets, through XML and RDF to various specialized formats. DCAT does not make any assumptions about these serialization formats of the datasets but it does distinguish between the abstract dataset and its different manifestations or distributions.

Data is often provided through a service which supports selection of an extract, sub-set, or combination of existing data, or of new data generated by some data processing function. DCAT allows the description of a data access service to be included in a catalog.

Complementary vocabularies can be used together with DCAT to provide more detailed format-specific information. For example, properties from the VoID vocabulary [VOID] can be used within DCAT to express various statistics about a dataset if that dataset is in RDF format.

This document does not prescribe any particular method of deploying data catalogs expressed in DCAT. DCAT information can be presented in many forms including RDF accessible via SPARQL endpoints, embedded in HTML pages as [HTML-RDFa], or serialized as RDF/XML [RDF-SYNTAX-GRAMMAR], [N3], [Turtle], [JSON-LD] or other formats. Within this document the examples use [Turtle] because of its readability.

2. Motivation for change

This section is non-normative.

The original Recommendation [VOCAB-DCAT-20140116] published in January 2014 provided the basic framework for describing datasets. It made an important distinction between a dataset as an abstract idea and a distribution as a manifestation of the dataset. Although DCAT has been widely adopted, it has become clear that the original specification lacked a number of essential features that were added either through the mechanism of a profile, such as the European Commission's DCAT-AP [DCAT-AP], or the development of larger vocabularies that to a greater or lesser extent built upon the base standard, such as the Healthcare and Life Sciences Community Profile [HCLS-Dataset], the Data Tag Suite [DATS] and more. DCAT 2 has been developed to address the specific shortcomings that have come to light through the experiences of different communities, the aim being to improve interoperability between the outputs of these larger vocabularies. For example, in DCAT 2 we provide classes, properties and guidance to address identifiers, dataset quality information, and data citation issues.

This revision includes re-writing of the specification throughout. Significant changes from the 2014 Recommendation are marked within the text using "Note" sections, as well as being described in § D. Change history.

3. Namespaces

The namespace for DCAT is http://www.w3.org/ns/dcat#. DCAT also makes extensive use of terms from other vocabularies, in particular Dublin Core [DCTERMS]. DCAT defines a minimal set of classes and properties of its own.

3.1 Normative namespaces

Namespaces and prefixes used in normative parts of this recommendation are shown in the following table.

PrefixNamespace
dchttp://purl.org/dc/elements/1.1/
dcathttp://www.w3.org/ns/dcat#
dcthttp://purl.org/dc/terms/
dctypehttp://purl.org/dc/dcmitype/
foafhttp://xmlns.com/foaf/0.1/
locnhttp://www.w3.org/ns/locn#
odrlhttp://www.w3.org/ns/odrl/2/
owlhttp://www.w3.org/2002/07/owl#
provhttp://www.w3.org/ns/prov#
rdfhttp://www.w3.org/1999/02/22-rdf-syntax-ns#
rdfshttp://www.w3.org/2000/01/rdf-schema#
skoshttp://www.w3.org/2004/02/skos/core#
timehttp://www.w3.org/2006/time#
vcardhttp://www.w3.org/2006/vcard/ns#
xsdhttp://www.w3.org/2001/XMLSchema#

3.2 Non-normative namespaces

This section is non-normative.

Namespaces and prefixes used in examples and guidelines in the document and not from normative parts of the recommendation are shown in the following table.

PrefixNamespace
admshttps://www.w3.org/ns/adms#
dqvhttp://www.w3.org/ns/dqv#
earlhttp://www.w3.org/ns/earl#
geosparqlhttp://www.opengis.net/ont/geosparql#
oahttp://www.w3.org/ns/oa#
sdmx-attributehttp://purl.org/linked-data/sdmx/2009/attribute#
sdohttps://schema.org/
w3cgeohttp://www.w3.org/2003/01/geo/wgs84_pos#

4. Conformance

As well as sections marked as non-normative, all authoring guidelines, diagrams, examples, and notes in this specification are non-normative. Everything else in this specification is normative.

The key words MAY, MUST, MUST NOT, and SHOULD in this document are to be interpreted as described in BCP 14 [RFC2119] [RFC8174] when, and only when, they appear in all capitals, as shown here.

A data catalog conforms to DCAT if:

DCAT-compliant catalogs MAY include additional non-DCAT metadata fields and additional RDF data in the catalog's RDF description.

A DCAT profile is a specification for a data catalog that adds additional constraints to DCAT. A data catalog that conforms to the profile also conforms to DCAT. Additional constraints in a profile MAY include:

Note

5. Vocabulary overview

This section is non-normative.

5.1 DCAT scope

DCAT is an RDF vocabulary for representing data catalogs. DCAT is based around six main classes (Figure 1):

UML model of DCAT classes and properties
Figure 1 Overview of DCAT model, showing the classes of resources that can be members of a Catalog, and the relationships between them.
Note

A dataset in DCAT is defined as a "collection of data, published or curated by a single agent, and available for access or download in one or more serializations or formats". A dataset is a conceptual entity, and can be represented by one or more distributions that serialize the dataset for transfer. Distributions of a dataset can be provided via data services.

A data service typically provides selection, extraction, combination, processing or transformation operations over datasets that might be hosted locally or remote to the service. The result of any request to a data service is a representation of a part or all of a dataset or catalog. A data service might be tied to specific datasets, or its source data might be configured at request- or run-time. A data distribution service allows selection and download of a distribution of a dataset or subset. A data discovery service allows a client to find a suitable dataset. Other kinds of data service include data transformation services, such as coordinate transformation services, re-sampling and interpolation services, and various data processing services, including simulation and modelling services. Note that a data service in DCAT is a collection of operations or API which provides access to data. An interactive user-interface is often available to provide convenient access to API operations, but its description is outside the scope of DCAT. The details of a particular data service endpoint will often be specified through a description conforming to a standard service type, which complement the scope of the DCAT vocabulary itself.

Descriptions of datasets and data services can be included in a catalog. A catalog is a kind of dataset whose member items are descriptions of datasets and data services. Other types of things might also be cataloged, but the scope of DCAT is currently limited to datasets and data services. To extend the scope of a catalog beyond datasets and data services it is recommended to define additional sub-classes of dcat:Resource in a DCAT profile or other DCAT application. To extend the scope of service descriptions beyond data distribution services it is recommended to define additional sub-classes of dcat:DataService in a DCAT profile or other DCAT application.

Note

A catalog record describes an entry in the catalog. Notice that while dcat:Resource represents the dataset or service itself, dcat:CatalogRecord is the record that describes the registration of an item in the catalog. The use of dcat:CatalogRecord is considered optional. It is used to capture provenance information about entries in a catalog explicitly. If this is not necessary then dcat:CatalogRecord can be safely ignored.

5.2 RDF considerations

The DCAT vocabulary is an OWL2 ontology [OWL2-OVERVIEW] formalized using [RDF-SCHEMA]. Each class and property in DCAT is denoted by an [IRI]. Locally defined elements are in the namespace http://www.w3.org/ns/dcat#. Elements are also adopted from several external vocabularies, in particular [FOAF], [DCTERMS] and [PROV-O]

RDF allows resources to have global identifiers (IRIs) or to be blank nodes. Blank nodes can be used to denote resources without explicitly naming them with an IRI. They can appear in the subject and object position of a triple [RDF11-PRIMER]. For example, in many actual DCAT catalogs, distributions are represented as blank nodes nested inside the related dataset description. While blank nodes can offer flexibility for some use cases, in a Linked Data context, blank nodes limit our ability to collaboratively annotate data. A blank node resource cannot be the target of a link and it can't be annotated with new information from new sources. As one of the biggest benefits of the Linked Data approach is that "anyone can say anything anywhere", use of blank nodes undermines some of the advantages we can gain from wide adoption of the RDF model. Even within the closed world of a single application dataset, use of blank nodes can quickly become limiting when integrating new data [LinkedDataPatterns]. For these reasons, it is recommended that instances of the DCAT main classes have a global identifier, and use of blank nodes is generally discouraged when encoding DCAT in RDF.

All RDF examples in this document are written in Turtle syntax [Turtle] and many are available from the DXWG code repository.

Note

5.3 Basic example

This example provides a quick overview of how DCAT might be used to represent a government catalog and its datasets.

First, the catalog description:

The publisher of the catalog has the relative URI :transparency-office. Further description of the publisher can be provided as in Example 2:

The catalog lists each of its datasets via the dcat:dataset property. In Example 1, an example dataset was mentioned with the relative URI :dataset-001. A possible description of it using DCAT is shown below:

Five distinct temporal descriptors are shown for this dataset. The dataset publication and revision dates are shown in dct:issued and dct:modified. For the frequency of update of the dataset in dct:accrualPeriodicity, we use an instance from the content-oriented guidelines developed as part of the W3C Data Cube Vocabulary [VOCAB-DATA-CUBE] efforts. The temporal coverage or extent is given in dct:temporal using an item from the Interval dataset (originally available from http://reference.data.gov.uk/id/interval) from data.gov.uk. The temporal resolution, which describes the minimum spacing of items within the dataset, is given in dcat:temporalResolution using the standard datatype xsd:duration.

Additionally, the spatial coverage or extent is given dct:spatial using a URI from Geonames. The spatial resolution, which describes the minimum spatial separation of items within the dataset, is given in dcat:spatialResolutionInMeters using the standard datatype xsd:decimal.

A contact point is provided where comments and feedback about the dataset can be sent. Further details about the contact point, such as email address or telephone number, can be provided using vCard [VCARD-RDF].

One representation of the dataset :dataset-001-csv can be downloaded as a 5kB CSV file. This is represented as an RDF resource of type dcat:Distribution.

5.4 Classifying datasets thematically

The catalog classifies its datasets according to a set of domains represented by the relative URI :themes. SKOS [SKOS-REFERENCE] can be used to describe the domains used:

Notice that this dataset is classified under the domain represented by the relative URI :accountability. It is recommended to define the concept as part of the concepts scheme identified by the URI :themes that was used to describe the catalog domains. An example SKOS description:

5.5 Classifying dataset types

The type or genre of a dataset can be indicated using the dct:type property. It is recommended that the value of the property is taken from a well governed and broadly recognised set of resource types, such as the DCMI Type Vocabulary [DCTERMS], the MARC Genre/Terms Scheme, the [ISO-19115-1] MD_Scope codes, the DataCite resource types, or the PARSE.Insight content-types from Re3data [RE3DATA-SCHEMA].

In the following examples, a (notional) dataset is classified separately using values from different vocabularies.

It is also possible for multiple classifications to be present in a single description.

5.6 Describing catalog records metadata

If the catalog publisher decides to keep metadata describing its records (i.e. the records containing metadata describing the datasets), dcat:CatalogRecord can be used. For example, while :dataset-001 was issued on 2011-12-05, its description on Imaginary Catalog was added on 2011-12-11. This can be represented by DCAT as in Example 9:

5.7 Dataset available only behind some Web page

:dataset-002 is available as a CSV file. However :dataset-002 can only be obtained through some Web page where the user needs to follow some links, provide some information and check some boxes before accessing the data.

Notice the use of a dcat:landingPage and the definition of the dcat:Distribution instance.

5.8 A dataset available as a download and behind some Web page

On the other hand, :dataset-003 can be obtained through some landing page but also can be downloaded from a known URL.

Notice that we used dcat:downloadURL with the downloadable distribution and that the other distribution accessible through the landing page does not have to be defined as a separate dcat:Distribution instance.

5.9 A dataset available through a service

:dataset-004 is distributed in different representations from different services. The dcat:accessURL for each dcat:Distribution corresponds with the dcat:endpointURL of the service. Each service is characterized by its general type using dct:type (here using values from the INSPIRE spatial data service type vocabulary), its specific API definition using dct:conformsTo, with the detailed description of the individual endpoint parameters and options linked using dcat:endpointDescription.

6. Vocabulary specification

6.1 RDF representation

The (revised) DCAT vocabulary is available in RDF. The primary artefact dcat2.ttl is a serialization of the core DCAT vocabulary. Alongside it are a set of other RDF files that provide additional information, including:

  1. non-normative alignments to other vocabularies, provided for guidance
  2. additional axioms, which can be useful in some contexts
  3. the files dcat2014.ttl and dcat2014.rdf that correspond to the 2014 version of DCAT [VOCAB-DCAT-20140116]

6.2 Elements from other vocabularies

DCAT requires use of elements from a number of other vocabularies. Furthermore, DCAT may be augmented by additional elements from external vocabularies, following the usual RDFS [RDF-SCHEMA] and OWL2 [OWL2-OVERVIEW] rules and patterns.

6.2.1 Complementary vocabularies

Elements from a number of complementary vocabularies MAY be used together with DCAT to provide more detailed information. For example: properties from the VoID vocabulary [VOID] allow the description of various statistics about a DCAT-described dataset if that dataset is in RDF format; properties from the Provenance ontology [PROV-O] can be used to provide more information about the workflow that generated a dataset or service and related activities and agents; classes and properties from the Organization Ontology [VOCAB-ORG] can be used to explain additional details of responsible agents.

6.2.2 Element definitions

The definitions (including domain and range) of terms outside the DCAT namespace are provided here only for convenience and MUST NOT be considered normative. The authoritative definitions of these terms are in the corresponding specifications, i.e. [DC11], [DCTERMS], [FOAF], [PROV-O], [RDF-SCHEMA], [SKOS-REFERENCE], [XMLSCHEMA11-2] and [VCARD-RDF].

6.3 Class: Catalog

Note

The following properties are specific to this class: catalog record, has part, dataset, service, catalog, homepage, themes.

The following properties of the super-class dcat:Dataset are also available for use: distribution, frequency, spatial/geographic coverage, spatial resolution, temporal coverage, temporal resolution, was generated by.

The following properties of the super-class dcat:Resource are also available for use: access rights, conforms to, contact point, creator, description, has policy, identifier, is referenced by, keyword/tag, landing page, license, catalog language, relation, rights, qualified relation, publisher, release date, theme/category, title, type/genre, update/modification date, qualified attribution.

RDF Class:dcat:Catalog
Definition:A curated collection of metadata about resources (e.g., datasets and data services in the context of a data catalog)
Sub-class of:dcat:Dataset
Usage note:A Web-based data catalog is typically represented as a single instance of this class.
See also: § 6.5 Class: Catalog Record, § 6.6 Class: Dataset

6.3.1 Property: homepage

RDF Property:foaf:homepage
Definition:A homepage of the catalog (a public Web document usually available in HTML).
Range:foaf:Document
Usage note:foaf:homepage is an inverse functional property (IFP) which means that it MUST be unique and precisely identify the Web-page for the resource. This property indicates the canonical Web-page, which might be helpful in cases where there is more than one Web-page about the resource.

6.3.2 Property: themes

RDF Property:dcat:themeTaxonomy
Definition:A knowledge organization system (KOS) used to classify catalog's datasets and services.
Domain:dcat:Catalog
Range:rdfs:Resource
Usage note: It is recommended that the taxonomy is organized in a skos:ConceptScheme, skos:Collection, owl:Ontology or similar, which allows each member to be denoted by an IRI and published as Linked Data.

6.3.3 Property: has part

Note
RDF Property:dct:hasPart
Definition:An item that is listed in the catalog.
Usage note:This is the most general predicate for membership of a catalog. Use of a more specific sub-property is recommended when available.
See also:Sub-properties of dct:hasPart in particular dcat:dataset, dcat:catalog, dcat:service.

6.3.4 Property: dataset

RDF Property:dcat:dataset
Definition:A collection of data that is listed in the catalog.
Sub-property of:dct:hasPart
Domain:dcat:Catalog
Range:dcat:Dataset

6.3.5 Property: service

Note
RDF Property:dcat:service
Definition:A site or end-point that is listed in the catalog.
Sub-property of:dct:hasPart
Domain:dcat:Catalog
Range:dcat:DataService

6.3.6 Property: catalog

Note
RDF Property:dcat:catalog
Definition:A catalog whose contents are of interest in the context of this catalog.
Sub-property of:dct:hasPart
Domain:dcat:Catalog
Range:dcat:Catalog

6.3.7 Property: catalog record

RDF Property:dcat:record
Definition:A record describing the registration of a single dataset or data service that is part of the catalog.
Domain:dcat:Catalog
Range:dcat:CatalogRecord

6.4 Class: Cataloged Resource

Note

The following properties are specific to this class: access rights, conforms to, contact point, creator, description, has policy, identifier, is referenced by, keyword/tag, landing page, license, resource language, relation, rights, qualified relation, publisher, release date, theme/category, title, type/genre, update/modification date, qualified attribution.

RDF Class:dcat:Resource
Definition:Resource published or curated by a single agent.
Usage note:The class of all cataloged resources, the super-class of dcat:Dataset, dcat:DataService, dcat:Catalog and any other member of a dcat:Catalog. This class carries properties common to all cataloged resources, including datasets and data services. It is strongly recommended to use a more specific sub-class. When describing a resource which is not a dcat:Dataset or dcat:DataService, it is recommended to create a suitable sub-class of dcat:Resource, or use dcat:Resource with the dct:type property to indicate the specific type.
Usage note:dcat:Resource is an extension point that enables the definition of any kind of catalog. Additional sub-classes may be defined in a DCAT profile or other DCAT application for catalogs of other kinds of resources.
See also:§ 6.5 Class: Catalog Record

6.4.1 Property: access rights

Note
RDF Property:dct:accessRights
Definition:Information about who can access the resource or an indication of its security status.
Range:dct:RightsStatement
Usage note:Information about licenses and rights MAY be provided for the Resource. See also guidance at § 8. License and rights statements.
See also:§ 6.4.20 Property: rights

6.4.2 Property: conforms to

Note
RDF Property:dct:conformsTo
Definition:An established standard to which the described resource conforms.
Range:dct:Standard ("A basis for comparison; a reference point against which other things can be evaluated." [DCTERMS])
Usage note:This property SHOULD be used to indicate the model, schema, ontology, view or profile that the cataloged resource content conforms to.
Note

6.4.3 Property: contact point

Note
RDF Property:dcat:contactPoint
Definition:Relevant contact information for the cataloged resource. Use of vCard is recommended [VCARD-RDF].
Range:vcard:Kind

6.4.4 Property: resource creator

Note
RDF Property:dct:creator
Definition:The entity responsible for producing the resource.
Range:foaf:Agent
Usage note:Resources of type foaf:Agent are recommended as values for this property.
See also:§ 6.11 Class: Organization/Person
Note

6.4.5 Property: description

RDF Property:dct:description
Definition:A free-text account of the item.
Range:rdfs:Literal

6.4.6 Property: title

RDF Property:dct:title
Definition:A name given to the item.
Range:rdfs:Literal

6.4.7 Property: release date

RDF Property:dct:issued
Definition:Date of formal issuance (e.g., publication) of the item.
Range:rdfs:Literal encoded using the relevant ISO 8601 Date and Time compliant string [DATETIME] and typed using the appropriate XML Schema datatype [XMLSCHEMA11-2] (xsd:gYear, xsd:gYearMonth, xsd:date, or xsd:dateTime).
Usage note:This property SHOULD be set using the first known date of issuance.
See also: § 6.5.3 Property: listing date and § 6.7.3 Property: release date

6.4.8 Property: update/modification date

RDF Property:dct:modified
Definition:Most recent date on which the item was changed, updated or modified.
Range:rdfs:Literal encoded using the relevant ISO 8601 Date and Time compliant string [DATETIME] and typed using the appropriate XML Schema datatype [XMLSCHEMA11-2] (xsd:gYear, xsd:gYearMonth, xsd:date, or xsd:dateTime).
Usage note:The value of this property indicates a change to the actual item, not a change to the catalog record. An absent value MAY indicate that the item has never changed after its initial publication, or that the date of last modification is not known, or that the item is continuously updated.
See also:§ 6.6.2 Property: frequency, § 6.5.4 Property: update/modification date and § 6.7.4 Property: update/modification date

6.4.9 Property: language

RDF Property:dct:language
Definition:A language of the item. This refers to the natural language used for textual metadata (i.e. titles, descriptions, etc) of a cataloged resource (i.e. dataset or service) or the textual values of a dataset distribution
Range:

dct:LinguisticSystem

Resources defined by the Library of Congress (ISO 639-1, ISO 639-2) SHOULD be used.

If a ISO 639-1 (two-letter) code is defined for language, then its corresponding IRI SHOULD be used; if no ISO 639-1 code is defined, then IRI corresponding to the ISO 639-2 (three-letter) code SHOULD be used.

Usage note:Repeat this property if the resource is available in multiple languages.
Usage note:The value(s) provided for members of a catalog (i.e. dataset or service) override the value(s) provided for the catalog if they conflict.
Usage note:If representations of a dataset are available for each language separately, define an instance of dcat:Distribution for each language and describe the specific language of each distribution using dct:language (i.e. the dataset will have multiple dct:language values and each distribution will have just one as the value of its dct:language property).

6.4.10 Property: publisher

Note
RDF Property:dct:publisher
Definition:The entity responsible for making the item available.
Usage note:Resources of type foaf:Agent are recommended as values for this property.
See also:§ 6.11 Class: Organization/Person

6.4.11 Property: identifier

RDF Property:dct:identifier
Definition:A unique identifier of the item.
Range:rdfs:Literal
Usage note:The identifier might be used as part of the URI of the item, but still having it represented explicitly is useful.

6.4.12 Property: theme/category

Note
RDF Property:dcat:theme
Definition:A main category of the resource. A resource can have multiple themes.
Sub-property of:dct:subject
Range:skos:Concept
Usage note:The set of skos:Concepts used to categorize the resources are organized in a skos:ConceptScheme describing all the categories and their relations in the catalog.
See also:§ 6.3.2 Property: themes

6.4.13 Property: type/genre

Note
RDF Property:dct:type
Definition:The nature or genre of the resource.
Sub-property of:dc:type
Range:rdfs:Class
Usage note:The value SHOULD be taken from a well governed and broadly recognised controlled vocabulary, such as:
  1. DCMI Type vocabulary [DCTERMS]
  2. [ISO-19115-1] scope codes
  3. Datacite resource types [DataCite]
  4. PARSE.Insight content-types used by re3data.org [RE3DATA-SCHEMA] (see item 15 contentType)
  5. MARC intellectual resource types
Some members of these controlled vocabularies are not strictly suitable for datasets or data services (e.g. DCMI Type Event, PhysicalObject; [ISO-19115-1] CollectionHardware, CollectionSession, Initiative, Sample, Repository), but might be used in the context of other kinds of catalogs defined in DCAT profiles or applications.
Usage note:To describe the file format, physical medium, or dimensions of the resource, use the dct:format element.

6.4.14 Property: resource relation

Note
RDF Property:dct:relation
Definition:A resource with an unspecified relationship to the cataloged item.
Usage note:dct:relation SHOULD be used where the nature of the relationship between a cataloged item and related resources is not known. A more specific sub-property SHOULD be used if the nature of the relationship of the link is known. The property dcat:distribution SHOULD be used to link from a dcat:Dataset to a representation of the dataset, described as a dcat:Distribution
See also:Sub-properties of dct:relation in particular dcat:distribution, dct:hasPart, (and its sub-properties dcat:catalog, dcat:dataset, dcat:service ), dct:isPartOf, dct:conformsTo, dct:isFormatOf, dct:hasFormat, dct:isVersionOf, dct:hasVersion, dct:replaces, dct:isReplacedBy, dct:references, dct:isReferencedBy, dct:requires, dct:isRequiredBy

Many existing and legacy catalogs do not distinguish between dataset components, representations, documentation, schemata and other resources that are lumped together as part of a dataset. dct:relation is a super-property of a number of more specific properties which express more precise relationships, so use of dct:relation is not inconsistent with a subsequent reclassification with more specific semantics, though the more specialized sub-properties SHOULD be used to link a dataset to component and supplementary resources if possible.

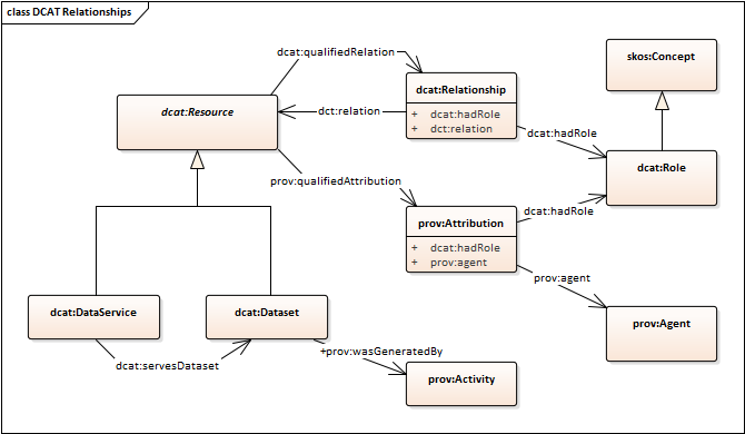
6.4.15 Property: qualified relation

Note
RDF Property:dcat:qualifiedRelation
Definition:Link to a description of a relationship with another resource
Sub-property of:prov:qualifiedInfluence
Domain:dcat:Resource
Range:dcat:Relationship
Usage note:Used to link to another resource where the nature of the relationship is known but does not match one of the standard [DCTERMS] properties (dct:hasPart, dct:isPartOf, dct:conformsTo, dct:isFormatOf, dct:hasFormat, dct:isVersionOf, dct:hasVersion, dct:replaces, dct:isReplacedBy, dct:references, dct:isReferencedBy, dct:requires, dct:isRequiredBy) or [PROV-O] properties (prov:wasDerivedFrom, prov:wasInfluencedBy, prov:wasQuotedFrom, prov:wasRevisionOf, prov:hadPrimarySource, prov:alternateOf, prov:specializationOf).

This DCAT property follows the common qualified relation pattern described in § 14. Qualified relations .

Note

6.4.16 Property: keyword/tag

Note
RDF Property:dcat:keyword
Definition:A keyword or tag describing the resource.
Range:rdfs:Literal

6.4.17 Property: landing page

Note
RDF Property:dcat:landingPage
Definition:A Web page that can be navigated to in a Web browser to gain access to the catalog, a dataset, its distributions and/or additional information.
Sub-property of:foaf:page
Range:foaf:Document
Usage note: If the distribution(s) are accessible only through a landing page (i.e. direct download URLs are not known), then the landing page link SHOULD be duplicated as dcat:accessURL on a distribution. (see § 5.7 Dataset available only behind some Web page)

6.4.18 Property: qualified attribution

Note
RDF Property:prov:qualifiedAttribution
Definition:Link to an Agent having some form of responsibility for the resource
Sub-property of:prov:qualifiedInfluence
Domain:prov:Entity
Range:prov:Attribution
Usage note:Used to link to an Agent where the nature of the relationship is known but does not match one of the standard [DCTERMS] properties (dct:creator, dct:publisher). Use dcat:hadRole on the prov:Attribution to capture the responsibility of the Agent with respect to the Resource. See § 14.1 Relationships between datasets and agents for usage examples.

This DCAT property follows the common qualified relation pattern described in § 14. Qualified relations .

Note

6.4.19 Property: license

RDF Property:dct:license
Definition:A legal document under which the resource is made available.
Range:dct:LicenseDocument
Usage note:Information about licenses and rights MAY be provided for the Resource. See also guidance at § 8. License and rights statements.
See also:§ 6.4.20 Property: rights, § 6.7.5 Property: license

6.4.20 Property: rights

RDF Property:dct:rights
Definition:A statement that concerns all rights not addressed with dct:license or dct:accessRights, such as copyright statements.
Range:dct:RightsStatement
Usage note:Information about licenses and rights MAY be provided for the Resource. See also guidance at § 8. License and rights statements.
See also:§ 6.4.19 Property: license, § 6.7.7 Property: rights, § 6.4.1 Property: access rights

6.4.21 Property: has policy

Note
RDF Property:odrl:hasPolicy
Definition:An ODRL conformant policy expressing the rights associated with the resource.
Range:odrl:Policy
Usage note:Information about rights expressed as an ODRL policy [ODRL-MODEL] using the ODRL vocabulary [ODRL-VOCAB] MAY be provided for the resource. See also guidance at § 8. License and rights statements.
See also:§ 6.4.19 Property: license, § 6.4.1 Property: access rights, § 6.4.20 Property: rights

6.4.22 Property: is referenced by

Note
RDF Property:dct:isReferencedBy
Definition:A related resource, such as a publication, that references, cites, or otherwise points to the cataloged resource.
Usage note:In relation to the use case of data citation, when the cataloged resource is a dataset, the dct:isReferencedBy property allows to relate the dataset to the resources (such as scholarly publications) that cite or point to the dataset. Multiple dct:isReferencedBy properties can be used to indicate the dataset has been referenced by multiple publications, or other resources.
Usage note:This property is used to associate a resource with the resource (of type dcat:Resource) in question. For other relations to resources not covered with this property, the more generic property dcat:qualifiedRelation can be used. See also § 14. Qualified relations.

For examples on the use of this property, see § C.3 Link datasets and publications.

6.5 Class: Catalog Record

The following properties are specific to this class (dcat:CatalogRecord): conforms to, description, listing date, primary topic, title, update/modification date.

RDF Class:dcat:CatalogRecord
Definition:A record in a catalog, describing the registration of a single dcat:Resource.
Usage noteThis class is optional and not all catalogs will use it. It exists for catalogs where a distinction is made between metadata about a dataset or service and metadata about the entry in the catalog about the dataset or service. For example, the publication date property of the dataset reflects the date when the information was originally made available by the publishing agency, while the publication date of the catalog record is the date when the dataset was added to the catalog. In cases where both dates differ, or where only the latter is known, the publication date SHOULD only be specified for the catalog record. Notice that the W3C PROV Ontology [PROV-O] allows describing further provenance information such as the details of the process and the agent involved in a particular change to a dataset or its registration.
See also§ 6.6 Class: Dataset

If a catalog is represented as an RDF Dataset with named graphs (as defined in [SPARQL11-QUERY]), then it is appropriate to place the description of each dataset (consisting of all RDF triples that mention the dcat:Dataset, dcat:CatalogRecord, and any of its dcat:Distributions) into a separate named graph. The name of that graph SHOULD be the IRI of the catalog record.

6.5.1 Property: title

RDF Property:dct:title
Definition:A name given to the record.
Range:rdfs:Literal

6.5.2 Property: description

RDF Property:dct:description
Definition:A free-text account of the record.
Range:rdfs:Literal

6.5.3 Property: listing date

RDF Property:dct:issued
Definition:The date of listing (i.e. formal recording) of the corresponding dataset or service in the catalog.
Range:rdfs:Literal encoded using the relevant ISO 8601 Date and Time compliant string [DATETIME] and typed using the appropriate XML Schema datatype [XMLSCHEMA11-2] (xsd:gYear, xsd:gYearMonth, xsd:date, or xsd:dateTime).
Usage note:This indicates the date of listing the dataset in the catalog and not the publication date of the dataset itself.
See also:§ 6.4.7 Property: release date

6.5.4 Property: update/modification date

RDF Property:dct:modified
Definition:Most recent date on which the catalog entry was changed, updated or modified.
Range:rdfs:Literal encoded using the relevant ISO 8601 Date and Time compliant string [DATETIME] and typed using the appropriate XML Schema datatype [XMLSCHEMA11-2] (xsd:gYear, xsd:gYearMonth, xsd:date, or xsd:dateTime).
Usage note:This indicates the date of last change of a catalog entry, i.e. the catalog metadata description of the dataset, and not the date of the dataset itself.
See also:§ 6.4.8 Property: update/modification date

6.5.5 Property: primary topic

RDF Property:foaf:primaryTopic
Definition:The dcat:Resource (dataset or service) described in the record.
Usage note:foaf:primaryTopic property is functional: each catalog record can have at most one primary topic i.e. describes one dataset or service.

6.5.6 Property: conforms to

Note
RDF Property:dct:conformsTo
Definition:An established standard to which the described resource conforms.
Range:dct:Standard (A basis for comparison; a reference point against which other things can be evaluated.)
Usage note:This property SHOULD be used to indicate the model, schema, ontology, view or profile that the catalog record metadata conforms to.
Note

6.6 Class: Dataset

Note

The following properties are specific to this class: distribution, frequency, spatial/geographic coverage, spatial resolution, temporal coverage, temporal resolution, was generated by.

The following properties of the super-class dcat:Resource are also available for use: access rights, conforms to, contact point, creator, description, has policy, identifier, is referenced by, keyword/tag, landing page, license, resource language, relation, rights, qualified relation, publisher, release date, theme/category, title, type/genre, update/modification date, qualified attribution.

Information about licenses and rights SHOULD be provided on the level of Distribution. Information about licenses and rights MAY be provided for a Dataset in addition to but not instead of the information provided for the Distributions of that Dataset. Providing license or rights information for a Dataset that is different from information provided for a Distribution of that Dataset SHOULD be avoided as this can create legal conflicts.

RDF Class:dcat:Dataset
Definition:A collection of data, published or curated by a single agent, and available for access or download in one or more representations.
Sub-class of:dcat:Resource
Usage note:This class describes the conceptual dataset. One or more representations might be available, with differing schematic layouts and formats or serializations.
Usage note:This class describes the actual dataset as published by the dataset provider. In cases where a distinction between the actual dataset and its entry in the catalog is necessary (because metadata such as modification date might differ), the catalog record class can be used for the latter.
Usage note:The notion of dataset in DCAT is broad and inclusive, with the intention of accommodating resource types arising from all communities. Data comes in many forms including numbers, text, pixels, imagery, sound and other multi-media, and potentially other types, any of which might be collected into a dataset.

6.6.1 Property: dataset distribution

RDF Property:dcat:distribution
Definition:An available distribution of the dataset.
Sub-property of:dct:relation
Domain:dcat:Dataset
Range:dcat:Distribution

6.6.2 Property: frequency

RDF Property:dct:accrualPeriodicity
Definition:The frequency at which dataset is published.
Range:dct:Frequency (A rate at which something recurs)
Usage note: The value of dct:accrualPeriodicity gives the rate at which the dataset-as-a-whole is updated. This may be complemented by dcat:temporalResolution to give the time between collected data points in a time series.

Examples showing how dct:accrualPeriodicity and dcat:temporalResolution may be combined are given in § 9.1 Temporal properties.

6.6.3 Property: spatial/geographical coverage

RDF Property:dct:spatial
Definition:The geographical area covered by the dataset.
Range:dct:Location (A spatial region or named place)
Usage note:The spatial coverage of a dataset may be encoded as an instance of dct:Location, or may be indicated using a URI reference (link) to a resource describing a location. It is recommended that links are to entries in a well maintained gazetteer such as Geonames.

Options for expressing the details of a dct:Location are provided in § 6.15 Class: Location.

6.6.4 Property: spatial resolution

Note
RDF Property:dcat:spatialResolutionInMeters
Definition:Minimum spatial separation resolvable in a dataset, measured in meters.
Range:xsd:decimal
Usage note:If the dataset is an image or grid this should correspond to the spacing of items. For other kinds of spatial datasets, this property will usually indicate the smallest distance between items in the dataset.

The range of this property is a decimal number representing a length in meters. This is intended to provide a summary indication of the spatial resolution of the data as a single number. More complex descriptions of various aspects of spatial precision, accuracy, resolution and other statistics can be provided using the Data Quality Vocabulary [VOCAB-DQV].

6.6.5 Property: temporal coverage

RDF Property:dct:temporal
Definition:The temporal period that the dataset covers.
Range:dct:PeriodOfTime (An interval of time that is named or defined by its start and end dates)
Usage note:The temporal coverage of a dataset may be encoded as an instance of dct:PeriodOfTime, or may be indicated using a URI reference (link) to a resource describing a time period or interval.

Options for expressing the details of a dct:PeriodOfTime are provided in § 6.14 Class: Period of Time.

6.6.6 Property: temporal resolution

Note
RDF Property:dcat:temporalResolution
Definition:Minimum time period resolvable in the dataset.
Range:xsd:duration
Usage note:If the dataset is a time-series this should correspond to the spacing of items in the series. For other kinds of dataset, this property will usually indicate the smallest time difference between items in the dataset.

This is intended to provide a summary indication of the temporal resolution of the data distribution as a single value. More complex descriptions of various aspects of temporal precision, accuracy, resolution and other statistics can be provided using the Data Quality Vocabulary [VOCAB-DQV].

The distinction between dcat:temporalResolution and dct:accrualPeriodicity is illustrated by examples in § 9.1 Temporal properties.

6.6.7 Property: was generated by

Note
RDF Property:prov:wasGeneratedBy
Definition:An activity that generated, or provides the business context for, the creation of the dataset.
Domain:prov:Entity
Range:prov:Activity An activity is something that occurs over a period of time and acts upon or with entities; it may include consuming, processing, transforming, modifying, relocating, using, or generating entities.
Usage note:The activity associated with generation of a dataset will typically be an initiative, project, mission, survey, on-going activity ("business as usual") etc. Multiple prov:wasGeneratedBy properties can be used to indicate the dataset production context at various levels of granularity.
Usage note:Use prov:qualifiedGeneration to attach additional details about the relationship between the dataset and the activity, e.g. the exact time that the dataset was produced during the lifetime of a project
Note

Details about how to describe the activity that generated a dataset, such as a project, initiative, on-going activity, mission or survey, are out of scope for this document. prov:Activity provides for some basic properties such as begin and end time, associated agents etc. Further details may be provided through classes defined in applications. A number of ontologies for describing projects are available, for example VIVO for academic research projects [VIVO-ISF], DOAP (Description of a Project) for software projects [DOAP], and DBPedia for general projects [DBPEDIA-ONT] which are expected to be suitable for different applications.

6.7 Class: Distribution

The following properties are specific to this class: access rights, access URL, access service, byte size, compression format, conforms to, description, download URL, format, has policy, license, media type, packaging format, release date, rights, spatial resolution, temporal resolution, title, update/modification date.

RDF class:dcat:Distribution
Definition:A specific representation of a dataset. A dataset might be available in multiple serializations that may differ in various ways, including natural language, media-type or format, schematic organization, temporal and spatial resolution, level of detail or profiles (which might specify any or all of the above).
Usage note:This represents a general availability of a dataset. It implies no information about the actual access method of the data, i.e. whether by direct download, API, or through a Web page. The use of dcat:downloadURL property indicates directly downloadable distributions.
See also:§ 6.8 Class: Data Service
Note

Links between a dcat:Distribution and services or Web addresses where it can be accessed are expressed using dcat:accessURL, dcat:accessService, dcat:downloadURL, as shown in Figure 1 and described in the definitions below.

6.7.1 Property: title

RDF Property:dct:title
Definition:A name given to the distribution.
Range:rdfs:Literal

6.7.2 Property: description

RDF Property:dct:description
Definition:A free-text account of the distribution.
Range:rdfs:Literal

6.7.3 Property: release date

RDF Property:dct:issued
Definition:Date of formal issuance (e.g., publication) of the distribution.
Range:rdfs:Literal encoded using the relevant ISO 8601 Date and Time compliant string [DATETIME] and typed using the appropriate XML Schema datatype [XMLSCHEMA11-2] (xsd:gYear, xsd:gYearMonth, xsd:date, or xsd:dateTime).
Usage note:This property SHOULD be set using the first known date of issuance.
See also:§ 6.4.7 Property: release date

6.7.4 Property: update/modification date

RDF Property:dct:modified
Definition:Most recent date on which the distribution was changed, updated or modified.
Range:rdfs:Literal encoded using the relevant ISO 8601 Date and Time compliant string [DATETIME] and typed using the appropriate XML Schema datatype [XMLSCHEMA11-2] (xsd:gYear, xsd:gYearMonth, xsd:date, or xsd:dateTime).
See also:§ 6.4.8 Property: update/modification date

6.7.5 Property: license

RDF Property:dct:license
Definition:A legal document under which the distribution is made available.
Range:dct:LicenseDocument
Usage note:Information about licenses and rights SHOULD be provided on the level of Distribution. Information about licenses and rights MAY be provided for a Dataset in addition to but not instead of the information provided for the Distributions of that Dataset. Providing license or rights information for a Dataset that is different from information provided for a Distribution of that Dataset SHOULD be avoided as this can create legal conflicts. See also guidance at § 8. License and rights statements.
See also:§ 6.7.7 Property: rights § 6.4.19 Property: license

6.7.6 Property: access rights

RDF Property:dct:accessRights
Definition:A rights statement that concerns how the distribution is accessed.
Range:dct:RightsStatement
Usage note:Information about licenses and rights MAY be provided for the Distribution. See also guidance at § 8. License and rights statements.
See also:§ 6.7.5 Property: license, § 6.7.7 Property: rights, § 6.4.1 Property: access rights

6.7.7 Property: rights

RDF Property:dct:rights
Definition:Information about rights held in and over the distribution.
Range:dct:RightsStatement
Usage note:

dct:license, which is a sub-property of dct:rights, can be used to link a distribution to a license document. However, dct:rights allows linking to a rights statement that can include licensing information as well as other information that supplements the license such as attribution.

Information about licenses and rights SHOULD be provided on the level of Distribution. Information about licenses and rights MAY be provided for a Dataset in addition to but not instead of the information provided for the Distributions of that Dataset. Providing license or rights information for a Dataset that is different from information provided for a Distribution of that Dataset SHOULD be avoided as this can create legal conflicts. See also guidance at § 8. License and rights statements.

See also:§ 6.7.5 Property: license, § 6.4.20 Property: rights

6.7.8 Property: has policy

Note
RDF Property:odrl:hasPolicy
Definition:An ODRL conformant policy expressing the rights associated with the distribution.
Range:odrl:Policy
Usage note:Information about rights expressed as an ODRL policy [ODRL-MODEL] using the ODRL vocabulary [ODRL-VOCAB] MAY be provided for the distribution. See also guidance at § 8. License and rights statements.
See also:§ 6.4.19 Property: license, § 6.7.6 Property: access rights, § 6.7.7 Property: rights

6.7.9 Property: access URL

RDF Property:dcat:accessURL
Definition:A URL of the resource that gives access to a distribution of the dataset. E.g. landing page, feed, SPARQL endpoint.
Domain:dcat:Distribution
Range:rdfs:Resource
Usage note:

dcat:accessURL SHOULD be used for the URL of a service or location that can provide access to this distribution, typically through a Web form, query or API call.

dcat:downloadURL is preferred for direct links to downloadable resources.

If the distribution(s) are accessible only through a landing page (i.e. direct download URLs are not known), then the landing page URL associated with the dcat:Dataset SHOULD be duplicated as access URL on a distribution (see § 5.7 Dataset available only behind some Web page).

See also§ 6.7.11 Property: download URL, § 6.7.10 Property: access service

dcat:accessURL matches the property-chain dcat:accessService/dcat:endpointURL. In the RDF representation of DCAT this is axiomatized as an OWL property-chain axiom.

6.7.10 Property: access service

Note
RDF Property:dcat:accessService
Definition:A data service that gives access to the distribution of the dataset
Range:dcat:DataService
Usage note:dcat:accessService SHOULD be used to link to a description of a dcat:DataService that can provide access to this distribution.
See also§ 6.7.11 Property: download URL, § 6.7.9 Property: access URL

6.7.11 Property: download URL

RDF Property:dcat:downloadURL
Definition:The URL of the downloadable file in a given format. E.g. CSV file or RDF file. The format is indicated by the distribution's dct:format and/or dcat:mediaType
Domain:dcat:Distribution
Range:rdfs:Resource
Usage note:dcat:downloadURL SHOULD be used for the URL at which this distribution is available directly, typically through a HTTP Get request.
See also§ 6.7.9 Property: access URL, § 6.7.10 Property: access service

6.7.12 Property: byte size

RDF Property:dcat:byteSize
Definition:The size of a distribution in bytes.
Domain:dcat:Distribution
Range:rdfs:Literal typed as xsd:decimal.
Usage note:The size in bytes can be approximated (as a decimal) when the precise size is not known.

6.7.13 Property: spatial resolution

Note
RDF Property:dcat:spatialResolutionInMeters
Definition:The minimum spatial separation resolvable in a dataset distribution, measured in meters.
Range:xsd:decimal
Usage note:If the dataset is an image or grid this should correspond to the spacing of items. For other kinds of spatial datasets, this property will usually indicate the smallest distance between items in the dataset.
Usage note:Alternative spatial resolutions might be provided as different dataset distributions

The range of this property is a decimal number representing a length in meters. This is intended to provide a summary indication of the spatial resolution of the data distribution as a single number. More complex descriptions of various aspects of spatial precision, accuracy, resolution and other statistics can be provided using the Data Quality Vocabulary [VOCAB-DQV].

6.7.14 Property: temporal resolution

Note
RDF Property:dcat:temporalResolution
Definition:Minimum time period resolvable in the dataset distribution.
Range:xsd:duration
Usage note:If the dataset is a time-series this should correspond to the spacing of items in the series. For other kinds of dataset, this property will usually indicate the smallest time difference between items in the dataset.
Usage note:Alternative temporal resolutions might be provided in different dataset distributions

This is intended to provide a summary indication of the temporal resolution of the data distribution as a single value. More complex descriptions of various aspects of temporal precision, accuracy, resolution and other statistics can be provided using the Data Quality Vocabulary [VOCAB-DQV].

6.7.15 Property: conforms to

Note
RDF Property:dct:conformsTo
Definition:An established standard to which the distribution conforms.
Range:dct:Standard (A basis for comparison; a reference point against which other things can be evaluated.)
Usage note:This property SHOULD be used to indicate the model, schema, ontology, view or profile that this representation of a dataset conforms to. This is (generally) a complementary concern to the media-type or format.
See also:§ 6.7.17 Property: format, § 6.7.16 Property: media type
Note

6.7.16 Property: media type

Note
RDF Property:dcat:mediaType
Definition:The media type of the distribution as defined by IANA [IANA-MEDIA-TYPES].
Sub-property of:dct:format
Domain:dcat:Distribution
Range:dct:MediaType
Usage note:This property SHOULD be used when the media type of the distribution is defined in IANA [IANA-MEDIA-TYPES], otherwise dct:format MAY be used with different values.
See also:§ 6.7.17 Property: format, § 6.7.15 Property: conforms to

6.7.17 Property: format

RDF Property:dct:format
Definition:The file format of the distribution.
Range:dct:MediaTypeOrExtent
Usage note: dcat:mediaType SHOULD be used if the type of the distribution is defined by IANA [IANA-MEDIA-TYPES].
See also:§ 6.7.16 Property: media type, § 6.7.15 Property: conforms to

6.7.18 Property: compression format

Note
RDF Property:dcat:compressFormat
Definition:The compression format of the distribution in which the data is contained in a compressed form, e.g. to reduce the size of the downloadable file.
Range:dct:MediaType
Usage note:This property to be used when the files in the distribution are compressed, e.g. in a ZIP file. The format SHOULD be expressed using a media type as defined by IANA [IANA-MEDIA-TYPES], if available.
See also:§ 6.7.19 Property: packaging format.

For examples on the use of this property, see § C.5 Compressed and packaged distributions.

6.7.19 Property: packaging format

Note
RDF Property:dcat:packageFormat
Definition:The package format of the distribution in which one or more data files are grouped together, e.g. to enable a set of related files to be downloaded together.
Range:dct:MediaType
Usage note:This property to be used when the files in the distribution are packaged, e.g. in a TAR file, a Frictionless Data Package or a Bagit file. The format SHOULD be expressed using a media type as defined by IANA [IANA-MEDIA-TYPES], if available.
See also:§ 6.7.18 Property: compression format.

For examples on the use of this property, see § C.5 Compressed and packaged distributions.

6.8 Class: Data Service

Note

The following properties are specific to this class: endpoint description, endpoint URL, serves dataset.

The following properties of the super-class dcat:Resource are also available for use: access rights, conforms to, contact point, creator, description, has policy, identifier, is referenced by, keyword/tag, landing page, license, resource language, relation, rights, qualified relation, publisher, release date, theme/category, title, type/genre, update/modification date, qualified attribution.

RDF Class:dcat:DataService
Definition:A collection of operations that provides access to one or more datasets or data processing functions.
Sub-class of:dcat:Resource
Sub-class of:dctype:Service
Usage note:If a dcat:DataService is bound to one or more specified Datasets, they are indicated by the dcat:servesDataset property.
Usage note:The kind of service can be indicated using the dct:type property. Its value may be taken from a controlled vocabulary such as the INSPIRE spatial data service type code list [INSPIRE-SDST].

For examples on the use of this class and related properties, see § C.4 Data services.

6.8.1 Property: endpoint URL

RDF Property:dcat:endpointURL
Definition:The root location or primary endpoint of the service (a Web-resolvable IRI).
Domain:dcat:DataService
Range:rdfs:Resource

6.8.2 Property: endpoint description

RDF Property:dcat:endpointDescription
Definition:A description of the services available via the end-points, including their operations, parameters etc.
Domain:dcat:DataService
Range:rdfs:Resource
Usage note:The endpoint description gives specific details of the actual endpoint instances, while dct:conformsTo is used to indicate the general standard or specification that the endpoints implement.
Usage note:An endpoint description may be expressed in a machine-readable form, such as an OpenAPI (Swagger) description [OpenAPI], an OGC GetCapabilities response [WFS], [ISO-19142], [WMS], [ISO-19128], a SPARQL Service Description [SPARQL11-SERVICE-DESCRIPTION], an [OpenSearch] or [WSDL20] document, a Hydra API description [HYDRA], else in text or some other informal mode if a formal representation is not possible.

6.8.3 Property: serves dataset

RDF Property:dcat:servesDataset
Definition:A collection of data that this data service can distribute.
Range:dcat:Dataset

6.9 Class: Concept Scheme

RDF Class:skos:ConceptScheme
Definition:A knowledge organization system (KOS) used to represent themes/categories of datasets in the catalog.
See also:§ 6.3.2 Property: themes, § 6.4.12 Property: theme/category

6.10 Class: Concept

RDF Class:skos:Concept
Definition:A category or a theme used to describe datasets in the catalog.
Usage note:It is recommended to use either skos:inScheme or skos:topConceptOf on every skos:Concept used to classify datasets to link it to the concept scheme it belongs to. This concept scheme is typically associated with the catalog using dcat:themeTaxonomy.
See also:§ 6.3.2 Property: themes, § 6.4.12 Property: theme/category

6.11 Class: Organization/Person

RDF Classes:foaf:Person for people and foaf:Organization for government agencies or other entities.
Usage note:[FOAF] provides several properties to describe these entities.

6.12 Class: Relationship

Note

The following properties are specific to this class: relation, had role.

Examples illustrating use of this class and its properties are given in § 14. Qualified relations.

RDF Class:dcat:Relationship
Definition:An association class for attaching additional information to a relationship between DCAT Resources
Sub-class of:prov:EntityInfluence
Usage note: Use to characterize a relationship between datasets, and potentially other resources, where the nature of the relationship is known but is not adequately characterized by the standard [DCTERMS] properties (dct:hasPart, dct:isPartOf, dct:conformsTo, dct:isFormatOf, dct:hasFormat, dct:isVersionOf, dct:hasVersion, dct:replaces, dct:isReplacedBy, dct:references, dct:isReferencedBy, dct:requires, dct:isRequiredBy) or [PROV-O] properties (prov:wasDerivedFrom, prov:wasInfluencedBy, prov:wasQuotedFrom, prov:wasRevisionOf, prov:hadPrimarySource, prov:alternateOf, prov:specializationOf)

6.12.1 Property: relation

RDF Property:dct:relation
Definition:The resource related to the source resource.
Usage note:In the context of a dcat:Relationship this is expected to point to another dcat:Dataset or other cataloged resource.

6.12.2 Property: had role

Note
RDF Property:dcat:hadRole
Definition:The function of an entity or agent with respect to another entity or resource.
Domain:prov:Attribution or dcat:Relationship
Range:dcat:Role
Usage note:May be used in a qualified-attribution to specify the role of an Agent with respect to an Entity. It is recommended that the value be taken from a controlled vocabulary of agent roles, such as [ISO-19115] CI_RoleCode.
Usage note:May be used in a qualified-relation to specify the role of an Entity with respect to another Entity. It is recommended that the value be taken from a controlled vocabulary of entity roles.

This DCAT property complements prov:hadRole which provides the function of an entity or agent with respect to an activity.

6.13 Class: Role

Note

Examples illustrating use of this class are given in § 14. Qualified relations.

RDF Class:dcat:Role
Definition:A role is the function of a resource or agent with respect to another resource, in the context of resource attribution or resource relationships.
Sub-class of:skos:Concept
Usage note:Used in a qualified-attribution to specify the role of an Agent with respect to an Entity. It is recommended that the values be managed as a controlled vocabulary of agent roles, such as [ISO-19115-1] CI_RoleCode.
Usage note:

Used in a qualified-relation to specify the role of an Entity with respect to another Entity. It is recommended that the values be managed as a controlled vocabulary of entity roles such as

This DCAT class complements prov:Role which provides the function of an entity or agent with respect to an activity.

6.14 Class: Period of Time

Note

The following properties are specific to this class: start date, end date. beginning, end.

Examples illustrating use of these options for the temporal coverage of a dataset are given in § 9.1 Temporal properties.

RDF Class:dct:PeriodOfTime
Definition: An interval of time that is named or defined by its start and end.
Usage note: The start and end of the interval SHOULD be given by using properties dcat:startDate or time:hasBeginning, and dcat:endDate or time:hasEnd, respectively. The interval can also be open - i.e., it can have just a start or just an end.

6.14.1 Property: start date

Note
RDF Property:dcat:startDate
Definition:The start of the period.
Domain:dct:PeriodOfTime
Range:rdfs:Literal encoded using the relevant ISO 8601 Date and Time compliant string [DATETIME] and typed using the appropriate XML Schema datatype [XMLSCHEMA11-2] (xsd:gYear, xsd:gYearMonth, xsd:date, or xsd:dateTime).

6.14.2 Property: end date

Note
RDF Property:dcat:endDate
Definition:The end of the period.
Domain:dct:PeriodOfTime
Range:rdfs:Literal encoded using the relevant ISO 8601 Date and Time compliant string [DATETIME] and typed using the appropriate XML Schema datatype [XMLSCHEMA11-2]

6.14.3 Property: beginning

Note
RDF Property:time:hasBeginning
Definition:Beginning of a period or interval.
Range:time:Instant
Usage note: Use of the property time:hasBeginning entails that value of the dct:temporal property is a member of the time:TemporalEntity class from [OWL-TIME]. In this context this could be taken to imply that dct:PeriodOfTime is equivalent to the sub-class time:ProperInterval
Note

6.14.4 Property: end

Note
RDF Property:time:hasEnd
Definition:End of a period or interval.
Range:time:Instant
Usage note: Use of the property time:hasEnd entails that value of the dct:temporal property is a member of the time:TemporalEntity class from [OWL-TIME]. In this context this could be taken to imply that dct:PeriodOfTime is equivalent to the sub-class time:ProperInterval
Note

6.15 Class: Location

Note

The following properties are specific to this class: geometry, bounding box, centroid.

Examples illustrating use of these options for the spatial coverage of a dataset are given in § 9.2 Spatial properties.

RDF Class:dct:Location
Definition: A spatial region or named place.
Usage note:
  • For an extensive geometry (i.e., a set of coordinates denoting the vertices of the relevant geographic area), the property locn:geometry [LOCN] SHOULD be used.
  • For a geographic bounding box delimiting a spatial area the property dcat:bbox SHOULD be used.
  • For the geographic center of a spatial area, or another characteristic point, the property dcat:centroid SHOULD be used.

6.15.1 Property: geometry

Note
RDF Property:locn:geometry
Definition:Associates any resource with the corresponding geometry. [LOCN]
Range:rdfs:Literal
Usage note:The range of this property is intentionally generic, with the purpose of allowing different geometry encodings. E.g., the geometry could be encoded as WKT (geosparql:wktLiteral [GeoSPARQL]).
Note

6.15.2 Property: bounding box

Note
RDF Property:dcat:bbox
Definition:The geographic bounding box of a resource.
Range:rdfs:Literal
Usage note:The range of this property is intentionally generic, with the purpose of allowing different geometry encodings. E.g., the geometry could be encoded as WKT (geosparql:wktLiteral [GeoSPARQL]).
Note

6.15.3 Property: centroid

Note
RDF Property:dcat:centroid
Definition:The geographic center (centroid) of a resource.
Range:rdfs:Literal
Usage note:The range of this property is intentionally generic, with the purpose of allowing different geometry encodings. E.g., the geometry could be encoded as WKT (geosparql:wktLiteral [GeoSPARQL]).
Note

7. Dereferenceable identifiers

This section is non-normative.

The scientific and data provider communities use a number of different identifiers for publications, authors and data. DCAT primarily relies on persistent HTTP URIs as an effective way of making identifiers actionable. Notably, quite a few identifier schemes can be encoded as dereferenceable HTTP URIs, and some of them are also returning machine-readable metadata (e.g., DOIs [ISO-26324] and ORCIDs). Regardless, data providers still might need to refer to legacy identifiers, non-HTTP dereferenceable identifiers, locally minted or third-party-provided identifiers. In these cases, [DCTERMS] and [VOCAB-ADMS] can be of use.

The property dct:identifier explicitly indicates HTTP URIs as well as legacy identifiers. In the following examples, dct:identifier identifies a dataset, but it can similarly be used with any kind of resources.

Proxy dereferenceable URIs can be used when resources have not HTTP dereferenceable IDs. For example, in Example 14, https://example.org/proxyid is a proxy for id.

The property adms:identifier [VOCAB-ADMS] can express other locally minted identifiers or external identifiers, like DOI, ELI, arΧiv for creative works and ORCID, VIAF, ISNI for actors such as authors and publishers, as long as the identifiers are globally unique and stable.

Example 15 uses adms:schemaAgency and dct:creator to represent the authority that defines the identifier scheme (e.g., the DOI foundation in the example), adms:schemaAgency is used when the authority has no URI associated. The CrossRef and DataCite display guidelines recommend displaying DOIs as full URL link in the form https://doi.org/10.xxxx/xxxxx/.

Example 15 does not represent the authority responsible for assigning and maintaining identifiers using that scheme (e.g., Zenodo) as naming the registrant goes against the philosophy of DOI, where the sub-spaces are abstracted from the organization that registers them, with the advantage that DOIs do not change when the organization changes or the responsibility for that sub-space is handed over to someone else. Example 15 shows a locally minted identifier for the creator of the dataset (e.g., https://example.org/PoelenJorritHID) and its correspondent ORCID identifier (e.g., https://orcid.org/0000-0003-3138-4118).

When the HTTP dereferenceable ID returns an RDF/OWL description for the dataset, the use of owl:sameAs might be considered. For example,

when dereferenced with media type text/turtle, https://doi.org/10.5281/zenodo.1486279 returns a [SCHEMA-ORG] description for the dataset, which might dynamically enrich the description provided by https://example.org/id.

Note

The need to distinguish between primary and alternative (or legacy) identifiers for a dataset within DCAT has been posed as a requirement. However, it is very much application-specific and would be better addressed in DCAT profiles rather than mandating a general approach.

Depending on the application context, specific guidelines such as "DCAT-AP: How to manage duplicates?" can be adopted for distinguishing authoritative datasets from dataset harvested by third parties catalogs.

7.1 Indicating common identifier types

If identifiers are not HTTP dereferenceable, common identifier types can be served as RDF datatypes [RDF11-CONCEPTS] or custom OWL datatypes [OWL2-SYNTAX] for the sake of interoperability, see ex:type in Example 17.

If a registered URI type is used (following [RFC3986], § 3.1 Scheme), the identifier scheme is part of the URI; thus indicating a separate identifier scheme in 'type' is redundant. For example, DOI is registered as a namespace in the info URI scheme [IANA-URI-SCHEMES] (see DOI FAQ #11), so according to [RFC3986], it should be encoded as in Example 18.

Otherwise, examples of common types for identifier scheme (arXiv, etc.) are defined in DataCite schema and FAIRsharing Registry.

8. License and rights statements

This section is non-normative.

Note

Selecting the right way to express conditions for access to and re-use of resources can be complex. Implementers should always seek legal advice before deciding which conditions apply to the resource being described.

This specification distinguishes three main situations: one where a statement is associated with a resource that is explicitly declared as a 'license'; a second, where the statement is associated with a resource denoting only access rights; a third, covering all the other cases - i.e., statements not concerning licensing conditions and/or access rights (e.g., copyright statements).

Note

To address these scenarios, it is recommended to use the property dct:rights, and its sub-properties dct:license and dct:accessRights. More precisely:

  1. use dct:license to refer to licenses;

    Note
  2. use dct:accessRights to express statements concerning only access rights (e.g., whether data can be accessed by anyone or just by authorized parties);

    Note
  3. use dct:rights for all the other types of rights statements - those which are not covered by dct:license and dct:accessRights, such as copyright statements.

    Note

Finally, in the particular case when rights are expressed via ODRL policies, it is recommended to use the odrl:hasPolicy property as the link from the description of the cataloged resource or distribution to the ODRL policy, in addition to the corresponding [DCTERMS] property that matches the same ODRL policy type.

Note

Recommendations on the use of these properties on the different types of resources defined in DCAT are provided in the relevant class descriptions.

9. Time and space

This section is non-normative.

9.1 Temporal properties

Five temporal properties of resources may be described using DCAT.

  1. The release time of a resource is given using dct:issued. The value is usually encoded as a xsd:date.
  2. The revision or update time of a resource is given using dct:modified. The value is usually encoded as a xsd:date.
  3. The update schedule for a resource is indicated using dct:accrualPeriodicity. The value should be taken from a controlled vocabulary such as Dublin Core Collection Description Frequency Vocabulary.
  4. The minimum temporal separation of items in a dataset is given using dcat:temporalResolution. The value is encoded as a xsd:duration. The update schedule and the temporal resolution can be combined to support the description of different kinds of time-series data as shown below.
  5. The temporal extent of a dataset is given using dct:temporal. The value is a dct:PeriodOfTime. A number of options for expressing the details of a dct:PeriodOfTime are recommended in § 6.14 Class: Period of Time. Examples of these follow.

9.2 Spatial properties

Two spatial properties of datasets may be described using DCAT.

  1. The minimum spatial separation of items in a dataset is given using dcat:spatialResolutionInMeters. The value is a decimal number.

    An example of the use of dcat:spatialResolutionInMeters is given in Example 3.

  2. The spatial extent of a dataset is given using dct:spatial. The value is a dct:Location. A number of options for expressing the details of a dct:Location are recommended in § 6.15 Class: Location.

    Examples of these follow.

Note

10. Versioning

This section is non-normative.

Versioning can be applied to any of the first class citizens DCAT resources including Catalogs, Datasets, Distributions. The notion of version is very much related to the community practices, data management policy and the workflows in place. It is up to data providers to decide when and why a new version should be released. For this reason, DCAT refrains from providing definitions or rules about when changes in a resource should turn into a new release of it.

Versioning may be understood as involving relationships between datasets, which is supported by the dcat:qualifiedRelation and described in § 14.2 Relationships between datasets and other resources. The class dcat:Relationship supports providing information about the relationship, and could be extended for versioning information.

Editor's note

The following sections briefly discuss some key versioning aspects, and how they can be specified in DCAT records.

Editor's note

10.1 Version types

Issue 1277: Should DCAT adopt of specific definition of versioning? dcatversioning

DCAT does not take a position on what should be considered as a version, recognising that versioning is used and implemented differently across communities, domains, and platforms.

However, it is to be verified whether the current guidelines are useful enough for implementors, and to facilitate interoperability, or, rather, a more precise definition of versioning should be used.

For instance, one of the possible issues is that the versioning "types" discussed in the current DCAT specification are covering possibly heterogeneous and overlapping scenarios (e.g., versions vs series, versions vs translations), which may not strictly considered as related to versioning.

The creation of a version of a resource may have different motivations and purposes. For instance, the resource contains errors to be fixed, there may be new content to be added, or there may be a need to make the resource available in a different representation or language. Moreover, a new version may or may not replace the original resource.

Depending on these aspects, it is possible to identify different version types, which may correspond to different relationships. By following the approach used in the library domain, version types can be classified as follows:

  1. Each version replaces / supersedes the previous one, typically via a revision. E.g., this may include situations when a resource is revised to fix errors, add new content.
  2. Each version is the successor of the previous one. In this case, a new version may or may not replace the previous one. An example is a project creating datasets providing statistics about air quality on, say, a yearly basis.
  3. Versions provided in addition to the reference resource, without replacing it. In this case, versions may result in information loss. Examples includes abridgements (e.g., a summary), adaptations, transformations (to a different representations, formats, reference systems, measurements), translations.
Editor's note

These version types are not necessarily mutually exclusive, and they may overlap - especially, the first and the second ones. So, the relationship(s) used to link resource versions depends on which aspect is relevant for the specific use case. E.g.:

The third version type covers more heterogeneous cases, compared with the other version types. Depending on the application scenario, some or all of them may not be considered strictly related to versioning, but rather completely different resources, derived from other ones. E.g., the transformation of a distribution in additional formats (from CSV to XML and JSON), units of measurement, or coordinate reference systems, may be simply considered as alternative distributions associated with the same dataset. The same could be said for translations from one natural language to another one.

These cases can be addressed by using properties as dct:source and prov:wasDerivedFrom / prov:hadDerivation, as illustrated in § C.2 Dataset provenance and § 14.2 Relationships between datasets and other resources. Moreover, for translations in natural language, property adms:translation could be used.

10.2 Version information

Issue 1271: Including more machine-actionable Version Delta? dcatversioning

Besides the human-readable descriptions of the changes, we might want to discuss suggestions on also considering more machine-friendly references.

Besides the relationships illustrated in the previous section, versioned resources may be associated with additional information, describing, e.g., their differences with the original resource (the version "delta"), the version identifier, and release date.

Two typical examples are (a) a textual description of the changes between the current and the previous version of a resource, and (b) whether the new version of the resource is backward compatible or not with the previous version (this is particularly relevant when the resource is used by given applications, so it is fundamental to know if the new version can be also used with them).

Issue 1258: Backward (in)compatibility among versions. dcatversioning

Whether or not a new version of the resource is backward compatible with the previous version might be relevant in concrete applications.

owl:backwardCompatibleWith / owl:incompatibleWith can specify (in)compatibility among ontologies, but Section 3.5 in OWL 2 specification discourages their use for other kinds of resources.

Are there any other properties apart from owl:backwardCompatibleWith / owl:incompatibleWith, which could be usable with DCAT resources?

For these purposes, it is recommended to use, respectively, property adms:versionNotes (for a textual description of the changes) and properties owl:backwardCompatibleWith / owl:incompatibleWith (for specifying (in)compatibility).

Issue 1280: Should DCAT define a property for version identifiers? dcatversioning

DCAT currently recommends the use of owl:versionInfo for specifying version identifiers.

It is to be decided whether a more specific property is needed, which may be possibly defined in the DCAT namespace.

NB: The discussion that led to the adoption of owl:versionInfo is documented in #92

For indicating the version release date and identifier, the use of, respectively, dct:issued and owl:versionInfo is recommended.

10.3 Resource life-cycle

The life-cycle of a resource is an aspect orthogonal to versioning, and sometimes strictly related. The evolution of a resource along its life-cycle (from its conception, to its creation and publication) may result in new versions, although this is not always the case (e.g., in case an approval workflow is in place, the resource may not undergo any change if no revision is needed). Similarly, the creation of a new version may not necessarily lead to a change in status (e.g., when changes are not substantial, and/or are implemented on resources still in development). Moreover, when a resource is replaced because of a revision (correcting errors, adding new content, etc.), it may be moved to a different life-cycle status (e.g., deprecation or withdrawl).

It is worth noting that the status of a resource with respect to its life-cycle is often an important piece of information by itself, from both the data provider's and data consumers' perspectives. For a data consumer, it is important to know if a resource is still in development or not, as well as if it is deprecated or withdrawn (and, in such cases, if there is a new version to be used). On the other hand, for a data provider, flagging a resource with its status in the life-cycle is fundamental for the correct administration of the data management workflow. E.g., a resource before being published may need to be stable, and possibly flagged as approved and/or registered. Finally, besides the actual status of a resource, another useful piece of information is when the resource moved to a different status (e.g., when it was created, reviewed, accepted, published).

As for versioning, the resource life-cycle depends on community practices, data management policies, and the workflows in place. Moreover, different resource types (e.g., datasets vs catalog records) may have different life-cycle statuses.

For the specification of life-cycle statuses, the use of property adms:status is recommended, along with the appropriate [DCTERMS] time-related properties. However, DCAT does not prescribe the use of any specific set of life-cycle statuses, but refers to existing standards and community practices fit for the relevant application scenario.

Note

11. Dataset series

This section is non-normative.

With "dataset series" we refer to data, somehow interrelated, that are published separately, although they could be merged into a single dataset. An example is budget data split by year and/or country, instead of being made available in a single dataset.

Dataset series are defined in [ISO-19115] as a collection of datasets […] sharing common characteristics. However, their use is not limited to geospatial data, although in other domains they can be named differently (e.g., time series, data slices) and defined more or less strictly (see, e.g., the notion of "dataset slice" in [VOCAB-DATA-CUBE]).

The reasons and criteria for splitting data into series are manyfold, and they may be related to, e.g., data characteristics, publishing process, and how they are typically used. For instance, data huge in size (as geospatial ones) are more easily handled (by data providers as well as data consumers) by splitting them into smaller ones. Another example is data released on a yearly basis, which are typically published as separate datasets, instead of appending the new data to the first in the series.

There are no common rules and criteria across domains to decide when dataset series should be created and how they should be organized. The situation is similar to the one concerning versioning (see § 10. Versioning), and, likewise, DCAT does not adopt any specific definition of dataset series, and when and how they should be created and organized. The purpose of this section is limited to providing guidance on how dataset series can be specified in DCAT.

11.1 How to specify dataset series

Existing DCAT implementations adopt two main alternative approaches to specifying dataset series:

  1. The dataset series is typed as a dcat:Dataset, whereas its child datasets are typed as dcat:Distribution's.
  2. Both the dataset series and its child datasets are typed as a dcat:Dataset's, and the two are usually linked by using the [DCTERMS] properties dct:hasPart / dct:isPartOf.

In both cases, the dataset series is sometimes soft-typed by using the [DCTERMS] property dct:type (e.g., this is the approach used in [GeoDCAT-AP], and adopted in [DCAT-AP-IT] and [GeoDCAT-AP-IT]).

Compared with the second option, the first one may have the advantage of simplifying metadata management, and avoiding the creation of datasets having the same values for almost all their metadata elements. On the other hand, this approach reduces the ability of being discovered, as distribution metadata are not rich as datasets' ones. Moreover, using distributions may result cumbersome or unfeasible when the number of child datasets is too high.

As stated in the note to § 6.7 Class: Distribution, DCAT recommends, as the default approach, typing both dataset series and child datasets as dct:Dataset's, and linking them by using properties dct:hasPart and/or dct:isPartOf, and possibly soft-typing the dataset series via property dct:type.

Editor's note

The approach based on the use of dcat:Distribution for typing child datasets is however recognized as a possible alternative, whenever it addresses more effectively the requirements of a given application scenario.

Here and in the following sections, guidance will focus on the default approach.

It is worth noting that a dataset series may evolve over time, by acquiring new datasets. E.g., a dataset series about yearly budget data will acquire a new child dataset every year. In such cases, it might be important to link the yearly releases with relationship specifying the previous, next, and latest ones. In such scenario, DCAT recommends following the approach described in § 10.1 Version types, using the [VOCAB-ADMS] properties adms:prev, adms:next, and adms:last, respectively.

11.2 Property values inheritance in dataset series

Issue 1273: dataset series and inheritance dataset-seriesdcat

Should we guide inheritance for other annotation properties in the dataset series?

A dataset series can be seen as the result of subsetting (or slicing) a single dataset based on the values of one or more metadata element. E.g., a statistical dataset about employment may be split into smaller datasets about the same age-group and/or gender.

Although any metadata element can be used for subsetting, the most frequent cases concern the spatial and temporal dimensions. Re-using the example of budget data, the dataset can be split not only by year, but also by country / region. Other examples concerns child datasets using different temporal / spatial resolution, unit of measurement, or reference system.

Because of its role of "container", the dimensions described in child dataset metadata should be reflected in the dataset series, via upstream inheritance - i.e., properties of child datasets are inherited by their parent (the dataset series).

Typically, this means that, for each of the relevant properties, the dataset series takes as value the union of those specified in child datasets. For instance:

Finally, some annotation properties of child datasets may need to be taken into account as well at the level of dataset series. In particular, properties concerning the creation / publication / update dates of child datasets, as well as their update frequency, may affect the corresponding ones in the series. For these properties, DCAT recommends the following approach:

Note

12. Data citation

This section is non-normative.

Dataset citation is one of the requirements identified for this DCAT revision. Data citation is the practice of referencing data in a similar way as when providing bibliographic references, acknowledging data as a first class output in any investigative process. Data citation offers multiple benefits, such as supporting proper attribution and credit to those producing the data, facilitating data discovery, supporting tracking the impact and reuse of data, allowing for collaboration and re-use of data, and enabling the reproducibility of results based on the data.

To support data citation, the dataset description should include at a minimum: the dataset identifier, the dataset creator(s), the dataset title, the dataset publisher and the dataset publication or release date. These elements are those required by the DataCite metadata schema [DataCite], which is the metadata associated by the persistent identifiers (Digital Object Identifiers or DOIs) assigned by [DataCite] to research data.

In order to support data citation, this DCAT revision has added the consideration of dereferenceable identifiers and support for indicating the creators of the cataloged resources. The remaining properties necessary for data citation were already available in DCAT 1 [VOCAB-DCAT-20140116].

The constraints on the availability of properties required for data citation in the dataset description can be represented as a DCAT data citation profile.

13. Quality information

This section is non-normative.

Note

The Data Quality Vocabulary (DQV) [VOCAB-DQV] offers common modelling patterns for different aspects of Data Quality. It can relate DCAT datasets and distributions with different types of quality information including:

Each type of quality information can pertain to one or more quality dimensions, namely, quality characteristics relevant to the consumer. The practice to see the quality as a multi-dimensional space is consolidated in the field of quality management to split the quality management into addressable chunks. DQV does not define a normative list of quality dimensions. It offers the quality dimensions proposed in ISO/IEC 25012 [ISO-IEC-25012] and [ZaveriEtAl] as two possible starting points. It also provides an RDF representation for the quality dimensions and categories defined in the latter. Ultimately, implementers will need to choose themselves the collection of quality dimensions that best fits their needs. The following section shows how DCAT and DQV can be coupled to describe the quality of datasets and distributions. For a comprehensive introduction and further examples of use, please refer to [VOCAB-DQV].

Note

13.1 Providing quality information

A data consumer (:consumer1) describes the quality of the dataset :genoaBusStopsDataset that includes a georeferenced list of bus stops in Genoa. He/she annotates the dataset with a DQV quality note (:genoaBusStopsDatasetCompletenessNote) about data completeness (ldqd:completeness) to warn that the dataset includes only 20500 out of the 30000 stops.

The activity :myQualityChecking employs the service :myQualityChecker to check the quality of the :genoaBusStopsDataset dataset. The metric :completenessWRTExpectedNumberOfEntities is applied to measure the dataset completeness (ldqd:completeness) and it results in the quality measurement :genoaBusStopsDatasetCompletenessMeasurement.

Other examples of quality documentation are available in [VOCAB-DQV], including examples about how to express dataset accuracy and precision.

13.2 Documenting conformance to standards

This section shows different modelling patterns combining [VOCAB-DQV] with [PROV-O] and EARL [EARL10-Schema] to represent the conformance degree to a stated quality standard and the details about the conformance tests.

13.2.1 Conformance to a standard

The use of dct:conformsTo and dct:Standard is a well-known pattern to represent the conformance to a standard. Example 36, directly borrowed from [SDW-BP] (Example 51), declares a fictional a:Dataset conformant to the EU INSPIRE Regulation on interoperability of spatial data sets and services ("Commission Regulation (EU) No 1089/2010 of 23 November 2010 implementing Directive 2007/2/EC of the European Parliament and of the Council as regards interoperability of spatial data sets and services").

Another example concerns the specification of the coordinate reference system (CRS) used in a dataset - an information which is typically included in geospatial metadata. Example 37 shows how the CRS of a dataset can be specified in DCAT:

In Example 37, http://www.opengis.net/def/crs/EPSG/0/28992 is a URI from the OGC CRS Registry, corresponding to EPSG:28992 ("Amersfoort / RD New") (see also Example 28).

Note

13.2.2 Degree of conformance

Some legal context requires to specify the degree of conformance. For example, INSPIRE metadata adopts a specific controlled vocabulary [INSPIRE-DoC] to express non-conformance and non-evaluation beside the full compliance. Similar controlled vocabularies can be defined in other contexts.

Example 38 specifies some newly minted concepts representing the degree of conformance (i.e., conformant, not conformant) and declares the dct:type for indicating the result of conformance test. Following a pattern used in [GeoDCAT-AP], the example uses a prov:Entity to model the conformance test (e.g., a:testResult), a prov:Activity to model the testing activity (e.g., a:testingActivity), a prov:Plan derived from the Data on the Web Best Practices [DWBP] (e.g., a:conformanceTest) to check for the whole set of best practices. A qualified PROV association binds the testing activity to the conformance test.

Note

Also, [VOCAB-DQV] can be deployed to measure the compliance to a specific standard. In Example 39, the :levelOfComplianceToDWBP is a quality metrics which measures the compliance of a dataset to [DWBP] in terms of the percentage of passed compliance tests. Example 39 assumes iso as a namespace prefix representing the quality dimensions and categories defined in the ISO/IEC 25012 [ISO-IEC-25012].

The quality measurement :measurement_complianceToDWBP represents the level of compliance for dataset a:Dataset, namely, measurement of the metric :levelOfComplianceToDWBP. If only a part of the compliance tests succeeds (e.g. half of the compliance tests), the measurement would look like in Example 40.

13.2.3 Conformance test results

Further information about the tests can be provided using EARL [EARL10-Schema]. EARL provides specific classes to describe the testing activity, which can be adopted in conjunction with [PROV-O]. Example 41 describes the Testing activity a:testingActivity as an earl:Assertion instead of a qualified association on the prov:Activity. The earl:Assertion states that dataset a:Dataset has been tested with the conformance test a:conformanceTest, and it has passed the test as described in a:testResult.

Example 42 shows how the description would have looked like if the subtest a:testq1 had failed. In particular, dct:description and earl:info provide additional warnings or error messages in a human-readable form.

Depending on the details required about tests, [VOCAB-DQV] can express the testing activity and errors as well. In Example 43, :error is a quality annotation that represents the previous error, and a:testResult is defined as a dqv:QualityMetadata to collect the above annotations and the compliance measurements providing provenance information.

Of course, the above modelling patterns can represent any quality tests, not only conformance to standards.

14. Qualified relations

This section is non-normative.

DCAT includes elements to support description of many aspects of datasets and data-services. Nevertheless, additional information is required in order to fully express the semantics of some relationships. An example is that, while [DCTERMS] provides the standard roles creator, contributor and publisher for attribution of a resource to a responsible party or agent, there are many other potential roles, see for example the CI_RoleCode values from [ISO-19115-1]. Similarly, while [DCTERMS] and [PROV-O] provide some properties to capture relationships between resources, including was derived from, was quoted from, is version of, references and several others, many additional concerns are seen in the list of [ISO-19115-1] DS_AssociationTypeCodes, the IANA Registry of Link Relations [IANA-RELATIONS], the DataCite metadata schema [DataCite] and the MARC relators. While these relations could be captured with additional sub-properties of dct:relation, dct:contributor, etc, this would lead to an explosion in the number of properties, and anyway the full set of potential roles and relationships is unknown.

A common approach for meeting these kinds of requirement is to introduce an additional resource to carry parameters that qualify the relationship. Precedents are the qualified terms in [PROV-O] and the sample relations in the Semantic Sensor Network ontology [VOCAB-SSN]. The general Qualified Relation pattern is described in [LinkedDataPatterns].

Many of the qualified terms from [PROV-O] are relevant to the description of resources in catalogs but these are incomplete due to the activity-centric viewpoint taken by PROV-O. Addressing some of the gaps, additional forms are included in the DCAT vocabulary to satisfy requirements that do not involve explicit activities. These are summarized in Figure 5:

UML model of DCAT qualified relationships
Figure 5 Qualified relationships support an extensible set of roles relating resources to agents or to other resources

Note that, while the focus of these qualified forms is to allow for additional roles on a relationship, other aspect of the relationships, such as the applicable time interval, are easily attached when a specific node is used to describe the relationship like this (e.g. see the chart of Influence relations in [PROV-O] for some examples).

Note

14.1 Relationships between datasets and agents

The standard [DCTERMS] properties dct:contributor, dct:creator and dct:publisher, and the generic prov:wasAttributedTo from [PROV-O], support basic associations of responsible agents with a cataloged resource. However, there are many other roles of importance in relation to datasets and services - e.g. funder, distributor, custodian, editor. Some of these roles are enumerated in the CI_RoleCode values from [ISO-19115-1], in the [DataCite] metadata schema, and included within the MARC relators.

A general method for assigning an agent to a resource with a specified role is provided by using the qualified form prov:qualifiedAttribution from [PROV-O]. Example 44 provides an illustration:

In Example 44 the roles are denoted by IRIs from a (non-normative) linked data representation of the CI_RoleCode codelist from [ISO-19115-1].

Note

14.2 Relationships between datasets and other resources

The standard [DCTERMS] properties dct:relation and sub-properties such as dct:hasPart / dct:isPartOf, dct:hasVersion / dct:isVersionOf, dct:replaces / dct:isReplacedBy, dct:requires / dct:isRequiredBy, prov:wasDerivedFrom, prov:wasQuotedFrom, support the description of relationships between datasets and other cataloged resources. However, there are many other relationships of importance - e.g. alternate, canonical, original, preview, stereo-mate, working-copy-of. Some of these roles are enumerated in the DS_AssociationTypeCodes values from [ISO-19115-1], the IANA Registry of Link Relations [IANA-RELATIONS], in the [DataCite] metadata schema, and included within the MARC relators.

A general method for relating a resource to another resource with a specified role is provided by using the qualified form dcat:qualifiedRelation. Example 45 provides illustrations:

In Example 45 the roles are denoted by IRIs from [IANA-RELATIONS] and from a (non-normative) linked data representation of the DS_AssociationTypeCode codelist from [ISO-19115-1].

Note

15. DCAT Profiles

This section is non-normative.

The DCAT-2014 vocabulary [VOCAB-DCAT-20140116] has been extended for application in data catalogs in different domains. Each of these new specifications constitutes a DCAT profile, i.e. a named set of constraints based on DCAT (see § 4. Conformance). In some cases, a profile extends one of the DCAT profiles themselves, by adding classes and properties for metadata fields not covered in the reference DCAT profile.

Some of the DCAT profiles are:

16. Security and Privacy

The DCAT vocabulary supports the attribution of data and metadata to various participants such as resource creators, publishers and other parties or agents via qualified relations, and as such defines terms that may be related to personal information. In addition, it also supports the association of rights and licenses with cataloged Resources and Distributions. These rights and licenses could potentially include or reference sensitive information such as user and asset identifiers as described in [ODRL-VOCAB]. Implementations that produce, maintain, publish or consume such vocabulary terms must take steps to ensure security and privacy considerations are addressed at the application level.

A. Acknowledgments

The editors gratefully acknowledge the contributions made to this document by all members of the working group, especially Annette Greiner, Antoine Isaac, Armin Haller, Dan Brickley, Ine de Visser, Jaroslav Pullmann, Lars G. Svensson, Linda van den Brink, Makx Dekkers, Nicholas Car, Rob Atkinson, Tom Baker.

The editors would also like to thank the following for comments received: Addison Phillips, Andreas Kuckartz, Anna Odgaard Ingram, Armando Stellato, Bert van Nuffelen, Chris Little, Chris Sweeney, Chris Wood, Clemens Portele, Daniel Pop, Dave Reynolds, Guillaume Duffes, Ian Davis, Jakob Voß, Jakub Klímek, James Passmore, Leigh Dodds, Luca Trani, Marco Brattinga, Matthew Rawlings, Matthias Palmér, Melanie Barlow, Nancy Fallgren, Nuno Freire, Øystein Åsnes, Pano Maria, Peter Parslow, Renato Iannella, Ruth Duerr, Shuji Kamitsuna, Siri Jodha S. Khalsa, Stephane Fellah, Stephen Richard, Stijn Goedertier, Tom Kralidis, Vladimir Alexiev, Wouter Beek, Yves Coene.

The editors also gratefully acknowledge the chairs of this Working Group: Karen Coyle, Caroline Burle and Peter Winstanley — and staff contacts Phil Archer and Dave Raggett.

B. Alignment with Schema.org

This section is non-normative.

Note

Schema.org [SCHEMA-ORG] includes a number of types and properties based on the original DCAT work (see sdo:Dataset as a starting point), and the index for Google's Dataset Search service relies on structured description in Web pages about datasets using both schema.org and DCAT. A comparison of the DCAT backbone, shown in Figure 1 above with the related classes from [SCHEMA-ORG] in Figure 6 shows the similarity, in particular: .

UML model of schema.org classes and properties related to dataset catalogs
Figure 6 schema.org support for dataset catalogs, showing a selection of schema.org properties related to the classes shown

General purpose Web search services that use metadata at all rely primarily on [SCHEMA-ORG], so the relationship of DCAT to [SCHEMA-ORG] is of interest for data providers and catalog publishers who wish their datasets and services to be exposed through those indexes.

A mapping between DCAT 1 and schema.org was discussed on the original proposal to extend [SCHEMA-ORG] for describing datasets and data catalogs. Partial mappings between DCAT 1 [VOCAB-DCAT-20140116] and [SCHEMA-ORG] were provided earlier by the Spatial Data on the Web Working Group, building upon previous work.

A recommended mapping from the revised DCAT (this document) to [SCHEMA-ORG] version 3.4 is available in an RDF file. This mapping is axiomatized using the predicates rdfs:subClassOf, rdfs:subPropertyOf, owl:equivalentClass, owl:equivalentProperty, skos:closeMatch, and also using the annotation properties sdo:domainIncludes and sdo:rangeIncludes to match [SCHEMA-ORG] semantics. The alignment is summarized in the table below, considering the prefix sdo as http://schema.org/.

DCAT element target element from schema.org
dcat:Resource sdo:Thing
dct:title sdo:name
dct:description sdo:description
dcat:keyword
dcat:keyword is singular, sdo:keywords is plural
sdo:keywords
dcat:theme sdo:about
dct:identifier sdo:identifier
dct:type sdo:additionalType
dct:issued sdo:datePublished
dct:modified sdo:dateModified
dct:language sdo:inLanguage
dct:relation sdo:isRelatedTo
dcat:landingPage sdo:url
dct:publisher sdo:publisher
dcat:contactPoint sdo:contactPoint
dcat:Catalog sdo:DataCatalog
dct:hasPart sdo:hasPart
dcat:dataset sdo:dataset
dcat:distribution sdo:distribution
dcat:Dataset sdo:Dataset
dcat:Dataset
dct:accrualPeriodicity fixed to
<http://purl.org/cld/freq/continuous>
sdo:DataFeed
dct:spatial sdo:spatialCoverage
dct:temporal sdo:temporalCoverage
dct:accrualPeriodicity sdo:repeatFrequency
prov:wasGeneratedBy [ owl:inverseOf sdo:result ]
dcat:Distribution sdo:DataDownload
dct:format sdo:encodingFormat
dcat:mediaType sdo:encodingFormat
dcat:byteSize sdo:contentSize
dcat:accessURL sdo:contentUrl
dcat:downloadURL sdo:contentUrl
dct:license sdo:license
dcat:DataService sdo:WebAPI
dcat:endPointURL sdo:url
dcat:endPointDescription sdo:documentation, sdo:hasOfferCatalog
dct:type
in context of a dcat:DataService
sdo:serviceType
dcat:servesDataset sdo:serviceOutput
dcat:Relationship sdo:Role

C. Examples

This section is non-normative.

C.1 Loosely structured catalog

Note

In many legacy catalogs and repositories (e.g. CKAN), ‘datasets’ are ‘just a bag of files’. There is no distinction made between distribution (representation), and other kinds of relationship (e.g. documentation, schema, supporting documents) from the dataset to each of the files.

If the nature of the relationships between a dataset and component resources in a catalog, repository, or elsewhere are not known, dct:relation or its sub-property dct:hasPart can be used:

If the nature of the relationship is known, then other sub-properties of dct:relation should be used to convey this. In particular, if it is clear that any of these related resources is a proper representation of the dataset, then dcat:distribution should be used.

This example is available from the DXWG code repository at csiro-dap-examples.ttl and csiro-stratchart.ttl.

Additional detail about the nature of the related resources can be given using suitable elements from other RDF vocabularies, along with dataset descriptors from DCAT. For example, the example above might be more fully expressed as follows (embedded comments explain the different resources in the graph):

This example is available from the DXWG code repository at csiro-stratchart.ttl.

C.2 Dataset provenance

The provenance or business context of a dataset can be described using elements from the W3C Provenance Ontology [PROV-O].

For example, a simple link from a dataset description to the project that generated the dataset can be formalized as follows (other details elided for clarity):

This example is available from the DXWG code repository at csiro-dap-examples.ttl.

Several properties capture provenance information, including within the citation and title, but the primary link to a formal description of the project is through prov:wasGeneratedBy. A terse description of the project is shown as a prov:Activity, though this would not necessarily be part of the same catalog. Note that as the project is ongoing, the activity has no end date.

Further provenance information might be provided using the other starting point properties from PROV, in particular prov:wasAttributedTo (to link to an agent associated with the dataset production) and prov:wasDerivedFrom (to link to a predecessor dataset). Both of these complement Dublin Core properties already used in DCAT, as follows:

Further patterns for the use of qualified properties for resource attribution and interrelationships are described in § 14. Qualified relations.

Often datasets are associated with publications (scholarly articles, reports, etc) and this version of DCAT relies on the property dct:isReferencedBy to provide a way to link publications about a dataset to the dataset

The following example shows how a dataset published in the Dryad repository is linked to a publication available in the Nature Scientific Data journal:

This examples is available from the DXWG code repository at dryad-globtherm-sdata.ttl

C.4 Data services

Data services may be described using DCAT. The values of the classifiers dct:type, dct:conformsTo, and dcat:endpointDescription provide progressively more detail about a service, whose actual endpoint is given by the dcat:endpointURL.

The first example describes a data catalog hosted by the European Environment Agency (EEA). This is classified as a dcat:DataService and has the dct:type set to "discovery" from the INSPIRE classification of spatial data service types [INSPIRE-SDST].

This example is available from the DXWG code repository at eea-csw.ttl

Example 52 shows a dataset hosted by Geoscience Australia, which is available from three distinct services, as indicated by the value of the dcat:servesDataset property of each of the service descriptions. These are classified as a dcat:DataService and also have the dct:type set to "download" and "view" from the INSPIRE classification of spatial data service types [INSPIRE-SDST].

Example 52 is available from the DXWG code repository at ga-courts.ttl

C.5 Compressed and packaged distributions

The first example is for a distribution with a downloadable file that is compressed into a GZIP file.

The second example is for a distribution with several files packed into a TAR file.

The third example is for a distribution with several files packed into a TAR file which has been compressed into a GZIP file.

These examples are available from the DXWG code repository at compress-and-package.ttl

D. Change history

A full change-log is available on GitHub

D.1 Changes since the W3C Recommendation of 4 February 2020

The document has undergone the following changes since the DCAT 2 W3C Recommendation of 4 February 2020 [VOCAB-DCAT-2-20200204]:

D.2 Changes since the W3C Recommendation of 16 January 2014

The document has undergone the following changes since the DCAT 1 W3C Recommendation of 16 January 2014 [VOCAB-DCAT-20140116]:

E. References

E.1 Normative references

[DC11]
Dublin Core Metadata Element Set, Version 1.1. DCMI. 14 June 2012. DCMI Recommendation. URL: http://dublincore.org/documents/dces/
[DCTERMS]
DCMI Metadata Terms. DCMI Usage Board. DCMI. 14 June 2012. DCMI Recommendation. URL: http://dublincore.org/documents/dcmi-terms/
[FOAF]
FOAF Vocabulary Specification 0.99 (Paddington Edition). Dan Brickley; Libby Miller. FOAF project. 14 January 2014. URL: http://xmlns.com/foaf/spec
[GeoSPARQL]
GeoSPARQL - A Geographic Query Language for RDF Data. Matthew Perry; John Herring. OGC. 10 September 2012. URL: http://www.opengeospatial.org/standards/geosparql
[IANA-MEDIA-TYPES]
Media Types. IANA. URL: https://www.iana.org/assignments/media-types/
[LOCN]
ISA Programme Location Core Vocabulary. Andrea Perego; Michael Lutz. European Commission. 23 March 2015. Second version in w3.org/ns space. URL: http://www.w3.org/ns/locn
[ODRL-MODEL]
ODRL Information Model 2.2. Renato Iannella; Serena Villata. W3C. 15 February 2018. W3C Recommendation. URL: https://www.w3.org/TR/odrl-model/
[ODRL-VOCAB]
ODRL Vocabulary & Expression 2.2. Renato Iannella; Michael Steidl; Stuart Myles; Víctor Rodríguez-Doncel. W3C. 15 February 2018. W3C Recommendation. URL: https://www.w3.org/TR/odrl-vocab/
[OWL-TIME]
Time Ontology in OWL. Simon Cox; Chris Little. W3C. 19 October 2017. W3C Recommendation. URL: https://www.w3.org/TR/owl-time/
[OWL2-OVERVIEW]
OWL 2 Web Ontology Language Document Overview (Second Edition). W3C OWL Working Group. W3C. 11 December 2012. W3C Recommendation. URL: https://www.w3.org/TR/owl2-overview/
[PROV-O]
PROV-O: The PROV Ontology. Timothy Lebo; Satya Sahoo; Deborah McGuinness. W3C. 30 April 2013. W3C Recommendation. URL: https://www.w3.org/TR/prov-o/
[RDF-SCHEMA]
RDF Schema 1.1. Dan Brickley; Ramanathan Guha. W3C. 25 February 2014. W3C Recommendation. URL: https://www.w3.org/TR/rdf-schema/
[RFC2119]
Key words for use in RFCs to Indicate Requirement Levels. S. Bradner. IETF. March 1997. Best Current Practice. URL: https://tools.ietf.org/html/rfc2119
[RFC8174]
Ambiguity of Uppercase vs Lowercase in RFC 2119 Key Words. B. Leiba. IETF. May 2017. Best Current Practice. URL: https://tools.ietf.org/html/rfc8174
[SKOS-REFERENCE]
SKOS Simple Knowledge Organization System Reference. Alistair Miles; Sean Bechhofer. W3C. 18 August 2009. W3C Recommendation. URL: https://www.w3.org/TR/skos-reference/
[XMLSCHEMA11-2]
W3C XML Schema Definition Language (XSD) 1.1 Part 2: Datatypes. David Peterson; Sandy Gao; Ashok Malhotra; Michael Sperberg-McQueen; Henry Thompson; Paul V. Biron et al. W3C. 5 April 2012. W3C Recommendation. URL: https://www.w3.org/TR/xmlschema11-2/

E.2 Informative references

[ADMS-SKOS]
Joinup. ADMS Controlled Vocabularies. European Commission. URL: https://joinup.ec.europa.eu/svn/adms/ADMS_v1.00/ADMS_SKOS_v1.00.html
[DataCite]
DataCite Metadata Schema. DataCite Metadata Working Group. DataCite e.V. 16 August 2019. URL: https://schema.datacite.org/
[DATETIME]
Date and Time Formats. W3C. 27 August 1998. W3C Note. URL: https://www.w3.org/TR/NOTE-datetime
[DATS]
Data Tag Suite. Alejandra Gonzalez-Beltran; Philippe Rocca-Serra. NIH Big Data 2 Knowledge bioCADDIE and NIH Data Commons projects. 2016. URL: https://datatagsuite.github.io/docs/html/
[DBPEDIA-ONT]
DBPedia ontology. URL: http://dbpedia.org/ontology/
[DCAP]
Guidelines for Dublin Core Application Profiles. Karen Coyle; Thomas Baker. DCMI. 18 May 2009. DCMI Recommended Resource. URL: http://dublincore.org/documents/profile-guidelines/
[DCAT-AP]
DCAT Application Profile for data portals in Europe. Version 1.2.1. European Commission. 28 May 2019. URL: https://joinup.ec.europa.eu/solution/dcat-application-profile-data-portals-europe
[DCAT-AP-IT]
Profilo metadatazione DCAT-AP_IT. AgID & Team Digitale. URL: https://docs.italia.it/italia/daf/linee-guida-cataloghi-dati-dcat-ap-it/it/stabile/dcat-ap_it.html
[DCAT-AP-NO]
Standard for beskrivelse av datasett og datakataloger (DCAT-AP-NO). URL: https://doc.difi.no/dcat-ap-no/
[DCAT-AP-SE]
DCAT-AP-SE: Swedish recommendation for DCAT-AP1.1. Matthias Palmér. URL: https://lankadedata.se/spec/DCAT-AP-SE
[DCAT-AP.de]
Vokabulare und Dokumente für DCAT-AP.de. URL: https://dcat-ap.de/def/
[DCAT-BE]
Linking data portals across Belgium.. URL: http://dcat.be/
[DCAT-UCR]
Dataset Exchange Use Cases and Requirements. Jaroslav Pullmann; Rob Atkinson; Antoine Isaac; Ixchel Faniel. W3C. 17 January 2019. W3C Note. URL: https://www.w3.org/TR/dcat-ucr/
[DOAP]
Description of a Project. Edd Wilder-James. URL: https://github.com/ewilderj/doap/wiki
[DWBP]
Data on the Web Best Practices. Bernadette Farias Loscio; Caroline Burle; Newton Calegari. W3C. 31 January 2017. W3C Recommendation. URL: https://www.w3.org/TR/dwbp/
[EARL10-Schema]
Evaluation and Report Language (EARL) 1.0 Schema. Shadi Abou-Zahra. W3C. 2 February 2017. W3C Note. URL: https://www.w3.org/TR/EARL10-Schema/
[EUV-CS]
Named Authority List: Concept statuses. Publications Office of the European Union. URL: https://publications.europa.eu/en/web/eu-vocabularies/at-dataset/-/resource/dataset/concept-status
[EUV-DS]
Named Authority List: Dataset statuses. Publications Office of the European Union. URL: https://publications.europa.eu/en/web/eu-vocabularies/at-dataset/-/resource/dataset/dataset-status
[FAIR]
The FAIR Guiding Principles for scientific data management and stewardship. Mark D. Wilkinson et al. Nature. Scientific Data, vol. 3, Article nr. 160018. URL: https://doi.org/10.1038/sdata.2016.18
[GeoDCAT-AP]
GeoDCAT-AP: A geospatial extension for the DCAT application profile for data portals in Europe. Version 1.0.1. European Commission. 2 August 2016. URL: https://joinup.ec.europa.eu/solution/geodcat-application-profile-data-portals-europe
[GeoDCAT-AP-IT]
GeoDCAT-AP in Italy, the national guidelines published. URL: https://joinup.ec.europa.eu/news/geodcat-apit
[HCLS-Dataset]
Dataset Descriptions: HCLS Community Profile. Alasdair Gray; M. Scott Marshall; Michel Dumontier. W3C. 14 May 2015. W3C Note. URL: https://www.w3.org/TR/hcls-dataset/
[HTML-RDFa]
HTML+RDFa 1.1 - Second Edition. Manu Sporny. W3C. 17 March 2015. W3C Recommendation. URL: https://www.w3.org/TR/html-rdfa/
[HYDRA]
Hydra Core Vocabulary. Markus Lanthaler. Hydra W3C Community Group. 15 March 2018. Unofficial Draft. URL: https://www.hydra-cg.com/spec/latest/core/
[IANA-RELATIONS]
Link Relations. IANA. URL: https://www.iana.org/assignments/link-relations/
[IANA-URI-SCHEMES]
Uniform Resource Identifier (URI) Schemes. IANA. URL: https://www.iana.org/assignments/uri-schemes/uri-schemes.xhtml
[INSPIRE-DoC]
INSPIRE Registry: Degrees of conformity. European Commission. URL: http://inspire.ec.europa.eu/metadata-codelist/DegreeOfConformity/
[INSPIRE-SDST]
INSPIRE Registry: Spatial data service types. European Commission. URL: http://inspire.ec.europa.eu/metadata-codelist/SpatialDataServiceType/
[IRI]
Internationalized Resource Identifiers (IRIs). M. Duerst; M. Suignard. IETF. January 2005. Proposed Standard. URL: https://tools.ietf.org/html/rfc3987
[ISO-19115]
Geographic information -- Metadata. ISO/TC 211. ISO. 2003. International Standard. URL: https://www.iso.org/standard/26020.html
[ISO-19115-1]
Geographic information -- Metadata -- Part 1: Fundamentals. ISO/TC 211. ISO. 2014. International Standard. URL: https://www.iso.org/standard/53798.html
[ISO-19128]
Geographic information -- Web map server interface. ISO/TC 211. ISO. 2005. International Standard. URL: https://www.iso.org/standard/32546.html
[ISO-19135]
Geographic information -- Procedures for item registration. ISO/TC 211. ISO. 2005. International Standard. URL: https://www.iso.org/standard/32553.html
[ISO-19142]
Geographic information -- Web Feature Service. ISO/TC 211. ISO. 2010. International Standard. URL: https://www.iso.org/standard/42136.html
[ISO-26324]
Information and documentation -- Digital object identifier system. ISO/TC 46/SC 9. ISO. 2012. International Standard. URL: https://www.iso.org/standard/43506.html
[ISO-IEC-25012]
ISO/IEC 25012 - Data Quality model. URL: http://iso25000.com/index.php/en/iso-25000-standards/iso-25012
[JSON-LD]
JSON-LD 1.0. Manu Sporny; Gregg Kellogg; Markus Lanthaler. W3C. 16 January 2014. W3C Recommendation. URL: https://www.w3.org/TR/json-ld/
[LinkedDataPatterns]
Linked Data Patterns: A pattern catalogue for modelling, publishing, and consuming Linked Data. Leigh Dodds; Ian Davis. 31 May 2012. URL: http://patterns.dataincubator.org/book/
[MDR-AR]
Named Authority List: Access rights. Publications Office of the European Union. URL: https://publications.europa.eu/en/web/eu-vocabularies/at-dataset/-/resource/dataset/access-right
[N3]
Notation3 (N3): A readable RDF syntax. Tim Berners-Lee; Dan Connolly. W3C. 14 January 2008. W3C Team Submission. URL: https://www.w3.org/TeamSubmission/2008/SUBM-n3-20080114/
[netCDF]
Network Common Data Form (NetCDF). UNIDATA. URL: https://www.unidata.ucar.edu/software/netcdf/
[ODRS]
Open Data Rights Statement Vocabulary. Leigh Dodds. ODI. 29 July 2013. URL: http://schema.theodi.org/odrs
[OpenAPI]
OpenAPI Specification. Darrell Miller; Jeremy Whitlock; Marsh Gardiner; Mike Ralphson; Ron Ratovsky; Uri Sarid; Tony Tam; Jason Harmon. OpenAPI Initiative. URL: https://www.openapis.org/
[OpenSearch]
OpenSearch 1.1 Draft 6. DeWitt Clinton. OpenSearch. 17 April 2018. URL: https://github.com/dewitt/opensearch/blob/master/opensearch-1-1-draft-6.md
[OWL2-SYNTAX]
OWL 2 Web Ontology Language Structural Specification and Functional-Style Syntax (Second Edition). Boris Motik; Peter Patel-Schneider; Bijan Parsia. W3C. 11 December 2012. W3C Recommendation. URL: https://www.w3.org/TR/owl2-syntax/
[RDF-SYNTAX-GRAMMAR]
RDF 1.1 XML Syntax. Dave Beckett. W3C. 25 February 2014. W3C Recommendation. URL: https://www.w3.org/TR/rdf-syntax-grammar/
[RDF11-CONCEPTS]
RDF 1.1 Concepts and Abstract Syntax. Richard Cyganiak; David Wood; Markus Lanthaler. W3C. 25 February 2014. W3C Recommendation. URL: https://www.w3.org/TR/rdf11-concepts/
[RDF11-PRIMER]
RDF 1.1 Primer. Guus Schreiber; Yves Raimond. W3C. 24 June 2014. W3C Note. URL: https://www.w3.org/TR/rdf11-primer/
[RE3DATA-SCHEMA]
Metadata Schema for the Description of Research Data Repositories: version 3. Jessika Rücknagel et al. GFZ Potsdam. 17 December 2015. URL: https://doi.org/10.2312/re3.008
[RFC3986]
Uniform Resource Identifier (URI): Generic Syntax. T. Berners-Lee; R. Fielding; L. Masinter. IETF. January 2005. Internet Standard. URL: https://tools.ietf.org/html/rfc3986
[SCHEMA-ORG]
Schema.org. URL: https://schema.org/
[SDW-BP]
Spatial Data on the Web Best Practices. Jeremy Tandy; Linda van den Brink; Payam Barnaghi. W3C. 28 September 2017. W3C Note. URL: https://www.w3.org/TR/sdw-bp/
[SHACL]
Shapes Constraint Language (SHACL). Holger Knublauch; Dimitris Kontokostas. W3C. 20 July 2017. W3C Recommendation. URL: https://www.w3.org/TR/shacl/
[ShEx]
Shape Expressions Language 2.1. Shape Expressions W3C Community Group. 17 November 2018. Draft Community Group Report. URL: http://shex.io/shex-semantics/
[SPARQL11-QUERY]
SPARQL 1.1 Query Language. Steven Harris; Andy Seaborne. W3C. 21 March 2013. W3C Recommendation. URL: https://www.w3.org/TR/sparql11-query/
[SPARQL11-SERVICE-DESCRIPTION]
SPARQL 1.1 Service Description. Gregory Williams. W3C. 21 March 2013. W3C Recommendation. URL: https://www.w3.org/TR/sparql11-service-description/
[StatDCAT-AP]
StatDCAT-AP – DCAT Application Profile for description of statistical datasets. Version 1.0.1. European Commission. 28 May 2019. URL: https://joinup.ec.europa.eu/solution/statdcat-application-profile-data-portals-europe
[Turtle]
RDF 1.1 Turtle. Eric Prud'hommeaux; Gavin Carothers. W3C. 25 February 2014. W3C Recommendation. URL: https://www.w3.org/TR/turtle/
[UKGOVLD-REG]
Linked Data Registry - Principles and Concepts. UK Government Linked Data Working Group. URL: https://github.com/UKGovLD/registry-core/wiki/Principles-and-concepts
[VCARD-RDF]
vCard Ontology - for describing People and Organizations. Renato Iannella; James McKinney. W3C. 22 May 2014. W3C Note. URL: https://www.w3.org/TR/vcard-rdf/
[VIVO-ISF]
VIVO-ISF Data Standard. URL: https://github.com/vivo-isf/vivo-isf
[VOCAB-ADMS]
Asset Description Metadata Schema (ADMS). Phil Archer; Gofran Shukair. W3C. 1 August 2013. W3C Note. URL: https://www.w3.org/TR/vocab-adms/
[VOCAB-DATA-CUBE]
The RDF Data Cube Vocabulary. Richard Cyganiak; Dave Reynolds. W3C. 16 January 2014. W3C Recommendation. URL: https://www.w3.org/TR/vocab-data-cube/
[VOCAB-DCAT-2-20200204]
Data Catalog Vocabulary (DCAT) - Version 2. Riccardo Albertoni; David Browning; Simon Cox; Alejandra Gonzalez Beltran; Andrea Perego; Peter Winstanley. W3C. 4 February 2020. W3C Recommendation. URL: https://www.w3.org/TR/2020/REC-vocab-dcat-2-20200204/
[VOCAB-DCAT-20140116]
Data Catalog Vocabulary (DCAT). Fadi Maali; John Erickson. W3C. 16 January 2014. W3C Recommendation. URL: https://www.w3.org/TR/2014/REC-vocab-dcat-20140116/
[VOCAB-DQV]
Data on the Web Best Practices: Data Quality Vocabulary. Riccardo Albertoni; Antoine Isaac. W3C. 15 December 2016. W3C Note. URL: https://www.w3.org/TR/vocab-dqv/
[VOCAB-ORG]
The Organization Ontology. Dave Reynolds. W3C. 16 January 2014. W3C Recommendation. URL: https://www.w3.org/TR/vocab-org/
[VOCAB-SSN]
Semantic Sensor Network Ontology. Armin Haller; Krzysztof Janowicz; Simon Cox; Danh Le Phuoc; Kerry Taylor; Maxime Lefrançois. W3C. 19 October 2017. W3C Recommendation. URL: https://www.w3.org/TR/vocab-ssn/
[VOID]
Describing Linked Datasets with the VoID Vocabulary. Keith Alexander; Richard Cyganiak; Michael Hausenblas; Jun Zhao. W3C. 3 March 2011. W3C Note. URL: https://www.w3.org/TR/void/
[W3C-BASIC-GEO]
Basic Geo (WGS84 lat/long) Vocabulary. Dan Brickley. W3C Semantic Web Interest Group. 1 February 2006. URL: https://www.w3.org/2003/01/geo/
[WFS]
Web Feature Service 2.0 Interface Standard. Panagiotis (Peter) A. Vretanos. OGC. 10 July 2014. OGC Interface Standard. URL: http://www.opengeospatial.org/standards/wfs
[WMS]
Web Map Service Implementation Specification. Jeff de la Beaujardiere. OGC. 15 March 2006. OpenGIS Implementation Standard. URL: http://www.opengeospatial.org/standards/wms
[WSDL20]
Web Services Description Language (WSDL) Version 2.0 Part 1: Core Language. Roberto Chinnici; Jean-Jacques Moreau; Arthur Ryman; Sanjiva Weerawarana et al. W3C. 26 June 2007. W3C Recommendation. URL: https://www.w3.org/TR/wsdl20/
[ZaveriEtAl]
Quality assessment for Linked Data: A Survey. Amrapali Zaveri et al. IOS Press. 2015. Semantic Web, vol. 7, no. 1, pp. 63-93. URL: https://doi.org/10.3233/SW-150175