Please refer to the errata, a list of issues with this document discovered after publication.
This document is also available in this non-normative format: diff to previous version
The English version of this specification is the only normative version. Non-normative translations may also be available.
Copyright © 2012-2014 W3C® (MIT, ERCIM, Keio, Beihang), All Rights Reserved. W3C liability, trademark and document use rules apply.
DCAT is an RDF vocabulary designed to facilitate interoperability between data catalogs published on the Web. This document defines the schema and provides examples for its use.
By using DCAT to describe datasets in data catalogs, publishers increase discoverability and enable applications easily to consume metadata from multiple catalogs. It further enables decentralized publishing of catalogs and facilitates federated dataset search across sites. Aggregated DCAT metadata can serve as a manifest file to facilitate digital preservation.
This section describes the status of this document at the time of its publication. Other documents may supersede this document. A list of current W3C publications and the latest revision of this technical report can be found in the W3C technical reports index at http://www.w3.org/TR/.
This document was published by the Dataset Exchange Working Group as a Superseded Recommendation. A newer specification exists that is recommended for new adoption in place of this specification.
For purposes of the W3C Patent Policy, this Superseded Recommendation has the same status as an active Recommendation; it retains licensing commitments and remains available as a reference for old -- and possibly still deployed -- implementations, but is not recommended for future implementation. New implementations should follow the latest version of the Data Catalog Vocabulary (DCAT) specification.
The original DCAT vocabulary was developed at DERI, refined by the eGov Interest Group, and then finally standardized by the Government Linked Data (GLD) Working Group.
DCAT incorporates terms from pre-existing vocabularies, where stable terms with appropriate meanings could be found, such as foaf:homepage and dct:title. Informal summary definitions of these terms are included here for convenience, while complete definitions are available in the provided authoritative references. Changes to definitions in those references, if any, will supersede the summaries given in this specification. Note that conformance to DCAT (Section 3) concerns usage of only the terms in the DCAT namespace itself, so possible changes to the external definitions will not affect conformance of DCAT implementations.
This document was produced by a group operating under the 5 February 2004 W3C Patent Policy. W3C maintains a public list of any patent disclosures made in connection with the deliverables of the group; that page also includes instructions for disclosing a patent. An individual who has actual knowledge of a patent which the individual believes contains Essential Claim(s) must disclose the information in accordance with section 6 of the W3C Patent Policy.
This section is non-normative.
Data can come in many formats, ranging from spreadsheets over XML and RDF to various speciality formats. DCAT does not make any assumptions about the format of the datasets described in a catalog. Other, complementary vocabularies may be used together with DCAT to provide more detailed format-specific information. For example, properties from the VoID vocabulary [void] can be used to express various statistics about a DCAT-described dataset if that dataset is in RDF format.
This document does not prescribe any particular method of deploying data expressed in DCAT. DCAT is applicable in many contexts including RDF accessible via SPARQL endpoints, embedded in HTML pages as RDFa, or serialized as e.g. RDF/XML or Turtle. The examples in this document use Turtle simply because of Turtle's readability.
The namespace for DCAT is http://www.w3.org/ns/dcat#. However,
it should be noted that DCAT makes extensive use of terms from other vocabularies,
in particular Dublin Core. DCAT itself defines a minimal set of classes and
properties of its own. A full set of namespaces and prefixes used in this
document is shown in the table below.
| Prefix | Namespace |
|---|---|
| dcat | http://www.w3.org/ns/dcat# |
| dct | http://purl.org/dc/terms/ |
| dctype | http://purl.org/dc/dcmitype/ |
| foaf | http://xmlns.com/foaf/0.1/ |
| rdf | http://www.w3.org/1999/02/22-rdf-syntax-ns# |
| rdfs | http://www.w3.org/2000/01/rdf-schema# |
| skos | http://www.w3.org/2004/02/skos/core# |
| vcard | http://www.w3.org/2006/vcard/ns# |
| xsd | http://www.w3.org/2001/XMLSchema# |
As well as sections marked as non-normative, all authoring guidelines, diagrams, examples, and notes in this specification are non-normative. Everything else in this specification is normative.
The key words MUST, MUST NOT, REQUIRED, SHOULD, SHOULD NOT, RECOMMENDED, MAY, and OPTIONAL in this specification are to be interpreted as described in [RFC2119].
A data catalog conforms to DCAT if:This section is non-normative.
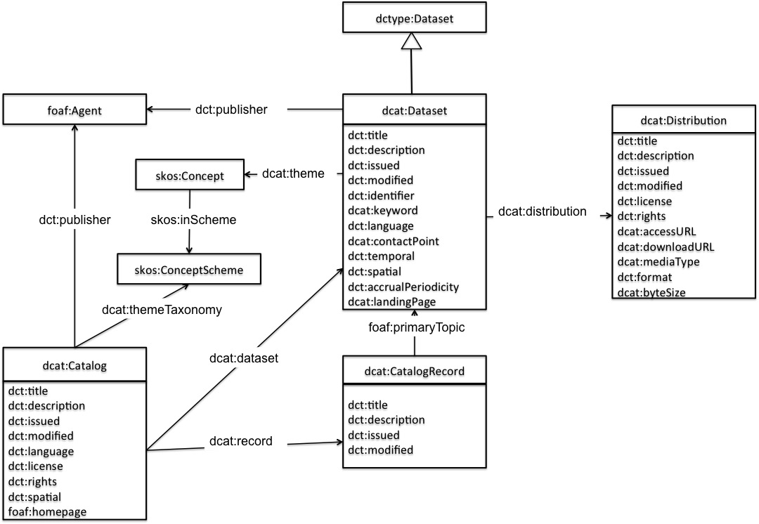
DCAT is an RDF vocabulary well-suited to representing government data catalogs such as Data.gov and data.gov.uk. DCAT defines three main classes:
dcat:Catalog represents the catalog
dcat:Dataset represents a dataset in a catalog.
dcat:Distribution represents an accessible form of a dataset as for example a downloadable file, an RSS feed or a web service that provides the data.
Notice that a dataset in DCAT is defined as a "collection of data, published or curated by a single agent, and available for access or download in one or more formats". A dataset does not have to be available as a downloadable file. For example, a dataset that is available via an API can be defined as an instance of dcat:Dataset and the API can be defined as an instance of dcat:Distribution. DCAT itself does not define properties specific to APIs description. These are considered out of the scope of this version of the vocabulary. Nevertheless, this can be defined as a profile of the DCAT vocabulary.
Another important class in DCAT is dcat:CatalogRecord which describes a dataset entry in the catalog. Notice that while dcat:Dataset represents the dataset itself, dcat:CatalogRecord represents the record that describes a dataset in the catalog. The use of the CatalogRecord is considered optional. It is used to capture provenance information about dataset entries in a catalog. If this distinction is not necessary then CatalogRecord can be safely ignored.

All RDF examples in this document are written in Turtle syntax [turtle].
This example provides a quick overview of how DCAT might be used to represent a government catalog and its datasets.
First, the catalog description:
:catalog
a dcat:Catalog ;
dct:title "Imaginary Catalog" ;
rdfs:label "Imaginary Catalog" ;
foaf:homepage <http://example.org/catalog> ;
dct:publisher :transparency-office ;
dct:language <http://id.loc.gov/vocabulary/iso639-1/en> ;
dcat:dataset :dataset-001 , :dataset-002 , :dataset-003 ;
.
The publisher of the catalog has the relative URI :transparency-office. Further description of the publisher can be provided as in the following example:
:transparency-office
a foaf:Organization ;
rdfs:label "Transparency Office" ;
.
The catalog lists each of its datasets via dcat:dataset property. In the example above, an example dataset was mentioned with the relative URI :dataset-001. A possible description of it using DCAT is shown below:
:dataset-001
a dcat:Dataset ;
dct:title "Imaginary dataset" ;
dcat:keyword "accountability","transparency" ,"payments" ;
dct:issued "2011-12-05"^^xsd:date ;
dct:modified "2011-12-05"^^xsd:date ;
dcat:contactPoint <http://example.org/transparency-office/contact> ;
dct:temporal <http://reference.data.gov.uk/id/quarter/2006-Q1> ;
dct:spatial <http://www.geonames.org/6695072> ;
dct:publisher :finance-ministry ;
dct:language <http://id.loc.gov/vocabulary/iso639-1/en> ;
dct:accrualPeriodicity <http://purl.org/linked-data/sdmx/2009/code#freq-W> ;
dcat:distribution :dataset-001-csv ;
.
In order to express frequency of update in the example above, we chose to use an instance from the Content-Oriented Guidelines developed as part of the W3C Data Cube Vocabulary efforts. Additionally, we chose to describe the spatial and temporal coverage of the example dataset using URIs from Geonames and the Interval dataset from data.gov.uk, respectively. A contact point is also provided where comments and feedback about the dataset can be sent. Further details about the contact point, such as email address or telephone number, can be provided using VCard [vcard-rdf].
The dataset distribution :dataset-001-csv can be downloaded as a 5Kb CSV file. This information is represented via an RDF resource of type dcat:Distribution.
:dataset-001-csv
a dcat:Distribution ;
dcat:downloadURL <http://www.example.org/files/001.csv> ;
dct:title "CSV distribution of imaginary dataset 001" ;
dcat:mediaType "text/csv" ;
dcat:byteSize "5120"^^xsd:decimal ;
.
The catalog classifies its datasets according to a set of domains represented by the relative URI :themes. SKOS can be used to describe the domains used:
:catalog dcat:themeTaxonomy :themes .
:themes
a skos:ConceptScheme ;
skos:prefLabel "A set of domains to classify documents" ;
.
:dataset-001 dcat:theme :accountability .
Notice that this dataset is classified under the domain represented by the relative URI :accountability. It is recommended to define the concept as part of the concepts scheme identified by the URI :themes that was used to describe the catalog domains. An example SKOS description:
:accountability
a skos:Concept ;
skos:inScheme :themes ;
skos:prefLabel "Accountability" ;
.
If the catalog publisher decides to keep metadata describing its records (i.e. the records containing metadata describing the datasets), dcat:CatalogRecord can be used. For example, while :dataset-001 was issued on 2011-12-05, its description on Imaginary Catalog was added on 2011-12-11. This can be represented by DCAT as in the following:
:catalog dcat:record :record-001 .
:record-001
a dcat:CatalogRecord ;
foaf:primaryTopic :dataset-001 ;
dct:issued "2011-12-11"^^xsd:date ;
.
:dataset-002 is available as a CSV file. However :dataset-002 can only be obtained through some Web page where the user needs to click some links, provide some information and check some boxes before accessing the data
:dataset-002
a dcat:Dataset ;
dcat:landingPage <http://example.org/dataset-002.html> ;
dcat:distribution :dataset-002-csv ;
.
:dataset-002-csv
a dcat:Distribution ;
dcat:accessURL <http://example.org/dataset-002.html> ;
dcat:mediaType "text/csv" ;
.
Notice the use of dcat:landingPage and the definition of the dcat:Distribution instance.
On the other hand, :dataset-003 can be obtained through some landing page but also can be downloaded from a known URL.
:dataset-003
a dcat:Dataset ;
dcat:landingPage <http://example.org/dataset-003.html> ;
dcat:distribution :dataset-003-csv ;
.
:dataset-003-csv
a dcat:Distribution ;
dcat:downloadURL <http://example.org/dataset-003.csv> .
dcat:mediaType "text/csv" ;
.
Notice that we used dcat:downloadURL with the downloadable distribution and that the other distribution through the landing page
does not have to be defined as a separate dcat:Distribution instance.
The definitions (including domain and range) of terms outside the dcat namespace are provided here only for convenience and must not be considered normative. The authoritative definitions of these terms are in the corresponding specifications: [DC11], [FOAF], [RDF-SCHEMA], [SKOS-REFERENCE], [xmlschema-2] and [vcard-rdf].
The following properties are recommended for use on this class: catalog record, dataset, description, homepage, language, license, publisher, release date, rights, spatial, themes, title, update date
| RDF Class: | dcat:Catalog |
|---|---|
| Definition: | A data catalog is a curated collection of metadata about datasets. |
| Usage note: | Typically, a web-based data catalog is represented as a single instance of this class. |
| See also: | Catalog record, Dataset |
| RDF Property: | dct:title |
|---|---|
| Definition: | A name given to the catalog. |
| Range: | rdfs:Literal |
| RDF Property: | dct:description |
|---|---|
| Definition: | A free-text account of the catalog. |
| Range: | rdfs:Literal |
| RDF Property: | dct:issued |
|---|---|
| Definition: | Date of formal issuance (e.g., publication) of the catalog. |
| Range: | rdfs:Literal encoded using the relevant ISO 8601 Date and Time compliant string and typed using the appropriate XML Schema datatype [xmlschema-2] |
| See also: | dataset release date, catalog record listing date and distribution release date |
| RDF Property: | dct:modified |
|---|---|
| Definition: | Most recent date on which the catalog was changed, updated or modified. |
| Range: | rdfs:Literal encoded using the relevant ISO 8601 Date and Time compliant string and typed using the appropriate XML Schema datatype [xmlschema-2] |
| See also: | dataset modification date, catalog record modification date and distribution modification date |
| RDF Property: | dct:language |
|---|---|
| Definition: | The language of the catalog. This refers to the language used in the textual metadata describing titles, descriptions, etc. of the datasets in the catalog. |
| Range: |
dct:LinguisticSystem
Resources defined by the Library of Congress (1, 2) SHOULD be used. If a ISO 639-1 (two-letter) code is defined for language, then its corresponding IRI SHOULD be used; if no ISO 639-1 code is defined, then IRI corresponding to the ISO 639-2 (three-letter) code SHOULD be used. |
| Usage note: | Multiple values can be used. The publisher might also choose to describe the language on the dataset level (see dataset language). |
| RDF Property: | foaf:homepage |
|---|---|
| Definition: | The homepage of the catalog. |
| Range: | foaf:Document |
| Usage note: | foaf:homepage is an inverse functional property (IFP) which means that it should be unique and precisely identify the catalog. This allows smushing various descriptions of the catalog when different URIs are used. |
| RDF Property: | dct:publisher |
|---|---|
| Definition: | The entity responsible for making the catalog online. |
| Usage note: | Resources of type foaf:Agent are recommended as values for this property. |
| See also: | Class: Organization/Person |
| RDF Property: | dct:spatial |
|---|---|
| Definition: | The geographical area covered by the catalog. |
| Range: | dct:Location |
| RDF Property: | dcat:themeTaxonomy |
|---|---|
| Definition: | The knowledge organization system (KOS) used to classify catalog's datasets. |
| Domain: | dcat:Catalog |
| Range: | skos:ConceptScheme |
| RDF Property: | dct:license |
|---|---|
| Definition: | This links to the license document under which the catalog is made available and not the datasets. Even if the license of the catalog applies to all of its datasets and distributions, it should be replicated on each distribution. |
| Range: | dct:LicenseDocument |
| See also: | catalog rights, distribution license |
| RDF Property: | dct:rights |
|---|---|
| Definition: | This describes the rights under which the catalog can be used/reused and not the datasets. Even if theses rights apply to all the catalog datasets and distributions, it should be replicated on each distribution. |
| Range: | dct:RightsStatement |
| See also: | catalog license, distribution rights |
| RDF Property: | dcat:dataset |
|---|---|
| Definition: | A dataset that is part of the catalog. |
| Sub property of: | dct:hasPart |
| Domain: | dcat:Catalog |
| Range: | dcat:Dataset |
| RDF Property: | dcat:record |
|---|---|
| Definition: | A catalog record that is part of the catalog. |
| Domain: | dcat:Catalog |
| Range: | dcat:CatalogRecord |
The following properties are recommended for use on this class: description, listing date, primary topic, title, update date
| RDF Class: | dcat:CatalogRecord |
|---|---|
| Definition: | A record in a data catalog, describing a single dataset. |
| Usage note | This class is optional and not all catalogs will use it. It exists for catalogs where a distinction is made between metadata about a dataset and metadata about the dataset's entry in the catalog. For example, the publication date property of the dataset reflects the date when the information was originally made available by the publishing agency, while the publication date of the catalog record is the date when the dataset was added to the catalog. In cases where both dates differ, or where only the latter is known, the publication date should only be specified for the catalog record. Notice that the W3C PROV Ontology [prov-o] allows describing further provenance information such as the details of the process and the agent involved in a particular change to a dataset. |
| See also | Dataset |
If a catalog is represented as an RDF Dataset with named graphs (as defined in [sparql11-query]), then it is appropriate to place the description of each dataset (consisting of all RDF triples that mention the dcat:Dataset, dcat:CatalogRecord, and any of its dcat:Distributions) into a separate named graph. The name of that graph should be the IRI of the catalog record.
| RDF Property: | dct:title |
|---|---|
| Definition: | A name given to the record. |
| Range: | rdfs:Literal |
| RDF Property: | dct:description |
|---|---|
| Definition: | free-text account of the record. |
| Range: | rdfs:Literal |
| RDF Property: | dct:issued |
|---|---|
| Definition: | The date of listing the corresponding dataset in the catalog. |
| Range: | rdfs:Literal encoded using the relevant ISO 8601 Date and Time compliant string and typed using the appropriate XML Schema datatype [xmlschema-2] |
| Usage note: | This indicates the date of listing the dataset in the catalog and not the publication date of the dataset itself. |
| See also: | dataset release date |
| RDF Property: | dct:modified |
|---|---|
| Definition: | Most recent date on which the catalog entry was changed, updated or modified. |
| Range: | rdfs:Literal encoded using the relevant ISO 8601 Date and Time compliant string and typed using the appropriate XML Schema datatype [xmlschema-2] |
| Usage note: | This indicates the date of last change of a catalog entry, i.e. the catalog metadata description of the dataset, and not the date of the dataset itself. |
| See also: | dataset modification date |
| RDF Property: | foaf:primaryTopic |
|---|---|
| Definition: | Links the catalog record to the dcat:Dataset resource described in the record. |
| Usage note: | foaf:primaryTopic property is functional: each catalog record can have at most one primary topic i.e. describes one dataset. |
The following properties are recommended for use on this class: contact point, description, distribution, frequency, identifier, keyword, landing page, language, publisher, release date, spatial coverage, temporal coverage, theme, title, update date,
| RDF Class: | dcat:Dataset |
|---|---|
| Definition: | A collection of data, published or curated by a single agent, and available for access or download in one or more formats. |
| Sub class of: | dctype:Dataset |
| Usage note: | This class represents the actual dataset as published by the dataset publisher. In cases where a distinction between the actual dataset and its entry in the catalog is necessary (because metadata such as modification date and maintainer might differ), the catalog record class can be used for the latter. |
| See also: | Catalog record |
| RDF Property: | dct:title |
|---|---|
| Definition: | A name given to the dataset. |
| Range: | rdfs:Literal |
| RDF Property: | dct:description |
|---|---|
| Definition: | free-text account of the dataset. |
| Range: | rdfs:Literal |
| RDF Property: | dct:issued |
|---|---|
| Definition: | Date of formal issuance (e.g., publication) of the dataset. |
| Range: | rdfs:Literal encoded using the relevant ISO 8601 Date and Time compliant string and typed using the appropriate XML Schema datatype [xmlschema-2] |
| Usage note: | This property should be set using the first known date of issuance. |
| RDF Property: | dct:modified |
|---|---|
| Definition: | Most recent date on which the dataset was changed, updated or modified. |
| Range: | rdfs:Literal encoded using the relevant ISO 8601 Date and Time compliant string and typed using the appropriate XML Schema datatype [xmlschema-2] |
| Usage note: | The value of this property indicates a change to the actual dataset, not a change to the catalog record. An absent value may indicate that the dataset has never changed after its initial publication, or that the date of last modification is not known, or that the dataset is continuously updated. |
| See also: | frequency |
| RDF Property: | dct:language |
|---|---|
| Definition: | The language of the dataset. |
| Range: | dct:LinguisticSystem
Resources defined by the Library of Congress (1, 2) SHOULD be used. If a ISO 639-1 (two-letter) code is defined for language, then its corresponding IRI SHOULD be used; if no ISO 639-1 code is defined, then IRI corresponding to the ISO 639-2 (three-letter) code SHOULD be used. |
| Usage note: |
|
| RDF Property: | dct:publisher |
|---|---|
| Definition: | An entity responsible for making the dataset available. |
| Usage note: | Resources of type foaf:Agent are recommended as values for this property. |
| See also: | Class: Organization/Person |
| RDF Property: | dct:accrualPeriodicity |
|---|---|
| Definition: | The frequency at which dataset is published. |
| Range: | dct:Frequency (A rate at which something recurs) |
| RDF Property: | dct:identifier |
|---|---|
| Definition: | A unique identifier of the dataset. |
| Range: | rdfs:Literal |
| Usage note: | The identifier might be used as part of the URI of the dataset, but still having it represented explicitly is useful. |
| RDF Property: | dct:spatial |
|---|---|
| Definition: | Spatial coverage of the dataset. |
| Range: | dct:Location (A spatial region or named place) |
| RDF Property: | dct:temporal |
|---|---|
| Definition: | The temporal period that the dataset covers. |
| Range: | dct:PeriodOfTime (An interval of time that is named or defined by its start and end dates) |
| RDF Property: | dcat:theme |
|---|---|
| Definition: | The main category of the dataset. A dataset can have multiple themes. |
| Sub property of: | dct:subject |
| Domain: | dcat:Dataset |
| Range: | skos:Concept |
| Usage note: | The set of skos:Concepts used to categorize the datasets are organized in a skos:ConceptScheme describing all the categories and their relations in the catalog. |
| See also: | catalog themes taxonomy |
| RDF Property: | dcat:keyword |
|---|---|
| Definition: | A keyword or tag describing the dataset. |
| Domain: | dcat:Dataset |
| Range: | rdfs:Literal |
| RDF Property: | dcat:contactPoint |
|---|---|
| Definition: | Link a dataset to relevant contact information which is provided using VCard [vcard-rdf]. |
| Domain: | dcat:Dataset |
| Range: | vcard:Kind |
| RDF Property: | dcat:distribution |
|---|---|
| Definition: | Connects a dataset to its available distributions. |
| Domain: | dcat:Dataset |
| Range: | dcat:Distribution |
| RDF Property: | dcat:landingPage |
|---|---|
| Definition: | A Web page that can be navigated to in a Web browser to gain access to the dataset, its distributions and/or additional information. |
| Sub property of: | foaf:page |
| Domain: | dcat:Dataset |
| Range: | foaf:Document |
| Usage note: | If the distribution(s) are accessible only through a landing page (i.e. direct download URLs are not known), then the landing page link SHOULD be duplicated as accessURL on a distribution. (see example 4.4) |
The following properties are recommended for use on this class: access URL, byte size, description, download URL, format, license, media type, release date, rights, title, update date
| RDF class: | dcat:Distribution |
|---|---|
| Definition: | Represents a specific available form of a dataset. Each dataset might be available in different forms, these forms might represent different formats of the dataset or different endpoints. Examples of distributions include a downloadable CSV file, an API or an RSS feed |
| Usage note: | This represents a general availability of a dataset it implies no information about the actual access method of the data, i.e. whether it is a direct download, API, or some through Web page. The use of dcat:downloadURL property indicates directly downloadable distributions. |
| RDF Property: | dct:title |
|---|---|
| Definition: | A name given to the distribution. |
| Range: | rdfs:Literal |
| RDF Property: | dct:description |
|---|---|
| Definition: | free-text account of the distribution. |
| Range: | rdfs:Literal |
| RDF Property: | dct:issued |
|---|---|
| Definition: | Date of formal issuance (e.g., publication) of the distribution. |
| Range: | rdfs:Literal encoded using the relevant ISO 8601 Date and Time compliant string and typed using the appropriate XML Schema datatype [xmlschema-2] |
| Usage note: | This property should be set using the first known date of issuance. |
| See also: | dataset release date |
| RDF Property: | dct:modified |
|---|---|
| Definition: | Most recent date on which the distribution was changed, updated or modified. |
| Range: | rdfs:Literal encoded using the relevant ISO 8601 Date and Time compliant string and typed using the appropriate XML Schema datatype [xmlschema-2] |
| See also: | dataset modification date |
| RDF Property: | dct:license |
|---|---|
| Definition: | This links to the license document under which the distribution is made available. |
| Range: | dct:LicenseDocument |
| See also: | distribution rights, catalog license |
| RDF Property: | dct:rights |
|---|---|
| Definition: | Information about rights held in and over the distribution. |
| Range: | dct:RightsStatement |
| Usage note: | dct:license, which is a sub-property of dct:rights, can be used to link a distribution to a license document. However, dct:rights allows linking to a rights statement that can include licensing information as well as other information that supplements the licence such as attribution. |
| See also: | distribution license, catalog rights |
| RDF Property: | dcat:accessURL |
|---|---|
| Definition: | A landing page, feed, SPARQL endpoint or other type of resource that gives access to the distribution of the dataset |
| Domain: | dcat:Distribution |
| Range: | rdfs:Resource |
| Usage note: |
|
| See also | distribution download URL |
| RDF Property: | dcat:downloadURL |
|---|---|
| Definition: | A file that contains the distribution of the dataset in a given format |
| Domain: | dcat:Distribution |
| Range: | rdfs:Resource |
| Usage note: | dcat:downloadURL is a specific form of dcat:accessURL. Nevertheless, DCAT does not define dcat:downloadURL as a subproperty of dcat:accessURL not to enforce this entailment as DCAT profiles may wish to impose a stronger separation where they only use accessURL for non-download locations. |
| See also | distribution access URL |
| RDF Property: | dcat:byteSize |
|---|---|
| Definition: | The size of a distribution in bytes. |
| Domain: | dcat:Distribution |
| Range: | rdfs:Literal typed as xsd:decimal. |
| Usage note: | The size in bytes can be approximated when the precise size is not known. |
| RDF Property: | dcat:mediaType |
|---|---|
| Definition: | The media type of the distribution as defined by IANA. |
| Sub property of: | dct:format |
| Domain: | dcat:Distribution |
| Range: | dct:MediaTypeOrExtent |
| Usage note: | This property SHOULD be used when the media type of the distribution is defined in IANA, otherwise dct:format MAY be used with different values. |
| See also: | format |
| RDF Property: | dct:format |
|---|---|
| Definition: | The file format of the distribution. |
| Range: | dct:MediaTypeOrExtent |
| Usage note: | dcat:mediaType SHOULD be used if the type of the distribution is defined by IANA. |
| RDF Class: | skos:ConceptScheme |
|---|---|
| Definition: | The knowledge organization system (KOS) used to represent themes/categories of datasets in the catalog. |
| See also: | catalog themes, dataset theme |
| RDF Class: | skos:Concept |
|---|---|
| Definition: | A category or a theme used to describe datasets in the catalog. |
| Usage note: | It is recommended to use either skos:inScheme or skos:topConceptOf on every skos:Concept used to classify datasets to link it to the concept scheme it belongs to. This concept scheme is typically associated with the catalog using dcat:themeTaxonomy |
| See also: | catalog themes, dataset theme |
| RDF Classes: | foaf:Person for people and foaf:Organization for government agencies or other entities. |
|---|---|
| Usage note: | FOAF [FOAF] provides sufficient properties to describe these entities. |
This document contains a significant contribution from Richard Cyganiak. Richard Cyganiak is one of the initiators of the DCAT work and significantly contributed to the work on this specification as it made its way through the W3C process.
The editors would like to thank Vassilios Peristeras for his comments and support for the original DCAT work. Vassilios Peristeras is also one of the initiators of the DCAT work. We would also like to thank Rufus Pollock for his significant input and comments.
This document has benefited from inputs from many members of the Government Linked Data Working Group. Specific thanks are due to Ghislain Atemezing, Martin Alvarez and Makx Dekkers.
Changes since the W3C Proposed Recommendation 17 December 2013: None.
Changes since the W3C Candidate Recommendation 05 November 2013:
Changes since the second W3C Last Call working Draft 01 August 2013:
Changes since W3C Last Call working Draft 12 March 2013:
dct:issued and dct:modified updateddct:rights addeddct:issued and dct:modified updateddct:issued and dct:modified updateddcat:contactPoint addeddct:issued and dct:modified updateddct:rights added