Copyright © 2013 W3C® (MIT, ERCIM, Keio, Beihang), All Rights Reserved. W3C liability, trademark and document use rules apply.
DCAT is an RDF vocabulary designed to facilitate interoperability between data catalogs published on the Web. This document defines the schema and provides examples for its use.
By using DCAT to describe datasets in data catalogs, publishers increase discoverability and enable applications easily to consume metadata from multiple catalogs. It further enables decentralized publishing of catalogs and facilitates federated dataset search across sites. Aggregated DCAT metadata can serve as a manifest file to facilitate digital preservation.
This section describes the status of this document at the time of its publication. Other documents may supersede this document. A list of current W3C publications and the latest revision of this technical report can be found in the W3C technical reports index at http://www.w3.org/TR/.
The original dcat vocabulary was developed at DERI; it was further developed by the eGov Interest Group, before being brought onto the Recommendation Track by Government Linked Data (GLD) Working Group.
This document was published by the Government Linked Data Working Group as a Last Call Working Draft. This document is intended to become a W3C Recommendation. If you wish to make comments regarding this document, please send them to public-gld-comments@w3.org (subscribe, archives). The Last Call period ends 08 April 2013. All comments are welcome.
Publication as a Last Call Working Draft does not imply endorsement by the W3C Membership. This is a draft document and may be updated, replaced or obsoleted by other documents at any time. It is inappropriate to cite this document as other than work in progress.
This is a Last Call Working Draft and thus the Working Group has determined that this document has satisfied the relevant technical requirements and is sufficiently stable to advance through the Technical Recommendation process.
This document was produced by a group operating under the 5 February 2004 W3C Patent Policy. W3C maintains a public list of any patent disclosures made in connection with the deliverables of the group; that page also includes instructions for disclosing a patent. An individual who has actual knowledge of a patent which the individual believes contains Essential Claim(s) must disclose the information in accordance with section 6 of the W3C Patent Policy.
This section is non-normative.
Data can come in many formats, ranging from spreadsheets over XML and RDF to various speciality formats. DCAT does not make any assumptions about the format of the datasets described in a catalog. Other, complementary vocabularies may be used together with DCAT to provide more detailed format-specific information. For example, properties from the VoID vocabulary [VOID] can be used to express various statistics about a DCAT-described dataset if that dataset is in RDF format.
This document does not prescribe any particular method of deploying data expressed in DCAT. DCAT is applicable in many contexts including RDF accessible via SPARQL endpoints, embedded in HTML pages as RDFa, or serialized as e.g. RDF/XML or Turtle. The examples in this document use Turtle simply because of Turtle's readability.
The namespace for DCAT is http://www.w3.org/ns/dcat#. However,
it should be noted that DCAT makes extensive use of terms from other vocabularies,
in particular Dublin Core. DCAT itself defines a minimal set of classes and
properties of its own. A full set of namespaces and prefixes used in this
document is shown in the table below.
| Prefix | Namespace |
|---|---|
| dcat | http://www.w3.org/ns/dcat# |
| dct | http://purl.org/dc/terms/ |
| dctype | http://purl.org/dc/dcmitype/ |
| foaf | http://xmlns.com/foaf/0.1/ |
| rdf | http://www.w3.org/1999/02/22-rdf-syntax-ns# |
| rdfs | http://www.w3.org/2000/01/rdf-schema# |
| skos | http://www.w3.org/2004/02/skos/core# |
| xsd | http://www.w3.org/2001/XMLSchema# |
As well as sections marked as non-normative, all authoring guidelines, diagrams, examples, and notes in this specification are non-normative. Everything else in this specification is normative.
The key words must, must not, required, should, should not, recommended, may, and optional in this specification are to be interpreted as described in [RFC2119].
A data catalog conforms to DCAT if:This section is non-normative.
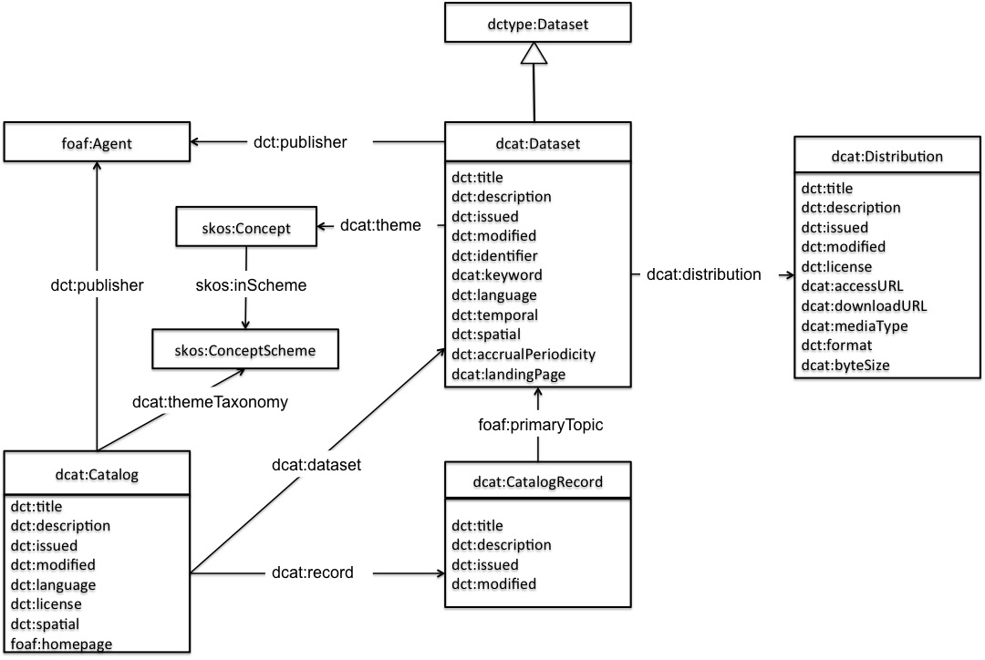
DCAT is an RDF vocabulary well-suited to representing government data catalogs such as Data.gov and data.gov.uk. DCAT defines three main classes:
dcat:Catalog represents the catalog
dcat:Dataset represents a dataset in a catalog
dcat:Distribution represents an accessible form of a dataset as for example a downloadable file, an RSS feed or a web service that provides the data.
Another important class in DCAT is dcat:CatalogRecord which describes a dataset entry in the catalog. Notice that while dcat:Dataset represents the dataset itself, dcat:CatalogRecord represents the record that describes a dataset in the catalog. The use of the CatalogRecord is considered optional. It is used to capture provenance information about dataset entries in a catalog. If this distinction is not necessary then CatalogRecord can be safely ignored.

All RDF examples in this document are written in Turtle syntax [TURTLE-TR].
This section is non-normative.
This example provides a quick overview of how DCAT might be used to represent a government catalog and its datasets.
First, the catalog description:
:catalog
a dcat:Catalog ;
dct:title "Imaginary Catalog" ;
rdfs:label "Imaginary Catalog" ;
foaf:homepage <http://example.org/catalog> ;
dct:publisher :transparency-office ;
dct:language <http://id.loc.gov/vocabulary/iso639-1/en> ;
dcat:dataset :dataset-001 , :dataset-002 , :dataset-003 ;
.
The publisher of the catalog has the relative URI :transparency-office. Further description of the publisher can be provided as in the following example:
:transparency-office
a foaf:Organization ;
rdfs:label "Transparency Office" ;
.
The catalog lists each of its datasets via dcat:dataset property. In the example above, an example dataset was mentioned with the relative URI :dataset-001. A possible description of it using DCAT is shown below:
:dataset-001
a dcat:Dataset ;
dct:title "Imaginary dataset" ;
dcat:keyword "accountability","transparency" ,"payments" ;
dct:issued "2011-12-05"^^xsd:date ;
dct:modified "2011-12-05"^^xsd:date ;
dct:publisher :finance-ministry ;
dct:language <http://id.loc.gov/vocabulary/iso639-1/en> ;
dcat:distribution :dataset-001-csv ;
.
The dataset distribution :dataset-001-csv can be downloaded as a 5Kb CSV file. This information is represented via an RDF resource of type dcat:Distribution.
:dataset-001-csv
a dcat:Distribution ;
dcat:downloadURL <http://www.example.org/files/001.csv> ;
dct:title "CSV distribution of imaginary dataset 001" ;
dcat:mediaType "text/csv" ;
dcat:byteSize "5120"^^xsd:decimal ;
.
The catalog classifies its datasets according to a set of domains represented by the relative URI :themes. SKOS can be used to describe the domains used:
:catalog dcat:themeTaxonomy :themes .
:themes
a skos:ConceptScheme ;
skos:prefLabel "A set of domains to classify documents" ;
.
:dataset-001 dcat:theme :accountability .
Notice that this dataset is classified under the domain represented by the relative URI :accountability. This should be part of the concepts scheme identified by the URI :themes that was used to describe the catalog domains. An example SKOS description
:accountability
a skos:Concept ;
skos:inScheme :themes ;
skos:prefLabel "Accountability" ;
.
If the catalog publisher decides to keep metadata describing its records (i.e. the records containing metadata describing the datasets), dcat:CatalogRecord can be used. For example, while :dataset-001 was issued on 2011-12-05, its description on Imaginary Catalog was added on 2011-12-11. This can be represented by DCAT as in the following:
:catalog dcat:record :record-001 .
:record-001
a dcat:CatalogRecord ;
foaf:primaryTopic :dataset-001 ;
dct:issued "2011-12-11"^^xsd:date ;
.
:dataset-002 is available as a CSV file. However :dataset-002 can only be obtained through some Web page where the user needs to click some links, provide some information and check some boxes before accessing the data
:dataset-002
a dcat:Dataset ;
dcat:landingPage <http://example.org/dataset-002.html> ;
dcat:distribution :dataset-002-csv ;
.
:dataset-002-csv
a dcat:Distribution ;
dcat:accessURL <http://example.org/dataset-002.html> ;
dcat:mediaType "text/csv" ;
.
Notice the use of dcat:landingPage and the definition of the dcat:Distribution instance.
On the other hand, :dataset-003 can be obtained through some landing page but also can be downloaded from a known URL.
:dataset-003
a dcat:Dataset ;
dcat:landingPage <http://example.org/dataset-003.html> ;
dcat:distribution :dataset-003-csv ;
.
:dataset-003-csv
a dcat:Distribution ;
dcat:downloadURL <http://example.org/dataset-003.csv> .
dcat:mediaType "text/csv" ;
.
Notice that we used dcat:downloadURL with the downloadable distribution and that the other distribution through the landing page
does not have to be defined as a spearate dcat:Distribution instance.
A data catalog is a curated collection of metadata about datasets.
| RDF class: | dcat:Catalog |
|---|---|
| Usage note: | Typically, a web-based data catalog is represented as a single instance of this class. |
| See also: | Catalog record, Dataset |
A name given to the catalog.
| RDF Property: | dct:title |
|---|---|
| Range: | rdfs:Literal |
free-text account of the catalog.
| RDF Property: | dct:description |
|---|---|
| Range: | rdfs:Literal |
Date of formal issuance (e.g., publication) of the catalog.
| RDF Property: | dct:issued |
|---|---|
| Range: | rdfs:Literal typed as xsd:date. The date is encoded as a literal in "YYYY-MM-DD" form (ISO 8601 Date and Time Formats). If the specific day or month are not known, then 01 should be specified. |
| See also: | dataset release date, catalog record listing date and distribution release date |
Most recent date on which the catalog was changed, updated or modified.
| RDF Property: | dct:modified |
|---|---|
| Range: | rdfs:Literal typed as xsd:date. The date is encoded as a literal in "YYYY-MM-DD" form (ISO 8601 Date and Time Formats). If the specific day or month are not known, then 01 should be specified. |
| See also: | dataset modification date, catalog record modification date and distribution modification date |
The language of the catalog. This refers to the language used in the textual metadata describing titles, descriptions, etc. of the datasets in the catalog.
| RDF Property: | dct:language |
|---|---|
| Range: |
rdfs:Resource
Resources defined by the Library of Congress (1, 2) should be used. If a ISO 639-1 (two-letter) code is defined for language, then its corresponding IRI should be used; if no ISO 639-1 code is defined, then IRI corresponding to the ISO 639-2 (three-letter) code should be used. |
| Usage note: | Multiple values can be used. The publisher might also choose to describe the language on the dataset level (see dataset language). |
The homepage of the catalog.
| RDF Property: | foaf:homepage |
|---|---|
| Range: | foaf:Document |
| Usage note: | foaf:homepage is an inverse functional property (IFP) which means that it should be unique and precisely identify the catalog. This allows smushing various descriptions of the catalog when different URIs are used. |
The entity responsible for making the catalog online.
| RDF Property: | dct:publisher |
|---|---|
| Usage note: | Resources of type foaf:Agent are recommended as values for this property. |
| See also: | Class: Organization/Person |
The geographical area covered by the catalog.
| RDF Property: | dct:spatial |
|---|---|
| Range: | dct:Location |
The knowledge organization system (KOS) used to classify catalog's datasets.
| RDF Property: | dcat:themeTaxonomy |
|---|---|
| Range: | skos:ConceptScheme |
This describes the license under which the catalog can be used/reused and not the datasets. Even if the license of the catalog applies to all of its datasets and distributions, it should be replicated on each distribution.
| RDF Property: | dct:license |
|---|---|
| Range: | dctype:LicenseDocument |
| See also: | distribution license |
A dataset that is part of the catalog.
| RDF Property: | dcat:dataset |
|---|---|
| Domain: | dcat:Catalog |
| Range: | dcat:Dataset |
A catalog record that is part of the catalog.
| RDF Property: | dcat:record |
|---|---|
| Domain: | dcat:Catalog |
| Range: | dcat:CatalogRecord |
A record in a data catalog, describing a single dataset.
| RDF Class: | dcat:CatalogRecord |
|---|---|
| Usage note | This class is optional and not all catalogs will use it. It exists for catalogs where a distinction is made between metadata about a dataset and metadata about the dataset's entry in the catalog. For example, the publication date property of the dataset reflects the date when the information was originally made available by the publishing agency, while the publication date of the catalog record is the date when the dataset was added to the catalog. In cases where both dates differ, or where only the latter is known, the publication date should only be specified for the catalog record. |
| See also | Dataset |
If a catalog is represented as an RDF Dataset with named graphs (as defined in [SPARQL-QUERY-11]), then it is appropriate to place the description of each dataset (consisting of all RDF triples that mention the dcat:Dataset, dcat:CatalogRecord, and any of its dcat:Distributions) into a separate named graph. The name of that graph should be the IRI of the catalog record.
A name given to the record.
| RDF Property: | dct:title |
|---|---|
| Range: | rdfs:Literal |
free-text account of the record.
| RDF Property: | dct:description |
|---|---|
| Range: | rdfs:Literal |
The date of listing the corresponding dataset in the catalog.
| RDF Property: | dct:issued |
|---|---|
| Range: | rdfs:Literal typed as xsd:date. The date is encoded as a literal in "YYYY-MM-DD" form (ISO 8601 Date and Time Formats). If the specific day or month are not known, then 01 should be specified. |
| Usage note: | This indicates the date of listing the dataset in the catalog and not the publication date of the dataset itself. |
| See also: | dataset release date |
Most recent date on which the catalog entry was changed, updated or modified.
| RDF Property: | dct:modified |
|---|---|
| Range: | rdfs:Literal typed as xsd:date. The date is encoded as a literal in "YYYY-MM-DD" form (ISO 8601 Date and Time Formats). If the specific day or month are not known, then 01 should be specified. |
| Usage note: | This indicates the date of last change of a catalog entry, i.e. the catalog metadata description of the dataset, and not the date of the dataset itself. |
| See also: | dataset modification date |
Links the catalog record to the dcat:Dataset resource described in the record.
| RDF Property: | foaf:primaryTopic |
|---|---|
| Usage note: | foaf:primaryTopic property is functional: each catalog record can have at most one primary topic i.e. describes one dataset. |
A collection of data, published or curated by a single source, and available for access or download in one or more formats.
| RDF Class: | dcat:Dataset |
|---|---|
| Sub class of: | dctype:Dataset |
| Usage note: | This class represents the actual dataset as published by the dataset publisher. In cases where a distinction between the actual dataset and its entry in the catalog is necessary (because metadata such as modification date and maintainer might differ), the catalog record class can be used for the latter. |
| See also: | Catalog record |
A name given to the dataset.
| RDF Property: | dct:title |
|---|---|
| Range: | rdfs:Literal |
free-text account of the dataset.
| RDF Property: | dct:description |
|---|---|
| Range: | rdfs:Literal |
Date of formal issuance (e.g., publication) of the dataset.
| RDF Property: | dct:issued |
|---|---|
| Range: | rdfs:Literal typed as xsd:date. The date is encoded as a literal in "YYYY-MM-DD" form (ISO 8601 Date and Time Formats). If the specific day or month are not known, then 01 should be specified. |
| Usage note: | This property should be set using the first known date of issuance. |
Most recent date on which the dataset was changed, updated or modified.
| RDF Property: | dct:modified |
|---|---|
| Range: | rdfs:Literal typed as xsd:date. The date is encoded as a literal in "YYYY-MM-DD" form (ISO 8601 Date and Time Formats). If the specific day or month are not known, then 01 should be specified. |
| Usage note: | The value of this property indicates a change to the actual dataset, not a change to the catalog record. An absent value may indicate that the dataset has never changed after its initial publication, or that the date of last modification is not known, or that the dataset is continuously updated. |
| See also: | frequency |
The language of the dataset.
| RDF Property: | dct:language |
|---|---|
| Range: | rdfs:Resource
Resources defined by the Library of Congress (1, 2) should be used. If a ISO 639-1 (two-letter) code is defined for language, then its corresponding IRI should be used; if no ISO 639-1 code is defined, then IRI corresponding to the ISO 639-2 (three-letter) code should be used. |
| Usage note: | This overrides the value of the catalog language in case of conflict. |
An entity responsible for making the dataset available.
| RDF Property: | dct:publisher |
|---|---|
| Usage note: | Resources of type foaf:Agent are recommended as values for this property. |
| See also: | Class: Organization/Person |
The frequency at which dataset is published.
| RDF Property: | dct:accrualPeriodicity |
|---|---|
| Range: | dct:Frequency (A rate at which something recurs) |
A unique identifier of the dataset.
| RDF Property: | dct:identifier |
|---|---|
| Range: | rdfs:Literal |
| Usage note: | The identifier might be used as part of the URI of the dataset, but still having it represented explicitly is useful. |
Spatial coverage of the dataset.
| RDF Property: | dct:spatial |
|---|---|
| Range: | dct:Location (A spatial region or named place) |
The temporal period that the dataset covers.
| RDF Property: | dct:temporal |
|---|---|
| Range: | dct:PeriodOfTime (An interval of time that is named or defined by its start and end dates) |
The main category of the dataset. A dataset can have multiple themes.
| RDF Property: | dcat:theme |
|---|---|
| Sub property of: | dct:subject |
| Range: | skos:Concept |
| Usage note: | The set of skos:Concepts used to categorize the datasets are organized in a skos:ConceptScheme describing all the categories and their relations in the catalog. |
| See also: | catalog themes taxonomy |
A keyword or tag describing the dataset.
| RDF Property: | dcat:keyword |
|---|---|
| Range: | rdfs:Literal |
Connects a dataset to its available distributions.
| RDF Property: | dcat:distribution |
|---|---|
| Domain: | dcat:Dataset |
| Range: | dcat:Distribution |
A Web page that can be navigated to in a Web browser to gain access to the dataset, its distributions and/or additional information.
| RDF Property: | dcat:landingPage |
|---|---|
| Sub property of: | foaf:page |
| Domain: | dcat:Dataset |
| Range: | foaf:Document |
| Usage note: | If the distribution(s) are accessible only through a landing page (i.e. direct download URLs are not known), then the landing page link should be duplicated as accessURL on a distribution. (see example 4.4) |
Represents a specific available form of a dataset. Each dataset might be available in different forms, these forms might represent different formats of the dataset or different endpoints. Examples of distributions include a downloadable CSV file, an API or an RSS feed
| RDF class: | dcat:Distribution |
|---|---|
| Usage note: | This represents a general availability of a dataset it implies no information about the actual access method of the data, i.e. whether it is a direct download, API, or some through Web page. The use of dcat:downloadURL property indicates directly downloadable distributions. |
A name given to the distribution.
| RDF Property: | dct:title |
|---|---|
| Range: | rdfs:Literal |
free-text account of the distribution.
| RDF Property: | dct:description |
|---|---|
| Range: | rdfs:Literal |
Date of formal issuance (e.g., publication) of the distribution.
| RDF Property: | dct:issued |
|---|---|
| Range: | rdfs:Literal typed as xsd:date. The date is encoded as a literal in "YYYY-MM-DD" form (ISO 8601 Date and Time Formats). If the specific day or month are not known, then 01 should be specified. |
| Usage note: | This property should be set using the first known date of issuance. |
| See also: | dataset release date |
Most recent date on which the distribution was changed, updated or modified.
| RDF Property: | dct:modified |
|---|---|
| Range: | rdfs:Literal typed as xsd:date. The date is encoded as a literal in "YYYY-MM-DD" form (ISO 8601 Date and Time Formats). If the specific day or month are not known, then 01 should be specified. |
| See also: | dataset modification date |
The license under which the distribution is made available.
| RDF Property: | dct:license |
|---|---|
| Range: | dctype:LicenseDocument |
Could be any kind of URL that gives access to a distribution of the dataset. E.g. landing page, download, feed URL, SPARQL endpoint. Use when your catalog does not have information on which it is or when it is definitely not a download.
| RDF Property: | dcat:accessURL |
|---|---|
| Range: | rdfs:Resource |
| Usage note: |
|
| See also | distribution download URL |
This is a direct link to a downloadable file in a given format. E.g. CSV file or RDF file. The format is described by the distribution's dc:format and/or dcat:mediaType
| RDF Property: | dcat:downloadURL |
|---|---|
| Range: | rdfs:Resource |
| Usage note: | the value is a URL. |
| See also | distribution access URL |
The size of a distribution in bytes.
| RDF Property: | dcat:byteSize |
|---|---|
| Range: | rdfs:Literal typed as xsd:decimal. |
| Usage note: | The size in bytes can be approximated when the precise size is not known. |
The media type of the distribution as defined by IANA.
| RDF Property: | dcat:mediaType |
|---|---|
| Sub property of: | dct:format |
| Range: | dct:MediaTypeOrExtent |
| Usage note: | This property should be used when the media type of the distribution is defined in IANA, otherwise dct:format may be used with different values. |
| See also: | format |
The file format of the distribution.
| RDF Property: | dct:format |
|---|---|
| Range: | dct:MediaTypeOrExtent |
| Usage note: | dcat:mediaType should be used if the type of the distribution is defined by IANA. |
The knowledge organization system (KOS) used to represent themes/categories of datasets in the catalog.
| RDF Classes: | skos:ConceptScheme, skos:Concept |
|---|---|
| Usage note: | It is necessary to use either skos:inScheme or skos:topConceptOf on every skos:Concept otherwise it's not clear which concept scheme they belong to. |
| See also: | catalog themes, dataset theme |
| RDF Classes: | foaf:Person for people and foaf:Organization for government agencies or other entities. |
|---|---|
| Usage note: | FOAF provides sufficient properties to describe these entities. |
This document contains a significant contribution from Ricahrd Cyganiak. Ricahrd Cyganiak is one of the initiators of the DCAT work and significantly contributed to the work on this specification as it made its way through the W3C process.
The editors would like to thank Vassilios Peristeras for his comments and support for the original DCAT work. We would also like to thank Rufus Pollock for his significant input and comments.
This document has benefited from inputs from many members of the Government Linked Data Working Group. Specific thanks are due to Ghislain Atemezing, Martin Alvarez and Makx Dekkers.