Copyright ©2003 W3C® (MIT, ERCIM, Keio), All Rights Reserved. W3C liability, trademark, document use and software licensing rules apply.
The World Wide Web as it is currently constituted resembles a poorly mapped geography. Our insight into the documents and capabilities available are based on keyword searches, abetted by clever use of document connectivity and usage patterns. The sheer mass of this data is unmanageable without powerful tool support. In order to map this terrain more precisely, computational agents require machine-readable descriptions of the content and capabilities of web accessible resources. These descriptions must be in addition to the human-readable versions of that information.
The Web Ontology Language (OWL) is intended to provide a language that can be used to describe the classes and relations between them that are inherent in Web documents and applications.
This document demonstrates the use of the OWL language to
The sections are organized to present an incremental definition of a set of classes, properties and individuals, beginning with the fundamentals and proceeding to more complex language components.
This section describes the status of this document at the time of its publication. Other documents may supersede this document. This is a W3C Working Draft for review by W3C members and other interested parties. It is a draft document and may be updated, replaced, or obsoleted by other documents at any time. It is inappropriate to use W3C Working Drafts as reference materials or to cite them as other than "work in progress." A list of current W3C Recommendations and other technical documents can be found at http://www.w3.org/TR/.
This draft represents the working group's efforts to date, starting in roughly the direction of the DAML+OIL walkthru, but with more realistic and elaborate examples. It has undergone considerable review in the working group, but further work is anticipated, especially with respect to remaining open issues.
Comments on this document should be sent to public-webont-comments@w3.org, a mailing list with a public archive. General discussion of related technology is welcome in www-rdf-logic.
See also patent disclosures related to this work.
This document has been produced as part of the W3C Semantic Web Activity (Activity Statement) following the procedures set out for the W3C Process. The document has been written by the Web Ontology Working Group. The goals of the Web Ontology working group are discussed in the Web Ontology Working Group charter.
"Tell me what wines I should buy to serve with each course of the following menu. And, by the way, I don't like Sauterne."
It would be difficult today to construct a Web agent that would be capable of performing a search for wines on the web that satisfied this query. Similarly, consider actually assigning a software agent the task of making a coherent set of travel arrangements. (For more use cases see the OWL requirements document.)
To support this sort of computation, it is necessary to go beyond keywords and specify the meaning of the resources described on the web. This additional layer of interpretation captures the semantics of the data.
OWL is a language for defining and instantiating Web ontologies. Ontology is a term borrowed from philosophy that refers to the science of describing the kinds of entities in the world and how they are related. An OWL ontology may include definitions of classes, properties and their instances. Given such an ontology, the OWL formal semantics specifies how to derive its logical consequences, i.e. facts not literally present in the ontology, but entailed by the semantics. These entailments may be based on a single document or multiple distributed documents that have been combined using defined OWL mechanisms.
One question that comes up when describing yet another XML/Web standard is "What does this buy me that XML and XML Schema don't?" There are two answers to this question.
The OWL language provides three increasingly expressive sublanguages designed for use by specific communities of implementers and users.
OWL Lite supports those users primarily needing a classification hierarchy and simple constraint features. For example, while it supports cardinality constraints, it only permits cardinality values of 0 or 1. It should be simpler to provide tool support for OWL Lite than its more expressive relatives, and provides a quick migration path for thesauri and other taxonomies.
OWL DL supports those users who want the maximum expressiveness without losing computational completeness (all entailments are guaranteed to be computed) and decidability (all computations will finish in finite time) of reasoning systems. OWL DL includes all OWL language constructs with restrictions such as type separation (a class can not also be an individual or property, a property can not also be an individual or class). OWL DL is so named due to its correspondence with description logics, a field of research that has studied a particular decidable fragment of first order logic. OWL DL was designed to support the existing Description Logic business segment and has desirable computational properties for reasoning systems.
OWL Full is meant for users who want maximum expressiveness and the syntactic freedom of RDF with no computational guarantees. For example, in OWL Full a class can be treated simultaneously as a collection of individuals and as an individual in its own right. Another significant difference from OWL DL is that a DatatypeProperty can be marked as an InverseFunctionalProperty. OWL Full allows an ontology to augment the meaning of the pre-defined (RDF or OWL) vocabulary. It is unlikely that any reasoning software will be able to support every feature of OWL Full.
Each of these sublanguages is an extension of its simpler predecessor, both in what can be legally expressed and in what can be validly concluded. The following set of relations hold. Their inverses do not.
Ontology developers adopting OWL should consider which species best suits their needs. The choice between OWL Lite and OWL DL depends on the extent to which users require the more expressive restriction constructs provided by OWL DL. The choice between OWL DL and OWL Full mainly depends on the extent to which users require the meta-modelling facilities of RDF Schema (i.e. defining classes of classes). When using OWL Full as compared to OWL DL, reasoning support is less predictable. For more information about this issue see the semantics document.
When we introduce constructs that are only permitted in OWL DL or OWL Full, they are marked by "[OWL DL]".
In order to provide a consistent set of examples throughout the guide, we have created a wine ontology. This is an OWL DL ontology. Some of our discussion will focus on OWL Full capabilities and is so marked. The wine ontology is a significant modification of a DAML version that was developed as a description logic example and tutorial and submitted to the DAML ontology library.
In this document we present examples using the RDF/XML syntax, assuming XML will be familiar to the largest audience. The normative OWL exchange syntax is RDF/XML. Note that OWL has been designed for maximal compatibility with RDF and RDF Schema. These XML and RDF formats are part of the OWL standard.
All of the examples presented in this document are taken from the ontologies contained in wine.owl and food.owl, except those marked with ¬ in the bottom right corner.
OWL is a component of the Semantic Web activity. This effort aims to make Web resources more readily accessible to automated processes by adding information about the resources that describe or provide Web content. Because the Semantic Web deals with web content, it is inherently distributed. We also expect OWL ontologies to be distributed. Consequently, OWL generally makes an open world assumption. That is, descriptions of resources are not confined to a single file or scope. While class C1 may be defined originally in ontology O1, it can be extended in other ontologies. The consequences of these additional propositions about C1 are monotonic. New information cannot retract previous information. New information can be contradictory, but facts and entailments can only be added, never deleted. OWL does allow negative information to be explicitly stated. As a result, it is fairly simple to explicitly state contradictions. In addition, contradictions may be implicit. These properties are something the designer of an ontology needs to be careful about. It is expected that tool support will help detect such cases.
In order to write an ontology that can be interpreted unambiguously and used by software agents we require a syntax and formal semantics for OWL. OWL is a vocabulary extension [RDF Semantics] of RDF. The OWL semantics are defined in OWL Abstract Syntax and Semantics.
Before we can use a set of terms, we need a precise indication of what specific vocabularies are being used. A standard initial component of an ontology includes a set of XML namespace declarations enclosed in an opening rdf:RDF tag. These provide a means to unambiguously interpret identifiers and make the rest of the ontology presentation much more readable. A typical OWL ontology begins with a namespace declaration similar to the following.
<rdf:RDF
xmlns ="http://www.example.org/wine#"
xmlns:vin ="http://www.example.org/wine#"
xmlns:food="http://www.example.org/food#"
xmlns:owl ="http://www.w3.org/2002/07/owl#"
xmlns:rdf ="http://www.w3.org/1999/02/22-rdf-syntax-ns#"
xmlns:rdfs="http://www.w3.org/2000/01/rdf-schema#"
xmlns:xsd ="http://www.w3.org/2000/10/XMLSchema#">
The first two declarations identify the namespace associated with this ontology. The first makes it the default namespace, stating that unprefixed qualified names refer to the current ontology. The second identifies the namespace of the current ontology with the prefix vin:. The third identifies the namespace of the supporting food ontology with the prefix food:.
The fourth namespace declaration says that in this document, elements
prefixed with owl: should be understood as referring to things drawn
from the namespace called http://www.w3.org/2002/07/owl#. This
is a conventional OWL declaration, used to introduce the OWL vocabulary.
OWL depends on constructs defined by RDF and RDFS. In this document, the
rdf: prefix refers to things drawn from the namespace called
http://www.w3.org/1999/02/22-rdf-syntax-ns#. The next two
namespace declarations make similar statements about the RDF Schema
(rdfs:) and XML Schema datatype (xsd:) namespaces.
As an aid to writing lengthy URLs it can often be useful to provide a set of entity definitions in a document type declaration (DOCTYPE) that precedes the ontology definitions. The names defined by the namespace declarations only have significance as parts of XML tags. Attribute values are not namespace sensitive. But in OWL we frequently reference ontology identifiers using attribute values. They can be written down in their fully expanded form, for example "http://www.example.org/owl/wine#merlot". Alternatively, abbreviations can be defined using an ENTITY definition, for example:
<!DOCTYPE owl [
<!ENTITY vin "http://www.example.org/wine#" >
<!ENTITY food "http://www.example.org/food#" > ]>
After this pair of ENTITY declarations, we could write the value "&vin;merlot" and it would expand to "http://www.example.org/wine#merlot".
Once namespaces are established we normally include a collection of assertions about the ontology grouped under an owl:Ontology tag. These tags support such critical housekeeping tasks as comments, version control and inclusion of other ontologies.
<owl:Ontology rdf:about="http://www.example.org/wine"> <rdfs:comment>An example OWL ontology</rdfs:comment> <owl:priorVersion rdf:resource="http://www.example.org/wine-112102.owl"/> <owl:imports rdf:resource="http://www.example.org/food.owl"/> <rdfs:label>Wine Ontology</rdfs:label> ... </owl:Ontology>
Note that we use '...' to indicate that there is additional text that has been elided for purposes of the example.
The owl:Ontology tag is a place to collect much of the OWL meta-data for the document. It does not guarantee that the document describes an ontology in the traditional sense. In some communities, ontologies are not about individuals but only the classes and properties that define a domain. When using OWL to describe a collection of instance data the owl:Ontology tag may be needed in order to record version information and to import the definitions that the document depends on. Thus, in OWL the term ontology has been broadened to include instance data (see above).
The about attribute will normally be the URL of the current file. If desired, the ontology may be given a name that is a URN and independent of a particular physical location.
rdfs:comment provides the obvious needed capability to annotate an ontology.
owl:priorVersion is a standard tag intended to provide hooks for version control systems working with ontologies. Ontology versioning is discussed further below.
owl:imports provides an include-style mechanism. owl:imports takes a single argument, identified by the rdf:resource attribute.
Importing another ontology brings the entire set of assertions provided by that ontology into the current ontology. In order to make best use of this imported ontology it would normally be coordinated with a namespace declaration. Notice the distinction between these two mechanisms. The OWL namespace declaration provides a convenient means to reference names defined in other OWL ontologies. Conceptually, owl:imports is provided to indicate your intention to include the assertions of the target ontology. Importing another ontology, O2, will also import all of the ontologies that O2 imports.
Note that owl:imports may not always succeed. As you would expect when dealing with the Semantic Web, access to resources distributed across the Web may not always be possible. Tools will respond to this situation in an implementation defined manner.
One common set of additional tags that could reasonably be included here are the some of the standard Dublin Core metadata tags. The subset includes those that take simple types or strings as values. Examples include Title, Creator, Description, Publisher, and Date (see RDF declarations).
OWL provides several other mechanisms to tie the current ontology and imported ontologies together (see ontology mapping).
We also include an rdfs:label to support a natural language label for our ontology.
The ontology header definition is closed with the following tag.
</owl:Ontology>
This prelude is followed by the actual definitions that make up the ontology and is ultimately closed by
</rdf:RDF>
Many uses of an ontology will depend on the ability to reason about individuals. In order to do this in a useful fashion we need to have a mechanism to describe the classes that individuals belong to and the properties that they inherit by virtue of class membership. We can always assert specific properties about individuals, but much of the power of ontologies comes from class-based reasoning.
Sometimes we want to emphasize the distinction between a class as an object and a class as a set containing elements. We call the set of individuals that are members of a class the extension of the class.
The most basic concepts in a domain should correspond to classes that are the roots of various taxonomic trees. Every individual in the OWL world is a member of the class owl:Thing. Thus each user-defined class is implicitly a subclass of owl:Thing. Domain specific root classes are defined by simply declaring a named class. OWL also defines the empty class, owl:Nothing.
For our sample wines domain, we create three root classes: Winery, Region, and ConsumableThing.
<owl:Class rdf:ID="Winery"/> <owl:Class rdf:ID="Region"/> <owl:Class rdf:ID="ConsumableThing"/>
Note that we have only said that there exist classes that have been given these names, indicated by the 'rdf:ID=' syntax. Formally, we know almost nothing about these classes other than their existence, despite the use of familiar English terms as labels. And while the classes exist, they may have no members. For all we know at the moment, these classes might as well have been called Thing1, Thing2, and Thing3.
It is important to remember that definitions may be incremental and distributed. We will have more to say about Winery later.
The attribute/value syntax rdf:ID="Region" is used to first introduce a name, as part of its definition. This is the rdf:ID attribute that is like the familiar ID attribute defined by XML. Within this document, the Region class can now be referred to using rdf:resource="#Region". Other ontologies may reference this name using its complete form, "http://www.example.org/wine#Region".
Another form of reference uses the syntax rdf:about="#Region" to extend the definition of a resource. This use of the rdf:about="#x" syntax is a critical element in the creation of a distributed ontology. It permits the extension of the imported definition of x without modifying the original document and supports the incremental construction of a larger ontology.
It is now possible to refer to the classes we defined in other OWL constructs using their given identifier. For the first class, within this document, we can use the relative identifier, #Winery. Other documents may need to reference this class as well. The most reasonable way to do so is to provide namespace and entity definitions that include the defining document as a source:
... <!ENTITY vin "http://www.example.org/wine#" > ... <rdf:RDF xmlns:vin="http://www.example.org/wine#" ... > ...
Given these definitions we can refer to the winery class either using the
XML tag vin:Winery or the attribute value &vin;Winery.
More literally, it is always possible to reference a resource using its full
URI, http://www.example.org/wine#Winery.
The fundamental taxonomic constructor for classes is subClassOf. It is transitive. If X is a subclass of Y and Y a subclass of Z then X is a subclass of Z.
<owl:Class rdf:ID="PotableLiquid"> <rdfs:subClassOf rdf:resource="#ConsumableThing" /> ... </owl:Class>
We define PotableLiquid (liquids suitable for drinking) to be a subclass of ConsumableThing.
In the world of web-based ontologies, both of these classes can be defined in a separate ontology that would provide the basic building blocks for a wide variety of food and drink ontologies, which is what we have done - they are defined in the food ontology, which is imported into the wine ontology. The food ontology includes a number of classes, for example Food, EdibleThing, MealCourse, and Shellfish, that do not belong in a collection of wine facts, but must be connected to the wine vocabulary if we are going to perform useful reasoning. Food and wine are mutually dependent, in order to satisfy our need to identify wine/food matches.
A class definition has two parts: a name introduction or reference and a list of restrictions. Each of the immediate contained expressions in the class definition further restricts the instances of the defined class. Instances of the class belong to the intersection of the restrictions. (Though see the details of equivalentClass.) So far we have only seen examples that include a single restriction, forcing the new class to be a subclass of some other named class.
At this point it is possible to create a simple (and incomplete) definition for the class Wine. Wine is a PotableLiquid.
<owl:Class rdf:ID="Wine"> <rdfs:subClassOf rdf:resource="&food;PotableLiquid"/> <rdfs:label xml:lang="en">wine</rdfs:label> <rdfs:label xml:lang="fr">vin</rdfs:label> ... </owl:Class>
The rdfs:label entry provides an optional human readable name for this class. Presentation tools can make use of it. The "lang" attribute provides support for multiple languages. A label is like a comment and contributes nothing to the logical interpretation of an ontology.
Our wine definition is still very incomplete. We know nothing about wines except that they are things and potable liquids, but we have sufficient information to create and reason about individuals.
In addition to classes, we want to be able to describe their members. We normally think of these as individuals in our universe of things. An individual is minimally introduced by declaring it to be a member of a class.
<Region rdf:ID="CentralCoastRegion" />
Note that the following is identical in meaning to the definition above.
<owl:Thing rdf:ID="CentralCoastRegion" /> <owl:Thing rdf:about="#CentralCoastRegion"> <rdf:type rdf:resource="#Region"/> </owl:Thing>
rdf:type is an RDF property that ties an individual to a class of which it is a member.
There are a couple of points to be made here. First, we have decided that CentralCoastRegion (a specific area) is member of Region, the class containing all geographical regions.
Second, there is no requirement in the two-part example that the two elements need to be adjacent to one another, or even in the same file (though the names would need to be extended with a URI in such a case). We design Web ontologies to be distributed. They can be imported and augmented, creating derived ontologies.
In order to have available a few more basic definitions for the properties introduced in the next sections, we define a branch of the Grape taxonomy, with an individual denoting the Cabernet Sauvignon grape varietal. Grapes are defined in the food ontology:
<owl:Class rdf:ID="Grape"> ... </owl:Class>
And then in the wine ontology we have:
<owl:Class rdf:ID="WineGrape"> <rdfs:subClassOf rdf:resource="&food;Grape" /> </owl:Class> <WineGrape rdf:ID="CabernetSauvignonGrape" />
As discussed in the next section, CabernetSauvignonGrape is an individual because it denotes a single grape varietal.
There are important issues regarding the distinction between a class and an individual in OWL. A class is simply a name and collection of properties that describe a set of individuals. Individuals are the members of those sets. Thus classes should correspond to naturally occurring sets of things in a domain of discourse, and individuals should correspond to actual entities that can be grouped into these classes.
In building ontologies, this distinction is frequently blurred in two ways:
Note that the same distinction arises with the treatment of the Wine class. The Wine class actually denotes the set of all varieties of wine, not the set of actual bottles that someone may purchase. Each instance of Wine could be considered the class consisting of all the bottles of wine of that type. It is easy to imagine an information system, such as an inventory system for a wine merchant, that needs to consider individual bottles of wine. The wine ontology as it currently exists would require the ability to treat classes as instances in order to support such an interpretation. Note that OWL Full permits such expressivity, allowing us to treat an instance of a wine variety simultaneously as a class whose instances are bottles of wine.
In a similar vein, the wines produced by wineries in specific years are considered vintages. In order to represent the notion of a vintage, we must determine where it fits in the current ontology. An instance of the Wine class, as discussed above, represents a single variety of wine produced by a single winery, for example FormanChardonnay.
Adding that the wine produced in the year 2000 is considered a vintage poses a challenge, because we don't have the ability to represent a subset of a given wine individual. This vintage is not a new variety of wine, it is a special subset of the wine - that produced in the year 2000. An option would be to use OWL Full and treat the wine instances as classes with subclasses (subsets) denoting vintages. Another option is to use a workaround and to consider Vintage as a separate class whose instances have a relationship to the Wine they are a vintage of. For example, FormanChardonnay2000 is an individual Vintage with a vintageOf property whose value is the Wine, FormanChardonnay. We define the Vintage class below.
The point of this discussion is to note that the development of an ontology should be firmly driven by the intended usage. These issues also underly one major difference between OWL Full and OWL DL. OWL Full allows the use of classes as instances and OWL DL does not. The wine ontology is designed to work in OWL DL, and as a result individuals like FormanChardonnay are not simultaneously treated as classes.
This world of classes and individuals would be pretty uninteresting if we could only define taxonomies. Properties let us assert general facts about the members of classes and specific facts about individuals.
A property is a binary relation. Two types of properties are distinguished:
When we define a property there are a number of ways to restrict the relation. The domain and range can be specified. The property can be defined to be a specialization (subproperty) of an existing property. More elaborate restrictions are possible and are described later.
<owl:ObjectProperty rdf:ID="madeFromGrape"> <rdfs:domain rdf:resource="#Wine"/> <rdfs:range rdf:resource="#WineGrape"/> </owl:ObjectProperty>
In OWL, a sequence of elements without an explicit operator represents an implicit conjunction. The property madeFromGrape has a domain of Wine and a range of WineGrape. That is, it relates instances of the class Wine to instances of the class WineGrape. Multiple domains mean that the domain of the property is the intersection of the identified classes (and similarly for the range).
Note that the use of range and domain information in OWL is different from type information in a programming language. Among other things, types are used to check consistency in a programming language. In OWL, a range may be used to infer a type. For example, given:
<owl:Thing rdf:ID="LindemansBin65Chardonnay">
<madeFromGrape rdf:resource="#ChardonnayGrape" />
</owl:Thing> ¬
we can infer that LindemansBin65Chardonnay is a wine because the domain of madeFromGrape is Wine.
Properties, like classes, can be arranged in a hierarchy.
<owl:Class rdf:ID="WineDescriptor" /> <owl:Class rdf:ID="WineColor"> <rdfs:subClassOf rdf:resource="#WineDescriptor" /> ... </owl:Class> <owl:ObjectProperty rdf:ID="hasWineDescriptor"> <rdfs:domain rdf:resource="#Wine" /> <rdfs:range rdf:resource="#WineDescriptor" /> </owl:ObjectProperty> <owl:ObjectProperty rdf:ID="hasColor"> <rdfs:subPropertyOf rdf:resource="#hasWineDescriptor" /> <rdfs:range rdf:resource="#WineColor" /> ... </owl:ObjectProperty>
WineDescriptor properties relate wines to their color and components of their taste, including sweetness, body, and flavor. hasColor is a subproperty of the hasWineDescriptor property, with its range further restricted to WineColor. The subPropertyOf relation in this case means that anything with a hasColor property with value X also has a hasWineDescriptor property with value X.
Next we introduce the locatedIn property, which relates things to the regions they are located in.
<owl:ObjectProperty rdf:ID="locatedIn"> ... <rdfs:domain rdf:resource="http://www.w3.org/2002/07/owl#Thing" /> <rdfs:range rdf:resource="#Region" /> </owl:ObjectProperty>
Notice how the domain and range of locatedIn are defined. The domain permits anything to be located in a region, including regions themselves. And the transitive composition of this relation essentially creates a network of geographically included subregions and things. Those things that have nothing located in them can be of any class, while those that contain others must be regions.
It is now possible to expand the definition of Wine to include the notion of regions, and that a wine is made from at least one WineGrape. As with property definitions, class definitions have multiple subparts that are implicitly conjoined.
<owl:Class rdf:ID="Wine">
<rdfs:subClassOf rdf:resource="&food;PotableLiquid"/>
<rdfs:subClassOf>
<owl:Restriction>
<owl:onProperty rdf:resource="#madeFromGrape"/>
<owl:minCardinality rdf:datatype="&xsd;NonNegativeInteger">1</owl:minCardinality>
</owl:Restriction>
</rdfs:subClassOf>
<rdfs:subClassOf>
<owl:Restriction>
<owl:onProperty rdf:resource="#locatedIn"/>
<owl:minCardinality rdf:datatype="&xsd;NonNegativeInteger">1</owl:minCardinality>
</owl:Restriction>
</rdfs:subClassOf>
...
</owl:Class>
The highlighted subclass restriction defines an unnamed class that represents the set of things with at least one madeFromGrape property. We call these anonymous classes [OWL DL]. Inserting this subclass restriction in the Wine class definition body states that things that are wines are also members of this anonymous class. That is, every individual wine must participate in at least one madeFromGrape relation. Additionally, every wine must come from at least one region. This cliché is presented in more detail in the section on restrictions.
We can now define the class of Vintages, discussed previously.
<owl:Class rdf:ID="Vintage">
<rdfs:subClassOf>
<owl:Restriction>
<owl:onProperty rdf:resource="#vintageOf"/>
<owl:minCardinality rdf:datatype="&xsd;NonNegativeInteger">1</owl:minCardinality>
</owl:Restriction>
</rdfs:subClassOf>
</owl:Class> ¬
The property vintageOf ties a Vintage to a Wine.
<owl:ObjectProperty rdf:ID="vintageOf">
<rdfs:domain rdf:resource="#Vintage" />
<rdfs:range rdf:resource="#Wine" />
</owl:ObjectProperty> ¬
We relate Vintages to their years in the next section.
We distinguish properties according to whether they relate individuals to individuals (object properties) or individuals to datatypes (datatype properties). Datatype properties may range over strings or they may make use of simple types defined in accordance with XML Schema datatypes.
OWL uses some of the primitive XML Schema datatypes. References to these datatypes are by means of the canonical URI reference for the datatype, http://www.w3.org/2001/XMLSchema. The following datatypes are recommended for use with OWL:
| xsd:string | xsd:normalizedString | xsd:boolean | |
| xsd:decimal | xsd:float | xsd:double | |
| xsd:integer | xsd:nonNegativeInteger | xsd:positiveInteger | |
| xsd:nonPositiveInteger | xsd:negativeInteger | ||
| xsd:long | xsd:int | xsd:short | xsd:byte |
| xsd:unsignedLong | xsd:unsignedInt | xsd:unsignedShort | xsd:unsignedByte |
| xsd:hexBinary | xsd:base64Binary | ||
| xsd:dateTime | xsd:time | xsd:date | xsd:gYearMonth |
| xsd:gYear | xsd:gMonthDay | xsd:gDay | xsd:gMonth |
| xsd:anyURI | xsd:token | xsd:language | |
| xsd:NMTOKEN | xsd:Name | xsd:NCName |
Other built-in XML Schema datatypes may be used, but with caveats describe in the OWL Abstract Syntax documentation.
<owl:Class rdf:ID="VintageYear" /> <owl:DatatypeProperty rdf:ID="yearValue"> <rdfs:domain rdf:resource="#VintageYear" /> <rdfs:range rdf:resource="&xsd;positiveInteger"/> </owl:DatatypeProperty>
The yearValue property relates VintageYears to positive integer values. We define the hasVintageYear property, which relates a Vintage to a VintageYear below.
First we create Region and Winery individuals, and then we define our first wine, a Cabernet Sauvignon.
<Region rdf:ID="SantaCruzMountainsRegion"> <locatedIn rdf:resource="#CaliforniaRegion" /> </Region> <Winery rdf:ID="SantaCruzMountainVineyard" /> <CabernetSauvignon rdf:ID="SantaCruzMountainVineyardCabernetSauvignon" > <locatedIn rdf:resource="#SantaCruzMountainsRegion"/> <hasMaker rdf:resource="#SantaCruzMountainVineyard" /> </CabernetSauvignon>
This is still incomplete. There are other aspects of the wine flavor that are defined in the full ontology. But the pieces are falling together. We could begin reasoning about what menu items in our food ontology this wine might accompany. We know from the definition above that the Santa Cruz Mountain Vineyard makes it. Because it is a Cabernet Sauvignon (see wine.owl), we know it is a dry, red wine.
Datatype properties can be added to individuals in a similar fashion. Below we create an instance of VintageYear and tie it to a specific value of type xdt:positiveInteger.
<VintageYear rdf:ID="Year1998"> <yearValue rdf:datatype="&xsd;positiveInteger">1998</yearValue> </VintageYear>
The next few sections describe the mechanisms used to further define properties. It is possible to specify property characteristics, which provides a powerful mechanism for enhanced reasoning about a property.
If a property, P, is tagged as transitive then for any x, y, and z:
P(x,y) and P(y,z) implies P(x,z)
The property locatedIn is transitive.
<owl:ObjectProperty rdf:ID="locatedIn"> <rdf:type rdf:resource="&owl;TransitiveProperty" /> <rdfs:domain rdf:resource="&owl;Thing" /> <rdfs:range rdf:resource="#Region" /> </owl:ObjectProperty> <Region rdf:ID="SantaCruzMountainsRegion"> <locatedIn rdf:resource="#CaliforniaRegion" /> </Region> <Region rdf:ID="CaliforniaRegion"> <locatedIn rdf:resource="#USRegion" /> </Region>
Because the SantaCruzMountainsRegion is locatedIn the CaliforniaRegion, then it must also be locatedIn the USRegion, since locatedIn is transitive.
If a property, P, is tagged as symmetric then for any x and y:
P(x,y) iff P(y,x)
The property adjacentRegion is symmetric, while locatedIn is not. (To be more precise, locatedIn is not intended to be symmetric. Nothing in the wine ontology at present prevents it from being symmetric.)
<owl:ObjectProperty rdf:ID="adjacentRegion"> <rdf:type rdf:resource="&owl;SymmetricProperty" /> <rdfs:domain rdf:resource="#Region" /> <rdfs:range rdf:resource="#Region" /> </owl:ObjectProperty> <Region rdf:ID="MendocinoRegion"> <locatedIn rdf:resource="#CaliforniaRegion" /> <adjacentRegion rdf:resource="#SonomaRegion" /> </Region>
The MendocinoRegion is adjacent to the SonomaRegion and vice-versa. The MendocinoRegion is located in the CaliforniaRegion but not vice versa.
If a property, P, is tagged as functional then for all x, y, and z:
P(x,y) and P(x,z) implies y = z
In our wine ontology, hasVintageYear is functional. A wine has a unique vintage year. That is, a given individual Vintage can only be associated with a single year using the hasVintageYear property. It is not a requirement of a FunctionalProperty that all elements of the domain have values. See the discussion of Vintage cardinality.
<owl:Class rdf:ID="VintageYear" /> <owl:ObjectProperty rdf:ID="hasVintageYear"> <rdf:type rdf:resource="&owl;FunctionalProperty" /> <rdfs:domain rdf:resource="#Vintage" /> <rdfs:range rdf:resource="#VintageYear" /> </owl:ObjectProperty>
If a property, P1, is tagged as the inverseOf P2, then for all x, y, and z:
P1(x,y) iff P2(y,x)
Note that the syntax for inverseOf takes a property name as an argument.
<owl:ObjectProperty rdf:ID="hasMaker"> <rdf:type rdf:resource="&owl;FunctionalProperty" /> </owl:ObjectProperty> <owl:ObjectProperty rdf:ID="producesWine"> <owl:inverseOf rdf:resource="#hasMaker" /> </owl:ObjectProperty>
Wines have makers, which in the definition of Wine are restricted to Winerys. Then each Winery produces the set of wines that identify it as maker.
If a property, P, is tagged as InverseFunctional then for all x and y:
P(y,x) and P(z,x) implies y = z
Notice that producesWine in the preceding section is inverse functional. The reason is that the inverse of a functional property must be inverse functional. We could have defined hasMaker and producesWine as follows and achieved the identical effect as the preceding example.
<owl:ObjectProperty rdf:ID="hasMaker" />
<owl:ObjectProperty rdf:ID="producesWine">
<rdf:type rdf:resource="&owl;InverseFunctionalProperty" />
<owl:inverseOf rdf:resource="#hasMaker" />
</owl:ObjectProperty> ¬
Think of the elements of the range in an inverseFunctional property as defining a unique key in the database sense. InverseFunctional implies that the elements of the range provide a unique identifier for each element of the domain.
In OWL Full, we can tag a DatatypeProperty as inverseFunctional. This permits us to identify a string as a unique key. In OWL DL literals are disjoint from owl:Thing, which is why OWL DL does not permit InverseFunctional to be applied to DatatypeProperty.
In addition to designating property characteristics, it is possible to further constrain the range of a property in specific contexts in a variety of ways.
We do this with property restrictions. The various forms can only be used within a property restriction. The owl:onProperty element indicates the restricted property.
We have already seen one way to restrict the types of the elements that make up a property. The mechanisms to date have been global in that they apply to all instances of the property. These next two, allValuesFrom and someValuesFrom, are local to their containing class definition.
The owl:allValuesFrom restriction means that every instance of the class must have an instance of the specified property with values that are all instances of the specified restriction class.
<owl:Class rdf:ID="Wine">
<rdfs:subClassOf rdf:resource="&food;PotableLiquid" />
...
<rdfs:subClassOf>
<owl:Restriction>
<owl:onProperty rdf:resource="#hasMaker" />
<owl:allValuesFrom rdf:resource="#Winery" />
</owl:Restriction>
</rdfs:subClassOf>
...
</owl:Class>
The maker of a Wine must be a Winery. The allValuesFrom restriction is on the hasMaker property of this Wine class only. Makers of Cheese are not constrained by this local restriction.
owl:someValuesFrom is similar. If we replaced owl:allValuesFrom with owl:someValuesFrom in the example above, it would mean that at least one of the hasMaker properties of a Wine must point to an individual that is a Winery.
<owl:Class rdf:ID="Wine">
<rdfs:subClassOf rdf:resource="&food;PotableLiquid" />
<rdfs:subClassOf>
<owl:Restriction>
<owl:onProperty rdf:resource="#hasMaker" />
<owl:someValuesFrom rdf:resource="#Winery" />
</owl:Restriction>
</rdfs:subClassOf>
...
</owl:Class> ¬
The difference between the two formulations is the difference between a universal and existential quantification.
| Relation | Implications |
|---|---|
| allValuesFrom | For all wines, if they have makers, all the makers are wineries. |
| someValuesFrom | For all wines, they have at least one maker that is a winery. |
The first does not require a wine to have a maker. If it does have one or more, they must all be wineries. The second requires that there be at least one maker that is a winery, but there may be makers that are not wineries.
We have already seen examples of cardinality constraints. To date, they have been assertions about minimum cardinality. Even more straight-forward is owl:cardinality, which permits the specification of exactly the number of elements in a relation. For example, we define Vintage to be a class with exactly one VintageYear.
<owl:Class rdf:ID="Vintage">
<rdfs:subClassOf>
<owl:Restriction>
<owl:onProperty rdf:resource="#hasVintageYear"/>
<owl:cardinality rdf:datatype="&xsd;NonNegativeInteger">1</owl:cardinality>
</owl:Restriction>
</rdfs:subClassOf>
</owl:Class>
We defined hasVintageYear to be a functional property, which is the same as saying that every Vintage has at most one VintageYear. This application of that property to Vintage using the cardinality restriction asserts something stronger, that every Vintage has exactly one VintageYear.
Cardinality expressions with values limited to 0 or 1 are part of OWL Lite. This permits the user to indicate 'at least one', 'no more than one', and 'exactly one'. Positive integer values other than 0 and 1 are permitted in OWL DL. owl:maxCardinality can be used to specify an upper bound. owl:minCardinality can be used to specify a lower bound. In combination, the two can be used to specify a range.
hasValue allows us to define classes based on the existence of particular property values. Hence, an individual will be a member of such a class whenever at least one of its property values is equal to the hasValue resource.
<owl:Class rdf:ID="Burgundy">
...
<rdfs:subClassOf>
<owl:Restriction>
<owl:onProperty rdf:resource="#hasSugar" />
<owl:hasValue rdf:resource="#Dry" />
</owl:Restriction>
</rdfs:subClassOf>
</owl:Class>
Here we declare that all Burgundy wines are dry. That is, their hasSugar property must have at least one value that is equal to Dry.
As for allValuesFrom and someValuesFrom, this is a local restriction. It holds for hasSugar as applied to Burgundy.
In order for ontologies to have the maximum impact, they need to be widely shared. In order to minimize the intellectual effort involved in developing an ontology they need to be re-used. In the best of all possible worlds they need to be composed. For example, you might adopt a date ontology from one source and a physical location ontology from another and then extend the notion of location to include the time period during which it holds.
It is important to realize that much of the effort of developing an ontology is devoted to hooking together classes and properties in ways that maximize implications. We want simple assertions about class membership to have broad and useful implications. This is the hardest part of ontology development. If you can find an existing ontology that has already undergone extensive use and refinement, it makes sense to adopt it.
It will be challenging to merge a collection of ontologies. Tool support will almost certainly be required to maintain consistency.
In order to tie together a set of component ontologies as part of a third it is frequently useful to be able to indicate that a particular class or property in one ontology is equivalent to a class or property in a second ontology. This capability must be used with care. If the combined ontologies are contradictory (all A's are B's vs. all A's are not B's) there will be no extension (no individuals and relations) that satisfies the resulting combination.
In the food ontology we want to link wine features in the descriptions of dining courses back to the wine ontology. One way to do this is by defining a class in the food ontology and then declaring it equivalentClass an existing wine class in the wine ontology.
<owl:Class rdf:ID="Wine"> <owl:equivalentClass rdf:resource="&vin;Wine"/> </owl:Class>
The tag owl:equivalentClass is used to indicate that two classes have precisely the same instances, thus all the restrictions of each class apply to every instance. Note that in OWL DL, classes simply denote sets of individuals, and are not individuals themselves. In OWL Full, however, we can use sameIndividualAs between two classes to indicate that they are identical in every way.
Of course the example above is somewhat contrived, since we can always use &vin;Wine anywhere we would use #Wine and get the same effect without redefinition. A more likely use would be in a case were we depend on two, independently developed ontologies, and note that they use the URI's O1:foo and O2:bar to reference the same class. equivalentClass could be used to collapse these together so that the entailments from the two ontologies are combined.
We have already seen that class expressions can be the targets of subClassOf constructors. They can also be the target of equivalentClass. Again, this avoids the need to contrive names for every class expression and provides a powerful definitional capability based on satisfaction of a property.
<owl:Class rdf:ID="TexasThings">
<owl:equivalentClass>
<owl:Restriction>
<owl:onProperty rdf:resource="#locatedIn" />
<owl:allValuesFrom rdf:resource="#TexasRegion" />
</owl:Restriction>
</owl:equivalentClass>
</owl:Class> ¬
TexasThings are exactly those things located in the Texas region. The difference between using equivalentClass here and using subClassOf is the difference between a necessary condition and a necessary and sufficient condition. With subClassOf, things that are located in Texas are not necessarily TexasThings. But, using equivalentClass, if something is located in Texas, then it must be in the class of TexasThings.
| Relation | Implications |
|---|---|
| subClassOf | TexasThings(x) implies locatedIn(x,y) and TexasRegion(y) |
| equivalentClass | TexasThings(x) implies locatedIn(x,y) and TexasRegion(y) locatedIn(x,y) and TexasRegion(y) implies TexasThings(x) |
To tie together properties in a similar fashion, we use owl:equivalentProperty.
This mechanism is similar to that for classes, but declares two individuals to be identical. An example would be:
<Wine rdf:ID="MikesFavoriteWine">
<owl:sameIndividualAs rdf:resource="#StGenevieveTexasWhite" />
</Wine> ¬
This example does not have great utility. About all we learn from this is that Mike likes an inexpensive local wine. A more typical use of sameIndividualAs would be to equate individuals defined in different documents to one another, as part of unifying two ontologies.
This brings up an important point. OWL does not have a unique name assumption. Just because two names are different does not mean they refer to different individuals.
In the example above, we asserted identity between two distinct names. But it is just as possible for this sort of identity to be inferred. Remember the implications that can be derived from a functional property. Given that hasMaker is functional, the following is not necessarily a conflict.
<owl:Thing rdf:about="#BancroftChardonnay">
<hasMaker rdf:resource="#Bancroft" />
<hasMaker rdf:resource="#Beringer" />
</owl:Thing> ¬
Unless this conflicts with other information in our ontology, it simply means that Bancroft = Beringer.
Note that sameAs is synonymous with sameIndividualAs. A consquence of this is that using sameAs to equate two classes is not the same as equating them with equivalentClass; instead, it causes the the classes to be interpreted as individuals, and is therefore sufficient to categorize an ontology as OWL Full. It is recommended that sameIndividualAs always be used, as it is more informative and reduces the likeliehood of mistakes.
Finally, in OWL Full sameIndividualAs may be used to equate anything: a class and an individual, a property and a class, etc., and causes both arguments to be intepreted as individuals.
This mechanism provides the opposite effect from sameIndividualAs.
<WineSugar rdf:ID="Dry" /> <WineSugar rdf:ID="Sweet"> <owl:differentFrom rdf:resource="#Dry"/> </WineSugar> <WineSugar rdf:ID="OffDry"> <owl:differentFrom rdf:resource="#Dry"/> <owl:differentFrom rdf:resource="#Sweet"/> </WineSugar>
This is one way to assert that these three values are mutually distinct. There will be cases where it is important to ensure such distinct identities. Without these assertions we could describe a wine that was both Dry and Sweet. We have stated that the hasSugar property applied to a wine has no more than one value. If we erred, and asserted that a wine was both Dry and Sweet, without the differentFrom elements above, this would imply that Dry and Sweet are identical. With the elements above, we would instead get a contradiction.
A more convenient mechanism exists to define a set of mutually distinct individuals. The following asserts that Red, White, and Rose are pairwise distinct.
<owl:AllDifferent>
<owl:distinctMembers rdf:parseType="Collection">
<vin:WineColor rdf:about="#Red" />
<vin:WineColor rdf:about="#White" />
<vin:WineColor rdf:about="#Rose" />
</owl:distinctMembers>
</owl:AllDifferent>
Note that owl:distinctMembers can only be used in combination with owl:AllDifferent
In the wine ontology we provide an owl:AllDifferent assertion for all of the WineDescriptors. We also state that the Winerys are all different. If we wanted to add a new winery in some other ontology and assert that it was disjoint from all of those that have already been defined, we would need to cut and paste the original owl:AllDifferent assertion and add the new maker to the list. There is not a simpler way to extend an owl:AllDifferent collection in OWL DL. In OWL Full, using RDF triples and the rdf:List constructs, other approaches are possible.
OWL provides additional constructors with which to form classes. These constructors can be used to create so-called class expressions. OWL supports the basic set operations, namely union, intersection and complement. These are denoted unionOf, intersectionOf, and complementOf, respectively. Additionally, classes can be enumerated. Class extensions can be stated explicitly by means of the oneOf constructor. And it is possible to assert that class extensions must be disjoint.
Note that Class expressions can be nested without requiring the creation of names for every intermediate class. This allows the use of set operations to build up complex classes from anonymous classes or classes with value restrictions.
Remember that OWL class extensions are sets consisting of the individuals that are members of the class. OWL provides the means to manipulate class extensions using basic set operators.
The following examples demonstrate the use of the intersectionOf construct.
<owl:Class rdf:ID="WhiteWine">
<owl:intersectionOf rdf:parseType="Collection">
<owl:Class rdf:about="#Wine" />
<owl:Restriction>
<owl:onProperty rdf:resource="#hasColor" />
<owl:hasValue rdf:resource="#White" />
</owl:Restriction>
</owl:intersectionOf>
</owl:Class>
Classes constructed using the set operations are more like definitions than anything we have seen to date. The members of the class are completely specified by the set operation. The construction above states that WhiteWine is exactly the intersection of the class Wine and the set of things that are white in color. This means that if something is white and a wine, then it is an instance of WhiteWine. Without such a definition we can know that white wines are wines and white, but not vice-versa. This is an important tool for categorizing individuals. (Note that 'rdf:parseType="Collection"' is a required syntactic element.)
<owl:Class rdf:about="#Burgundy">
<owl:intersectionOf rdf:parseType="Collection">
<owl:Class rdf:about="#Wine" />
<owl:Restriction>
<owl:onProperty rdf:resource="#locatedIn" />
<owl:hasValue rdf:resource="#BourgogneRegion" />
</owl:Restriction>
</owl:intersectionOf>
</owl:Class>
Here we define Burgundy to include exactly those wines that have at least one locatedIn relation to the Bourgogne Region. We could have declared a new class ThingsFromBourgogneRegion and used it as a class in the owl:intersectionOf construct. Since we do not have any other use for ThingsFromBourgogneRegion, the declaration above is shorter, clearer and doesn't require the creation of a contrived name.
<owl:Class rdf:ID="WhiteBurgundy">
<owl:intersectionOf rdf:parseType="Collection">
<owl:Class rdf:about="#Burgundy" />
<owl:Class rdf:about="#WhiteWine" />
</owl:intersectionOf>
</owl:Class>
Finally, the class WhiteBurgundy is exactly the intersection of white wines and Burgundies. Burgundies in turn are grown in the French region of Bourgogne and are dry wines. Accordingly all individual wines that meet these criteria are part of the class extension of WhiteBurgundy.
The following example demonstrates the use of the unionOf construct. It is used exactly like the intersectionOf construct:
<owl:Class rdf:ID="Fruit">
<owl:unionOf rdf:parseType="Collection">
<owl:Class rdf:about="#SweetFruit" />
<owl:Class rdf:about="#NonSweetFruit" />
</owl:unionOf>
</owl:Class>
The class Fruit includes both the extension of SweetFruit and the extension of NonSweetFruit.
Note how completely different this union type construct is from the following.
<owl:Class rdf:ID="Fruit">
<rdfs:subClassOf rdf:resource="#SweetFruit" />
<rdfs:subClassOf rdf:resource="#NonSweetFruit" />
</owl:Class> ¬
This says that the instances of Fruit are a subset of the intersection of sweet and non-sweet fruit, which we would expect to be the empty set.
The complementOf construct selects all individuals from the domain of discourse that do not belong to a certain class. Usually this refers to a very large set of individuals:
<owl:Class rdf:ID="ConsumableThing" />
<owl:Class rdf:ID="NonConsumableThing">
<owl:complementOf rdf:resource="#ConsumableThing" />
</owl:Class>
The class of NonConsumableThing includes as its members all individuals that do not belong to the extension of ConsumableThing. This set includes all Wines, Regions, etc. It is literally the set difference between owl:Thing and ConsumableThing. Therefore, a typical usage pattern for complementOf is in combination with other set operators:
<owl:Class rdf:ID="NonFrenchWine">
<owl:intersectionOf rdf:parseType="Collection">
<owl:Class rdf:about="#Wine"/>
<owl:Class>
<owl:complementOf>
<owl:Restriction>
<owl:onProperty rdf:resource="#locatedIn" />
<owl:hasValue rdf:resource="#FrenchRegion" />
</owl:Restriction>
</owl:complementOf>
</owl:Class>
</owl:intersectionOf>
</owl:Class> ¬
This defines the class NonFrenchWine to be the intersection of Wine with the set of all things not located in France.
OWL provides the means to define a class via a direct enumeration of its members. This is done using the oneOf constructor. Notably, this definition completely specifies the class extension, so that no other individuals can be declared to belong to the class.
The following defines a class WineColor whose members are the individuals White, Rose, and Red.
<owl:Class rdf:ID="WineColor">
<rdfs:subClassOf rdf:resource="#WineDescriptor"/>
<owl:oneOf rdf:parseType="Collection">
<owl:Thing rdf:about="#White"/>
<owl:Thing rdf:about="#Rose"/>
<owl:Thing rdf:about="#Red"/>
</owl:oneOf>
</owl:Class>
The first thing to understand here is that no other individuals can be a valid WineColor since the class has been defined by enumeration.
Each element of the oneOf construct must be a validly declared individual. An individual has to belong to some class. In the above example, each individual was referenced by name. We used owl:Thing as a simple cliché to introduce the reference. Alternatively, we could have referenced the elements of the set according to their specific type, WineColor, by:
<owl:Class rdf:ID="WineColor">
<rdfs:subClassOf rdf:resource="#WineDescriptor"/>
<owl:oneOf rdf:parseType="Collection">
<WineColor rdf:about="#White" />
<WineColor rdf:about="#Rose" />
<WineColor rdf:about="#Red" />
</owl:oneOf>
</owl:Class>
Other, more complex descriptions of individuals are also valid elements of the oneOf construct, for example:
<WineColor rdf:about="#White">
<rdf:label>White</rdf:label>
</WineColor> ¬
The disjointness of a set of classes can be expressed using the owl:disjointWith constructor. It guarantees that an individual that is a member of one class cannot simultaneously be an instance of a specified other class.
<owl:Class rdf:ID="Pasta"> <rdfs:subClassOf rdf:resource="#EdibleThing"/> <owl:disjointWith rdf:resource="#Meat"/> <owl:disjointWith rdf:resource="#Fowl"/> <owl:disjointWith rdf:resource="#Seafood"/> <owl:disjointWith rdf:resource="#Dessert"/> <owl:disjointWith rdf:resource="#Fruit"/> </owl:Class>
The Pasta example demonstrates multiple disjoint classes. Note that this only asserts that Pasta is disjoint from all of these other classes. It does not assert, for example, that Meat and Fruit are disjoint. In order to assert that a set of classes is mutually disjoint, there must be an owl:disjointWith assertion for every pair.
A common requirement is to define a class as the union of a set of mutually disjoint subclasses.
<owl:Class rdf:ID="SweetFruit">
<rdfs:subClassOf rdf:resource="#EdibleThing" />
</owl:Class>
<owl:Class rdf:ID="NonSweetFruit">
<rdfs:subClassOf rdf:resource="#EdibleThing" />
<owl:disjointWith rdf:resource="#SweetFruit" />
</owl:Class>
<owl:Class rdf:ID="Fruit">
<owl:unionOf rdf:parseType="Collection">
<owl:Class rdf:about="#SweetFruit" />
<owl:Class rdf:about="#NonSweetFruit" />
</owl:unionOf>
</owl:Class>
Here we define Fruit to be exactly the union of SweetFruit and NonSweetFruit. And we know that these subclasses exactly partition Fruit into two distinct subclasses because they are disjoint. As the number of mutually disjoint classes grows, the number of disjointness assertions grows proportionally to n2. However, in the use cases we have seen, n is typically small.
Ontologies are like software, they will be maintained and thus will change over time. Within an owl:Ontology element (discussed above), it is possible to link to a previous version of the ontology being defined. The owl:priorVersion tag is intended to provide this link, and can be used to track the version history of an ontology.
<owl:Ontology rdf:about="http://www.example.org/wine"> ... <owl:priorVersion rdf:resource="http://www.example.org/wine-112102.owl"/> ... </owl:Ontology>
The indicated ontology is a previous version of the one being defined.
Ontology versions may not be compatible with each other. For example, a prior version of an ontology may contain statements that contradict the current version. Within an owl:ontology element, we use the tags owl:backwardCompatibleWith and owl:incompatibleWith to indicate compatibility or the lack thereof with previous ontology versions. If owl:backwardCompatibleWith is not declared, then compatibility should not be assumed.
For many purposes, doing version tracking at the granularity of an entire ontology is not enough. Maintainers may wish to keep version information for classes, properties, and individuals - and even that may not be sufficient. The incremental nature of class expressions in OWL implies that one ontology may add restrictions to a (named) class defined in another ontology, and these additional restrictions themselves may require version information.
OWL Full provides the expressive power to make any sort of assertion about a class, i.e. that it is an instance of another class, or that it (and not its instances) has a property and a value for that property. This framework can easily be used to build an ontology of classes and properties for tracking version information. The OWL namespace includes two pre-defined classes that can be used for this purpose: owl:DeprecatedClass and owl:DeprecatedProperty. They are intended to indicate that the class or property will likely be changing in an incompatible manner in a forthcoming release:
...
<owl:DeprecatedClass rdf:ID="&vin;JugWine" />
<owl:DeprecatedProperty rdf:ID="&vin;hasSeeds" />
.... ¬
There are several important things to note about owl:DeprecatedClass and owl:DeprecatedProperty:
Once an initial domain ontology is available, a large number of applications can be developed that exploit the ontology. In this section, we describe some sample uses in the domain of wines.
A number of sites exist today that call themselves wine portals. Google for example, provides 152,000 matches for the query "wine portal". One of the top matches, a site called "Wine-Portal.com", provides access to a number of sites. Many of sites claiming to be wine portals are mostly informational sites. For example, wine-portal.com's first featured site, called 'cork cuisine' (www.corkcuisine.com/), provides information about matching wines and foods, wines as gifts, etc.
Perusing any of the topic areas, one finds a collection of pages containing information and sometimes services related to the topic. For example, 'accessories and gifts' contains information about what to look for when buying particular wine items and also contains a significant number of online retailers. Another top level area called 'shopping' has a subarea called 'wine shopping' from which a user can find online (or 'street shopping') stores (categorized by country). These two sites are just two of the many examples today and are representative of the general notion of a wine portal providing a collection of information and services connected to a particular topic area.
When looking at these sites in some detail, it is not clear how much they depend on ontologies today. For example, viewing the source for the html does not reveal evidence of ontological usage. However, it is clear that the sites could exploit ontologies had some wine ontologies been available.
One simple use of ontologies in portal sites is for organization and browsing. The listing of categories above could be generated from the top few levels of wine related classes. Queries could exploit wine ontologies to retrieve wine relevant information. If one did a search for a term contained in the ontology, the query could be expanded with subclass information in order to find more relevant answers. Portals could be made to automatically update themselves with (candidate) information in topic areas. With very powerful reasoning capabilities they could even identify likely wine sales sites and negotiate to include them as part of the portal.
We have started a wine agent for expository purposes. In our initial design, the wine agent's goal is to recommend wines to accompany meal courses. This application exploits the ontology used as the basis of this guide. This wine ontology is available in the DAML ontology library and is entitled wines.
A personalized wine agent can provide a number of services for a human.
The agent may be used to recommend wines given a set of constraints (such as
a meal being served), the agent may find information about a particular wine
or a particular class of wines, it may look for appropriate accessories for a
wine (such as a particular kind of glass suited for that wine varietal,
etc.).
Below, we describe an example in a simple prototype system that is being written as a student project.
Consider the following scenario:
Someone is planning a dinner party and at least one of the guests is wine
knowledgeable. The host would like to serve wine that is well matched to the
course(s) on the menu. The host would also like to appear knowledgeable about
the wines served at the event. The host would also like to have appropriate
accessories at the dinner. The host may have decided to serve a special
tomato based pasta sauce with fresh pasta as the main course.
In order to serve wines appropriate to the meal, the host needs information concerning wine and food pairings. In order to appear knowledgeable about wines, the host would benefit from having access to wine information relevant to the event. In order to have appropriate wine accessories, the host would need to have information about what accessories are relevant to the situation (and are within the host's price range).
With a background wine ontology, given a description of a meal, a wine agent can suggest the type of wine to serve with the meal. The wine agent may suggest a zinfandel as the varietal of choice for the meal. Additionally, given a background ontology, the wine agent may suggest a particular zinfandel, possibly Marietta Zinfandel. Given the information that the wine should be a zinfandel, a wine agent may look for a place to acquire either a selection of zinfandels or it may look for a particular zinfandel wine, such as Marietta. Given a background ontology containing appropriate sources for wine purchases (possibly filtered by the location of the host and the location of the wine seller), the wine agent could go to a site such as wine.com and do a search for zinfandels returning a listing of zinfandels for sale on that site. The wine agent could attempt to find Marietta Zinfandel either from the winery itself or from other resellers. It could, for example, find (by a search on Google or a structured search of selected web sites) that winelibrary.com has a sale on Marietta Zinfandel 1999 vintage for a discounted price of $13.99. The wine agent could use additional filtering information such as price ranges provided either by the consumer or as suggestions based on varietal.
The wine agent may now attempt to provide information concerning zinfandel in general or Marietta Zinfandel in particular. It could use a background ontology of wine sites to find information about particular wines. For example, the winery description of their most recent Zinfandel may be of use. Additionally reviews from respected sources such as the Wine Spectator may be of use. If no review of Marietta Zinfandel is available on a favorite wine review site, it may be useful to look for related information such as reviews on zinfandels from the same region, in this case zinfandels from Sonoma County, California.
General background information may also be of use. The host may also want to do some reading and may be interested in books on wine in general or zinfandels in particular. For example, the host may be interested in the books that Amazon.com has for sale on zinfandel. The host may also be interested in information concerning wines from the same region, and thus may be interested in Sonoma zinfandels. A wine agent may have typical background information available that is related to its main knowledge areas. For example, this wine agent is concerned with matching foods and wines, so it may have both free and purchasable information on this topic such as the Wine Spectator's article on matching food and wine.
The dinner host may also want to acquire appropriate wine accessories prior to the event. Wine is served in wine glasses and different wine varietals are best served in different kinds of glasses. For example, if the host has chosen a meal course for which a zinfandel is appropriate, the host may want to know that Riedel is a well-known manufacturer of wine glassware. The host may also want to be linked to the Wine Enthusiast (a well respected supplier of wine merchandise) and be told that the Wine Enthusiast has Riedel's Vinum Zinfandel glass for sale as a set of 4 for $63.95 (with a discount to $59.95 if you buy two sets of 4 glasses). The host may also be interested to know that Amazon.com has Reidel's Sommelier Zinfandel single stem glass available for $49.99 (and claims a list price of $65.00). Amazon also has the same Vinum glass for sale in sets of 6 (instead of 4 on the wine enthusiast) for $79.99 (and claims a list price of $119.40). A wine agent could provide a comparison listing of glassware that is matched to the meal (i.e., is appropriate to be used to serve zinfandel) and then is compared by price or other criteria chosen from a list of properties in the ontology.
The dinner host may want to consider other wine accessories. From the ontology, we know that corkscrews are wine accessories. The background ontology may encode subclasses of corkscrews or such information could be found from relevant wine sites as well. The Wine Enthusiast has a set of corkscrews they recommend (with descriptions of the types and price ranges). They also distinguish corkscrews by type (level, waiter, stationary, twist, and pump) and the dinner host may want to get information about those styles.
The wine agent may be taken to many levels of sophistication depending upon background ontology knowledge of the domain and information and services sites. In this example, we only exploited information concerning wines, varietal type, food and wine combinations, some wine accessories and their related properties. We could of course expand this to include more information and more constraints by the customer.
An evolving example of this wine agent is available.
This document represents the work of many people, in particular the members of the W3C Web Ontology Working Group. Some early text on complex restrictions was written by Raphael Volz, Forschungszentrum Informatik (FZI). Appendix B was contributed by Guus Schreiber, University of Amsterdam, schreiber@swi.psy.uva.nl. Substantial insight was provided by the DAML+OIL Walkthru. Jeremy Carroll, Jerome Euzenat, Jeff Heflin, Kevin Page and Peter F. Patel-Schneider provided extensive reviews. At the WG Face to Face, 8 October 2002, Stephen Buswell, Ruediger Klein, Enrico Motta, and Evan Wallace provided a detailed review of the ontology resulting in substantial changes. At the WG Face to Face, 10 January 2003, Jonathan Dale, Bernard Horan, Guus Schreiber, and Jeff Heflin provided detailed reviews of the Guide resulting in changes.
| Term | Section |
|---|---|
| anonymous class | 3.2.1. |
| class | 3.1.3. |
| cardinality | 3.4.2. |
| complement | 5.1.3. |
| datatype | 3.2.1. |
| datatype property | 3.2.1. |
| domain | 3.2.1. |
| entailed | 1. |
| enumerated | 5. |
| extension | 3.1. |
| instance of | 3.1.3. |
| intersectionOf | 5.1.1. |
| imports | 2.2. |
| individual | 3.1.3. |
| instance | 3.1.3. |
| monotonic | 2. |
| object properties | 3.2.1. |
| ontology | 1. |
| open world | 2. |
| OWL DL | 1.1. |
| OWL Full | 1.1. |
| OWL Lite | 1.1. |
| property | 3.2.1. |
| range | 3.2.1. |
| restriction class | 3.4.1. |
| union | 5.1.2. |
| unique names | 4.2. |
To fully understand the OWL syntax and semantics you should be familiar with the basics of the related W3C and IETF standards listed below. A minimal guide to XML and RDF is provided by the first two links below.
The Resource Description Framework (RDF) was the first language specified by the W3C for representing semantic information about arbitrary resources. RDF Schema (RDFS) is a W3C candidate recommendation for an extension to RDF to describe RDF vocabularies. RDFS can be used to create ontologies, but it is purposefully lightweight, with less expressive power than OWL.
Like OWL, RDFS includes classes and properties, as well as range and domain constraints on properties. It provides inheritance hierarchies for both classes and properties. Upon its release users began requesting additional features, including data types, enumerations and the ability to define properties more rigorously.
Other efforts in the research community were already examining exactly these sorts of features. For those who wish to delve more deeply into this background, a partial list of projects and languages includes:
Instead of continuing with separate ontology languages for the Semantic Web, a group of researchers, including many of the main participants in both the OIL and DAML-ONT efforts, got together in the Joint US/EU ad hoc Agent Markup Language Committee to create a new web ontology language. This language DAML+OIL built on both OIL and DAML-ONT, was submitted to the W3C as a proposed basis for OWL, and was subsequently selected as the starting point for OWL.
In addition to ontology languages, various taxonomies and existing ontologies are already in use commercially. In e-Commerce sites they facilitate machine-based communication between buyer and seller, enable vertical integration of markets and allow descriptions to be reused in different marketplaces. Examples of sites that are actually making commercial use ontologies include:
Various medical or drug-related ontologies have been developed to help manage the overwhelming mass of current medical and biochemical research data that can be difficult to tie together into a cohesive whole. One major resource is the Gene Ontology Consortium which is defining ontologies for
That site also has pointers to ontologies for
There exist large taxonomies in use today that would be ripe for extension into the OWL space. For example, the North American Industry Classification System (NAICS) defines a hierarchy of over 1900 items that identify industry types. NAICS is also tied to the International Standard Industrial Classification System (ISIC, Revision 3), developed and maintained by the United Nations.
This example was developed by Guus Schrieber [W3C WG Archive] and presents a more elaborate wine region ontology.
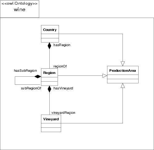
For wine the "production area" is an important feature. There is enormous variation between wine types with respect to the grain size of the production area, ranging from a complete country to a particular vineyard. One could distinguish four types of production areas:
In addition, we need to model part-of relationships between the various sorts of production areas:
We would like to be able to derive from our wine KB that a wine from Chateau Margaux is a French wine and that Avignonesi is a Tuscan wine.
MODELING DECISION: at this point we decided to drop the "town" subclass and treat towns as regions. This simplifies the model and is consistent with the fact that a "town" as a wine production area typically stands for an area surrounding the town, which can be larger or smaller than the actual town area. For example, the production area "Montalcino" is in fact a subregion of Tuscany surrounding the village of Montalcino.
This leads to the following model:
<owl:Class rdf:ID="&vin;ProductionArea"/ >
<owl:Class rdf:ID="&vin;Country">
<rdfs:subClassOf rdf:resource="&vin;ProductionArea"/>
</owl:Class>
<owl:Class rdf:ID="&vin;Region">
<rdfs:subClassOf rdf:resource="&vin;ProductionArea"/>
</owl:Class>
<owl:Class rdf:ID="&vin;Vineyard">
<rdfs:subClassOf rdf:resource="&vin;ProductionArea"/>
</owl:Class>
vin:ProductionArea rdf:type rdfs:Class. vin:Country rdfs:subClassOf vin:ProductionArea. vin:Region rdfs:subClassOf vin:ProductionArea. vin:Vineyard rdfs:subClassOf vin:ProductionArea.
<owl:ObjectProperty rdf:ID="&vin;hasSubArea">
<rdf:type rdf:resource="&owl;TransitiveProperty" />
</owl:ObjectProperty>
<owl:ObjectProperty rdf:ID="&vin;subAreaOf">
<owl:inverseOf rdf:resource="&vin;hasSubArea"/>
</owl:ObjectProperty>
<owl:ObjectProperty rdf:ID="&vin;hasRegion">
<rdfs:subPropertyOf rdf:resource="&vin;hasSubArea"/>
<owl:allValuesFrom rdf:resource="&vin;Region"/>
</owl:ObjectProperty>
<owl:ObjectProperty rdf:ID="&vin;regionOf">
<owl:inverseOf rdf:resource="&vin;hasRegion"/>
<owl:allValuesFrom rdf:resource="&vin;Country"/>
<owl:cardinality rdf:datatype="&xsd;NonNegativeInteger">1</owl:cardinality>
</owl:ObjectProperty>
<owl:ObjectProperty rdf:ID="&vin;hasSubRegion">
<rdfs:subPropertyOf rdf:resource="&vin;hasSubArea"/>
<owl:allValuesFrom rdf:resource="&vin;Region"/>
</owl:ObjectProperty>
<owl:ObjectProperty rdf:ID="&vin;subRegionOf">
<owl:inverseOf rdf:resource="&vin;hasSubRegion"/>
<owl:allValuesFrom rdf:resource="&vin;Region"/>
<owl:cardinality rdf:datatype="&xsd;NonNegativeInteger">1</owl:cardinality>
</owl:ObjectProperty>
<owl:ObjectProperty rdf:ID="&vin;hasVineyard">
<rdfs:subPropertyOf rdf:resource="&vin;hasSubArea"/>
<owl:allValuesFrom rdf:resource="&vin;Vineyard"/>
</owl:ObjectProperty>
<owl:ObjectProperty rdf:ID="&vin;vineyardRegion">
<owl:inverseOf rdf:resource="&vin;hasVineyard"/>
<owl:allValuesFrom rdf:resource="&vin;Region"/>
<owl:cardinality rdf:datatype="&xsd;NonNegativeInteger">1</owl:cardinality>
</owl:ObjectProperty>
vin:hasSubArea rdf:type rdf:Property. vin:hasSubArea rdf:type owl:TransitiveProperty. vin:subAreaOf owl:inverseOf vin:hasSubArea. vin:hasRegion rdfs:subPropertyOf vin:hasSubArea. vin:hasRegion owl:allValuesFrom vin:Region. vin:regionOf owl:inverseOf vin:hasRegion. vin:regionOf owl:allValuesFrom vin:Country. vin:regionOf owl:cardinality 1. vin:hasSubRegion rdfs:subPropertyOf vin:hasSubArea. vin:hasSubRegion owl:allValuesFrom vin:Region. vin:subRegionOf owl:inverseOf vin:hasSubRegion. vin:subRegionOf owl:allValuesFrom vin:Region. vin:subRegionOf owl:cardinality 1. vin:hasVineyard rdfs:subPropertyOf vin:hasSubArea. vin:hasVineyard owl:allValuesFrom vin:Vineyard. vin:vineyardRegion owl:inverseOf vin:hasVineyard.. vin:vineyardRegion owl:allValuesFrom vin:Region. vin:vineyardRegion owl:cardinality 1.
ONTOLOGICAL NOTE: the part-whole relationship described here is well-known in the formal-ontology literature. The typology of part-whole relations by Winston et al. characterizes this as a "place-area" relation. Various authors have criticized and amended this typology. If the formal-ontology community would at some point be able to make a part-whole typology available in OWL, the properties in this wine ontology could be linked to it.
UML NOTE: Below is a UML class diagram for this example. The modeling decisions for this diagram will be discussed in the forthcoming document on the UML presentation syntax. For the moment, note the use of the UML "composition" construct (the darkened diamond), which carries some of the semantics of the place-area relation.
