Warning:
This wiki has been archived and is now read-only.
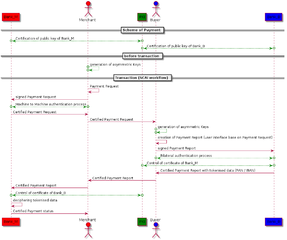
File:CYV SCAILIGHT-IMG-007.png
From Web Commerce Interest Group
Size of this preview: 717 × 600 pixels. Other resolution: 287 × 240 pixels.
Original file (1,124 × 940 pixels, file size: 50 KB, MIME type: image/png)
File history
Click on a date/time to view the file as it appeared at that time.
| Date/Time | Thumbnail | Dimensions | User | Comment | |
|---|---|---|---|---|---|
| current | 14:06, 18 December 2015 | 1,124 × 940 (50 KB) | Cyv (talk | contribs) |
- You cannot overwrite this file.
File usage
The following page links to this file: