Web of Things (WoT) Profile

W3C Working Draft

More details about this document
This version:
https://www.w3.org/TR/2023/WD-wot-profile-20230118/
Latest published version:
https://www.w3.org/TR/wot-profile/
Latest editor's draft:
https://w3c.github.io/wot-profile/
History:
https://www.w3.org/standards/history/wot-profile
Commit history
Editors:
Michael Lagally (Oracle Corp.)
Ben Francis (Invited Expert)
Michael McCool (Intel Corp.)
Ryuichi Matsukura (Fujitsu Ltd.)
Sebastian Kaebisch (Siemens AG)
Tomoaki Mizushima (Internet Research Institute, Inc.)
Feedback:
GitHub w3c/wot-profile (pull requests, new issue, open issues)
public-wot-wg@w3.org with subject line [wot-profile] … message topic … (archives)
Contributors
In the GitHub repository
Repository
We are on GitHub
File a bug
Contribute

Abstract

The WoT Profile Specification defines a Profiling Mechanism and an HTTP Basic Profile, which enables out of the box interoperability among things and devices. Out of the box interoperability implies, that devices can be integrated into various application scenarios without deep level adaptations. Typically only minor configuration operations are necessary (such as entering a network key, or IP address) to use the device in a certain scenario. These actions can be done by anyone without specific training.

The HTTP Basic Profile defines a set of constraints and rules, which compliant thing descriptions have to adopt to guarantee interoperability.

These rules are prescriptive, to ensure that compliant implementations satisfy the semantic guarantees implied by them. We call this set of rules a Profile.

The WoT Profile Specification as defined in this document serves two purposes:

Devices that constrain their use of the Thing Description to the HTTP Basic Profile can interoperate with each other out-of-the-box.

Note that the HTTP Basic Profile is not exclusive. Device implementers are free to adopt other features of the Thing Description that go beyond the constraints of the HTTP Basic Profile, however the interoperability guarantees of the HTTP Basic Profile hold only for the HTTP Basic Profile subset.

Future versions of this document may contain other profiles, e.g. a profile for digital twins and a profile for resource constrained devices.

Motivation for a Profile

The W3C WoT Thing Architecture [wot-architecture11] and WoT Thing Description [wot-thing-description11] define a powerful description mechanism and a format to describe myriads of very different devices, which may be connected over various protocols. The format is very flexible and open and puts very few normative requirements on devices that implement it.

However, this flexibility de-facto prevents interoperability, since, without additional rules, it allows implementers to make many choices that do not provide guarantees of common behavior between implementations.

Status of This Document

This section describes the status of this document at the time of its publication. A list of current W3C publications and the latest revision of this technical report can be found in the W3C technical reports index at https://www.w3.org/TR/.

This document was published by the Web of Things Working Group as a Working Draft using the Recommendation track.

Publication as a Working Draft does not imply endorsement by W3C and its Members.

This is a draft document and may be updated, replaced or obsoleted by other documents at any time. It is inappropriate to cite this document as other than work in progress.

This document was produced by a group operating under the W3C Patent Policy. W3C maintains a public list of any patent disclosures made in connection with the deliverables of the group; that page also includes instructions for disclosing a patent. An individual who has actual knowledge of a patent which the individual believes contains Essential Claim(s) must disclose the information in accordance with section 6 of the W3C Patent Policy.

This document is governed by the 2 November 2021 W3C Process Document.

1. Introduction

The W3C WoT Architecture [wot-architecture11] and the WoT Thing Description [wot-thing-description11] have been developed as a versatile format, that allows describing the interactions between multiple devices and protocols.

This flexibility permits an easy integration of new device types and protocols, however it risks interoperability, since there are no guarantees that two devices which are formally spec-compliant, will be able to communicate.

To increase adoption of the WoT specifications, interoperability between on premise devices, edge devices and the cloud is essential. Even if every manufacturer is implementing the current Thing Description specification in full flexibility, there is no interoperability guarantee; many choices are still left to the implementations and there are very few normative requirements that a device has to fulfill.

1.1 Deployment Scenarios

A Thing Description can be used in two fundamentally different deployment scenarios:

For green field deployments, where the implementations are being carried out and corresponding thing descriptions are being created, it is easier to achieve full interoperability by using a small, extensible HTTP Basic Profile.

In the brown field area, due to the nature of existing deployments and protocols, a broad spectrum of variations and potentially high complexity of thing descriptions inhibits interoperability and will most likely lead to additional profiles of the WoT Thing Description and domain-specific thing consumer implementations.

The WoT HTTP Basic Profile can be used by green field deployments and gives guidance to new implementers of the WoT specifications.

1.2 Summary of Use Cases and Requirements

A set of over 30 use cases for the Web of Things were contributed by stakeholders from multiple industries for various application domains. These have been published in the WoT Use Cases and Requirements document [wot-usecases].

Based on these use cases a set of requirements have been derived which drive the development of the W3C Web of Things specification family. Several of these domains require easy integration of devices from multiple vendors, in other words, out-of-the-box interoperability. However, the descriptive approach taken by the WoT specifications generally leads to a large variety of different protocols and data formats, which can work against out-of-the box interoperability.

For example, a WoT Thing Description (TD) can in theory include a description based on a networking protocol unknown to a device that wishes to connect to it. To ensure interoperability without additional customization (e.g. by writing software or performing complex setup or configuration steps), the range of such choices needs to be limited to a finite set so that a consumer of a Thing Description can be sure it will be able to interact with any possible Thing. A finite set of customization choices is also important for implementing devices with a fixed code base. Defining such constraints leads to the profile mechanism and the HTTP Basic Profile.

In addition to multiple vertical use cases that will use HTTP(S) for their implementations, there are horizontal use cases that are addressed by this profile specification. The primary focus is to enable Multi-Vendor system integration with out of the box interoperability.

1.2.1 Multi-Vendor System Integration - Out of the box interoperability

Users of devices want to process data from all devices that conform to a class of devices in a uniform way. They need a guarantee that they are able to correctly interact with all affordances of the Thing that complies with this class of devices. Different interpretations of the same Thing Description, that lead to different behaviour, should not be possible. Users want to integrate devices in existing scenarios out of the box, i.e. with close to zero configuration tasks.

1.3 Why a Profile?

During the recent WoT Plugfests there were many de-facto agreements on the use of a small constrained subset of interaction patterns and protocol choices. These de-facto agreements select a common subset of the WoT Thing Description, based on proven interoperability among manufacturers.

The HTTP Basic Profile contains additional normative requirements that MUST be satisfied by devices to be compliant to the profile.

http-baseline-Profile-Picture
Figure 1 WoT HTTP Basic Profile - A Subset of Affordances

Adoption of the HTTP Basic Profile will significantly limit the implementation burden of device and cloud implementors.

The HTTP Basic Profile was defined with the following main goals:

It makes choices on the required metadata fields as well as the supported interactions and protocol endpoints. It introduces some constraints on data schemas for properties and actions which are required for resource constrained devices in real-world deployments. The format does not forbid the use of additional elements of the WoT Thing Description for vendor specific extensions, however this will impact interoperability.

1.4 Out-of-the-box interoperability

Devices, which implement the HTTP Basic Profile, are out-of-the-box interoperable with other HTTP Basic Profile compliant devices. Furthermore, the HTTP Basic Profile simplifies device validation and compliance testing since a corresponding conformance test suite can be defined.

The following classification adopts the terminology as described in the "H2020 – CREATE-IoT Project - Recommendations for commonalities and interoperability profiles of IoT platforms" [H2020-CREATE-IoT] report. The definitions below have been adapted to reflect the scope of the WoT profile.

1.4.1 Technical Interoperability

Technical Interoperability is usually associated with communication protocols and the infrastructure needed for those protocols to operate. This implies agreeing on a common protocol (e.g. HTTP / TCP/IP) and providing additional clarifications, where required.

1.4.2 Syntactic Interoperability

Syntactic Interoperability is usually associated with data formats and encodings along with techniques for compressing them. Examples for these formats and encodings in the WoT are JSON, XML, JSON-LD, UTF-8 payloads.

1.4.3 Semantic Interoperability

Semantic Interoperability is associated with a common understanding of the behavior of communication partners. In the profile context, it includes a common interpretation of (synchronous and asynchronous) action semantics, a common event model, how to set/get multiple properties, writable properties, a common error model and error messages.

Domain specific ontologies, e.g. semantic interop of automotive and medical devices exceed the scope of the profile.

1.4.4 Organisational Interoperability

Organisational Interoperability in the profile context implies that any consumer, which conforms with a given profile can interact with any Thing which conforms with the same profile, without additional customization.

Organisational Interoperability also requires commonly agreed approaches to security, trust and privacy, i.e. a consumer is provided access to Things only, when these common terms and conditions are applied.

Devices created by various engineers, vendors and SDOs that satisfy the requirements of the profile specification can be integrated with compliant consumers without additional customization. This works across infrastructures, regions and cultures.

1.5 Structure of this document

Editor's note
to be added.

2. Conformance

As well as sections marked as non-normative, all authoring guidelines, diagrams, examples, and notes in this specification are non-normative. Everything else in this specification is normative.

The key words MAY, MUST, MUST NOT, OPTIONAL, RECOMMENDED, REQUIRED, SHOULD, and SHOULD NOT in this document are to be interpreted as described in BCP 14 [RFC2119] [RFC8174] when, and only when, they appear in all capitals, as shown here.

A device or consumer implementation complies with this specification if it follows the normative statements in the present document.

3. Terminology

The fundamental WoT terminology such as Thing, Consumer, Thing Description (TD), WoT Thing Description, Partial TD, Thing Model (TM), Interaction Model, Interaction Affordance, Property, Action, Event, Protocol Binding, Servient, Vocabulary, Term, Vocabulary Term, WoT Interface, and WoT Runtime are defined in Section 3 of the WoT Architecture specification [WOT-ARCHITECTURE].

For convenience of the reader, we use the terms keyword and field for the linguistic notion vocabulary term as defined in the Thing Description Specification.

We use the terms device and thing in an interchangeable manner.

3.1 Additional Definitions

Profile
A technical specification which provides a set of assertions such that any Consumer which conforms with the those assertions is out-of-the-box interoperable with any Thing which also conforms with those assertions.

4. Profile Requirements

The following requirements were identified by the WoT profile task force and are addressed by the Profile 1.0 specification.

4.1 Interoperability

This is the most important objective of the profile. A TD Consumer satisfying the requirements of a profile should be able to process any TD also satisfying the profile and should be able to correctly interact with all affordances of the Thing such a TD describes.

This implies that a profile has three parts:
Note
Note: The WoT HTTP Basic Profile does not prevent a TD to have forms for additional protocols, but these can be ignored by compliant consumers, and could be removed without affecting profile conformance and compatibility. This may be useful for consumers that support multiple profiles.

4.2 Limit and reduce complexity

Complexity addresses at least the following two things to simplify the development and reduce the implementation effort:

4.3 No Ambiguities, select single choice

Get rid of ambiguities, i.e. clarify specifications to define interpretation of a TD and behavior of the thing and consumer.

Examples are the choice of properties vs. actions, use of PUT or POST for HTTP, observe protocols.

4.4 Developer guidance

A profile should help define what needs to be implemented. This requirement also includes behavioral goals and recommendations about best practice for the implementation of Consumers and Things.

4.5 Multiple profiles (mechanism)

The mechanism used to indicate that a TD satisfies a profile should be general enough to indicate the TD satisfies the requirements for multiple profiles.

4.6 Composable profiles

It should be possible to combine multiple profiles both for production and consumption:

It should be possible to indicate that a consumer can ingest TDs that satisfy one or more profiles, even if each TDs individually only satisfies one profile. For example, a Smart Building may need to use both "constrained" devices and "unconstrained" devices. A gateway consuming TDs should be able to ingest TDs designed for both the constrained and unconstrained contexts.

A Thing that satisfies all the requirements for multiple TDs (for example, a device using protocols common to two different usage contexts) should be able to indicate that.

4.7 Validatible TDs

Whether or not a TD satisfies the requirements of a given profile should be verifiable with automated tools. We can use the existing TD JSDON Schema as a basis and reuse the existing tooling (TD-playground)

4.8 Identification of profiles

There should be a mechanism to identify which profiles a TD satisfies. This mechanism should be intrinsic to a TD, i.e. be in-band.

4.9 Finite set of features and capabilities

A profile should limit the number of options, for example the set of possible protocols, to a finite set, so that a consumer can consume any TD in a given profile with a finite and static code base.

5. Profiling Mechanism

In order to conform with a profile, a Web Thing MUST conform with all the normative statements in the profile's specification.

In order to denote that a given Web Thing conforms to one or more profiles, its Thing Description MUST include a profile member [wot-thing-description11]. The value of the profile member MUST be set to either a valid URI [RFC3986] identifying a single profile, or an array of valid URIs identifying multiple profiles.

In order to use a profile member in a Thing Description, the @context member MUST contain the anyURI https://www.w3.org/2022/wot/td/v1.1 in order to denote that the document is using version 1.1 of the Thing Description specification. [wot-thing-description11].

{
  "@context": "https://www.w3.org/2022/wot/td/v1.1",
  "id": "urn:dev:ops:32473-WoTLamp-1234",
  "profile": "https://www.w3.org/2022/wot/profile/http-basic/v1",
  "title": "My Lamp",
  "description": "A web connected lamp",
  ...
}
{
  "@context": "https://www.w3.org/2022/wot/td/v1.1",
  "id": "urn:dev:ops:32473-WoTLamp-1234",
  "profile": [
    "https://www.w3.org/2022/wot/profile/http-basic/v1",
    "https://www.w3.org/2022/wot/profile/http-sse/v1"
  ],
  "title": "My Lamp",
  "description": "A web connected lamp",
  ...
}

6. Common Constraints

The following sections are applicable for all of the HTTP profiles defined by this document.

6.1 Accessibility

Authors of Thing Descriptions must ensure that the things described by them are accessible to users with disabilities.

It is REQUIRED to provide a title that can be automatically rendered in a non-visual way (e.g. using a screen reader) for things that may be used in deployments with users with disabilities.

It is highly RECOMMENDED to provide a description that can be automatically rendered in a non-visual way (e.g. using a screen reader) for things that may be used in deployments with users with disabilities.

Editor's note
This is just a baseline set of requirements, which needs additional input from the APA group. It needs to be clarified which TD elements are used by people with disabilities and to which these constraints are applied.

6.2 Units

Authors of Thing Descriptions should be aware that units that are common in their geographic region are not globally applicable and may lead to misinterpretation with drastic consequences.

It is highly RECOMMENDED to provide a unit, if a value has a physical quantity.

It is highly RECOMMENDED to use the metric system (SI units) for devices that are used in global deployments.

6.3 Date Format

All date and time values MUST use the date-time format defined in [RFC3339].

2022-09-21T23:20:50.52Z
Note

In order to reduce ambiguity, RFC 3339 only permits an hour with a value between 00 and 23 (not 24), and time zones expressed as a numerical offset relative to UTC. The suffix "Z" when applied to a time denotes a UTC offset of 00:00.

6.4 Security

Conformant Consumers MUST support all of these security schemes.

A Thing MAY implement multiple security schemes.

Conformant Consumers MUST support security bootstrapping for all implemented security schemes, as defined in Security Bootstrapping in the WoT Discovery [wot-discovery] specification.

Conformant Things which require authentication in order to retrieve their Thing Description MUST implement security bootstrapping, as defined in Security Bootstrapping in the WoT Discovery [wot-discovery] specification.

6.5 Discovery

A Web Thing's Thing Description [wot-thing-description] MUST be retrievable from a Thing Description Server [wot-architecture11] using an HTTP [HTTP11] URL provided by a Direct Introduction Mechanism [wot-discovery].

If a Consumer encounters a link with "rel": "service-doc" and "type": "text/plain", "type": "text/html" or "type": "text/pdf", and is capable of rendering documents in the provided format, then it SHOULD interpret the link as a user manual for the Thing and provide a means for the user to follow that link and read the user manual.

If a Consumer encounters a link with "rel": "item" and "type": "application/td+json" and is capable of rendering a hierarchical tree of Things, then it should interpret the link as an indication that the target is a sub-Thing of the current Thing and render this in a meaningful way to the user.

If a Consumer encounters a link with "rel": "collection" and "type": "application/td+json" and is capable of rendering a hierarchical tree of Things, then it should interpret the link as an indication that the target describes a Thing (e.g. a group, system of Things or Thing Directory) which contains the current Thing and render this in a meaningful way to the user.

7. Errors

If any of the operations defined in the protocol bindings of HTTP profiles are unsuccessful then the Web Thing MUST send an HTTP response with an HTTP error code which describes the reason for the failure.

It is RECOMMENDED that error responses use one of the following HTTP error codes:

A Web Thing MAY respond with 3xx status codes for the purposes of redirection, caching or authentication. A Web Thing MUST NOT respond with a 300 Multiple Choices status code.

Web Things MAY respond with other valid HTTP error codes (e.g. 418 I'm a teapot). Consumers MAY interpret other valid HTTP error codes as a generic 4xx or 5xx error with no special defined behaviour.

If an HTTP error response contains a body, the content of that body MUST conform with the Problem Details format [RFC7807].

8. Default Language

One Map contained in an @context Array MUST contain a name-value pair that defines the default language for the Thing Description, where the name is the Term @language and the value is a well-formed language tag as defined by [BCP47] (e.g., en, de-AT, gsw-CH, zh-Hans, zh-Hant-HK, sl-nedis).

9. HTTP Basic Profile

This section defines the HTTP Basic Profile, which includes a Protocol Binding for reading and writing properties and invoking, querying and cancelling actions.

This profile may be used in conjunction with the HTTP SSE Profile or the HTTP Webhook Profile in order to provide operations for observing properties and listening for events.

In order to conform with the HTTP Basic Profile, Web Things and Consumers MUST also conform with all of the assertions in the Common Constraints section.

9.1 Identifier

In order to denote that a given Web Thing conforms to the HTTP Basic Profile, its Thing Description MUST have a profile member [wot-thing-description] with a value of https://www.w3.org/2022/wot/profile/http-basic/v1.

9.2 Protocol Binding

This section defines a protocol binding which describes how a Consumer communicates with a Web Thing [wot-architecture11] using JSON [JSON] payloads over the HTTP [HTTP11] protocol.

A Consumer or Web Thing conforming to the HTTP Basic Profile MUST implement this protocol binding.

The examples provided throughout this section describe how a Consumer would communicate with a Web Thing which produces the following Thing Description:

{
  "@context": "https://www.w3.org/2022/wot/td/v1.1",
  "id": "https://mywebthingserver.com/things/lamp",
  "profile": "https://www.w3.org/2022/wot/profile/http-basic/v1",
  "base": "https://mywebthingserver.com/things/lamp/",
  "title": "My Lamp",
  "description": "A web connected lamp",
  "securityDefinitions": {
    "oauth2": {
      "scheme": "oauth2",
      "flow": "code",
      "authorization": "https://mywebthingserver.com/oauth/authorize",
      "token": "https://mywebthingserver.com/oauth/token"
    }
  },
  "security": "oauth2",
  "properties": {
    "on": {
      "type": "boolean",
      "title": "On/Off",
      "description": "Whether the lamp is turned on",
      "forms": [{"href": "properties/on"}]
    },
    "level" : {
      "type": "integer",
      "title": "Brightness",
      "description": "The level of light from 0-100",
      "unit": "percent",
      "minimum" : 0,
      "maximum" : 100,
      "forms": [{"href": "properties/level"}]
    }
  },
  "actions": {
    "fade": {
      "title": "Fade",
      "description": "Fade the lamp to a given level",
      "input": {
        "type": "object",
        "properties": {
          "level": {
            "title": "Brightness",
            "type": "integer",
            "minimum": 0,
            "maximum": 100,
            "unit": "percent"
          },
          "duration": {
            "title": "Duration",
            "type": "integer",
            "minimum": 0,
            "unit": "milliseconds"
          }
        }
      },
      "forms": [{"href": "actions/fade"}]
    }
  },
  "forms": [
    {
      "op": ["readallproperties", "writemultipleproperties"],
      "href": "properties"
    },
    {
      "op": "queryallactions",
      "href": "actions"
    }
  ]
}

9.2.1 Properties

9.2.1.1 readproperty

The URL of a Property resource to be used when reading the value of a property MUST be obtained from a Thing Description by locating a Form inside the corresponding PropertyAffordance for which:

  • After defaults have been applied, its op member contains the value readproperty.
  • After being resolved against a base URL where applicable, the URI scheme [RFC3986] of the value of its href member is http or https

The resolved value of the href member MUST then be used as the URL of the Property resource.

In order to read the value of a property, a Consumer MUST send an HTTP request to a Web Thing with:

  • Method set to GET
  • URL set to the URL of the Property resource
  • Accept header set to application/json
GET /things/lamp/properties/on HTTP/1.1
Host: mythingserver.com
Accept: application/json

If a Web Thing receives an HTTP request following the format above and the Consumer has permission to read the corresponding property, then upon successfully reading the value of the property it MUST send an HTTP response with:

  • Status code set to 200
  • Content-Type header set to application/json
  • A body with the value of the property serialized in JSON
HTTP/1.1 200 OK
Content-Type: application/json
false
9.2.1.2 writeproperty

The URL of a Property resource to be used when writing the value of a property MUST be obtained from a Thing Description by locating a Form inside the corresponding PropertyAffordance for which:

  • After defaults have been applied, its op member contains the value writeproperty
  • After being resolved against a base URL where applicable, the URI scheme [RFC3986] of the value of its href member is http or https

The resolved value of the href member MUST then be used as the URL of the Property resource.

In order to write the value of a property, a Consumer MUST send an HTTP request to a Web Thing with:

  • Method set to PUT
  • URL set to the URL of the Property resource
  • Content-Type header set to application/json
  • A body with a requested new value for the property serialized in JSON
PUT /things/lamp/properties/on HTTP/1.1
Host: mythingserver.com
Content-Type: application/json
true

If a Web Thing receives an HTTP request following the format above and the Consumer has permission to write the corresponding property, then upon successfully writing the value of the property it MUST send an HTTP response with:

  • Status code set to 204
HTTP/1.1 204 No Content
9.2.1.3 readallproperties

The URL of a Properties resource to be used when reading the value of all properties at once MUST be obtained from a Thing Description by locating a Form inside the top level forms member for which:

  • Its op member contains the value readallproperties
  • After being resolved against a base URL where applicable, the URI scheme [RFC3986] of the value of its href member is http or https

The resolved value of the href member MUST then be used as the URL of the Properties resource.

In order to read the value of all properties, a Consumer MUST send an HTTP request to a Web Thing with:

  • Method set to GET
  • URL set to the URL of the Properties resource
  • Accept header set to application/json
GET /things/lamp/properties HTTP/1.1
Host: mythingserver.com
Accept: application/json

If a Web Thing receives an HTTP request following the format above, then upon successfully reading the values of all the readable properties to which the Consumer has permission to access, it MUST send an HTTP response with:

  • Status code set to 200
  • Content-Type header set to application/json
  • A body with the values of all readable properties serialized in JSON, as an object keyed by property name
HTTP/1.1 200 OK
Content-Type: application/json
{
  "on": false,
  "level": 100
}
9.2.1.4 writemultipleproperties

The URL of a Properties resource to be used when writing the value of multiple properties at once MUST be obtained from a Thing Description by locating a Form inside the top level forms member for which:

  • Its op member contains the value writemultipleproperties
  • After being resolved against a base URL where applicable, the URI scheme [RFC3986] of the value of its href member is http or https

The resolved value of the href member MUST then be used as the URL of the Properties resource.

In order to write the value of multiple properties at once, a Consumer MUST send an HTTP request to a Web Thing with:

  • Method set to PUT
  • URL set to the URL of the Properties resource
  • Content-Type header set to application/json
  • A body with requested new values for the writable properties serialized in JSON, as an object keyed by property name
PUT /things/lamp/properties HTTP/1.1
Host: mythingserver.com
Content-Type: application/json
{
  "on": true,
  "level": 50
}

If a Web Thing receives an HTTP request following the format above, then upon successfully writing the values of the requested writable properties it MUST send an HTTP response with:

  • Status code set to 204
HTTP/1.1 204 No Content
Note

The readmultipleproperties operation is excluded due to the complexities of the request payload format and because it doesn't add much functionality over readproperty and readallproperties. writeallproperties is excluded because it is just a special case of writemultipleproperties.

9.2.2 Actions

9.2.2.1 invokeaction

The URL of an Action resource to be used when invoking an action MUST be obtained from a Thing Description by locating a Form inside the corresponding ActionAffordance for which:

  • After defaults have been applied, the value of its op member is invokeaction
  • After being resolved against a base URL where applicable, the URI scheme [RFC3986] of the value of its href member is http or https

The resolved value of the href member MUST then be used as the URL of the Action resource.

In order to invoke an action on a Web Thing, a Consumer MUST send an HTTP request to the Web Thing with:

  • Method set to POST
  • URL set to the URL of the Action resource
  • Accept header set to application/json
  • Content-Type header set to application/json
  • A body with an input to the action, if any, serialized in JSON
POST /things/lamp/actions/fade HTTP/1.1
Host: mythingserver.com
Content-Type: application/json
Accept: application/json
{
  "level": 100,
  "duration": 5
}

If a Web Thing receives an HTTP request following the format above then it MUST respond with one of three response formats:

  1. Synchronous Action Response
  2. Asynchronous Action Response
  3. Error Response

If the synchronous member of the ActionAffordance [wot-thing-description11] is set to true then the Web Thing MUST respond with a Synchronous Action Response.

If the synchronous member of the ActionAffordance [wot-thing-description11] is set to false then the Web Thing MUST respond with an Asynchronous Action Response.

If the synchronous member of the ActionAffordance [wot-thing-description11] is undefined then the Web Thing MAY respond with either a Synchronous Action Response or Asynchronous Action Response.

For long-running actions which are not expected to finish executing within the timeout period of an HTTP request (e.g. 30 to 120 seconds), it is RECOMMENDED that a Web Thing respond with an Asynchronous Action Response so that a Consumer may continue to monitor the status of an action request with a queryaction operation on a dynamically created ActionStatus resource, after the initial invokeaction response.

For short-lived actions which are expected to finish executing within the timeout period of an HTTP request, a Web Thing MAY wait until the action has completed to send a Synchronous Action Response.

If a Web Thing encounters an error in attempting to execute an action before responding to the invokeaction request, then it MUST send an Error Response.

Conforming Consumers MUST support all three types of response to the initial invokeaction request. After the initial request, support for subsequent operations on an ActionStatus resource is OPTIONAL.

9.2.2.1.1 ActionStatus object

The status of an asynchronous action invocation request is represented by an ActionStatus object which includes the following members:

Member Description Assignment Type
status The status of the action request. mandatory string (one of pending, running, completed or failed)
output The output data, if any, of a completed action which MUST conform with the output data schema of the corresponding ActionAffordance. optional any type
error An error message, if any, associated with a failed action which MUST use the JSON serialization of the Problem Details format [RFC7807] (only needed in response to a queryaction operation). optional object
href The [URL] of an ActionStatus resource which can be used by queryaction and cancelaction operations, the URI scheme [RFC3986] of which MUST resolve to http or https (only needed for an Asynchronous Action Response). optional string
timeRequested A timestamp indicating the time at which the Thing received the request to execute the action. (See Date Format for date format constraints). optional string
timeEnded A timestamp indicating the time at which the Thing successfully completed executing the action, or failed to execute the action. (See Date Format for date format constraints). optional string
Note

It is possible that a Thing's clock may not be set to the correct time. If timings are important then a Consumer may therefore choose to treat the timeEnded member of an ActionStatus object as being relative to the timeRequested member, but not necessarily as relative to its own internal clock, or the clocks of other Things.

9.2.2.1.2 Synchronous Action Response

If providing a Synchronous Action Response, a Web Thing MUST send an HTTP response with:

  • Status code set to 200
  • Content-Type header set to application/json
  • A body containing the output of the action, if any, serialized in JSON
HTTP/1.1 200 OK
Content-Type: application/json
9.2.2.1.3 Asynchronous Action Response

If providing an Asynchronous Action Response, a Web Thing MUST send an HTTP response containing the URL of an ActionStatus resource, the URI scheme [RFC3986] of which MUST resolve to http or https. The response MUST have:

  • Status code set to 201
  • Content-Type header set to application/json
  • Location header set to the URL of the ActionStatus resource
  • A body containing an ActionStatus object serialized in JSON, with its href member set to the URL of the ActionStatus resource
HTTP/1.1 201 CREATED
Content-Type: application/json
Location: /things/lamp/actions/fade/123e4567-e89b-12d3-a456-426655
{
  "status": "pending",
  "href": "/things/lamp/actions/fade/123e4567-e89b-12d3-a456-426655",
  "timeRequested": "2021-11-10T11:43:19.135Z"
}
9.2.2.2 queryaction

A queryaction operation is used to query the current state of an ongoing action request.

A Web Thing which provides Asynchronous Action Responses to an invokeaction operation on an Action MUST also support queryaction operations on that same Action. A Web Thing which only provides Synchronous Action Responses to an invokeaction operation on an Action SHOULD NOT support queryaction operations on that same Action.

The URL of an ActionStatus resource to be used in a queryaction operation MUST be obtained from the Location header of an Asynchronous Action Response, or the href member of the ActionStatus object in its body.

In order to query the status of an action request, a Consumer MUST send an HTTP request to a Web Thing with:

  • Method set to GET
  • URL set to the URL of the ActionStatus resource
  • Accept header set to application/json
GET /things/lamp/actions/fade/123e4567-e89b-12d3-a456-426655
Host: mythingserver.com
Accept: application/json

If a Web Thing receives an HTTP request following the format above and the Consumer has permission to query the corresponding ActionStatus resource, then upon successfully reading the status of the action request it MUST send an HTTP response with:

  • Status code set to 200
  • Content-Type header set to application/json
  • A body containing an ActionStatus object representing the current status of the action request, serialized in JSON
HTTP/1.1 200 OK
Content-Type: application/json
{
  "status": "running",
  "timeRequested": "2021-11-10T11:43:19.135Z"
}

If the queried action failed to execute, then the status member of the ActionStatus object MUST be set to "failed". If the queried action failed to execute, then the error member MAY provide additional error information conforming to the Problem Details format [RFC7807].

HTTP/1.1 200 OK
Content-Type: application/json
{
  "status": "failed",
  "error": {
    "type": "https://mythingserver.com/docs/errors/invalid-level",
    "title": "Invalid value for level provided",
    "invalid-params": [
      {
        "name": "level",
        "reason": "Must be a valid number between 0 and 100"
      }
    ]
  },
  "timeRequested": "2021-11-10T11:43:19.135Z",
  "timeEnded": "2021-11-10T11:43:20.513Z"
}
9.2.2.3 cancelaction

A cancelaction operation is used to cancel an ongoing Action request.

A Web Thing which provides Asynchronous Action Responses to an invokeaction operation on an Action MAY also support cancelaction operations on that same Action. A Web Thing which only provides Synchronous Action Responses to an invokeaction operation on an Action SHOULD NOT support cancelaction operations on that same Action.

The URL of an ActionStatus resource to be used in a cancelaction operation MUST be obtained from the Location header of an Asynchronous Action Response, or the href member of the ActionStatus object in its body.

In order to cancel an action request, a Consumer MUST send an HTTP request to a Web Thing with:

  • Method set to DELETE
  • URL set to the URL of the ActionStatus resource
DELETE /things/lamp/actions/fade/123e4567-e89b-12d3-a456-426655 HTTP/1.1
Host: mythingserver.com

If a Web Thing receives an HTTP request following the format above and the Consumer has permission to cancel the corresponding Action request, then upon successfully cancelling Action it MUST send an HTTP response with:

  • Status code set to 204
HTTP/1.1 204 No Content
9.2.2.4 queryallactions

The URL of an Actions resource to be used when querying the status of all ongoing action requests MUST be obtained from a Thing Description by locating a Form inside the top level forms member for which:

  • Its op member contains the value queryallactions
  • After being resolved against a base URL where applicable, the URI scheme [RFC3986] of the value of its href member is http or https

The resolved value of the href member MUST then be used as the URL of the Actions resource.

In order to query the status of all ongoing action requests, a Consumer MUST send an HTTP request to a Web Thing with:

  • Method set to GET
  • URL set to the URL of the Actions resource
  • Accept header set to application/json
GET /things/lamp/actions HTTP/1.1
Host: mythingserver.com
Accept: application/json

If a Web Thing receives an HTTP request following the format above, then upon successfully retreiving the status of all ongoing action requests to which the Consumer has permission to access, it MUST send an HTTP response with:

  • Status code set to 200
  • Content-Type header set to application/json
  • A body containing an object, keyed by Action name, with the value of each object member being an array of ActionStatus objects representing the action requests, serialized in JSON.

Each array in the result object MUST be sorted in reverse chronological order such that the most recent action request appears first.

HTTP/1.1 200 OK
Content-Type: application/json
{
  "fade": [
    {
      "status": "completed",
      "href": "/things/lamp/actions/fade/123e4567-e89b-12d3-a456-426655",
      "timeRequested": "2021-11-10T11:43:19.135Z",
      "timeEnded": "2021-11-10T11:43:20.513Z"
    },
    {
      "status": "failed",
      "href": "/things/lamp/actions/fade/123e4567-e89b-12d3-a456-558329",
      "timeRequested": "2021-11-10T11:42:15.133Z",
      "timeEnded": "2021-11-10T11:42:22.524Z"
    },
    {
      "status": "running",
      "href": "/things/lamp/actions/fade/123e4567-e89b-12d3-a457-434656",
      "timeRequested": "2021-11-10T11:41:53.351Z"
    },
    {
      "status": "pending",
      "href": "/things/lamp/actions/fade/123e4567-e89b-12d3-a457-ea9519",
      "timeRequested": "2021-11-10T11:39:53.651Z"
    }
  ]
}
Note: Retention of ActionStatus objects
When an Action request is cancelled with a cancelaction operation, its ActionStatus object is deleted and need not be retained. For all other Action requests it is assumed that a Web Thing will store the ActionStatus object so that its status may later be queried with a queryaction or queryallactions operation. It is not expected that ActionStatus objects should be retained indefinitely, they may be stored in volatile memory and/or periodically pruned. The length of time for which to retain ActionStatus objects is expected to be implementation-specific and may depend on application-specific requirements or resource constraints.

10. HTTP SSE Profile

This section is non-normative.

This section defines the HTTP SSE Profile, including a Protocol Binding for observing properties and listening for events using Server-Sent Events [HTML].

This profile may be used in conjunction with the HTTP Basic Profile in order to provide operations to read and write properties and invoke, query and cancel actions.

In order to conform with the HTTP SSE Profile, Web Things and Consumers MUST also conform with all of the assertions in the Common Constraints section.

10.1 Identifier

In order to denote that a given Web Thing conforms to the HTTP SSE Profile, its Thing Description MUST have a profile member [wot-thing-description] with a value of https://www.w3.org/2022/wot/profile/http-sse/v1.

10.2 Protocol Binding

This section defines a protocol binding which describes how a Consumer communicates with a Web Thing [wot-architecture11] using Server-Sent Events [HTML].

A Consumer or Web Thing conforming to the HTTP SSE Profile MUST implement this protocol binding.

The examples provided throughout this section describe how a Consumer would communicate with a Web Thing which produces the following Thing Description:

{
  "@context": "https://www.w3.org/2022/wot/td/v1.1",
  "id": "https://mywebthingserver.com/things/lamp",
  "profile": [
    "https://www.w3.org/2022/wot/profile/http-basic/v1",
    "https://www.w3.org/2022/wot/profile/http-sse/v1",
  ],
  "base": "https://mywebthingserver.com/things/lamp/",
  "title": "My Lamp",
  "description": "A web connected lamp",
  "securityDefinitions": {
    "oauth2": {
      "scheme": "oauth2",
      "flow": "code",
      "authorization": "https://mywebthingserver.com/oauth/authorize",
      "token": "https://mywebthingserver.com/oauth/token"
    }
  },
  "security": "oauth2",
  "properties": {
    "on": {
      "type": "boolean",
      "title": "On/Off",
      "description": "Whether the lamp is turned on",
      "forms": [{"href": "properties/on"}]
    },
    "level" : {
      "type": "integer",
      "title": "Brightness",
      "description": "The level of light from 0-100",
      "unit": "percent",
      "minimum" : 0,
      "maximum" : 100,
      "forms": [{"href": "properties/level"}]
    }
  },
  "actions": {
    "fade": {
      "title": "Fade",
      "description": "Fade the lamp to a given level",
      "input": {
        "type": "object",
        "properties": {
          "level": {
            "title": "Brightness",
            "type": "integer",
            "minimum": 0,
            "maximum": 100,
            "unit": "percent"
          },
          "duration": {
            "title": "Duration",
            "type": "integer",
            "minimum": 0,
            "unit": "milliseconds"
          }
        }
      },
      "forms": [{"href": "actions/fade"}]
    }
  },
  "events": {
    "overheated": {
      "title": "Overheated",
      "data": {
        "type": "number",
        "unit": "degree celsius"
      },
      "description": "The lamp has exceeded its safe operating temperature",
      "forms": [{
        "href": "events/overheated",
        "subprotocol": "sse"
      }]
    }
  },
  "forms": [
    {
      "op": ["readallproperties", "writemultipleproperties"],
      "href": "properties"
    },
    {
      "op": ["observeallproperties", "unobserveallproperties"],
      "href": "properties",
      "subprotocol": "sse"
    },
    {
      "op": "queryallactions",
      "href": "actions"
    },
    {
      "op": ["subscribeallevents", "unsubscribeallevents"],
      "href": "events",
      "subprotocol": "sse"
    }
  ]
}

10.2.1 Properties

10.2.1.1 observeproperty

The URL of a Property resource to be used when observing the value of a property MUST be obtained from a Thing Description by locating a Form inside the corresponding PropertyAffordance for which:

  • Its op member contains the value observeproperty
  • After being resolved against a base URL where applicable, the URI scheme [RFC3986] of the value of its href member is http or https
  • Its subprotocol member has a value of sse

The resolved value of the href member MUST then be used as the URL of the Property resource.

In order to observe a property, a Consumer MUST follow the Server-Sent Events [HTML] specification to open a connection with the Web Thing at the URL of the Property resource.

This involves the Consumer sending an HTTP request to the Web Thing with:

  • Method set to GET
  • URL set to the URL of the Property resource
  • Accept header set to text/event-stream
  • Connection header set to keep-alive
GET /things/lamp/properties/level HTTP/1.1
Host: mythingserver.com
Accept: text/event-stream
Connection: keep-alive
Note: Opening a connection using JavaScript

For Consumers implemented in JavaScript [ECMASCRIPT] and executed in a runtime which exposes the EventSource interface, a Server-Sent Events connection can be initiated using the EventSource constructor.

const levelSource = new EventSource('/things/lamp/properties/level');

If a Web Thing receives an HTTP request following the format above and the Consumer has permission to observe the corresponding property, then it MUST follow the Server-Sent Events [HTML] specification to maintain an open connection with the Consumer and push a property value to the Consumer each time the value of the specified property changes.

This involves the Web Thing initially sending an HTTP response to the Consumer with:

  • Status code set to 200
  • Content-Type header set to text/event-stream
HTTP/1.1 200 OK
Content-Type: text/event-stream

Whenever the value of the specified property changes while the Web Thing has an open connection with a Consumer, the Web Thing MUST send a property value to the Consumer using the event stream format in the Server-Sent Events [HTML] specification. For each message sent, the Web Thing MUST set the event field to the name of the PropertyAffordance and populate the data field with the property value, serialized in JSON and following the data schema specified in the PropertyAffordance. The id field SHOULD be set to a unique identifier for the property change, for use when re-establishing a dropped connection (see below). It is RECOMMENDED that the identifier is a timestamp representing the time at which the property changed (see Date Format for date format constraints).

event: level\n
data: 42\n
id: 2021-11-17T15:33:20.827Z\n\n

If the connection between the Consumer and Web Thing drops (except as a result of the unobserve operation defined below), the Consumer MUST re-establish the connection following the steps outlined in the Server-Sent Events specification [HTML]. Once the connection is re-established the Web Thing SHOULD, if possible, send any missed property changes which occurred since the last change specified by the Consumer in a Last-Event-ID header.

10.2.1.2 unobserveproperty

In order to stop observing a property, a Consumer MUST terminate the corresponding Server-Sent Events connection with the Web Thing as specified in the Server-Sent Events specification [HTML].

Note: Terminating a connection using JavaScript

For Consumers implemented in JavaScript [ECMASCRIPT] and executed in a runtime which exposes the EventSource interface, a Server-Sent Events connection can be terminated using the close() method on an EventSource [HTML] object.

levelSource.close();
10.2.1.3 observeallproperties

The URL of a properties resource to be used when observing changes to all properties of a Web Thing MUST be obtained from a Thing Description by locating a Form inside the top level forms member of a Thing Description for which:

  • Its op member contains the value observeallproperties
  • After being resolved against a base URL where applicable, the URI scheme [RFC3986] of the value of its href member is http or https
  • Its subprotocol member has a value of sse

The resolved value of the href member MUST then be used as the URL of the properties resource.

In order to observe changes to all properties of a Web Thing, a Consumer MUST follow the Server-Sent Events [HTML] specification to open a connection with the Web Thing at the URL of the properties resource.

This involves the Consumer sending an HTTP request to the Web Thing with:

  • Method set to GET
  • URL set to the URL of the properties resource
  • Accept header set to text/event-stream
  • Connection header set to keep-alive
GET /things/lamp/properties HTTP/1.1
Host: mythingserver.com
Accept: text/event-stream
Connection: keep-alive
Note: Opening a connection using JavaScript

For Consumers implemented in JavaScript [ECMASCRIPT] and executed in a runtime which exposes the EventSource interface, a Server-Sent Events connection can be initiated using the EventSource constructor.

const lampPropertiesSource = new EventSource('/things/lamp/properties');

If a Web Thing receives an HTTP request following the format above then it MUST follow the Server-Sent Events [HTML] specification to maintain an open connection with the Consumer and push new property values to the Consumer for all properties for which it has permission to observe.

This involves the Web Thing initially sending an HTTP response to the Consumer with:

  • Status code set to 200
  • Content-Type header set to text/event-stream
HTTP/1.1 200 OK
Content-Type: text/event-stream

Whenever a property changes while the Web Thing has an open connection with a Consumer, the Web Thing MUST send the new property value to the Consumer using the event stream format in the Server-Sent Events [HTML] specification. For each message sent, the Web Thing MUST set the event field to the name of the PropertyAffordance and populate the data field with the new property value. The property data MUST follow the data schema specified in the PropertyAffordance and MUST be serialized in JSON. The id field SHOULD be set to a unique identifier for the event, for use when re-establishing a dropped connection (see below). It is RECOMMENDED that the identifier is a timestamp representing the time at which the property changed (see Date Format for date format constraints).

event: level\n
data: 42\n
id: 2021-11-17T15:33:20.827Z\n\n

If the connection between the Consumer and Web Thing drops (except as a result of the unobserveallproperties operation defined below), the Consumer MUST re-establish the connection following the steps outlined in the Server-Sent Events specification [HTML]. Once the connection is re-established the Web Thing SHOULD, if possible, send any missed property changes which occurred since the last change specified by the Consumer in a Last-Event-ID header.

10.2.1.4 unobserveallproperties

In order to unobserve all properties, a Consumer MUST terminate the corresponding Server-Sent Events connection with the properties endpoint of the Web Thing, following the steps specified in the Server-Sent Events specification [HTML].

Note: Terminating a connection using JavaScript

For Consumers implemented in JavaScript [ECMASCRIPT] and executed in a runtime which exposes the EventSource interface, a Server-Sent Events connection can be terminated using the close() method on an EventSource [HTML] object.

lampPropertiesSource.close();

10.2.2 Events

The HTTP SSE Profile uses Server-Sent Events [HTML] as a mechanism for Consumers to subscribe to events emitted by a Web Thing.

Note

Consumers are not required to implement the EventSource JavaScript API from the Server-Sent Events specification in order to conform with this profile. Any programming language may be used to consume an event stream.

10.2.2.1 subscribeevent

The URL of an Event resource to be used when subscribing to an event MUST be obtained from a Thing Description by locating a Form inside the corresponding EventAffordance for which:

  • After defaults have been applied, its op member contains the value subscribeevent
  • After being resolved against a base URL where applicable, the URI scheme [RFC3986] of the value of its href member is http or https
  • Its subprotocol member has a value of sse

The resolved value of the href member MUST then be used as the URL of the Event resource.

In order to subscribe to an event, a Consumer MUST follow the Server-Sent Events [HTML] specification to open a connection with the Web Thing at the URL of the Event resource.

This involves the Consumer sending an HTTP request to the Web Thing with:

  • Method set to GET
  • URL set to the URL of the Event resource
  • Accept header set to text/event-stream
  • Connection header set to keep-alive
GET /things/lamp/events/overheated HTTP/1.1
Host: mythingserver.com
Accept: text/event-stream
Connection: keep-alive
Note: Opening a connection using JavaScript

For Consumers implemented in JavaScript [ECMASCRIPT] and executed in a runtime which exposes the EventSource interface, a Server-Sent Events connection can be initiated using the EventSource constructor.

const overheatedEventSource = new EventSource('/things/lamp/events/overheated');

If a Web Thing receives an HTTP request following the format above and the Consumer has permission to subscribe to the corresponding event, then it MUST follow the Server-Sent Events [HTML] specification to maintain an open connection with the Consumer and push event data to the Consumer as events of the specified type are emitted.

This involves the Web Thing initially sending an HTTP response to the Consumer with:

  • Status code set to 200
  • Content-Type header set to text/event-stream
HTTP/1.1 200 OK
Content-Type: text/event-stream

Whenever an event of the specified type occurs while the Web Thing has an open connection with a Consumer, the Web Thing MUST send event data to the Consumer using the event stream format in the Server-Sent Events [HTML] specification. For each message sent, the Web Thing MUST set the event field to the name of the EventAffordance and populate the data field with event data, if any. The event data MUST follow the data schema specified in the EventAffordance and be serialized in JSON. The id field SHOULD be set to a unique identifier for the event, for use when re-establishing a dropped connection (see below). It is RECOMMENDED that the identifier is a timestamp representing the time at which the event ocurred (see Date Format for date format constraints).

event: overheated\n
data: 90\n
id: 2021-11-16T16:53:50.817Z\n\n

If the connection between the Consumer and Web Thing drops (except as a result of the unsubscribe operation defined below), the Consumer MUST re-establish the connection following the steps outlined in the Server-Sent Events specification [HTML]. Once the connection is re-established the Web Thing SHOULD, if possible, send any missed events which occurred since the last event specified by the Consumer in a Last-Event-ID header.

10.2.2.2 unsubscribeevent

In order to unsubscribe from an event, a Consumer MUST terminate the corresponding Server-Sent Events connection with the Web Thing as specified in the Server-Sent Events specification [HTML].

Note: Terminating a connection using JavaScript

For Consumers implemented in JavaScript [ECMASCRIPT] and executed in a runtime which exposes the EventSource interface, a Server-Sent Events connection can be terminated using the close() method on an EventSource [HTML] object.

overheatedEventSource.close();
10.2.2.3 subscribeallevents

The URL of an events resource to be used when subscribing to all events emitted by a Web Thing MUST be obtained from a Thing Description by locating a Form inside the top level forms member of a Thing Description for which:

  • Its op member contains the value subscribeallevents
  • After being resolved against a base URL where applicable, the URI scheme [RFC3986] of the value of its href member is http or https
  • Its subprotocol member has a value of sse

The resolved value of the href member MUST then be used as the URL of the events resource.

In order to subscribe to all events emitted by a Web Thing, a Consumer MUST follow the Server-Sent Events [HTML] specification to open a connection with the Web Thing at the URL of the events resource.

This involves the Consumer sending an HTTP request to the Web Thing with:

  • Method set to GET
  • URL set to the URL of the events resource
  • Accept header set to text/event-stream
  • Connection header set to keep-alive
GET /things/lamp/events HTTP/1.1
Host: mythingserver.com
Accept: text/event-stream
Connection: keep-alive
Note: Opening a connection using JavaScript

For Consumers implemented in JavaScript [ECMASCRIPT] and executed in a runtime which exposes the EventSource interface, a Server-Sent Events connection can be initiated using the EventSource constructor.

const lampEventsSource = new EventSource('/things/lamp/events');

If a Web Thing receives an HTTP request following the format above then it MUST follow the Server-Sent Events [HTML] specification to maintain an open connection with the Consumer and push event data to the Consumer for all event types for which it has permission to subscribe.

This involves the Web Thing initially sending an HTTP response to the Consumer with:

  • Status code set to 200
  • Content-Type header set to text/event-stream
HTTP/1.1 200 OK
Content-Type: text/event-stream

Whenever an event occurs while the Web Thing has an open connection with a Consumer, the Web Thing MUST send event data to the Consumer using the event stream format in the Server-Sent Events [HTML] specification. For each message sent, the Web Thing MUST set the event field to the name of the EventAffordance and populate the data field with event data, if any. The event data MUST follow the data schema specified in the EventAffordance and be serialized in JSON. The id field SHOULD be set to a unique identifier for the event, for use when re-establishing a dropped connection (see below). It is RECOMMENDED that the identifier is a timestamp representing the time at which the event ocurred (see Date Format for date format constraints).

event: overheated\n
data: 90\n
id: 2021-11-16T16:53:50.817Z\n\n

If the connection between the Consumer and Web Thing drops (except as a result of the unsubscribeallevents operation defined below), the Consumer MUST re-establish the connection following the steps outlined in the Server-Sent Events specification [HTML]. Once the connection is re-established the Web Thing SHOULD, if possible, send any missed events which occurred since the last event specified by the Consumer in a Last-Event-ID header.

10.2.2.4 unsubscribeallevents

In order to unsubscribe from all events, a Consumer MUST terminate the corresponding Server-Sent Events connection with the events endpoint of the Web Thing, following the steps specified in the Server-Sent Events specification [HTML].

Note: Terminating a connection using JavaScript

For Consumers implemented in JavaScript [ECMASCRIPT] and executed in a runtime which exposes the EventSource interface, a Server-Sent Events connection can be terminated using the close() method on an EventSource [HTML] object.

lampEventsSource.close();

11. HTTP Webhook Profile

This section is non-normative.

This section defines the HTTP Webhook Profile, including a Protocol Binding for observing properties and listening for events using WebHooks.

The HTTP Webhook profile MAY be used in conjunction with the HTTP Basic Profile in order to provide operations to read and write properties and invoke, query and cancel actions.

The HTTP Webhook profile may be used as an alternative event mechanism to the HTTP SSE Profile.

In order to conform with the HTTP Webhook Profile, Web Things and Consumers MUST also conform with all of the assertions in the Common Constraints section.

11.1 Introduction

Webhooks are a mechanism for Consumers to subscribe to events emitted by a Web Thing.

The mechanism is scalable and supports Consumers that receive events from multiple Things. Consumers implement a Webhook listener that is handling the event streams generated by Things.

A Webhook is similar to a callback mechanism in programming languages. Consumers can subscribe to events they are interested in by registering a listener with the event endpoint. When the event condition occurs, the WebThing is notifying all listeners with a corresponding event message, which is transmitted over HTTP(s). The event message contains details about the event, such as timestamp, event type, event source etc. in the data payload.

Depending on the deployment scenarios and integration requirements for existing consumers, it may be required to use specific data payload formats (e.g. Cloud Events). When a listener receives an event message in a data payload, in many cases it just acknowledges the successful reception of the event. Additionally, it may provide a dataResponse payload, which provides a back-channel that can be used to communicate further details from the consumer to the WebThing.

Depending on the use case, a single listener for multiple things and multiple event types MAY be used.

To minimize network traffic, the same listerner MUST NOT perform multiple subscriptions to the same listener.

11.1.1 Webhook Example

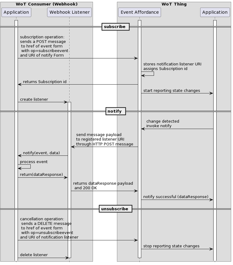
The following sequence diagram illustrates the flow of messages between a Consumer and a Web Thing when subscribing to, unsubscribing from and receiving events.

Webhook example - sequence diagram
Figure 2 HTTP Webhook Profile - Sequence of operations and notifications

The following example contains a snippet from a TD that illustrates how a Webhook event can be described.

...

{
    "events": {
        "fireAlarm": {
            "title": "Fire Alarm"
            "description": "Critical Condition - Fire!",
            "subscription": {
                "type": "object",
                "properties": {
                  "callbackURL": {
                      "type": "string",
                      "format": "uri",
                      "description": "Callback URL provided by subscriber for Webhook notifications.",
                      "writeOnly": true
                  },
                  ...
                }
            "data": {
                "type": "boolean",
                "description": "true, if the alert button has been pushed, false, if the button was armed again."
            },
            "dataResponse": {
                "type": "string",
                "description": "sprinkler status"
            },

            "cancellation": {
              "type": "object",
              "properties": {
                  "subscriptionID": {
                      "type": "integer",
                      "description": "subscription ID to cancel",
                      "writeOnly": true
                  }
              }
          },
          "forms": [
                {
                    "op": "subscribeevent",
                    "href": "http://192.168.0.124:8080/events/fireAlarm/subscribe",
                    "contentType": "application/json",
                    "htv:methodName": "POST"
                },
                {
                    "op": "unsubscribeevent",
                    "href": "http://192.168.0.124:8080/events/fireAlarm/unsubscribe",
                    "htv:methodName": "POST"
                }
            ]
        },
        "batteryLow": {
            ...
        }
    }
}

11.2 Identifier

In order to denote that a given Web Thing conforms to the HTTP Webhook Profile, its Thing Description MUST have a profile member [wot-thing-description] with a value of https://www.w3.org/2022/wot/profile/http-webhook/v1.

Note

Note that the profile member is an array that may contain multiple profile entries, which indicates that a Web Thing conforms to all of the profiles in that array.

11.3 Message Format

Event notification messages MUST comply with the following data schema.

Editor's note

TODO: Describe data and dataResponse schemas.

11.4 Protocol Binding

This section defines a protocol binding which describes how a Consumer and a Web Thing communicate using Webhook Events.

A Consumer or Web Thing conforming to the HTTP Webhook Profile MUST implement this protocol binding.

11.4.1 Operations

11.4.1.1 subscribeevent

The URL of an Event resource to be used when subscribing to an event MUST be obtained from a Thing Description by locating a Form inside the corresponding EventAffordance for which:

  • After defaults have been applied, its op member contains the value subscribeevent
  • After being resolved against a base URL where applicable, the URI scheme [RFC3986] of the value of its href member is http or https
  • Its subprotocol member has a value of webhook

The resolved value of the href member MUST then be used as the URL of the Event resource.

In order to subscribe to an event, a Consumer MUST provide the listener URL in the request payload of the subscribe operation of the Event resource.

This involves the Consumer sending an HTTP request to the Web Thing with:

  • Method set to POST
  • URL set to the URL of the Event resource
  • Accept header set to application/json
  • A body with a subscription request payload, serialized in JSON.

The subscription payload contains the URI for the event message listener in the field with the callbackURI key.

  POST /things/lamp/events/overheated HTTP/1.1
  Host: mythingserver.com
  Content-Type: application/json
  Accept: application/json
  {
    callbackURI: "http://myConsumer.com/myEventListener"
}

If a Web Thing receives an HTTP request following the format above and the Consumer has permission to subscribe to the corresponding event, then it MUST send event messages to the Consumer as events of the specified type are emitted.

This involves the Web Thing initially sending an HTTP response to the Consumer with:

  • Status code set to 200
  • Content-Type header set to application/json
  • Accept header set to application/json
HTTP/1.1 200 OK
Content-Type: application/json
{
    subscriptionId: 1234-4544-1211
}

Whenever an event of the specified type occurs, the Web Thing MUST send event data to the Consumer using the event payload format defined in section ["#sec-http-webhook-profile-protocol-binding-events-notification"].

11.4.1.2 unsubscribeevent

In order to unsubscribe to an event, a Consumer MUST provide the subscriptionID in the data payload of the unsubscribe operation of the Event resource.

This involves the Consumer sending an HTTP request to the Web Thing with:

  • Method set to DELETE
  • URL set to the URL of the Event resource followed by the subscriptionId of a valid subscription
  • Accept header set to application/json
Example 47: Unsubscribe using subscriptionId
DELETE /things/lamp/events/overheated/1234-4544-1211 HTTP/1.1
Host: mythingserver.com
11.4.1.3 subscribeallevents

The URL of an Events resource to be used when subscribing to all events emitted by a Web Thing MUST be obtained from a Thing Description by locating a Form inside the top level forms member of a Thing Description for which:

  • Its op member contains the value subscribeallevents
  • After being resolved against a base URL where applicable, the URI scheme [RFC3986] of the value of its href member is http or https
  • Its subprotocol member has a value of webhook

The resolved value of the href member MUST then be used as the URL of the events resource.

In order to subscribe to all events emitted by a Web Thing, a Consumer MUST send an HTTP request to the Web Thing with:

  • Method set to POST
  • URL set to the URL of the events resource
  • Accept header set to application/json
  • Request Payload contains a JSON object with a subscription request payload.
POST /things/lamp/events HTTP/1.1
Host: mythingserver.com
Accept: application/json

{
  callbackURI: "http://myConsumer.com/myEventListener"
}

If a Web Thing receives an HTTP request following the format above, then it MUST send event messages to the Consumer for all event types for which it has permission to subscribe.

This involves the Web Thing initially sending an HTTP response to the Consumer with:

  • Status code set to 200
  • Content-Type header set to application/json
  • Accept header set to application/json
  • Response payload contains a JSON object with a subscriptionId.
HTTP/1.1 200 OK
Content-Type: application/json
{
  subscriptionId: 1234-4544-1211
}

Whenever an event occurs, the Web Thing MUST send event data to the Consumer using the event payload format defined in section Message Format.

If the connection between the Web Thing and the Consumer drops, the Web Thing MUST re-establish the connection.

Once the connection is re-established the Web Thing SHOULD, if possible, send any missed events which occurred since the last successful event notification.

11.4.1.4 unsubscribeallevents

In order to unsubscribe from all events, a Consumer MUST invoke the unsubscribe operation of the Event resource.

This involves the Consumer sending an HTTP request to the Web Thing with:

  • Method set to DELETE
  • URL set to the URL of the Event resource
  • Accept header set to application/json
Example 50: Unsubscribe all using callbackURI
DELETE /things/lamp/events HTTP/1.1
Host: mythingserver.com

11.4.2 Event Connections

A HTTP(s) connection to the event listener of a Consumer MUST be initiated and managed by the Web Thing.

A Consumer MUST terminate the subscription with the events endpoint of the Web Thing.

If a Consumer becomes unavailable and the Web Thing cannot successfully transmit event messages to the consumer, it SHOULD attempt several retries at increasing intervals.

After the maximum number of retries was reached, the Web Thing MAY terminate the subscription without having received an unsubscribe or unsubscribeall operation.

If the connection between the Web Thing and the Consumer drops, the Web Thing MUST attempt to re-establish the connection.

Once the connection is re-established, the Web Thing SHOULD, if possible, send any missed events which occurred since the last successful event notification.

The Web Thing MAY reuse an existing connection to a listener for subsequent message traffic, or it MAY establish a new connection for each message.

When an event message has been received, the Consumer MUST respond with a "HTTP 200 OK" message.

An (optional) JSON payload MAY be provided to return a response back to the Web Thing via the same communication channel.

12. Privacy Considerations

The privacy considerations of the WoT Architecture and WoT Thing Description MUST be adopted by compliant implementations.

13. Security Considerations

The security considerations of the WoT Architecture and WoT Thing Description MUST be adopted by compliant implementations.

A. Recent Specification Changes

A.1 Changes from the FPWD published 24 November 2020

B. References

B.1 Normative references

[HTTP11]
Hypertext Transfer Protocol (HTTP/1.1): Message Syntax and Routing. R. Fielding, Ed.; J. Reschke, Ed.. IETF. June 2014. Proposed Standard. URL: https://httpwg.org/specs/rfc7230.html
[JSON]
The JavaScript Object Notation (JSON) Data Interchange Format. T. Bray, Ed.. IETF. December 2017. Internet Standard. URL: https://www.rfc-editor.org/rfc/rfc8259
[RFC2119]
Key words for use in RFCs to Indicate Requirement Levels. S. Bradner. IETF. March 1997. Best Current Practice. URL: https://www.rfc-editor.org/rfc/rfc2119
[RFC3339]
Date and Time on the Internet: Timestamps. G. Klyne; C. Newman. IETF. July 2002. Proposed Standard. URL: https://www.rfc-editor.org/rfc/rfc3339
[RFC3986]
Uniform Resource Identifier (URI): Generic Syntax. T. Berners-Lee; R. Fielding; L. Masinter. IETF. January 2005. Internet Standard. URL: https://www.rfc-editor.org/rfc/rfc3986
[RFC7807]
Problem Details for HTTP APIs. M. Nottingham; E. Wilde. IETF. March 2016. Proposed Standard. URL: https://www.rfc-editor.org/rfc/rfc7807
[RFC8174]
Ambiguity of Uppercase vs Lowercase in RFC 2119 Key Words. B. Leiba. IETF. May 2017. Best Current Practice. URL: https://www.rfc-editor.org/rfc/rfc8174
[URL]
URL Standard. Anne van Kesteren. WHATWG. Living Standard. URL: https://url.spec.whatwg.org/
[wot-architecture11]
Web of Things (WoT) Architecture 1.1. Michael Lagally; Ryuichi Matsukura; Kunihiko Toumura. W3C. 7 September 2022. W3C Working Draft. URL: https://www.w3.org/TR/wot-architecture11/
[wot-discovery]
Web of Things (WoT) Discovery. Andrea Cimmino; Michael McCool; Farshid Tavakolizadeh; Kunihiko Toumura. W3C. 10 August 2022. W3C Working Draft. URL: https://www.w3.org/TR/wot-discovery/
[wot-thing-description]
Web of Things (WoT) Thing Description. Sebastian Käbisch; Takuki Kamiya; Michael McCool; Victor Charpenay; Matthias Kovatsch. W3C. 9 April 2020. W3C Recommendation. URL: https://www.w3.org/TR/wot-thing-description/
[wot-thing-description11]
Web of Things (WoT) Thing Description 1.1. Sebastian Käbisch; Takuki Kamiya; Michael McCool; Victor Charpenay. W3C. 3 August 2022. W3C Working Draft. URL: https://www.w3.org/TR/wot-thing-description11/
[wot-usecases]
Web of Things (WoT): Use Cases and Requirements. Michael Lagally; Michael McCool; Ryuichi Matsukura; Tomoaki Mizushima. W3C. 7 March 2022. W3C Working Group Note. URL: https://www.w3.org/TR/wot-usecases/

B.2 Informative references

[ECMASCRIPT]
ECMAScript Language Specification. Ecma International. URL: https://tc39.es/ecma262/multipage/
[H2020-CREATE-IoT]
H2020 – CREATE-IoT Project - Recommendations for commonalities and interoperability profiles of IoT platforms. IoT European Large-Scale Pilots Programme. 2018-11. Published. URL: https://european-iot-pilots.eu/wp-content/uploads/2018/11/D06_02_WP06_H2020_CREATE-IoT_Final.pdf
[HTML]
HTML Standard. Anne van Kesteren; Domenic Denicola; Ian Hickson; Philip Jägenstedt; Simon Pieters. WHATWG. Living Standard. URL: https://html.spec.whatwg.org/multipage/
[WOT-ARCHITECTURE]
Web of Things (WoT) Architecture. Matthias Kovatsch; Ryuichi Matsukura; Michael Lagally; Toru Kawaguchi; Kunihiko Toumura; Kazuo Kajimoto. W3C. 9 April 2020. W3C Recommendation. URL: https://www.w3.org/TR/wot-architecture/