The (possible) Future of DCAT at W3C

DCAT-AP Workshop, 13 May
Somewhere near Rome

https://www.w3.org/2016/Talks/0513_phila_dcat-ap/

Phil Archer <phila@w3.org>

@philarcher1

The Foundation Spec

Partial screenshot of the DCAT spec
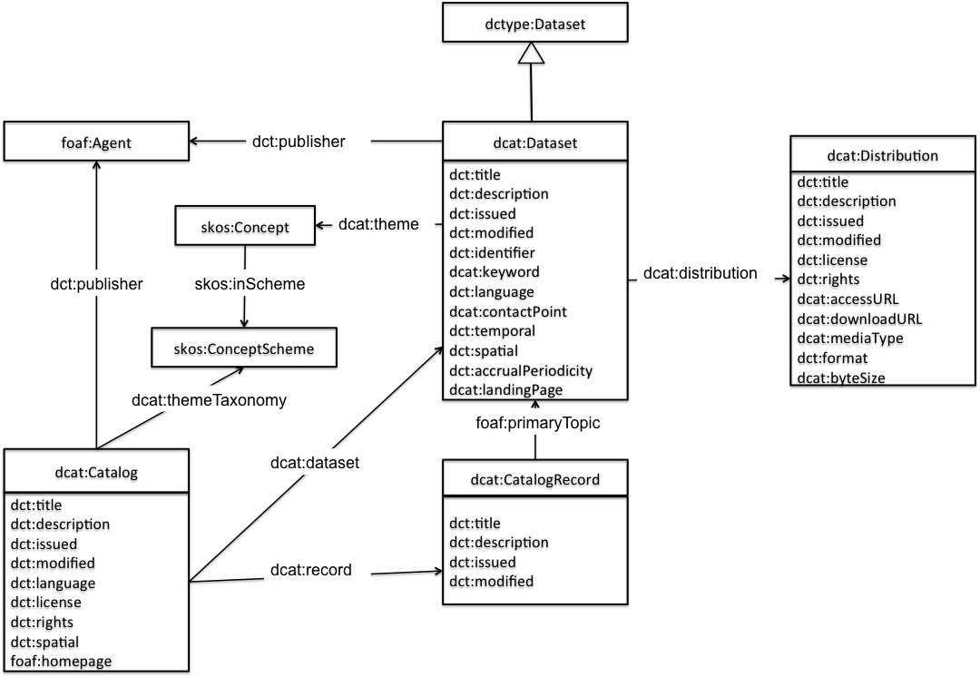
Data model diagram from DCAT spec

Missing Features

Dataset Usage Vocabulary

Partial screenshot of the Dataset Usage Vocab

Data Quality Vocabulary

Partial screenshot of the Data Quality Vocab

Other Relevant Work

Gaps to Fill

Smart, Interoperable Data Descriptions (SIDD) Workshop

logo from VRE4EIC project

30 November - 1 December
CWI, Amsterdam Science Park

TBC, details to follow soon

Smart, Interoperable Data Descriptions (SIDD) Workshop

logo from VRE4EIC project

30 November - 1 December
CWI, Amsterdam Science Park

All docs referred to are linked from these slides to the formally published version that also links to the Editors' drafts that are more up to date

https://www.w3.org/2016/Talks/0513_phila_dcat-ap/

Phil Archer <phila@w3.org>

@philarcher1