Copyright
© 2010 © 2011 W3C ® (
MIT ,
ERCIM
, Keio ), All Rights Reserved.
W3C liability
, trademark
and document
use rules apply.
This document describes the Media Fragments 1.0 specification.
It specifies the syntax for constructing media fragment URIs and
explains how to handle them when used over the HTTP protocol. The
syntax is based on the specification of particular field-value name-value
pairs that can be used in URI fragment and URI query requests to
restrict a media resource to a certain fragment.
This section describes the status of this document at the time of its publication. Other documents may supersede this document. A list of current W3C publications and the latest revision of this technical report can be found in the W3C technical reports index at http://www.w3.org/TR/.
This 24 June 2010 is the Second Last Call Working Draft of the Media
Fragments URI 1.0 specification is an update
of the previous Media Fragments URI 1.0 of 14 April 2010 . It meets
the requirements specified in the Use cases and requirements for
Media Fragments document and incorporates all comments received.
This document is intended to be published and maintained as a W3C
Recommendation after review and refinement. specification. It has been produced by the
Media
Fragments Working Group , which is part of the W3C Video on the Web
Activity .
The This W3C
Working Draft version of the Media Fragments URI 1.0 specification incorporates requests for changes
from comments sent during the first Last Call Review, as agreed
with the commenters and changes following implementation
experiences from the Working Group
believes to have addressed all issues brought forth through
previous Working Draft iterations. Group. The Working Group encourages feedback about this document by developers
and researchers who wishes to
have interest in multimedia content
addressing these changes reviewed
before proceeding to Candidate Recommendation.
The W3C Membership and retrieval on other
interested parties are invited to review the web and by developers and researchers who have interest
in Semantic Web technologies for content description
document and annotation. send comments
through 10 April 2011. Please send comments about this
document to public-media-fragment@w3.org
mailing list ( public
archive ) by 27 August 2010 .
).
Publication as a Working Draft does not imply endorsement by the W3C Membership. This is a draft document and may be updated, replaced or obsoleted by other documents at any time. It is inappropriate to cite this document as other than work in progress.
This document was produced by a group operating under the 5 February 2004 W3C Patent Policy . W3C maintains a public list of any patent disclosures made in connection with the deliverables of the group; that page also includes instructions for disclosing a patent. An individual who has actual knowledge of a patent which the individual believes contains Essential Claim(s) must disclose the information in accordance with section 6 of the W3C Patent Policy .
1 Introduction
2 Standardisation Issues
2.1 Terminology
2.2 Media Fragments
Standardisation
2.2.1 URI Fragments
2.2.2 URI Queries
3 URI fragment and URI query
3.1 When
to choose URI fragments? When to choose URI queries?
3.2 Resolving URI fragments within the user
agent
3.3 Resolving
URI fragments with server help
3.4 Resolving URI fragments in a proxy cacheable
manner
3.5 Resolving URI queries
3.6 Combining URI fragments and URI
queries
4 Media Fragments Syntax
4.1 General
Structure
4.2 URL Serialization
4.3 Fragment Dimensions
4.3.1
4.2.1
Temporal Dimension
4.3.1.1
4.2.1.1
Normal Play Time (NPT)
4.3.1.2
4.2.1.2
SMPTE time codes
4.3.1.3
4.2.1.3
Wall-clock time code
4.3.2
4.2.2
Spatial Dimension
4.3.3
4.2.3
Track Dimension
4.3.4
4.2.4
Named Dimension
4.3.5
4.2.5
Common Syntax
5 Media Fragments
Processing
5.1 Processing
Media Fragment URI
5.1.1
Processing name-value components
5.1.2
Processing name-value lists
5.2 Protocol for URI fragment Resolution in
HTTP
5.1.1
5.2.1
UA mapped byte
ranges
5.1.1.1
5.2.1.1
UA requests URI
fragment for the first time
5.1.1.2
5.2.1.2
UA requests URI
fragment it already has buffered
5.1.1.3
5.2.1.3
UA requests URI
fragment of a changed resource
5.1.2
5.2.2
Server mapped byte
ranges
5.1.2.1
5.2.2.1
Server mapped
byte ranges with corresponding binary data
5.1.2.2
5.2.2.2
Server mapped
byte ranges with corresponding binary data and codec setup
data
5.1.2.3
5.2.2.3
Proxy cacheable
server mapped byte ranges
5.1.3
5.2.3
Server triggered
redirect
5.2 5.3 Protocol for URI query Resolution in
HTTP
6 Media Fragments
Semantics
6.1 Errors on the
General URI level
6.1.1 Non-existent dimension:
6.1.2 Under-specified Dimension
6.2 Errors on the
temporal dimensions
6.2.1 Valid requests
6.2.2 Empty
6.2.3 Non-existent
6.2.4 Validity error
6.2.5
SMPTE time code mismatch
6.3 Errors on the
spatial dimensions
6.4 Errors on the
track dimensions
6.5 Errors on the
named dimensions
7 Notes to Implementors (non-normative)
7.1 Browsers Rendering
Media Fragments
7.2 Clients Displaying Media
Fragments
7.2 7.3 All Media Fragment Clients
7.3 7.4 Media Fragment Servers
7.5 Media Fragment Web
Applications
8 Conclusions
8.1 Qualification of Media
Resources
A References
B Collected ABNF Syntax for URI
(Non-Normative)
C Collected ABNF Syntax for HTTP
Headers (Non-Normative)
D Notes on parsing Processing media fragment URIs in RTSP (Non-Normative)
D.1 Processing
name-value components How to map
Media Fragment URIs to RTSP protocol methods
D.2 Processing
name-value lists D.1.1
Dealing with
the media fragment URI dimensions in RTSP
D.1.1.1
Temporal Media
Fragment URIs
D.1.1.2
Track Media Fragment
URIs
D.1.1.3
Spatial Media
Fragment URIs
D.1.1.4
Named Media Fragment
URIs
D.1.2
Putting the media fragment URI dimensions together in
RTSP
D.1.3
Caching and RTSP for
media fragment URIs
E Acknowledgements
(Non-Normative)
F Change Log (Non-Normative)
Audio and video resources on the World Wide Web are currently treated as "foreign" objects, which can only be embedded using a plugin that is capable of decoding and interacting with the media resource. Specific media servers are generally required to provide for server-side features such as direct access to time offsets into a video without the need to retrieve the entire resource. Support for such media fragment access varies between different media formats and inhibits standard means of dealing with such content on the Web.
This specification provides for a media-format independent, standard means of addressing media fragments on the Web using Uniform Resource Identifiers (URI). In the context of this document, media fragments are regarded along three different dimensions: temporal, spatial, and tracks. Further, a fragment can be marked with a name and then addressed through a URI using that name. The specified addressing schemes apply mainly to audio and video resources - the spatial fragment addressing may also be used on images.
The aim of this specification is to enhance the Web infrastructure for supporting the addressing and retrieval of subparts of time-based Web resources, as well as the automated processing of such subparts for reuse. Example uses are the sharing of such fragment URIs with friends via email, the automated creation of such fragment URIs in a search engine interface, or the annotation of media fragments with RDF. Such use case examples as well as other side conditions on this specification and a survey of existing media fragment addressing approaches are provided in the requirements Use cases and requirements for Media Fragments document that accompanies this specification document.
The media fragment URIs specified in this document have been
implemented and demonstrated to work with media resources over the
HTTP protocol. This specification is not defining the protocol
aspect of RTSP handling of a media
fragment. fragment in the normative sections. We expect the
media fragment URI syntax to be generic and a possible mapping
between this syntax and RTSP messages is
currently drafted at
http://www.w3.org/2008/WebVideo/Fragments/wiki/UA_Server_RTSP_Communication
. This may or may not can be
part found in an
appendix of a future document authored
by the Media Fragments Working Group. this specification D
Processing media fragment URIs in RTSP . Existing
media formats in their current representations and implementations
provide varying degrees of support for this specification. It is
expected that over time, media formats, media players, Web
Browsers, media and Web servers, as well as Web proxies will be
extended to adhere to the full specification. This specification
will help make video a first-class citizen of the World Wide
Web.
The keywords MUST , MUST NOT , SHOULD and SHOULD NOT are to be interpreted as defined in RFC 2119 .
According to RFC 3986 , the term "URI" does not include relative references. In this document, we consider both URIs and relative references. Consequently, we use the term "URI reference" as defined in RFC 3986 (section 4.1). For simplicity reasons, this document, however, only uses the term "media fragment URI" in place of "media fragment URI reference".
The following terms are used frequently in this document and need to be clearly understood:
The basis for the standardisation of media fragment URIs is the URI specification, RFC 3986 . Providing media fragment identification information in URIs refers here to the specification of the structure of a URI fragment or a URI query. This document will explain how URI fragments and URI queries are structured to identify media fragments. It normalises the name-value parameters used in URI fragments and URI queries to address media fragments. These build on existing CGI parameter conventions.
In this section, we look at implications of standardising the structure of media fragment URIs.
The URI specification RFC 3986 says about the format of a URI fragment in Section 3.5:
"The fragment's format and resolution is [..] dependent on the media type [RFC2046] of a potentially retrieved representation. [..] Fragment identifier semantics are independent of the URI scheme and thus cannot be redefined by scheme specifications."
This essentially means that only media type definitions (as registered through the process defined in RFC 4288 ) are able to introduce a standard structure on URI fragments for that mime type. One part of the registration process of a media type can include information about how fragment identifiers in URIs are constructed for use in conjunction with this media type.
Note that the registration of URI fragment construction rules as expressed in Section 4.11 of RFC 4288 is only a SHOULD-requirement. An analysis of all media type registrations showed that there is not a single media type registration in the audio/*, image/*, video/* branches that is currently defining fragments or fragment semantics.
The Media Fragment WG has no authority to update registries of all targeted media types. To the best of our knowledge there are only few media types that actually have a specified fragment format even if it is not registered with the media type: these include Ogg, MPEG-4, and MPEG-21. Further, only a small number of software packages actually supports these fragment formats. For all others, the semantics of the fragment are considered to be unknown.
As such, the intention of this document is to propose a specification to all media type owners in the audio/*, image/*, and video/* branches for a structured approach to URI fragments and for specification of commonly agreed dimensions to address media fragments (i.e. subparts of a media resource) through URI fragments. We recommend media type owners to harmonize their existing schemes with the ones proposed in this document and update or add the fragment semantics specification to their media type registration.
The URI specification RFC 3986 says about the format of a URI query in Section 3.4:
"The query component [..] serves to identify a resource within the scope of the URI's scheme and naming authority (if any). [..] Query components are often used to carry identifying information in the form of "key=value" pairs [..]."
URI query specifications are more closely linked to the URI scheme, some of which do not even use a query component. We are mostly concerned with the HTTP RFC 2616 and the RTP/RTSP rfc2326 protocols here, which both support query components. HTTP says nothing about how a URI query has to be interpreted. RTSP explicitly says that fragment and query identifiers do not have a well-defined meaning at this time, with the interpretation left to the RTSP server.
The URI specification RFC 3986 says generally that the data within the URI is often parsed by both the user agent and one or more servers. It refers in particular to HTTP in Section 7.3:
"In HTTP, for example, a typical user agent will parse a URI into its five major components, access the authority's server, and send it the data within the authority, path, and query components. A typical server will take that information, parse the path into segments and the query into key/value pairs, and then invoke implementation-specific handlers to respond to the request."
Since the interpretation of query components resides with the functionality of servers, the intention of this document wrt query components is to recommend standard name-value pair formats for use in addressing media fragments through URI queries. We recommend server and server-type software providers to harmonize their existing schemes in use with media resources to support the nomenclature proposed in this specification.
| Editorial note | |
| This section is non-normative | |
To address a media fragment, one needs to find ways to convey the fragment information. This specification builds on URIs RFC 3986 . Every URI is defined as consisting of four parts, as follows:
<scheme name> : <hierarchical part> [ ? <query> ] [ # <fragment> ]
There are therefore two possibilities for representing the media fragment addressing in URIs: the URI query part or the URI fragment part .
For media fragment addressing, both approaches - URI query and URI fragment - are useful.
The main difference between a URI query and a URI fragment is that a URI query produces a new resource, while a URI fragment provides a secondary resource that has a relationship to the primary resource. URI fragments are resolved from the primary resource without another retrieval action. This means that a user agent should be capable to resolve a URI fragment on a resource it has already received without having to fetch more data from the server.
A further requirement put on a URI fragment is that the media type of the retrieved fragment should be the same as the media type of the primary resource. Among other things, this means that a URI fragment that points to a single video frame out of a longer video results in a one-frame video, not in a still image. To extract a still image, one would need to create a URI query scheme - something not envisaged here, but easy to devise.
There are different types of media fragment addressing in this specification. As noted in the Use cases and requirements for Media Fragments document (section "Fitness Conditions on Media Containers/Resources"): not all container formats and codecs are "fit" for supporting the different types of fragment URIs. "Fitness" relates to the fact that a media fragment can be extracted from the primary resource without syntax element modifications or transcoding of the bitstream.
Resources that are "fit" can therefore be addressed with a URI fragment. Resources that are "conditionally fit" can be addressed with a URI fragment with an additional retrieval action that retrieves the modified syntax elements but leaves the codec data untouched. Resources that are "unfit" require transcoding. Such transcoded media fragments cannot be addressed with URI fragments, but only with URI queries.
Therefore, when addressing a media fragment with the URI mechanism, the author has to know whether this media fragment can be produced from the (primary) resource itself without any transcoding activities or whether it requires transcoding. In the latter case, the only choice is to use a URI query and to use a server that supports transcoding and delivery of a (primary) derivative resource to satisfy the query.
A user agent may itself resolve and control the presentation of media fragment URIs. The simplest case arises where the user agent has already downloaded the entire resource and can perform the extraction from its locally cached copy. For some media types, it may also be possible to perform the extraction over the network without any special protocol assistance. For temporal fragments this requires a user agent to be able to seek on the media resource using existing protocol mechanisms.
An example of a URI fragment used to address a media fragment is
http://www.example.org/video.ogv#t=60,100 . In this
case, the user agent knows that the primary resource is
http://www.example.org/video.ogv and that it is only
expected to display the portion of the primary resource that
relates to the fragment #t=60,100 , i.e. seconds
60-100. Thus, the relationship between the primary resource and the
media fragment is maintained.
In traditional URI fragment retrieval, a user agent requests the complete primary resource from the server and then applies the fragmentation locally. In the media fragment case, this would result in a retrieval action on the complete media resource, on which the user agent would then locally perform its fragment extraction - something generally unviable for such large resources.
Therefore, media resources are not always retrieved over HTTP using a single request. They may be retrieved as a sequence of byte range requests on the original resource URI, or may be retrieved as a sequence of requests to different URIs each representing a small part of the media. The reasons for such mechanisms include bandwidth conservation, where a client chooses to space requests out over time during playback in order to maximize bandwidth available for other activities, and bandwidth adaptation, where a client selects among various representations with varying bitrate depending on the current bandwidth availability.
A user agent that knows how to map media fragments to byte ranges will be able to satisfy a URI fragment request such as the above example by itself. This is typically the case for user agents that know how to seek to media fragments over the network. For example, a user agent that deals with a media file that includes an index of its seekable structures can resolve the media fragment addresses to byte ranges from the index. This is the case e.g. with seekable QuickTime files. Another example is a user agent that knows how to seek on a media file through a sequence of byte range requests and eventually receives the correct media fragment. This is the case e.g. with Ogg files in Firefox versions above 3.5.
Similarly, a user agent that knows how to map media fragments to a sequence of URIs can satisfy a URI fragment request by itself. This is typically the case for user agents that perform adaptive streaming. For example, a user agent that deals with a media resource that contains a sequence of URIs, each a media file of a few seconds duration, can resolve the media fragment addresses to a subsequence of those URIs. This is the case with QuickTime adaptive bitrate streaming or IIS Smooth Streaming.
If such a user agent natively supports the media fragment syntax as specified in this document, it is deemed conformant to this specification for fragments and for the particular dimension.
For user agents that natively support the media fragment syntax, but have to use their own seeking approach, this specification provides an optimisation that can make the byte offset seeking more efficient. It requires a conformant server with which the user agent will follow a protocol defined later in this document.
In this approach, the user agent asks the server to do the byte range mapping for the media fragment address itself and send back the appropriate byte ranges. This can not be done through the URI, but has to be done through adding protocol headers. User agents that interact with a conformant server to follow this protocol will receive the appropriate byte ranges directly and will not need to do costly seeking over the network.
Note that it is important that the server also informs the user
agent what actual media fragment range it was able to retrieve.
This is important since in the compressed domain it is not possible
to extract data at an arbitrary resolution, but only at the
resolution that the data was packaged in. For example, even if a
user asked for
http://www.example.org/video.ogv#t=60,100 and the user
agent sent a range request of t=60,100 to the server,
the server may only be able to return the range
t=58,103 as the closest decodable range that
encapsulates all the required data.
Note that if done right, the native user agent support for media fragments and the improved server support can be integrated without problems: the user agent just needs to include the byte range and the media fragment range request in one request. A server that does not understand the media fragment range request will only react to the byte ranges, while a server that understands them will ignore the byte range request and only reply with the correct byte ranges. The user agent will understand from the response whether it received a reply to the byte ranges or the media fragment ranges request and can react accordingly.
The current setup of the World Wide Web relies heavily on the use of caching Web proxies to speed up the delivery of content. In the case of URI fragments that are resolved by the server as indicated in the previous section, existing Web proxies have no means of caching these requests since they only understand byte ranges.
To make use of the existing Web proxy infrastructure of the Web, we need to make sure that the user agent only asks for byte ranges, so they can be served from the cache. This is possible if the server - instead of replying with the actual data - replies with the mapped byte ranges for the requested media fragment range. Then, the user agent is able to resend his range request this time with bytes only, which can possibly already be satisfied from the cache. Details of this will be specified later.
| Editorial note: Raphael | |
| Should we not foresee future "smart" media caches that would be able to actually cache range request in other units than bytes? | |
The described URI fragment addressing methods only work for byte-identical segments of a media resource, since we assume a simple mapping between the media fragment and bytes that each infrastructure element can deal with. Where it is impossible to maintain byte-identity and some sort of transcoding of the resource is necessary, the user agent is not able to resolve the fragmentation by itself and a server interaction is required. In this case, URI queries have to be used since they result in a server interaction and can deliver a transcoded resource.
Another use for URI queries is when a user agent actually wants to receive a completely new resource instead of just a byte range from an existing (primary) resource. This is, for example, the case for playlists of media fragment resources. Even if a media fragment could be resolved through a URI fragment, the URI query may be more desirable since it does not carry with itself the burden of the original primary resource - its file headers may be smaller, its duration may be smaller, and it does not automatically allow access to the remainder of the original primary resource.
When URI queries are used, the retrieval action has to additionally make sure to create a fully valid new resource. For example, for the Ogg format, this implies a reconstruction of Ogg headers to accurately describe the new resource (e.g. a non-zero start-time or different encoding parameters). Such a resource will be cached in Web proxies as a different resource to the original primary resource.
An example URI query that includes a media fragment
specification is
http://www.example.org/video.ogv?t=60,100 . This
results in a video of duration 40s (assuming the original video was
more than 100s long).
Note that this resource has no per-se relationship to the original primary resource. As a user agent uses such a URI with e.g. a HTML5 video element, the browser has no knowledge about the original resource and can only display this video as a 40s long video starting at 0s. The context of the original resource is lost.
A user agent may want to display the original start time of the resource as the start time of the video in order to be consistent with the information in the URI. It is possible to achieve this in one of two ways: either the video file itself has some knowledge that it is an extract from a different file and starts at an offset - or the user agent is told through the retrieval action which original primary resource the retrieved resource relates to and can find out information about it through another retrieval action. This latter option will be regarded later in this document.
An example for a media resource that has knowledge about itself of the required kind are Ogg files. Ogg files that have a skeleton track and were created correctly from the primary resource will know that their start time is not 0s but 60s in the above example. The browser can simply parse this information out of the received bitstream and may display a timeline that starts at 60s and ends at 100s in the video controls if it so desires.
Another option is that the browser parses the URI and knows about how media resources have a fragment specification that follows a standard. Then the browser can interpret the query parameters and extract the correct start and end times and also the original primary resource. It can then also display a timeline that starts at 60s and ends at 100s in the video controls. Further it can allow a right-click menu to click through to the original resource if required.
A use case where the video controls may neither start at 0s nor at 60s is a mashed-up video created through a list of media fragment URIs. In such a playlist, the user agent may prefer to display a single continuous timeline across all the media fragments rather than a collection of individual timelines for each fragment. Thus, the 60s to 100s fragment may e.g. be mapped to an interval at 3min20 to 4min.
No new protocol headers are required to execute a URI query for media fragment retrieval. Some optional protocol headers that improve the information exchange will be recommended later in this document.
A combination of a URI query for a media fragment with a URI fragment yields a URI fragment resolution on top of the newly created resource. Since a URI with a query part creates a new resource, we have to do the fragment offset on the new resource. This is simply a conformant behaviour to the URI standard RFC 3986 .
For example,
http://www.example.org/video.ogv?t=60,100#t=20 will
lead to the 20s fragment offset being applied to the new resource
starting at 60 going to 100. Thus, the reply to this is a 40s long
resource whose playback will start at an offset of 20s.
| Editorial note: Silvia | |
| We should at the end of the document set up a table with all the different addressing types and http headers and say what we deem is conformant and how to find out whether a server or user agent is conformant or not. | |
This section describes the external representation of a media fragment specifier, and how this should be interpreted.
Guiding principles for the definition of the media fragments syntax were as follows:
The fragment identifier consists of
a A list of name/value pairs, the dimension specifiers, separated
by name-value pairs is encoded in
the primary separator & . Name
query or fragment component of a URI. The
name and value components are
separated by an equal sign ( = ), while multiple name-value pairs are separated by an
ampersand ( &
).
name = fragment - "&" - "=" value = fragment - "&" namevalue = name [ "=" value ] namevalues = namevalue *( "&" namevalue )
The names and values can be arbitrary
Unicode strings, encoded in UTF-8 and percent-encoded as per RFC 3986 . Here
are some examples of URIs with name-value pairs, pairs in the fragment
component, to demonstrate the general
structure: http://www.example.com/example.ogv#a=b&c=d
demonstrate the general structure:
http://www.example.com/example.ogv#a=b&c=d http://www.example.com/example.ogv#t=10,20http://www.example.com/example.ogv#track=audiohttp://www.example.com/example.ogv#track=audio&t=10,20 http://www.example.com/example.ogv#id=Cap%C3%ADtulo%202
This ABNF While arbitrary name-value pairs can be encoded in this
manner, this specification defines a fixed set of dimensions. The
dimension keyword name is encoded in the name component, while
dimension-specific syntax is encoded in
the value component.
Section 5.1.1
Processing name-value components defines in more detail how to process the structure name-value pair
syntax, arriving at a list of media
fragment URI components. name-value
Unicode string pairs. The syntax definitions in 4.2 Fragment
Dimensions apply to these
Unicode strings.
Media fragments support fragmenting
addressing the media along four
dimensions:
This dimension denotes a specific time range in the original media, such as "starting at second 10, continuing until second 20";
this dimension denotes a specific range of pixels in the original media, such as "a rectangle with size (100,100) with its top-left at coordinate (10,10)";
this dimension denotes one or more tracks in the original media, such as "the english audio and the video track";
this dimension denotes a named section of the original media, such as "chapter 2".
The temporal, spatial and track dimensions are logically independent and can be combined; the outcome is independent of the order of the dimensions.
The track dimension refers to one of a set of parallel media streams (e.g. "the english audio track for a video"), not to a (possibly self-contained) section of the source media (e.g. "Audio track 2 of a CD").
The name dimension cannot be combined with the other dimensions, because the semantics depend on the underlying source media format: some media formats support naming of temporal extents, others support naming of groups of tracks, etc. Error semantics are discussed in 6 Media Fragments Semantics .
Temporal clipping is denoted by the name t , and
specified as an interval with a begin time and an end time (or an
in-point and an out-point, in video editing terms). Either or both
may be omitted, with the begin time defaulting to 0 seconds and the
end time defaulting to the duration of the source media. The
interval is half-open: the begin time is considered part of the
interval whereas the end time is considered to be the first time
point that is not part of the interval. If a single number only is
given, this is the begin time. t=10,20 #
=> results in the time interval [10,20)
Examples:
t=10,20 # => results in the time interval [10,20) t=,20 # => results in the time interval [0,20) t=10, # => results in the time interval [10,end) t=10 # => also results in the time interval [10,end)
Temporal clipping can be specified either as Normal Play Time
(npt) RFC 2326 , as SMPTE
timecodes, SMPTE , or as
real-world clock time (clock) RFC
2326 . Begin and end times are always specified in the
same format. The format is specified by name, followed by a colon (
: ), with npt: being the default.
timeprefix = %x74 ; "t" timeparam =
timeprefix = %x74 ; "t" timeparam = npttimedef / smptetimedef / clocktimedef
In this version of the media fragments specification there is no extensibility mechanism to add time format specifiers.
Normal Play Time can either be specified as seconds, with an
optional fractional part to indicate miliseconds, or as
colon-separated hours, minutes and seconds (again with an optional
fraction). Minutes and seconds must be specified as exactly two
digits, hours and fractional seconds can be any number of digits.
The hours, minutes and seconds specification for NPT is a
convenience only, it does not signal frame accuracy. The
specification of the "npt:" identifier is optional since NPT is the
default time scheme. This specification builds on the RTSP
specification of NPT RFC 2326 .
npt-sec = 1*DIGIT [ "." *DIGIT ] ;
definitions taken npt-hhmmss = npt-hh ":" npt-mm ":" npt-ss [ "."
*DIGIT] ; from
npt-sec = 1*DIGIT [ "." *DIGIT ] ; definitions taken npt-hhmmss = npt-hh ":" npt-mm ":" npt-ss [ "." *DIGIT] ; from RFC 2326, npt-mmss = npt-mm ":" npt-ss [ "." *DIGIT] npt-hh = 1*DIGIT ; any positive number npt-mm = 2DIGIT ; 0-59 npt-ss = 2DIGIT ; 0-59 npttimedef = [ deftimeformat ":"] ( npttime [ "," npttime ] ) / ( "," npttime ) deftimeformat = %x6E.70.74 ; "npt"npttime = npt-sec / npt-hhmmssnpttime = npt-sec / npt-mmss / npt-hhmmss
Examples:
t=npt:10,20 # => results in the time interval [10,20) t=npt:120, # => results in the time interval [120,end) t=npt:,121.5 # => results in the time interval [0,121.5) t=0:02:00,121.5 # => results in the time interval [120,121.5) t=npt:120,0:02:01.5 # => also results in the time interval [120,121.5)
SMPTE time codes are a way to address a specific frame (or
field) without running the risk of rounding errors causing a
different frame to be selected. The format is always
colon-separated hours, minutes, seconds and frames. Frames are
optional, defaulting to 00. If the source format has a further
subdivison of frames (such as odd/even fields in interlaced video)
these can be specified further with a number after a dot (
. ). The SMPTE format name must always be specified,
because the interpretation of the fields depends on the format. The
SMPTE formats supported in this version of the specification
are:
smpte ,smpte-25 ,smpte-30 andsmpte-30-drop .smpte is a synonym for smpte-30 .
smptetimedef = smpteformat ":"( frametime [
"," frametime ] ) / ( "," frametime )
smptetimedef = smpteformat ":"( frametime [ "," frametime ] ) / ( "," frametime )
smpteformat = %x73.6D.70.74.65 ; "smpte"
/ %x73.6D.70.74.65.2D.32.35 ; "smpte-25"
/ %x73.6D.70.74.65.2D.33.30 ; "smpte-30"
/ %x73.6D.70.74.65.2D.33.30.2D.64.72.6F.70 ; "smpte-30-drop"
frametime = 1*DIGIT ":" 2DIGIT ":" 2DIGIT [ ":" 2DIGIT [ "." 2DIGIT ] ]
frametime
=
1*DIGIT
":"
2DIGIT
":"
2DIGIT
[
":"
2DIGIT
[
"."
2DIGIT
]
]
Examples:
t=smpte-30:0:02:00,0:02:01:15 # => results in the time interval [120,121.5) t=smpte-25:0:02:00:00,0:02:01:12.40 # => results in the time interval [120,121.5) # (80 or 100 subframes per frame seem typical)
Using SMPTE timecodes may result in frame-accurate begin and end times, but only if the timecode format used in the media fragment specifier is the same as that used in the original media item.
Wall-clock time codes are a way to address real-world clock time
that is associated typically with a live video stream. These are
the same time codes that are being used by RTSP RFC 2326 , by SMIL SMIL , and by HTML5 HTML 5 . The scheme uses ISO 8601 UTC
timestamps (http://www.iso.org/iso/date_and_time_format). The
format separates the date from the time with a "T" character and
the string ends with "Z", which includes time zone capabilities. To
that effect, the ABNF grammar is referring to RFC 3339 , which include the relevant part of
ISO 8601 in ABNF form. The time scheme identifier is "clock".
datetime = <date-time, defined in
>
datetime = <date-time, defined in RFC 3339> clocktimedef = clockformat ":"( clocktime [ "," clocktime ] ) / ( "," clocktime ) clockformat = %x63.6C.6F.63.6B ; "clock" clocktime = (datetime / walltime / date) ; WARNING: if your date-time contains '+' (or any other reserved character, per RFC 3986),; it should be percent-encoded when used in a URI.; it should be percent-encoded when used in a URI.
For convenience, the definition is copied here
; defined in RFC 3339 ;defined indate-fullyear = 4DIGIT date-month = 2DIGIT ; 01-12 date-mday = 2DIGIT ; 01-28, 01-29, 01-30, 01-31 based on ; month/year time-hour = 2DIGIT ; 00-23 time-minute = 2DIGIT ; 00-59 time-second = 2DIGIT ; 00-58, 00-59, 00-60 based on leap second ; rules time-secfrac = "." 1*DIGIT time-numoffset = ("+" / "-") time-hour ":" time-minute time-offset = "Z" / time-numoffsetRFC 3339partial-time = time-hour ":" time-minute ":" time-second [time-secfrac] full-date = date-fullyear "-" date-month "-" date-mday full-time = partial-time time-offset; date-fullyear = 4DIGIT date-month = 2DIGIT ; 01-12 date-mday = 2DIGIT ; 01-28, 01-29, 01-30, 01-31 based on ; month/year time-hour = 2DIGIT ; 00-23 time-minute = 2DIGIT ; 00-59 time-second = 2DIGIT ; 00-58, 00-59, 00-60 based on leap second ; rules time-secfrac = "." 1*DIGIT time-numoffset = ("+" / "-") time-hour ":" time-minute time-offset = "Z" / time-numoffset partial-time = time-hour ":" time-minute ":" time-second [time-secfrac] full-date = date-fullyear "-" date-month "-" date-mday full-time = partial-time time-offsetdate-time = full-date "T" full-time
Examples:
t=clock:2009-07-26T11:19:01Z,2009-07-26T11:20:01Z # => results in a 1 min interval
# on 26th Jul 2009 from 11hrs, 19min, 1sec
t=clock:2009-07-26T11:19:01Z # => starts on 26th Jul 2009 from 11hrs, 19min, 1sec
t=clock:,2009-07-26T11:20:01Z
#
=>
ends
on
26th
Jul
2009
from
11hrs,
20min,
1sec
Spatial clipping selects an area of pixels from visual media streams. For this release of the media fragment specification, only rectangular selections are supported. The rectangle can be specified as pixel coordinates or percentages.
Pixels coordinates are interpreted after taking into account the resource's dimensions, aspect ratio, clean aperture, resolution, and so forth, as defined for the format used by the resource. If an anamorphic format does not define how to apply the aspect ratio to the video data's dimensions to obtain the "correct" dimensions, then the user agent must apply the ratio by increasing one dimension and leaving the other unchanged.
Rectangle selection is denoted by the name xywh .
The value is an optional format pixel: or
percent: (defaulting to pixel) and 4 comma-separated
integers. The integers denote x, y, width and height, respectively,
with x=0, y=0 being the top left corner of the image. If percent is
used, x and width are interpreted as a percentage of the width of
the original media, and y and height are interpreted as a
percentage of the original height. xywhprefix
= %x78.79.77.68 ; "xywh"
xywhprefix = %x78.79.77.68 ; "xywh" xywhparam = [ xywhunit ":" ] 1*DIGIT "," 1*DIGIT "," 1*DIGIT "," 1*DIGIT xywhunit = %x70.69.78.65.6C ; "pixel"/ %x70.65.72.63.65.6E.74 ; "percent"/ %x70.65.72.63.65.6E.74 ; "percent"
Examples:
xywh=160,120,320,240 # => results in a 320x240 box at x=160 and y=120 xywh=pixel:160,120,320,240 # => results in a 320x240 box at x=160 and y=120 xywh=percent:25,25,50,50 # => results in a 50%x50% box at x=25% and y=25%
Track selection allows the extraction of tracks (audio, video,
subtitles, etc) from a media container that supports multiple
tracks. Track selection is denoted by the name track .
The value is a string. Percent-escaping can be used in the string
to specify unsafe characters (including separators such as
semi-colon), see the grammar below for details. Multiple track
specification is allowed, but requires the specification of
multiple track parameters. Interpretation of the string depends on
the container format of the original media: some formats allow
numbers only, some allow full names. trackprefix = %x74.72.61.63.6B ; "track" trackparams =
trackparam trackparam = utf8string
Examples:
track=1 # => results in only extracting track 1 track=video&track=subtitle # => results in extracting track 'video' and track 'subtitle' track=Wide%20Angle%20Video # => results in only extracting track 'Wide Angle Video'
As the allowed track names are determined by the original source media, this information has to be known before construction of the media fragment. There is no support for generic media type names (audio, video) across container formats: most container formats allow multiple tracks of each media type, which would lead to ambiguities. Note that there are existing discovery mechanisms for retrieving the track names of a media resource, such as the Rich Open multitrack media Exposition format (ROE) ROE or the Media Annotations API Media Annotations .
| Editorial note: Davy | |
|
We can also reference the HTML5 Media Multitrack API here, when it's mentioned in the HTML5 spec. |
|
Name-based selection is denoted by the name id ,
with the value being a string enclosed in single quotes.
Percent-escaping can be used in the string to include unsafe
characters such as a single quote, see the grammer below for
details. Interpretation of the string depends on the underlying
container format: some container formats support named chapters or
numbered chapters (leading to temporal clipping), some may support
naming of groups of tracks or other objects. As with track
selection, determining which names are valid requires knowledge of
the original media item. nameprefix = %x69.64
; "id" nameparam = utf8string
Examples:
id=1 # => results in only extracting the section called '1' id=chapter-1 # => results in only extracting the section called 'chapter-1' id=Airline%20Edit # => results in only extracting the section called 'Airline Edit'
Note that, despite the use of the name id , there
is no correspondence to XML id : the values are
uninterpreted strings, from the point of view of media fragment
handling.
DIGIT = <DIGIT, defined in RFC 5234> pchar = <pchar, defined in RFC 3986> unreserved = <unreserved, defined in RFC 3986> pct-encoded = <pct-encoded, defined in RFC 3986> fragment = <pct-encoded, defined in RFC 3986>utf8string = *( unreserved / pct-encoded ":" / "@" ) ; utf-8 character ; encoded using rules.unichar = <any Unicode code point> unistring = *unichar
For convenience, the following definitions are copied here. Only the definitions in the original documents are considered normative
; defined in RFC 5234 ALPHA = %x41-5A / %x61-7A ; A-Z / a-z DIGIT = %x30-39 ; 0-9 HEXDIG = DIGIT / "A" / "B" / "C" / "D" / "E" / "F"ALPHA = %x41-5A / %x61-7A ; A-Z / a-z DIGIT = %x30-39 ; 0-9 HEXDIG = DIGIT / "A" / "B" / "C" / "D" / "E" / "F" unreserved = ALPHA / DIGIT / "-" / "." / "_" / "~" pct-encoded = "%" HEXDIG HEXDIG sub-delims = "!" / "$" / "&" / "'" / "(" / ")" / "*" / "+" / "," / ";" / "=" pchar = unreserved / pct-encoded / sub-delims / ":" / "@"; defined in RFC 3986 unreserved = ALPHA / DIGIT / "-" / "." / "_" / "~" pct-encoded = "%" HEXDIG HEXDIG sub-delims = "!" / "$" / "&" / "'" / "(" / ")" / "*" / "+" / "," / ";" / "=" pchar = unreserved / pct-encoded / sub-delims / ":" / "@" fragment = *( pchar / "/" / "?" )
This section defines the different exchange scenarios for the
different situations explained in
section 3 URI fragment and URI
query over the HTT¨protocol.
HTTP protocol.
The formal grammar defined in the section 4 Media Fragments Syntax describes what producers of media fragment should output. It is not taking into account possible percent-encoding that are valid according to RFC 3986 and the grammar is not a specification of how a media fragment should be parsed. Therefore, section 5.1 Processing Media Fragment URI defines how to parse media fragment URIs.
In a well known context where the MIME TYPE of the resource requested is known, various recipes are proposed depending on the dimension addressed in the media fragment URI, the container and codec formats used by the media resource, or some advanced processing features implemented by the User Agent. Hence, if the container format of the media resource is fully indexable (e.g. MP4, Ogg or WebM) and if the time dimension is requested in the media fragment URI, the User Agent MAY priviledge the recipe described in the section 5.2 Protocol for URI fragment Resolution in HTTP since it will be in a position of issuing directly a normal RANGE request expressed in terms of byte ranges. On the other hand, if the container format of the media resource is a legacy format such as AVI, the Use Agent MAY priviledge the recipe described in the section 5.2.2 Server mapped byte ranges ,issuing a RANGE request expressed with a custom unit such as seconds and waiting for the server to provide the mapping in terms of byte ranges. Finally, if the track dimension is requested in the media fragment URI, the User Agent MAY priviledge the recipe described in the section 5.2.3 Server triggered redirect .
The User Agent MAY also implement a so-called optimistic processing of URI fragments in particular cases where the MIME TYPE of the resource requested is not yet known. Hence, if a URL fragment occurs within a particular context such as the value of the @src attribute of a media element (audio, video or source) and if the time dimension is requested in the media fragment URI, the User Agent MAY follow the scenario specified in section 5.2.2 Server mapped byte ranges and issues directly a range request using custom units assuming that the resource requested is likely to be a media resource. If the MIME-type of this resource turns out to be a media type, the server SHOULD interpret the RANGE request as specified in section 5.2.2 Server mapped byte ranges .Otherwise it SHOULD just ignore the RANGE header.
This sections defines how to parse media fragment URIs defined in section 4 Media Fragments Syntax ,along with notes on some of the caveats to be aware of. Implementors are free to use any equivalent technique(s).
| Editorial note: Raphael | |
| To generate a simple figure that shows this processing: URI parsing (percent decoding) => name=value pairs => (rfc2047encoding) HTTP | |
This section defines how to convert an octet string (from the query or fragment component of a URI) into a list of name-value Unicode string pairs.
Parse the octet string according to the namevalues syntax, yielding a list of name-value pairs, where name and value are both octet string. In accordance with RFC 3986 ,the name and value components must be parsed and separated before percent-encoded octets are decoded.
For each name-value pair:
Decode percent-encoded octets in name and value as defined by RFC 3986 .If either name or value are not valid percent-encoded strings, then remove the name-value pair from the list.
Convert name and value to Unicode strings by interpreting them as UTF-8 .If either name or value are not valid UTF-8 strings, then remove the name-value pair from the list.
Note that the output is well defined for any input.
Examples:
| Input | Output | Notes |
|---|---|---|
| "t=1" | [("t", "1")] | simple case |
| "t=1&t=2" | [("t", "1"), ("t", "2")] | repeated name |
| "a=b=c" | [("a", "b=c")] | "=" in value |
| "a&b=c" | [("a", ""), ("b", "c")] | missing value |
| "%74=%6ept%3A%310" | [("t", "npt:10")] | unnecssary percent-encoding |
| "id=%xy&t=1" | [("t", "1")] | invalid percent-encoding |
| "id=%E4r&t=1" | [("t", "1")] | invalid UTF-8 |
While the processing defined in this section is designed to be largely compatible with the parsing of the URI query component in many HTTP server environments, there are incompatible differences that implementors should be aware of:
"&" is the only primary separator for name-value pairs, but some server-side languages also treat ";" as a separator.
name-value pairs with invalid percent-encoding should be ignored, but some server-side languages silently mask such errors.
The "+" character should not be treated specially, but some server-side languages replace it with a space (" ") character.
Multiple occurrences of the same name must be preserved, but some server-side languages only preserve the last occurrence.
This section defines how to convert a list of name-value Unicode string pairs into the media fragment dimensions.
Given the dimensions defined in section 4.2 Fragment Dimensions ,each has a pair of production rules that corresponds to the name and value component respectively:
| Keyword | Dimension |
|---|---|
| t | 4.2.1 Temporal Dimension |
| xywh | 4.2.2 Spatial Dimension |
| track | 4.2.3 Track Dimension |
| id | 4.2.4 Named Dimension |
Initially, all dimension are undefined.
For each name-value pair:
If name matches a keyword in the above table, interpret value as per the corresponding section.
Otherwise, the name-value pair does not represent a media fragment dimension. Validators should emit a warning. User agents must ignore the name-value pair.
Note: Because the name-value pairs are processed in order, the last valid occurence of any dimension is the one that is used.
This section defines the protocol steps in HTTP RFC 2616 to resolve and deliver a media fragment specified as a URI fragment.
| Editorial note | |
|
This section is ready to implement. |
|
As described in section 3.2 Resolving URI fragments within the user agent , the most optimal case is a user agent that knows how to map media fragments to byte ranges. This is the case typically where a user agent has already downloaded those parts of a media resource that allow it to do or guess the mapping, e.g. headers or a resource, or an index of a resource.
In this case, the HTTP exchanges are exactly the same as for any other Web resource where byte ranges are requested RFC 2616 .
How the UA retrieves the byte ranges is dependent on the media type of the media resource. We here show examples with only one byte range retrieval per time range, which may in practice turn into several such retrieval actions necessary to acquire the correct time range.
Here are the three principle cases a media fragment enabled UA and a media Server will encounter:
A user requests a media fragment URI:
User → UA (1):
http://www.example.com/video.ogv#t=10,20
The UA has to check if a local copy of the requested fragment is available in its buffer - not in this case. But it knows how to map the fragment to byte ranges: 19147 - 22890. So, it requests these byte ranges from the server:
UA (1) → Proxy (2) → Origin Server (3):
GET /video.ogv HTTP/1.1 Host: www.example.com Accept: video/* Range: bytes=19147-22890
The server extracts the bytes corresponding to the requested range and replies in a 206 HTTP response:
Origin Server (3) → Proxy (4) → UA (5):
HTTP/1.1 206 Partial Content Accept-Ranges: bytes Content-Length: 3743 Content-Type: video/ogg Content-Range: bytes 19147-22880/35614993 Etag: "b7a60-21f7111-46f3219476580"HTTP/1.1 206 Partial Content Accept-Ranges: bytes Content-Length: 3743 Content-Type: video/ogg Content-Range: bytes 19147-22880/35614993 Etag: "b7a60-21f7111-46f3219476580"{binary data}
Assuming the UA has received the byte ranges that it requires to serve t=10,20, which may well be slightly more, it will serve the decoded content to the User from the appropriate time offset. Otherwise it may keep requesting byte ranges to retrieve the required time segments.

A user requests a media fragment URI:
User → UA (1):
http://www.example.com/video.ogv#t=10,20
The UA has to check if a local copy of the requested fragment is available in its buffer - it is in this case. But the resource could have changed on the server, so it needs to send a conditional GET. It knows the byte ranges: 19147 - 22890. So, it requests these byte ranges from the server under condition of it having changed:
UA (1) → Proxy (2) → Origin Server (3):
GET /video.ogv HTTP/1.1 Host: www.example.com Accept: video/* If-Modified-Since: Sat, 01 Aug 2009 09:34:22 GMT If-None-Match: "b7a60-21f7111-46f3219476580" Range: bytes=19147-22890
The server checks if the resource has changed by checking the date - in this case, the resource was not modified. So, the server replies with a 304 HTTP response. (Note that a If-Range header cannot be used, because if the entity has changed, the entire resource would be sent.)
Origin Server (3) → Proxy (4) → UA (5):
HTTP/1.1 304 Not Modified Accept-Ranges: bytes Content-Length: 3743 Content-Type: video/ogg Content-Range: bytes 19147-22880/35614993 Etag: "b7a60-21f7111-46f3219476580"
So, the UA serves the decoded resource to the User our of its existing buffer.

A user requests a media fragment URI and the UA sends the exact same GET request as described in the previous subsection.
This time, the server checks if the resource has changed by checking the date and it has been modified. Since the byte mapping may not be correct any longer, the server can only tell the UA that the resource has changed and leave all further actions to the UA. So, it sends a 412 HTTP response:
Origin Server (3) → Proxy (4) → UA (5):
HTTP/1.1 412 Precondition Failed Accept-Ranges: bytes Content-Length: 3743 Content-Type: video/ogg Content-Range: bytes 19147-22880/22222222 Etag: "xxxxx-yyyyyyy-zzzzzzzzzzzzz"
So, the UA can only assume the resource has changed and re-retrieve what it needs to get back to being able to retrieve fragments. For most resources this may mean retrieving the header of the file. After this it is possible again to do a byte range retrieval.

As described in section 3.3 Resolving URI fragments with server help , some User Agents cannot undertake the fragment-to-byte mapping themselves, because the mapping is not obvious. This typically applies to media formats where the setup of the decoding pipeline does not imply knowledge of how to map fragments to byte ranges, e.g. Ogg without OggIndex. Thus, the User Agent would be capable of decoding a continuous resource, but would not know which bytes to request for a media fragment.
In this case, the User Agent could either guess what byte ranges it has to retrieve and the retrieval action would follow the previous case. Or it could hope that the server provides a special service, which would allow it to retrieve the byte ranges with a simple request of the media fragment ranges. Thus, the HTTP request of the User Agent will include a request for the fragment hoping that the server can do the byte range mapping and send back the appropriate byte ranges. This is realized by introducing new dimensions for the HTTP Range header, next to the byte dimension.
The specification for all new Range Request Header dimensions is
given through the following ABNF as an extension to the HTTP Range
Request Header definition (see
http://www.w3.org/Protocols/rfc2616/rfc2616-sec14.html#sec14.35.2):
Range = "Range" ":"
ranges-specifier
Range = "Range" ":" ranges-specifier ranges-specifier = byte-ranges-specifier | fragment-specifier ; ; note that ranges-specifier is extended from RFC 2616 ; to cover alternate fragment range specifiers ; fragment-specifier = "include-setup" | fragment-range *( "," fragment-range ) [ ";" "include-setup" ] fragment-range = time-ranges-specifier | track-ranges-specifier | name-ranges-specifier ; ; note that this doesn't capture the restriction to one fragment dimension occurring ; maximally once only in the fragment-specifier definition. ; time-ranges-specifier = npttimeoption / smptetimeoption / clocktimeoption npttimeoption = pfxdeftimeformat "=" npt-sec "-" [ npt-sec ] smptetimeoption = pfxsmpteformat "=" frametime "-" [ frametime ] clocktimeoption = pfxclockformat "=" datetime "-" [ datetime ] track-ranges-specifier = trackprefix "=" trackparam *( ";" trackparam )name-ranges-specifier = nameprefix "=" nameparamname-ranges-specifier = nameprefix "=" nameparam
This specification is meant to be analogous to the one in URIs, but it is a bit stricter. The time unit is not optional. For instance, it can be "npt", "smpte", "smpte-25", "smpte-30", "smpte-30-drop" or "clock" for temporal. Where "ntp" is used for a temporal range, only specification in seconds is possible. Where "clocktime" is used for a temporal range, only "datetime" is possible and "walltime" is fully specified in HHMMSS with fraction and full timezone. Indeed, all optional elements in the URI specification basically become required in the Range header.
There is an optional 'include-setup' flag on the fragment range specifier - this flag signals to the server whether delivery of the decoder setup information (i.e. typically file header information) is also required as part of the reply to this request. This can help avoid an extra roundtrip where a Media Fragment URI is, e.g. directly typed into a Web browser.
If there were multiple track parameters provided in the media fragment URI, they are all aggregated together here in a single track ranges specifier, where the track names are separated by semi-colon. Note that if a track name did include a semi-colon in the media fragment URI, it is now percent escaped.
Note that the specification does not foresee a Range dimension for spatial media fragments since they are typically resolved and interpreted by the User Agent (i.e., spatial fragment extraction is not performed on server-side) for the following reasons:
spatial media fragments are typically not expressible in terms of byte ranges. Spatial fragment extraction would thus require transcoding operations resulting in new resources rather than fragments of the original media resource. As described in section 3 URI fragment and URI query , spatial fragment extraction is in this case better represented by URI queries.
When a User Agent receives an extracted spatial media fragment,
it is not trivial to visualize the context of this fragment (see
also section 7.1 7.2 Clients
Displaying Media Fragments ). More specifically, spatial
context requires a meaningful background, which will not be
available at the User Agent when the spatial fragment is extracted
by the server.
| Editorial note: Davy | |
|
Special attention should be paid for named fragments and more specifically when a named fragment represents a spatial fragment. We should clearly describe 1. what named fragments are and 2. how they are resolved. |
|
Next to the introduction of new dimensions for the HTTP Range request header, we also introduce a new HTTP response header, called Content-Range-Mapping, which provides the mapping of the retrieved byte range to the original Range request, which was not in bytes. It serves two purposes:
It Indicates the actual mapped range in terms of fragment dimensions. This is necessary since the server might not be able to provide a byte range mapping that corresponds exactly to the requested range. Therefore, the User Agent needs to be aware of this variance.
It provides context information regarding the parent resource in case the Range request contained a temporal dimension. More specifically, the header contains the start and end time of the parent resource. This way, the User Agent is able to understand and visualize the temporal context of the media fragment.
The specification for the Content-Range-Mapping header is based
on the specification of the Content-Range header (see
http://www.w3.org/Protocols/rfc2616/rfc2616-sec14.html#sec14.16)
and is shown below. Note that the Content-Range-Mapping header adds
in case of the temporal dimension the instance start and end in
terms of seconds after a slash "/" character in analogy to the
Content-Range header. Also, we introduce an extension to the
Accept-Ranges header (see
http://www.w3.org/Protocols/rfc2616/rfc2616-sec14.html#sec14.5).
Content-Range-Mapping =
"Content-Range-Mapping" ":" '{'
Content-Range-Mapping = "Content-Range-Mapping" ":" '{'
( content-range-mapping-spec [ ";" def-include-setup ] ) / def-include-setup
'}' '=' '{'
byte-content-range-mapping-spec '}'
def-include-setup = %x69.6E.63.6C.75.64.65.2D.73.65.74.75.70 ; "include-setup"
byte-range-mapping-spec = bytes-unit SP
byte-range-resp-spec *( "," byte-range-resp-spec ) "/"
( instance-length / "*" )
content-range-mapping-spec = time-mapping-spec | track-mapping-spec | name-mapping-spec
time-mapping-spec = timeprefix ":" time-mapping-options
time-mapping-options = npt-mapping-option / smpte-mapping-option / clock-mapping-option
npt-mapping-option = deftimeformat SP npt-sec "-" npt-sec "/"
[ npt-sec ] "-" [ npt-sec ]
smpte-mapping-option = smpteformat SP frametime "-" frametime "/"
[ frametime ] "-" [ frametime ]
clock-mapping-option = clockformat SP datetime "-" datetime "/"
[ datetime ] "-" [ datetime ]
track-mapping-spec = trackprefix SP trackparam *( ";" trackparam )
name-mapping-spec = nameprefix SP nameparam
Accept-Ranges = "Accept-Ranges" ":" acceptable-ranges
acceptable-ranges = 1#range-unit *( "," 1#range-unit )| "none"
;
; note this does not represent the restriction that range-units can only appear once at most
;
range-unit = bytes-unit | other-range-unit
bytes-unit = "bytes"
other-range-unit = token | timeprefix | trackprefix | nameprefix
other-range-unit
=
token
|
timeprefix
|
trackprefix
|
nameprefix
Three cases can be distinguished when a User Agent needs assistance by a server to perform the byte range mapping. In the next subsections, we'll go through the protocol exchange action step by step.
User → UA (1):
http://www.example.com/video.ogv#t=10,20
The UA has to check if a local copy of the requested fragment is
available in its buffer. If it is, we revert back to the processing
described in sections 5.1.1.2 5.2.1.2 UA
requests URI fragment it already has buffered and 5.1.1.3 5.2.1.3 UA
requests URI fragment of a changed resource , since the UA
already knows the mapping to byte ranges. If the requested fragment
is not available in its buffer, the UA sends an HTTP request to the
server, including a Range header with temporal dimension. The
request is shown below: GET /video.ogv
HTTP/1.1
UA (1) → Proxy (2) → Origin Server (3):
GET /video.ogv HTTP/1.1 Host: www.example.com Accept: video/* Range: t:npt=10-20
If the server does not understand a Range header, it MUST ignore the header field that includes that range-set. This is in sync to the HTTP RFC RFC 2616 . This means that where a server does not support media fragments, the complete resource will be delivered. It also means that we can combine both, byte range and fragment range headers in one request, since the server will only react to the Range header it understands.
Assuming the server can map the given Range to one or more byte
ranges, it will reply with these in a 206 HTTP response. Where
multiple byte ranges are required to satisfy the Range request,
these are transmitted as a multipart message-body. The media type
for this purpose is called "multipart/byteranges". This is in sync
with the HTTP RFC RFC 2616 .
HTTP/1.1 206 Partial Content
Here is the reply to the example above, assuming a single byte range is sufficient:
Origin Server (3) → Proxy (4) → UA (5):
HTTP/1.1 206 Partial Content
Accept-Ranges: bytes, t, track, id
Content-Length: 3743
Content-Type: video/ogg
Content-Range: bytes 19147-22880/35614993
Content-Range-Mapping: { t:npt 9.85-21.16/0.0-653.79 } = { bytes 19147-22880/35614993 }
Etag: "b7a60-21f7111-46f3219476580"
{binary
data}
Note the presence of the new reply header called Content-Range-Mapping, which provides the mapping of the retrieved byte range to the original Content-Range request, which was not in bytes. As we return both, byte and temporal ranges, the UA and any intermediate caching proxy is enabled to map byte positions with time offsets and fall back to byte range request where the fragment is re-requested. Also note that through the extended list in the Accept-Ranges it is possible to identify which fragment schemes a server supports.
In the case where a media fragment results in a multipart
message-body, the Content-Range headers will be spread throughout
the binary data ranges, but the Content-Range-Mapping of the media
fragment will only be with the main header. Note that requesting
track fragments typically result in multipart message-bodies, on
condition that the parent resource is characterized by interleaved
tracks. For example:HTTP/1.1 206 Partial
Content example:
Origin Server (3) → Proxy (4) → UA (5):
HTTP/1.1 206 Partial Content
Accept-Ranges: bytes, t, track, id
Content-Length: 3743
Content-Type: video/ogg
Content-Range-Mapping: { track audio1;video1 } = { bytes 123-2589, 14560-27891,58909-81230/35614993 }
Content-type: multipart/byteranges; boundary=THIS_STRING_SEPARATES
Etag: "b7a60-21f7111-46f3219476580"
--THIS_STRING_SEPARATES
Content-type: video/ogg
Content-Range: bytes 123-2589/35614993
{binary data}
--THIS_STRING_SEPARATES
Content-type: video/ogg
Content-Range: bytes 14560-27891/35614993
{binary data}
--THIS_STRING_SEPARATES
Content-type: video/ogg
Content-Range: bytes 58909-81230/35614993
{binary data}
--THIS_STRING_SEPARATES--
Note that a caching proxy that does not understand a Range header must not cache "206 Partial Content" responses as per HTTP RFC RFC 2616 . Thus, the new Range requests won't be cached by legacy Web proxies.
When the User Agent needs help from the server to setup the
initial decoding pipeline (i.e., the User Agent has no codec setup
information at its disposal), the User Agent can request, next to
the bytes corresponding to the requested fragment, the bytes
necessary to setup its decoder. This is possible by adding the
'include-setup' flag to the Range header, as illustrated below:
GET /video.ogv HTTP/1.1
UA (1) → Proxy (2) → Origin Server (3):
GET /video.ogv HTTP/1.1 Host: www.example.com Accept: video/* Range: t:npt=10-20;include-setup
Analogous to section 5.1.2.1 5.2.2.1 Server
mapped byte ranges with corresponding binary data , the
server can map the given Range to one or more byte ranges, it will
reply with these in a 206 HTTP response. Additionally, the server
adds the bytes corresponding with the requested setup information
to the response. Since this setup information usually appears in
front of a media resource, the response typically results in a
multipart message-body. The response is shown below: HTTP/1.1 206 Partial Content
Origin Server (3) → Proxy (4) → UA (5):
HTTP/1.1 206 Partial Content
Accept-Ranges: bytes, t, track, id
Content-Length: 3795
Content-Type: video/ogg
Content-Range-Mapping: { t:npt 11.85-21.16/0.0-653.79;include-setup } = { bytes 0-52,19147-22880/35614993 }
Content-type: multipart/byteranges; boundary=THIS_STRING_SEPARATES
Etag: "b7a60-21f7111-46f3219476580"
--THIS_STRING_SEPARATES
Content-type: video/ogg
Content-Range: bytes 0-52/35614993
{binary data}
--THIS_STRING_SEPARATES
Content-type: video/ogg
Content-Range: bytes 19147-22880/35614993
{binary data}
--THIS_STRING_SEPARATES--
Note that the Content-Range-Mapping header indicates that the codec setup information is included in the response. In this example, the response consists of two parts of byte ranges: the first part corresponds to the setup information, the second part corresponds to the requested fragment.

As described in section 3.4 Resolving URI fragments in a proxy cacheable manner , the server mapped byte ranges approach can be extended to play with existing caching Web proxy infrastructure. This is important, since video is a huge bandwidth eater in the current Internet and falling back to using existing Web proxy infrastructure is important, particularly since progressive download and direct access mechanisms for video rely heavily on this functionality. Over time, the proxy infrastructure will learn how to cache media fragment URIs directly as described in the previous section and then will not require this extra effort.
To enable media-fragment-URI-supporting UAs to make their
retrieval cacheable, we introduce some extra HTTP headers, which
will help tell the server and the proxy what to do. There is an
Accept-Range-Redirect request header which signals to the server
that only a redirect to the correct byte ranges is necessary and
the result should be delivered in the Range-Redirect header.
Accept-Range-Redirect =
"Accept-Range-Redirect" ":" bytes-unit
The ABNF for these additional two HTTP headers is given as follows:
Accept-Range-Redirect = "Accept-Range-Redirect" ":" bytes-unit Range-Redirect = "Range-Redirect" ":" byte-range-resp-spec *( "," byte-range-resp-spec )
Let's play it through on an example. A user requests a media fragment URI:
User → UA (1):
http://www.example.com/video.ogv#t=10,20
The UA has to check if a local copy of the requested fragment is
available in its buffer. In our case here, it is not. If it was, we
would revert back to the processing described in sections 5.1.1.2 5.2.1.2 UA
requests URI fragment it already has buffered and 5.1.1.3 5.2.1.3 UA
requests URI fragment of a changed resource , since the UA
already knows the mapping to byte ranges. The UA issues a HTTP GET
request with the fragment and requesting to retrieve just the
mapping to byte ranges: GET /video.ogv
HTTP/1.1
UA (1) → Proxy (2) → Origin Server (3):
GET /video.ogv HTTP/1.1 Host: www.example.com Accept: video/* Range: t:npt=10-20 Accept-Range-Redirect: bytes
The server converts the given time range to a byte range and
sends an empty reply that refers the UA to the right byte range for
the correct time range. HTTP/1.1 307
Temporary Redirect
Origin Server (3) → Proxy (4) → UA (5):
HTTP/1.1 307 Temporary Redirect
Location: http://www.example.com/video.ogv
Accept-Ranges: bytes, t, track, id
Content-Length: 0
Content-Type: video/ogg
Content-Range-Mapping: { t:npt 11.85-21.16/0.0-653.79 } = { bytes 19147-22880/* }
Range-Redirect: 19147-22880
Vary:
Accept-Range-Redirect
Note that codec setup information can also be requested in combination with the Accept-Range-Redirect header, which can be realized by adding the 'include-setup' flag to the Range request header.
The UA proceeds to put the actual fragment request through as a
normal byte range request as in section 5.1.1.1 5.2.1.1 UA
requests URI fragment for the first time : GET /video.ogv HTTP/1.1
UA (5) → Proxy (6) → Origin Server (7):
GET /video.ogv HTTP/1.1 Host: www.example.com Accept: video/* Range: 19147-22880
The Origin Server puts the data together and sends it to the UA:
Origin Server (7) → Proxy (8) → UA (9):
HTTP/1.1 206 Partial Content Accept-Ranges: bytes, t, track, id Content-Length: 3743 Content-Type: video/ogg Content-Range: bytes 19147-22880/35614993 Etag: "b7a60-21f7111-46f3219476580"HTTP/1.1 206 Partial Content Accept-Ranges: bytes, t, track, id Content-Length: 3743 Content-Type: video/ogg Content-Range: bytes 19147-22880/35614993 Etag: "b7a60-21f7111-46f3219476580"{binary data}
The UA decodes the data and displays it from the requested offset. The caching Web proxy in the middle has now cached the byte range, since it adhered to the normal byte range request protocol. All existing caching proxies will work with this. New caching Web proxies may learn to interpret media fragments natively, so won't require the extra packet exchange described in this section.

When a server decides not to serve the requested media fragment
in terms of byte ranges (i.e., serving the requested media fragment
as specified in section 5.1.2 5.2.2 Server
mapped byte ranges ), it can redirect the UA to a
representation of this fragment (for instance by transforming the
media fragment URI into a media fragment query, as specified in
section 5.2 5.3 Protocol for
URI query Resolution in HTTP ). This is particularly useful
in cases where too many byte ranges would need to e extracted to
satisfy the range request.
A user requests a media fragment URI using a URI fragment:
User → UA (1):
http://www.example.com/video.ogv#track=video1
Subsequently, the UA requests the media fragment from the server using the Range header:
UA (1) → Proxy (2) → Origin Server (3):
GET /video.ogv HTTP/1.1 Host: www.example.com Accept: video/* Range: track=video1
The server decides not to serve the requested media fragment in
terms of byte ranges (for instance, because the track media
fragment results in too many byte ranges). The server redirects the
UA to an alternate representation. For example, the URI fragment
can be transformed into a URI query. Further, a Link header is
added stating that the redirected location is a fragment of the
originally requested resource. HTTP/1.1 307
Temporary Redirect
Origin Server (3) → Proxy (4) → UA (5):
HTTP/1.1 307 Temporary Redirect Location: http://www.example.com/video.ogv?track=video1 Accept-Ranges: bytes, t, track, id Content-Length: 0 Content-Type: video/ogg Link: <http://www.example.com/video.ogv#track=video1>; rel="fragment" Vary: *
| Editorial note: Davy | |
|
We need to register the 'fragment' Link Relation Web Linking . |
|
Finally, the UA follows the redirect, which in this case
corresponds to the process specified in section 5.2
5.3 Protocol for URI query Resolution
in HTTP .
The server can also decide to combine a redirect and a media fragment URI:
User → UA (1):
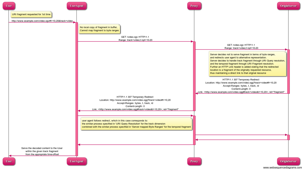
http://www.example.com/video.ogv#track=video1&t=10,20
The UA requests the media fragment to the server using the Range header:
UA (1) → Proxy (2) → Origin Server (3):
GET /video.ogv HTTP/1.1 Host: www.example.com Accept: video/* Range: track=video1,t:npt=10-20
The server decides not to serve the requested media fragment in
terms of byte ranges and redirects the UA to an alternate
representation. However, in this case, the server decides to handle
the track fragment through a URI query and the temporal fragment
through a URI fragment: HTTP/1.1 307
Temporary Redirect
Origin Server (3) → Proxy (4) → UA (5):
HTTP/1.1 307 Temporary Redirect Location: http://www.example.com/video.ogv?track=video1#t=10,20 Accept-Ranges: bytes, t, track, id Content-Length: 0 Content-Type: video/ogg Link: <http://www.example.com/video.ogv#track=video1&t=10,20>; rel="fragment" Vary: *
Finally, the UA follows the redirect, which in this case
corresponds to the process specified in section 5.2
5.3 Protocol for URI query Resolution
in HTTP for the track fragment, combined with the process
specified in section 5.1.2 5.2.2 Server
mapped byte ranges for the temporal fragment.

This section describes the protocol steps used in HTTP RFC 2616 to resolve and deliver a media fragment specified as a URI query.
A user requests a media fragment URI using a URI query:
User → UA (1):
http://www.example.com/video.ogv?t=10,20
This is a full resource, so it is a simple HTTP retrieval process. The UA has to check if a local copy of the requested resource is available in its buffer. If yes, it does a conditional GET with e.g. an If-Modified-Since and If-None-Match HTTP header.
Assuming the resource has not been retrieved before, the following is sent to the server:
UA (1) → Proxy (2) → Origin Server (3):
GET /video.ogv?t=10,20 HTTP/1.1 Host: www.example.com Accept: video/*
If the server doesn't understand these query parameters, it typically ignores them and returns the complete resource. This is not a requirement by the URI or the HTTP standard, but the way it is typically implemented in Web browsers.
A media fragment supporting server has to create a complete
media resource for the URI query, which in the case of Ogg requires
creation of a new resource by adapting the existing Ogg file
headers and combining them with the extracted byte range that
relates to the given fragment. Some of the codec data may also need
to be re-encoded since, e.g. t=10 does not fall clearly on a
decoding boundary, but the retrieved resource must match as closely
as possible the URI query. This new resource is sent back as a
reply: HTTP/1.1 200 OK
Origin Server (3) → Proxy (4) → UA (5):
HTTP/1.1 200 OK
Content-Length: 3782
Content-Type: video/ogg
Etag: "b7a60-21f7111-46f3219476580"
Link: <http://www.example.com/video.ogv#t=10,20>; rel="alternate"
{binary
data}
Note that a Link header MAY be provided indicating the relationship between the requested URI query and the original media fragment URI. This enables the UA to retrieve further information about the original resource, such as its full length. In this case, the user agent is also enable to choose to display the dimensions of the primary resource or the ones created by the query.
The UA serves the decoded resource to the user. Caching in Web proxies works as it has always worked - most modern Web servers and UAs implement a caching strategy for URIs that contain a query using one of the three methods for marking freshness: heuristic freshness analysis, the Cache-Control header, or the Expires header. In this case, many copies of different segments of the original resource video.ogv may end up in proxy caches. An intelligent media proxy in future may devise a strategy to buffer such resources in a more efficient manner, where headers and byte ranges are stored differently.
Further, media fragment URI queries can be extended to enable
UAs to use the Range-Redirect HTTP header to also revert back to a
byte range request. This is analogous to section 5.1.2.3 5.2.2.3 Proxy
cacheable server mapped byte ranges .
Note that a server that does not support media fragments through either URI fragment or query addressing will return the full resource in either case. It is therefore not possible to first try URI fragment addressing and when that fails to try URI query addressing.
Errors can occur at several levels:
We will look at errors in the different dimensions and their values in the subsequent sub-sections and we will start with errors on the more general levels.
Assuming a single temporal dimension is present, we now analyse what fragment values may be specified here and how they should be handled.
For this, we make the following definitions:
For t=a,b with a <= b
| Editorial note: Raphael | |
|
The following paragraph is controversial since it could lead to non-interoperable implementations. |
|
| Editorial note: Silvia | |
|
If the UA needs to retrieve a large part of the resource or even the full resource, it will probably decide to make multiple range requests rather than a single one. If the resource is, however, small, it may decide to just retrieve the full resource without a range request. The UA should make this choice given context information, e.g. if it knows that it will be a lot of data, it will retrieve it in smaller chunks. If it chooses to request the full resource in one go and not make use of a Range request, the result will be a 200 rather than a 206. |
|
The resolved time segment is empty.
Effect: retrieve whatever the browser needs to set up playback, but otherwise nothing
The value resolves to a non-existent fragment.
If the UA is already set up for decoding the resource and it can
identify that the fragment is non-existent (i.e. knows about start
and end times), it will avoid undertaking an unnecessary retrieval
action. Otherwise it will undertake the RANGE retrieval request
with the 'include-setup' as specified in section 5.1.2.2 5.2.2.2 Server
mapped byte ranges with corresponding binary data and codec setup
data and will receive a 206 with just the setup data. If
the UA is set up for decoding, but cannot identify that the
fragment is non-existent and does the retrieval action without the
'include-setup', it will result in a 416.
Effect: retrieve whatever the browser needs to set up playback, but otherwise nothing
The value cannot be parsed for the dimension.
If the UA is already set up for decoding the resource, it will
identify that the fragment is invalid and avoid undertaking an
unnecessary retrieval action. Otherwise it will undertake the RANGE
retrieval request with the 'include-setup' as specified in section
5.1.2.2 5.2.2.2 Server
mapped byte ranges with corresponding binary data and codec setup
data and will receive a 206 with just the setup data.
Examples:
Effect: retrieve whatever the browser needs to set up playback, but otherwise nothing
When there is a mismatch between the SMPTE time code used by the UA and the encoding settings of the requested media resource (e.g., use of smpte-25 time code when the media resource is encoded at 30fps), the server MUST ignore the RANGE header and returns the whole resource (i.e., a 200).
Assuming a single spatial dimension is present, we now analyse what content can appear here and how it should be handled.
| Editorial note: Silvia | |
|
This list still has to be provided. |
|
This section contains notes to implementors. Some of the information here is already stated formally elsewhere in the document, and the reference here is mainly a heads-up. Other items are really outside the scope of this specification, but the notes here reflect what the authors think would be good practice.
The sub-sections are not mutually exclusive. Hence, an implementer of a web browser as a media fragment client should read the sections 7.1 Browsers Rendering Media Fragments ,7.2 Clients Displaying Media Fragments and 7.3 All Media Fragment Clients .
The pixel coordinates defined in the section 4.2.2 Spatial Dimension are intended to be identical to the intrinsic width and height defined in HTML5 .
For spatial URI fragments, the next section describes two distinct use cases, highlighting and cropping. HTML rendering clients, however, are expected to implement cropping as the default rendering mechanism.
When dealing with media fragments, there is a question whether to display the media fragment in context or without context. In general, it is recommended to display a URI fragment in context since it is part of a larger resource. On the other hand, a URI query results in a new resource, so it is recommended to display it as a complete resource without context. The next paragraphs discuss for each axis the context of a media fragment and provides suggestions regarding the visualization of the URI fragment within its context.
For a temporal URI fragment, it is recommended to start playback at a time offset that equals to the start of the fragment and pause at the end of the fragment. When the "play" button is hit again, the resource will continue loading and play back beyond the end of the fragment. When seeking to specific offsets, the resource will load and play back from those seek points. It is also recommended to introduce a "reload" button to replay just the URI fragment. In this way, a URI fragment basically stands for "focusing attention". Additionally, temporal URI fragments could be highlighted on the transport bar.
For a spatial URI fragment, we foresee two distinct use cases: highlighting the spatial region in-context and cropping to the region. In the first case, the spatial region could be indicated by means of a bounding box or the background (i.e., all the pixels that are not contained within the region) could be blurred or darkened. In the second case, the region alone would be presented as a cropped area. How a document author specifies which use case is intended is outside the scope of this specification, we suggest implementors of the specification provide a means for this, for example through attributes or stylesheet elements.
Finally, for track URI fragments, it is recommended to play only the tracks identified by the track URI fragment. If no tracks are specified, the default tracks should be played. Different tracks could be selected using drop-down boxes or buttons; the selected tracks are then highlighted during playback. The way the UA retrieves information regarding the available tracks of a particular resource is out of scope for this specification.
Resolution Order: Where multiple dimensions are combined in one URI fragment request, implementations are expected to first do track and temporal selection on the container level, and then do spatial clipping on the codec level. Named selection is done for whatever the name stands for: a track, a temporal section, or a spatial region.
Media Fragment Grammar: Note that the grammar for Media Fragment URI only specifies the grammar for features standardised by this specification. If a string does not parse correctly it does not necessarily mean the URI is wrong, it only means it is not a Media Fragment according to this specification. It may be correct for some extended form, or for a completely different fragment specification method. For this reason, error recovery on syntax errors in media fragment specifiers is unwise.
External Clipping: There is no obligatory resolution
method for a situation where a media fragment URI is being used in
the context of another clipping method. Formally, it is up to the
context embedding the media fragment URI to decide whether the
outside clipping method overrides the media fragment URI or
cascades, i.e. is defined on the resulting resource. In the absence
of strong reasons to do otherwise we suggest cascading. An example
is a SMIL element as follows: <smil:video clipBegin="5"
clipEnd="15"
src="http://www.example.com/example.mp4#t=100,200"/> .
This should start playback of the original media resource at second
105, and stop at 115.
Content-Range-Mapping: The Content-Range-Mapping header returned sometimes refers to a completely different range than the one that was specified as the Range: in the request. This can happen if a byte-based range is requested from a cache server that is not Media Fragment aware, and that server had previously cached the data as a result of a time range request. Technically, the information in the Content-Range-Mapping header is still correct, but it is completely unrelated to the request issued.
Media type: The media type of a resource retrieved through a URI fragment request is the same as that of the primary resource. Thus, retrieval of e.g. a single frame from a video will result in a one-frame-long video. Or, retrieval of all the audio tracks from a video resource will result in a video and not a audio resource. When using a URI query approach, media type changes are possible. E.g. a spatial fragment from a video at a certain time offset could be retrieved as a jpeg using a specific HTTP "Accept" header in the request.
Synchronisation: Synchronisation between different tracks of a media resource needs to be maintained when retrieving media fragments of that resource. This is true for both, URI fragment and URI query retrieval. With URI queries, when transcoding is required, a non-perceivable change in the synchronisation is acceptable.
Embedded Timecodes: When a media resource contains embedded time codes, these need to be maintained for media fragment retrieval, in particular when the URI fragment method is used. When URI queries are used and transcoding takes place, the embedded time codes should remain when they are useful and required.
SMPTE Timecodes: Standardisation of SMPTE timecodes in this document is primarily intended to allow frame-accurate references to sections of video files, they can be seen as a form of content-based addressing.
Reasonable Clipping: Temporal clipping needs to be as
close as reasonably possible to what the media fragment specified,
and not omit any requested data. "Reasonably close" means the
nearest compression entity to the requested fragment that
completely contains the requested fragment. This means, e.g. for
temporal fragments if a request is made for
http://www.example.org/video.ogv#t=60,100 , but the
closest decodable range is t=58,102 because this is
where a packet boundary lies for audio and video, then it will be
this range that is returned. The UA is then capable of displaying
only the requested subpart, and should also just do that. For some
container formats this is a non-issue, because the container format
allows specification of logical begin and end.
Reasonable byte ranges: If a single temporal range request would result in a disproportionally large number of byte ranges it may be better if the server returns a redirect to the query form of the media fragment. This situation could happen, for example, if the underlying media file is organized in a strange way.
Media Fragment URIs are only defined on media resources. However, many Web developers that create Web pages with video or audio want to provide their users the ability to jump directly to media fragments - in particular to time offsets in a video - through providing a URI scheme for the Web page.
The way in which to realize this without requiring an extra server interaction is by using a URI fragment scheme on the Web page which is parsed by JavaScript and communicates the media fragment to the audio or video resource loader. In HTML5 it would need to change the @src attribute of the appropriate <audio> or <video> element with the appropriate URI fragment and then call the load() function to make the element (re)load the resource with that URI.
A URI scheme for such a Web page may involve ampersand-separated name-value pairs as defined in this specification, e.g. http://example.com/videopage.html#t=60,100 .
However, the Web developer has to create a scheme that works with the remainder of the Web page fragment addressing functionality. If, for example, the Web page makes use of the ID attributes of the elements on the page for scrolling down on the page, adding media fragment URI addressing to the Web page addressing will fail. For example, if http://example.com/videopage.html#first works and scrolls to an offset on that Web page, http://example.com/videopage.html#first&t=60,100 will not do the same scrolling. The Web developer will then need to parse the fragment parameter and implement the scrolling functionality in JavaScript manually using the scrollTo() or scrollTop() functions.
HTTP byte ranges can only be used to request media fragments if these media fragments can be expressed in terms of byte ranges. This restriction implies that media resources should fulfil the following conditions:
The media fragments can be extracted in the compressed domain;
No syntax element modifications in the bitstream are needed to perform the extraction.
Not all media formats will be compliant with these two conditions. Hence, we distinguish the following categories:
The media resource meets the two conditions (i.e., fragments can be extracted in the compressed domain and no syntax element modifications are necessary). In this case, caching media fragments of such media resources is possible using HTTP byte ranges, because their media fragments are addressable in terms of byte ranges.
Media fragments can be extracted in the compressed domain, but syntax element modifications are required. These media fragments are cacheable using HTTP byte ranges on condition that the syntax element modifications are needed in media-headers applying to the whole media resource/fragment. In this case, those media-headers could be sent to the client in the first response of the server, which is a response to a request on a specific resource different from the byte-range content.
Media fragments cannot be extracted in the compressed domain. In this case, transcoding operations are necessary to extract media fragments. Since these media fragments are not expressible in terms of byte ranges, it is not possible to cache these media fragments using HTTP byte ranges. Note that media formats which enable extracting fragments in the compressed domain, but are not compliant with category 2 (i.e., syntax element modifications are not only applicable to the whole media resource), also belong to this category.
unichar = <any Unicode code point> unistring = *unichar ; defined in RFC 5234 ALPHA = %x41-5A / %x61-7A ; A-Z / a-z DIGIT = %x30-39 ; 0-9 HEXDIG = DIGIT / "A" / "B" / "C" / "D" / "E" / "F" ; defined in RFC 3986 unreserved = ALPHA / DIGIT / "-" / "." / "_" / "~" pct-encoded = "%" HEXDIG HEXDIG sub-delims = "!" / "$" / "&" / "'" / "(" / ")" / "*" / "+" / "," / ";" / "=" pchar = unreserved / pct-encoded / sub-delims / ":" / "@" fragment = *( pchar / "/" / "?" ) ; defined in RFC 2326 npt-sec = 1*DIGIT [ "." *DIGIT ] ; definitions taken npt-hhmmss = npt-hh ":" npt-mm ":" npt-ss [ "." *DIGIT] ; from RFC 2326 npt-hh = 1*DIGIT ; any positive number npt-mm = 2DIGIT ; 0-59 npt-ss = 2DIGIT ; 0-59 ; defined in RFC 3339 date-fullyear = 4DIGIT date-month = 2DIGIT ; 01-12 date-mday = 2DIGIT ; 01-28, 01-29, 01-30, 01-31 based on ; month/year time-hour = 2DIGIT ; 00-23 time-minute = 2DIGIT ; 00-59 time-second = 2DIGIT ; 00-58, 00-59, 00-60 based on leap second ; rules time-secfrac = "." 1*DIGIT time-numoffset = ("+" / "-") time-hour ":" time-minute time-offset = "Z" / time-numoffset partial-time = time-hour ":" time-minute ":" time-second [time-secfrac] full-date = date-fullyear "-" date-month "-" date-mday full-time = partial-time time-offset date-time = full-date "T" full-time ; Mediafragment definitions segment = mediasegment / *( pchar / "/" / "?" ) ; augmented fragment ; definition taken from ; RFC 3986utf8string = *( unreserved / pct-encoded / ":" / "@" ) ; utf-8 character ; encoded using rules.; ;;;;;;;;;;;;;;;;;;;;;;;;;;;;;; Common Prefixes ;;;;;;;;;;;;;;;;;;;;;;;;;;;;;;; ; deftimeformat = %x6E.70.74 ; "npt" pfxdeftimeformat = %x74.3A.6E.70.74 ; "t:npt" smpteformat = %x73.6D.70.74.65 ; "smpte" / %x73.6D.70.74.65.2D.32.35 ; "smpte-25" / %x73.6D.70.74.65.2D.33.30 ; "smpte-30" / %x73.6D.70.74.65.2D.33.30.2D.64.72.6F.70 ; "smpte-30-drop" pfxsmpteformat = %x74.3A.73.6D.70.74.65 ; "t:smpte" / %x74.3A.73.6D.70.74.65.2D.32.35 ; "t:smpte-25" / %x74.3A.73.6D.70.74.65.2D.33.30 ; "t:smpte-30" / %x74.3A.73.6D.70.74.65.2D.33.30.2D.64.72.6F.70 ; "t:smpte-30-drop" clockformat = %x63.6C.6F.63.6B ; "clock" pfxclockformat = %x74.3A.63.6C.6F.63.6B ; "clock" ; ;;;;;;;;;;;;;;;;;;;;;;;;;;;;;;; Media Segment ;;;;;;;;;;;;;;;;;;;;;;;;;;;;;;;; ; mediasegment = namesegment / axissegment axissegment = ( timesegment / spacesegment / tracksegment ) *( "&" ( timesegment / spacesegment / tracksegment ) ; ; note that this does not capture the restriction of only one timesegment or spacesegment ; in the axisfragment definition, unless we list explicitely all the cases, ; timesegment = timeprefix "=" timeparam timeprefix = %x74 ; "t" timeparam = npttimedef / smptetimedef / clocktimedef npttimedef = [ deftimeformat ":"] ( npttime [ "," npttime ] ) / ( "," npttime ) npttime = npt-sec / npt-hhmmss smptetimedef = smpteformat ":"( frametime [ "," frametime ] ) / ( "," frametime ) frametime = 1*DIGIT ":" 2DIGIT ":" 2DIGIT [ ":" 2DIGIT [ "." 2DIGIT ] ] clocktimedef = clockformat ":"( clocktime [ "," clocktime ] ) / ( "," clocktime ) clocktime = (datetime / walltime / date) datetime = date-time ; inclusion of RFC 3339 spacesegment = xywhprefix "=" xywhparam xywhprefix = %x78.79.77.68 ; "xywh" xywhparam = [ xywhunit ":" ] 1*DIGIT "," 1*DIGIT "," 1*DIGIT "," 1*DIGIT xywhunit = %x70.69.78.65.6C ; "pixel" / %x70.65.72.63.65.6E.74 ; "percent" tracksegment = trackprefix "=" trackparam trackprefix = %x74.72.61.63.6B ; "track"trackparam = utf8stringtrackparam = unistring namesegment = nameprefix "=" nameparam nameprefix = %x69.64 ; "id"nameparam = utf8stringnameparam = unistring
; defined in RFC 2616 CHAR = [any US-ASCII character (octets 0 - 127)] token = 1*[any CHAR except CTLs or separators]` first-byte-pos = 1*DIGIT last-byte-pos = 1*DIGIT bytes-unit = "bytes" range-unit = bytes-unit | other-range-unit byte-range-resp-spec = (first-byte-pos "-" last-byte-pos) Range = "Range" ":" ranges-specifier Accept-Ranges = "Accept-Ranges" ":" acceptable-ranges ;;;;;;;;;;;;;;;;;;;;;;;;;;;;;;; HTTP Request Headers ;;;;;;;;;;;;;;;;;;;;;;;;;;;;;;;; ;; ranges-specifier = byte-ranges-specifier | fragment-specifier ; ; note that ranges-specifier is extended from RFC 2616 ; to cover alternate fragment range specifiers ; fragment-specifier = "include-setup" | fragment-range *( "," fragment-range ) [ ";" "include-setup" ] fragment-range = time-ranges-specifier | track-ranges-specifier | name-ranges-specifier ; ; note that this doesn't capture the restriction to one fragment dimension occurring ; maximally once only in the fragment-specifier definition. ; time-ranges-specifier = timeprefix ":" time-ranges-options time-ranges-options = npttimeoption / smptetimeoption / clocktimeoption npttimeoption = deftimeformat "=" npt-sec "-" [ npt-sec ] smptetimeoption = smpteformat "=" frametime "-" [ frametime ] clocktimeoption = clockformat "=" datetime "-" [ datetime ] track-ranges-specifier = trackprefix "=" trackparam *( ";" trackparam ) name-ranges-specifier = nameprefix "=" nameparam ;; Accept-Range-Redirect = "Accept-Range-Redirect" ":" bytes-unit ; ;;;;;;;;;;;;;;;;;;;;;;;;;;;;;;; HTTP Response Headers ;;;;;;;;;;;;;;;;;;;;;;;;;;;;;;;; ; Content-Range-Mapping = "Content-Range-Mapping" ":" '{' ( content-range-mapping-spec [ ";" def-include-setup ] ) / def-include-setup '}' '=' '{' byte-content-range-mapping-spec '}' def-include-setup = %x69.6E.63.6C.75.64.65.2D.73.65.74.75.70 ; "include-setup" byte-range-mapping-spec = bytes-unit SP byte-range-resp-spec *( "," byte-range-resp-spec ) "/" ( instance-length / "*" ) content-range-mapping-spec = time-mapping-spec | track-mapping-spec | name-mapping-spec time-mapping-spec = timeprefix ":" time-mapping-options time-mapping-options = npt-mapping-option / smpte-mapping-option / clock-mapping-option npt-mapping-option = deftimeformat SP npt-sec "-" npt-sec "/" [ npt-sec ] "-" [ npt-sec ] smpte-mapping-option = smpteformat SP frametime "-" frametime "/" [ frametime ] "-" [ frametime ] clock-mapping-option = clockformat SP datetime "-" datetime "/" [ datetime ] "-" [ datetime ] track-mapping-spec = trackprefix SP trackparam *( ";" trackparam ) name-mapping-spec = nameprefix SP nameparam ;; acceptable-ranges = 1#range-unit *( "," 1#range-unit )| "none" ; ; note this does not represent the restriction that range-units can only appear once at most; ; this has also been adapted from RFC 2616 ; to allow multiple range units. ; other-range-unit = token | timeprefix | trackprefix | nameprefix ;; Range-Redirect = "Range-Redirect" ":" byte-range-resp-spec *( "," byte-range-resp-spec )
This appendix contains pseudo-code
translation of the ABNF syntax, along with notes on some of
explains how the caveats to be aware of. Implementors are free to use any
equivalent technique(s). Editorial note: Raphael To generate
a simple figure that shows this processing: URI parsing (percent
decoding) => name=value pairs => (rfc2047encoding) HTTP D.1
Processing name-value components This media fragment specification is the pseudo-code translation of the ABNF syntax.
Implementors are free to use any equivalent technique(s). This
section defines how mapped to
parse an octet
string into an ordered list of name-value pairs of unicode strings.
The octet string consists of name-value pairs separated by the
"&" character. To parse RTSP
protocol activity. We assume here that you have a name-value component , perform general understanding of the following steps: RTSP
protocol mechanism as defined in RFC 2326 Let input be the octet string to .
The general sequence of messages sent between
an RTSP UA and server can be parsed. summarized as
follows:
Note that when parsing a name-value
component ,the output the RTSP
protocol is well defined for any input.
Examples: intentionally similar in
syntax and operation to HTTP.
While We
illustrated for each of the algorithms
defined in this section four media
fragment dimensions how they can be mapped onto RTSP commands. The
following examples are designed
used to be
largely compatible with the parsing illustrated each of the URI
query component in many HTTP server environments, there are
incompatible differences that implementors should be aware
of: dimensions: (1) temporal: #t=10,20
(2) tracks: #track=audio&track=video (3) spatial:
#xywh=160,120,320,24 (4) id: #id=Airline%20Edit
In RTSP, temporal fragment URIs are
provided through the only primary
separator for name-value pairs, but some server-side languages also
treat ";" PLAY method. A URI such
as
rtsp://example.com/media#t=10,20
will be executed as a separator. series of the
following methods (all shortened for readability - full examples
can be found in ).
The actual temporal selection is provided in the PLAY method:
C->S: PLAY rtsp://example.com/media Range: npt=10-20
This section defines how to convert an
ordered list of name-value pairs of unicode strings into a
set The server tells the UA which
temporal range is returned:
S->C: RTSP/1.0 200 OK Range: npt=9.5-20.1
We can explain this mapping for all
of the media fragment dimensions. To convert a name-value list into a set
of defined time schemes. Also, several
temporal media fragment dimensions ,
perform URI requests can be sent as
pipelined commands without having to re-send the following steps: DESCRIBE
and SETUP commands.
In RTSP, track fragment URIs are provided
through the ordered list of name-value
pairs to be converted. Let dimensions SETUP method. A URI such as
rtsp://example.com/media#track=audio&track=video
will be executed as a set
series of dimensions, initially empty. For each pair ( name ,
value ) in input , perform the following steps: methods (all
shortened for readability).
The people who have contributed to
discussions on public-media-fragment@w3.org are also gratefully
acknowledged. In particular: Olivier Aubert, Werner Bailer,
Pierre-Antoine Champin, Cyril Concolato, Franck Denoual, Martin J.
Dürst, Jean Pierre Evain, Ken Harrenstien, Kilroy Hughes, Ryo
Kawaguchi, Wim Van Lancker, Véronique Malaisé, Henrik Nordstrom,
Yannick Prié, Yves Raimond, Julian Reschke, Geoffrey Sneddon, Felix
Sasaki, Jakub Sendor, Philip Taylor, Christian Timmerer, Jorrit
Vermeiren, Jeroen Wijering and Munjo Yu. F Change Log
(Non-Normative) @@This paragraph will be rep discovery of available tracks i