...
<foaf:Person>
<foaf:name>Takashi OTA</foaf:name>
<foaf:name xml:lang="ja">太田尚志</foaf:name>
<foaf:title>Mr</foaf:title>
<foaf:firstName xml:lang="ja">尚志</foaf:firstName>
<foaf:firstName>Takashi</foaf:firstName>
<foaf:surname xml:lang="ja">太田</foaf:surname>
<foaf:surname>OTA</foaf:surname>
<foaf:nick>takot, Takashi</foaf:nick>
<foaf:nick xml:lang="ja">たこちー</foaf:nick>
<foaf:knows>
<foaf:Person>
<foaf:name>SHIMIZU Noritada</foaf:name>
<foaf:firstname>Noritada</foaf:firstname>
<foaf:firstname xml:lang="ja">智公</foaf:firstname>
<foaf:surname>SHIMIZU</foaf:surname>
<foaf:surname xml:lang="ja">清水</foaf:surname>
</foaf:Person>
</foaf:knows>
</foaf:Person>
...
W3C specifications define the RDF language as well as ontologies defining terms for class and property hierarchy and for description logic. This provides a basis for applications including syndication, social network description, document annotation and others.
Eric Prud'hommeaux
14 Nov, 2003
Keio University, Japan
$Revision: 1.33 $ $Date: 2003/11/18 07:25:27 $
Available at http://www.w3.org/2003/Talks/14-Nov-RDFApp/.
These slide contain many pointers -- intended to be used as a resource after the talk is complete.
Some example RDF applications:


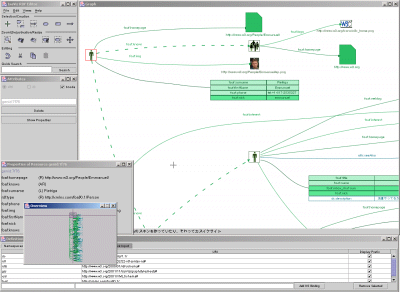
The graph nature of RDF encourages visualization

RDF Classes are useful for classification interfaces.

The Web Services Activity specifies a set of protocols for describing web services invocation.
... <foaf:Person> <foaf:name>Takashi OTA</foaf:name> <foaf:name xml:lang="ja">太田尚志</foaf:name> <foaf:nick>takot, Takashi</foaf:nick> <foaf:nick xml:lang="ja">たこちー</foaf:nick> </foaf:Person> ...
RDF rests on XML technologies for one serialization. XML provides:
if X is the father of Y, X is the parent of Y.The difference in the data models is very important.
Looking at some colloquial (intuitive) XML...
We pretend XML is simple:
<Person href="Eric" first="Eric" last="Prud'hommeaux"> <mbox href="mailto:eric+talk@w3.org"/> </Person>
Globally scoped XML data requires more precision:
<?xml version="1.0"?> <foaf:Person soapenc:href="http://www.w3.org/People/all#eric" foaf:first="Eric" foaf:surname="Prud'hommeaux" xmlns:soapenc="http://schemas.xmlsoap.org/soap/encoding/" xmlns:foaf="http://xmlns.com/foaf/0.1/"> <foaf:mbox soapenc:href="mailto:eric+talk@w3.org"/> </foaf:Person>
Re-using defined terms from other schemas requires even more precision:
<?xml version="1.0"?> <rdf:RDF xmlns:rdf="http://www.w3.org/1999/02/22-rdf-syntax-ns#"> <foaf:Person rdf:about="http://www.w3.org/People/all#eric" foaf:first="Eric" foaf:surname="Prud'hommeaux" xmlns:foaf="http://xmlns.com/foaf/0.1/" xmlns:pim="http://www.w3.org/2000/10/swap/pim/email#"> <pim:mbox rdf:resource="mailto:eric+talk@w3.org"/> </foaf:Person> </rdf:RDF>
The XML Infoset view of the Person record:
The RDF view of the Person record:

<?xml version="1.0"?> <rdf:RDF xmlns:rdf="http://www.w3.org/1999/02/22-rdf-syntax-ns#"> <foaf:Person rdf:about="http://www.w3.org/People/all#eric" foaf:first="Eric" foaf:surname="Prud'hommeaux" xmlns:foaf="http://xmlns.com/foaf/0.1/" xmlns:pim="http://www.w3.org/2000/10/swap/pim/email#"> <pim:mbox rdf:resource="mailto:eric+talk@w3.org"/> </foaf:Person> </rdf:RDF>
Upcoming Standardization

standardization will provide applications with uniform access to RDF data.
will enable standard query as a (web) service.

RDFS and OWL have semantics that must be interpreted by a programmer.
A standard expression of rules allows the machine to assume that step.
Such a large arena, hard to select.
Here are a few recurring issues:
Most information management systems imply some "paper trail", information about where the information comes from.
Databases, RDF included, tend to push this information in the application layer.
There is no current standard way to describe the relationship between an assertion and the document where that assertion was found. cwm uses logInclude. Most DBs keep the information "out of the model".
efficiency -- flexibility of RDF with the efficiency of relational DBs:
Database manufacturers can provide this view of data: