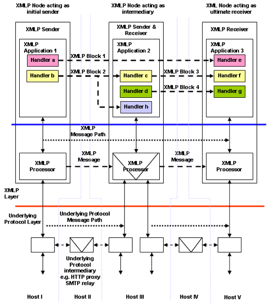
XMLP layering model


Picture representing the XMLP layering model around the XMLP layer