W3C Technology and Society DomaineGovernment home

eGovernment Interest Group
use cases: how does the system work?

On This Page → 

Overview

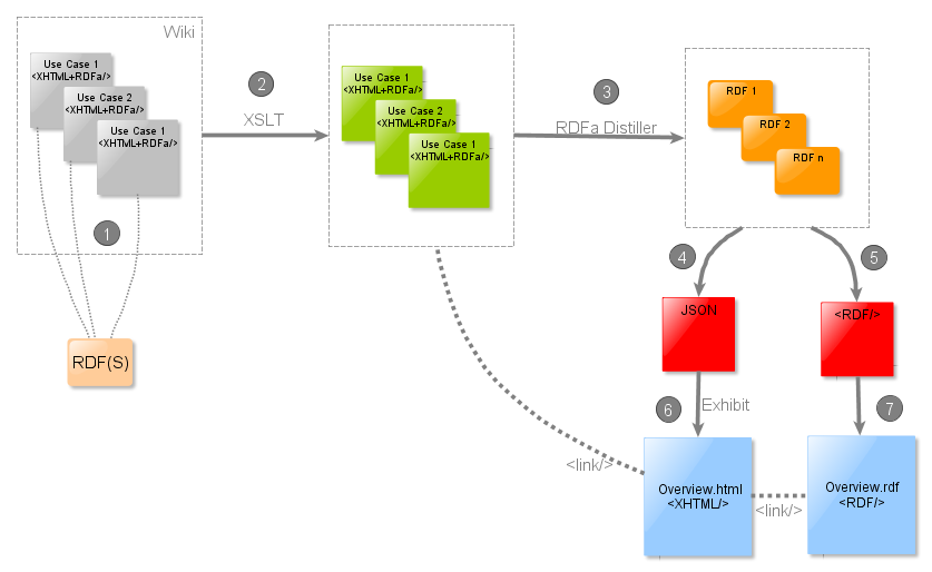
Diagram with the steps of the case list update process, see below for more information about the process

Steps

(1) Compiling and Annotating Content
The W3C eGovernment Interest Group compiles draft use cases in its wiki. Once drafted there, they are discussed within the Group until estabilished, and they are then annonated using RDFa using basic properties @@and an adhoc RDF Schema@@. The use case is now ready to graduate to a more stable location.
(2) Tidying Content
Using XSL transformations, pages in the wiki which contain use cases are converted into new tidier and better structured pages. Each page represents a concrete use case. These new pages are located within a specific directory, coded in XHTML+RDFa.
(3) Harvesting Metadata from RDFa Files
Those new pages have metadata expressed in RDFa. The metadata corresponding to each use case are extracted using the RDFa Distiller and represented in RDF models, one for each use case.
(4) Representing the Use Case Database in a JSON File
The RDF models extracted in the second step contain all the information of each use case. This information is represented in a textual file (data.js), in JSON format (a lightweight format for JavaScript use).
(5) Composing all RDF Models in Only One
The RDF models are composed within a bigger one.
(6) Publishing the Use Case Index in XHTML format (human-readable)
The index of all use cases is built using Exhibit, a tool which represents the structured information corresponding to the use cases. Overview.html is the main page of the use cases, and the page is rendered by the Exhibit API, which is fed by the JSON file created in the third step.
(7) Publishing the Use Case Index in RDF/XML format (machine-readable)
The whole RDF model composed from the metadata extracted in the previous steps of the process is represented in a RDF/XML file (@@Overview.rdf@@), which is also linked from the index page. This file is useful for machine-processing.

Code

@@add explanatory text about code in Java, project in Eclipse, link to source code@@

@@This software is available for use under the W3C ® Software Notice and License@@

Estimated Cost

Acknowledgements

Developed by Martin Alvarez (W3C Spain Office) based on the work of Ivan Herman (W3C) for the SWEO IG and an idea of Jose M. Alonso (W3C/CTIC) for the eGovernment Interest Group.