GIS and the Web – what's the problem?

AGILE
Lisbon, 12 June 2015

http://www.w3.org/2015/Talks/0612_phila_agile/

Phil Archer <phila@w3.org>

@philarcher1

Most of the W3C Team, Shenzhen, November 2013

The conversation

Alex Coley of DEFRA

The EU project

Smart Open Data logo

SmartOpenData

SAZP's logo for the biodiversity project

Linking Geospatial Data workshop

Bert Spaan

Linking Geospatial Data workshop

Michael Lutz asks a question

Linking Geospatial Data workshop

A panel at the workshop

Linking Geospatial Data workshop

Bente Lille Bye leads a bar camp discussion

Linking Geospatial Data workshop

Lots of people checking e-mail in the breaks

Thank you

Smart Open Data logo data.gov.uk Google
W3C's contribution was on behalf of the Smart Open Data project, in which it is a partner, co-funded by the European Commission´s DG-ENV under the Seventh Framework Programme

Linking Geospatial Data workshop

Frans Knibbe giving his presentation

What it was all about

Miss Globe Mr Cube
The stars of the show: Miss Globe and Mr Cube, created by Frans Knibbe of Geodan

Which Meant …

OGC

W3C

Eventually …

Screenshot of press release announcing collaboration

Today

screenshot of UCR editors' draft
A sheaf of images from Landsat 8 showing north western Australia
screenshot of a presentation on the origins of Leaflet.js, showing the words GIS is HARD
A fire crew decide how to tackle a fire at a chemical plant
A USB stick on a traditional record card with some basic metadata

Photo: Rosie Sutton

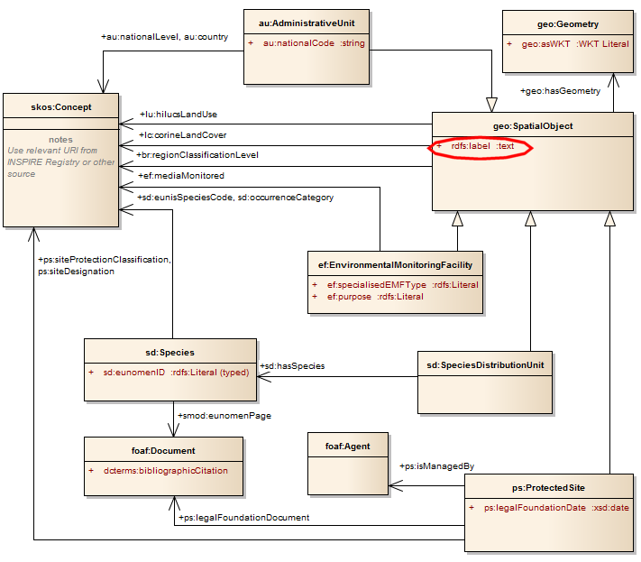
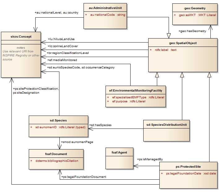
Zooming in on the Geographical names classes which are circled

http://www.w3.org/2015/03/inspire/

Partial screenshot of the SmOD INSPIRE vocabularies homepage

What's new at W3C?

partial screenshot of the first public working draft of the Geofencing API spec

What's new at W3C?

partial screenshot of the current Web RTC spec

What's new at W3C?

partial screenshot of the Web of Things homepage

Spatial Data on the Web WG (joint with OGC)

Partial screenshot of the Timw Ontology in Owl draft from September 2006
Cliffs of moher
Attribution Noncommercial Share Alike Some rights reserved by Antonio Cinotti
Cliffs Of Moher #2
Attribution Noncommercial Share Alike Some rights reserved by Jim Moran
Cliffs Of Moher #2
Attribution Noncommercial Share Alike Some rights reserved by Jim Moran

Smart Open Data logo
http://www.w3.org/2015/Talks/0612_phila_agile/
Phil Archer <phila@w3.org>
@philarcher1