Previous
Table of Contents
Next
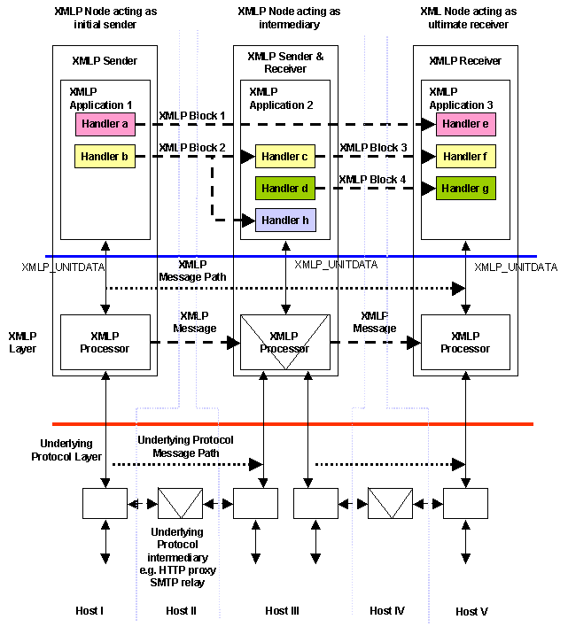
More complex message path
Through intermediaries