Warning:
This wiki has been archived and is now read-only.
File list
This special page shows all uploaded files.
| Date | Name | Thumbnail | Size | User | Description | Versions |
|---|---|---|---|---|---|---|
| 12:57, 1 April 2011 | Transition.jpg (file) | 499 KB | Eblomqvi | Draft of decision process modelled as transition process. | 1 | |
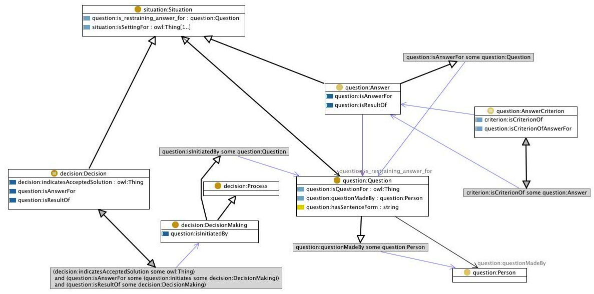
| 12:14, 1 April 2011 | Decision.jpg (file) | 256 KB | Eblomqvi | Decision ontology draft (partial image) | 1 | |
| 10:54, 12 November 2010 | CDEP ver4.pdf (file) | 30 KB | Jwaters2 | Common Decision Exchange Protocol Version 4, an XML format for representing decisions. Designed to be flexible (compact when needed, expansive when desired), generic for representing any decision, and modular for independent representation and reference t | 1 | |
| 14:01, 11 November 2010 | CDEP ver3.pdf (file) | 26 KB | Jwaters2 | A third version of the Common Decision Exchange Protocol (CDEP), an xml-based format for representing decisions. | 1 | |
| 11:52, 8 July 2010 | MetricsInProtege.jpg (file) | 344 KB | Jwaters2 | Results of running a SPARQL query to unit test the Metric component of the Decisions Incubator ontology. | 1 | |
| 11:48, 8 July 2010 | MetricsInNeon.jpg (file) | 330 KB | Jwaters2 | Example of SPARQL Query for unit testing the Metric ontology component for the Decisions Incubator. | 1 | |
| 12:41, 10 June 2010 | InfoFlowUseCaseOntology.jpg (file) | 355 KB | Jwaters2 | Screendump of Neon Toolkit showing SPARQL query unit test of the Transition pattern reused to support the Information Flow Use Case of the Decisions & Decision-Making Incubator. | 1 | |
| 12:35, 10 June 2010 | InfoFlowUseCaseConcept.jpg (file) | 119 KB | Jwaters2 | The diagram is a conceptual representation of an Information Flow Use Case showing how the Transition pattern from ontologydesignpatterns.org can be reused to represent time intervals, states, transitions and triggering events in a decision-making process | 1 | |
| 07:08, 1 April 2010 | Decisions2.xsd.pdf (file) | 38 KB | Dmcgarry | Rough first cut of basic xml representation of a decision. | 1 |