| Name | Last modified | Size | Description | |
|---|---|---|---|---|
| Parent Directory | - | |||
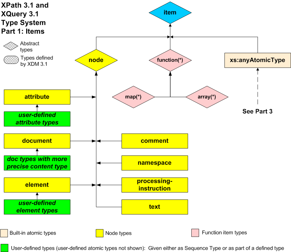
| XPathTypeHierarchy-1-items-3.1.png | 2014-09-09 23:11 | 61K | ||
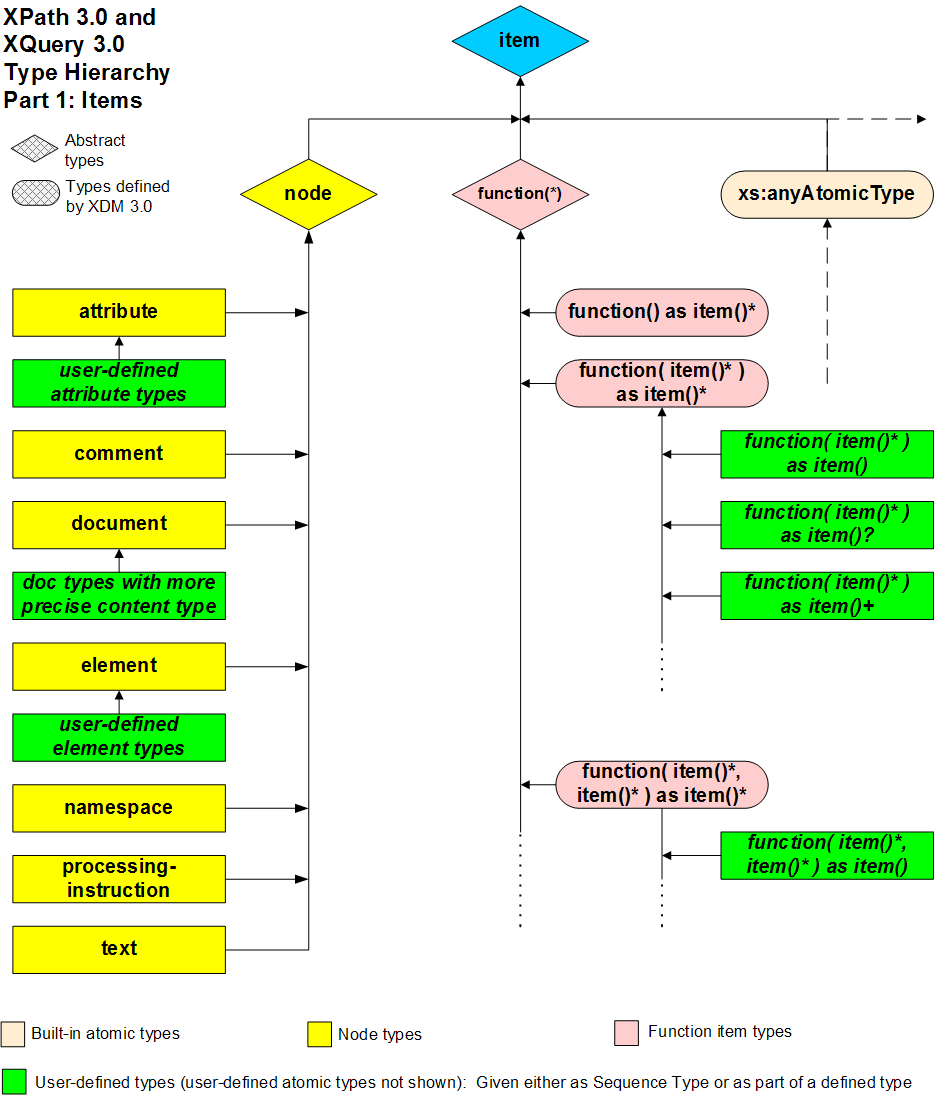
| XPathTypeHierarchy-1-items.png | 2011-12-06 18:34 | 72K | ||
| XPathTypeHierarchy-2-anyTypes-3.1.png | 2014-09-09 22:36 | 63K | ||
| XPathTypeHierarchy-2-anyTypes.png | 2014-09-09 22:36 | 47K | ||
| XPathTypeHierarchy-3-anyAtomicTypes-3.1.png | 2016-02-04 13:55 | 188K | ||
| XPathTypeHierarchy-3-anyAtomicTypes.png | 2011-08-05 22:50 | 82K | ||