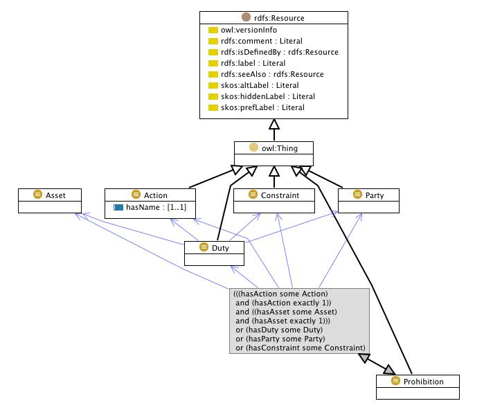
http://w3.org/ns/odrl/2#Prohibition
Class Prohibition


rdf:type
owl:Class
rdfs:subClassOf
owl:Thing
owl:equivalentClass
Anything that has at least one action that is an Action and has exactly one action and has at least one asset that is an Asset and has exactly one asset
or has at least one duty that is a Duty
or has at least one party that is a Party
or has at least one constraint that is a Constraint
References
  • as owl:equivalentClass (Policy)

Generated with TopBraid Composer by TopQuadrant, Inc.