Implementing a Device Description Repository - Vodafone position statement

Vodafone Group Plc

31 May 2005

Motivation for participating in the Device Descriptions Working Group

Device description information is fundamental in supporting Vodafone's products and services including Vodafone live!. The utilization of device description information to optimize content for a vast array of mobile devices is a necessity in providing the best possible user experience to Vodafone's customers. Furthermore, the growth of the Mobile Web is a key goal for Vodafone, as indicated by their role in creating and sponsoring the Mobile Web Initiative. For the Mobile Web to exist across the range of devices in customer's hands, accurate and trustworthy device information must be available and accessible.

However, Vodafone spends excessive time and effort, usually duplicated effort, in gathering and maintaining device description information and maintaining numerous proprietary device description repositories. This excessive time and the effort intensive manner of gathering and maintaining device description information is commercially inefficient, typically proprietary based and overall very costly to Vodafone not only in terms of introducing new products and services but also in terms of introducing new devices to Vodafone's customer.

An important factor in Vodafone's effort in gathering and utilizing device description information for content optimization is not only through the close working relationship with industry partners that provide trusted device description information (i.e. validated and verified information) underpinned by different service level agreements, but also through the utilization of existing standards such as OMA's UAProf [1] and open source initiatives including WURFL [2] with varying degrees of dependencies.

The term varying degrees of dependencies is important in the context of this position statement because Vodafone believes that not only do existing standards and open source initiatives each have their own technical and commercial issues but each standards organization and open source initiative generally attracts participation from different users and providers of device descriptions. For example, the active participation of Web Developers and Content Developers within WURFL is clearly far greater than in OMA, whereas the participation of Device Manufacturers and Mobile Operators tend to be greater in OMA.

The divergent focus and participation of users and providers of device descriptions across different standardization organizations and open source initiatives has resulted in organizations such as Vodafone having to develop solutions in a piecemeal manner, e.g. part usage of UAProf, part usage of WURFL, reliance of User Agent header for identifying a mobile device (rather than the browser), supported by propriety device description repositories.

The net effect is that of a dysfunctional device description industry consisting of multiple standardized, open-source, and proprietary repositories based on different technologies that typically holds information that either contradicts information held in other repositories, or contradicts information supported by the device itself. The latter issue highlights two further issues:

These issues, compounded by the lack of any guarantee for the correctness of information held by public device repositories means that organizations such as Vodafone perceive, rightly or wrongly, that such available information is untrustworthy.

This is not just a Vodafone problem; these are general problems faced by the industry as a whole. Vodafone believes that the majority of Mobile Operators experience the same issues as Vodafone in gathering and maintaining device description information.

Views on implementation of a Device Description Repository

The Device Description Working Group Charter [3] describes a specific deliverable for the development of proposals for an improved device description framework. This is key statement in deciding on the need to develop and implement a Device Description Repository.

As mentioned previously standards such as UAProf and open source initiatives including WURFL exist, albeit in an autonomous manner, to define device descriptions for purposes including that of content adaptation.

In Vodafone's opinion UAProf, WURFL, other device description related standards and Open Source initiatives, and proprietary based device description solutions must coexist to form the required device description framework. In addition, to strive towards a more unified device description industry, the device description framework must be underpinned by a common set of requirements, i.e. DDWG Device Description Requirements [2] .

Considering the existence of various industry device description technologies and their increasing market traction, and the distinct participation and focus of different actors of the device description ecosystem, Vodafone believes that the nomination of one specific solution (e.g. either UAProf or WURFL) is considered not to be beneficial, or even feasible, to the industry as a whole. Similarly, Vodafone believe that the development, implementation and ownership of a new device description repository by the W3C is also not deemed necessary.

Looking forward and next steps for DDWG

Although each standards organization and open source initiative generally attracts participation from different users and providers of device descriptions, this can be advantageous. Users and providers of device descriptions should be encouraged to continue to put effort and resource on improving their choice of device description technology and continue to build on getting market traction. By considering the continuous improvements and increasing market traction of both WURFL and UAProf this focus is happening today.

However, W3C needs to play a fundamental role in the establishment of a coherent device description framework and in addressing the dysfunctional aspects of the device description industry by working in collaboration not only with standardization bodies such as OMA and Open Source communities such as WURFL but with other users and providers including but not limited to Mobile Operators, Device Vendors, and Content Developers.

Integral to the role of establishing a unified device description framework is the definition of the device description architecture and associated standard device descriptions API, which is exposed to Content Providers, and other actors of the device descriptions ecosystem, or between compliant device description repositories.

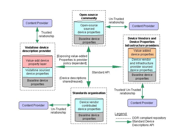
Figure 1 presents an overview of a device description architecture that illustrates the coexistence and linkages between different device description repositories, and the interaction between Content Provider and their choice of compliant device descriptions repository.

DDR Architecture

Figure 1 - DDR Architecture

Vodafone proposes that the DDWG utilizes the device description architecture as presented in Figure 1 as a basis for further discussions leading to the specification of device descriptions framework.

Specifically, Vodafone propose the following deliverables as part of DDWG phase 2:

Conclusion and recommendations

Vodafone believes that the need to development a unified device description framework embracing existing industry technologies including but not limited to UAProf and WURFL and that promotes collaboration between other users and providers of device descriptions is a fundamental building block in the ability to create and deliver higher quality content for off-net mobile device browsing.

Vodafone does not support the development, implementing or ownership of a new DDR within the W3C but propose several key deliverables that do need to be developed within W3C, and in collaboration with organizations such as OMA and WURFL, to enable the creation of a unified device description framework that comprises multiple existing device repositories realized through different technologies linked by a standard device description API.

Vodafone believe that the definition of an device description framework including a standard device descriptions API will lead to an industry wide consolidated and an overall improved authoritative view of device descriptions.

References:

[1] http://www.openmobilealliance.org

[2] http://wurfl.sourceforge.net/

[3] http://www.w3.org/2005/MWI/DDWG/

[4] http://www.w3.org/Mobile

Valid HTML 4.01 Transitional